Seismic Risk Assessment and Sustainable Geotechnical Solutions for Building Heritage: A Case Study in Southeastern Sicily
Abstract
1. Introduction
2. The Investigated Site and Structure
2.1. The Historic Center of Bronte
2.2. The Specific Case of the San Giovanni Evangelista Bell-Tower
- Urban representativeness: The historic center of Bronte preserves a dense medieval layout with numerous unreinforced-masonry buildings and narrow streets, typifying many small and medium-sized Sicilian towns. Therefore, results obtained here can be readily transferred to similar heritage contexts across the region.
- Data availability: Comprehensive geological, geotechnical, and seismic microzonation data are publicly available for Bronte through national and regional databases, enabling reliable GIS-based and FEM analyses.
- Seismic relevance: as will be discussed in Section 2.2, Bronte lies on the western flank of Mt. Etna within one of the most seismically active sectors of Eastern Sicily, repeatedly affected by both regional and volcano-tectonic earthquakes. This makes it a critical site for testing heritage-related seismic mitigation frameworks.
2.3. Geotechnical Context and Seismic Input Motions

3. Methodology for Large-Scale Soil-Structure (SSI) Assessment for the Historic Center of Bronte
3.1. GIS-Integrated Framework and Data Processing
3.2. Modeling Approach for Soil-Structure Interaction
- Data Integration: merging fragmented regional building maps with cadastral data to create accurate, whole-building polygons;
- Spatial Linking of Microzonation Data to Building Assets: assigning detailed seismic and geotechnical properties from “Microzones Homogeneous in Seismic Perspective” (MOPS) to each building based on its location;
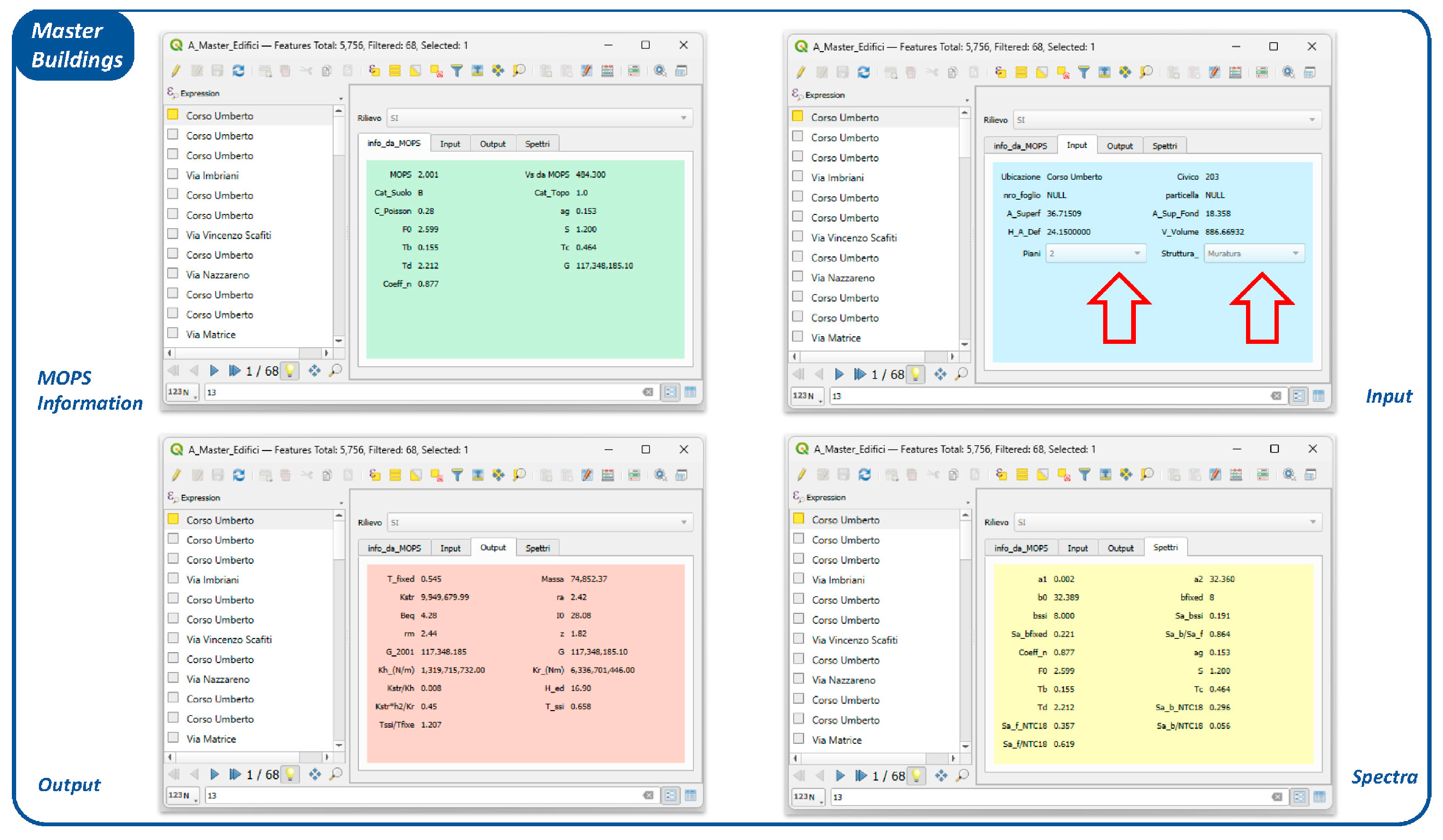
- Structuring the Model: organizing all this information into a single “Master Buildings” layer with logical modules (Input, Output, etc.), which serves as the foundation for all calculations and map generation.
- MOPS Information: The seismic/geotechnical properties assigned from the microzone;
- Input Module: Contains the only user-editable data—the building’s number of floors and structural typology (e.g., masonry, reinforced concrete)—which were collected via field surveys;
- Output Module: Presents the key results, including the building’s fixed-base fundamental period (Tfixed) and the modified period considering SSI effects (TSSI);
- Spectra Module: Provides the corresponding spectral acceleration Sa(Tfixed) and Sa(TSSI), evaluated from the mean response spectra obtained from STRARA software.
4. Methodology for Detailed (SSI) Effects and Strategies for the Seismic Mitigation Risk for the San Giovanni Evangelista Bell-Tower
4.1. Finite Element Model of the Bell-Tower-Soil System
4.2. Finite Element Model of the Bell-Tower-Soil System with Geotechnical Seismic Isolation (GSI) System
5. Results
5.1. Large-Scale SSI Effects from the GIS-Integrated Framework
5.2. Detailed SSI Effects from FEM Simulations
5.3. Effectiveness of the GSI Retrofitting Strategy
6. Discussion
7. Conclusions
Author Contributions
Funding
Data Availability Statement
Conflicts of Interest
Abbreviations
| a | Rock mass material constant for the GHB model |
| ag | Peak ground acceleration |
| amax,GSI | Maximum acceleration for the configurations with GSI systems |
| amax,NO GSI | Maximum acceleration for the configurations without GSI systems |
| c | Cohesion |
| Cc | Dynamic amplification factor |
| D | Damping ratio |
| D0 | Damping ratio at small strain |
| Dfactor | Disturbance factor for the GHB model |
| DSSI | Damping ratio considering SSI effects |
| E | Young’s modulus |
| ELT | End-of-Life Tires |
| E50ref | Reference secant stiffness in the standard triaxial test to pref |
| Eoedref | Reference tangent stiffness for the primary oedometer loading condition to pref |
| Eurref | Reference unloading-reloading Young modulus to pref |
| F0 | Acceleration response spectrum amplification factor |
| FEM | Finite Element Method |
| FF | Free-Field |
| fSSI | Fundamental frequency of the structure considering SSI effects |
| finput,found | Foundation input frequency |
| G | Shear modulus |
| G/G0 | Normalized shear modulus |
| G0ref | Initial shear modulus reference corresponding to the pref |
| GHB | Generalised Hoek-Brown |
| GIS | Geographic Information System |
| GSI | Geotechnical Seismic Isolation |
| GSIrock | Geological Strength Index |
| h | Floor-to-floor height |
| HSsmall | Hardening Soil with small strain stiffness |
| k0 | Coefficient of earth pressure at rest |
| LSR | Local Seismic Response |
| m | Power Law Coefficient of the HSsmall model |
| MASW | Multichannel Analysis of Surface Waves |
| mb | Rock mass material constant for the GHB model |
| mi | Material constant for the intact rock |
| MOPS | Microzones Homogeneous in Seismic Perspective |
| MS | Seismic Microzonation |
| Mw | Moment magnitude |
| OGC | Open Geospatial Consortium |
| pref | Reference confining pressure |
| R | Epicentral distance |
| RA | Amplification Ratio |
| Rf | Failure ratio |
| S | Amplification factor |
| s* | Rock mass material constant for the GHB model |
| Sa(Tfixed) | Spectral acceleration at the building’s fundamental period under fixed-base conditions |
| Sa(TSSI) | Spectral acceleration at the building’s fundamental period considering SSI |
| SM | Seismic Microzonation |
| Ss | Stratigraphic amplification factor |
| SSI | Soil-Structure Interaction |
| ST | Topographic amplification factor |
| T | Period |
| T*c | Constant-velocity segment of the spectrum |
| Tb | Period marking the beginning of the constant-velocity branch |
| Tc | Period marking the end of the constant-velocity branch/beginning of the constant-acceleration branch |
| Td | Period marking the end of the constant-displacement branch |
| Tfixed | Fundamental period of the building assuming fixed-base conditions |
| TSSI | Fundamental period of the building considering SSI |
| ux,dyn,floor | Dynamic horizontal displacement at each floor |
| ux,dyn,found | Dynamic horizontal displacement of the foundation |
| VN | Nominal life |
| Vs | Shear wave |
| Vs,30 | Weighted average shear-wave velocity in the upper 30 m |
| Vseq | Equivalent shear-wave velocity |
| WFS | Web Feature Service |
| wgGRMs | Well-graded Gravel-Rubber Mixtures |
| WMS | Web Map Service |
| z | Vertical depth |
| σci | Unconfined compressive strength |
| γ | Shear strain |
| γ0.7 | Shear strain at which the secant shear modulus is equivalent to 70% of the shear modulus at small strains |
| γweight | Unit weight |
| ν | Poisson’s ratio |
| νur | Poisson’s ratio for unloading-reloading |
| φ | Shear strength angle |
| ψ | Dilatancy angle |
| ηa | Efficiency in terms of the maximum horizontal accelerations |
| ηd | Efficiency in terms of the maximum drift |
| θ | rocking angle |
References
- Barbieri, G.; Biolzi, L.; Bocciarelli, M.; Fregonese, L.; Frigeri, A. Assessing the seismic vulnerability of a historical building. Eng. Struct. 2013, 57, 523–535. [Google Scholar] [CrossRef]
- Lagomarsino, S. On the vulnerability assessment of monumental buildings. Bull. Earthq. Eng. 2006, 4, 445–463. [Google Scholar] [CrossRef]
- Di Pasquale, G.; Orsini, G.; Romeo, R.W. New Developments in Seismic Risk Assessment in Italy. Bull. Earthq. Eng. 2005, 3, 101–128. [Google Scholar] [CrossRef]
- Dolce, M.; Prota, A.; Borzi, B.; da Porto, F.; Lagomarsino, S.; Magenes, G.; Moroni, C.; Penna, A.; Polese, M.; Speranza, E.; et al. Seismic risk assessment of residential buildings in Italy. Bull. Earthq. Eng. 2021, 19, 2999–3032. [Google Scholar] [CrossRef]
- Abate, G.; Corsico, S.; Fiamingo, A.; Grasso, S.; Massimino, M.R. Evaluation of DSSI for the preservation of the Catania University Central Palace. In Geotechnical Engineering for the Preservation of Monuments and Historic Sites III; Lancellotta, R., Viggiani, C., Flora, A., de Silva, F., Mele, L., Eds.; CRC Press/Balkema: Leiden, The Netherlands, 2022; pp. 823–835. [Google Scholar] [CrossRef]
- Fiamingo, A.; Massimino, M.R. Geotechnical Analyses for the Preservation of Historical Churches: A Case-History in Eastern Sicily (Italy). In Environmental Challenges in Civil Engineering III. ECCE 2024., Proceedings of the International Scientific Conference Environmental Challenges in Civil Engineering, Opole, Poland, 22–24 April 2024; Lecture Notes in Civil Engineering, Perkowski, Z., Beben, D., Zembaty, Z., Massimino, M.R., Oliveira, M.J., Eds.; Springer Science and Business Media Deutschland GmbH: Berlin/Heidelberg, Germany, 2025; pp. 23–38. [Google Scholar] [CrossRef]
- Forcellini, D. The Role of the Water Level in the Assessment of Seismic Vulnerability for the 23 November 1980 Irpinia–Basilicata Earthquake. Geosciences 2020, 10, 229. [Google Scholar] [CrossRef]
- Forcellini, D. The assessment of the interaction between base isolation (BI) technique and soil structure interaction (SSI) effects with 3D numerical simulations. Structures 2022, 45, 1452–1460. [Google Scholar] [CrossRef]
- Zheng, G.; Zhang, W.; Forcellini, D.; Zhou, H.; Zhao, J. Dynamic centrifuge modeling on the superstructure–pile system considering pile–pile cap connections in dry sandy soils. Soil Dyn. Earthq. Eng. 2024, 187, 108979. [Google Scholar] [CrossRef]
- Ambrosino, A.; Sica, S. The role of underground archaeological remains on the seismic response of a historic tower. Soil Dyn. Earthq. Eng. 2024, 187, 109017. [Google Scholar] [CrossRef]
- Zeolla, E.; Brunelli, A.; de Silva, F.; Cattari, S.; Sica, S. Fragility curves of URM buildings in aggregate considering the interaction with soil and among nearby footings. Bull. Earthq. Eng. 2025, 23, 3589–3622. [Google Scholar] [CrossRef]
- Abate, G.; Bramante, S.; Massimino, M.R. Innovative Seismic Microzonation Maps of Urban Areas for the Management of Building Heritage: A Catania Case Study. Geosciences 2020, 10, 480. [Google Scholar] [CrossRef]
- Veletsos, A.S.; Meek, J. Dynamic behavior of building-foundation systems. Earthq. Eng. Struct. Dyn. 1974, 3, 121–138. [Google Scholar] [CrossRef]
- Gazetas, G. Analysis of machine foundation vibrations: State of the art. Int. J. Soil Dyn. Earthq. Eng. 1983, 2, 2–42. [Google Scholar] [CrossRef]
- Stewart, J.P.; Seed, R.B.; Fenves, G. Seismic soil-structure interaction in buildings II: Empirical findings. J. Geotech. Geoenviron. Eng. 1999, 125, 38–48. [Google Scholar] [CrossRef]
- Mylonakis, G.; Gazetas, G. Seismic soil-structure interaction: Beneficial or detrimental? J. Earthq. Eng. 2000, 4, 277–301. [Google Scholar] [CrossRef]
- Mylonakis, G.; Syngros, C.; Gazetas, G.; Tazoh, T. The role of soil in the collapse of 18 piers of Hanshin Expressway in the Kobe earthquake. Earthq. Eng. Struct. Dyn. 2006, 35, 547–575. [Google Scholar] [CrossRef]
- Rovithis, E.; Pitilakis, K.; Mylonakis, G. Seismic analysis of coupled soil-pile-structure systems leading to the definition of a pseudo-natural SSI frequency. Soil Dyn. Earthq. Eng. 2009, 29, 1005–1015. [Google Scholar] [CrossRef]
- Fabozzi, S.; Catalano, S.; Falcone, G.; Naso, G.; Pagliaroli, A.; Peronace, E.; Porchia, A.; Romagnoli, G.; Moscatelli, M. Stochastic approach to study the site response in presence of shear wave velocity inversion: Application to seismic microzonation studies in Italy. Eng. Geol. 2021, 280, 105914. [Google Scholar] [CrossRef]
- Genovese, F.; Biondi, G.; Cascone, E.; Muscolino, G. Energy-compatible modulating functions for the stochastic generation of fully non-stationary artificial accelerograms and their effects on seismic site response analysis. Earthq. Eng. Struct. Dyn. 2023, 52, 2682–2707. [Google Scholar] [CrossRef]
- Di Filippo, G.; Biondi, G.; Casablanca, O.; Cascone, E. Seismic amplification factors for low plasticity medium-stiff soil deposits. Soil Dyn. Earthq. Eng. 2023, 173, 108094. [Google Scholar] [CrossRef]
- Pagliaroli, A.; Avalle, A.; Falcucci, E.; Gori, S.; Galadini, F. Numerical and experimental evaluation of site effects at ridges characterized by complex geological setting. Bull. Earthq. Eng. 2015, 13, 2841–2865. [Google Scholar] [CrossRef]
- Moscatelli, M.; Albarello, D.; Scarascia Mugnozza, G.; Dolce, M. The Italian approach to seismic microzonation. Bull. Earthq. Eng. 2020, 18, 5425–5440. [Google Scholar] [CrossRef]
- Pagliaroli, A. Key issues in Seismic Microzonation studies: Lessons from recent experiences in Italy. Riv. Ital. Geotec. 2018, 52, 5–48. [Google Scholar]
- Papadimitriou, A.G.; Antoniou, A.A.; Bouckovalas, G.D.; Marinos, P.G. Methodology for automated GIS-aided seismic microzonation studies. Comput. Geotech. 2008, 35, 505–523. [Google Scholar] [CrossRef]
- Cavallaro, A.; Fiamingo, A.; Grasso, S.; Massimino, M.R.; Sammito, M.S.V. Local site amplification maps for the volcanic area of Trecastagni, south-eastern Sicily (Italy). Bull. Earthq. Eng. 2024, 22, 1635–1676. [Google Scholar] [CrossRef]
- Rovithis, E.; Kirtas, E.; Bliziotis, D.; Maltezos, E.; Pitilakis, D.; Makra, K.; Savvaidis, A.; Karakostas, C.; Lekidis, V. A LiDAR-aided urban-scale assessment of soil-structure interaction effects: The case of Kalochori residential area (N. Greece). Bull. Earthq. Eng. 2017, 15, 4821–4850. [Google Scholar] [CrossRef]
- Zhang, W.; Chen, P.Y.; Crempien, J.G.; Kurtulus, A.; Arduino, P.; Taciroglu, E. Regional-scale seismic fragility, loss, and resilience assessment using physics-based simulated ground motions: An application to Istanbul. Earthq. Eng. Struct. Dyn. 2023, 52, 1785–1804. [Google Scholar] [CrossRef]
- Amendola, C.; Pitilakis, D. Urban scale risk assessment including SSI and site amplification. Bull. Earthq. Eng. 2023, 21, 1821–1846. [Google Scholar] [CrossRef]
- Kusanovic, D.S.; Taborda, R.; Asimaki, D. Soil–Structure Interaction Effects on a Regional Scale through Ground-Motion Simulations and Reduced Order Models: A Case Study from the 2008 Mw 5.4 Chino Hills Mainshock. Bull. Seismol. Soc. Am. 2023, 113, 2557–2573. [Google Scholar] [CrossRef]
- Tsang, H.H. Seismic isolation by rubber–soil mixtures for developing countries. Earthq. Eng. Struct. Dyn. 2008, 37, 283–303. [Google Scholar] [CrossRef]
- Tsang, H.H.; Pitilakis, K. Mechanism of geotechnical seismic isolation system: Analytical modeling. Soil Dyn. Earthq. Eng. 2009, 122, 171–184. [Google Scholar] [CrossRef]
- Tsang, H.H. Geotechnical Seismic Isolation (GSI): State of the art. Soil Dyn. Earthq. Eng. 2025, 198, 109627. [Google Scholar] [CrossRef]
- Forcellini, D.; Chiaro, G.; Palermo, A.; Banasiak, L.; Tsang, H.H. Energy dissipation efficiency of geotechnical seismic isolation with gravel-rubber mixtures: Insights from FE nonlinear numerical analysis. J. Earthq. Eng. 2024, 28, 2422–2439. [Google Scholar] [CrossRef]
- Forcellini, D. Assessment on geotechnical seismic isolation (GSI) on bridge configurations. Innov. Infrastruct. Solut. 2017, 2, 9. [Google Scholar] [CrossRef]
- Maleska, T.; Beben, D.; Nowacka, J.; Fiamingo, A.; Massimino, M.R. Seismic finite element method simulation of a soil-steel bridge with a gravel-rubber mix. In Bridge Maintenance, Safety, Management, Digitalization and Sustainability; Jensen, J.S., Frangopol, D.M., Schmidt, J.W., Eds.; CRC Press/Balkema: Leiden, The Netherlands, 2024; pp. 1288–1295. [Google Scholar] [CrossRef]
- Fiamingo, A.; Chiaro, G. Response of Well-Graded Gravel–Rubber Mixtures in Triaxial Compression: Application of a Critical State-Based Generalized Plasticity Model. Geotechnics 2025, 5, 75. [Google Scholar] [CrossRef]
- Abate, G.; Chiaro, G.; Fiamingo, A. Laboratory Tests on Gravel-Rubber Mixtures (GRM): FEM Modelling Versus Experimental Observations. In Geotechnical Engineering in the Digital and Technological Innovation Era, Proceedings of the National Conference of the Researchers of Geotechnical Engineering, CNRIG 2023, Palermo, Italy, 5–7 July 2023; Ferrari, A., Rosone, M., Ziccarelli, M., Gottardi, G., Eds.; Springer Nature: Cham, Switzerland, 2023; pp. 769–776. [Google Scholar] [CrossRef]
- Kim, H.K.; Santamarina, J.C. Sand–rubber mixtures (large rubber chips). Can. Geotech. J. 2008, 45, 1457–1466. [Google Scholar] [CrossRef]
- Chew, K.; Chiaro, G.; Vinod, J.S.; Tasalloti, A.; Allulakshmi, K. Direct shear behavior of gravel-rubber mixtures: Discrete element modeling and microscopic investigations. Soils Found. 2022, 62, 101156. [Google Scholar] [CrossRef]
- Pitilakis, D.; Anastasiadis, A.; Vratsikidis, A.; Kapouniaris, A.; Massimino, M.R.; Abate, G.; Corsico, S. Large-scale field testing of geotechnical seismic isolation of structures using gravel-rubber mixtures. Earthq. Eng. Struct. Dyn. 2021, 50, 2712–2731. [Google Scholar] [CrossRef]
- Mergos, P.E.; Kawashima, K. Rocking isolation of a typical bridge pier on spread foundation. J. Earthq. Eng. 2005, 9, 395–414. [Google Scholar] [CrossRef]
- Anastasopoulos, I.; Gazetas, G.; Loli, M.; Apostolou, M.; Gerolymos, N. Soil failure can be used for seismic protection of structures. Bull. Earthq. Eng. 2010, 8, 309–326. [Google Scholar] [CrossRef]
- Gazetas, G. 4th Ishihara lecture: Soil–foundation–structure systems beyond conventional seismic failure thresholds. Soil Dyn. Earthq. Eng. 2015, 68, 23–39. [Google Scholar] [CrossRef]
- Fiamingo, A.; Abate, G.; Massimino, M.R. FEM analyses on the dynamic behaviour of soil-structure system using well-graded gravel-rubber mixtures as GSI. Geosynth. Int. 2025, accepted. [Google Scholar]
- Abate, G.; Fiamingo, A.; Massimino, M.R. An eco-sustainable innovative geotechnical technology for the structures seismic isolation, investigated by FEM parametric analyses. Bull. Earthq. Eng. 2023, 21, 4851–4875. [Google Scholar] [CrossRef]
- United Nations. Transforming Our World: The 2030 Agenda for Sustainable Development. Available online: https://sdgs.un.org/2030agenda (accessed on 15 August 2025).
- Fiamingo, A.; Chiaro, G.; Murali, A.; Massimino, M.R. Geotechnical characterization of soil-rubber mixtures with well-graded gravel. Geosynth. Int. 2025, 32, 818–834. [Google Scholar] [CrossRef]
- Fiamingo, A.; Abate, G.; Chiaro, G.; Massimino, M.R. Small-strain stiffness and dynamic properties of well-graded gravel–rubber mixtures. Geotech. Lett. 2025, 15, 52–60. [Google Scholar] [CrossRef]
- Bronte Insieme. Available online: https://www.bronteinsieme.it/BrIns_en/1mo_en/mon_en.html (accessed on 15 August 2025).
- Mondello, A. Torri Campanarie Tradizionali in Areale Etneo: Forma E Tecnologia Tra Conoscenza E Sicurezza; Aracne: Rome, Italy, 2020. (In Italian) [Google Scholar]
- Barbera, S. Recuperare Catania. Studi per Il Riuso Di Ventuno Complessi Architettonici Del Centro Storico; Gangemi: Rome, Italy, 1998. (In Italian) [Google Scholar]
- Salemi, A. Il Rilievo Delle Patologie Della Fabbrica Tradizionale: Le Indagini Non Distruttive; Dipartimento di Architettura e Urbanistica, Università degli Studi di Catania: Catania, Italy, 2000. (In Italian) [Google Scholar]
- Branca, S.; Ferrara, V. The morphostructural setting of Mount Etna sedimentary basement (Italy): Implications for the geometry and volume of the volcano and its flank instability. Tectonophysics 2013, 586, 46–64. [Google Scholar] [CrossRef]
- Bellotti, F.; Branca, S.; Groppelli, G. Geological map of Mount Etna West Rift (Italy). J. Maps 2010, 6, 96–122. [Google Scholar] [CrossRef][Green Version]
- Catalano, S.; Romagnoli, G.; Tortorici, G.; Pavano, F.; Sturiale, G.; Torrisi, A.; Bennici, C.; Rosa, S. La microzonazione sismica di primo livello in aree vulcaniche. L’esperienza delle aree etnee. In Proceedings of the XXXII National Conference GNGTS, Trieste, Italy, 19–21 November 2013. [Google Scholar]
- NTC 2018; Updating of Technical Standards for Buildings. Official Journal of the Italian Republic: Rome, Italy, 2018. (In Italian)
- C97-02; Standard Test Methods for Absorption and Bulk Specific Gravity of Dimension Stone. ASTM International: West Conshohocken, PA, USA, 2010.
- C127-88; Standard Test Method for Density, Relative Density (Specific Gravity), and Absorption of Coarse Aggregate. ASTM International: West Conshohocken, PA, USA, 2017.
- Cavallaro, A.; Grasso, S.; Maugeri, M. A dynamic geotechnical characterisation of soil at Saint Nicola alla Rena church damaged by the south eastern Sicily earthquake of 13 December 1990. In Proceedings of the XV International Conference on Soil Mechanics and Geotechnical Engineering, Istanbul, Turkey, 27–31 August 2001. [Google Scholar]
- Cavallaro, A.; Maugeri, M. Non-linear behaviour of sandy soil for the city of Catania. Adv. Earthq. Eng. 2005, 14, 115–132. [Google Scholar]
- Alparone, S.; Maiolino, V.; Mostaccio, A.; Scaltrito, A.; Ursino, A.; Barberi, G.; D’Amico, S.; Di Grazia, G.; Giampiccolo, E.; Musumeci, C.; et al. Instrumental seismic catalogue of Mt. Etna earthquakes (Sicily, Italy): Ten years (2000–2010) of instrumental recordings. Ann. Geophys. 2015, 58, S0435. [Google Scholar] [CrossRef]
- Azzaro, R.; Barbano, M.S.; D’Amico, S.; Tuvè, T.; Albarello, D.; D’Amico, V. First studies of probabilistic seismic hazard assessment in the volcanic region of Mt. Etna (Southern Italy) by means of macroseismic intensities. Boll. Di Geofis. Teor. Ed Appl. 2008, 49, 77–91. [Google Scholar]
- Azzaro, R.; D’Amico, S.; Tuvè, T. Estimating the magnitude of historical earthquakes from macroseismic intensity data: New relationships for the volcanic region of Mount Etna (Italy). Seismol Res. Lett. 2011, 82, 533–544. [Google Scholar] [CrossRef]
- Azzaro, R.; Branca, S.; Gwinner, K.; Coltelli, M. The volcano-tectonic map of Etna volcano, 1:100,000 scale: An integrated approach based on a morphotectonic analysis from high-resolution DEM constrained by geologic, active faulting and seismotectonic data. Ital. J. Geosci. 2012, 131, 153–170. [Google Scholar] [CrossRef]
- Abate, G.; Fiamingo, A.; Massimino, M.R. Sustainable Building: The Role of the Soil Parameters on Earthquake Safety. In Environmental Challenges in Civil Engineering II. ECCE 2022; Lecture Notes in Civil, Engineering; Zembaty, Z., Perkowski, Z., Beben, D., Massimino, M.R., Lavan, O., Eds.; Springer Science and Business Media Deutschland GmbH: Berlin/Heidelberg, Germany, 2023; Volume 322, pp. 32–47. [Google Scholar] [CrossRef]
- Zollo, A.; Emolo, A.; Herrero, A.; Improta, L. High frequency strong ground motion modelling in the Catania area associated with the Ibleo-Maltese fault system. J. Seismol. 1999, 3, 279–288. [Google Scholar] [CrossRef]
- Stucchi, M.; Meletti, C.; Montaldo, V.; Crowley, H.; Calvi, G.M.; Boschi, E. Seismic hazard assessment (2003–2009) for the Italian building code. Bull. Seismol. Soc. Am. 2011, 101, 1885–1911. [Google Scholar] [CrossRef]
- Rexel WEB. Available online: https://itaca.mi.ingv.it/ItacaNet_40/#/rexel (accessed on 15 August 2025).
- 26/2010; Linee Guida per la Valutazione E Riduzione Del Rischio Sismico Del Patrimonio Culturale Allineate Alle Nuove Norme Tecniche per le Costruzioni (D.M. 14 Gennaio 2008). Official Journal of the Italian Republic: Rome, Italy, 2021. (In Italian)
- QGIS Development Team. QGIS Geographic Information System. Open Source Geospatial Foundation Project. 2025. Available online: http://qgis.osgeo.org (accessed on 15 August 2025).
- Dipartimento della Protezione Civile e Conferenza delle Regioni e delle Province Autonome. Indirizzi e Criteri per la Microzonazione Sismica (ICMS 2008); Conferenza Delle Regioni E Delle Province Autonome; Dipartimento della Protezione Civile: Rome, Italy, 2008. [Google Scholar]
- Information and Cartographic Portal of Seismic Microzonation Studies and Limit Condition for Emergency Analysis. Available online: https://www.webms.it/ (accessed on 15 August 2025).
- Regional Territorial Information System. Available online: www.sitr.regione.sicilia.it (accessed on 15 August 2025).
- Budhu, M. Soil Mechanics Fundamentals; John Wiley & Sons: Hoboken, NJ, USA, 2015. [Google Scholar]
- Database della Pericolosità Sismica MPS04. Istituto Nazionale di Geofisica e Vulcanologia (INGV). Available online: https://doi.org/10.13127/sh/mps04/db (accessed on 15 August 2025).
- Kottke, A.R.; Rathje, E.M. STRATA: A MATLAB®-Based Computer Program for Seismic Site Response Analysis; Geotechnical Engineering Center, University of Texas: Austin, TX, USA, 2008. [Google Scholar]
- Building Seismic Safety Council (BSSC). NEHRP Recommended Seismic Provisions for New Buildings and Other Structures; FEMA P-750; Federal Emergency Management Agency: Washington, DC, USA, 2009. [Google Scholar]
- NTC 2008; Technical Standards for Buildings. Official Journal of the Italian Republic: Rome, Italy, 2008. (In Italian)
- Gueguen, P.; Brad, P. Site-City Seismic Interaction in Mexico City-Like Environments: An Analytical Study. Bull. Seismol. Soc. Am. 2002, 92, 794–811. [Google Scholar] [CrossRef]
- U.S. Department of Homeland Security; FEMA. Improvement of Nonlinear Static Seismic Analysis Procedures; FEMA 440; Federal Emergency Management Agency: Washington, DC, USA, 2005. [Google Scholar]
- ENV 1998; EC8—Design of Structures for Earthquake Resistance. European Pre-Standard. Europ. Com. for Stand. Brux., 2003. Available online: https://www.phd.eng.br/wp-content/uploads/2015/02/en.1998.1.2004.pdf (accessed on 15 August 2025).
- Worku, A. Soil-structure-interaction provisions. A potential tool to consider for economical seismic design of buildings? J. S. Afr. Inst. Civ. Eng. 2014, 56, 54–62. [Google Scholar]
- Building Seismic Safety Council (BSSC). National Earthquake Hazard. Reduction Program. (NEHRP): Recommended Provisions for Seismic Regulations for Buildings and Other Structures; FEMA 750; BSSC: Washington, DC, USA, 2010. [Google Scholar]
- MIDAS FEA NX, version 1.1; CSPFEA-Engineering Solutions: Este, Italy, 2024.
- Lanzo, G.; Silvestri, F. Risposta Sismica Locale: Teorie ed Esperienze; Helvius: Napoli, Italy, 1999. [Google Scholar]
- Lysmer, J.; Kuhlemeyer, R.L. Finite Dynamic model for infinite media. J. Eng. Mech. 1969, 95, 859–876. [Google Scholar] [CrossRef]
- Liberatore, D.; Gambarotta, L.; Beolchini, G.C.; Binda, L.; Magenes, G.; Cocina, S.; Lo Giudice, E.; Scuderi, S. Tipologie edilizie in muratura del Comune di Catania. In Progetto Catania: Indagine Sulla Risposta Sismica di due Edifici in Muratura; CNR-Gruppo Nazionale per la Difesa dai Terremoti: Rome, Italy, 2000; pp. 3–22. (in Italian) [Google Scholar]
- Schanz, T.; Vermeer, P.A.; Bonnier, P.G. The hardening soil model: Formulation and verification. In Beyond 2000 in Computational Geotechnics, 1st ed.; Routledge: London, UK, 1999; pp. 281–296. [Google Scholar]
- Hoek, E.; Carranza-Torres, C.; Corkum, B. Hoek-Brown failure criterion-2002 edition. In Proceedings of the 5th North American Rock Mechanics Symposium and the 17th Tunnelling Association of Canada: NARMS-TAC 2002, Toronto, ON, Canada, 7–10 July 2002. [Google Scholar]
- Amorosi, A.; Boldini, D.; di Lernia, A. Dynamic soil-structure interaction: A three-dimensional numerical approach and its application to the Lotung case study. Comput. Geotech. 2017, 90, 34–54. [Google Scholar] [CrossRef]
- Abate, G.; Fiamingo, A.; Massimino, M.R.; Pitilakis, D. FEM investigation of full-scale tests on DSSI, including gravel-rubber mixtures as geotechnical seismic isolation. Soil Dyn. Earthq. Eng. 2023, 172, 108033. [Google Scholar] [CrossRef]
- Obrzud, R.F. The Hardening Soil Model–A Practical Guidebook; Technical report Z_Soil.PC 100701; Zace Services Ltd.: Lausanne, Switzerland, 2010. [Google Scholar]
- Jâky, J. The coefficient of earth pressure at rest. J. Soc. Hung. Archit. Eng. 1944, 78, 355–357. [Google Scholar]
- Cavallaro, A.; Maugeri, M.; Lo Presti, D.C.F.; Pallara, O. Characterising shear modulus and damping from in situ and laboratory tests for the seismic area of Catania. In Proceedings of the 2nd International Symposium on Pre-Failure Deformation Characteristics of Geomaterials, Torino, Italy, 28–30 September 1999. [Google Scholar]
- Wiesmaier, S.; Heap, M.J.; Branca, S.; Gilg, H.A.; Kueppers, U.; Hess, K.U.; Lavallée, Y.; Dingwell, D.B. Variability in composition and physical properties of the sedimentary basement of Mt Etna, Italy. J. Volcanol. Geotherm. Res. 2015, 302, 102–116. [Google Scholar] [CrossRef]
- Pappalardo, G.; Mineo, S. Investigation on the mechanical attitude of basaltic rocks from Mount Etna through InfraRed Thermography and laboratory tests. Constr. Build. Mater. 2017, 134, 228–235. [Google Scholar] [CrossRef]
- Heap, M.J.; Villeneuve, M.; Albino, F.; Jamie, I.; Farquharson, J.I.; Brothelande, E.; Amelung, F.; Got, J.L.; Baud, P. Towards more realistic values of elastic moduli for volcano modelling. J. Volcanol. Geotherm. Res. 2020, 390, 106684. [Google Scholar] [CrossRef]
- Imposa, S.; Cuomo, M.; Contrafatto, L.; Mineo, S.; Grassi, S.; Li Rosi, D.; Barbano, M.S.; Morreale, G.; Galasso, M.; Pappalardo, G. Engineering geological and geophysical studies supporting finite element analysis of historical buildings after dynamic identification. Geosciences 2023, 13, 84. [Google Scholar] [CrossRef]
- Villeneuve, M.C.; Heap, M.J. Calculating the cohesion and internal friction angle of volcanic rocks and rock masses. Volcanica 2021, 4, 279–293. [Google Scholar] [CrossRef]
- Fiamingo, A.; Abate, G.; Chiaro, G.; Massimino, M.R. HS-small constitutive model for innovative geomaterials: Effectiveness and limits. Int. J. Geomech. 2024, 24, 04024118. [Google Scholar] [CrossRef]
- Somma, F.; Bilotta, E.; Flora, A.; Viggiani, G.M. Centrifuge modeling of shallow foundation lateral disconnection to reduce seismic vulnerability. J. Geotech. Geoenviron. Eng. 2022, 148, 04021187. [Google Scholar] [CrossRef]



















| Set | ID Seismic Motions | Seismic Event | Date | Mw (-) | ag (g) | R (km) |
|---|---|---|---|---|---|---|
| #1 | 3A.MZ11.HNE.D | Central Italy | 30 October 2016 | 6.50 | 0.17 | 24.80 |
| IT.CLO.HGN.D | Central Italy | 26 October 2016 | 5.90 | 0.19 | 10.80 | |
| IT.MMO.HGN.D | Central Italy | 30 October 2016 | 6.50 | 0.19 | 19.20 | |
| IV.EVRN.HNE.D | Sicily Italy | 26 December 2018 | 4.90 | 0.30 | 5.30 | |
| IV.EVRN.HNN.D | Sicily Italy | 26 December 2018 | 4.90 | 0.17 | 5.30 | |
| IV.T1212.HNE.D | Central Italy | 26 October 2016 | 5.40 | 0.18 | 15.20 | |
| IV.T1212.HNN.D | Central Italy | 26 October 2016 | 5.40 | 0.20 | 15.20 | |
| #2 | E.SRC0.00.HNE.D | Friuli Italy | 15 September 1976 | 6.00 | 0.25 | 15.80 |
| E.SRC0.00.HNN.D | Friuli Italy | 15 September 1976 | 6.00 | 0.13 | 15.80 | |
| IT.LRS.00.HNE.D | Basilicata Italy | 9 September 1998 | 5.60 | 0.16 | 18.00 | |
| IV.EMCN.HNN.D | Sicily Italy | 8 January 2019 | 4.10 | 0.13 | 1.20 | |
| IV.T1212.HNE.D_2 | Central Italy | 26 October 2016 | 5.50 | 0.18 | 17.10 | |
| IV.T1212.HNN.D_2 | Central Italy | 26 October 2016 | 5.50 | 0.20 | 17.10 | |
| IV.T1256.HNE.D | Central Italy | 30 October 2016 | 6.60 | 0.15 | 20.50 | |
| #3 | E.SRC0.00.HNE.D | Friuli Italy | 15 September 1976 | 6.00 | 0.25 | 15.80 |
| IV.EMCN.HNN.D | Sicily Italy | 8 January 2019 | 4.10 | 0.13 | 1.20 | |
| IV.EVRN.HNN.D | Sicily Italy | 26 December 2018 | 5.00 | 0.17 | 5.30 | |
| IV.FEMA.HNE.D | Central Italy | 26 October 2016 | 5.50 | 0.20 | 11.00 | |
| IV.T1212.HNE.D_2 | Central Italy | 26 October 2016 | 5.50 | 0.18 | 17.10 | |
| IV.T1212.HNN.D_3 | Central Italy | 30 October 2016 | 6.60 | 0.28 | 11.60 | |
| IV.T1256.HNE.D | Central Italy | 30 October 2016 | 6.60 | 0.15 | 20.50 |
| Parameters | Structure |
|---|---|
| E (MPa) | 2850 |
| ν (-) | 0.30 |
| γweight (kN/m3) | 17.00 |
| D (%) | 8.00 |
| Parameters | Layer 1 | Layer 2 | Layer 3 | Layer 4 |
|---|---|---|---|---|
| LC_1 | LC_2 | LC_3 | LC_4 | |
| 0–3.00 m | 3.00–8.68 m | 8.68–14.50 m | 14.50–22.50 m | |
| G0ref (kPa) | 127,848 | 282,083 | 1,147,858 | 1,183,361 |
| m (-) | 0 | 0 | 0 | 0 |
| γ0.7 (%) | 0.0444 | 0.0444 | 0.0444 | 0.0444 |
| E50ref (kPa) | 30,440 | 67,163 | 273,299 | 281,753 |
| Eoedref (kPa) | 30,440 | 67,163 | 273,299 | 281,753 |
| Eurref (kPa) | 91,320 | 201,488 | 819,898 | 845,257 |
| νur (-) | 0.25 | 0.25 | 0.25 | 0.25 |
| k0 (-) | 0.45 | 0.45 | 0.45 | 0.45 |
| Rf (-) | 0.9 | 0.9 | 0.9 | 0.9 |
| pref (kPa) | 100 | 100 | 100 | 100 |
| c (kPa) | 0 | 0 | 0 | 0 |
| φ (°) | 33.5 | 33.5 | 33.5 | 33.5 |
| ψ (°) | 0 | 0 | 0 | 0 |
| D0 (%) | 1 | 1 | 1 | 1 |
| Parameters | Layer 5 | Layer 6 |
|---|---|---|
| SFALS_1 | SFALS_2 | |
| 22.50–30.09 m | 30.09–54.00 m | |
| E (kPa) | 2,992,521 | 4,174,184 |
| ν (-) | 0.20 | 0.20 |
| σci (kPa) | 80,600 | 80,600 |
| mi (-) | 25 | 25 |
| GSIrock (-) | 55 | 55 |
| Dfactor (-) | 0 | 0 |
| mb (-) | 5.01 | 5.01 |
| s* (-) | 0.007 | 0.007 |
| a (-) | 0.504 | 0.504 |
| ψ (°) | 0 | 0 |
| D0 (%) | 1 | 1 |
| Parameters | Layer |
|---|---|
| wgGRMs 75/25 | |
| - | |
| G0ref (kPa) | 46,500 |
| m (-) | 0.7 |
| γ0.7 (%) | 0.0046 |
| E50ref (kPa) | 6186 |
| Eoedref (kPa) | 4949 |
| Eurref (kPa) | 14,227 |
| νur (-) | 0.3 |
| k0 (-) | 0.32 |
| Rf (-) | 0.7 |
| pref (kPa) | 100 |
| c (kPa) | 0 |
| φ (°) | 43 |
| ψ (°) | 2 |
| D0 (%) | 4 |
Disclaimer/Publisher’s Note: The statements, opinions and data contained in all publications are solely those of the individual author(s) and contributor(s) and not of MDPI and/or the editor(s). MDPI and/or the editor(s) disclaim responsibility for any injury to people or property resulting from any ideas, methods, instructions or products referred to in the content. |
© 2025 by the authors. Licensee MDPI, Basel, Switzerland. This article is an open access article distributed under the terms and conditions of the Creative Commons Attribution (CC BY) license (https://creativecommons.org/licenses/by/4.0/).
Share and Cite
Fiamingo, A.; Mangione, E.; Abate, G.; Massimino, M.R. Seismic Risk Assessment and Sustainable Geotechnical Solutions for Building Heritage: A Case Study in Southeastern Sicily. Heritage 2025, 8, 485. https://doi.org/10.3390/heritage8110485
Fiamingo A, Mangione E, Abate G, Massimino MR. Seismic Risk Assessment and Sustainable Geotechnical Solutions for Building Heritage: A Case Study in Southeastern Sicily. Heritage. 2025; 8(11):485. https://doi.org/10.3390/heritage8110485
Chicago/Turabian StyleFiamingo, Angela, Ettore Mangione, Glenda Abate, and Maria Rossella Massimino. 2025. "Seismic Risk Assessment and Sustainable Geotechnical Solutions for Building Heritage: A Case Study in Southeastern Sicily" Heritage 8, no. 11: 485. https://doi.org/10.3390/heritage8110485
APA StyleFiamingo, A., Mangione, E., Abate, G., & Massimino, M. R. (2025). Seismic Risk Assessment and Sustainable Geotechnical Solutions for Building Heritage: A Case Study in Southeastern Sicily. Heritage, 8(11), 485. https://doi.org/10.3390/heritage8110485

