Research on the Exposure Risk Analysis of Wildfires with a Spatiotemporal Knowledge Graph
Abstract
1. Introduction
2. Methods
2.1. Method Architecture
2.1.1. Conceptual Data Model for Wildfire Exposure Risk Analysis
2.1.2. KGERA Architecture
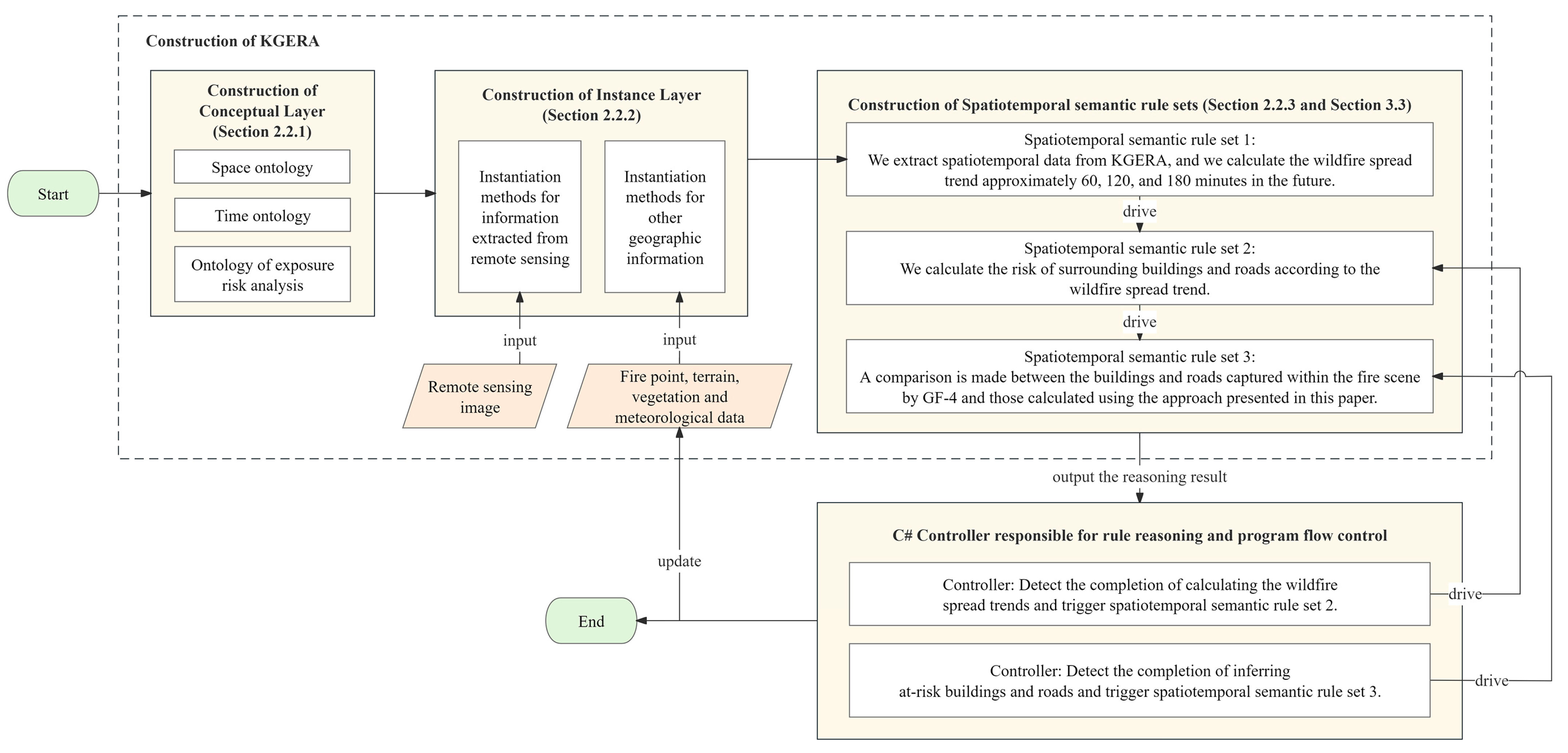
2.2. Construction of the Wildfire Exposure Risk Analysis Knowledge Graph
2.2.1. Design of the Conceptual Layer
2.2.2. Design of the Instance Layer
- 1.
- Instantiation methods for accessing information extracted from remote sensing
- 2.
- Instantiation methods for other geographic information
2.2.3. Design of the Inference Rules of Wildfire Exposure Risk Analysis
3. Experiment and Results
3.1. Experimental Area
3.2. Remote Sensing Information Extraction Model for Buildings
3.3. Construction of KGERA
- Spatiotemporal Semantic Rule Set 1: Utilizing historical fire data from Xichang City on 31 March 2020, we gathered spatiotemporal information via the KGERA and estimated the trends in wildfire spread over future intervals of 60, 120, and 180 min;
- Controller Function: The controller calculates the complete wildfire spread trend and subsequently activates Spatiotemporal Semantic Rule Set 2;
- Spatiotemporal Semantic Rule Set 2: Leveraging inference rules, we assess the risk to nearby buildings and roads based on the predicted wildfire spread trajectory;
- Controller Function: Upon determining the completion of risk assessment for buildings and roads, the controller initiates Spatiotemporal Semantic Rule Set 3;
- Spatiotemporal Semantic Rule Set 3: To validate the accuracy of our methodology, we compare the buildings and roads within the wildfire scene as captured using GF-4 satellite imagery against those identified through our proposed analytical approach.
3.4. Wildfire Exposure Risk Analysis
4. Discussion
5. Conclusions
- (1)
- In response to the challenge of high temporal complexity in spatial risk analysis, the KGERA offers spatiotemporal semantic modeling. This modeling facilitates the integration of data related to wildfire exposure within the broader framework of spatiotemporal wildfire risk analysis;
- (2)
- By addressing the issue of insufficient analysis of exposure risk during the active spread of wildfires in existing research, the proposed method offers a knowledge modeling approach by formalizing remote sensing-extracted information into factual knowledge within the knowledge graph, facilitating the modeling and application of domain-specific expertise;
- (3)
- The approach outlined in this study leverages spatiotemporal data and the KGERA framework to identify exposures that are potentially at risk in certain spatiotemporal zones, including buildings and roads threatened by wildfires, with satisfactory accuracy.
Author Contributions
Funding
Institutional Review Board Statement
Informed Consent Statement
Data Availability Statement
Conflicts of Interest
References
- Sixth-Generation Fires: Public-Policy Change toward Prevention Required to Address Large-Scale Events. Available online: https://www.iawfonline.org/article/sixth-generation-fires-public/ (accessed on 19 October 2023).
- NOAA: Billion-Dollar Weather and Climate Disasters 2021; National Centers for Environmental Information, National Oceanic and Atmospheric Administration: Washington, DC, USA, 2021. Available online: https://www.ncdc.noaa.gov/billions/ (accessed on 20 November 2023).
- Ge, X.; Yang, Y.; Chen, J.; Li, W.; Huang, Z.; Zhang, W.; Peng, L. Disaster Prediction Knowledge Graph Based on Multi-Source Spatio-temporal Information. Remote Sens. 2022, 14, 1214. [Google Scholar] [CrossRef]
- Ge, X.; Yang, Y.; Peng, L.; Chen, L.; Li, W.; Zhang, W.; Chen, J. Spatio-temporal Knowledge Graph Based Forest Fire Prediction with Multi Source Heterogeneous Data. Remote Sens. 2022, 14, 3496. [Google Scholar] [CrossRef]
- UNDRR—Homepage|UNDRR. Available online: https://www.undrr.org/ (accessed on 20 November 2023).
- Liu, P.X.; Zhang, J. Precise guidance for disaster prevention and mitigation based on analysis of highway vulnerability survey data. Eng. Constr. Des. 2022, 23, 100–103. [Google Scholar]
- Bu, H. Clearing the fundamentals, being well-prepared: Inner Mongolia Highway Bureau’s efficient implementation of comprehensive risk assessment for road vulnerability to natural disasters. China Highw. 2022, 8, 42–45. [Google Scholar]
- Capes, R.; Teeuw, R. On safe ground? Analysis of European urban geohazards using satellite radar interferometry. Int. J. Appl. Earth Obs. Geoinf. 2017, 58, 74–85. [Google Scholar] [CrossRef]
- Gao, L.; Zhang, L.M.; Chen, H.X.; Shen, P. Simulating debris flow mobility in urban settings. Eng. Geol. 2016, 214, 67–78. [Google Scholar] [CrossRef]
- Torres, Y.; Arranz, J.J.; Gaspar-Escribano, J.M.; Haghi, A.; Martínez-Cuevas, S.; Benito, B.; Ojeda, J.C. Integration of LIDAR and multispectral images for rapid exposure and earthquake vulnerability estimation. Application in Lorca, Spain. Int. J. Appl. Earth Obs. Geoinf. 2019, 81, 161–175. [Google Scholar] [CrossRef]
- Gonzalez, D.; Rueda-Plata, D.; Acevedo, A.B.; Duque, J.C.; Ramos-Pollán, R.; Betancourt, A.; García, S. Automatic detection of building typology using deep learning methods on street level images. Build. Environ. 2020, 177, 106805. [Google Scholar] [CrossRef]
- Qing, Y.; Ming, D.; Wen, Q.; Weng, Q.; Xu, L.; Chen, Y.; Zhang, Y.; Zeng, B. Operational earthquake-induced building damage assessment using CNN-based direct remote sensing change detection on superpixel level. Int. J. Appl. Earth Obs. Geoinf. 2022, 112, 102899. [Google Scholar] [CrossRef]
- Ismail, A.; Awad, M. Towards Cross-Disaster Building Damage Assessment with Graph Convolutional Networks. arXiv 2022, arXiv:2201.10395. [Google Scholar]
- Beverly, J.; McLoughlin, N.; Chapman, E. A simple metric of landscape fire exposure. Landsc. Ecol. 2021, 36, 785–801. [Google Scholar] [CrossRef]
- Tanachawengsakul, T.; Mishima, N.; Fuchikami, T. A Simulation Study on Fire Evacuation Routes in Primary Stage for a Historic Canal Residential Area. Procedia—Soc. Behav. Sci. 2016, 216, 492–502. [Google Scholar] [CrossRef][Green Version]
- Kuligowski, E. Evacuation decision-making and behavior in wildfires: Past research, current challenges and a future research agenda. Fire Saf. J. 2021, 120, 103129. [Google Scholar] [CrossRef]
- Chen, X.; Sun, Q.; Guo, W.; Qiu, C.; Yu, A. GA-Net: A geometry prior assisted neural network for road extraction. Int. J. Appl. Earth Obs. Geoinf. 2022, 114, 103004. [Google Scholar] [CrossRef]
- Chen, R.; Li, X.; Hu, Y. Road Extraction from Remote Sensing Images in Wildland-Urban Interface Areas. Geosci. Remote Sens. Lett. 2020, 19, 3000705. [Google Scholar] [CrossRef]
- Liu, X.; Chen, Y.; Wang, C.; Tan, K.; Li, J. A lightweight building instance extraction method based on adaptive optimization of mask contour. Int. J. Appl. Earth Obs. Geoinf. 2023, 122, 103420. [Google Scholar] [CrossRef]
- Chen, D.-Y.; Peng, L.; Li, W.-C.; Wang, Y.-D. Building Extraction and Number Statistics in WUI Areas Based on UNet Structure and Ensemble Learning. Remote Sens. 2021, 13, 1172. [Google Scholar] [CrossRef]
- Lv, B.; Peng, L.; Wu, T.; Chen, R. Research on Urban Building Extraction Method Based on Deep Learning Convolutional Neural Network. IOP Conf. Ser. Earth Environ. Sci. 2020, 502, 012022. [Google Scholar] [CrossRef]
- Sun, Y.; Jiang, L.; Pan, J.; Sheng, S.; Hao, L. A satellite imagery smoke detection framework based on the mahalanobis distance for early fire identification and positioning. Int. J. Appl. Earth Obs. Geoinf. 2023, 118, 103257. [Google Scholar] [CrossRef]
- Park, M.; Tran, D.Q.; Bak, J.; Park, S. Advanced wildfire detection using generative adversarial network-based augmented datasets and weakly supervised object localization. Int. J. Appl. Earth Obs. Geoinf. 2022, 114, 103052. [Google Scholar] [CrossRef]
- Li, X.; Zhang, M.; Zhang, S.; Liu, J.; Sun, S.; Hu, T.; Sun, L. Simulating Forest Fire Spread with Cellular Automation Driven by a LSTM Based Speed Model. Fire 2022, 5, 13. [Google Scholar] [CrossRef]
- Wu, Z.; Wang, B.; Li, M.; Tian, Y.; Quan, Y.; Liu, J. Simulation of forest fire spread based on artificial intelligence. Ecol. Indic. 2022, 136, 108653. [Google Scholar] [CrossRef]
- Khakzad, N. Modeling wildfire spread in wildland-industrial interfaces using dynamic Bayesian network. Reliab. Eng. Syst. Saf. 2019, 189, 165–176. [Google Scholar] [CrossRef]
- Bisson, M.; Favalli, M.; Fornaciai, A.; Mazzarini, F.; Isola, I.; Zanchetta, G.; Pareschi, M.T. A rapid method to assess fire-related debris flow hazard in the Mediterranean region: An example from Sicily (southern Italy). Int. J. Appl. Earth Obs. Geoinf. 2005, 7, 217–231. [Google Scholar] [CrossRef]
- Nunes, A.N.; Figueiredo, A.; Pinto, C.; Lourenço, L. Assessing wildfire hazard in the Wildland–Urban Interfaces (WUIs) of central Portugal. Forests 2023, 14, 1106. [Google Scholar] [CrossRef]
- Liu, Q.; Ruan, C.; Zhong, S.; Li, J.; Yin, Z.; Lian, X. Risk assessment of storm surge disaster based on numerical models and remote sensing. Int. J. Appl. Earth Obs. Geoinf. 2018, 68, 20–30. [Google Scholar] [CrossRef]
- Naderpour, M.; Rizeei, H.M.; Khakzad, N.; Pradhan, B. Forest fire induced Natech risk assessment: A survey of geospatial technologies. Reliab. Eng. Syst. Saf. 2019, 191, 106558. [Google Scholar] [CrossRef]
- Chuvieco, E.; Yebra, M.; Martino, S.; Thonicke, K.; Gómez-Giménez, M.; San-Miguel, J.; Oom, D.; Velea, R.; Mouillot, F.; Molina, J.R.; et al. Towards an integrated approach to wildfire risk assessment: When, where, what and how may the landscapes burn. Fire 2023, 6, 215. [Google Scholar] [CrossRef]
- O’Connor, M.J.; Das, A.K. A method for representing and querying temporal information in owl. In Proceedings of the International Joint Conference on Biomedical Engineering Systems and Technologies, Valencia, Spain, 20–23 January 2010; pp. 97–110. [Google Scholar]
- Chen, J.; Zhong, S.; Ge, X.; Li, W.; Zhu, H.; Peng, L. Spatio-temporal Knowledge Graph for Meteorological Risk Analysis. In Proceedings of the 2021 IEEE 21st International Conference on Software Quality, Reliability and Security Companion (QRS-C), Hainan Island, China, 6–10 December 2021; pp. 440–447. [Google Scholar]
- Fire Map—NASA. Available online: https://firms2.modaps.eosdis.nasa.gov/map/ (accessed on 19 October 2023).
- JAXA Himawari Monitor. Available online: https://www.eorc.jaxa.jp/ptree/userguide.html (accessed on 19 October 2023).
- ERA5-Land Hourly Data from 1950 to Present. Available online: https://cds.climate.copernicus.eu/ (accessed on 19 October 2023).
- LP DAAC—Homepage. Available online: https://lpdaac.usgs.gov/ (accessed on 19 October 2023).
- Esri_2020_Land_Cover_V2 ImageServer. Available online: https://tiledimageservices.arcgis.com/P3ePLMYs2RVChkJx/arcgis/rest/services/Esri_2020_Land_Cover_V2/ImageServer (accessed on 19 October 2023).
- National Forest Resources Intelligent Management Platform. Available online: http://www.stgz.org.cn/ (accessed on 19 October 2023).
- Haklay, M.; Weber, P. Openstreetmap: User-generated street maps. IEEE Pervasive Comput. 2008, 7, 12–18. [Google Scholar] [CrossRef]
- Musen, M.A. Encyclopedia of Systems Biology; Dubitzky, W., Wolkenhauer, O., Cho, K.-H., Yokota, H., The Protégé Team Protégé Ontology Editor, Eds.; Springer: New York, NY, USA, 2013; pp. 1763–1765. Available online: https://link.springer.com/referenceworkentry/10.1007%2F978-1-4419-9863-7_1104 (accessed on 19 October 2023).
- Wang, Z. Algorithm for measuring the initial spreading speed of mountain fires. Mt. Res. 1983, 2, 42–51. [Google Scholar]
- Geng, D.; Ning, J.; Li, Z.; Yu, H.; Di, X.; Yang, G. Spread rate and parameter correction of surface combustibles in Korean pine plantations based on Rothermel model. J. Beijing For. Univ. 2021, 43, 79–88. [Google Scholar]
- Mao, X. Effects of wind and topography on forest fire spreading speed. J. Appl. Meteorol. 1993, 1, 100–104. [Google Scholar]



















| Data | Source | Spatial Resolution | Temporal Resolution | Satellite Sensor |
|---|---|---|---|---|
| Fire | NASA-FIRMS [34] | Approximately 0.375 km × 0.375 km; approximately 1 km × 1 km | Mid-latitudes experience 3–4 looks a day | VIIRS S-NPP; VIIRS NOAA-20; MODIS/Aqua; MODIS/Terra |
| JAXA Himawari Monitor|User’s Guide [35] | 0.02 × 0.02 degrees for latitude and longitude (2 km × 2 km at nadir) | 10 min | Himawari-8 sensor | |
| High score four satellite (GF-4) | VIR 50 mMIR 400 m | Minute-level or second-level observations of specific regions | High score four sensor | |
| Meteorological | Copernicus Climate Data Store [36] | 0.1° × 0.1°; Native resolution is 9 km | Updated hourly | None |
| Terrain | Land Processes Distributed Active Archive Center [37] | 30 m × 30 m | Acquired 11–22 February 2000 | STS Endeavour OV-105 |
| Land cover | Esri_2020_Land_Cover_V2 ImageServer [38] | 10 m × 10 m | Released in 2020 | Sentinel-2L2A/B |
| Vegetation | “One Map” of Forest Inspection and Forest Resource Management in 2020 [39] | 2 km × 2 km | Released in 2020 | None |
| Road | OpenStreetMap [40] | Nationwide vector data | Updated daily | Crowdsourcing |
| Type of Surface Combustibles | |
|---|---|
| Tiled pine leaves | 0.8 |
| Thatch weed | 1.2 |
| Litter | 1.6 |
| Sedge dwarf birch | 1.8 |
| Pasture grassland | 2.0 |
| Red pine, Huashan pine, Yunnan pine, and other woodlands | 1.0 |
Disclaimer/Publisher’s Note: The statements, opinions and data contained in all publications are solely those of the individual author(s) and contributor(s) and not of MDPI and/or the editor(s). MDPI and/or the editor(s) disclaim responsibility for any injury to people or property resulting from any ideas, methods, instructions or products referred to in the content. |
© 2024 by the authors. Licensee MDPI, Basel, Switzerland. This article is an open access article distributed under the terms and conditions of the Creative Commons Attribution (CC BY) license (https://creativecommons.org/licenses/by/4.0/).
Share and Cite
Ge, X.; Peng, L.; Yang, Y.; Wang, Y.; Chen, D.; Yang, L.; Li, W.; Chen, J. Research on the Exposure Risk Analysis of Wildfires with a Spatiotemporal Knowledge Graph. Fire 2024, 7, 131. https://doi.org/10.3390/fire7040131
Ge X, Peng L, Yang Y, Wang Y, Chen D, Yang L, Li W, Chen J. Research on the Exposure Risk Analysis of Wildfires with a Spatiotemporal Knowledge Graph. Fire. 2024; 7(4):131. https://doi.org/10.3390/fire7040131
Chicago/Turabian StyleGe, Xingtong, Ling Peng, Yi Yang, Yinda Wang, Deyue Chen, Lina Yang, Weichao Li, and Jiahui Chen. 2024. "Research on the Exposure Risk Analysis of Wildfires with a Spatiotemporal Knowledge Graph" Fire 7, no. 4: 131. https://doi.org/10.3390/fire7040131
APA StyleGe, X., Peng, L., Yang, Y., Wang, Y., Chen, D., Yang, L., Li, W., & Chen, J. (2024). Research on the Exposure Risk Analysis of Wildfires with a Spatiotemporal Knowledge Graph. Fire, 7(4), 131. https://doi.org/10.3390/fire7040131

