Emerging Technologies in Augmented Reality (AR) and Virtual Reality (VR) for Manufacturing Applications: A Comprehensive Review
Abstract
1. Introduction
2. Review Methodology
2.1. Planning
2.2. Article Search
2.3. Initial Screening
2.4. Quality Screening
2.5. Data Extraction
2.6. Reporting
3. Results and Discussion
3.1. RQ1: What Are the Current Applications of AR/VR in Manufacturing?
3.1.1. Maintenance Applications
3.1.2. Assembly Applications
3.1.3. Operation Applications
3.1.4. Training Applications
3.1.5. Product Design Applications
3.1.6. Quality Control Applications
3.2. RQ2: What Are the State-of-the-Art Technologies Used in AR and VR Applications in Manufacturing?
| Research Group | Application | Type of Quality Control |
|---|---|---|
| [22] | Virtual defect detection | In-line process monitoring |
| [23] | Quality assessment of polished surface | Metrological inspection |
| [26] | Quality inspection | In-line process monitoring |
| [27] | PCBA Inspection | In-line process monitoring |
| [28] | Predictive Maintenance | Lean operation |
| [29] | Car panel alignment | Metrological inspection |
| [30] | Automatic aviation connectors inspection | In-line process monitoring |
| [31,32] | Quality control of car body | In-line process monitoring |
| [33] | Non-destructive condition monitoring of IGBT wafer | In-line process monitoring |
| [34] | Identification of bottlenecks of a production line | Lean operation |
3.2.1. Hardware Used in AR Applications
3.2.2. Tracking Systems for AR Applications
3.2.3. Hardware Used in VR Applications
3.2.4. Software Used in AR and VR Applications
3.2.5. Overview of Hardware and Software Used in AR/VR Applications in Manufacturing
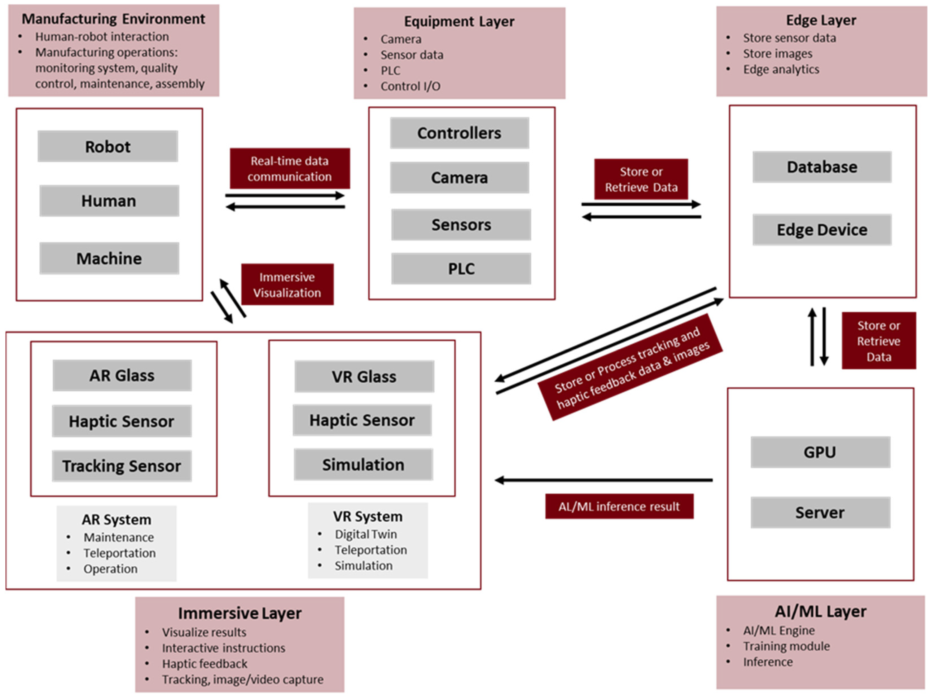
3.3. RQ3: What Are the Emerging Technologies in the Field of AR and VR Applications in Manufacturing?
3.3.1. Edge Applications
3.3.2. AI-Based Applications
3.3.3. Digital Twin Applications
3.3.4. Teleportation and Remote Collaboration Applications
3.3.5. Human–Robot Collaboration Applications
3.4. RQ4: What Are the Challenges for the Adaptation of AR and VR Applications in Manufacturing?
3.4.1. Technological Challenges
- Tracking and registration
- Evaluation of AR and VR devices
- Development Challenges
- Cybersecurity threat
3.4.2. Organizational Challenges
- User acceptance
- Return on investment
3.4.3. Environmental Challenges
4. Conclusions
Funding
Data Availability Statement
Conflicts of Interest
References
- Relji’c, V.R.; Milenkovi’c, I.M.; Dudi’cdudi’c, S.; Šulc, J.; Bajči, B. Augmented Reality Applications in Industry 4.0 Environment. Appl. Sci. 2021, 11, 5592. [Google Scholar] [CrossRef]
- Egger, J.; Masood, T. Augmented reality in support of intelligent manufacturing—A systematic literature review. Comput. Ind. Eng. 2020, 140, 106195. [Google Scholar] [CrossRef]
- Lu, S.C.Y.; Shpitalni, M.; Gadh, R. Virtual and Augmented Reality Technologies for Product Realization. CIRP Ann. 1999, 48, 471–495. [Google Scholar] [CrossRef]
- Milgram, P.; Kishino, F. A Taxonomy of Mixed Reality Visual Displays. IEICE Trans. Inf. Syst. 1994, E77-D, 1321–1329. Available online: https://www.researchgate.net/publication/231514051_A_Taxonomy_of_Mixed_Reality_Visual_Displays (accessed on 26 November 2022).
- Azuma, R.; Baillot, Y.; Behringer, R.; Feiner, S.; Julier, S.; MacIntyre, B. Recent advances in augmented reality. IEEE Comput. Graph. Appl. 2001, 21, 34–47. [Google Scholar] [CrossRef]
- Virtual Reality—Wikipedia. Available online: https://en.wikipedia.org/wiki/Virtual_reality (accessed on 12 September 2023).
- Virtual Reality: The Promising Future of Immersive Technology. Available online: https://www.g2.com/articles/virtual-reality (accessed on 12 September 2023).
- Neges, M.; Koch, C. Augmented Reality Supported Work Instructions for Onsite Facility Maintenance. Available online: https://nottingham-repository.worktribe.com/index.php/output/792905/augmented-reality-supported-work-instructions-for-onsite-facility-maintenance (accessed on 10 October 2022).
- Rahman, M.F.; Pan, R.; Ho, J.; Tseng, T.-L. A Review of Augmented Reality Technology and its Applications in Digital Manufacturing. SSRN Electron. J. 2022, 40, 4068353. [Google Scholar] [CrossRef]
- Palmarini, R.; Erkoyuncu, J.A.; Roy, R.; Torabmostaedi, H. A systematic review of augmented reality applications in maintenance. Robot. Comput. Integr. Manuf. 2018, 49, 215–228. [Google Scholar] [CrossRef]
- Booth, A.; Sutton, A.; Clowes, M.; James, M.M.-S. Systematic Approaches to a Successful Literature Review. Available online: https://books.google.com/books?hl=en&lr=&id=SiExEAAAQBAJ&oi=fnd&pg=PT25&ots=vrXzyg4FZH&sig=ij_jOB6bZgPdfGUfgUdfionJuQo (accessed on 26 November 2022).
- Mourtzis, D.; Angelopoulos, J.; Panopoulos, N. A Framework for Automatic Generation of Augmented Reality Maintenance & Repair Instructions based on Convolutional Neural Networks. Procedia CIRP 2020, 93, 977–982. [Google Scholar] [CrossRef]
- Wang, X.; Ong, S.K.; Nee, A.Y.C. Multi-modal augmented-reality assembly guidance based on bare-hand interface. Adv. Eng. Inform. 2016, 30, 406–421. [Google Scholar] [CrossRef]
- Fiaz, M.; Jung, S.K. Handcrafted and Deep Trackers: Recent Visual Object Tracking Approaches and Trends. ACM Comput. Surv. 2019, 52, 43. [Google Scholar] [CrossRef]
- De Amicis, R.; Ceruti, A.; Francia, D.; Frizziero, L.; Simões, B. Augmented Reality for virtual user manual. Int. J. Interact. Des. Manuf. 2018, 12, 689–697. [Google Scholar] [CrossRef]
- Camburn, B.; Viswanathan, V.; Linsey, J.; Anderson, D.; Jensen, D.; Crawford, R.; Otto, K.; Wood, K. Design prototyping methods: State of the art in strategies, techniques, and guidelines. Des. Sci. 2017, 3, e13. [Google Scholar] [CrossRef]
- Kent, L.; Snider, C.; Gopsill, J.; Hicks, B. Mixed reality in design prototyping: A systematic review. Des. Stud. 2021, 77, 101046. [Google Scholar] [CrossRef]
- Berni, A.; Borgianni, Y. Applications of Virtual Reality in Engineering and Product Design: Why, What, How, When and Where. Electronics 2020, 9, 1064. [Google Scholar] [CrossRef]
- Urbas, U.; Vrabič, R. Vukašinović. Displaying Product Manufacturing Information in Augmented Reality for Inspection. Procedia CIRP 2019, 81, 832–837. [Google Scholar] [CrossRef]
- Schumann, M.; Fuchs, C.; Kollatsch, C.; Klimant, P. Evaluation of augmented reality supported approaches for product design and production processes. Procedia CIRP 2021, 97, 160–165. [Google Scholar] [CrossRef]
- Ho, P.T.; Albajez, J.A.; Santolaria, J.; Yagüe-Fabra, J.A. Study of Augmented Reality Based Manufacturing for Further Integration of Quality Control 4.0: A Systematic Literature Review. Appl. Sci. 2022, 12, 1961. [Google Scholar] [CrossRef]
- Zhao, Y.; An, X.; Sun, N. Virtual simulation experiment of the design and manufacture of a beer bottle-defect detection system. Virtual Real. Intell. Hardw. 2020, 2, 354–367. [Google Scholar] [CrossRef]
- Ferraguti, F.; Pini, F.; Gale, T.; Messmer, F.; Storchi, C.; Leali, F.; Fantuzzi, C. Augmented reality based approach for on-line quality assessment of polished surfaces. Robot. Comput. Integr. Manuf. 2019, 59, 158–167. [Google Scholar] [CrossRef]
- Uva, A.E.; Gattullo, M.; Manghisi, V.M.; Spagnulo, D.; Cascella, G.L.; Fiorentino, M. Evaluating the effectiveness of spatial augmented reality in smart manufacturing: A solution for manual working stations. Int. J. Adv. Manuf. Technol. 2017, 94, 509–521. [Google Scholar] [CrossRef]
- Lorenz, M.; Knopp, S.; Klimant, P. Industrial Augmented Reality: Requirements for an Augmented Reality Maintenance Worker Support System; IEEE Access: Piscataway, NJ, USA, 2018. [Google Scholar]
- Marino, E.; Barbieri, L.; Colacino, B.; Fleri, A.K.; Bruno, F. An Augmented Reality Inspection Tool to Support Workers in Industry 4.0 Environments. Comput. Ind. 2021, 127, 103412. [Google Scholar] [CrossRef]
- Runji, J.M.; Lin, C.Y. Markerless Cooperative Augmented Reality-Based Smart Manufacturing Double-Check System: Case of Safe PCBA Inspection Following Automatic Optical Inspection. Robot. Comput. Integr. Manuf. 2020, 64, 101957. [Google Scholar] [CrossRef]
- Liu, C.; Zhu, H.; Tang, D.; Nie, Q.; Zhou, T.; Wang, L.; Song, Y. Probing an intelligent predictive maintenance approach with deep learning and augmented reality for machine tools in IoT-enabled manufacturing. Robot. Comput. Integr. Manuf. 2022, 77, 102357. [Google Scholar] [CrossRef]
- Dalle Mura, M.; Dini, G. An Augmented Reality Approach for Supporting Panel Alignment in Car Body Assembly. J. Manuf. Syst. 2021, 59, 251–260. [Google Scholar] [CrossRef]
- Li, S.; Zheng, P.; Zheng, L. An AR-Assisted Deep Learning-Based Approach for Automatic Inspection of Aviation Connectors. IEEE Trans. Ind. Inform. 2021, 17, 1721–1731. [Google Scholar] [CrossRef]
- Muñoz, A.; Martí, A.; Mahiques, X.; Gracia, L.; Solanes, J.E.; Tornero, J. Camera 3D Positioning Mixed Reality-Based Interface to Improve Worker Safety, Ergonomics and Productivity. CIRP J. Manuf. Sci. Technol. 2020, 28, 24–37. [Google Scholar] [CrossRef]
- Muñoz, A.; Mahiques, X.; Solanes, J.E.; Martí, A.; Gracia, L.; Tornero, J. Mixed reality-based user interface for quality control inspection of car body surfaces. J. Manuf. Syst. 2019, 53, 75–92. [Google Scholar] [CrossRef]
- Li, K.; Tian, G.Y.; Chen, X.; Tang, C.; Luo, H.; Li, W.; Gao, B.; He, X.; Wright, N. AR-Aided Smart Sensing for In-Line Condition Monitoring of IGBT Wafer. IEEE Trans. Ind. Electron. 2019, 66, 8197–8204. [Google Scholar] [CrossRef]
- Hofmann, C.; Staehr, T.; Cohen, S.; Stricker, N.; Haefner, B.; Lanza, G. Augmented Go & See: An approach for improved bottleneck identification in production lines. Procedia Manuf. 2019, 31, 148–154. [Google Scholar] [CrossRef]
- Eswaran, M.; Bahubalendruni, M.V.A.R. Challenges and opportunities on AR/VR technologies for manufacturing systems in the context of industry 4.0: A state of the art review. J. Manuf. Syst. 2022, 65, 260–278. [Google Scholar] [CrossRef]
- Ford, J.K.; Höllerer, T. Augmented Reality and the Future of Virtual Workspaces. In Handbook of Research on Virtual Workplaces and the New Nature of Business Practices; IGI Global: Hershey, PA, USA, 2008; pp. 486–502. [Google Scholar] [CrossRef]
- Rupprecht, P.; Kueffner-Mccauley, H.; Trimmel, M.; Schlund, S. Adaptive Spatial Augmented Reality for Industrial Site Assembly. Procedia CIRP 2021, 104, 405–410. [Google Scholar] [CrossRef]
- Blaga, A.; Militaru, C.; Mezei, A.D.; Tamas, L. Augmented reality integration into MES for connected workers. Robot. Comput. Integr. Manuf. 2021, 68, 102057. [Google Scholar] [CrossRef]
- Tzimas, E.; Vosniakos, G.C.; Matsas, E. Machine tool setup instructions in the smart factory using augmented reality: A system construction perspective. Int. J. Interact. Des. Manuf. 2019, 13, 121–136. [Google Scholar] [CrossRef]
- Hardware, V.R. Available online: https://www.hitl.washington.edu/projects/learning_center/pf/whatvr1.htm#id (accessed on 12 September 2023).
- Top 10 Virtual Reality Software Development Tools. Available online: https://beam.eyeware.tech/top-10-virtual-reality-software-development-tools-gamers/ (accessed on 1 December 2022).
- GitHub—ValveSoftware/Openvr: OpenVR SDK. Available online: https://github.com/ValveSoftware/openvr (accessed on 13 September 2023).
- The Best 5 VR SDKs for Interactions for Unity & Unreal. Available online: https://xrbootcamp.com/the-best-5-vr-sdk-for-interactions/ (accessed on 13 September 2023).
- Stecuła, K. Virtual Reality Applications Market Analysis—On the Example of Steam Digital Platform. Informatics 2022, 9, 100. [Google Scholar] [CrossRef]
- Burova, A.; Mäkelä, J.; Heinonen, H.; Palma, P.B.; Hakulinen, J.; Opas, V.; Siltanen, S.; Raisamo, R.; Turunen, M. Asynchronous industrial collaboration: How virtual reality and virtual tools aid the process of maintenance method development and documentation creation. Comput. Ind. 2022, 140, 103663. [Google Scholar] [CrossRef]
- Wang, L.; Tang, D.; Liu, C.; Nie, Q.; Wang, Z.; Zhang, L. An Augmented Reality-Assisted Prognostics and Health Management System Based on Deep Learning for IoT-Enabled Manufacturing. Sensors 2022, 22, 6472. [Google Scholar] [CrossRef]
- Mourtzis, D.; Angelopoulos, J.; Zogopoulos, V. Integrated and Adaptive AR Maintenance and Shop-Floor Rescheduling. Comput. Ind. 2021, 125, 103383. [Google Scholar] [CrossRef]
- Holm, M.; Danielsson, O.; Syberfeldt, A.; Moore, P.; Wang, L. Adaptive instructions to novice shop-floor operators using Augmented Reality. J. Ind. Prod. Eng. 2017, 34, 362–374. [Google Scholar] [CrossRef]
- Mourtzis, D.; Vlachou, A.; Zogopoulos, V. Cloud-based augmented reality remote maintenance through shop-floor monitoring: A product-service system approach. J. Manuf. Sci. Eng. Trans. ASME 2017, 139, 061011. [Google Scholar] [CrossRef]
- Erkoyuncu, J.A.; del Amo, I.F.; Dalle Mura, M.; Roy, R.; Dini, G. Improving Efficiency of Industrial Maintenance with Context Aware Adaptive Authoring in Augmented Reality. CIRP Ann. 2017, 66, 465–468. [Google Scholar] [CrossRef]
- Scurati, G.W.; Gattullo, M.; Fiorentino, M.; Ferrise, F.; Bordegoni, M.; Uva, A.E. Converting Maintenance Actions into Standard Symbols for Augmented Reality Applications in Industry 4.0. Comput. Ind. 2018, 98, 68–79. [Google Scholar] [CrossRef]
- Siew, C.Y.; Nee, A.Y.C.; Ong, S.K. Improving Maintenance Efficiency with an Adaptive AR-assisted Maintenance System. In Proceedings of the 2019 4th International Conference on Robotics, Control and Automation, Guangzhou, China, 26–28 July 2019. [Google Scholar] [CrossRef][Green Version]
- Gattullo, M.; Scurati, G.W.; Fiorentino, M.; Uva, A.E.; Ferrise, F.; Bordegoni, M. Towards augmented reality manuals for industry 4.0: A methodology. Robot. Comput. Integr. Manuf. 2019, 56, 276–286. [Google Scholar] [CrossRef]
- Gong, L.; Fast-Berglund, Å.; Johansson, B. A Framework for Extended Reality System Development in Manufacturing. IEEE Access 2021, 9, 24796–24813. [Google Scholar] [CrossRef]
- Malta, A.; Mendes, M.; Farinha, T. Augmented Reality Maintenance Assistant Using YOLOv5. Appl. Sci. 2021, 11, 4758. [Google Scholar] [CrossRef]
- Ceruti, A.; Marzocca, P.; Liverani, A.; Bil, C. Maintenance in aeronautics in an Industry 4.0 context: The role of Augmented Reality and Additive Manufacturing. J. Comput. Des. Eng. 2019, 6, 516–526. [Google Scholar] [CrossRef]
- Vorraber, W.; Gasser, J.; Webb, H.; Neubacher, D.; Url, P. Assessing augmented reality in production: Remote-assisted maintenance with HoloLens. Procedia CIRP 2020, 88, 139–144. [Google Scholar] [CrossRef]
- Siew, C.Y.; Ong, S.K.; Nee, A.Y.C. A practical augmented reality-assisted maintenance system framework for adaptive user support. Robot. Comput. Integr. Manuf. 2019, 59, 115–129. [Google Scholar] [CrossRef]
- Koteleva, N.; Buslaev, G.; Valnev, V.; Kunshin, A. Augmented Reality System and Maintenance of Oil Pumps. Int. J. Eng. 2020, 33, 1620–1628. [Google Scholar] [CrossRef]
- Fang, W.; Chen, L.; Zhang, T.; Chen, C.; Teng, Z.; Wang, L. Head-Mounted Display Augmented Reality in Manufacturing: A Systematic Review. Robot. Comput. Integr. Manuf. 2023, 83, 102567. [Google Scholar] [CrossRef]
- Scheffer, S.E.; Martinetti, A.; Damgrave, R.G.J.; van Dongen, L.A.M. Supporting maintenance operators using augmented reality decision-making: Visualize, guide, decide & track. Procedia CIRP 2023, 119, 782–787. [Google Scholar] [CrossRef]
- Simon, J.; Gogolák, L.; Sárosi, J.; Fürstner, I. Augmented Reality Based Distant Maintenance Approach. Actuators 2023, 12, 302. [Google Scholar] [CrossRef]
- Li, C.; Zheng, P.; Yin, Y.; Pang, Y.M.; Huo, S. An AR-assisted Deep Reinforcement Learning-based approach towards mutual-cognitive safe human-robot interaction. Robot. Comput. Integr. Manuf. 2023, 80, 102471. [Google Scholar] [CrossRef]
- Siriborvornratanakul, T. Enhancing user experiences of mobile-based augmented reality via spatial augmented reality: Designs and architectures of projector-camera devices. In Advances in Multimedia; Hindawi Publishing Corporation: London, UK, 2018; Volume 2018. [Google Scholar] [CrossRef]
- Mourtzis, D.; Zogopoulos, V.; Vlachou, E. Augmented Reality supported Product Design towards Industry 4.0: A Teaching Factory paradigm. Procedia Manuf. 2018, 23, 207–212. [Google Scholar] [CrossRef]
- Berg, L.P.; Vance, J.M. An Industry Case Study: Investigating Early Design Decision Making in Virtual Reality. J. Comput. Inf. Sci. Eng. 2017, 17, 011001. [Google Scholar] [CrossRef]
- Mourtzis, D.; Siatras, V.; Angelopoulos, J.; Panopoulos, N. An Augmented Reality Collaborative Product Design Cloud-Based Platform in the Context of Learning Factory. Procedia Manuf. 2020, 45, 546–551. [Google Scholar] [CrossRef]
- Ivanov, V.; Pavlenko, I.; Liaposhchenko, O.; Gusak, O.; Pavlenko, V. Determination of contact points between workpiece and fixture elements as a tool for augmented reality in fixture design. Wirel. Netw. 2021, 27, 1657–1664. [Google Scholar] [CrossRef]
- Chen, X.; Gong, L.; Berce, A.; Johansson, B.; Despeisse, M. Implications of Virtual Reality on Environmental Sustainability in Manufacturing Industry: A Case Study. Procedia CIRP 2021, 104, 464–469. [Google Scholar] [CrossRef]
- Dammacco, L.; Carli, R.; Lazazzera, V.; Fiorentino, M.; Dotoli, M. Designing complex manufacturing systems by virtual reality: A novel approach and its application to the virtual commissioning of a production line. Comput. Ind. 2022, 143, 103761. [Google Scholar] [CrossRef]
- Huerta-Torruco, V.A.; Hernández-Uribe, Ó.; Cárdenas-Robledo, L.A.; Rodríguez-Olivares, N.A. Effectiveness of virtual reality in discrete event simulation models for manufacturing systems. Comput. Ind. Eng. 2022, 168, 108079. [Google Scholar] [CrossRef]
- Anagnostopoulos, C.; Mylonas, G.; Fournaris, A.P.; Koulamas, C. A Design Approach and Prototype Implementation for Factory Monitoring Based on Virtual and Augmented Reality at the Edge of Industry 4.0. In Proceedings of the IEEE International Conference on Industrial Informatics (INDIN), Lemgo, Germany, 17–20 July 2023. [Google Scholar] [CrossRef]
- Hovanec, M.; Korba, P.; Vencel, M.; Al-Rabeei, S. Simulating a Digital Factory and Improving Production Efficiency by Using Virtual Reality Technology. Appl. Sci. 2023, 13, 5118. [Google Scholar] [CrossRef]
- Auyeskhan, U.; Steed, C.A.; Park, S.; Kim, D.H.; Jung, I.D.; Kim, N. Virtual reality-based assembly-level design for additive manufacturing decision framework involving human aspects of design. J. Comput. Des. Eng. 2023, 10, 1126–1142. [Google Scholar] [CrossRef]
- Westerfield, G.; Mitrovic, A.; Billinghurst, M. Intelligent augmented reality training for motherboard assembly. Int. J. Artif. Intell. Educ. 2015, 25, 157–172. [Google Scholar] [CrossRef]
- Tatić, D.; Tešić, B. The application of augmented reality technologies for the improvement of occupational safety in an industrial environment. Comput. Ind. 2017, 85, 1–10. [Google Scholar] [CrossRef]
- Qian, X.; Tu, J.; Lou, P. A general architecture of a 3D visualization system for shop floor management. J. Intell. Manuf. 2019, 30, 1531–1545. [Google Scholar] [CrossRef]
- Bruno, F.; Barbieri, L.; Marino, E.; Muzzupappa, M.; D’Oriano, L.; Colacino, B. An augmented reality tool to detect and annotate design variations in an Industry 4.0 approach. Int. J. Adv. Manuf. Technol. 2019, 105, 875–887. [Google Scholar] [CrossRef]
- Zhu, Z.; Liu, C.; Xu, X. Visualisation of the Digital Twin data in manufacturing by using Augmented Reality. Procedia CIRP 2019, 81, 898–903. [Google Scholar] [CrossRef]
- González, C.; Solanes, J.E.; Muñoz, A.; Gracia, L.; Girbés-Juan, V.; Tornero, J. Advanced teleoperation and control system for industrial robots based on augmented virtuality and haptic feedback. J. Manuf. Syst. 2021, 59, 283–298. [Google Scholar] [CrossRef]
- Lotsaris, K.; Fousekis, N.; Koukas, S.; Aivaliotis, S.; Kousi, N.; Michalos, G.; Makris, S. Augmented Reality (AR) based framework for supporting human workers in flexible manufacturing. Procedia CIRP 2021, 96, 301–306. [Google Scholar] [CrossRef]
- Perdpunya, T.; Nuchitprasitchai, S.; Boonrawd, P. Augmented Reality with Mask R-CNN (ARR-CNN) inspection for Intelligent Manufacturing, ACM International Conference Proceeding Series. In Proceedings of the 12th International Conference on Advances in Information Technology, Bangkok, Thailand, 29 June–1 July 2021. [Google Scholar] [CrossRef]
- Bottani, E.; Longo, F.; Nicoletti, L.; Padovano, A.; Tancredi, G.P.C.; Tebaldi, L.; Vetrano, M.; Vignali, G. Wearable and interactive mixed reality solutions for fault diagnosis and assistance in manufacturing systems: Implementation and testing in an aseptic bottling line. Comput. Ind. 2021, 128, 103429. [Google Scholar] [CrossRef]
- Durchon, H.; Preda, M.; Zaharia, T.; Grall, Y. Challenges in Applying Deep Learning to Augmented Reality for Manufacturing. In Proceedings of the Web3D 2022: 27th ACM Conference on 3D Web Technology, Évry-Courcouronnes, France, 2–4 November 2022. [Google Scholar] [CrossRef]
- He, F.; Ong, S.K.; Nee, A.Y.C. An Integrated Mobile Augmented Reality Digital Twin Monitoring System. Computers 2021, 10, 99. [Google Scholar] [CrossRef]
- Treinen, T.; Kolla, S.S.V.K. Augmented Reality for Quality Inspection, Assembly and Remote Assistance in Manufacturing. Procedia Comput. Sci. 2024, 232, 533–543. [Google Scholar] [CrossRef]
- Roldán, J.J.; Crespo, E.; Martín-Barrio, A.; Peña-Tapia, E.; Barrientos, A. A training system for Industry 4.0 operators in complex assemblies based on virtual reality and process mining. Robot. Comput. Integr. Manuf. 2019, 59, 305–316. [Google Scholar] [CrossRef]
- Yang, C.K.; Chen, Y.H.; Chuang, T.J.; Shankhwar, K.; Smith, S. An augmented reality-based training system with a natural user interface for manual milling operations. Virtual Real. 2020, 24, 527–539. [Google Scholar] [CrossRef]
- Tao, W.; Lai, Z.H.; Leu, M.C.; Yin, Z.; Qin, R. A self-aware and active-guiding training & assistant system for worker-centered intelligent manufacturing. Manuf. Lett. 2019, 21, 45–49. [Google Scholar] [CrossRef]
- Longo, F.; Nicoletti, L.; Padovano, A. Smart operators in industry 4.0: A human-centered approach to enhance operators’ capabilities and competencies within the new smart factory context. Comput. Ind. Eng. 2017, 113, 144–159. [Google Scholar] [CrossRef]
- Helin, K.; Kuula, T.; Vizzi, C.; Karjalainen, J.; Vovk, A. User experience of augmented reality system for astronaut’s manual work support. Front. Robot. AI 2018, 5, 106. [Google Scholar] [CrossRef] [PubMed]
- Zubizarreta, J.; Aguinaga, I.; Amundarain, A. A framework for augmented reality guidance in industry. Int. J. Adv. Manuf. Technol. 2019, 102, 4095–4108. [Google Scholar] [CrossRef]
- Wang, P.; Zhang, S.; Bai, X.; Billinghurst, M.; Zhang, L.; Wang, S.; Han, D.; Lv, H.; Yan, Y. A gesture- and head-based multimodal interaction platform for MR remote collaboration. Int. J. Adv. Manuf. Technol. 2019, 105, 3031–3043. [Google Scholar] [CrossRef]
- van Lopik, K.; Sinclair, M.; Sharpe, R.; Conway, P.; West, A. Developing augmented reality capabilities for industry 4.0 small enterprises: Lessons learnt from a content authoring case study. Comput. Ind. 2020, 117, 103208. [Google Scholar] [CrossRef]
- Wang, Z.; Bai, X.; Zhang, S.; He, W.; Zhang, X.; Zhang, L.; Wang, P.; Han, D.; Yan, Y. Information-level AR instruction: A novel assembly guidance information representation assisting user cognition. Int. J. Adv. Manuf. Technol. 2020, 106, 603–626. [Google Scholar] [CrossRef]
- Pilati, F.; Faccio, M.; Gamberi, M.; Regattieri, A. Learning manual assembly through real-time motion capture for operator training with augmented reality. Procedia Manuf. 2020, 45, 189–195. [Google Scholar] [CrossRef]
- Eder, M.; Hulla, M.; Mast, F.; Ramsauer, C. On the application of Augmented Reality in a learning factory working environment. Procedia Manuf. 2020, 45, 7–12. [Google Scholar] [CrossRef]
- Borgen, K.B.; Ropp, T.D.; Weldon, W.T. Assessment of Augmented Reality Technology’s Impact on Speed of Learning and Task Performance in Aeronautical Engineering Technology Education. Int. J. Aerosp. Psychol. 2021, 31, 219–229. [Google Scholar] [CrossRef]
- Kolla, S.S.V.K.; Sanchez, A.; Plapper, P. Comparing software frameworks of Augmented Reality solutions for manufacturing. Procedia Manuf. 2021, 55, 312–318. [Google Scholar] [CrossRef]
- Moghaddam, M.; Wilson, N.C.; Modestino, A.S.; Jona, K.; Marsella, S.C. Exploring augmented reality for worker assistance versus training. Adv. Eng. Inform. 2021, 50, 101410. [Google Scholar] [CrossRef]
- Siyapong, D.; Rodchom, P.; Eksiri, A. The Virtual Reality Technology for Maintenance of Complex Machine in Manufacturing Training. Srinakharinwirot Univ. Eng. J. 2021, 16, 37–52. [Google Scholar]
- Pratticò, F.G.; Lamberti, F. Towards the adoption of virtual reality training systems for the self-tuition of industrial robot operators: A case study at KUKA. Comput. Ind. 2021, 129, 103446. [Google Scholar] [CrossRef]
- Ariansyah, D.; Erkoyuncu, J.A.; Eimontaite, I.; Johnson, T.; Oostveen, A.-M.; Fletcher, S.; Sharples, S. A head mounted augmented reality design practice for maintenance assembly: Toward meeting perceptual and cognitive needs of AR users. Appl. Ergon. 2022, 98, 103597. [Google Scholar] [CrossRef]
- Aivaliotis, S.; Lotsaris, K.; Gkournelos, C.; Fourtakas, N.; Koukas, S.; Kousi, N.; Makris, S. An augmented reality software suite enabling seamless human robot interaction. Int. J. Comput. Integr. Manuf. 2022, 36, 3–29. [Google Scholar] [CrossRef]
- Holuša, V.; Vaněk, M.; Beneš, F.; Švub, J.; Staša, P. Virtual Reality as a Tool for Sustainable Training and Education of Employees in Industrial Enterprises. Sustainability 2023, 15, 12886. [Google Scholar] [CrossRef]
- Choi, S.H.; Park, K.-B.; Roh, D.H.; Lee, J.Y.; Mohammed, M.; Ghasemi, Y.; Jeong, H. An integrated mixed reality system for safety-aware human-robot collaboration using deep learning and digital twin generation. Robot. Comput. Integr. Manuf. 2022, 73, 102258. [Google Scholar] [CrossRef]
- Yan, W. Augmented reality instructions for construction toys enabled by accurate model registration and realistic object/hand occlusions. Virtual Real. 2022, 26, 465–478. [Google Scholar] [CrossRef]
- Yun, H.; Jun, M.B.G. Immersive and interactive cyber-physical system (I2CPS) and virtual reality interface for human involved robotic manufacturing. J. Manuf. Syst. 2022, 62, 234–248. [Google Scholar] [CrossRef]
- Zhu, R.; Aqlan, F.; Zhao, R.; Yang, H. Sensor-based modeling of problem-solving in virtual reality manufacturing systems. Expert. Syst. Appl. 2022, 201, 117220. [Google Scholar] [CrossRef]
- Geng, J.; Song, X.; Pan, Y.; Tang, J.; Liu, Y.; Zhao, D.; Ma, Y. A systematic design method of adaptive augmented reality work instruction for complex industrial operations. Comput. Ind. 2020, 119, 103229. [Google Scholar] [CrossRef]
- Park, K.B.; Kim, M.; Choi, S.H.; Lee, J.Y. Deep learning-based smart task assistance in wearable augmented reality. Robot. Comput. Integr. Manuf. 2020, 63, 101887. [Google Scholar] [CrossRef]
- Xu, F.; Nguyen, T.; Du, J. Augmented Reality for Maintenance Tasks with ChatGPT for Automated Text-to-Action. J. Constr. Eng. Manag. 2024, 150, 04024015. [Google Scholar] [CrossRef]
- Tan, B.S.; Chong, T.J.; Chew, Y.Y. Usability Study of Augmented Reality Training Application for Can Manufacturing Company. ICDXA 2024—Conference. In Proceedings of the 2024 3rd International Conference on Digital Transformation and Applications, Kuala Lumpur, Malaysia, 29–30 January 2024; pp. 27–32. [Google Scholar] [CrossRef]
- Monetti, F.M.; de Giorgio, A.; Yu, H.; Maffei, A.; Romero, M. An experimental study of the impact of virtual reality training on manufacturing operators on industrial robotic tasks. Procedia CIRP 2022, 106, 33–38. [Google Scholar] [CrossRef]
- Liyanawaduge, N.N.; Kumarasinghe, E.M.H.K.; Iyer, S.S.; Kulatunga, A.K.; Lakmal, G. Digital Twin & Virtual Reality Enabled Conveyor System to Promote Learning Factory Concept. In Proceedings of the 2023 IEEE 17th International Conference on Industrial and Information Systems, ICIIS, Peradeniya, Sri Lanka, 25–26 August 2023; pp. 85–90. [Google Scholar] [CrossRef]
- Makris, S.; Karagiannis, P.; Koukas, S.; Matthaiakis, A.S. Augmented reality system for operator support in human–robot collaborative assembly. CIRP Ann. 2016, 65, 61–64. [Google Scholar] [CrossRef]
- Hanson, R.; Falkenström, W.; Miettinen, M. Augmented reality as a means of conveying picking information in kit preparation for mixed-model assembly. Comput. Ind. Eng. 2017, 113, 570–575. [Google Scholar] [CrossRef]
- Hoover, M.; Gilbert, S.; Oliver, J. An Evaluation of the Microsoft HoloLens for a Manufacturing-Guided Assembly Task; Iowa State University: Ames, IA, USA, 2018. [Google Scholar]
- Wang, Y.; Zhang, S.; Wan, B.; He, W.; Bai, X. Point cloud and visual feature-based tracking method for an augmented reality-aided mechanical assembly system. Int. J. Adv. Manuf. Technol. 2018, 99, 2341–2352. [Google Scholar] [CrossRef]
- Mourtzis, D.; Zogopoulos, V.; Xanthi, F. Augmented reality application to support the assembly of highly customized products and to adapt to production re-scheduling. Int. J. Adv. Manuf. Technol. 2019, 105, 3899–3910. [Google Scholar] [CrossRef]
- Arbeláez, J.C.; Viganò, R.; Osorio-Gómez, G. Haptic Augmented Reality (HapticAR) for assembly guidance. Int. J. Interact. Des. Manuf. 2019, 13, 673–687. [Google Scholar] [CrossRef]
- Tao, W.; Lai, Z.-H.; Leu, M.C. Manufacturing Assembly Simulations in Virtual and Augmented Reality. Eng. Comput. Sci. 2021, 3, 103–130. [Google Scholar]
- Tsai, C.Y.; Liu, T.Y.; Lu, Y.H.; Nisar, H. A novel interactive assembly teaching aid using multi-template augmented reality. Multimed. Tools Appl. 2020, 79, 31981–32009. [Google Scholar] [CrossRef]
- Horejsi, P.; Novikov, K.; Simon, M. A smart factory in a smart city: Virtual and augmented reality in a smart assembly line. IEEE Access 2020, 8, 94330–94340. [Google Scholar] [CrossRef]
- Masood, T.; Egger, J. Adopting augmented reality in the age of industrial digitalisation. Comput. Ind. 2020, 115, 103112. [Google Scholar] [CrossRef]
- Chang, M.M.L.; Nee, A.Y.C.; Ong, S.K. Interactive AR-assisted product disassembly sequence planning (ARDIS). Int. J. Prod. Res. 2020, 58, 4916–4931. [Google Scholar] [CrossRef]
- Lai, Z.H.; Tao, W.; Leu, M.C.; Yin, Z. Smart augmented reality instructional system for mechanical assembly towards worker-centered intelligent manufacturing. J. Manuf. Syst. 2020, 55, 69–81. [Google Scholar] [CrossRef]
- Chu, C.H.; Ko, C.H. An experimental study on augmented reality assisted manual assembly with occluded components. J. Manuf. Syst. 2021, 61, 685–695. [Google Scholar] [CrossRef]
- Schuster, F.; Engelmann, B.; Sponholz, U.; Schmitt, J. Human acceptance evaluation of AR-assisted assembly scenarios. J. Manuf. Syst. 2021, 61, 660–672. [Google Scholar] [CrossRef]
- Wang, Z.; Bai, X.; Zhang, S.; He, W.; Wang, Y.; Han, D.; Wei, S.; Wei, B.; Chen, C. M-AR: A Visual Representation of Manual Operation Precision in AR Assembly. Int. J. Hum.–Comput. Interact. 2021, 37, 1799–1814. [Google Scholar] [CrossRef]
- Wang, Z.; Bai, X.; Zhang, S.; Wang, Y.; Han, S.; Zhang, X.; Yan, Y.; Xiong, Z. User-oriented AR assembly guideline: A new classification method of assembly instruction for user cognition. Int. J. Adv. Manuf. Technol. 2021, 112, 41–59. [Google Scholar] [CrossRef]
- Atici-Ulusu, H.; Ikiz, Y.D.; Taskapilioglu, O.; Gunduz, T. Effects of augmented reality glasses on the cognitive load of assembly operators in the automotive industry. Int. J. Comput. Integr. Manuf. 2021, 34, 487–499. [Google Scholar] [CrossRef]
- Gerhard, D.; Neges, M.; Siewert, J.L.; Wolf, M. Towards Universal Industrial Augmented Reality: Implementing a Modular IAR System to Support Assembly Processes. Multimodal Technol. Interact. 2023, 7, 65. [Google Scholar] [CrossRef]
- Raj, S.; Murthy, L.R.D.; Shanmugam, T.A.; Kumar, G.; Chakrabarti, A.; Biswas, P. Augmented reality and deep learning based system for assisting assembly process. J. Multimodal User Interfaces 2024, 18, 119–133. [Google Scholar] [CrossRef]
- Eswaran, M.; Gulivindala, A.K.; Inkulu, A.K.; Bahubalendruni, M.R. Augmented reality-based guidance in product assembly and maintenance/repair perspective: A state of the art review on challenges and opportunities. Expert. Syst. Appl. 2023, 213, 118983. [Google Scholar] [CrossRef]
- Gustavsson, P.; Syberfeldt, A.; Holm, M. Virtual reality platform for design and evaluation of human-robot collaboration in assembly manufacturing. Int. J. Manuf. Res. 2023, 18, 28–49. [Google Scholar] [CrossRef]
- Trebuna, P.; Pekarcikova, M.; Duda, R.; Svantner, T. Virtual Reality in Discrete Event Simulation for Production–Assembly Processes. Appl. Sci. 2023, 13, 5469. [Google Scholar] [CrossRef]
- Wolfartsberger, J.; Zimmermann, R.; Obermeier, G.; Niedermayr, D. Analyzing the potential of virtual reality-supported training for industrial assembly tasks. Comput. Ind. 2023, 147, 103838. [Google Scholar] [CrossRef]
- Kokkas, A.; Vosniakos, G.C. An Augmented Reality approach to factory layout design embedding operation simulation. Int. J. Interact. Des. Manuf. 2019, 13, 1061–1071. [Google Scholar] [CrossRef]
- Álvarez, H.; Lajas, I.; Larrañaga, A.; Amozarrain, L.; Barandiaran, I. Augmented reality system to guide operators in the setup of die cutters. Int. J. Adv. Manuf. Technol. 2019, 103, 1543–1553. [Google Scholar] [CrossRef]
- Mascareñas, D.D.; Ballor, A.P.; McClain, O.L.; Mellor, M.A. Augmented reality for next generation infrastructure inspections. Struct. Health Monit. 2021, 20, 1957–1979. [Google Scholar] [CrossRef]
- Meyer, S. Augmented Reality in the Pharmaceutical Industry—A Case Study on HoloLens for Fully Automated Dissolution Guidance. In Proceedings of the 4th MCI Medical Technologies Master’s Conference, Innsbruck, Austria, 6–7 October 2021. [Google Scholar]
- Zakoldaev, D.A.; Gurjanov, A.V.; Shukalov, A.V.; Zharinov, I.O. Implementation of H2M technology and augmented reality for operation of cyber-physical production of the Industry 4.0. J. Phys. Conf. Ser. 2019, 1353, 12142. [Google Scholar] [CrossRef]
- Eber, R.; Kollmann, D.; Aschenbrenner, D.; Hentsch, M.; Schwarzer, S.; Stricker, N. IIOT Visualization Applications Based on Augmented Reality—Practical Approach for Easy Implementation. Procedia CIRP 2023, 120, 964–967. [Google Scholar] [CrossRef]
- Xia, L.; Lu, J.; Lu, Y.; Zhang, H.; Fan, Y.; Zhang, Z. Augmented reality and indoor positioning based mobile production monitoring system to support workers with human-in-the-loop. Robot. Comput. Integr. Manuf. 2024, 86, 102664. [Google Scholar] [CrossRef]
- Schmitt, T.; Viklund, P.; Sjölander, M.; Hanson, L.; Amouzgar, K.; Moris, M.U. Augmented reality for machine monitoring in industrial manufacturing: Framework and application development. Procedia CIRP 2023, 120, 1327–1332. [Google Scholar] [CrossRef]
- Sorathiya, P.C.; Singh, S.A.; Desai, K.A. Mobile-Based augmented reality (AR) module for guided operations of CNC surface roughness machine. Manuf. Lett. 2023, 35, 1255–1263. [Google Scholar] [CrossRef]
- Maio, R.; Araújo, T.; Marques, B.; Santos, A.; Ramalho, P.; Almeida, D.; Dias, P.; Santos, B.S. Pervasive Augmented Reality to support real-time data monitoring in industrial scenarios: Shop floor visualization evaluation and user study. Comput. Graph. 2024, 118, 11–22. [Google Scholar] [CrossRef]
- Pérez, L.; Diez, E.; Usamentiaga, R.; García, D.F. Industrial robot control and operator training using virtual reality interfaces. Comput. Ind. 2019, 109, 114–120. [Google Scholar] [CrossRef]
- Liu, C.; Cao, S.; Tse, W.; Xu, X. Augmented Reality-assisted Intelligent Window for Cyber-Physical Machine Tools. J. Manuf. Syst. 2017, 44, 280–286. [Google Scholar] [CrossRef]
- Chen, C.; Liang, R.; Pan, Y.; Li, D.; Zhao, Z.; Guo, Y.; Zhang, Q. A Quick Development Toolkit for Augmented Reality Visualization (QDARV) of a Factory. Appl. Sci. 2022, 12, 8338. [Google Scholar] [CrossRef]
- Kukuni, T.G.; Kotze, B.; Hurst, W.; Lepekola, L. Tshepo Godfrey Kukuni. Augmented Reality in Smart Manufacturing: A User Experience Evaluation. Webology 2022, 19, 2405–2423. [Google Scholar]
- Shamaine, C.X.E.; Qiao, Y.; Kuts, V.; Henry, J.; McNevin, K.; Murray, N. Teleoperation of the Industrial Robot: Augmented reality application. MMSys 2022. In Proceedings of the 13th ACM Multimedia Systems Conference, Athlone, Ireland, 14–17 June 2022; Volume 22, pp. 299–303. [Google Scholar] [CrossRef]
- Sahu, C.K.; Young, C.; Rai, R. Artificial intelligence (AI) in augmented reality (AR)-assisted manufacturing applications: A review. Int. J. Prod. Res. 2020, 59, 4903–4959. [Google Scholar] [CrossRef]
- Dollar, P.; Appel, R.; Belongie, S.; Perona, P. Fast feature pyramids for object detection. IEEE Trans. Pattern Anal. Mach. Intell. 2014, 36, 1532–1545. [Google Scholar] [CrossRef] [PubMed]
- Girshick, R.; Donahue, J.; Darrell, T.; Malik, J.; Berkeley, U.C.; Malik, J. Rich Feature Hierarchies for Accurate Object Detection and Semantic Segmentation. In Proceedings of the IEEE Computer Society Conference on Computer Vision and Pattern Recognition, Columbus, OH, USA, 23–28 June 2014; Volume 1, p. 5000. [Google Scholar] [CrossRef]
- YOLOv5|PyTorch. Available online: https://pytorch.org/hub/ultralytics_yolov5/ (accessed on 17 September 2023).
- Lambrecht, J.; Kästner, L.; Guhl, J.; Krüger, J. Towards commissioning, resilience and added value of Augmented Reality in robotics: Overcoming technical obstacles to industrial applicability. Robot. Comput. Integr. Manuf. 2021, 71, 102178. [Google Scholar] [CrossRef]
- De Felice, F.; Cannito, A.R.; Monte, D.; Vitulano, F. S.A.M.I.R.: Supporting Tele-Maintenance with Integrated Interaction Using Natural Language and Augmented Reality. In Lecture Notes in Computer Science (Including Subseries Lecture Notes in Artificial Intelligence and Lecture Notes in Bioinformatics); Springer: Berlin/Heidelberg, Germany, 2021; Volume 12936 LNCS, pp. 280–284. [Google Scholar] [CrossRef]
- Izquierdo-Domenech, J.; Linares-Pellicer, J.; Orta-Lopez, J. Towards achieving a high degree of situational awareness and multimodal interaction with AR and semantic AI in industrial applications. Multimed. Tools Appl. 2023, 82, 15875–15901. [Google Scholar] [CrossRef]
- Akbarinasaji, S.; Homayounvala, E. A novel context-aware augmented reality framework for maintenance systems. J. Ambient. Intell. Smart Environ. 2017, 9, 315–327. [Google Scholar] [CrossRef]
- Trappey, A.J.C.; Trappey, C.V.; Chao, M.-H.; Hong, N.-J.; Wu, C.-T. A VR-Enabled Chatbot Supporting Design and Manufacturing of Large and Complex Power Transformers. Electronics 2022, 11, 87. [Google Scholar] [CrossRef]
- Li, C.; Zheng, P.; Li, S.; Pang, Y.; Lee, C.K.M. AR-assisted digital twin-enabled robot collaborative manufacturing system with human-in-the-loop. Robot. Comput. Integr. Manuf. 2022, 76, 102321. [Google Scholar] [CrossRef]
- VanDerHorn, E.; Mahadevan, S. Digital Twin: Generalization, characterization and implementation. Decis. Support. Syst. 2021, 145, 113524. [Google Scholar] [CrossRef]
- Ong, S.K.; Nee, A.Y.C.; Yew, A.W.W.; Thanigaivel, N.K. AR-assisted robot welding programming. Adv. Manuf. 2019, 8, 40–48. [Google Scholar] [CrossRef]
- Malik, A.A.; Masood, T.; Bilberg, A. Virtual reality in manufacturing: Immersive and collaborative artificial-reality in design of human-robot workspace. Int. J. Comput. Integr. Manuf. 2019, 33, 22–37. [Google Scholar] [CrossRef]
- Wang, X.V.; Wang, L.; Lei, M.; Zhao, Y. Closed-loop augmented reality towards accurate human-robot collaboration. CIRP Ann. 2020, 69, 425–428. [Google Scholar] [CrossRef]
- Ong, S.K.; Yew, A.W.W.; Thanigaivel, N.K.; Nee, A.Y.C. Augmented reality-assisted robot programming system for industrial applications. Robot. Comput. Integr. Manuf. 2020, 61, 101820. [Google Scholar] [CrossRef]
- Arnarson, H.; Solvang, B.; Shu, B. The application of virtual reality in programming of a manufacturing cell. In Proceedings of the2021 IEEE/SICE International Symposium on System Integration, SII 2021, Iwaki, Japan, 11–14 January 2021; pp. 213–218. [Google Scholar] [CrossRef]
- Wang, P.; Bai, X.; Billinghurst, M.; Zhang, S.; Zhang, X.; Wang, S.; He, W.; Yan, Y.; Ji, H. AR/MR Remote Collaboration on Physical Tasks: A Review. Robot. Comput. Integr. Manuf. 2021, 72, 102071. [Google Scholar] [CrossRef]
- Arevalo, S.; Rucker, F. Assisting manipulation and grasping in robot teleoperation with augmented reality visual cues. In Conference on Human Factors in Computing Systems—Proceedings; ACM: Icheon, Republic of Korea, 2021. [Google Scholar] [CrossRef]
- Hart, S.G.; Staveland, L.E. Development of NASA-TLX (Task Load Index): Results of Empirical and Theoretical Research. In Advances in Psychology; Nova Science Publishers: Hauppauge, NY, USA, 1988; Volume 52, pp. 139–183. [Google Scholar] [CrossRef]
- Choi, S.H.; Kim, M.; Lee, J.Y. Situation-dependent remote AR collaborations: Image-based collaboration using a 3D perspective map and live video-based collaboration with a synchronized VR mode. Comput. Ind. 2018, 101, 51–66. [Google Scholar] [CrossRef]
- Ni, D.; Nee, A.Y.C.; Ong, S.K.; Li, H.; Zhu, C.; Song, A. Point cloud augmented virtual reality environment with haptic constraints for teleoperation. Trans. Inst. Meas. Control 2018, 40, 4091–4104. [Google Scholar] [CrossRef]
- Khatib, M.; Al Khudir, K.; De Luca, A. Human-robot contactless collaboration with mixed reality interface. Robot. Comput. Integr. Manuf. 2021, 67, 102030. [Google Scholar] [CrossRef]
- Wang, X.; Ong, S.K.; Nee, A.Y.C. A comprehensive survey of augmented reality assembly research. Adv. Manuf. 2016, 4, 1–22. [Google Scholar] [CrossRef]
- Syberfeldt, A.; Danielsson, O.; Gustavsson, P. Augmented Reality Smart Glasses in the Smart Factory: Product Evaluation Guidelines and Review of Available Products. IEEE Access 2017, 5, 9118–9130. [Google Scholar] [CrossRef]
- Otto, M.; Lampen, E.; Agethen, P.; Langohr, M.; Zachmann, G.; Rukzio, E. A Virtual Reality Assembly Assessment Benchmark for Measuring VR Performance & Limitations. Procedia CIRP 2019, 81, 785–790. [Google Scholar] [CrossRef]
- Alismail, A.; Altulaihan, E.; Rahman, M.M.H.; Sufian, A. A Systematic Literature Review on Cybersecurity Threats of Virtual Reality (VR) and Augmented Reality (AR). In Algorithms for Intelligent Systems Data Intelligence and Cognitive Informatics; Springer: Berlin/Heidelberg, Germany, 2023; pp. 761–774. [Google Scholar] [CrossRef]
- Wang, X.; Kim, M.J.; Love, P.E.D.; Kang, S.C. Augmented Reality in built environment: Classification and implications for future research. Autom. Constr. 2013, 32, 1–13. [Google Scholar] [CrossRef]






















| Research Question | Objective |
|---|---|
| RQ1: What are the current applications of AR/VR in manufacturing? | This research question aims to identify and understand the current trends in the applications and implementations of augmented reality (AR) and virtual reality (VR) technologies in manufacturing sectors. |
| RQ2: What are the state-of-the-art technologies used in AR/VR applications in manufacturing? | The main objective of this research question is to gather the latest hardware and software used in AR/VR technologies for manufacturing applications. |
| RQ3: What are the emerging technologies in the field of AR/VR applications in manufacturing? | This research question seeks to identify the emerging technologies that are driving innovation in the field of AR/VR application within manufacturing. The goal is to understand the technological trends in modern manufacturing practices. |
| RQ4: What are the challenges for the adaptation of AR/VR applications in manufacturing? | The main idea of this research question is to address the challenges and difficulties of implementing AR/VR-based applications in the context of the manufacturing industry. |
| # | Search String | Search Platform |
|---|---|---|
| 1 | “AR” AND “Manufacturing” | Web of Science Google Scholar |
| 2 | “Augmented Reality” AND “Manufacturing” | |
| 3 | “Virtual Reality” AND “Manufacturing” | |
| 4 | “VR” AND “Manufacturing” | |
| 5 | “Augmented Reality” AND “Industry 4.0” | |
| 6 | “AR” AND “Industry 4.0” | |
| 7 | “Virtual Reality” AND “Industry 4.0” | |
| 8 | “VR” AND “Industry 4.0” | |
| 9 | “Augmented Reality” AND “Factory” | |
| 10 | “AR” AND “Factory” | |
| 11 | “Virtual Reality” AND “Factory” | |
| 12 | “VR” AND “Factory” |
| Search Platform | Search Statistics | |
|---|---|---|
| Web of Science, Google Scholar | Papers Retrieved | 297 |
| Irrelevant Papers | 50 | |
| Duplicate Entries | 36 | |
| Application Type | Research Group | Mounting Type | AR/VR Glass Type | Tracking Type | Software | AR/VR |
|---|---|---|---|---|---|---|
| Maintenance | [45] | HMD | HTC Vive Pro | N/A | Unity, Virtual Reality Toolkit, Azure Speech SDK | VR |
| [28] | HMD | HoloLens | Marker-based and feature-based | Unity, Vuforia, Python 3.7 for fault prediction | AR | |
| [46] | HMD | HoloLens | Feature-based | Unity | AR | |
| [47] | HHD | Mobile | Marker-based | Unity, Vuforia | AR | |
| [8] | HHD | Ipad Air | Feature-based | iOS, Metaio SDK 5.5 | AR | |
| [48] | HHD | Tablet | Not Mentioned | Unity, Vuforia | AR | |
| [49] | Desktop/Laptop, HMD, HHD | Goggles, laptop PC, mobile device, Vuzix star 1200xl | Marker-based | Unity, Vuforia | AR | |
| [24] | Projector | DLP projector Benq W1080ST+ | Marker-based | Unity, ARToolkit | AR | |
| [50] | HHD | Android Device | Model Target | Unity, Vuforia | AR | |
| [51] | HHD | Not Mentioned | Not Mentioned | Unity, Vuforia | AR | |
| [52] | HMD | Not Mentioned | Head–gaze | Unity, Vuforia | AR | |
| [53] | HHD | Samsung Tablet | Model Target | Unity, Vuforia | AR | |
| [54] | Desktop/Laptop | Not Mentioned | N/A | Unity, AvatarSDK, Virtual Reality Toolkit, Photon Unity Networking | VR | |
| [55] | HHD | Samsung Galaxy S10, iPhone 11 | Feature-based | YOLOv5, Roboflow, VoTT, PyTorch, Ffmpeg | AR | |
| [56] | Not mentioned | Not Mentioned | Not Mentioned | FreeCAD | AR | |
| [57] | HMD | HoloLens | Not Mentioned | Not Mentioned | AR | |
| [58] | HMD, Desktop/Laptop | HMD, Desktop/Laptop | Marker-based | Unity, Vuforia | AR | |
| [57] | HHD | Tablet | Model Target Tacking | Unity | AR | |
| [59] | HMD | Headset | Not Mentioned | Unity, Vuforia | AR | |
| [60] | HMD | Headset | N/A | N/A | AR | |
| [61] | HMD | Headset | Not Mentioned | Unity | AR | |
| [62] | Desktop/Laptop | Desktop | Not Mentioned | Unity | AR | |
| [63] | HMD | Headset | Feature-based | Unity | AR | |
| Design | [64] | Projector | IR-RGB Dual-Input Projector | Not Mentioned | Not Mentioned | AR |
| [65] | HMD | HoloLens | Not Mentioned | Unity | AR | |
| [66] | Projector | Three-walled immersive projection environment called METaL | N/A | Siemens PLM Software | VR | |
| [20] | N/A | N/A | N/A | Double Diamond design process model | AR | |
| [67] | HMD, Desktop/Laptop, HHD | HoloLens, PC, Andriod Tablet | Not Mentioned | Unity, Mixed Reality Toolkit, Vuforia | AR | |
| [19] | HMD | HoloLens | Model Target | Unity, Vuforia, PiXYZ Unity Plugin | AR | |
| [12] | HMD | HoloLens | Feature-based | Unity, Vuforia, Mixed Reality Toolkit | AR | |
| [68] | HHD | Android Mobile | Maker | ANSYS, Vuforia Android Application | AR | |
| [69] | HMD | HTC Vive VR Headset | N/A | Unity, PUN2 Library | VR | |
| [70] | HMD | Oculus Quest VR Headset | N/A | Unreal Engine | VR | |
| [71] | HMD | Oculus Rift S VR Headset | N/A | Flexsim | VR | |
| [72] | HMD | Not Mentioned | Feature-based | Vuforia | AR/VR | |
| [73] | HMD | HTC Vive | N/A | Not Mentioned | VR | |
| [74] | HMD | Not Mentioned | N/A | Unity | VR | |
| Quality Control | [75] | HMD | Vuzix Wrap 920AR | Marker-based | OpenSceneGraph, ARToolkit | AR |
| [76] | HHD | Tablet PC | Marker-based | Unity, Vuforia | AR | |
| [77] | Not Mentioned | Not Mentioned | N/A | Unity | VR | |
| [78] | HHD | Lenovo Phab 2 Pro Smartphone | Marker-based | Unity, Google Project Tango Development Kit | AR | |
| [23] | HMD | HoloLens | Feature-based | Unity, Mixed Reality Toolkit | AR | |
| [79] | HMD | HoloLens | Marker-based | Unity | AR | |
| [27] | HMD | HoloLens | Feature-based | Unity, Mixed Reality Toolkit | AR | |
| [80] | HMD | HP Reverb VR Pro | N/A | Unity | VR | |
| [26] | HHD | Samsung Galaxy Tab S4 | Marker-based | Unity, Google ARCore SDK | AR | |
| [81] | HMD | HoloLens | Marker-based | Unity, Mixed Reality Toolkit | AR | |
| [38] | HMD, HHD | HoloLens, Andriod Mobile Device, Moverio BT300 | Marker-based | Unity, ARCore, Google Tango, ARToolKit | AR | |
| [82] | HHD | Phone/Tablet | Feature-based | Mask-RNN Algorithm | AR | |
| [83] | HMD, HHD | HoloLens, Samsung S7 and Samsung Galaxy Tab | Location-based | Unity | AR | |
| [84] | HMD | HoloLens 2 | Marker-based | Unity, MobileNet-v2 | AR | |
| [31] | HMD | HoloLens 2 | Feature-based | Blender, Siemens NX | AR | |
| [29] | HMD, HHD | Not Mentioned | Marker-based | Unity, Vuforia | AR | |
| [32] | HMD | HoloLens | Marker-based | Unity, Mixed Reality Toolkit | AR | |
| [30] | Desktop/Laptop | Not Mentioned | Feature-based | YoloV3 | AR | |
| [33] | Desktop/Laptop | Desktop/Laptop | Feature-based | Not Mentioned | AR | |
| [34] | HHD | Apple Smartphones and Tablets | Feature-based | iOS, Apple ARKit | AR | |
| [26] | HHD | Samsung Galaxy Tab S4 | Marker-based | Unity, ARCore | AR | |
| [22] | Desktop/Laptop | PC | N/A | Unreal Engine 4 | VR | |
| [85] | HHD | Mobile | Feature-based | Unity, Microsoft Azure, ARKit | AR | |
| [86] | HHD/HMD | Not Mentioned | Feature-Based | Unity, Arraycast | AR | |
| Training | [87] | HMD | HTC Vive | N/A | Unity, Steam VR | AR |
| [15] | Desktop/Laptop | Personal Computer | Marker-based | ARToolkit, Solid edge for CAD Modeling, Optical Flow | AR/VR | |
| [88] | HMD | HoloLens | Feature-based | Windows 10 system, Visual Studios 2017 Community | AR | |
| [89] | HHD | Leap Motion Controller | Marker-based | Unity, Vuforia, NX | AR/VR | |
| [39] | HHD | Mobile | Marker-based | Unity, Vuforia, SolidWorks, 3DSMax | AR | |
| [75] | HMD | Vuzix Wrap 920AR | Marker-based | OpenSceneGraph, ARToolkit | AR | |
| [8] | HHD | Ipad Air | Feature-based | iOS, Metaio SDK 5.5 | AR | |
| [48] | HHD | Tablet | Not Mentioned | Unity, Vuforia | AR | |
| [50] | HHD | Android Device | Model Target | Unity, Vuforia | AR | |
| [90] | HMD | Headset, Smart Glass | Marker-based | Unity, Vuforia | AR/VR | |
| [76] | HHD | Tablet PC | Marker-based | Unity, Vuforia | AR | |
| [51] | HHD | Not Mentioned | Not Mentioned | Unity, Vuforia | AR | |
| [91] | HMD | HoloLens | Not Mentioned | Not Mentioned | AR | |
| [92] | HHD | Mobile | Model Target Tacking | OpenCV, C++ | AR | |
| [93] | HMD | HTC Vive | Not Mentioned | Unity, OpenCV | AR | |
| [39] | HHD | Mobile | Marker-based | Unity, Vuforia | AR | |
| [94] | HMD | HoloLens | Gaze marker-based | Unity, Mixed Reality Toolkit | AR | |
| [95] | Projector | VPL-DX271 Projector | Feature-based | Not Mentioned | AR | |
| [96] | Desktop/Laptop | Monitor | Feature-based | Not Mentioned | AR | |
| [97] | HHD | Mobile | Marker-based | Vuforia | AR | |
| [98] | HMD | HoloLens | Not Mentioned | Unity | AR | |
| [99] | HMD, HHD | Android device, HoloLens | Marker-based, Feature-based | Unity, Vuforia, Mixed Reality ToolKit | AR | |
| [100] | HMD | HoloLens | Not Mentioned | Unity, Mixed Reality Toolkit | AR | |
| [101] | HMD | ACER Windows Mixed Reality HMD | N/A | Unity | VR | |
| [102] | HMD | HTC Vive Pro | N/A | Unity, SteamVR | VR | |
| [103] | HMD | HoloLens 2 | Model Target Tracking | Unity, Vuforia version 8.3.8 object tracking | AR | |
| [104] | HMD | HoloLens 2 | Marker-based | Unity, Mixed Reality Toolkit | AR | |
| [105] | HMD | HTC Vive VR headset | N/A | Unity | VR | |
| [106] | HMD | HoloLens 2 | Marker-based | Unity | AR/VR | |
| [107] | HHD | iPhone XS | Marker-based | ARKit | AR | |
| [108] | HMD, Desktop/Laptop | Samsung Odyssey+ VR Headset | N/A | Unity | VR | |
| [109] | HMD | HTC Vive VR Headset | N/A | Unity, Tobii eye-tracking technology | VR | |
| [110] | HMD | Techlens T2 | Feature-based | Unity, EasyAR, OpenCV | AR | |
| [111] | HMD | HoloLens | Feature-based | Unity, Vuforia | AR | |
| [112] | HMD | HoloLens 2 | Feature-based | Unity | AR | |
| [113] | HHD | Samsung Galaxy Tab 3 | Marker-based | Unity, Vuforia | AR | |
| [114] | HMD | HTC Vive | N/A | Unity | VR | |
| [115] | HMD | HTC Vive Cosmos | N/A | Unity | VR | |
| [74] | HMD | Not Mentioned | N/A | Not Mentioned | VR | |
| Assembly | [116] | HHD | Android Smartwatch | Marker-based | Unity, Vuforia | AR |
| [13] | HHD | LCD Screen | Marker-based | ARToolkitplus | AR | |
| [117] | HMD | HoloLens | Not Mentioned | Not Mentioned | AR | |
| [24] | Projector | DLP projector Benq W1080ST+ | Marker-based | Unity, ARToolkit | AR | |
| [118] | HMD, HHD | HoloLens, Tablet | Marker-based | Unity, Mixed Reality Toolkit | AR | |
| [15] | Desktop/Laptop | Personal Computer | Marker-based | ARToolkit | AR | |
| [119] | Desktop/Laptop | Desktop PC | Feature-based | Unity | AR | |
| [120] | HMD, HHD | Mobile, Head-Mounted Display | Marker-based | Unity, Vuforia | AR | |
| [121] | Not Mentioned | Not Mentioned | Feature-based | Not Mentioned | AR | |
| [122] | Desktop/Laptop | Personal Computer | Marker-based | Unity, Vuforia | AR/VR | |
| [123] | HHD | Mobile | Marker-based | Unity, ARToolKit | AR | |
| [124] | HMD | Not Mentioned | Marker-based | Unity | AR/VR | |
| [125] | HMD | HoloLens | Not Mentioned | Unity, Holotoolkit | AR | |
| [126] | Desktop/Laptop | Laptop | Marker-based | Unity, Vuforia | AR | |
| [127] | Desktop/Laptop | Monitor | Marker-based | Unity | AR | |
| [128] | HHD | Mobile Device | Model Target Tacking | Unity, Vuforia | AR | |
| [129] | HMD | HoloLens | Marker-based | Unity, Vuforia, Mixed Reality Toolkit | AR | |
| [130] | Projector | VPL-DX271 projector | Feature-based | Not Mentioned | AR | |
| [131] | Projector | VPL-DX271 projector | Feature-based | Not Mentioned | AR | |
| [132] | HMD | Sony Smart Eyeglass Sed-E1 | Marker-based | Not Mentioned | AR | |
| [133] | Projector | Not Mentioned | N/A | Unity | AR | |
| [134] | HMD | HoloLens 2 | Feature-based | Unity, Vuforia | AR | |
| [135] | HHD | Not Mentioned | Marker-based | Unity, Vuforia | AR | |
| [136] | Desktop/Laptop | Emulator | N/A | Unity, ViCor | VR | |
| [137] | HMD | Oculus Rift | N/A | Not Mentioned | VR | |
| [138] | HMD | HTC Vive | N/A | Unity | VR | |
| Operation | [78] | HHD | Lenovo Phab 2 Pro smartphone | Marker-based | Google Project Tango Development Kit | AR |
| [139] | HHD | iPhone 7 | Marker-based | Unity, Vuforia, ARKit | AR | |
| [140] | Projector | Not Mentioned | Feature-based | Not Mentioned | AR | |
| [141] | HMD | HoloLens | Marker-based | Unity | AR | |
| [142] | HMD | HoloLens | Marker-based | Unity, Vuforia | AR | |
| [143] | HHD | Tablet | Not Mentioned | No Mentioned | AR | |
| [144] | HHD | iPhone | Marker-based | Not Mentioned | AR | |
| [145] | HMD | HoloLens 2 | Feature-based | Unity, Vuforia | AR | |
| [146] | HMD | HoloLens 2 | Not Mentioned | Unity | AR | |
| [147] | HHD | Not Mentioned | Marker-based | Unity, Vuforia | AR | |
| [148] | HMD | HoloLens 2 | Not Mentioned | Not Mentioned | AR |
| Research Group | Application | Communication Technology |
|---|---|---|
| [23] | Quality assessment operation | Wireless TCP/IP |
| [27] | Maintenance application | Ultra-Wide Band (UWB) |
| [38] | Human–robot collaboration | ROSbridge (websocket) |
| [46] | Maintenance application | WebRTC protocol |
| [83] | Machine operation | TCP/IP Protocol |
| [85] | Digital twin | Wireless TCP/IP |
| [149] | Human–robot collaboration | Modbus TCP |
| [150] | Machining operation | Wireless TCP/IP |
| [151] | Machine operation | Websocket |
| [152] | SCADA system | Wireless TCP/IP |
| [153] | Human–robot collaboration | ROSbridge (wifi) |
| Research Group | Application | AI Method | AI Results |
|---|---|---|---|
| [28] | Predictive maintenance | CNN-LSTM | Mean Absolute Error (MAE) of 0.4257% and Root Mean Square Error (RMSE) of 0.4505% and the running time of 293.3658 s |
| [46] | Maintenance application | PSO-CNN | Validation accuracy reaches 97.63% |
| [55] | Task assistance | YOLOv5 | High precision and real-time performance achieving prediction times of approximately 0.007 s |
| [82] | Machine inspection | Mask R-CNN | Mask R-CNN achieved 70% marker detection accuracy, with 100% accuracy for untrained machines |
| [84] | Pose estimation | MobileNetv2 | Not mentioned |
| [85] | Process monitoring | One-Class SVM | Confidence score between 0 and 1 for each data point |
| [106] | Human–robot collaboration | Mask R-CNN | Not mentioned |
| [111] | Task assistance | Mask R-CNN | Significantly outperforms the AR marker-based approach |
| [127] | Work instruction | Tuned R-CNN | Achieved a mean Average Precision of 84.7% |
| [151] | Quick Development Toolkit for AR | YOLOv5 | Only retains the objects with more than 70% detection confidence |
| [158] | Markerless pose estimation | CNN (VoteNet) | Not mentioned (accuracy depending on sensor systems and data quality) |
| [163] | Human–robot collaboration | RL | Success rate of reaching tasks is approximately 98.7% |
| Research Group | Application | Type of Visualization |
|---|---|---|
| [69] | Design review application | Immersive |
| [79] | CNC milling machine operation | Immersive |
| [80] | Remote human–robot collaboration | Immersive |
| [85] | Process monitoring | Non-immersive |
| [104] | Assembly operation | Immersive |
| [106] | Human–robot collaboration | Immersive |
| [108] | human–robot collaboration | Immersive |
| [149] | Simulation and training | Immersive |
| [153] | Robot programming | Immersive |
| [163] | Remote human–robot collaboration | Immersive |
| [165] | Robot welding programming | Immersive |
| [167] | Human–robot collaboration | Immersive |
| [168] | Robot programming | Immersive |
| [169] | Robot programming | Immersive |
| Research Group | Application | Research Focus |
|---|---|---|
| [45] | Maintenance application | Asynchronous communication for maintenance method development and documentation creation |
| [69] | Product design | Feasibility study of developing VR system to reduce environmental impact |
| [70] | Human–robot collaboration | Virtual commissioning of production line |
| [80] | Quality control | Remote metrological inspection using haptic feedback of manufacturing process |
| [153] | Human–robot collaboration | Development of remote collaboration platform |
| [163] | Human–robot collaboration | Collaborative manufacturing using digital twin, RL algorithm, and AR |
| [171] | Human–robot collaboration | Improvement of the performance in manipulation and grasping tasks |
| [173] | Work instruction | Visual annotation for image- and video-based remote collaboration |
| [174] | Human–robot collaboration | Haptic constraints in a point cloud augmented virtual reality environment |
| Research Group | Technology | Research Focus |
|---|---|---|
| [80] | AR/VR | Teleportation application using AR, VR, and haptic feedback |
| [104] | AR | Robot programming, safety, and task assistance |
| [106] | AR | Deep learning- and digital twin-based safety-aware system for human–robot collaboration |
| [111] | AR | Deep learning-based task assistance |
| [158] | AR | Distributed automation architecture and markerless pose estimation for robot |
| [163] | AR | RL- and digital twin-based collaborative manufacturing application |
| [166] | VR | Human–robot simulation with virtual chatbot |
| [167] | AR | Closed-loop HRC with a compensation mechanism |
| [175] | VR | Multisensory constrained and contactless coordinated motion task |
Disclaimer/Publisher’s Note: The statements, opinions and data contained in all publications are solely those of the individual author(s) and contributor(s) and not of MDPI and/or the editor(s). MDPI and/or the editor(s) disclaim responsibility for any injury to people or property resulting from any ideas, methods, instructions or products referred to in the content. |
© 2025 by the authors. Licensee MDPI, Basel, Switzerland. This article is an open access article distributed under the terms and conditions of the Creative Commons Attribution (CC BY) license (https://creativecommons.org/licenses/by/4.0/).
Share and Cite
Saha, N.; Gadow, V.; Harik, R. Emerging Technologies in Augmented Reality (AR) and Virtual Reality (VR) for Manufacturing Applications: A Comprehensive Review. J. Manuf. Mater. Process. 2025, 9, 297. https://doi.org/10.3390/jmmp9090297
Saha N, Gadow V, Harik R. Emerging Technologies in Augmented Reality (AR) and Virtual Reality (VR) for Manufacturing Applications: A Comprehensive Review. Journal of Manufacturing and Materials Processing. 2025; 9(9):297. https://doi.org/10.3390/jmmp9090297
Chicago/Turabian StyleSaha, Nitol, Victor Gadow, and Ramy Harik. 2025. "Emerging Technologies in Augmented Reality (AR) and Virtual Reality (VR) for Manufacturing Applications: A Comprehensive Review" Journal of Manufacturing and Materials Processing 9, no. 9: 297. https://doi.org/10.3390/jmmp9090297
APA StyleSaha, N., Gadow, V., & Harik, R. (2025). Emerging Technologies in Augmented Reality (AR) and Virtual Reality (VR) for Manufacturing Applications: A Comprehensive Review. Journal of Manufacturing and Materials Processing, 9(9), 297. https://doi.org/10.3390/jmmp9090297

