A Lightweight Anti-Unmanned Aerial Vehicle Detection Method Based on Improved YOLOv11
Abstract
1. Introduction
- (1)
- HWD (Haar wavelet downsampling) is imported as the backbone’s downsampling module, which lowers feature loss in the feature extraction procedure while using fewer parameters;
- (2)
- A lighter CCFM structure is then used in the place of the original neck portion, to improve the model’s capacity to detect small targets and adjust to scale changes;
- (3)
- The detection effect on small targets is greatly enhanced by removing the original large-scale detection head and adding a new small-scale detection head in response to the small size of UAV targets.
2. Related Works
3. Method
3.1. Improved YOLOv11 Model for Anti-UAV Detection
3.2. HWD
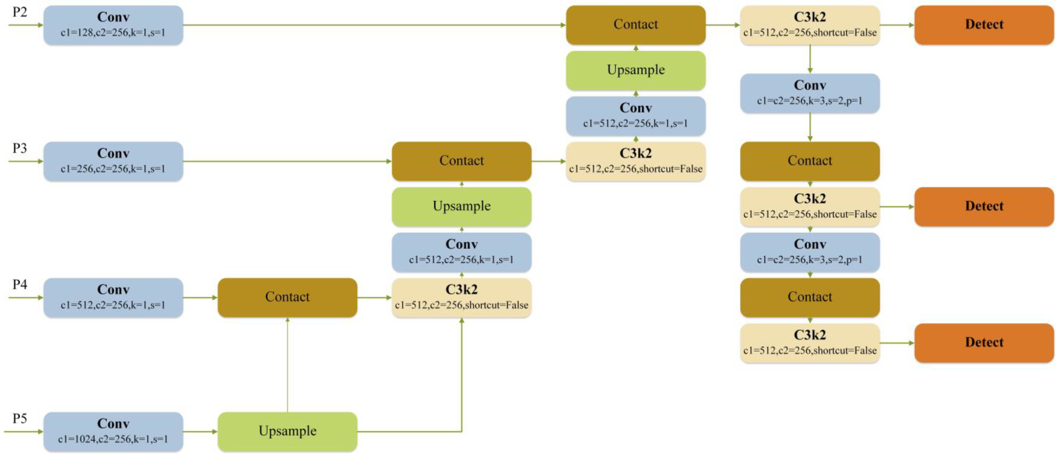
3.3. CCFM and P2head
4. Experimental Process
4.1. Dataset
4.2. Experimental Details
4.3. Performance Metrics
5. Results
5.1. Ablation Experiment
5.2. Comparison with Other Models
6. Conclusions
Author Contributions
Funding
Data Availability Statement
Conflicts of Interest
References
- Alzahrani, B.; Oubbati, O.S.; Barnawi, A.; Atiquzzaman, M.; Alghazzawi, D. UAV assistance paradigm: State-of-the-art in applications and challenges. J. Netw. Comput. Appl. 2020, 166, 102706. [Google Scholar] [CrossRef]
- Zhou, Y.; Rao, B.; Wang, W. UAV swarm intelligence: Recent advances and future trends. IEEE Access 2020, 8, 183856–183878. [Google Scholar] [CrossRef]
- Couturier, A.; Akhloufi, M.A. A review on absolute visual localization for UAV. Robot. Auton. Syst. 2021, 135, 103666. [Google Scholar] [CrossRef]
- Zuo, L.; Wang, J.; Wang, J.; Chen, G. UAV detection via long-time coherent integration for passive bistatic radar. Digit. Signal Process. 2021, 112, 102997. [Google Scholar] [CrossRef]
- Zhang, T.; Zhu, K.; Zheng, S.; Niyato, D.; Luong, N.C. Trajectory design and power control for joint radar and communication enabled multi-UAV cooperative detection systems. IEEE Trans. Commun. 2022, 71, 158–172. [Google Scholar] [CrossRef]
- Aydın, İ.; Kızılay, E. Development of a new light-weight convolutional neural network for acoustic-based amateur drone detection. Appl. Acoust. 2022, 193, 108773. [Google Scholar] [CrossRef]
- Uddin, Z.; Altaf, M.; Bilal, M.; Nkenyereye, L.; Bashir, A.K. Amateur Drones Detection: A machine learning approach utilizing the acoustic signals in the presence of strong interference. Comput. Commun. 2020, 154, 236–245. [Google Scholar] [CrossRef]
- Follansbee, J.; Wiley, L.; Leslie, P.; Revello, C.; Driggers, R. Drone detection performance in the reflective bands: Visible, near infrared, short wave infrared, and extended short wave infrared. Opt. Eng. 2022, 61, 095106. [Google Scholar] [CrossRef]
- Medaiyese, O.O.; Ezuma, M.; Lauf, A.P.; Guvenc, I. Wavelet transform analytics for RF-based UAV detection and identification system using machine learning. Pervasive Mob. Comput. 2022, 82, 101569. [Google Scholar] [CrossRef]
- Girshick, R. Fast r-cnn. arXiv 2015, arXiv:1504.08083. [Google Scholar]
- Liu, W.; Anguelov, D.; Erhan, D.; Szegedy, C.; Reed, S.; Fu, C.Y.; Berg, A.C. Ssd: Single shot multibox detector. In Proceedings of the Computer Vision–ECCV 2016: 14th European Conference, Amsterdam, The Netherlands, 11–14 October 2016; Proceedings, Part I 14. Springer International Publishing: Berlin/Heidelberg, Germany, 2016; pp. 21–37. [Google Scholar]
- Bochkovskiy, A.; Wang, C.Y.; Liao, H.Y.M. Yolov4: Optimal speed and accuracy of object detection. arXiv 2020, arXiv:2004.10934. [Google Scholar]
- Wang, C.Y.; Bochkovskiy, A.; Liao, H.Y.M. YOLOv7: Trainable bag-of-freebies sets new state-of-the-art for real-time object detectors. In Proceedings of the IEEE/CVF Conference on Computer Vision and Pattern Recognition, Vancouver, BC, Canada, 17–24 June 2023; pp. 7464–7475. [Google Scholar]
- Liu, J.; Xu, Q.Y.; Chen, W.S. Classification of bird and drone targets based on motion characteristics and random forest model using surveillance radar data. IEEE Access 2021, 9, 160135–160144. [Google Scholar] [CrossRef]
- Fu, R.; Al-Absi, M.A.; Kim, K.H.; Lee, Y.S.; Al-Absi, A.A.; Lee, H.J. Deep learning-based drone classification using radar cross section signatures at mmwave frequencies. IEEE Access 2021, 9, 161431–161444. [Google Scholar] [CrossRef]
- Wang, C.; Tian, J.; Cao, J.; Wang, X. Deep learning-based UAV detection in pulse-Doppler radar. IEEE Trans. Geosci. Remote Sens. 2021, 60, 1–12. [Google Scholar] [CrossRef]
- Khan, M.A.; Menouar, H.; Eldeeb, A.; Abu-Dayya, A.; Salim, F.D. On the detection of unauthorized drones—Techniques and future perspectives: A review. IEEE Sens. J. 2022, 22, 11439–11455. [Google Scholar] [CrossRef]
- Wang, B.; Li, Q.; Mao, Q.; Wang, J.; Chen, C.P.; Shangguan, A.; Zhang, H. A Survey on Vision-Based Anti Unmanned Aerial Vehicles Methods. Drones 2024, 8, 518. [Google Scholar] [CrossRef]
- Hamadi, R.; Ghazzai, H.; Massoud, Y. Image-based Automated Framework for Detecting and Classifying Unmanned Aerial Vehicles. In Proceedings of the 2023 IEEE International Conference on Smart Mobility (SM), Thuwal, Saudi Arabia, 19–21 March 2023; IEEE: New York, NY, USA, 2023; pp. 149–153. [Google Scholar]
- Zhou, H.; Yu, G. Research on pedestrian detection technology based on the SVM classifier trained by HOG and LTP features. Future Gener. Comput. Syst. 2021, 125, 604–615. [Google Scholar] [CrossRef]
- Bellavia, F.; Colombo, C. Is there anything new to say about SIFT matching? Int. J. Comput. Vis. 2020, 128, 1847–1866. [Google Scholar] [CrossRef]
- Jiang, P.; Ergu, D.; Liu, F.; Cai, Y.; Ma, B. A Review of Yolo algorithm developments. Procedia Comput. Sci. 2022, 199, 1066–1073. [Google Scholar] [CrossRef]
- Diwan, T.; Anirudh, G.; Tembhurne, J.V. Object detection using YOLO: Challenges, architectural successors, datasets and applications. Multimed. Tools Appl. 2023, 82, 9243–9275. [Google Scholar] [CrossRef]
- Souza, B.J.; Stefenon, S.F.; Singh, G.; Freire, R.Z. Hybrid-YOLO for classification of insulators defects in transmission lines based on UAV. Int. J. Electr. Power Energy Syst. 2023, 148, 108982. [Google Scholar] [CrossRef]
- Stefenon, S.F.; Seman, L.O.; Klaar, A.C.R.; Ovejero, R.G.; Leithardt, V.R.Q. Hypertuned-YOLO for interpretable distribution power grid fault location based on EigenCAM. Ain Shams Eng. J. 2024, 15, 102722. [Google Scholar] [CrossRef]
- Stefenon, S.F.; Singh, G.; Souza, B.J.; Freire, R.Z.; Yow, K.C. Optimized hybrid YOLOu-Quasi-ProtoPNet for insulators classification. IET Gener. Transm. Distrib. 2023, 17, 3501–3511. [Google Scholar] [CrossRef]
- Shi, Q.; Li, J. Objects Detection of UAV for Anti-UAV Based on YOLOv4. In Proceedings of the 2020 IEEE 2nd International Conference on Civil Aviation Safety and Information Technology (ICCASIT), Weihai, China, 14–16 October 2020; pp. 1048–1052. [Google Scholar]
- Bo, C.; Wei, Y.; Wang, X.; Shi, Z.; Xiao, Y. Vision-Based Anti-UAV Detection Based on YOLOv7-GS in Complex Backgrounds. Drones 2024, 8, 331. [Google Scholar] [CrossRef]
- Jiang, P.; Yang, X.; Wan, Y.; Zeng, T.; Nie, M.; Liu, Z. DRBD-YOLOv8: A Lightweight and Efficient Anti-UAV Detection Model. Sensors 2024, 24, 7148. [Google Scholar] [CrossRef] [PubMed]
- Chen, Z.; Xie, L.; Niu, J.; Liu, X.; Wei, L.; Tian, Q. Visformer: The vision-friendly transformer. In Proceedings of the IEEE/CVF International Conference on Computer Vision, Montreal, BC, Canada, 11–17 October 2021; pp. 589–598. [Google Scholar]
- Han, K.; Wang, Y.; Chen, H.; Chen, X.; Guo, J.; Liu, Z.; Tang, Y.; Xiao, A.; Xu, C.; Xu, Y.; et al. A survey on vision transformer. IEEE Trans. Pattern Anal. Mach. Intell. 2022, 45, 87–110. [Google Scholar] [CrossRef] [PubMed]
- Khan, S.; Naseer, M.; Hayat, M.; Zamir, S.W.; Khan, F.S.; Shah, M. Transformers in vision: A survey. ACM Comput. Surv. (CSUR) 2022, 54, 1–41. [Google Scholar] [CrossRef]
- Liu, Z.; Lin, Y.; Cao, Y.; Hu, H.; Wei, Y.; Zhang, Z.; Lin, S.; Guo, B. Swin transformer: Hierarchical vision transformer using shifted windows. In Proceedings of the IEEE/CVF International Conference on Computer Vision, Montreal, BC, Canada, 11–17 October 2021; pp. 10012–10022. [Google Scholar]
- Yu, Q.; Ma, Y.; He, J.; Yang, D.; Zhang, T. A unified transformer based tracker for anti-uav tracking. In Proceedings of the IEEE/CVF Conference on Computer Vision and Pattern Recognition, Vancouver, BC, Canada, 17–24 June 2023; pp. 3036–3046. [Google Scholar]
- Wang, C.; Meng, L.; Gao, Q.; Wang, T.; Wang, J.; Wang, L. A target sensing and visual tracking method for countering unmanned aerial vehicle swarm. IEEE Sens. J. 2024, 24, 30340–30351. [Google Scholar] [CrossRef]
- Li, S.; Yang, Y.; Zeng, D.; Wang, X. Adaptive and background-aware vision transformer for real-time uav tracking. In Proceedings of the IEEE/CVF International Conference on Computer Vision (ICCV), Paris, France, 2–3 October 2023; pp. 13989–14000. [Google Scholar]
- Fang, H.; Wang, X.; Liao, Z.; Chang, Y.; Yan, L. A real-time anti-distractor infrared UAV tracker with channel feature refinement module. In Proceedings of the IEEE/CVF International Conference on Computer Vision (ICCV) Workshops, Montreal, BC, Canada, 11–17 October 2021; pp. 1240–1248. [Google Scholar]
- Xu, G.; Liao, W.; Zhang, X.; Li, C.; He, X.; Wu, X. Haar wavelet downsampling: A simple but effective downsampling module for semantic segmentation. Pattern Recognit. 2023, 143, 109819. [Google Scholar] [CrossRef]
- Zhao, Y.; Lv, W.; Xu, S.; Wei, J.; Wang, G.; Dang, Q.; Liu, Y.; Chen, J. In Proceedings of the IEEE/CVF Conference on Computer Vision and Pattern Recognition (CVPR), Seattle, WA, USA, 16–22 June 2024; pp. 1 6965–16974.
- Zhao, J.; Zhang, J.; Li, D.; Wang, D. Vision-based anti-uav detection and tracking. IEEE Trans. Intell. Transp. Syst. 2022, 23, 25323–25334. [Google Scholar] [CrossRef]







| Title 1 | P | R | mAP50 | mAP50-95 | Parameters | FPS | ||
|---|---|---|---|---|---|---|---|---|
| HWD | CCFM | P2head | ||||||
| × | × | × | 0.929 | 0.853 | 0.911 | 0.608 | 2,582,347 | 96 |
| √ | √ | × | 0.93 | 0.824 | 0.896 | 0.592 | 1,562,395 | 98 |
| √ | × | √ | 0.952 | 0.914 | 0.95 | 0.658 | 2,297,275 | 89 |
| × | √ | √ | 0.962 | 0.897 | 0.949 | 0.661 | 1,858,123 | 90 |
| √ | √ | √ | 0.969 | 0.898 | 0.952 | 0.657 | 1,590,283 | 91 |
| Model | P | R | mAP50 | mAP50-95 | Parameters | FPS |
|---|---|---|---|---|---|---|
| YOLOv3 | 0.927 | 0.838 | 0.905 | 0.601 | 3,869,387 | 78 |
| YOLOv5 | 0.934 | 0.815 | 0.895 | 0.594 | 2,503,139 | 80 |
| YOLOv6 | 0.913 | 0.835 | 0.894 | 0.591 | 4,233,843 | 81 |
| YOLOv8 | 0.931 | 0.831 | 0.904 | 0.613 | 3,005,843 | 84 |
| YOLOv9 | 0.924 | 0.846 | 0.9 | 0.607 | 1,730,091 | 72 |
| YOLOv10 | 0.918 | 0.839 | 0.907 | 0.609 | 2,694,805 | 91 |
| RTDETRn | 0.832 | 0.804 | 0.856 | 0.517 | 15,486,819 | 67 |
| YOLOv11 | 0.929 | 0.853 | 0.911 | 0.608 | 2,582,347 | 96 |
| Ours | 0.969 | 0.898 | 0.952 | 0.657 | 1,590,283 | 91 |
Disclaimer/Publisher’s Note: The statements, opinions and data contained in all publications are solely those of the individual author(s) and contributor(s) and not of MDPI and/or the editor(s). MDPI and/or the editor(s) disclaim responsibility for any injury to people or property resulting from any ideas, methods, instructions or products referred to in the content. |
© 2024 by the authors. Licensee MDPI, Basel, Switzerland. This article is an open access article distributed under the terms and conditions of the Creative Commons Attribution (CC BY) license (https://creativecommons.org/licenses/by/4.0/).
Share and Cite
Gao, Y.; Xin, Y.; Yang, H.; Wang, Y. A Lightweight Anti-Unmanned Aerial Vehicle Detection Method Based on Improved YOLOv11. Drones 2025, 9, 11. https://doi.org/10.3390/drones9010011
Gao Y, Xin Y, Yang H, Wang Y. A Lightweight Anti-Unmanned Aerial Vehicle Detection Method Based on Improved YOLOv11. Drones. 2025; 9(1):11. https://doi.org/10.3390/drones9010011
Chicago/Turabian StyleGao, Yunlong, Yibing Xin, Huan Yang, and Yongjuan Wang. 2025. "A Lightweight Anti-Unmanned Aerial Vehicle Detection Method Based on Improved YOLOv11" Drones 9, no. 1: 11. https://doi.org/10.3390/drones9010011
APA StyleGao, Y., Xin, Y., Yang, H., & Wang, Y. (2025). A Lightweight Anti-Unmanned Aerial Vehicle Detection Method Based on Improved YOLOv11. Drones, 9(1), 11. https://doi.org/10.3390/drones9010011
