Parametric Analysis of Landing Capacity for UAV Fleet Operations with Specific Airspace Structures and Rule-Based Constraints
Abstract
1. Introduction
2. Literature Review
2.1. Works Relevant to Optimized Airspace Structures
2.2. Works Relevant to Factors of UAV Fleet Operations
2.3. Contribution and Outline of the Paper
- A concept of adjustable parameters of airspace structure design is proposed for various flying paths;
- From the perspective of air traffic management, the approach capacity of fleet operation under different airspace structures is evaluated and analyzed;
- Explore how the structural changes in the airspace itself affect the operation of approaching UAVs and identify the key limitations for vertiport inbound capacity.
3. Methodology for the Proposed Airspace Structure and Fleet Operation Concept
3.1. Proposed Airspace Structure
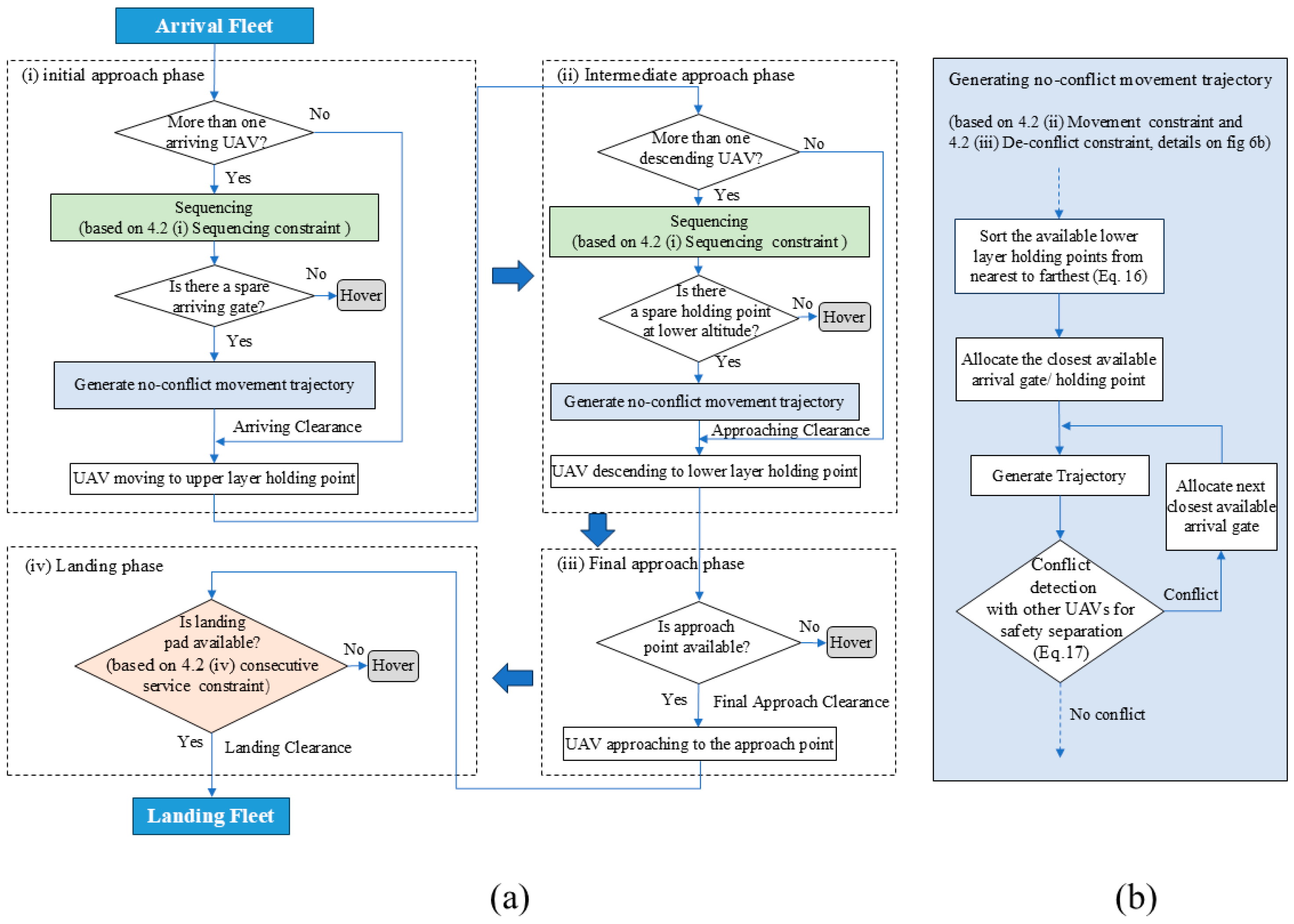
3.2. Concept of Fleet Operations
- Initial approach phase: UAVs’ horizontal moving phase at cruise speed starts from the assembly layer to the upper layer. Additionally, it is a fixed point-to-point horizontal connection for each UAV for the same ride.
- Intermediate approach phase: UAVs’ descending phase from the upper to lower layer. It is characterized by multiple choices in trajectory selection generated by different starting and targeting holding points. The beginning point of the Intermediate approach phase depends on the selected target holding points of the Initial approach phase. If there are additional layers, UAVs’ movements, excluding those connecting with the first and bottom layers, fall within the Intermediate approach phase.
- Final approach phase: UAVs ‘approaching phase from the lower layer to the approach point. During this phase, the process does not involve selecting different target moving points, as there is only one designated approach point. Therefore, there is no safety risk associated with conflicts due to multiple UAV flight paths.
3.3. Parameters of Airspace Structure and Operations in Stages
- At the strategic level, lateral separation (sspa) is applied to prevent potential conflict derived from the inadequate position-keeping capability of UAVs, so it is necessary to satisfy the demand for minimum separation in the pre-operational design of the airspace structure. Consequently, the number of holding points that can be laid on each layer has a maximum upper limit due to the lateral separation distance between the centerline of two adjacent holding points at the same layer.
- At the tactical level, it is assumed that the UTM controller is subject to maintaining a safety separation (ssaf) from other UAVs to decrease conflict in operation, so the safety separation is applied as a constraint in the generation of an accessible path. Additionally, safety separation should change depending on multiple factors, such as the operating scenario, accuracy of navigation equipment, types and dimensions of UAVs, and performance of the UAVs, etc.
- Variation in radius of layers. The radius (rupr) of the upper layer and radius (rlwr) of the lower layer. The radius of the layers is not only closely related to the size of the entirely terminal airspace but also serves as the basis of the number and layout of holding points.
- Variation in the height of layers and approach point. Height of spacing (hupr_lwr) between the upper and lower layer, height of spacing (hlwr_apr) between the lower layer and approach point, and vertical distance (hapr_ldn) between the approach point and landing pad. Additionally, the height of the assembly layer and upper layer is assumed to be set at a fixed height, as well as the ceiling height of the airspace.
4. Modelling of Fleet Operations with Various Constraints
4.1. Guidelines of UAV Holding-Point Occupancy in Different Layers
- (i)
- For a specific layerAs defined in Equation (5), the total number of UAVs hovering or pre-assigned to each layer at any time instant does not exceed the number of holding points on that layer; the following equations are formulated using segmented functions:
- (ii)
- For a specific holding pointAs for every holding point, there can be at most one UAV at a time instant.
- (iii)
- For a specific UAVFor every specific UAV, it can only occupy one holding point throughout the process. The following equations are the detailed expansion of guideline (iii) and are required to be satisfied:
- (a)
- Arrival phase (UAV entering assembly layer):where k represents holding point k at the assembly layer. For UAV i, Qasb(k,i) indicates the occupancy of the holding point Pasb,k by UAV i at the time instant. K is the total number of arrival points at the assembly layer. The summation in Equation (10) represents adding up every element in the ith column of matrix Qasb. It implies that UAV i enters the terminal area at a certain time instant by using no more than one point from the arrival gate (or point) on the assembly layer.If equals 1, it signifies that UAV i completes the Arrival phase by occupying one certain gate at the time instant, and the status of other points for UAV i equals 0. Otherwise, value 0 suggests that UAV i either has not reached the terminal area at that time or has already completed the Arrival phase.
- (b)
- Initial approach phase (UAV moving from assembly to upper layer):where l represents holding point l at the upper layer. For UAV i, Qasb(k,i) indicates the occupancy of the holding point Pasb,k by the UAV i at a specific time, and Qupr(l,i) indicates the occupancy of the holding point Pupr,l by UAV i at a specific time. Again, L is the total number of holding points at the upper layer. The summation shown in Equation (11) represents adding up every element in the ith column of matrix Qupr equals 1 when the summation of the element in the ith column of matrix Qasb equals 0.If Equation (11) is satisfied, it signifies that UAV i is allocated to the coordinated holding point Pupr,l at the upper layer and starts the Initial approach phase at the time instant. At the same time, the primary occupied arrival gate (or point) Pasb,k can get free. Moreover, Equation (11) is always valid throughout the entire time slot of the Initial approach phase.
- (c)
- Intermediate approach phase (UAV descending from upper to lower layer):where m represents the holding point m at the upper layer. For UAV i, Qupr(l,i) indicates the occupancy of the holding point Pupr,l by the UAV i at the time, and Qlwr(m,i) indicates the occupancy of the holding point Plwr,m by UAV i at the time instant. Again, M is the total number of holding points at the lower layer. The summation in Equation (12) represents adding up every element in the ith column of matrix Qlwr equals 1 when the summation of the element in the ith column of matrix Qupr equals 0.If Equation (12) is satisfied, it signifies that UAV i is allocated to the appropriate holding point Plwr,m of the lower layer and starts the Intermediate approach phase at the time instant. In the meantime, the primary occupied holding point Pupr,l at the upper layer can be released. Moreover, Equation (12) is always valid throughout the entire time slot of the Intermediate approach phase. Additionally, the equation also applies to the airspace structure of more than two layers.
- (d)
- Final approach phase (UAV approaching from lower layer to approach point):For UAV i, Qlwr(m,i) indicates the occupancy of the holding point Plwr,m by the UAV i at the time, and Qapr(1,i) indicates the occupancy of the approach point Papr by UAV i at the time. Since there is only one approach point as the end node of the Final approach phase, Equation (13) represents the element in the ith column of matrix Qapr equals 1 when the summation of the element in the ith column of matrix Qlwr equals 0.If Equation (13) is satisfied, it signifies that UAV i is allocated to the approach point Papr and starts the Final approach phase at the time instant. In the meantime, the primary occupied holding point Plwr,m at the lower layer is released. Moreover, Equation (13) is always valid throughout the entire time slot of the Final approach phase.
- (e)
- Landing phase (UAV landing from approach point to landing pad)For UAV i, Qapr(1,i) indicates the occupancy of the approach point Papr by the UAV i at the time, and Qldn(1,i) indicates the occupancy of the landing pad Pldn by UAV i at the time. Since there is only one approach point and landing pad, there is a one-to-one correspondence between the approach point and the landing point. Equation (14) represents the element in the ith column of matrix Qldn equals 1 when the element in the ith column of matrix Qapr equals 0.If Equation (14) is satisfied, it signifies that UAV i is allocated to the landing pad Pldn and starts the Landing phase at the time instant. In the meantime, the primary occupied approach point Papr is released. Moreover, Equation (14) is always valid throughout the entire time slot throughout the Landing phase when the UAV vertically lands at a constant speed (normally less than cruise speed).
- (f)
- Touchdown phase (UAV removed from landing pad)These guidelines ensure that UAVs always move from top to bottom through holding points between neighboring altitudes, preventing abrupt altitude transitions. It is worth mentioning that these guidelines also restrict movements within the same layer.
4.2. Rule-Based Sequential UAV Movement over Different Layers
- (i)
- Sequencing constraint (Figure 5a):
- (ii)
- Movement constraint (Figure 5b):
- (iii)
- De-conflict constraint (Figure 5c):
- (iv)
- Consecutive service constraint (Figure 5d)
5. Time-Based Algorithms for Fleet Operations over Proposed Airspace
5.1. Required UAV Flying Time in Different Stages
- (i)
- Arrival phase:
- (ii)
- Initial approach phase:
- (iii)
- Intermediate approach phase:
- (iv)
- Final approach phase:
- (v)
- Landing phase:
5.2. Fleet Operations Incorporating Various Constraints
- (i)
- Arrival phase:
- (ii)
- Initial approach phase:
- (iii)
- Intermediate approach phase:
- (iv)
- Final approach phase:
- (v)
- Landing phase:
6. Simulation and Analysis of Results with Different Dimensions
6.1. Set-Up for Case Simulation
6.1.1. Variation in Radii (with Fixed Heights)
- (i)
- Cases with rlwr = 0 or rupr = 0 (one holding point for at least one layer).
- (a)
- Cases with rlwr > 0, rupr = 0 (one holding point at the upper layer).When the radius of the upper layer is set to 0 m, the airspace structure adopts a spindle-shaped configuration characterized by a single holding point on the upper layer and evenly spaced holding points along the outer boundary of the lower layer.
- (b)
- Cases with rupr > 0, rlwr = 0 (one holding point at the lower layer).When the radius of the lower layer is set to 0 m, the airspace structure adopts an elongated funnel-shaped configuration characterized by a single holding point on the lower layer and evenly spaced holding points along the outer boundary of the upper layer. However, the higher starting altitude for vertical descent imposes relatively higher precision requirements on operation.
- (c)
- Cases with rupr = 0, rlwr = 0 (one holding point at both upper and lower layers).When there is only one holding point for both the upper and lower layers, the arrival flight trajectory of the UAV follows a straight-line vertical descent pattern. This airspace structure imposes higher demands on airspace clearance conditions, particularly at the upper layer, making it suitable for temporary vertiports with fewer ground obstacles.
- (ii)
- Cases with rlwr ≠ 0 and rupr ≠ 0 (multiple holding points at both layers).
- (a)
- Cases with rupr < rlwr, rupr ≠ 0.The inverted conical structures are distinguished by a design where the upper layer’s radius is smaller than the lower layer’s. This type of airspace layout is relatively unusual and not extensively implemented in current practices, but it holds potential for scenarios that might necessitate concurrent inbound and outbound operations in the future.
- (b)
- Cases with rupr > rlwr, rlwr ≠ 0.The funnel-shaped airspace structure is widely adopted as the prevailing design approach. Within this configuration, particular attention should be given to the maneuverability of UAVs and the range of descent gradients available.
- (c)
- Cases with rupr = rlwr, rlwr ≠ 0.The cylindrical structure features equal radii for both the upper and lower layers, resembling the terminal zone boundaries in commercial aviation.
6.1.2. Variation in Heights (with Fixed Radii)
6.2. Detailed Results and Discussion
- (i)
- Cases with rlwr = 0 or rupr = 0 (one holding point for at least one layer):Starting with the scenario where the layer radius of either the upper or lower layer is set to 0 m, the detailed results are analyzed based on cases involving changes in either the radius alone or the combination of heights alone. Additionally, we provide further elucidation on specific results.
- (a)
- Cases with rlwr > 0, rupr = 0:It can be observed in Figure 12 that the fusiform structure airspace structure exhibits a significantly smaller capacity compared to other types of airspace structures, with a relatively small capacity ranging from 31 to 33 UAVs.
- (1)
- The data from Figure 12 clearly indicate that the flying time for the Initial approach phase from the assembly layer to the upper layer is relatively long, spanning 33.33 s. Therefore, when the preceding UAV leaves the lower layer holding point, the subsequent UAVs have not yet reached the upper layer holding point, resulting in wasted time during the Intermediate approach phase between the upper and lower holding points. Therefore, the Initial approach phase emerges as the primary limitation restricting the capacity of this airspace structure. As shown in Figure 12, there is a slight decreasing trend in the capacity of the airspace structure as the radius of the lower layer increases. As the radius of the lower layer gradually increases, both the flight distances of the Intermediate approach phase and the Final approach phase gradually also increase. Consequently, the total flight time for the first UAV is extended, and the landing time intervals for subsequent UAVs remain limited by the Initial approach phase, resulting in a slight reduction in capacity.
- (2)
- By comparing the three cases illustrated in Figure 12, it becomes evident that an increase in height, resulting in longer flight distances for these phases, leads to a decrease in capacity. Conversely, a decrease in flight distance corresponds to an increase in capacity, consistent with the analysis mentioned above. Additionally, as the height of the lower layer gradually increases, the flight times of the Intermediate approach phase and Final approach phase will also vary.
- (3)
- When both the radius and height of the lower layer change, resulting in the flight distance of either the Intermediate approach phase or the Final approach phase gradually exceeding that of the Initial approach phase, the primary limitation on fleet operation capacity will shift accordingly. In the scenarios corresponding to Figure 12e, when the radius of the lower layer reaches 90 m, the flight distance of the Final approach phase extends to 103 m, with a corresponding flying time of 34.32 s. These values now exceed the horizontal flight distance of 100 m and the flying time of 33.33 s in the Initial approach phase. Consequently, the time interval between consecutive UAVs increases further, becoming a critical limitation on fleet operation capacity. Additionally, considering the combined effect of the increased total flight time of UAVs, the airspace inbound capacity decreases to 31 UAVs.
- (b)
- Cases with rupr > 0, rlwr = 0:It can be observed in Figure 13 that the elongated funnel structure can achieve a larger capacity compared to the fusiform structure.It can be observed that when the radius of the upper layer rupr = 10 m, the fleet operation capacity gradually decreases with the increasing height of the lower holding point. When the radius of the upper layer is 20 m ≤ rupr ≤ 40 m, the fleet operation capacity first increases and then decreases. When the radius of the upper layer is rupr ≥ 50 m, the fleet operation capacity continuously increases.
- (1)
- It can be observed from Figure 13b that, with the gradual increase in the radius of the upper layer, the fleet operation capacity significantly decreases. With a larger radius of the upper layer, the duration of the Intermediate approach phase extends. Hence, when the preceding UAV completes the Final approach phase and arrives at the approach point, the UAV moving from the upper holding point to the lower holding point has not yet arrived. Consequently, this situation leads to a wastage of the Final approach phase without any other UAV utilizing it, thus emerging as a critical limitation for capacity improvement. As the radius of the upper layer gradually increases, the flight distance of the Intermediate approach phase also increases. This widening of the flight distance results in longer time intervals between successive approaching UAVs, thereby reducing the overall operation capacity.
- (2)
- When the radius of the upper layer rupr = 10 m, there are fewer holding points in the upper layer, specifically two points. Thus, the flight distance of the Initial approach phase becomes longer, leading to increased flight time for UAVs’ Initial approach phase. As the two UAVs hovering in the upper layer release lower layer holding points and approach towards the approach point in the sequence, the UAVs descending from the assembly layer to the upper layer have not yet arrived. Hence, this situation becomes a limitation for capacity improvement. As the height of the lower layer gradually increases (with hupr_lwr decreases and hlwr_apr increases), the flight distance of the Final approach phase extends, surpassing that of the Initial approach phase. Consequently, the Final approach phase emerges as the significant limitation, leading to a widening of the time gap between consecutive UAVs during approaching, which subsequently causes the capacity to initially stabilize and then decrease.
- (3)
- When the radius of the upper layer is 20 m ≤ rupr ≤ 40 m, with the increase in the height of the lower layer, the flight distance of the Intermediate approach phase gradually decreases, while that of the Final approach phase gradually increases. The limitation shifts from the Intermediate approach phase to the Final approach phase. It is noteworthy that when the height (hlwr_apr) between the approach point and lower layer is increased from 40 m to 50 m (with an upper layer radius of 40 m), the flight time of the Intermediate approach phase, as the limitation, is exactly equal to the flight time of Final approach phase when it becomes a limitation. Therefore, the capacity remains the same. However, once the limitation shifts to the Final approach phase, the increase in the height of the lower layer will widen the time interval between successive UAVs during the approach, leading to a decrease in capacity once again.
- (4)
- When rupr ≥ 50 m, the flight distance of the Intermediate approach phase is the longest among all phases. This elongated distance requires UAVs to spend the longest time transitioning from the upper layer to the lower layer, thereby becoming the primary limitation for capacity improvement. However, as the height of the lower layer increases, the flight distance of the Intermediate approach phase gradually decreases, leading to a reduction in the time interval between successive UAVs during the approach. The reduction in time intervals will increase the capacity of the fleet operation.
- (c)
- Cases with rupr = 0, rlwr = 0:As shown in Figure 14, when both the upper layer radius and the lower layer radius are 0 m, the airspace structure takes the form of a straight-line vertical descent.The limitation lies in the 33.33 s flight time of the Initial approach phase, which imposes a significant gap between consecutive UAVs, hampering efficient airspace utilization and limiting the fleet operation capacity to a minimum of 33 UAVs.
- (ii)
- Cases with rlwr ≠ 0 and rupr ≠ 0 (multiple holding points at both layers).In scenarios where both the upper and lower layer radius are greater than 0 m, the detailed results are analyzed based on cases involving changes in either the radius alone or the combination of heights alone. Additionally, we provide further elucidation on specific results.
- (a)
- Cases with rupr < rlwr, rupr ≠ 0:When the radius of the upper and lower layer rupr < rlwr, rupr ≠ 0 m, the airspace structure takes the form of an inverted conical structure. Compared to the fusiform structure and straight-line descent structure, this configuration results in a certain improvement in fleet operation capacity, as shown in Figure 15.
- (1)
- As illustrated in Figure 15b, when the radius of the lower layer is constant, and the radius of the upper layer increases continuously, there is a slight increase in fleet operation capacity.Specifically, when the upper layer radius rupr = 10 m, there are fewer upper holding points (only two holding points). In this situation, the trend of capacity is similar to that of the elongated funnel structure. It is primarily caused by the long flight time in the Initial approach phase, resulting in a significantly limited fleet operation capacity.While the upper layer radius rupr > 10 m, the upper layer can accommodate multiple UAVs hovering at the same time, and the Initial approach phase is no longer a limitation for fleet operation capacity. However, the extended flight distance from the lower holding points to the approach point imposes a longer flight time in the Final approach phase, which serves as the primary limitation for fleet operation. Thus, as the radius of the upper layer expands, the flight distances in the Initial approach and Intermediate approach phases decrease, thereby reducing the total flight duration of the first UAV in the fleet and leading to a slight increase in capacity.
- (2)
- When the upper layer radius is fixed, and the lower layer radius continuously increases, the fleet operation capacity significantly decreases. In detail, as the radius of the lower layer increases, the flight distance of the Final approach phase also increases, leading to a longer flight time. Therefore, when the preceding UAV leaves the landing pad, the subsequent UAVs have not yet reached the approach point. Since there is only one approach point, it becomes a limitation for capacity improvement. Consequently, the widened time intervals between successive approaching UAVs result in reduced operational capacity.It is noteworthy that when the lower layer radius rlwr increases to 90 m, the Final approach phase (same flight time for all UAVs) becomes the limitation, resulting in a capacity similar to the fusiform structure. Additionally, when the upper layer radius rlwr = 10 m, similar to the structure of an inverted conical funnel, there are fewer upper holding points, and the flight time in the Initial approach phase is greater than that in the Final approach phase. Thus, under the limitation of the Initial approach phase, the capacity is very small. However, when the upper layer radius rlwr > 10 m and there are more upper layer holding points, the Initial approach phase is no longer a limitation.
- (3)
- By comparing the three cases illustrated in Figure 15, as the height (hlwr_apr) between the approach point and lower layer continuously increases, the flight time in the Final approach phase will also increase. When the Final approach phase is already the limitation before the height increases, raising the height of the lower holding points will widen the time intervals between successive approaching UAVs. However, if the Final approach phase is not the primary limitation before the height increase, raising the height may introduce a new limitation, which manifests as increased flight time in the Final approach phase. Additionally, an overall increase in flight distance under the existing limitation finally leads to a gradual reduction in fleet operation capacity and vice versa.
- (b)
- Cases with rupr > rlwr, rlwr ≠ 0:When rupr > rlwr, rlwr ≠ 0 m, the airspace structure takes on a funnel-shaped structure. Compared to the inverted conical structure, it offers greater capacity, as shown in Figure 16.
- (1)
- As shown in Figure 16b,d,e, when rlwr is fixed and rupr increases, the fleet operation capacity remains unchanged for all values except when rlwr = 10 m, where the capacity gradually decreases. When the lower layer radius rlwr = 10 m, and there are only two holding points in the lower layer, the capacity trend remains consistent, then increases before decreasing with further changes. In scenarios where the upper layer radius is small, the Final approach phase exhibits the longest flight time among all phases, thus limiting the operation capacity. Even with an increase in the radius of the upper layer, the landing time intervals for each UAV are still influenced by the limitation of the Final approach phase, resulting in no change in capacity trend. However, in scenarios where a larger radius for the upper layer leads to the extended flight time of the Intermediate approach phase, the situation becomes different. Specifically, when the preceding UAV leaves the approach point and moves to land, the UAV at the upper holding point has not yet arrived. Consequently, the Intermediate approach phase becomes the limiting factor affecting capacity. Thus, with the continued expansion of the radius of the upper layer, the interval between the first and subsequent UAVs increases accordingly, resulting in a gradual decrease in capacity. It is worth noting that during the process of increasing the upper layer radius from small to large, a temporary increase in capacity is observed, as shown in Figure 16d. In this figure, the condition corresponding to rlwr = 10 m and rupr increasing from 30 m to 40 m illustrates this trend. This occurs because the reduction in the Initial approach phase is greater than the increase in the Intermediate approach phase, and the total flight time of a single UAV decreases, resulting in a brief increase in capacity.When the lower layer radius rlwr > 10 m, and the lower layer can accommodate many UAVs for hovering, the Intermediate approach phase is no longer a limitation for capacity enhancement. The limitation for all airspace structures is the Final approach phase. Therefore, with the increase in the upper layer radius, the capacity remains almost unchanged.
- (2)
- When rupr is fixed (except in the case when rlwr = 10 m) and rlwr continuously increases, the fleet operation capacity significantly decreases.When rlwr > 10 m, with the increase in the lower radius, the flight time of the Final approach phase, which is the limitation, gradually increases, leading to an expansion of the interval between the preceding and following UAVs during landing. Therefore, the capacity decreases significantly.When rlwr = 10 m and 70 m < rupr < 90 m, the trend is inconsistent with the above, as shown in Figure 16b. The expansion of the upper layer radius triggers a shift in limitation from the Final approach phase to the Intermediate approach phase. It is worth mentioning that when the lower layer holding radius (rlwr) increases to 20 m, the number of holding points increases, and the Intermediate approach phase no longer serves as the key limiting factor. Moreover, the impact of the expanded Final approach phase, now serving as the key limiting factor, is smaller than the impact of the Intermediate approach phase, which was previously the key limiting factor, on the interval between consecutive UAV landings. As a result, this leads to a temporary increase in fleet operation capacity.
- (3)
- By comparing the three cases illustrated in Figure 16, a gradual reduction in capacity is represented as the height (hlwr_apr) between the lower layer and approach point increases. When the Final approach phase becomes the limitation, as mentioned earlier, the continuous increase in hlwr_apr will result in an expanded time interval between two consecutive UAVs. However, in cases where the Final approach phase is not the limitation, the increase in hlwr_apr may gradually decrease capacity in two ways: firstly, by making the flight time of the Final approach phase the primary limiting factor, and secondly, by increasing the total flight duration for each UAV along the trajectory. In summary, the impact of altitude on capacity is still realized through its influence on the flight distance of each phase and vice versa.
- (c)
- Cases with rupr = rlwr, rlwr ≠ 0.When the radii of the upper and lower layers are equal, the airspace structure takes on a cylindrical shape. It is evident that during the Intermediate approach phase, UAVs utilize a vertical descent maneuver. The capacity trend of the cylindrical-shaped structure is shown in Figure 17.As shown in Figure 17, the fleet operation capacity decreases as the layer radii increase. However, an exception occurs when the radii of both the upper and lower layers are 10 m. This anomaly is primarily attributed to the Initial approach phase becoming the limitation caused by the long duration of the Initial approach phase and the insufficient number of holding points, consequently reducing capacity. However, under typical conditions, as the radii of the layers increase, the overall fleet operation capacity gradually decreases. That is because the extended flight time of the Final approach phase becomes a crucial limitation, influencing the time interval between the front and rear UAVs during landing, thus resulting in a corresponding decrease in capacity. Notably, there is a transient increase in fleet operation capacity, which is due to reasons similar to those discussed earlier.By comparing the three cases illustrated in Figure 17, the capacity gradually decreases with the continuous increase in the height between the approach point and lower layer. The reason for this is similar to what was described earlier regarding the funnel-shaped structure.
7. Concluding Remarks
Author Contributions
Funding
Data Availability Statement
Conflicts of Interest
Abbreviations
| Subscripts | |
| asb | indicates “assembly layer” |
| upr | indicates “upper layer” |
| lwr | indicates “lower layer” |
| apr | indicates “approach point” |
| ldn | indicates “landing pad” |
| arr | indicates “arrival” |
| dpt | indicates “departure” |
| fly | indicates “flying” |
| wtn | indicates “waiting” |
| (p)_(q) | indicating the relationship between (p) and (q); for example, asb_upr indicates the process from the assembly layer (asb) to the upper layer (upr) |
| Symbols | |
| holding point | |
| Pasb,k | holding point k at the assembly layer |
| Pupr,l | holding point l at the upper layer |
| Plwr,m | holding point m at the lower layer |
| Papr | approach point |
| Pldn | landing pad |
| Parameters | |
| radius (m) | |
| rasb | radius of the assembly layer |
| rupr | radius of the upper layer |
| rlwr | radius of the lower layer |
| height (m) | |
| hasb | height of the assembly layer |
| hupr | height of the upper layer |
| hlwr | height of the lower layer |
| hapr | height of the approach point |
| hupr_lwr | height between the upper and lower layers |
| hlwr_apr | height between the lower layer and approach point |
| hapr_ldn | height between the approach point and landing pad |
| distance and ride (m) | |
| sasb_upr | path ride from the assembly layer to the upper layer |
| supr_lwr,i | path ride from the upper layer to the lower layer of UAV i |
| slwr_apr | path ride from the lower layer to the approach point |
| sapr_ldn | path ride from the approach point to the landing pad |
| ssaf | safety separation for two UAVs |
| sspa | lateral separation for two adjacent holding points |
| sl_m | distance from holding point l at the upper layer to holding point m at the lower layer |
| si_j(t) | distance between UAV i and UAV j at time t |
| (x, y, z) | 3D positional coordinates for holding points or UAVs |
| velocity (m/s) | |
| vc | cruise velocity of shallow descent |
| vv | vertical velocity of landing |
| Indices | |
| k | numbering of holding point at the assembly layer, k∈{1, …, K} |
| K | total number of holding points at the assembly layer |
| l | numbering of holding point at the upper layer, l∈{1, …, L} |
| L | total number of holding points at the upper layer |
| m | numbering of holding point at the lower layer, m∈{1, …, M} |
| M | total number of holding points at the lower layer |
| i | numbering for a UAV of the fleet, i∈{1, …, N} |
| N | total UAV fleet number |
| Matrices | |
| holding point occupancy status matrix | |
| Qasb(k,i) | indicates the occupancy relationship between UAV i and holding point k at the assembly layer (for the element of the matrix Qasb) |
| Qupr(l,i) | indicates the occupancy relationship between UAV i and holding point l at the upper layer (for the element of the matrix Qupr) |
| Qlwr(m,i) | indicates the occupancy relationship between UAV i and holding point m at the lower layer (for the element of the matrix Qlwr) |
| Qdapr(1,i) | indicates the occupancy relationship between UAV i and the approach point (for the element of the matrix Qapr) |
| Qldn(1,i) | indicates the occupancy relationship between UAV i and the landing pad (for the element of the matrix Qldn) |
| Indices | |
| time (s) | |
| tstr,i | starting time node for UAV i occurring outside the terminal airspace |
| twtn,str,i | waiting time outside the terminal airspace of UAV i |
| tarr,asb,i | arrival time at the assembly layer of UAV i |
| twtn,asb,i | waiting time at the assembly layer of UAV i |
| tdpt,asb,i | departure time from the assembly layer of UAV i |
| tfly,asb_upr | flying time from the assembly layer to the upper layer |
| tarr,upr,i | arrival time at the upper layer of UAV i |
| twtn,upr,i | waiting time at the upper layer of UAV i |
| tdpt,upr,i | departure time from the upper layer of UAV i |
| tfly,upr_lwr,i | flying time from the upper layer to the lower layer of UAV i |
| tarr,lwr,i | arrival time at the lower layer of UAV i |
| twtn,lwr,i | waiting time at the lower layer of UAV i |
| tdpt,lwr,i | departure time from the lower layer of UAV i |
| tfly,lwr_apr | flying time from the lower layer to the approach point |
| tarr,apr,i | arrival time at the approach point of UAV i |
| twtn,apr,i | waiting time at the approach point of UAV i |
| tdpt,apr,i | departure time from the approach point of UAV i |
| tfly,apr_ldn | flying time from the approach point to the landing pad |
| tarr,ldn,i | arrival time at the landing pad of UAV i |
| tdpt,apr,i | departure time from the landing pad of UAV i |
| tg | necessary ground service time |
| λ, η, δ, φ | decision variables for determining the waiting time of UAVs. |
Appendix A
| 90 | 32.1 | 35.3 | 35.4 | 35.6 | 35.8 | 36 | 36.1 | 36.3 | 36.4 | 36.5 | |
| 80 | 32.3 | 39 | 39.2 | 39.4 | 39.6 | 39.8 | 39.9 | 40.1 | 40.2 | 40.3 | |
| 70 | 32.5 | 43.6 | 43.8 | 44 | 44.2 | 44.4 | 44.6 | 44.7 | 44.8 | 44.9 | |
| 60 | 32.6 | 49.4 | 49.6 | 49.8 | 50.1 | 50.3 | 50.4 | 50.6 | 50.76 | 50.77 | |
| 50 | 32.8 | 59.9 | 60.2 | 60.4 | 60.7 | 60.8 | 61 | 61.23 | 61.24 | 61.3 | |
| 40 | 32.9 | 71.3 | 71.6 | 71.8 | 72.1 | 72.33 | 72.36 | 72.5 | 72.66 | 72.67 | |
| 30 | 33.1 | 73.9 * | 81.9 | 82.1 | 82.3 | 82.5 | 82.6 | 82.7 | 82.87 | 82.88 | |
| 20 | 33.2 ^ | 74.3 | 104.26 # | 104.57 # | 104.6 # | 104.8 # | 104.9 # | 105.12 | 105.14 | 105.2 | |
| 10 | 33.31 | 74.4 | 104.27 # | 104.58 # | 101.9 | 90.6 | 82.9 | 76.1 | 69.3 | 64.8 | |
| 0 | 33.32 | 64.1 | 60.8 | 55.2 | 50.6 | 46.6 | 41.8 | 39.1 | 35.6 | 32.8 | |
| 0 | 10 | 20 | 30 | 40 | 50 | 60 | 70 | 80 | 90 | ||
References
- NASA. Urban Air Mobility Airspace Integration Concepts and Considerations. 2018. Available online: https://ntrs.nasa.gov/api/citations/20180005218/downloads/20180005218.pdf (accessed on 24 June 2023).
- Antcliff, K.R.; Moore, M.D.; Goodrich, K.H. Silicon Valley as an Early Adopter for On-demand Civil VTOL Operations. In Proceedings of the 16th AIAA Aviation Technology, Integration, and Operation Conference, Washington, DC, USA, 13–17 June 2016; p. 3466. [Google Scholar] [CrossRef]
- Kopardekar, P. Unmanned Aerial System (UAS) Traffic Management (UTM): Enabling Low-Altitude Airspace and UAS Operations; NASA/TM-2014-218299; NASA Ames Research Center: Mountain View, CA, USA. Available online: https://ntrs.nasa.gov/citations/20140013436 (accessed on 1 April 2024).
- Thomas, P.; Rios, J.; Kopardekar, P.; Robinson, J.E.; Johnson, M.; Jung, J. UAS traffic management (UTM) concept of operations to safely enable low altitude flight operations. In Proceedings of the 16th AIAA Aviation Technology, Integration, and Operations Conference, Washington, DC, USA, 13–17 June 2016; p. 3292. [Google Scholar] [CrossRef]
- FAA. UAS Traffic Management (UTM) Research Transition Team (RRT) Plan. Available online: https://www.faa.gov/researchdevelopment/trafficmanagement/faas-uas-traffic-management-research-transition-team-plan (accessed on 31 January 2023).
- FAA. Concept of Operations V1.0: Unmanned Aircraft System (UAS) Traffic Management (UTM). Available online: https://www.faa.gov/uas/advanced_operations/traffic_management (accessed on 30 June 2023).
- FAA. Urban Air Mobility (UAM), Concept of Operations. V1.0. US Department of Transportation. Office of NextGen. Available online: https://nari.arc.nasa.gov/sites/default/files/attachments/UAM_ConOps_v1.0.pdf (accessed on 26 June 2020).
- FAA. Concept of Operations V2.0: Unmanned Aircraft System (UAS) Traffic Management (UTM). Available online: https://www.faa.gov/sites/faa.gov/files/2022-08/UTM_ConOps_v2.pdf (accessed on 2 March 2023).
- NASA. Advancing Aerial Mobility (AAM): A National Blueprint; National Academies Press: Washington, DC, USA, 2020. [Google Scholar]
- International Civil Aviation Organization (ICAO). ICAO Safety Report 2019 Edition: State of Global Aviation Safety; ICAO: Montreal, QC, Canada; Available online: https://www.icao.int/safety/Documents/ICAO_SR_2019_final_web.pdf (accessed on 30 January 2024).
- Joint Authorities for Rulemaking of Unmanned Systems (JARUS). JARUS Guidelines on Specific Operations Risk Assessment (SORA); WG-6; JARUS: Vienna, Austria, 2020. [Google Scholar]
- VOLOCOPTER. The Roadmap to Scalable Urban Air Mobility White Paper 2.0; VOLOCOPTER: Bruchsal, Germany.
- Airbus. Defining Future Skies. Urban Air Mobility Preliminary Community Perception Study Summary; Airbus: Leiden, The Netherlands.
- Boeing. Concept of Operations for Uncrewed Urban Air Mobility. Available online: https://www.boeing.com/content/dam/boeing/boeingdotcom/innovation/con-ops/docs/ConOps_Guide.pdf (accessed on 30 June 2022).
- Kiesewetter, L.; Shakib, K.H.; Singh, P.; Rahman, M.; Khandelwal, B.; Kumar, S.; Shah, K. A holistic review of the current state of research on aircraft design concepts and consideration for advanced air mobility applications. Prog. Aerosp. Sci. 2023, 142, 100949. [Google Scholar] [CrossRef]
- Meng, L.; Zhang, H.; Zhao, Y.; Low, K.H. Quantifying Well Clear Thresholds for UAV in Conjunction with Trajectory Conformity. Drones 2024, 8, 624. [Google Scholar] [CrossRef]
- Wang, C.-H.J.; Deng, C.; Low, K.H. Parametric Study of Structured UTM Separation Recommendations with Physics-Based Monte Carlo Distribution for Collision Risk Model. Drones 2023, 7, 345. [Google Scholar] [CrossRef]
- Zhao, Y.; Wang, M. Important theories and critical scientific technology of air traffic engineering. Chin. J. Aeronaut. 2022, 43, 122–163. (In Chinese). Available online: https://kns.cnki.net/kcms/detail/11.1929.v.20220510.1902.006.html (accessed on 30 July 2024).
- Vascik, P.D.; Hansman, R.J.; Dunn, N.S. Analysis of Urban Air Mobility Operational Constraints. J. Air Transp. 2018, 26, 133–146. [Google Scholar] [CrossRef]
- Vascik, P.D.; Hansman, R.J. Development of Vertiport Capacity Envelopes and Analysis of Their Sensitivity to Topological and Operational Factors. In Proceedings of the AIAA Scitech 2019 Forum, American Institute of Aeronautics and Astronautics, San Diego, CA, USA, 7–11 January 2019. [Google Scholar] [CrossRef]
- Gipson, L. NASA Embraces Urban Air Mobility, Calls for Market Study//NASA. Available online: http://www.nasa.gov/aero/nasa-embraces-urban-air-mobility (accessed on 7 November 2023).
- Holden, J.; Goel, N. Fast-Forwarding to a Future of On-Demand Urban Air Transportation; Uber Elevate: San Francisco, CA, USA; Available online: https://d1nyezh1ys8wfo.cloudfront.net/static/PDFs/Elevate%2BWhitepaper.pdf?uclick_id=4e6d76ac-7c01-42ea-948c-ef4839e8345d (accessed on 7 October 2023).
- CityAirbus NextGen—Urban Air Mobility—Airbus. Available online: https://www.airbus.com/en/innovation/zero-emission/urban-air-mobility/cityairbus-nextgen (accessed on 7 October 2023).
- Bauranov, A.; Rakas, J. Designing airspace for urban air mobility: A review of concepts and approaches. Prog. Aerosp. Sci. 2021, 125, 100726. [Google Scholar] [CrossRef]
- Zhang, H.; Li, J.; Fei, J.; Feng, O. Design Method for Vertical Take-off and Landing Procedures for Logistics UAVs in Urban. Command. Inf. Syst. Technol. 2022, 13, 1–10. (In Chinese). Available online: https://link.cnki.net/doi/10.15908/j.cnki.cist.2022.05.001 (accessed on 7 October 2023).
- Pradeep, P.; Wei, P. Heuristic Approach for Arrival Management of Aircraft in On-Demand Urban Air Mobility. J. Aerosp. Inf. Syst. 2020, 1–12. [Google Scholar] [CrossRef]
- Kleinbekman, I.C.; Mitici, M.A.; Wei, P. eVTOL Arrival Sequencing and Scheduling for On-Demand Urban Air Mobility. In Proceedings of the 2018 IEEE/AIAA 37th Digital Avionics Systems Conference (DASC), London, UK, 23–27 September 2018; pp. 1–7. [Google Scholar]
- NASA. Design Principles and Algorithms for Air Traffic Arrival Scheduling. Available online: https://ntrs.nasa.gov/api/citations/20140010277/downloads/20140010277.pdf (accessed on 24 May 2024).
- Pradeep, P.; Wei, P. Energy Efficient Arrival with RTA Constraint for Urban eVTOL Operations. In Proceedings of the 2018 AIAA Aerospace Sciences Meeting, Kissimmee, FL, USA, 8–12 January 2018; American Institute of Aeronautics and Astronautics: Reston, VA, USA, 2018. [Google Scholar] [CrossRef]
- Kleinbekman, I.C.; Mitici, M.; Wei, P. Rolling-Horizon Electric Vertical Takeoff and Landing Arrival Scheduling for On-Demand Urban Air Mobility. J. Aerosp. Inf. Syst. 2020, 17, 150–159. [Google Scholar] [CrossRef]
- Cui, K.; Zeng, G.; Lin, W.; Quan, Q. Flow control method for UAV airport airspace based on graph theory. J. Beijing Univ. Aeronaut. Astronaut. 2020, 46, 978–987. (In Chinese) [Google Scholar] [CrossRef]
- Quan, Q. Introduction to Multicopter Design and Control; Springer: Singapore, 2017. [Google Scholar]
- Zeng, G.; Cui, K.; Quan, Q.; Lin, W.; Lei, Y. An Airport Airspace Flow Control Method for Drones. In Proceedings of the 2019 IEEE International Conference on Unmanned Systems (ICUS), Beijing, China, 17–19 October 2019; pp. 178–182. [Google Scholar]
- Bertram, J.; Wei, P. An Efficient Algorithm for Self-Organized Terminal Arrival in Urban Air Mobility. In Proceedings of the AIAA Scitech 2020 Forum, Orlando, FL, USA, 6–10 January 2020; American Institute of Aeronautics and Astronautics: Reston, VA, USA, 2020. [Google Scholar] [CrossRef]
- Li, C.; Qu, W.; Li, Y.; Wei, P. Overview of traffic management of urban air mobility (UAM) with eVTOL aircraft. J. Traffic Transp. Eng. 2020, 20, 35–54. (In Chinese). Available online: https://kns.cnki.net/kcms/detail/61.1369.U.20200728.1754.002.html (accessed on 17 October 2023).
- Qu, W.; Xu, C.; Tan, X.; Tang, A.; He, H.; Liao, X. Preliminary Concept of Urban Air Mobility Traffic Rules. Drones 2023, 7, 54. [Google Scholar] [CrossRef]
- Song, K.; Yeo, H.; Moon, J.H. Approach Control Concepts and Optimal Vertiport Airspace Design for Urban Air Mobility (UAM) Operation. Int. J. Aeronaut. Space Sci. 2021, 22, 982–994. [Google Scholar] [CrossRef]
- Song, K.; Yeo, H. Development of optimal scheduling strategy and approach control model of multicopter VTOL aircraft for urban air mobility (UAM) operation. Transp. Res. Part C Emerg. Technol. 2021, 128, 103181. [Google Scholar] [CrossRef]
- Song, K. Optimal Vertiport Airspace and Approach Control Strategy for Urban Air Mobility (UAM). Sustainability 2023, 15, 437. [Google Scholar] [CrossRef]
- Shao, Q.; Shao, M.; Lu, Y. Terminal area control rules and eVTOL adaptive scheduling model for multi-vertiport system in urban air Mobility. Transp. Res. Part C Emerg. Technol. 2021, 132, 103385. [Google Scholar] [CrossRef]
- Yang, X.; Zhang, B.; Wang, B.; Han, P. Design of UAV Funnel-shaped Approach/Departure Procedure Based on Airspace Hierarchy of Take-off and Landing Fields. J. Xihua Univ. (Nat. Sci. Ed.) 2024, 43, 19–26. (In Chinese) [Google Scholar] [CrossRef]
- FAA. ENGINEERING BRIEF #105 Vertiport Design. Available online: https://www.faa.gov/sites/faa.gov/files/eb-105-vertiports.pdf (accessed on 21 September 2024).
- Yilmaz, E.; Warren, M.; German, B. Energy and landing accuracy considerations for urban air mobility vertiport approach surfaces. In Proceedings of the AIAA Aviation 2019 Forum, Dallas, TX, USA, 17–21 June 2019. [Google Scholar] [CrossRef]
- Vicencio, K.; Korras, T.; Bordignon, K.A.; Gentilini, I. Energy-optimal path planning for six-rotors on multi-target missions. In Proceedings of the 2015 IEEE/RSJ International Conference on Intelligent Robots and Systems (IROS), Hamburg, Germany, 28 September 2015–2 October 2015; pp. 2481–2487. [Google Scholar] [CrossRef]
- Morbidi, F.; Cano, R.; Lara, D. Minimum-energy path generation for a quadrotor UAV. In Proceedings of the. 2016 IEEE International Conference on Robotics and Automation (ICRA), Stockholm, Sweden, 9 June 2016; pp. 1492–1498. [Google Scholar] [CrossRef]
- Schweiger, K. An exemplary definition of a vertidrome’s airside concept of operations. Aerosp. Sci. Technol. 2022, 125, 107144. [Google Scholar] [CrossRef]
- Neuman, F.; Erzberger, H.; Analysis of Sequencing and Scheduling Methods for Arrival Traffic. Available online: https://ntrs.nasa.gov/citations/19900014057 (accessed on 24 March 2024).
- Ahn, B.; Hwang, H.-Y. Design Criteria and Accommodating Capacity Analysis of Vertiports for Urban Air Mobility and Its Application at Gimpo Airport in Korea. Appl. Sci. 2022, 12, 6077. [Google Scholar] [CrossRef]
- EASA. Prototype Technical Design Specifications for Vertiports. Available online: https://www.easa.europa.eu/en/document-library/general-publications/prototype-technical-design-specifications-vertiports (accessed on 24 March 2024).
- Yu, C.; Cai, J.; Chen, Q. Multi-resolution visual fiducial and assistant navigation system for unmanned aerial vehicle landing. Aerosp. Sci. Technol. 2017, 67, 249–256. [Google Scholar] [CrossRef]
- Zhang, G.; Hsu, L.T. Intelligent GNSS/INS integrated navigation system for a commercial UAV flight control system. Aerosp. Sci. Technol. 2018, 80, 368–380. [Google Scholar] [CrossRef]
- Antwork. (In Chinese). Available online: https://www.antwork.link/ (accessed on 18 March 2024).
- Park, J.; Kim, I.; Suk, J.; Kim, S. Trajectory optimization for takeoff and landing phase of UAM considering energy and safety. Aerosp. Sci. Technol. 2023, 140, 108489. [Google Scholar] [CrossRef]
- Mulumba, T.; Diabat, A. Optimization of the drone-assisted pickup and delivery problem. Transp. Res. Part E Logist. Transp. Rev. 2024, 181, 103377. [Google Scholar] [CrossRef]
- Conrad, C.; Xu, Y.; Panda, D.; Tsourdos, A. Intelligent Vertiport Traffic Flow Management for Scalable Advanced Air Mobility Operations. In Proceedings of the 2023 IEEE/AIAA 42nd Digital Avionics Systems Conference (DASC), Barcelona, Spain, 10 November 2023; pp. 1–10. [Google Scholar] [CrossRef]
- Prakasha, P.S.; Naeem, N.; Ratei, P.; Nagel, B. Aircraft architecture and fleet assessment framework for urban air mobility using a system of systems approach. Aerosp. Sci. Technol. 2022, 125, 107072. [Google Scholar] [CrossRef]
- Han, P.; Yang, X. Quantitative ground risk assessment for urban logistical unmanned aerial vehicle (UAV) based on Bayesian network. Sustainability 2022, 14, 5733. [Google Scholar] [CrossRef]
- Dai, W.; Quek, Z.H.; Low, K.H. Probabilistic modeling and reasoning of conflict detection effectiveness by tracking systems towards safe urban air mobility operations. Reliab. Eng. Syst. Saf. 2024, 244, 109908. [Google Scholar] [CrossRef]
- Pang, B.; Low, K.H.; Lv, C. Adaptive conflict resolution for multi-UAV 4D routes optimization using stochastic fractal search algorithm. Transp. Res. Part C Emerg. Technol. 2022, 139, 103666. [Google Scholar] [CrossRef]
- Espejo-Díaz, J.A.; Alfonso-Lizarazo, E.; Montoya-Torres, J.R. A heuristic approach for scheduling advanced air mobility aircraft at vertiports. Appl. Math. Model. 2023, 123, 871–890. [Google Scholar] [CrossRef]


















| Parameter | Symbol | Range (m) |
|---|---|---|
| Radius of the upper layer | rupr | 0–90 |
| Radius of the lower layer | rlwr | 0–90 |
| Vertical height between the upper and lower layer | hupr_lwr | 10–70 |
| Vertical height between lower layer and approach point | hlwr_apr | 10–70 |
| Vertical height between approach point and landing pad | hapr_ldn | 20 |
| Lateral separation of any two adjacent holding points at the same layer | sspa | 20 |
| Safety separation of any two adjacent UAVs | ssaf | 10 |
Disclaimer/Publisher’s Note: The statements, opinions and data contained in all publications are solely those of the individual author(s) and contributor(s) and not of MDPI and/or the editor(s). MDPI and/or the editor(s) disclaim responsibility for any injury to people or property resulting from any ideas, methods, instructions or products referred to in the content. |
© 2024 by the authors. Licensee MDPI, Basel, Switzerland. This article is an open access article distributed under the terms and conditions of the Creative Commons Attribution (CC BY) license (https://creativecommons.org/licenses/by/4.0/).
Share and Cite
Han, P.; Yang, X.; Low, K.H.; Zhao, Y. Parametric Analysis of Landing Capacity for UAV Fleet Operations with Specific Airspace Structures and Rule-Based Constraints. Drones 2024, 8, 770. https://doi.org/10.3390/drones8120770
Han P, Yang X, Low KH, Zhao Y. Parametric Analysis of Landing Capacity for UAV Fleet Operations with Specific Airspace Structures and Rule-Based Constraints. Drones. 2024; 8(12):770. https://doi.org/10.3390/drones8120770
Chicago/Turabian StyleHan, Peng, Xinyue Yang, Kin Huat Low, and Yifei Zhao. 2024. "Parametric Analysis of Landing Capacity for UAV Fleet Operations with Specific Airspace Structures and Rule-Based Constraints" Drones 8, no. 12: 770. https://doi.org/10.3390/drones8120770
APA StyleHan, P., Yang, X., Low, K. H., & Zhao, Y. (2024). Parametric Analysis of Landing Capacity for UAV Fleet Operations with Specific Airspace Structures and Rule-Based Constraints. Drones, 8(12), 770. https://doi.org/10.3390/drones8120770

