Dataset Augmentation and Fractional Frequency Offset Compensation Based Radio Frequency Fingerprint Identification in Drone Communications
Abstract
1. Introduction
1.1. Physical-Layer Radio Frequency Fingerprinting
- (1)
- Uniqueness. Uniqueness is the most fundamental property that ensures the use of RFF for identity authentication. Different manufacturers usually extract RFF with high discriminability due to differences in manufacturing processes or procedures. Equipments from the same manufacturer are of small hardware differences, but generally have distinguishability [3].
- (2)
- Universality. Although there are various hardware and signal modulation methods available in the current market, signals emitted from all devices should have extractable RFF features.
- (3)
- Robustness. Factors including temperature, humidity, voltage, channel environment, distance between transmitting and receiving devices, and signal polarization can affect the effectiveness of RFF. The RFF system must remain stable under various factors and have robustness.
- (4)
- Short term invariance. Hardware aging can cause changes in hardware tolerances, resulting in RFF extracted each time in the database have certain differences, and it is necessary to ensure that the extracted RFF remain unchanged for a period of time.
1.2. Literature Review
1.3. Contributions and Novelty
- (1)
- Proposed a Data Augmentation Method Based on Drone Air-Ground Channel Generation: This method first measures the Rician fading factor in the target deployment environment using the method of moments and fits a probability density curve to the distribution obtained. This curve is then used to randomly generate Rician factors in the data augmentation process, simulating Rician channels based on the sinusoidal superposition method. A probabilistic switching channel is also set up to introduce some Rayleigh channel effects into the training set. This method effectively addresses the overly uniform channel effects in the training set, achieving a balanced channel effect distribution. Consequently, the pre-trained model can extract channel-robust RFF features in drone air-ground channels. This data augmentation method simplifies the registration process for drones in the RFF system, completing registration in about two minutes in an indoor experimental environment.
- (2)
- Proposed a Fractional Frequency Offset Compensation Method for Drones: This paper analyzes the composition of the overall frequency offset in drones, which includes oscillator frequency offset, flight Doppler shift, and frequency fluctuations caused by airframe vibrations. By compensating for the fractional frequency offset, the method removes the easily affected part of the frequency offset while retaining the stable integer frequency offset over long periods. This allows the neural network’s feature extraction layer to learn stable frequency offset features that are robust to environmental changes. Compared to traditional methods that either retain or completely remove frequency offset features, this method achieved an average classification accuracy of 97% in stationary state tests under varying spatiotemporal conditions.
- (3)
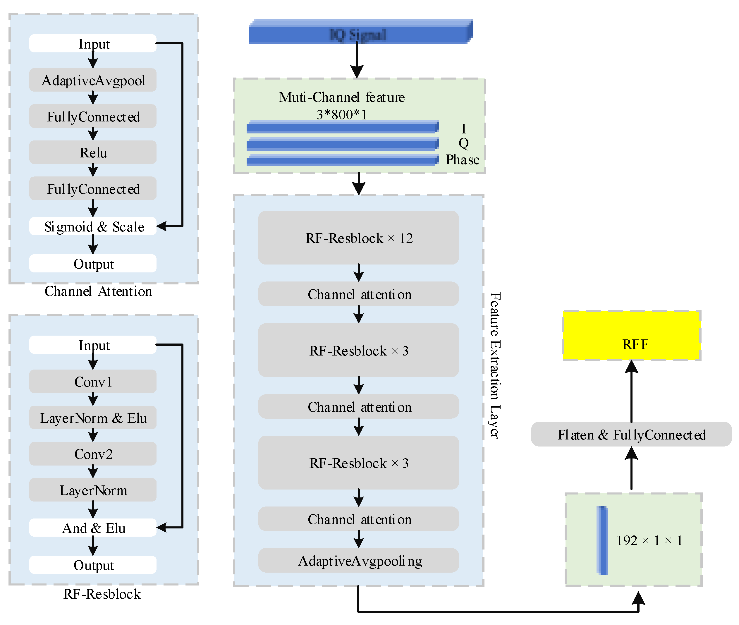
- Experimental Design Incorporating Drone Mobility: The experiments in this thesis consider not only the stationary state, as in traditional IoT RFF extraction research, but also the hovering and moving states of drones. The data collection for these test environments spans significant temporal and spatial dimensions, effectively assessing the stability and reliability of the proposed methods. A deep neural network model incorporating residual blocks and channel attention mechanisms is designed for feature extraction and classification of drone signals. The use of residual blocks alleviates the problems of gradient vanishing and explosion during training, while the channel attention mechanism enhances the model’s focus on transmitter hardware characteristics. Additionally, to verify the importance of the K-factor generation strategy in the proposed data augmentation method, comparisons with the typical uniform distribution K-factor generation strategy were conducted. For the proposed frequency offset handling method, comparisons with two common traditional methods—complete retention and complete removal of frequency offset—were also made. Experimental results show that the proposed RFF extraction method for drone platforms improves classification accuracy by up to 33% in drone flight states (speed 8–12 m/s) compared to noise-only augmentation methods.
2. System Model
3. The Proposed Scheme
3.1. Estimating Rician K Factor for Drone Channel
| Algorithm 1. Estimating Rician factor based on the second and fourth order moments. |
| Input: The preamble matrix Pb[N], which is the preamble sequence of length N. |
| Output:K whilei=1:N do sum1= Pb[i]2+ sum1 sum2= Pb[i]4+ sum2 end while Calculate according to (7). Calculate K=10log10. |
3.2. Training Dataset Augmentation
3.3. Drone Fractional Frequency Offset Compensation
4. Experimental Results and Discussions
4.1. Experimental Settings
4.2. Experimental Results
4.2.1. Drone Training Dataset Augmentation
4.2.2. Drone Fractional Frequency Offset Compensation
5. Conclusions
Author Contributions
Funding
Data Availability Statement
Conflicts of Interest
References
- Eian, I.C.; Lim, K.Y.; Yeap, M.X.L.; Yeo, H.Q.; Fatima, Z. Wireless networks: Active and passive attack vulnerabilities and privacy challenges. Preprints 2020, 21, 230–233. [Google Scholar]
- Hall, J.; Barbeau, M.; Kranakis, E. Radio frequency fingerprinting for intrusion detection in wireless networks. IEEE Trans. Defendable Secur. Comput. 2005, 12, 1–35. [Google Scholar]
- Yang, X.; Li, D.M. LED-RFF: LTE DMRS-based channel robust radio frequency fingerprint identification scheme. IEEE Trans. Inf. Forensics Sec. 2024, 19, 1855–1869. [Google Scholar] [CrossRef]
- Chalmers, C.; Fergus, P.; Curbelo Montanez, C.A.; Longmore, S.N.; Wich, S.A. Video analysis for the detection of animals using convolutional neural networks and consumer-grade drones. J. Unmanned Veh. Syst. 2021, 9, 112–127. [Google Scholar] [CrossRef]
- Yoo, S.; Oh, H. Analysis of commercial drone sounds and its identification. In Proceedings of the International Conference on Research in Adaptive and Convergent Systems, Gwangju, Republic of Korea, 13–16 October 2020. [Google Scholar]
- Kunze, S.; Weinberger, A.; Poeschl, R. A software defined radio based implementation for the radio frequency analysis of signals from unmanned aerial systems. In Proceedings of the 2019 29th International Conference Radioelektronika, Pardubice, Czech Republic, 16–18 April 2019. [Google Scholar]
- Li, D.M.; Yang, X.; Hu, A.Q.; Zhou, F.; Dobre, O.A. LTE device radio frequency fingerprints blind extraction based on temporal-frequency domain PRACH signals. IEEE Trans. Veh. Technol. 2023, 72, 13229–13242. [Google Scholar] [CrossRef]
- Kosuke, T.; Shun, K.; Phuc, V.T.; Shinya, S.; Ahn, C.-J. Joint SNR and Rician K-factor estimation using multimodal network over mobile fading channels. IEEE Trans. Mach. Learn. Commun. Netw. 2024, 2, 766–779. [Google Scholar]
- Lashkarian, N.; Kiaei, S. Class of cyclic-based estimators for frequency-offset estimation of OFDM systems. IEEE Trans. Commun. 2000, 48, 2139–2149. [Google Scholar] [CrossRef]
- Hou, R.; Lo, J.Y.; Marks, J.R.; Hwang, E.S.; Grimm, L.J. Classification performance bias between training and test sets in a limited mammography dataset. PLoS ONE 2024, 19, 282402–282410. [Google Scholar] [CrossRef] [PubMed]
- You, D.; Xiao, J.; Wang, Y.; Yan, H.; Wu, D.; Chen, Z.; Shen, L.; Wu, X. Online learning from incomplete and imbalanced data streams. IEEE Trans. Knowl. Data Eng. 2023, 35, 10650–10665. [Google Scholar] [CrossRef]















| Dataset | Location | Distance (m) | Dates | Frames |
|---|---|---|---|---|
| S1 | Office 1-site 1 | 0.8 | 9 March 2023 | 21,950 |
| S2 | Office 1-site 2 | 1 | 22 March 2023 | 18,000 |
| S3 | Office 1-site 3 | 4.5 | 7 March 2023 | 30,000 |
| S4 | Office 1-site 4 | 6 | 2 June 2023 | 4274 |
| S5 | Office 2-site 5 | 1 | 8 November 2022 | 24,000 |
| Dataset | Working States | Location | Distance (m) | Date | Frames |
|---|---|---|---|---|---|
| M1 | 10 m hovering | M1 | 14 | 8 March 2023 | 3000 |
| M2-1 | 10 m & landing (1 m/s) | M2 | 30 | 6 May 2023 | 1875 |
| M2-2 | 10 m & flying (2~4 m/s) | M2 | - | 9 May 2023 | 3000 |
| M2-3 | 10 m & flying (8~12 m/s) | M2 | - | 11 May 2023 | 763 |
| Methods | Training Time |
|---|---|
| Method 1 | 5 min 20 s |
| Method 2 | 9 min 13 s |
| Proposed method | 22 min 47 s |
Disclaimer/Publisher’s Note: The statements, opinions and data contained in all publications are solely those of the individual author(s) and contributor(s) and not of MDPI and/or the editor(s). MDPI and/or the editor(s) disclaim responsibility for any injury to people or property resulting from any ideas, methods, instructions or products referred to in the content. |
© 2024 by the authors. Licensee MDPI, Basel, Switzerland. This article is an open access article distributed under the terms and conditions of the Creative Commons Attribution (CC BY) license (https://creativecommons.org/licenses/by/4.0/).
Share and Cite
Li, D.; Wang, Z.; Lai, Y.; Shen, H. Dataset Augmentation and Fractional Frequency Offset Compensation Based Radio Frequency Fingerprint Identification in Drone Communications. Drones 2024, 8, 569. https://doi.org/10.3390/drones8100569
Li D, Wang Z, Lai Y, Shen H. Dataset Augmentation and Fractional Frequency Offset Compensation Based Radio Frequency Fingerprint Identification in Drone Communications. Drones. 2024; 8(10):569. https://doi.org/10.3390/drones8100569
Chicago/Turabian StyleLi, Dongming, Zhaorui Wang, Yuting Lai, and Huafei Shen. 2024. "Dataset Augmentation and Fractional Frequency Offset Compensation Based Radio Frequency Fingerprint Identification in Drone Communications" Drones 8, no. 10: 569. https://doi.org/10.3390/drones8100569
APA StyleLi, D., Wang, Z., Lai, Y., & Shen, H. (2024). Dataset Augmentation and Fractional Frequency Offset Compensation Based Radio Frequency Fingerprint Identification in Drone Communications. Drones, 8(10), 569. https://doi.org/10.3390/drones8100569
