Optimization of the Route Price Valuation Method for Commercial Land with Multiple Street Frontages—A Case Study of Quanzhou
Abstract
1. Introduction
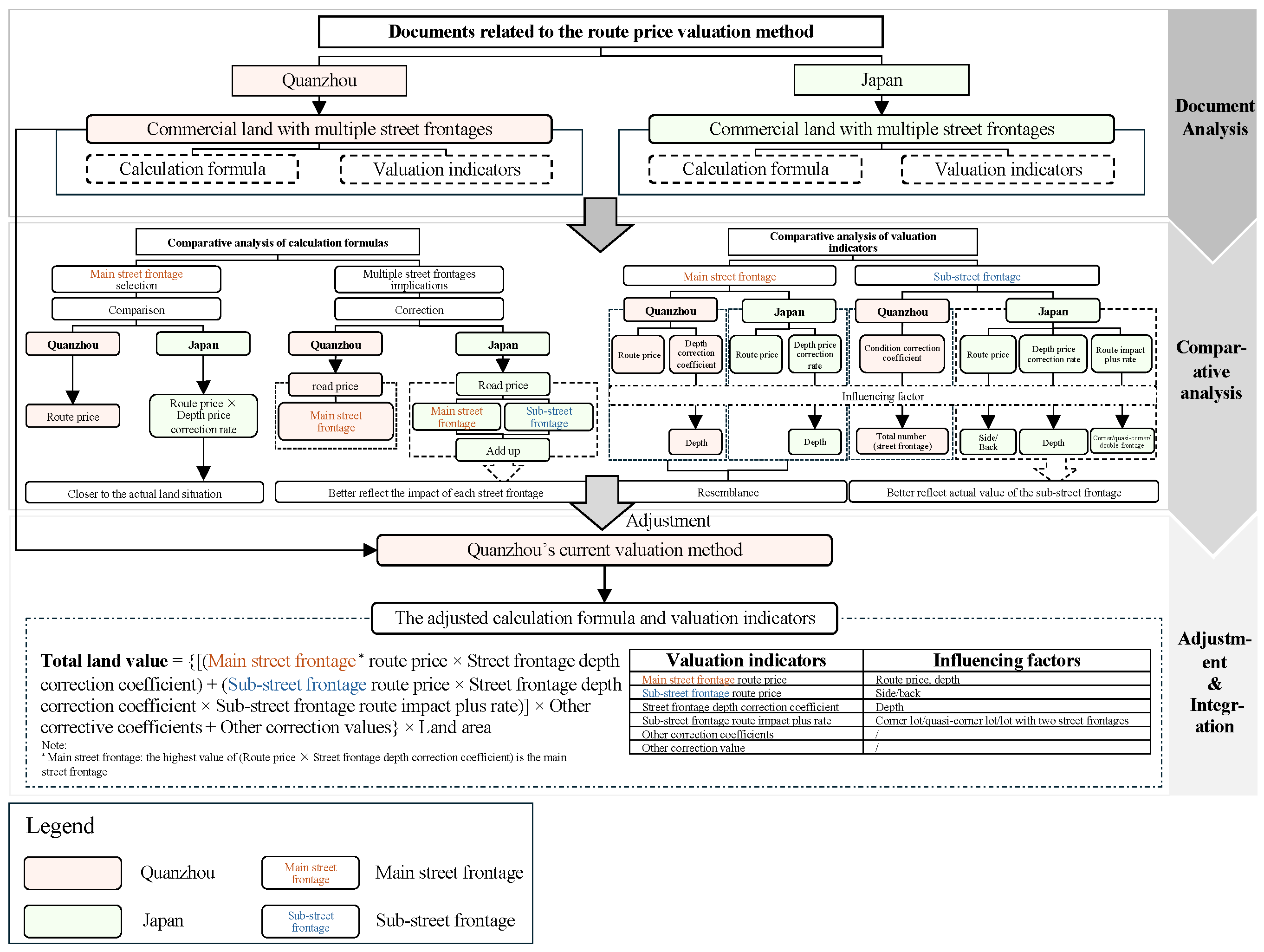
2. Methodology
3. Valuation Methods for Commercial Land with Multiple Street Frontages in China and Japan
3.1. China’s Route Price Valuation Method—Taking Quanzhou as an Example
3.1.1. Calculation Formula for China’s Route Price Valuation Method
- a Main street frontage route price: the highest route price of all street frontages;
- b Street frontage depth correction coefficient: the impact of street frontage depth on route price;
- c Other correction coefficients: includes street frontage width correction coefficient, Building floor correction coefficient, Land use period correction coefficient, valuation date correction coefficient, and micro-location correction coefficient, which are not discussed in this research;
- d Other correction value: refers to the development degree correction value, which is not discussed in this research.
3.1.2. Valuation Indicators for China’s Route Price Valuation Method
3.2. Route Price Valuation Method in Japan
3.2.1. Calculation Formula for Japan’s Route Price Valuation Method
- a Front route price: the highest corrected value for all street frontages (Route price × Site frontage depth correction coefficient), which is the main street frontage;
- b Depth price correction rate: the impact of street frontage depth on route price;
- c Side/back route price: classify the street frontage other than the main street frontage as either side or back, depending on its location relationship to the main street frontage;
- d Side/back route impact plus rate: further corrections to side/back route prices based on street layout (Corner lot/quasi-corner lot/double-frontage lot), assessed and issued by the National Tax Agency, which is affected by the land use classification and the relationship of the road location;
- e Other correction rates: includes the narrow frontage correction rate, land shape irregularity correction rate, depth-length correction rate, steep slope correction rate, and special alert area correction rate, which are not discussed in this research.
3.2.2. Valuation Indicators for Japan’s Route Price Valuation Method
4. Comparison of the Differences in Valuation Methods for Commercial Land with Multiple Street Frontages
4.1. Comparison of Route Price Valuation Method Calculation Formulas in Quanzhou and Japan
4.2. Comparison of Route Price Valuation Method Valuation Indicators in Quanzhou and Japan
5. Adjustments to the Valuation Method for Commercial Land with Multiple Street Frontages
6. Case Study—One Commercial Land Parcel in Quanzhou
6.1. Current Route Price Valuation Method in Quanzhou
6.2. Adjusted Route Price Valuation Method
6.3. Land Valuation Comparison
7. Conclusions
Author Contributions
Funding
Data Availability Statement
Conflicts of Interest
References
- Zou, Y.; Zhao, W.; Mason, R. Marketization of collective-owned rural land: A breakthrough in Shenzhen, China. Sustainability 2014, 6, 9114–9123. [Google Scholar] [CrossRef]
- Zhou, L.; Zhang, W.; Fang, C.; Sun, H.; Lin, J. Actors and network in the marketization of rural collectively-owned commercial construction land (RCOCCL) in China: A pilot case of Langfa, Beijing. Land Use Policy 2020, 99, 104990. [Google Scholar] [CrossRef]
- Wang, R.; Tan, R. Efficiency and distribution of rural construction land marketization in contemporary China. China Econ. Rev. 2020, 60, 101223. [Google Scholar] [CrossRef]
- Shen, D.; Zhou, X.; Xie, S.; Lv, X.; Peng, W.; Wang, Y.; Wang, B. Paths and Mechanisms of Rural Transformation Promoted by Rural Collectively Owned Commercial Construction Land Marketization in China. Land 2024, 13, 416. [Google Scholar] [CrossRef]
- Shen, Z. Overview from Historical Wisdom to Modern Miracles: Experience from Chinese Urban Planning and Practices. In Chinese Urban Planning and Construction: From Historical Wisdom to Modern Miracles; Springer International Publishing: Cham, Switzerland, 2021; pp. 1–15. [Google Scholar]
- Yan, L.; Hong, K.; Chen, K.; Li, H.; Liao, L. Benefit distribution of collectively-owned operating construction land entering the market in rural China: A multiple principal–agent theory-based analysis. Habitat Int. 2021, 109, 102328. [Google Scholar] [CrossRef]
- Yang, S.; Wen, L. Regional Heterogeneity in China’s Rural Collectively Owned Commercialized Land Market: An Empirical Analysis from 2015–2020. Land 2023, 12, 441. [Google Scholar] [CrossRef]
- Zhang, M.; Chen, Q.; Zhang, K.; Yang, D. Will rural collective-owned commercial construction land marketization impact local governments’ interest distribution? Evidence from mainland China. Land 2021, 10, 209. [Google Scholar] [CrossRef]
- GB/T 18508-2014; Regulations for Valuation on Urban Land. Natural Resources and Territory Spatial Planning: Beijing, China, 2014.
- China Real Estate Valuers and Agents Association. Technical Guidelines for the Valuation of Rural Collectively-Owned; China Real Estate Valuers and Agents Association: Beijing, China, 2020. [Google Scholar]
- Quanzhou Municipal Planning and Natural Resources Bureau. Application Plan for the New Round of Revision of Urban Benchmark Land Prices in the Central Urban Area of Quanzhou; Quanzhou Municipal Planning and Natural Resources Bureau: Quanzhou, China, 2021. [Google Scholar]
- Feng, C. Re-conceptualization of the route price valuation method. Apprais. J. China 2001, 6, 32–35. [Google Scholar]
- Yu, M. Apprising lot value by street value method. Apprais. J. China 1996, 2, 30–34. [Google Scholar] [CrossRef]
- Yang, L. Comparative study of two types of route price valuation methods in urban land appraisal. South China J. Econ. 1997, 3, 27–28. [Google Scholar]
- Blackledge, M. Introducing Property Valuation; Routledge: London, UK, 2016. [Google Scholar]
- Kok, N.; Monkkonen, P.; Quigley, J.M. Land use regulations and the value of land and housing: An intra-metropolitan analysis. J. Urban Econ. 2014, 81, 136–148. [Google Scholar] [CrossRef]
- Wuensch, J.; Kelly, F.; Hamilton, T. Land Value Taxation Views, Concepts and Methods: A Primer; Lincoln Institute of Land Policy: Cambridge, MA, USA, 2000. [Google Scholar]
- Tsutsumi, M.; Shimada, A.; Murakami, D. Land price maps of Tokyo metropolitan area. Procedia-Soc. Behav. Sci. 2011, 21, 193–202. [Google Scholar] [CrossRef]
- Sayce, S.; Smith, J.; Cooper, R.; Venmore-Rowland, P. Real Estate Appraisal: From Value to Worth; John Wiley & Sons: Hoboken, NJ, USA, 2009. [Google Scholar]
- Shimizu, C.; Nishimura, K. Biases in appraisal land price information: The case of Japan. J. Prop. Invest. Financ. 2006, 24, 150–175. [Google Scholar] [CrossRef]
- Maine Revenue Services. Valuation of Real Estate. Available online: https://www.maine.gov/future/sites/maine.gov.revenue/files/inline-files/pt103_text.pdf (accessed on 20 December 2024).
- National Tax Agency. Adjustment Coefficient Table for the Valuation of Land and Rights Attached to Land. Available online: https://www.rosenka.nta.go.jp/docs/h31_thyousei.pdf (accessed on 20 December 2024).
- National Diet. Inheritance Tax Act. Available online: https://laws.e-gov.go.jp/law/325AC0000000073/20170401_429AC0000000004 (accessed on 20 December 2024).
- Sato, M. History of the Land Tax System—Focusing on Land Assessments; National Tax Agency: Tokyo, Japan, 2002. [Google Scholar]
- Wyatt, P. Property Valuation; John Wiley & Sons: Hoboken, NJ, USA, 2013. [Google Scholar]
- National Tax Agency. General Guidelines for Property Valuation. Available online: https://www.nta.go.jp/law/tsutatsu/kihon/sisan/hyoka_new/01.htm (accessed on 20 December 2024).
- National Tax Agency. Standards for Property Evaluation. Available online: https://www.rosenka.nta.go.jp/ (accessed on 20 December 2024).
- National Tax Agency. Detailed Statement of Valuation for Land and Rights Attached to Land. Available online: https://www.nta.go.jp/taxes/tetsuzuki/shinsei/annai/hyoka/annai/pdf/1470-6-5.pdf (accessed on 20 December 2024).
- Chen, F.; Liang, R. Japan’s road price valuation method. Land Issues Res. Quartely 2003, 2, 39–49. [Google Scholar]
- Ho, P. Institutions in Transition: Land Ownership, Property Rights, and Social Conflict in China; Oxford University Press: Oxford, UK, 2005. [Google Scholar]
- Naughton, B. The Chinese Economy: Transitions and Growth; MIT Press: Cambridge, MA, USA, 2007. [Google Scholar]
- Lin, G.C.; Ho, S.P. The state, land system, and land development processes in contemporary China. Ann. Assoc. Am. Geogr. 2005, 95, 411–436. [Google Scholar] [CrossRef]
- Bian, L.; Shen, Z.; Tang, Y. Chinese Urban Planning and Construction; Springer International Publishing: Cham, Switzerland, 2021. [Google Scholar]
- Shen, Z.; Huang, L.; Peng, K.; Pai, J. Green City Planning and Practices in Asian Cities; Springer International Publishing: Cham, Switzerland, 2018. [Google Scholar]
- Yoo, D.; Steckel, R.H. Property rights and economic development: The legacy of Japanese colonial institutions. J. Institutional Econ. 2016, 12, 623–650. [Google Scholar] [CrossRef]
- Zhang, Y.; Shen, Z.; Lin, Y. The construction of water-sensitive urban design in the context of Japan. In IOP Conference Series: Earth and Environmental Science; IOP Publishing: Bristol, UK, 2021; Volume 691, p. 012015. [Google Scholar]
- Shen, Z.; Kawakami, M. Visualization of usable building space according to planning permission ordinances for public participation in district plan in Japan. In Recent Advances in Design and Decision Support Systems in Architecture and Urban Planning; Springer: Dordrecht, The Netherlands, 2005; pp. 85–98. [Google Scholar]
- Dore, R. Land Reform in Japan; A&C Black: London, UK, 2013. [Google Scholar]
- Heinsohn, G.; Steiger, O. The property theory of interest and money. In What Is Money? Routledge: Oxfordshire, UK, 2002; pp. 77–110. [Google Scholar]
- Wolford, W. Land reform in the time of neoliberalism: A many-splendored thing. Antipode 2007, 39, 550–570. [Google Scholar] [CrossRef]
- Farhadi, M.; Islam, M.R.; Moslehi, S. Economic freedom and productivity growth in resource-rich economies. World Dev. 2015, 72, 109–126. [Google Scholar] [CrossRef]
- Frankel, T. The legal infrastructure of markets: The role of contract and property law. BUL Rev. 1993, 73, 389. [Google Scholar]
- Evans, A.W. Economics, Real Estate and the Supply of Land; John Wiley & Sons: Hoboken, NJ, USA, 2008. [Google Scholar]
- Spence, M. Signaling in retrospect and the informational structure of markets. Am. Econ. Rev. 2002, 92, 434–459. [Google Scholar] [CrossRef]
- Bouchaud, J.P.; Farmer, J.D.; Lillo, F. How markets slowly digest changes in supply and demand. In Handbook of Financial Markets: Dynamics and Evolution; North-Holland: Amsterdam, The Netherlands, 2009; pp. 57–160. [Google Scholar]
- Kong, X.; Liu, Y.; Jiang, P.; Tian, Y.; Zou, Y. A novel framework for rural homestead land transfer under collective ownership in China. Land Use Policy 2018, 78, 138–146. [Google Scholar] [CrossRef]
- Huang, D.; Huang, Y.; Zhao, X.; Liu, Z. How do differences in land ownership types in China affect land development? A case from Beijing. Sustainability 2017, 9, 123. [Google Scholar] [CrossRef]
- Zhou, Y.; Li, X.; Liu, Y. Rural land system reforms in China: History, issues, measures and prospects. Land Use Policy 2020, 91, 104330. [Google Scholar] [CrossRef]
- Ding, C. Land policy reform in China: Assessment and prospects. Land Use Policy 2003, 20, 109–120. [Google Scholar] [CrossRef]
- Zhang, T. Property Rights in Land, Agricultural Capitalism, and the Relative Decline of Pre-Industrial China. San Diego Int. Law J. 2011, 13, 129. [Google Scholar]
- Deininger, K.; Jin, S. The potential of land rental markets in the process of economic development: Evidence from China. J. Dev. Econ. 2005, 78, 241–270. [Google Scholar] [CrossRef]
- Qian, H.; Sun, Q.; Li, M.; Liu, Y.; Li, F. An empirical study on the promotion of city economic growth by the healthy development of real estate and land finance. Front. Sustain. Cities 2024, 6, 1481687. [Google Scholar] [CrossRef]
- Hoesli, M.; Newell, G.; Marzuki, M.J.B.; Lai, R.N. The performance and diversification potential of non-listed value-add real estate funds in Japan. J. Risk Financ. Manag. 2022, 15, 198. [Google Scholar] [CrossRef]
- Kikuchi, Y.; Teshima, K.; Yoshino, K. The financialization of real estate in Japan: The formation of a core–periphery structure. Reg. Stud. 2022, 56, 128–139. [Google Scholar] [CrossRef]
- Hirono, K.N. Economic Analysis of Housing Policy in Japan: Policy Concerning Housing Quality; Springer Nature: London, UK, 2022; Volume 64. [Google Scholar]
- Nagai, K.; Tanaka, T.; Kodaira, N.; Kimura, S.; Takahashi, Y.; Nakayama, T. Data resource profile: JMDC claims database sourced from health insurance societies. J. Gen. Fam. Med. 2011, 22, 118–127. [Google Scholar] [CrossRef]
- Büyükkaraciğan, D.N. Modern Methods Approach in Real Estate Valuation; Iksad Publishing House: Ankara, Turkey, 2021. [Google Scholar]
- Liu, Y.; He, S. The promise and reality of middle-class homeownership in China: Housing assetisation, speculative urban (re) development and residential inequalities. Urban Geogr. 2024, 1–23. [Google Scholar] [CrossRef]
- Sa, H.; Haila, A. Urban villagers as real estate developers: Embracing property mind through ‘planting’ housing in North-east China. Hous. Stud. 2023, 38, 423–443. [Google Scholar] [CrossRef]
- Chen, Z.; Lei, K.; Huang, H.; Liu, H. The effect of house price constraint conditions in land granting on the second-hand housing market: Evidence from Beijing, China. Appl. Econ. 2024, 1–14. [Google Scholar] [CrossRef]
- Tian, L.; Ma, W. Government intervention in city development of China: A tool of land supply. Land Use Policy 2009, 26, 599–609. [Google Scholar] [CrossRef]
- Cartier, C. ’Zone Fever’, the Arable Land Debate, and Real Estate Speculation: China’s evolving land use regime and its geographical contradictions. J. Contemp. China 2001, 10, 445–469. [Google Scholar] [CrossRef]
- Rithmire, M.E. Land Bargains and Chinese Capitalism: The Politics of Property Rights under Reform; Cambridge University Press: Cambridge, UK, 2015. [Google Scholar]
- Baum, A.E.; Hartzell, D. Global Property Investment: Strategies, Structures, Decisions; John Wiley & Sons: Hoboken, NJ, USA, 2012. [Google Scholar]
- Li, X.; Xu, X.; Li, Z. Land property rights and urbanization in China. China Rev. 2010, 10, 11–37. [Google Scholar]
- Zhu, J. Urban development under ambiguous property rights: A case of China’s transition economy. Int. J. Urban Reg. Res. 2002, 26, 41–57. [Google Scholar] [CrossRef]
- Kimura, S.; Otsuka, K.; Sonobe, T.; Rozelle, S. Efficiency of land allocation through tenancy markets: Evidence from China. Econ. Dev. Cult. Chang. 2011, 59, 485–510. [Google Scholar] [CrossRef]
- Borras, S.M., Jr.; Franco, J.C. Global land grabbing and trajectories of agrarian change: A preliminary analysis. J. Agrar. Chang. 2012, 12, 34–59. [Google Scholar] [CrossRef]
- Chen, F. Research on the application of the route price valuation method to the land readjustment and land price evaluation in Taiwan. China Land Sci. 1998, 12, 18–21. [Google Scholar]
- Chen, J.; Liu, W. Discussion on the problems in the practical application of the route price valuation method—Taking “the latest route price valuation method for commercial land in Ningbo City” as an example. Real Estate Apprais. 2002, 8, 15–17. [Google Scholar]
- Yang, J.; Liang, W.; Li, J.; Cheng, X. Exploration of the land price flow + route price valuation method for commercial demolition and relocation appraisal. Real Estate Apprais. 2007, 6, 21–24. [Google Scholar]
- Wei, X.; Li, D.; Wang, S. Application of Route Value Method to Fiducial Appraisal of Land Value of Mid-Small Towns. Sci. Technol. Manag. Land Resour. 2004, 21, 62–64. [Google Scholar]
- Yu, J. The price evaluation of the storefront based on the route price valuation method. Real Estate Apprais. 2000, 1, 9–12. [Google Scholar]
- Zhou, L.; Li, J. Discussion of Average Depth Percent Which Applied to Compiling the Revision Coefficient of the Land-Value of Commercial Road. J. Nanjing Norm. Univ. Nat. Sci. Ed. 2002, 25, 25–29. [Google Scholar]
- He, G.; Zhao, X. Application of MapInfo to Business Route Value Appraisal. Sci. Technol. Manag. Land Resour. 2003, 20, 55–57. [Google Scholar]
- Yin, L. Discussion of the calculation formula for the route price valuation method. China Real Estate Apprais. 2000, 4, 26–28. [Google Scholar]
- Kumar, R. Valuation: Theories and Concepts; Academic Press: Cambridge, MA, USA, 2015. [Google Scholar]
- Wang, X.; Zheng, X. Study on Street Value Model of Commercial Land. Resour. Ind. 2004, 6, 30–33. [Google Scholar]
- Liu, H.; Wang, Y. Theoretical analysis of the route price valuation method. Technol. Mark. 2011, 18, 490–491. [Google Scholar]
- Quanzhou Municipal Planning and Natural Resources Bureau. Announcement on the Bidding of State-Owned Construction Land Use Right of Li—2023—No. 17 Parcel. Available online: https://zyghj.quanzhou.gov.cn/xxgk/zdxxgk/tdlygl/202412/t20241213_3117074.htm (accessed on 1 January 2025).
- Quanzhou Municipal Planning and Natural Resources Bureau. Public Notice of the Transaction Status in State-Owned Construction Land Use Right. Available online: https://zyghj.quanzhou.gov.cn/xxgk/zdxxgk/tdlygl/202501/t20250108_3128424.htm (accessed on 1 January 2025).
- Onofri, L.; Nunes, P.A. Economic valuation for policy support in the context of ecosystem-based adaptation to climate change: An indicator, integrated based approach. Heliyon 2020, 6, e04650. [Google Scholar] [CrossRef]
- Albizua, A.; Zografos, C. A values-based approach to vulnerability and adaptation to climate change. Applying Q methodology in the Ebro Delta, Spain. Environ. Policy Gov. 2014, 24, 405–422. [Google Scholar] [CrossRef]
- Edvardsson Björnberg, K.; Hansson, S.O. Five areas of value judgement in local adaptation to climate change. Local Gov. Stud. 2011, 37, 671–687. [Google Scholar] [CrossRef]
- Teng, X.; Shen, Z.; Lin, Y. Dynamic teaching model using student personal information for smart education in university campus. Int. J. Soc. Syst. Sci. 2023, 14, 181–200. [Google Scholar] [CrossRef]
- Lin, Y.; Shen, Z.; Teng, X. Personal Information Protection and Interest Balance Based on Rational Expectation in the Era of Big Data: A Case on the Sharing of Mobile Phone Signaling Big Data in Smart City Planning. Int. Rev. Spat. Plan. Sustain. Dev. 2022, 10, 1–23. [Google Scholar] [CrossRef] [PubMed]
- Nguyen, D.T.; Shen, Z.; Honda, K.; Sugihara, K.; Nishino, T.; Truong, M.H. A GIS-based model for integrating risk estimations of residential building damage and shelter capacity in the case of earthquakes. Nat. Hazards Rev. 2020, 21, 04019016. [Google Scholar] [CrossRef]
- Malczewski, J. GIS-based land-use suitability analysis: A critical overview. Prog. Plan. 2004, 62, 3–65. [Google Scholar] [CrossRef]
- Wong, B.Y.M.; Faulkner, G.; Buliung, R. GIS measured environmental correlates of active school transport: A systematic review of 14 studies. Int. J. Behav. Nutr. Phys. Act. 2011, 8, 1–22. [Google Scholar] [CrossRef]






| China | Japan | The United States |
|---|---|---|
| Route price | Route price | Route price |
| Depth | Depth | Depth |
| Width | Width | Width |
| Total number of street frontages | Sub-street (Side/back) | Land shape |
| Land use period | Corner lot/quasi-corner lot/double-frontage lot | |
| Valuation date | Land shape | |
| Micro-location | Narrow frontage | |
| Development degree | Steep slope |
| Step | Research Objective | Expected Outcome |
|---|---|---|
| Document analysis | Analyze relevant documents to identify current evaluation methods | Identify key indicators and calculation formulas |
| Comparative analysis | Compare valuation indicators and calculation methods related to multiple street frontages | Highlight method differences |
| Method adjustment | Adjust the current valuation method in Quanzhou based on the comparison results | Develop an adjusted valuation method |
| Case study | Apply both methods to a practical case and compare the results | Adjustments can effectively reduce valuation errors |
| Valuation Indicators | Influencing Factors a |
|---|---|
| Main street frontage route price | Route price b |
| Street frontage depth correction coefficient | Depth c |
| Street frontage condition correction coefficient | Total number of street frontages d |
| Other correction coefficients e | / |
| Other correction value f | / |
| Valuation Indicators | Influencing Factors a |
|---|---|
| Front (main street frontage) route price | Route price b, depth c |
| Side/back (sub-street frontage) route price | Side/back |
| Depth price correction rate | Depth c |
| Side/Back route impact plus rate | Corner lot d/quasi-corner lot e/double-frontage lot f |
| Other correction rates g | / |
Disclaimer/Publisher’s Note: The statements, opinions and data contained in all publications are solely those of the individual author(s) and contributor(s) and not of MDPI and/or the editor(s). MDPI and/or the editor(s) disclaim responsibility for any injury to people or property resulting from any ideas, methods, instructions or products referred to in the content. |
© 2025 by the authors. Licensee MDPI, Basel, Switzerland. This article is an open access article distributed under the terms and conditions of the Creative Commons Attribution (CC BY) license (https://creativecommons.org/licenses/by/4.0/).
Share and Cite
Chen, J.; Teng, X.; Shen, Z.; Chen, C.; Wu, F. Optimization of the Route Price Valuation Method for Commercial Land with Multiple Street Frontages—A Case Study of Quanzhou. Urban Sci. 2025, 9, 77. https://doi.org/10.3390/urbansci9030077
Chen J, Teng X, Shen Z, Chen C, Wu F. Optimization of the Route Price Valuation Method for Commercial Land with Multiple Street Frontages—A Case Study of Quanzhou. Urban Science. 2025; 9(3):77. https://doi.org/10.3390/urbansci9030077
Chicago/Turabian StyleChen, Jiaxuan, Xiao Teng, Zhenjiang Shen, Chen Chen, and Fang Wu. 2025. "Optimization of the Route Price Valuation Method for Commercial Land with Multiple Street Frontages—A Case Study of Quanzhou" Urban Science 9, no. 3: 77. https://doi.org/10.3390/urbansci9030077
APA StyleChen, J., Teng, X., Shen, Z., Chen, C., & Wu, F. (2025). Optimization of the Route Price Valuation Method for Commercial Land with Multiple Street Frontages—A Case Study of Quanzhou. Urban Science, 9(3), 77. https://doi.org/10.3390/urbansci9030077

