Contingent Valuation Machine Learning (CVML): A Novel Method for Estimating Citizens’ Willingness to Pay for a Safer and Cleaner Environment
Abstract
1. Introduction
2. Contingent Valuation Machine Learning (CVML) Framework
2.1. Contingent Valuation Procedures
2.1.1. Open-Ended
2.1.2. Payment Card
| USD 0.1 | USD 0.5 | USD 1 | USD 5 | USD 10 | USD 20 |
| USD 30 | USD 40 | USD 50 | USD 75 | USD 100 | USD 150 |
| USD 200 | MORE THAN USD 200 | ||||
2.2. Machine Learning Procedures
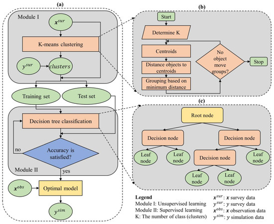
2.2.1. K-Means Clustering Algorithm (Module I)
2.2.2. Decision Tree Classification Algorithm (Module II)
2.2.3. Evaluation Metrics
2.2.4. Data
3. Results of Model Development
3.1. The K-Means Cluster (Module I)
3.2. The Classification Prediction Model (Module II)
4. Testing the Applicability of the CVML Method
5. Discussion
6. Conclusions
Author Contributions
Funding
Data Availability Statement
Acknowledgments
Conflicts of Interest
References
- Atteridge, A. Will Private Finance Support Climate Change Adaptation in Developing Countries? Historical Investment Patterns as a Window on Future Private Climate Finance. 2011, 5. Available online: https://www.sei.org/publications/will-private-finance-support-climate-change-adaptation-in-developing-countries-historical-investment-patterns-as-a-window-on-future-private-climate-finance/ (accessed on 1 August 2023).
- Buso, M.; Stenger, A. Public-Private Partnerships as a Policy Response to Climate Change. Energy Policy 2018, 119, 487–494. [Google Scholar] [CrossRef]
- Champ, P.A.; Boyle, K.J.; Brown, T.C. A Primer on Nonmarket Valuation; Kluwer Academic Publishers: Norwell, MA, USA, 2017. [Google Scholar]
- Carson, R.T.; Hanemann, W.M. Chapter 17 Contingent Valuation. In Handbook of Environmental Economics; Elsevier: Amsterdam, The Netherlands, 2005; Volume 2, pp. 821–936. [Google Scholar] [CrossRef]
- Venkatachalam, L. The Contingent Valuation Method: A Review. Environ. Impact Assess. Rev. 2004, 24, 89–124. [Google Scholar] [CrossRef]
- Kamri, T. Willingness to Pay for Conservation of Natural Resources in the Gunung Gading National Park, Sarawak. Procedia-Soc. Behav. Sci. 2013, 101, 506–515. [Google Scholar] [CrossRef]
- Khuc, V.Q.; Nong, D.; Vu, P.T. To Pay or Not to Pay That Is the Question—For Air Pollution Mitigation in a World’s Dynamic City: An Experiment in Hanoi, Vietnam. Econ. Anal. Policy 2022, 74, 687–701. [Google Scholar] [CrossRef]
- Báez, A.; Herrero, L.C. Using Contingent Valuation and Cost-Benefit Analysis to Design a Policy for Restoring Cultural Heritage. J. Cult. Herit. 2012, 13, 235–245. [Google Scholar] [CrossRef]
- Khuc, V.Q.; Alhassan, M.; Loomis, J.B.; Tran, T.D.; Paschke, M.W. Estimating Urban Households’ Willingness-to-Pay for Upland Forest Restoration in Vietnam. Open J. For. 2016, 6, 191–198. [Google Scholar] [CrossRef][Green Version]
- Wang, T.; Wang, J.; Wu, P.; Wang, J.; He, Q.; Wang, X. Estimating the Environmental Costs and Benefits of Demolition Waste Using Life Cycle Assessment and Willingness-to-Pay: A Case Study in Shenzhen. J. Clean. Prod. 2018, 172, 14–26. [Google Scholar] [CrossRef]
- Masud, M.M.; Junsheng, H.; Akhtar, R.; Al-Amin, A.Q.; Kari, F.B. Estimating Farmers’ Willingness to Pay for Climate Change Adaptation: The Case of the Malaysian Agricultural Sector. Environ. Monit. Assess. 2015, 187, 38. [Google Scholar] [CrossRef]
- Nguyen, A.-T.; Tran, M.; Nguyen, T.; Khuc, Q. Using Contingent Valuation Method to Explore the Households’ Participation and Willingness-to-Pay for Improved Plastic Waste Management in North Vietnam. In Contemporary Economic Issues in Asian Countries: Proceeding of CEIAC 2022; Nguyen, A.T., Pham, T.T., Song, J., Lin, Y.L., Dong, M.C., Eds.; Springer: Singapore, 2023; Volume 2, pp. 219–237. [Google Scholar]
- Carson, R.T. Contingent Valuation:A User’s Guide. Environ. Sci. Technol. 2000, 34, 1413–1418. [Google Scholar] [CrossRef]
- Lopes, A.F.; Kipperberg, G. Diagnosing Insensitivity to Scope in Contingent Valuation. Environ. Resour. Econ. 2020, 77, 191–216. [Google Scholar] [CrossRef]
- Whitty, J.A. Insensitivity to Scope in Contingent Valuation Studies: New Direction for an Old Problem. Appl. Health Econ. Health Policy 2012, 10, 361–363. [Google Scholar] [CrossRef]
- Fernández, C.; León, C.J.; Steel, M.F.J.; Vázquez-Polo, F.J. Bayesian Analysis of Interval Data Contingent Valuation Models and Pricing Policies. J. Bus. Econ. Stat. 2004, 22, 431–442. [Google Scholar] [CrossRef]
- Carandang, M.G.; Calderon, M.M.; Camacho, L.D.; Dizon, J.T. Parametric and Non-Parametric Models To Estimate Households’ Willingness To Pay For Improved Management of Watershed. J. Environ. Sci. Manag. 2008, 11, 68–78. [Google Scholar]
- Mead, W.J. Review and analysis of state-of-the art contingent valuation studies. In Contingent Valuation: A Critical Assessment; Hausman, J.A., Ed.; Elsevier: Amsterdam, The Netherlands, 1993; pp. 305–337. [Google Scholar]
- Carson, R.T.; Flores, N.E.; Meade, N.F. Contingent Valuation: Controversies and Evidence. Environ. Resour. Econ. 2001, 19, 173–210. [Google Scholar] [CrossRef]
- Mahesh, B. Machine Learning Algorithms—A Review. Int. J. Sci. Res. 2020, 18, 381–386. [Google Scholar] [CrossRef]
- Shrestha, A.; Mahmood, A. Review of Deep Learning Algorithms and Architectures. IEEE Access 2019, 7, 53040–53065. [Google Scholar] [CrossRef]
- Shyu, M.; Chen, S.; Iyengar, S.S. A Survey on Deep Learning: Algorithms, Techniques. ACM Comput. Surv. 2018, 51, 1–36. [Google Scholar]
- Brownlee, J. A Gentle Introduction to Ensemble Learning Algorithms. Available online: https://machinelearningmastery.com/tour-of-ensemble-learning-algorithms/ (accessed on 2 August 2023).
- MacQueen, J. Some Methods for Classification and Analysis of Multivariate Observations. In Proceedings of the 5th Berkley Symposium on Mathematical Statistics and Probability, Berkeley, CA, USA, 21 June–18 July 1965; University of California Press: Oakland, CA, USA, 1967; pp. 281–297. [Google Scholar]
- Žalik, K.R. An efficient k′-means clustering algorithm. Pattern Recognit. Lett. 2008, 29, 1385–1391. [Google Scholar] [CrossRef]
- Rana, S.; Jasola, S.; Kumar, R. A Hybrid Sequential Approach for Data Clustering Using K-Means and Particle Swarm Optimization Algorithm. Int. J. Eng. Sci. Technol. 2010, 2, 167–176. [Google Scholar] [CrossRef]
- Brusco, M.J.; Steinley, D. A Comparison of Heuristic Procedures for Minimum Within-Cluster Sums of Squares Partitioning. Psychometrika 2007, 72, 583–600. [Google Scholar] [CrossRef]
- Hartigan, J.A.; Algorithm, M.A.W. AS 136: A K-Means Clustering Algorithm. J. R. Stat. Soc. Ser. B Methodol. 1979, 28, 100–108. [Google Scholar]
- Krzanowski, W.J.; Lai, Y.T. A Criterion for Determining the Number of Groups in a Data Set Using Sum-of-Squares Clustering. Biometrics 1988, 44, 23. [Google Scholar] [CrossRef]
- Thorndike, R.L. Who Belongs in the Family? Psychometrika 1953, 18, 267–276. [Google Scholar] [CrossRef]
- Swain, P.H.; Hauska, H. Decision Tree Classifier: Design and Potential. IEEE Trans. Geosci. Electron. 1977, 15, 142–147. [Google Scholar] [CrossRef]
- Cheushev, V.; Simovici, D.A.; Shmerko, V.; Yanushkevich, S. Functional Entropy and Decision Trees. In Proceedings of the International Symposium on Multiple-Valued Logic, Fukuoka, Japan, 29 May 1998; pp. 257–262. [Google Scholar]
- Molala, R. Entropy, Information Gain, Gini Index—The Crux of a Decision Tree. Available online: https://www.clairvoyant.ai/blog/entropy-information-gain-and-gini-index-the-crux-of-a-decision-tree (accessed on 10 July 2023).
- Tangirala, S. Evaluating the Impact of GINI Index and Information Gain on Classification Using Decision Tree Classifier Algorithm. Int. J. Adv. Comput. Sci. Appl. 2020, 11, 612–619. [Google Scholar] [CrossRef]
- Goutte, C.; Gaussier, E. A Probabilistic Interpretation of Precision, Recall and F-Score, with Implication for Evaluation. In Advances in Information Retrieval. ECIR 2005. Lecture Notes in Computer Science; Springer: Berlin/Heidelberg, Germany, 2005; Volume 3408, pp. 345–359. [Google Scholar] [CrossRef]
- Vuong, Q.H.; La, V.P.; Ho, M.T.; Pham, T.H.; Vuong, T.T.; Vuong, H.M.; Nguyen, M.H. A Data Collection on Secondary School Students’ Stem Performance and Reading Practices in an Emerging Country. Data Intell. 2021, 3, 336–356. [Google Scholar] [CrossRef]
- Khuc, V.Q.; Vu, P.T.; Luu, P. Dataset on the Hanoian Suburbanites’ Perception and Mitigation Strategies towards Air Pollution. Data Brief 2020, 33, 106414. [Google Scholar] [CrossRef]
- Vuong, Q.-H.; Phu, T.V.; Le, T.-A.T.; Van Khuc, Q. Exploring Inner-City Residents’ and Foreigners’ Commitment to Improving Air Pollution: Evidence from a Field Survey in Hanoi, Vietnam. Data 2021, 6, 39. [Google Scholar] [CrossRef]
- Vuong, Q. The (Ir)Rational Consideration of the Cost of Science in Transition Economies. Nat. Hum. Behav. 2018, 2, 41562. [Google Scholar] [CrossRef]
- Nwako, Z.; Grieve, T.; Mitchell, R.; Paulson, J.; Saeed, T.; Shanks, K.; Wilder, R. Doing Harm: The Impact of UK’s GCRF Cuts on Research Ethics, Partnerships and Governance. Glob. Soc. Chall. J. 2023, XX, 1–22. [Google Scholar] [CrossRef]
- Kakuchi, S. Universities Brace for More Cuts as Defence Spending Rises. Available online: https://www.universityworldnews.com/post.php?story=20230118144238399 (accessed on 2 August 2023).
- Collins, M. Declining Federal Research Is Hurting US Innovation. Available online: https://www.industryweek.com/the-economy/public-policy/article/21121160/declining-federal-research-undercuts-the-us-strategy-of-innovation (accessed on 1 August 2023).
- Vuong, Q.-H. Open Data, Open Review and Open Dialogue in Making Social Sciences Plausible. Sci. Data Update 2017. Available online: http://blogs.nature.com/scientificdata/2017/12/12/authors-corner-open-data-open-reviewand-open-dialogue-in-making-social-sciences-plausible/ (accessed on 1 August 2023).
- Nguyen, M.H.; La, V.P.; Le, T.T.; Vuong, Q.H. Introduction to Bayesian Mindsponge Framework Analytics: An Innovative Method for Social and Psychological Research. Methodsx 2022, 9, 101808. [Google Scholar] [CrossRef] [PubMed]
- Vuong, Q. Western Monopoly of Climate Science Is Creating an Eco-Deficit Culture. Available online: https://elc-insight.org/western-monopoly-of-climat (accessed on 2 August 2023).
- Xie, Y. “Undemocracy”: Inequalities in Science. Science 2014, 344, 809–810. [Google Scholar] [CrossRef] [PubMed]







| Variables | Definitions and Measurements | Mean | SD | |
|---|---|---|---|---|
| Gender | Gender of respondents. 1 = Male; 0 = Female | 0.546 | 0.498 | |
| Age | Age of respondents. 1 = aged 10–18; 2 = aged 19–30; 3 = aged 31–40; 4 = aged 41–50; 5 = aged 51–60; 6 = aged above 60 | 3.638 | 1.534 | |
| Education | Respondents’ highest educational levels attained. 1 = Secondary school or below; 2 = Highschool; 3 = Technical school/college degree; 4 = Bachelor’s Degree; 5 = Master’s Degree; 6 = Doctoral Degree | 0.531 | 0.5 | |
| LogIncome | Common logarithm of midpoints of the reported respondent’s household disposal income intervals (million VND per month) | 0.546 | 0.498 | |
| Willingness to pay | The contribution values are 0, 5, 10, 20, 30, 50, 100, 150, 200, 250, 300, 350, 400, 450, 500, 1000, and above 1000 thousand Vietnam Dong (VND) (in US dollars, these levels are USD 0, USD 0.2, USD 0.4, USD 0.9, USD 1.3, USD 2.2, USD 4.3, USD 6.5, USD 8.7, USD 10.9, USD 13, 15.2, USD 17.4, USD 19.6, USD 21.7, USD 43.5, and above USD 43.5, respectively; USD 1∼23,000 VND) | 8707 (VND) | 12,232 (VND) | |
| Precision | Recall | F1-Score | N | |
|---|---|---|---|---|
| Cluster 1 | 1 | 1 | 1 | 58 |
| Cluster 2 | 1 | 0.25 | 0.4 | 4 |
| Cluster 3 | 1 | 1 | 1 | 29 |
| Cluster 4 | 1 | 1 | 1 | 14 |
| Cluster 5 | 0.88 | 1 | 0.94 | 23 |
| Cluster 6 | 1 | 1 | 1 | 7 |
| Cluster 7 | 1 | 1 | 1 | 20 |
| Cluster 8 | 1 | 1 | 1 | 19 |
| Dimensions | CV | CVML |
|---|---|---|
| Sample size (dataset I) | 475 | 475 |
| WTP | USD 4.6 to USD 6.04 | - |
| New data (dataset II) | 714 | 714 |
| Total WTP | USD 3284.4 to USD 4312.56 | USD 3984.12 |
| WTP * | - | USD 5.58 |
| Dimensions | CV | CVML |
|---|---|---|
| Accuracy | Acceptable | very high |
| Cost | High | Very small → Zero |
| Scale of application | Small (e.g., city, town) | Large (e.g., regional, national) |
| Difficulty level when using the method | Easy → Intermediate | Intermediate → hard |
| Conditions/factors | Design (e.g., focus group, questionnaire, data frame, sample size, etc.) | Quality of CV data (e.g., representativeness); Machine learning algorithms (e.g., decision tree, logistic regression, etc.) |
Disclaimer/Publisher’s Note: The statements, opinions and data contained in all publications are solely those of the individual author(s) and contributor(s) and not of MDPI and/or the editor(s). MDPI and/or the editor(s) disclaim responsibility for any injury to people or property resulting from any ideas, methods, instructions or products referred to in the content. |
© 2023 by the authors. Licensee MDPI, Basel, Switzerland. This article is an open access article distributed under the terms and conditions of the Creative Commons Attribution (CC BY) license (https://creativecommons.org/licenses/by/4.0/).
Share and Cite
Khuc, V.Q.; Tran, D.T. Contingent Valuation Machine Learning (CVML): A Novel Method for Estimating Citizens’ Willingness to Pay for a Safer and Cleaner Environment. Urban Sci. 2023, 7, 84. https://doi.org/10.3390/urbansci7030084
Khuc VQ, Tran DT. Contingent Valuation Machine Learning (CVML): A Novel Method for Estimating Citizens’ Willingness to Pay for a Safer and Cleaner Environment. Urban Science. 2023; 7(3):84. https://doi.org/10.3390/urbansci7030084
Chicago/Turabian StyleKhuc, Van Quy, and Duc Trung Tran. 2023. "Contingent Valuation Machine Learning (CVML): A Novel Method for Estimating Citizens’ Willingness to Pay for a Safer and Cleaner Environment" Urban Science 7, no. 3: 84. https://doi.org/10.3390/urbansci7030084
APA StyleKhuc, V. Q., & Tran, D. T. (2023). Contingent Valuation Machine Learning (CVML): A Novel Method for Estimating Citizens’ Willingness to Pay for a Safer and Cleaner Environment. Urban Science, 7(3), 84. https://doi.org/10.3390/urbansci7030084

