Innovative Forecasting: “A Transformer Architecture for Enhanced Bridge Condition Prediction”
Abstract
1. Introduction
- How can the proposed Transformer architecture surpass the accuracy of bridge condition rating predictions compared to models such as LSTM and GRU with time-distributed layers?
2. Materials and Methods
2.1. Dataset
- North-eastern states like Maine, Connecticut, and New Jersey experience harsh winters, frequent freeze–thaw cycles, and snow-related stress, all of which significantly affect bridge deterioration.
- Mid-Atlantic states such as Delaware, Maryland, and Virginia face coastal humidity, as well as salt exposure, introducing different aging mechanisms.
- Midwestern states like Ohio and Indiana present continental climates with seasonal temperature extremes and are influenced by deicing chemicals and heavy freight traffic.
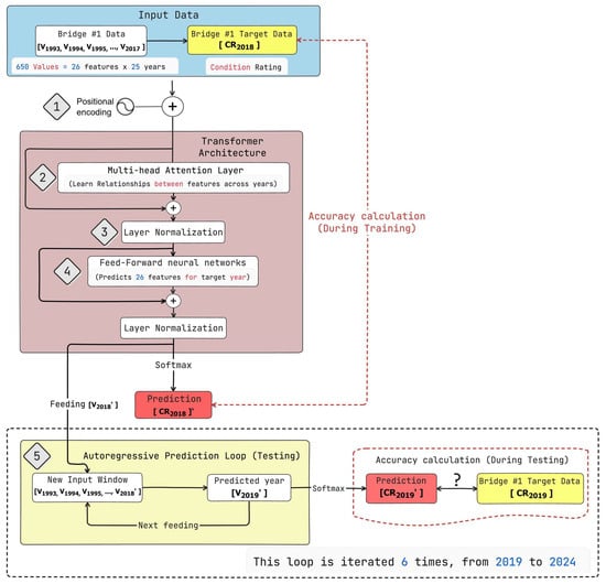
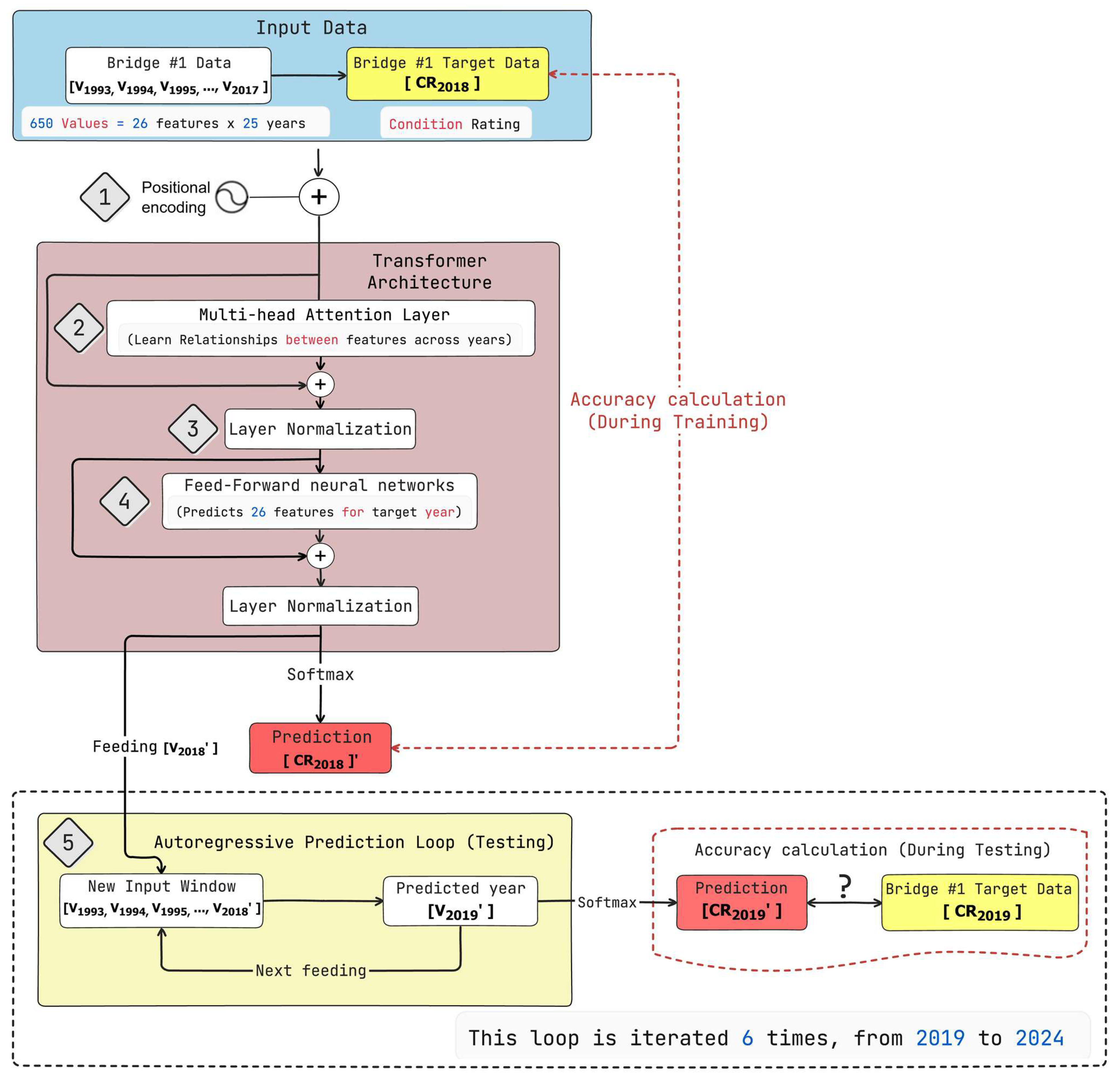
- Rows correspond to 27 selected features (detailed in Table 2), 26 features correspond to the input and 1 feature corresponds to the target (Item CAT23 -> Bridge condition).
- Columns represent each year from 1993 to 2017, forming a temporal sequence.
- The Z-axis represents each bridge structure, effectively organizing the dataset as set of independent structures.
- Each year functions as a word in a sentence.
- The features act as the vector representation of each word.
- Each bridge structure corresponds to a sentence.
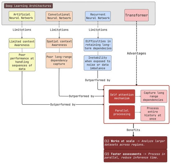
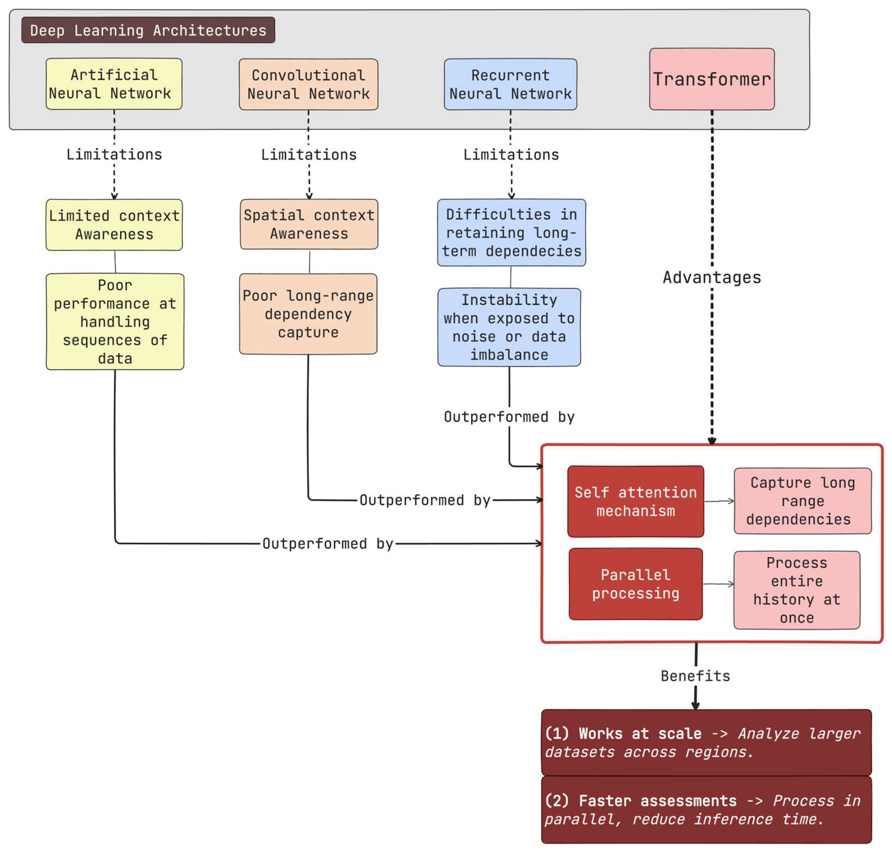
2.2. Deep Learning Architectures
2.2.1. Transformer Architecture
2.2.2. Long Short-Term Memory (LSTM) and Gated Recurrent Unit (GRU) Architecture
3. Results
- 1.
- Accuracy: It calculates the percentage of correct predictions.
- 2.
- F1-score: It calculates the harmonic mean of precision and recall; this is used because the class distribution is even.
4. Discussion
5. Conclusions
- By leveraging self-attention to model long-range temporal dependencies, the transformer surpasses recurrent baselines even with time-distributed layers, achieving higher short (2018) and long-term (2018–2024) accuracy (short-term prediction: 96.88% vs. GRU:96.72%, LSTM: 95.00%; long-term prediction: 86.97% vs. GRU: 72.49%/LSTM: 50.15%).
- Regarding the transformer architecture, unlike LSTM/GRU, with its time-distributed layers that tend to plateau or underestimate abrupt changes, the attention mechanism exploits extended histories and covariates to discriminate subtle risk shifts, resulting in more stable and actionable multi-year predictions.
Author Contributions
Funding
Data Availability Statement
Conflicts of Interest
References
- Shahrivar, F.; Sidiq, A.; Mahmoodian, M.; Jayasinghe, S.; Sun, Z.; Setunge, S. AI-Based Bridge Maintenance Management: A Comprehensive Review. Artif. Intell. Rev. 2025, 58, 135. [Google Scholar] [CrossRef]
- Experts Dispute RAC Foundation Claim That One in 24 UK Road Bridges Are “substandard”. New Civil Engineer. Available online: https://www.newcivilengineer.com/latest/experts-dispute-rac-foundation-that-claim-one-in-24-uk-road-bridges-are-substandard-17-03-2023/ (accessed on 9 June 2025).
- Number of Substandard Road Bridges Rises for Second Year Running. New Civil Engineer. Available online: https://www.newcivilengineer.com/latest/number-of-substandard-road-bridges-rises-for-second-year-running-25-03-2022/ (accessed on 9 June 2025).
- Wang, C.; Yao, C.; Zhao, S.; Zhao, S.; Li, Y. A Comparative Study of a Fully-Connected Artificial Neural Network and a Convolutional Neural Network in Predicting Bridge Maintenance Costs. Appl. Sci. 2022, 12, 3595. [Google Scholar] [CrossRef]
- Jiang, Y.; Yang, G.; Li, H.; Zhang, T. Knowledge Driven Approach for Smart Bridge Maintenance Using Big Data Mining. Autom Constr 2023, 146, 104673. [Google Scholar] [CrossRef]
- Transport Scotland’s Approach to Climate Change Adaptation and Resilience. Available online: https://www.transport.gov.scot/publication/transport-scotland-s-approach-to-climate-change-adaptation-and-resilience/ (accessed on 10 June 2025).
- Jaroszweski, D.; Wood, R.; Chapman, L. UK Climate Risk Independent Assessment Technical Report Chapter 4: Infrastructure. UK Climate Risk. 2021. Available online: https://www.ukclimaterisk.org/publications/technical-report-ccra3-ia/chapter-4/#section-1-about-this-document (accessed on 10 June 2025).
- Domaneschi, M.; Martinelli, L.; Cucuzza, R.; Noori, M.; Marano, G.C. Structural Control and Health Monitoring Contributions to Service-Life Extension of Bridges. ce/papers 2023, 6, 741–745. [Google Scholar] [CrossRef]
- Li, K.; Wang, P.; Li, Q.; Fan, Z. Durability Assessment of Concrete Structures in HZM Sea Link Project for Service Life of 120 Years. Mater. Struct. Mater. Constr. 2016, 49, 3785–3800. [Google Scholar] [CrossRef]
- Ailaney, R. Bridge Preservation Guide Maintaining a Resilient Infrastructure to Preserve Mobility Quality Assurance Statement. 2018. Available online: https://rosap.ntl.bts.gov/view/dot/43527 (accessed on 10 June 2025).
- Hein, D.; Croteau, J. The Impact of Preventive Maintenance Programs on the Condition of Roadway Networks. In Proceedings of the 2004 Annual Conference of the Transportation Association of Canada, Québec City, QC, Canada, 19–22 September 2004. [Google Scholar]
- Abdallah, A.M.; Atadero, R.A.; Ozbek, M.E. A State-of-the-Art Review of Bridge Inspection Planning: Current Situation and Future Needs. J. Bridge Eng. 2022, 27, 03121001. [Google Scholar] [CrossRef]
- Sowemimo, A.D.; Chorzepa, M.G.; Birgisson, B. Recurrent Neural Network for Quantitative Time Series Predictions of Bridge Condition Ratings. Infrastructures 2024, 9, 221. [Google Scholar] [CrossRef]
- Fiorillo, G.; Nassif, H. Application of Machine Learning Techniques for the Analysis of National Bridge Inventory and Bridge Element Data. Transp. Res. Rec. 2019, 2673, 99–110. [Google Scholar] [CrossRef]
- Fereshtehnejad, E.; Gazzola, G.; Parekh, P.; Nakrani, C.; Parvardeh, H. Detecting Anomalies in National Bridge Inventory Databases Using Machine Learning Methods. Transp. Res. Rec. 2022, 2676, 453–467. [Google Scholar] [CrossRef]
- Nehme, J.A. InfoBridge: Easy Access to the National Bridge Inventory and Much More—Part 1. ASPIRE The Concrete Bridge Magazine. 2020. Available online: https://www.aspirebridge.com/magazine/2020Winter/ (accessed on 10 June 2025).
- Goyal, R.; Whelan, M.J.; Cavalline, T.L. Characterising the Effect of External Factors on Deterioration Rates of Bridge Components Using Multivariate Proportional Hazards Regression. Struct. Infrastruct. Eng. 2017, 13, 894–905. [Google Scholar] [CrossRef]
- Moomen, M.; Qiao, Y.; Agbelie, B.R.; Labi, S.; Sinha, K.C. Bridge Deterioration Models to Support Indiana’s Bridge Management System; Joint Transportation Research Program Publication No. FHWA/IN/JTRP-2016/03; Purdue University: West Lafayette, IN, USA, 2016. [Google Scholar] [CrossRef]
- Morcous, G. Performance Prediction of Bridge Deck Systems Using Markov Chains. J. Perform. Constr. Facil. 2006, 20, 146–155. [Google Scholar] [CrossRef]
- Ranjith, S.; Setunge, S.; Gravina, R.; Venkatesan, S. Deterioration Prediction of Timber Bridge Elements Using the Markov Chain. J. Perform. Constr. Facil. 2013, 27, 319–325. [Google Scholar] [CrossRef]
- Biswas, M.; Welch, J.G. BDES: A Bridge Design Expert System. Eng. Comput. 1987, 2, 125–136. [Google Scholar] [CrossRef]
- Jaafar, M.S.; Yardim, Y.; Thanoon, W.A.M.; Noorzaie, J. Development of a Knowledge-Based System for Condition Assessment of Bridges. Indian Concr. J. 2003, 77, 1484–1490. Available online: https://www.researchgate.net/publication/292917043_Development_of_a_knowledge-based_system_for_condition_assessment_of_bridges (accessed on 10 June 2025).
- Cheng, M.Y.; Wu, Y.W.; Syu, R.F. Seismic Assessment of Bridge Diagnostic in Taiwan Using the Evolutionary Support Vector Machine Inference Model (ESIM). Appl. Artif. Intell. 2014, 28, 449–469. [Google Scholar] [CrossRef]
- Mia, M.M.; Kameshwar, S. Machine Learning Approach for Predicting Bridge Components’ Condition Ratings. Front. Built Environ. 2023, 9, 1254269. [Google Scholar] [CrossRef]
- Xu, Z.; Qian, S.; Ran, X.; Zhou, J. Application of Deep Convolution Neural Network in Crack Identification. Appl. Artif. Intell. 2022, 36, 2014188. [Google Scholar] [CrossRef]
- Bao, Y.; Sun, H.; Xu, Y.; Guan, X.; Pan, Q.; Liu, D. Recent Advances in Structural Health Diagnosis: A Machine Learning Perspective. Adv. Bridge Eng. 2025, 6, 1–28. [Google Scholar] [CrossRef]
- Yu, E.; Wei, H.; Han, Y.; Hu, P.; Xu, G. Application of Time Series Prediction Techniques for Coastal Bridge Engineering. Adv. Bridge Eng. 2021, 2, 6. [Google Scholar] [CrossRef]
- Liu, H.; Zhang, Y. Bridge Condition Rating Data Modeling Using Deep Learning Algorithm. Struct. Infrastruct. Eng. 2020, 16, 1447–1460. [Google Scholar] [CrossRef]
- Liu, H.; Nehme, J.; Lu, P. An Application of Convolutional Neural Network for Deterioration Modeling of Highway Bridge Components in the United States. Struct. Infrastruct. Eng. 2023, 19, 731–744. [Google Scholar] [CrossRef]
- Vaswani, A.; Brain, G.; Shazeer, N.; Parmar, N.; Uszkoreit, J.; Jones, L.; Gomez, A.N.; Kaiser, Ł.; Polosukhin, I. Attention Is All You Need. Adv. Neural. Inf. Process Syst. 2017, 30, 5998–6008. [Google Scholar]
- Radford, A.; Narasimhan, K. Improving Language Understanding by Generative Pre-Training. 2018. Available online: https://www.mikecaptain.com/resources/pdf/GPT-1.pdf (accessed on 14 July 2025).
- Li, Z.; Li, D.; Sun, T. A Transformer-Based Bridge Structural Response Prediction Framework. Sensors 2022, 22, 3100. [Google Scholar] [CrossRef] [PubMed]
- Madanat, S.; Mishalani, R.; Ibrahim, W.H.W. Estimation of Infrastructure Transition Probabilities from Condition Rating Data. J. Infrastruct. Syst. 1995, 1, 120–125. [Google Scholar] [CrossRef]
- Chang, M.; Maguire, M.; Sun, Y. Framework for Mitigating Human Bias in Selection of Explanatory Variables for Bridge Deterioration Modeling. J. Infrastruct. Syst. 2017, 23, 04017002. [Google Scholar] [CrossRef]
- Kim, Y.J.; Queiroz, L.B. Big Data for Condition Evaluation of Constructed Bridges. Eng. Struct. 2017, 141, 217–227. [Google Scholar] [CrossRef]
- Ghonima, O.; Schumacher, T.; Unnikrishnan, A.; Fleischhacker, A. Advancing Bridge Technology, Task 10: Statistical Analysis and Modeling of US Concrete Highway Bridge Deck Performance—Internal Final Report. Civ. Environ. Eng. Fac. Publ. Present. 2018, 9, 443. [Google Scholar]
- Ryan, T.W.; Lloyd, C.E.; Pichura, M.S.; Tarasovich, D.M.; Fitzgerald, S. Bridge Inspector’s Reference Manual (BIRM); United States Department of Transportation, Federal Highway Administration; National Highway Institute: Vienna, VA, USA, 2022. Available online: https://rosap.ntl.bts.gov/view/dot/71829 (accessed on 10 June 2025).
- Tokdemir, O.B.; Ayvalik, C.; Mohammadi, J. Prediction of Highway Bridge Performance by Artificial Neural Networks and Genetic Algorithms. In Proceedings of the 17th IAARC/CIB/IEEE/IFAC/IFR International Symposium on Automation and Robotics in Construction, Taipei, Taiwan, 28 June–1 July 2017. [Google Scholar] [CrossRef]
- Huang, Y.-H. Artificial Neural Network Model of Bridge Deterioration. J. Perform. Constr. Facil. 2010, 24, 597–602. [Google Scholar] [CrossRef]
- Allah Bukhsh, Z.; Stipanovic, I.; Saeed, A.; Doree, A.G. Maintenance Intervention Predictions Using Entity-Embedding Neural Networks. Autom. Constr. 2020, 116, 103202. [Google Scholar] [CrossRef]
- Lei, X.; Xia, Y.; Komarizadehasl, S.; Sun, L. Condition Level Deteriorations Modeling of RC Beam Bridges with U-Net Convolutional Neural Networks. Structures 2022, 42, 333–342. [Google Scholar] [CrossRef]
- Zhang, G.Q.; Min, Q.; Wang, B. A Decision-Making System for Large Span Bridge Inspection Intervals Based on Sliding Window DFNN. Adv. Bridge Eng. 2023, 4, 16. [Google Scholar] [CrossRef]
- Flores Cuenca, M.F.; Malikov, A.K.U.; Kim, J.; Cho, Y.; Jeong, K.S. A Novel Flaw Detection Approach in Carbon Steel Pipes through Ultrasonic Guided Waves and Optimized Transformer Neural Networks. J. Mech. Sci. Technol. 2024, 38, 3253–3263. [Google Scholar] [CrossRef]
- Bannadabhavi, A.; Lee, S.; Deng, W.; Ying, R.; Li, X. Community-Aware Transformer for Autism Prediction in FMRI Connectome. In International Conference on Medical Image Computing and Computer-Assisted Intervention; Lecture Notes in Computer Science (Including Subseries Lecture Notes in Artificial Intelligence and Lecture Notes in Bioinformatics); Springer Nature: Cham, Switzerland, 2023; Volume 14227, pp. 287–297. [Google Scholar] [CrossRef]
- Saeed, F.; Aldera, S. Adaptive Renewable Energy Forecasting Utilizing a Data-Driven PCA-Transformer Architecture. IEEE Access 2024, 12, 109269–109280. [Google Scholar] [CrossRef]
- Xie, L.; Chen, Z.; Yu, S. Deep Convolutional Transformer Network for Stock Movement Prediction. Electronics 2024, 13, 4225. [Google Scholar] [CrossRef]
- Faresh Khan, K.H.; Simon, S.P.; Mohammed Mansoor, O. Time Series Prediction of Solar Radiation Using Transformer Neural Networks. In Proceedings of the INDICON 2022—2022 IEEE 19th India Council International Conference, Kochi, India, 24–26 November 2022. [Google Scholar] [CrossRef]













| Condition Rating | Condition | Description |
|---|---|---|
| 0 | Poor | Structural capacity compromised, requiring monitoring, load limits, or repairs |
| 1 | ||
| 2 | ||
| 3 | ||
| 4 | ||
| 5 | Fair | Minor or some moderate defects, but no impact on strength or performance |
| 6 | ||
| 7 | Good | Minor defects present |
| 8 | ||
| 9 |
| Data Source from NBI | Features | Data Type |
|---|---|---|
| Item 16 | GPS Latitude Degrees | Numerical (Float) |
| Item 17 | GPS Longitude Degrees | Numerical (Float) |
| Item 20 | Toll | Categorical (Integer) |
| Item 21 | Maintenance Responsibility | Categorical (Integer) |
| Item 26 | Functional Class of Inventory | Categorical (Integer) |
| Item 27, 90, 106 | Bridge Age | Numerical (Integer) |
| Item 28A | Lanes on Structure | Numerical (Integer) |
| Item 29 | Average Daily Traffic | Numerical (Integer) |
| Item 90 | Inspection Interval | Numerical (Integer) |
| Item 91 | Designated Inspection Frequency | Numerical (Integer) |
| Item 106 | Reconstruction | Categorical (Integer) |
| Item 109 | Average daily truck traffic | Numerical (Percentage) |
| Item 34 | Skew | Numerical (Integer) |
| Item 43A | Structural Material/Design | Categorical (Integer) |
| Item 43B | Type of Design and/or Construction | Categorical (Integer) |
| Item 45 | Number of Spans in Main Unit | Numerical (Integer) |
| Item 48 | Length of Maximum Span | Numerical (Float) |
| Item 49 | Structure Length | Numerical (Float) |
| Item 51 | Bridge Roadway Width Curb-to-Curb | Numerical (Float) |
| Item 107 | Deck Structure Type | Categorical (Integer) |
| Item 108A | Type of Wearing Surface | Categorical (Integer) |
| Item 108B | Type of Membrane | Categorical (Integer) |
| Item 108C | Deck Protection | Categorical (Integer) |
| Item 58 | Deck Condition Rating | Categorical (Integer) |
| Item 59 | Superstructure Condition Rating | Categorical (Integer) |
| Item 60 | Substructure Condition Rating | Categorical (Integer) |
| Item CAT23 | Bridge Condition | Categorical (Integer) |
| Hyperparameters | Value | Description |
|---|---|---|
| Learning rate | 0.01 | The value is reduced after every 10 training epochs |
| Number of Epochs | 30 | Maximum number of complete passes over the training dataset |
| Batch size | 2 | It is according to the dataset |
| Activation Function | ReLU | Rectified Linear Unit, used to introduce non-linearity in the model |
| Optimizer | Adam | An adaptive stochastic gradient descent algorithm for optimizing model weights |
| Number of Heads | 6 | Each head has a different attention subspace |
| Number of Layers | 6 | More layers improve the model’s capacity to model complex data but also increase training time and complexity. |
| Dropout | 0.1 | To avoid overfitting |
| Hyperparameters | Value | Description |
|---|---|---|
| Learning rate | 0.01 | The value is reduced after every 10 training epochs |
| Number of Epochs | 30 | Maximum number of complete passes over the training dataset |
| Batch size | 2 | It is according to the dataset |
| Activation Function | ReLU | Rectified Linear Unit, used to introduce non-linearity in the model |
| Optimizer | Adam | An adaptive stochastic gradient descent algorithm for optimizing model weights |
| Dropout | 0.1 | To avoid overfitting |
Disclaimer/Publisher’s Note: The statements, opinions and data contained in all publications are solely those of the individual author(s) and contributor(s) and not of MDPI and/or the editor(s). MDPI and/or the editor(s) disclaim responsibility for any injury to people or property resulting from any ideas, methods, instructions or products referred to in the content. |
© 2025 by the authors. Licensee MDPI, Basel, Switzerland. This article is an open access article distributed under the terms and conditions of the Creative Commons Attribution (CC BY) license (https://creativecommons.org/licenses/by/4.0/).
Share and Cite
Flores Cuenca, M.F.; Yardim, Y.; Hasan, C. Innovative Forecasting: “A Transformer Architecture for Enhanced Bridge Condition Prediction”. Infrastructures 2025, 10, 260. https://doi.org/10.3390/infrastructures10100260
Flores Cuenca MF, Yardim Y, Hasan C. Innovative Forecasting: “A Transformer Architecture for Enhanced Bridge Condition Prediction”. Infrastructures. 2025; 10(10):260. https://doi.org/10.3390/infrastructures10100260
Chicago/Turabian StyleFlores Cuenca, Manuel Fernando, Yavuz Yardim, and Cengis Hasan. 2025. "Innovative Forecasting: “A Transformer Architecture for Enhanced Bridge Condition Prediction”" Infrastructures 10, no. 10: 260. https://doi.org/10.3390/infrastructures10100260
APA StyleFlores Cuenca, M. F., Yardim, Y., & Hasan, C. (2025). Innovative Forecasting: “A Transformer Architecture for Enhanced Bridge Condition Prediction”. Infrastructures, 10(10), 260. https://doi.org/10.3390/infrastructures10100260

