Next-Generation Block Ciphers: Achieving Superior Memory Efficiency and Cryptographic Robustness for IoT Devices
Abstract
1. Introduction
2. Literature Review and Contribution of the Study
2.1. Related Work
2.2. Motivation and Contribution
3. Method
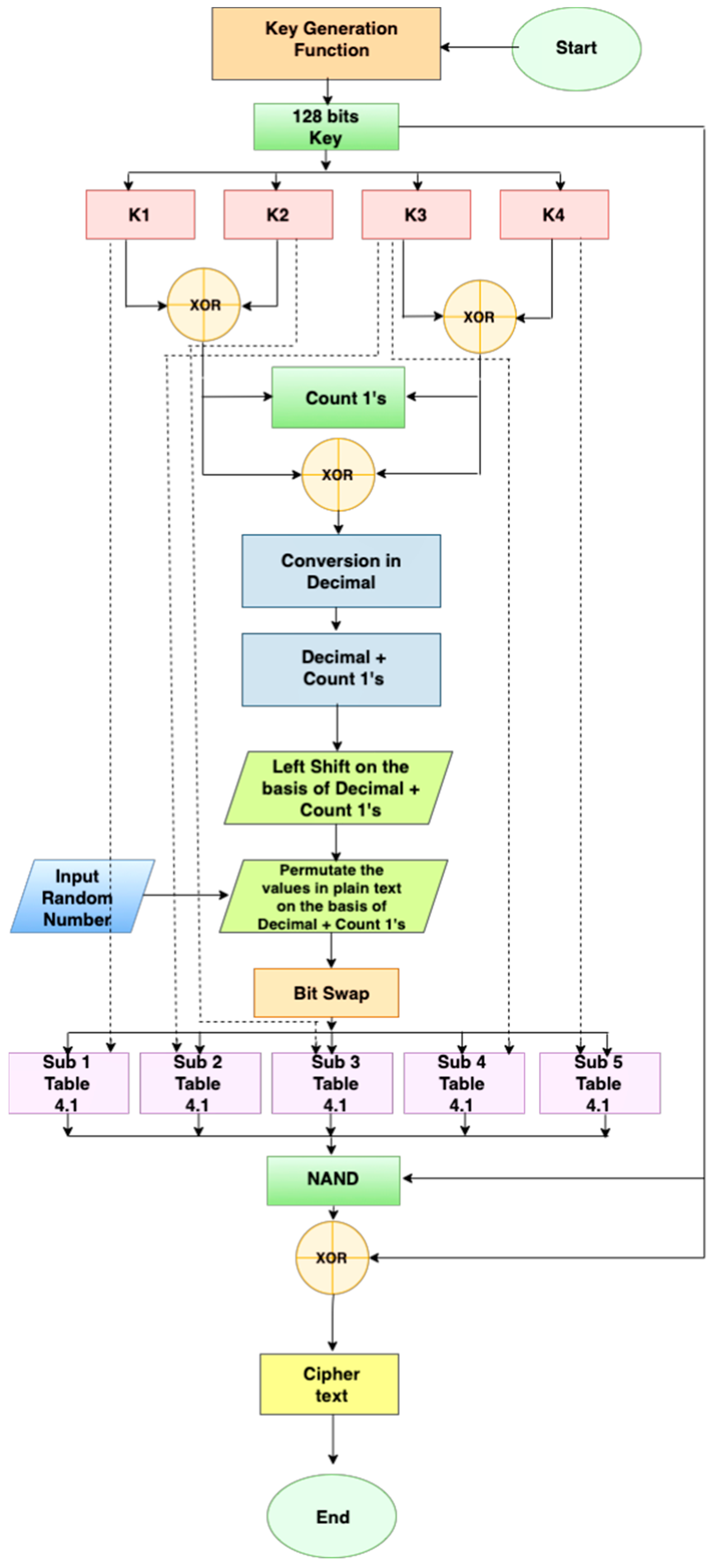
3.1. Proposed Algorithm: Encryption Routine
3.1.1. Step-by-Step Procedure
- Step 1: The 128-bit master key is divided into four equal parts, K1, K2, K3 and K4, containing 32 bits equally
- Step 2: K1 is XOR with K2 and K3 is XOR with K4
- Step 3: Count the number of ones from the result of the keys
- Step 4: The first part of the result is XOR with the second part of the key
- Step 5: Convert it into decimal format
- Step 6: Count the decimals and count ones
- Step 7: Left shift the values in plaintext on the result of the decimal and count ones
- Step 8: Bit swap all the values in the plaintext
- Step 9: Substitute the value in the plaintext based on the division of values of the key. In Sub1, the first eight bits of the key from the first half of the 32 bits are substituted in plaintext.
- Step 10: In Sub2, the first eight bits from the second half of the 32 bits are substituted in plaintext
- Step 11: The NAND operations are applied
- Step 12: The result of NAND and the key is XOR
- Step 13: The ciphertext is generated
| Algorithm 1: Encryption Routine | |||
| Input: Plaintext, Key | |||
| Output: Ciphertext | |||
| 1: | For i = 1 → 3 do | ||
| 2: | R1 ← K1 ⊕ K2 | ||
| 3: | R2 ← K3 ⊕ K4 | ||
| 4: | Count 1’s ← R1 + R2 | ||
| 5: | R3 ← R1 ⊕ R2 | ||
| 6: | Decimal form ← Count 1’s | ||
| 7: | Left shift on Decimal form + count 1’s | ||
| 8: | PT ← Input random number | ||
| 9: | perm ← permutate plaintext Decimal + Count 1’s | ||
| 10: | sub ← sub1 + sub2 + sub3 + sub4 + sub5 | ||
| 11: | R4 ← sub-NAND-Key | ||
| 12: | R5 ← R4 ⊕ Key | ||
| 13: | Return R5 (Ciphertext) | ||
| 14: | |||
| 15: | End for | ||
3.1.2. Decryption Step-by-Step Procedure
- Step 1: Take Ciphertext of 128 bits
- Step 2: XOR operation is applied to the ciphertext and key to obtain the previous value
- Step 3: The NAND operation is applied
- Step 4: Sub1, Sub 2, Sub 3, Sub 4 and Sub 5 are substituted back their value in the plaintext
- Step 5: Bit Swap all the values in plaintext according to encryption
- Step 6: Left Shift Permutate back the values in plaintext based on Decimal Count ones
- Step 7: Convert the values of count ones to the decimal number system
- Step 8: The second part of the key is XOR, with the first part of the key
- Step 9: Count the number of ones from the result of the key values
- Step 10: K3 is XOR with K4
- Step 11: K2 is XOR with K1
- Step 12: K1, K2, K3 and K4 add altogether
- Step 13: plaintext is generated
3.2. Security and Resistance Against Side-Channel Attacks
- 2128/1012 = 1038/1012 = 1026 instruction/s
- Time in days = 1026/(60 × 60 × 24)
- Time in days = 1026/(3600 × 24) = 100,000 × 1019/36 × 24
- Time in years = (100,000 × 1019)/864 × 365 = 0.32 × 1019 years → 3 × 1017 Years (Approximately)
3.2.1. Resistance of Proposed Method Against Modern Differential Cryptanalysis
3.2.2. Resistance of Proposed Method for Modern Algebraic Attacks
4. Analysis of Results and Discussion
4.1. Results of Average Avalanche Effect for the PlainText
| Algorithm’s | Average Avalanche Effect for Plaintext (%) |
|---|---|
| LRBC [15] | 58.00 |
| QTL [67] | 52.56 |
| SIMECK [11] | 53.00 |
| PRINCE [68] | 51.18 |
| PRINT [69] | 49.08 |
| TEA [10] | 49.12 |
| LED [70] | 52.83 |
| Proposed Algorithm | 67.00 |
4.2. Results of Average Avalanche Effect for the Key
| Algorithm’s | Average Avalanche Effect for Key (%) |
|---|---|
| LRBC [15] | 55.75 |
| QTL [67] | 50.31 |
| SIMECK [11] | 51.25 |
| PRINCE [68] | 49.06 |
| PRINT [69] | 46.42 |
| TEA [10] | 47.12 |
| LED [70] | 50.37 |
| Proposed Algorithm | 65.60 |
4.3. Memory Comparison with Proposed Algorithm (Bytes)
4.4. Proposed Algorithm’s Utilization of CPU (1000 Samples/s)
4.5. Throughput Comparison with Proposed Algorithm (Kbps)
4.6. Statistical Test for Randomness
4.6.1. Frequency (Monobit) Test
4.6.2. Frequency Test within a Block
4.6.3. Runs Test
4.6.4. Test for Longest Run of Ones in a Block
4.6.5. Non-Overlapping Template Matching Test
4.6.6. Overlapping Template Matching Test
5. Discussion
6. Conclusions
Author Contributions
Funding
Data Availability Statement
Conflicts of Interest
References
- Ragab, A.A.M.; Madani, A.; Wahdan, A.M.; Selim, G.M.I. Design, analysis, and implementation of a new lightweight block cipher for protecting IoT smart devices. J. Ambient. Intell. Humaniz. Comput. 2021, 14, 6077–6094. [Google Scholar] [CrossRef]
- Li, Y.; Feng, J.; Zhao, Q.; Wei, Y. HDLBC: A lightweight block cipher with high diffusion. Integration 2023, 94, 102090. [Google Scholar] [CrossRef]
- Bogdanov, A.; Knudsen, L.R.; Leander, G.; Paar, C.; Poschmann, A. PRESENT: An Ultra-Lightweight Block Cipher. In Proceedings of the Cryptographic Hardware and Embedded Systems—CHES 2007, 9th International Workshop, Vienna, Austria, 10–13 September 2007; pp. 450–466. [Google Scholar]
- Shibutani, K.; Isobe, T.; Hiwatari, H.; Mitsuda, A.; Akishita, T.; Shirai, T. Piccolo: An ultra-lightweight blockcipher. Lecture Notes in Computer Science (including subseries Lecture Notes in Artificial Intelligence and Lecture Notes in Bioinformatics). In Proceedings of the Cryptographic Hardware and Embedded Systems—CHES 2011—13th International Workshop, Nara, Japan, 28 September–1 October 2011; Volume 6917, pp. 342–357. [Google Scholar] [CrossRef]
- De Canni, C. KATAN and KTANTAN—A Family of Small and Efficient Hardware-Oriented Block Ciphers. In Proceedings of the 11th International Workshop on Cryptographic Hardware and Embedded Syste, Lausanne, Switzerland, 6–9 September 2009; pp. 272–288. [Google Scholar]
- Lim, C.H.; Korkishko, T. MCrypton—A lightweight block cipher for security of low-cost RFID tags and sensors. Lecture Notes in Computer Science (including subseries Lecture Notes in Artificial Intelligence and Lecture Notes in Bioinformatics). In Proceedings of the 6th International Conference on Information Security Applications, Jeju Island, Republic of Korea, 22–24 August 2005; Volume 3786, pp. 243–258. [Google Scholar] [CrossRef]
- Hong, D.; Sung, J.; Hong, S.; Lim, J.; Lee, S.; Koo, B.-S.; Lee, C.; Chang, D.; Lee, J.; Jeong, K.; et al. HIGHT: A New Block Cipher Suitable for Low-Resource Device. In Proceedings of the Cryptographic Hardware and Embedded Systems—CHES 2006, 8th International Workshop, Yokohama, Japan, 10–13 October 2006; pp. 46–59. [Google Scholar]
- Karakoç, F.; Demirci, H.; Harmanci, A.E. ITUbee: A software oriented lightweight block cipher. Lecture Notes in Computer Science (including subseries Lecture Notes in Artificial Intelligence and Lecture Notes in Bioinformatics). In Proceedings of the Second International Workshop, LightSec 2013, Gebze, Turkey, 6–7 May 2013; Volume 8162, pp. 16–27. [Google Scholar] [CrossRef]
- Bansod, G.; Pisharoty, N.; Patil, A. BORON: An ultra-lightweight and low power encryption design for pervasive computing. Front. Inf. Technol. Electron. Eng. 2017, 18, 317–331. [Google Scholar] [CrossRef]
- Taylor, P.; Shepherd, S.J. Cryptologia The Tiny Encryption Algorithm The Tiny Encryption Algorithm. Cryptologia 2007, 31, 233–245. [Google Scholar] [CrossRef]
- Beaulieu, R.; Treatman-clark, S.; Weeks, B.; Meade, F. The SIMON and SPECK lightweight block ciphers. In Proceedings of the 52nd Annual Design Automation Conference, San Francisco, CA, USA, 8–12 June 2015. [Google Scholar] [CrossRef]
- Zhang, W.; Bao, Z.; Lin, D.; Rijmen, V.; Yang, B.; Verbauwhede, I. RECTANGLE: A bit-slice lightweight block cipher suitable for multiple platforms. Sci. China Inf. Sci. 2015, 58, 1–15. [Google Scholar] [CrossRef]
- Suzaki, T.; Minematsu, K.; Morioka, S.; Kobayashi, E. TWINE: A Lightweight Block Cipher. Lecture Notes in Computer Science. In Proceedings of the Conference on Selected Areas in Cryptography, Burnaby, BC, Canada, 14–16 August 2013; Volume 7707, pp. 339–354. [Google Scholar]
- Moradi, A.; Poschmann, A. Lightweight cryptography and DPA countermeasures: A survey. Lecture Notes in Computer Science (including subseries Lecture Notes in Artificial Intelligence and Lecture Notes in Bioinformatics). In Proceedings of the Financial Cryptography and Data Security, FC 2010 Workshops, RLCPS, WECSR, and WLC 2010, Tenerife, Canary Islands, Spain, 25–28 January 2010; Volume 6054, pp. 68–79. [Google Scholar] [CrossRef]
- Biswas, A.; Majumdar, A.; Nath, S.; Dutta, A.; Baishnab, K.L. LRBC: A lightweight block cipher design for resource constrained IoT devices. J. Ambient. Intell. Humaniz. Comput. 2020, 14, 5773–5787. [Google Scholar] [CrossRef]
- Sehrawat, D.; Gill, N.S. Ultra bright: A tiny and fast ultra lightweight block cipher for iot. Int. J. Sci. Technol. Res. 2020, 9, 1063–1068. [Google Scholar]
- Andrushkevych, A.; Gorbenko, Y.; Kuznetsov, O. A Prospective Lightweight Block Cipher for Green IT Engineering. In Green IT Engineering: Social, Business and Industrial Applications; Springer: Berlin/Heidelberg, Germany, 2019; pp. 95–112. [Google Scholar] [CrossRef]
- Banerjee, S.; Patil, A. ECC Based Encryption Algorithm for Lightweight Cryptography; Springer International Publishing: Berlin/Heidelberg, Germany, 2020. [Google Scholar] [CrossRef]
- Rana, S.; Hossain, S.; Shoun, H.I.; Kashem, M.A. An Effective Lightweight Cryptographic Algorithm to Secure Resource-Constrained Devices. Int. J. Adv. Comput. Sci. Appl. 2018, 9, 267–275. [Google Scholar] [CrossRef]
- Toh, D.; Teo, J.; Khoo, K.; Sim, S.M. Lightweight MDS Serial-Type Matrices with Minimal Fixed XOR Count; Springer International Publishing: Berlin/Heidelberg, Germany, 2018; Volume 10831. [Google Scholar] [CrossRef]
- Tan, S.-Y.; Yeow, K.-W.; Hwang, S.O. Enhancement of a Lightweight Attribute-Based Encryption Scheme for the Internet of Things. IEEE Internet Things J. 2019, 6, 6384–6395. [Google Scholar] [CrossRef]
- Selvarani, D.R.; Ravi, T.N.; Loganathan, T.K. A novel light weight cryptography for mobile database with performance analysis. Int. J. Appl. Eng. Res. 2015, 10, 22233–22246. [Google Scholar]
- Yao, X.; Chen, Z.; Tian, Y. A lightweight attribute-based encryption scheme for the Internet of Things. Futur. Gener. Comput. Syst. 2015, 49, 104–112. [Google Scholar] [CrossRef]
- Dinu, D.; Le Corre, Y.; Khovratovich, D.; Perrin, L.; Großschädl, J.; Biryukov, A. Triathlon of lightweight block ciphers for the Internet of things. J. Cryptogr. Eng. 2018, 9, 283–302. [Google Scholar] [CrossRef]
- Naz, F.; Shoukat, I.A.; Ashraf, R.; Iqbal, U.; Rauf, A. An ASCII based effective and multi-operation image encryption method. Multimedia Tools Appl. 2020, 79, 22107–22129. [Google Scholar] [CrossRef]
- Zakaria, A.A.; Azni, A.H.; Ridzuan, F.; Zakaria, N.H.; Daud, M. Extended RECTANGLE Algorithm Using 3D Bit Rotation to Propose a New Lightweight Block Cipher for IoT. IEEE Access 2020, 8, 198646–198658. [Google Scholar] [CrossRef]
- Lee, T.R.; Teh, J.S.; Yan, J.L.S.; Jamil, N.; Chen, J. Assessing Block Cipher Security using Linear and Nonlinear Machine Learning Models. Cryptol. Eprint Arch. 2020, 2020, 1235. [Google Scholar]
- Guo, Y.; Li, L.; Liu, B. Shadow: A Lightweight Block Cipher for IoT Nodes. IEEE Internet Things J. 2021, 8, 13014–13023. [Google Scholar] [CrossRef]
- Shoukat, I.A.L.I.; Al-dhelaan, A.; Al-rodhaan, M.; Bakar, A.B.U.; Ibrahim, S. Practical Evaluation of Hybrid Cryptosystems. In Proceedings of the International Conference On Applied Computer and Applied Computational Science (ACACOS), Kuala Lumpur, Malaysia, 23–25 April 2015; Volume 14, pp. 133–141. [Google Scholar]
- Trinh, C.; Huynh, B.; Lansky, J.; Mildeova, S.; Safkhani, M.; Bagheri, N.; Kumari, S.; Hosseinzadeh, M. A Novel Lightweight Block Cipher-Based Mutual Authentication Protocol for Constrained Environments. IEEE Access 2020, 8, 165536–165550. [Google Scholar] [CrossRef]
- Shoukat, I.A.; Iqbal, U.; Malik, M.S.A.; Sahar, F. Problems and Progressive Cryptanalysis of Prominent Block Ciphers. Nucleus 2019, 56, 86–95. [Google Scholar]
- Aboushosha, B.; Ramadan, R.A.; Dwivedi, A.D.; El-Sayed, A.; Dessouky, M.M. SLIM: A Lightweight Block Cipher for Internet of Health Things. IEEE Access 2020, 8, 203747–203757. [Google Scholar] [CrossRef]
- Milad, A.A.; Muda, H.Z.; Noh, Z.A.B.M.; Algaet, M.A. Comparative Study of Performance in Cryptography Algorithms (Blowfish and Skipjack). J. Comput. Sci. 2012, 8, 91. [Google Scholar]
- Shoukat, I.A.; Bakar, K.A.; Iftikhar, M. A Survey about the Latest Trends and Research Issues of Cryptographic Elements. Int. J. Comput. Sci. 2011, 8, 140–149. [Google Scholar]
- Shoukat, I.A.; Abu Bakar, K.; Ibrahim, S. A Novel Dynamic Data Blocking Mechanism for Symmetric Cryptosystems. Res. J. Appl. Sci. Eng. Technol. 2014, 7, 4476–4489. [Google Scholar] [CrossRef]
- Sowjanya, K.; Dasgupta, M.; Ray, S. An elliptic curve cryptography based enhanced anonymous authentication protocol for wearable health monitoring systems. Int. J. Inf. Secur. 2019, 19, 129–146. [Google Scholar] [CrossRef]
- Girija, M.; Manickam, P.; Ramaswami, M. PriPresent: An embedded prime LightWeight block cipher for smart devices. Peer-to-Peer Netw. Appl. 2021, 14, 2462–2472. [Google Scholar] [CrossRef]
- Sehrawat, D.; Gill, N.S. BRIGHT: A small and fast lightweight block cipher for 32-bit processor. Int. J. Eng. Adv. Technol. 2019, 8, 1549–1556. [Google Scholar]
- Manjula, G.; Mohan, H.S. Constructing key dependent dynamic S-Box for AES block cipher system. In Proceedings of the 2016 2nd International Conference on Applied and Theoretical Computing and Communication Technology, iCATccT 2016, Bengaluru, India, 21–23 July 2016; pp. 613–617. [Google Scholar] [CrossRef]
- Al-ahdal, A.H.A.; Al-rummana, G.A.; Shinde, G.N.; Deshmukh, N.K. NLBSIT: A New Lightweight Block Cipher Design for Securing Data in IoT Devices. Int. J. Comput. Sci. Eng. 2020, 8, 164–173. [Google Scholar]
- Najm, W.; Aldabbagh, S.S.M.; Abuzaraida, M.A.; Ghanim, A.; Al-Enezi, K.A. Improving Highest Security Lightweight block cipher (HISEC) Algorithm Using Key Dependent S-box. Turk. J. Comput. Math. Educ. (TURCOMAT) 2021, 12, 3544–3549. [Google Scholar] [CrossRef]
- Thakor, V.A.; Razzaque, M.A.; Khandaker, M.R.A. Lightweight Cryptography Algorithms for Resource-Constrained IoT Devices: A Review, Comparison and Research Opportunities. IEEE Access 2021, 9, 28177–28193. [Google Scholar] [CrossRef]
- Zakaria, A.A.; Azni, A.; Ridzuan, F.; Zakaria, N.H.; Daud, M. Systematic literature review: Trend analysis on the design of lightweight block cipher. J. King Saud Univ. Comput. Inf. Sci. 2023, 35, 101550. [Google Scholar] [CrossRef]
- Ejaz, A.; Shoukat, I.A.; Iqbal, U.; Rauf, A.; Kanwal, A. A secure key dependent dynamic substitution method for symmetric cryptosystems. PeerJ Comput. Sci. 2021, 7, e587. [Google Scholar] [CrossRef]
- Ara, T.; Shah, P.G.; Prabhakar, M. Dynamic key Dependent S-Box for Symmetric Encryption for IoT Devices. In Proceedings of the 2018 2nd International Conference on Advances in Electronics, Computers and Communications, ICAECC 2018, Bangalore, India, 9–10 February 2018; pp. 1–5. [Google Scholar] [CrossRef]
- Hosseinkhani, R. Using Cipher Key to Generate Dynamic S-Box in AES Cipher System. Int. J. Comput. Sci. Secur. (IJCSS) 2012, 6, 19–28. [Google Scholar]
- Shoukat, I.A.; Iqbal, U.; Rauf, A.; Faheem, M.R. Randomized Substitution Method for Effectively Secure Block Ciphers in I.O.T Environment. Arab. J. Sci. Eng. 2020, 45, 11019–11036. [Google Scholar] [CrossRef]
- Sani, R.H.; Behnia, S.; Akhshani, A. Creation of S-box based on a hierarchy of Julia sets: Image encryption approach. Multidimens. Syst. Signal Process. 2021, 33, 39–62. [Google Scholar] [CrossRef]
- Khan, M.; Jamal, S.S. Lightweight Chaos-Based Nonlinear Component of Block Ciphers. Wirel. Pers. Commun. 2021, 120, 3017–3034. [Google Scholar] [CrossRef]
- Liu, J.; Wang, Y.; Liu, Z.; Zhu, H. A chaotic image encryption algorithm based on coupled piecewise sine map and sensitive diffusion structure. Nonlinear Dyn. 2021, 104, 4615–4633. [Google Scholar] [CrossRef]
- Álvarez, R.; Martínez, F.; Zamora, A. Improving the Statistical Qualities of Pseudo Random Number Generators. Symmetry 2022, 14, 269. [Google Scholar] [CrossRef]
- Vergili, I.; Yücel, M.D. Avalanche and bit independence properties for the ensembles of randomly chosen n × n s-boxes. Turk. J. Electr. Eng. Comput. Sci. 2001, 9, 137–145. [Google Scholar]
- Sadeghi, S.; Bagheri, N. An argument on the security of LRBC, a recently proposed lightweight block cipher. IACR Cryptol. ePrint Arch. 2020, 2020, 392. [Google Scholar]
- Dawood, O.A. Fast lightweight block cipher design with involution substitution permutation network (SPN) structure. Indones. J. Electr. Eng. Comput. Sci. 2020, 20, 361–369. [Google Scholar] [CrossRef]
- Fink, G.A.; Edgar, T.W.; Rice, T.R.; MacDonald, D.G.; Crawford, C.E. Security and Privacy in Cyber-Physical Systems; Elsevier Inc.: Amsterdam, The Netherlands, 2017. [Google Scholar] [CrossRef]
- Shoukat, I.A.; Bakar, K.A. Effective evaluation metrics for the assessment of cryptographic algorithms and key exchange tactics. Information 2013, 16, 2801–2813. [Google Scholar]
- Xia, X.; Chen, B.; Zhong, W. Correlation Power Analysis of Lightweight Block Cipher Algorithm LiCi. J. Phys. Conf. Ser. 2021, 1972, 012055. [Google Scholar] [CrossRef]
- Yeoh, W.Z.; Teh, J.S.; Sazali, M.I.S.B.M. µ2: A Lightweight Block Cipher. Lecture Notes in Electrical Engineering. In Computational Science and Technology; Springer: Singapore, 2020; Volume 603, pp. 281–290. [Google Scholar] [CrossRef]
- Salunke, M.B. Ultra-Lightweight Block Cipher in Medical Internet of Things for Secure Machine-to-Machine Communication Using FPGA. Rev. Gestão Inovação E Tecnol. 2021, 11, 236–251. [Google Scholar] [CrossRef]
- Jithendra, K.; Shahana, T. Hardware Efficient Parallel Substitution Box for Block Ciphers with Static and Dynamic Properties. Procedia Comput. Sci. 2015, 46, 540–547. [Google Scholar] [CrossRef]
- Carré, S.; Facon, A.; Guilley, S.; Takarabt, S.; Schaub, A.; Souissi, Y. Cache-Timing Attack Detection and Prevention: Application to Crypto Libs and PQC. Lecture Notes in Computer Science (including subseries Lecture Notes in Artificial Intelligence and Lecture Notes in Bioinformatics). In Proceedings of the 10th International Workshop, COSADE 2019, Darmstadt, Germany, 3–5 April 2019; Volume 11421, pp. 13–21. [Google Scholar] [CrossRef]
- Bai, K.C.S.; Satyanarayana, A.M.V.; Vijaya, P.A. Variable Size Block Encryption using Dynamickey Mechanism ‘VBEDM’. Int. J. Comput. Appl. 2011, 27, 27–30. [Google Scholar] [CrossRef]
- Suana, M.V.C. Enhancement of Advanced Encryption Standard (AES) Cryptographic Strength via Generation of Cipher Key-Dependent S-Box. Int. J. Res. Appl. Sci. Eng. Technol. 2018, 6, 1420–1428. [Google Scholar] [CrossRef]
- Chen, G.; Chen, Y.; Liao, X. An extended method for obtaining S-boxes based on three-dimensional chaotic Baker maps. Chaos Solitons Fractals 2007, 31, 571–579. [Google Scholar] [CrossRef]
- Kazlauskas, K.; Kazlauskas, J. Key-Dependent S-Box Generation in AES Block Cipher System. Informatica 2009, 20, 23–34. [Google Scholar] [CrossRef]
- Carlet, C.; de Cherisey, E.; Guilley, S.; Kavut, S.; Tang, D. Intrinsic Resiliency of S-Boxes Against Side-Channel Attacks–Best and Worst Scenarios. IEEE Trans. Inf. Forensics Secur. 2020, 16, 203–218. [Google Scholar] [CrossRef]
- Li, L.; Liu, B.; Wang, H. QTL: A new ultra-lightweight block cipher. Microprocess. Microsyst. 2016, 45, 45–55. [Google Scholar] [CrossRef]
- Borghoff, J.; Canteaut, A.; Güneysu, T.; Kavun, E.B.; Knezevic, M.; Knudsen, L.R.; Leander, G.; Nikov, V.; Paar, C.; Rechberger, C.; et al. PRINCE—A Low-Latency Block Cipher Extended Abstract. In Proceedings of the 18th international conference on The Theory and Application of Cryptology and Information Security, Beijing, China, 2–6 December 2012; pp. 208–225. [Google Scholar]
- Knudsen, L.; Leander, G.; Poschmann, A.; Robshaw, M.J.B. PRINTcipher: A block cipher for IC-printing. Lecture Notes in Computer Science (including subseries Lecture Notes in Artificial Intelligence and Lecture Notes in Bioinformatics). In Proceedings of the 12th International Conference on Cryptographic Hardware and Embedded Systems, Santa Barbara, CA, USA, 17–20 August 2010; Volume 6225, pp. 16–32. [Google Scholar] [CrossRef]
- Guo, J.; Peyrin, T.; Poschmann, A.; Robshaw, M. The LED block cipher. Lecture Notes in Computer Science (including subseries Lecture Notes in Artificial Intelligence and Lecture Notes in Bioinformatics). In Proceedings of the Cryptographic Hardware and Embedded Systems—CHES 2011—13th International Workshop, Nara, Japan, 28 September–1 October 2011; Volume 6917, pp. 326–341. [Google Scholar] [CrossRef]
- Dwivedi, A.D. Security Analysis of Lightweight IoT Cipher: Chaskey. Cryptography 2020, 4, 22. [Google Scholar] [CrossRef]
- Rukhin, A.; Soto, J.; Nechvatal, J. A Statistical Test Suite for Random and Pseudorandom Number Generators for Cryptographic Applications; Nist Special Publication; National Institute of Standards & Technology: Gaithersburg, MD, USA, 2010; Volume 22. [Google Scholar]
- Alhudhaif AD, I.; Ahmad, M.; Alkhayyat, A.; Tsafack, N.; Farhan, A.K.; Ahmed, R. Block Cipher Nonlinear Confusion Components Based on New 5-D Hyperchaotic System. IEEE Access 2021, 9, 87686–87696. [Google Scholar] [CrossRef]
- Khalid, M.H.; Murtaza, M.; Habbal, M. Study of Security and Privacy Issues in Internet of Things. In Proceedings of the 2020 5th International Conference on Innovative Technologies in Intelligent Systems and Industrial Applications (CITISIA), Sydney, Australia, 25–27 March 2020; pp. 1–5. [Google Scholar] [CrossRef]
- Murtaza, M.; Cheng, C.-T.; Fard, M.; Zeleznikow, J. Transforming Driver Education: A Comparative Analysis of LLM-Augmented Training and Conventional Instruction for Autonomous Vehicle Technologies. Int. J. Artif. Intell. Educ. 2024, 1–38. [Google Scholar] [CrossRef]
- Rana, M.; Mamun, Q.; Islam, R. Enhancing IoT Security: An Innovative Key Management System for Lightweight Block Ciphers. Sensors 2023, 23, 7678. [Google Scholar] [CrossRef] [PubMed]





| Existing Cryptosystems | Existing Cryptosystem Title | Based on Dynamic Permut. | Subst. Operation Used | Based on Dynamic Substi. | Effectiveness in Dynamicityand Randomisation |
|---|---|---|---|---|---|
| [1] | Design, analysis, and implementation of a new lightweight block cipher for protecting IoT smart devices | ✓ | ✓ | × | × |
| [15] | LRBC: a lightweight block cipher design for resource-constrained IoT devices | ✓ | × | × | × |
| [16] | A tiny and fast ultra-lightweight block cipher for IoT,” International Journal of Scientific and Technology Research | × | × | × | × |
| [17] | A Prospective Lightweight Block Cipher for Green IT Engineering | ✓ | × | × | × |
| [18] | ECC Based Encryption Algorithm for Lightweight Cryptography | × | × | × | × |
| [19] | An effective, lightweight cryptographic algorithm used to secure resource-constrained devices | × | × | × | × |
| [20] | Lightweight MDS serial-type matrices with a minimal fixed XOR count | × | × | × | × |
| [9] | BORON: an ultra-lightweight and low-power encryption design for pervasive computing | × | ✓ | × | × |
| [21] | Enhancement of a lightweight attribute-based encryption scheme for the Internet of Things | ✓ | × | × | × |
| [22] | A novel lightweight cryptography for mobile database with performance analysis | × | × | × | × |
| [12] | RECTANGLE: A bit-slice lightweight block cipher suitable for multiple platforms | ✓ | ✓ | × | × |
| [23] | A lightweight attribute-based encryption scheme for the Internet of things and future generation computer systems | × | × | × | × |
| [24] | Triathlon of lightweight block ciphers for the Internet of Things | × | ✓ | × | × |
| Our Work | ✓ | ✓ | ✓ | ✓ |
| Key of 128 Bits | |||||||||||||||
|---|---|---|---|---|---|---|---|---|---|---|---|---|---|---|---|
| First Half of 64 Bits | Second Half of 64 Bits | ||||||||||||||
| First half of 32 bits | Second half of 32 bits | First half of 32 bits | Second half of 32 bits | ||||||||||||
| 16 | 16 | 16 | 16 | 16 | 16 | 16 | 16 | ||||||||
| 8 | 8 | 8 | 8 | 8 | 8 | 8 | 8 | 8 | 8 | 8 | 8 | 8 | 8 | 8 | 8 |
| Sub-1 | Sub-2 | Sub-3 | Sub-4 | Sub-5 | |||||||||||
| Algorithm (Block Size/Key Size) | Rounds | Memory (Bytes) Encryption, Decryption, Key Schedule |
|---|---|---|
| BRIGHT (64/80) [16] | 32 | 1084 |
| RoadRunner (64/80) [9] | 10 | 2334 |
| BRIGHT (64/96) [16] | 33 | 1806 |
| SPECK (64/96) [15] | 26 | 1802 |
| BRIGHT (64/128) [16] | 34 | 1807 |
| SPECK (64/128) [15] | 27 | 1820 |
| HIGHT (64/128) [22] | 32 | 4280 |
| SPARK (64/128) [24] | 8 | 3516 |
| CHASKEY (128/128) [71] | 8 | 1982 |
| BRIGHT (128/128) [16] | 35 | 1819 |
| SPARK (128/128) [72] | 8 | 5059 |
| BRIGHT (128/192) [16] | 36 | 1821 |
| BRIGHT (128/256) [16] | 37 | 1823 |
| Proposed Algorithm | 3 | 1510 |
| Block Size | Key Size | Rounds | CPU Utilization (1000 Samples/s) |
|---|---|---|---|
| 128 bit | 128 bit | 3 | 181 (8.17%) |
| Algorithm’s | Throughput (Kbps) |
|---|---|
| LBlock [70] | 822.41 |
| PRESENT [3] | 104.36 |
| HIGHT [68] | 833.61 |
| Piccolo64-128 [4] | 571.84 |
| Proposed Algorithm | 853.31 |
| Name of Test | Average p-Value | Test (Pass/Fail) |
|---|---|---|
| 1. Test for The Frequency (Monobit) | 0.3214 | Passed |
| 2. Test for The Non-overlapping Template Matching (m = 128) | 0.4674 | Passed |
| 3. Test for The Runs | 0.5743 | Passed |
| 4. Test for the Longest-Run-of-Ones in a Block | 0.5178 | Passed |
| 5.a Test for The Non-overlapping Template Matching (m = 3, B = 001) | 0.4567 | Passed |
| 5.b Test for The Non-overlapping Template Matching (m = 3, B = 011) | 0.5496 | Passed |
| 5.c Test for The Non-overlapping Template Matching (m = 3, B = 111) | 0.4981 | Passed |
| 5.d Test for The Non-overlapping Template Matching (m = 3, B = 100) | 0.5127 | Passed |
| 5.e Test for The Non-overlapping Template Matching (m = 3, B = 110) | 0.4156 | Passed |
| 5.f Test for The Non-overlapping Template Matching (m = 3, B = 000) | 0.4823 | Passed |
| 6. Test for Overlapping Template Matching | 0.4762 | Passed |
| 7. Linear Complexity Test | 0.4562 | Passed |
Disclaimer/Publisher’s Note: The statements, opinions and data contained in all publications are solely those of the individual author(s) and contributor(s) and not of MDPI and/or the editor(s). MDPI and/or the editor(s) disclaim responsibility for any injury to people or property resulting from any ideas, methods, instructions or products referred to in the content. |
© 2024 by the authors. Licensee MDPI, Basel, Switzerland. This article is an open access article distributed under the terms and conditions of the Creative Commons Attribution (CC BY) license (https://creativecommons.org/licenses/by/4.0/).
Share and Cite
Aziz, S.; Shoukat, I.A.; Iftikhar, M.; Murtaza, M.; Alenezi, A.M.; Lee, C.-C.; Taj, I. Next-Generation Block Ciphers: Achieving Superior Memory Efficiency and Cryptographic Robustness for IoT Devices. Cryptography 2024, 8, 47. https://doi.org/10.3390/cryptography8040047
Aziz S, Shoukat IA, Iftikhar M, Murtaza M, Alenezi AM, Lee C-C, Taj I. Next-Generation Block Ciphers: Achieving Superior Memory Efficiency and Cryptographic Robustness for IoT Devices. Cryptography. 2024; 8(4):47. https://doi.org/10.3390/cryptography8040047
Chicago/Turabian StyleAziz, Saadia, Ijaz Ali Shoukat, Mohsin Iftikhar, Mohsin Murtaza, Abdulmajeed M. Alenezi, Cheng-Chi Lee, and Imran Taj. 2024. "Next-Generation Block Ciphers: Achieving Superior Memory Efficiency and Cryptographic Robustness for IoT Devices" Cryptography 8, no. 4: 47. https://doi.org/10.3390/cryptography8040047
APA StyleAziz, S., Shoukat, I. A., Iftikhar, M., Murtaza, M., Alenezi, A. M., Lee, C.-C., & Taj, I. (2024). Next-Generation Block Ciphers: Achieving Superior Memory Efficiency and Cryptographic Robustness for IoT Devices. Cryptography, 8(4), 47. https://doi.org/10.3390/cryptography8040047

