Fourier Synchrosqueezing Transform-ICA-EMD Framework Based EOG-Biometric Sustainable and Continuous Authentication via Voluntary Eye Blinking Activities
Abstract
:1. Introduction
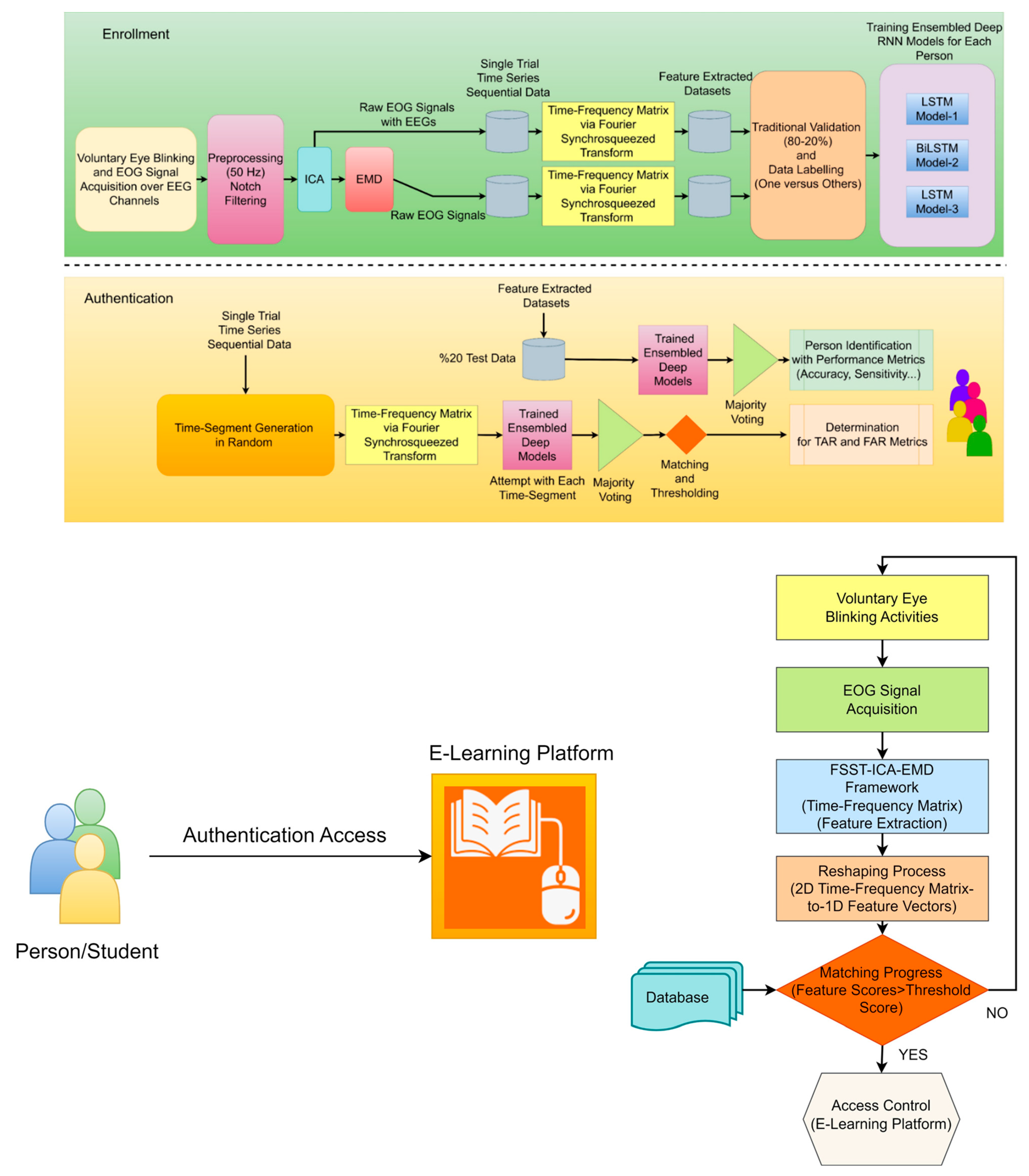
- ▪ This article proposes a one-versus-others biometric authentication approach investigating FSST-ICA-EMD framework using ensembled Recurrent Neural Network (RNN) models via voluntary eye blinking activities (EOG responses) to high correct recognition rates, reliable and suitable for next-generation consumer electronic devices. According to our best knowledge, this is the first attempt to explore high-level time-frequency features extracted by FSST and decomposed EOGs via ICA and EMD in a combined framework for EOG-biometric authentication in the existing literature.
- ▪ Verifying the proposed authentication approach is essential via statistical discrimination to present a robust and effective system. Hence, this work is a first attempt to implement broad statistical methods to estimate discrimination EOG-biometric besides the correction rates (sensivibity, F-score, accuracy etc.) and TAR/FAR score metrics.
- ▪ Visualizing the functional brain connectivity with circular graphs and brain mappings during eye-blinking activity. The following key superiority the FSST-ICA-EMD framework for EOG-biometric authentication focuses on the short-length of time (only 0.5 s) for training/testing/attempt processes for deep RNN models in enrollment and authentication. As far as we know, this time-segment is the least for the mentioned processes of the deep models. Thus, this advantage might address some of the aforementioned problems for swift enrollment and authentication phases [8]. The most used terms in the article are listed in Table 1.
2. Literature Review
3. Methods and Materials
3.1. Related Work and Motivation
- t-distributed stochastic neighbor embedding (t-SNE) was employed to demonstrate scattering for distinction.
- Probability density function (PDF) distribution for the distinction individuals (cross-subject and same-subject) over the diverse scalp parts.
- Correlation matrix for each subject to verify the unique pattern.
- Recurrence Plot (RP) is used for the seperation of sequential recorded channel source separation to verify the ICA/EMD technique effectiveness.
- MANOVA (Multivariate ANOVA) analysis was to describe grouping separation among individuals.
- Functional connectivity analysis was drawn to correlate each brain cortices over the Circular Graph technique.
3.2. Eye Blinking Activity and EOG Signal Acquisition
3.3. Trial Organization
3.4. Time-Frequency Feature Extractıon and Ensembled RNN Models
3.5. Fourier Synchrosqueezing Transform (FSST)
3.6. Independent Component Analysis (ICA)
3.7. Empirical Mode Decomposition (EMD)
3.8. Recurrent Neural Network (RNN) Deep Models
3.9. Performance Metrics
4. Results
5. Conclusions
Future Work
Funding
Institutional Review Board Statement
Data Availability Statement
Acknowledgments
Conflicts of Interest
Human and Animal Rights
References
- Dargan, S.; Kumar, M. A Comprehensive Survey on the Biometric Recognition Systems Based on Physiological and Behavioral Modalities. Expert Syst. Appl. 2020, 143, 113114. [Google Scholar] [CrossRef]
- Behera, S.K.; Kumar, P.; Dogra, D.P.; Roy, P.P. A Robust Biometric Authentication System for Handheld Electronic Devices by Intelligently Combining 3D Finger Motions and Cerebral Responses. IEEE Trans. Consum. Electron. 2021, 67, 58–67. [Google Scholar] [CrossRef]
- Moctezuma, L.A.; Molinas, M. Towards a Minimal EEG Channel Array for a Biometric System Using Resting-State and a Genetic Algorithm for Channel Selection. Sci. Rep. 2020, 10, 14917. [Google Scholar] [CrossRef] [PubMed]
- Jayarathne, I.; Cohen, M.; Amarakeerthi, S. Person Identification from EEG Using Various Machine Learning Techniques with Inter-Hemispheric Amplitude Ratio. PLoS ONE 2020, 15, e0238872. [Google Scholar] [CrossRef]
- Tatar, A.B. Biometric Identification System Using EEG Signals. Neural Comput. Appl. 2023, 35, 1009–1023. [Google Scholar] [CrossRef]
- Chen, Y.; Atnafu, A.D.; Schlattner, I.; Weldtsadik, W.T.; Roh, M.-C.; Kim, H.J.; Lee, S.-W.; Blankertz, B.; Fazli, S. A High-Security EEG-Based Login System with RSVP Stimuli and Dry Electrodes. IEEE Trans. Inf. Forensics Secur. 2016, 11, 2635–2647. [Google Scholar] [CrossRef]
- Moctezuma, L.A.; Molinas, M. Multi-Objective Optimization for EEG Channel Selection and Accurate Intruder Detection in an EEG-Based Subject Identification System. Sci. Rep. 2020, 10, 5850. [Google Scholar] [CrossRef]
- Jyotishi, D.; Dandapat, S. An LSTM-Based Model for Person Identification Using ECG Signal. IEEE Sensors Lett. 2020, 4, 1–4. [Google Scholar] [CrossRef]
- Ortega-Rodríguez, J.; Gómez-González, J.F.; Pereda, E. Selection of the Minimum Number of EEG Sensors to Guarantee Biometric Identification of Individuals. Sensors 2023, 23, 4239. [Google Scholar] [CrossRef]
- Biswas, D.; Everson, L.; Liu, M.; Panwar, M.; Verhoef, B.-E.; Patki, S.; Kim, C.H.; Acharyya, A.; Van Hoof, C.; Konijnenburg, M.; et al. CorNET: Deep Learning Framework for PPG-Based Heart Rate Estimation and Biometric Identification in Ambulant Environment. IEEE Trans. Biomed. Circuits Syst. 2019, 13, 282–291. [Google Scholar] [CrossRef]
- Gorur, K.; Bozkurt, M.R.; Bascil, M.S.; Temurtas, F. Glossokinetic Potential Based Tongue–Machine Interface for 1-D Extraction Using Neural Networks. Biocybern. Biomed. Eng. 2018, 38, 745–759. [Google Scholar] [CrossRef]
- Abo-Zahhad, M.; Ahmed, S.M.; Abbas, S.N. A New Multi-Level Approach to EEG Based Human Authentication Using Eye Blinking. Pattern Recognit. Lett. 2016, 82, 216–225. [Google Scholar] [CrossRef]
- Jalilifard, A.; Chen, D.; Mutasim, A.K.; Bashar, M.R.; Tipu, R.S.; Shawon, A.-U.K.; Sakib, N.; Amin, M.A.; Islam, M.K. Use of Spontaneous Blinking for Application in Human Authentication. Eng. Sci. Technol. Int. J. 2020, 23, 903–910. [Google Scholar] [CrossRef]
- Abo-Zahhad, M.; Ahmed, S.M.; Abbas, S.N. A Novel Biometric Approach for Human Identification and Verification Using Eye Blinking Signal. IEEE Signal Process. Lett. 2015, 22, 876–880. [Google Scholar] [CrossRef]
- Juhola, M.; Zhang, Y.; Rasku, J. Biometric Verification of a Subject through Eye Movements. Comput. Biol. Med. 2013, 43, 42–50. [Google Scholar] [CrossRef] [PubMed]
- Chen, G.; Wang, F.; Yuan, X.; Li, Z.; Liang, Z.; Knoll, A. NeuroBiometric: An Eye Blink Based Biometric Authentication System Using an Event-Based Neuromorphic Vision Sensor. IEEE/CAA J. Autom. Sin. 2021, 8, 206–218. [Google Scholar] [CrossRef]
- Labayen, M.; Vea, R.; Florez, J.; Aginako, N.; Sierra, B. Online Student Authentication and Proctoring System Based on Multimodal Biometrics Technology. IEEE Access 2021, 9, 72398–72411. [Google Scholar] [CrossRef]
- Gurcan, F.; Dalveren, G.G.M.; Derawi, M. COVID-19 and E-Learning: An Exploratory Analysis of Research Topics and Interests in E-Learning during the Pandemic. IEEE Access 2022, 10, 123349–123357. [Google Scholar] [CrossRef]
- Gurcan, F.; Boztas, G.D.; Dalveren, G.G.M.; Derawi, M. Digital Transformation Strategies, Practices, and Trends: A Large-Scale Retrospective Study Based on Machine Learning. Sustainability 2023, 15, 7496. [Google Scholar] [CrossRef]
- Ubah, A.E.; Onakpojeruo, E.P.; Ajamu, J.; Mangai, T.R.; Isa, A.M.; Ayansina, N.B.; Al-Turjman, F. Biometrics Authentication Techniques in E-Learning Assessment. In Proceedings of the 2022 International Conference on Artificial Intelligence of Things and Crowdsensing (AIoTCs), Nicosia, Cyprus, 26–28 October 2022; pp. 126–132. [Google Scholar]
- Acien, A.; Morales, A.; Monaco, J.V.; Vera-Rodriguez, R.; Fierrez, J. TypeNet: Deep Learning Keystroke Biometrics. IEEE Trans. Biom. Behav. Identity Sci. 2022, 4, 57–70. [Google Scholar] [CrossRef]
- Haque, M.A.; Haque, S.; Zeba, S.; Kumar, K.; Ahmad, S.; Rahman, M.; Marisennayya, S.; Ahmed, L. Sustainable and Efficient E-Learning Internet of Things System through Blockchain Technology. E-Learn. Digit. Media 2023, 204275302311567. [Google Scholar] [CrossRef]
- Chahal, J.; Rani, N. Exploring the Acceptance for E-Learning among Higher Education Students in India: Combining Technology Acceptance Model with External Variables. J. Comput. High. Educ. 2022, 34, 844–867. [Google Scholar] [CrossRef] [PubMed]
- Fenu, G.; Marras, M.; Boratto, L. A Multi-Biometric System for Continuous Student Authentication in e-Learning Platforms. Pattern Recognit. Lett. 2018, 113, 83–92. [Google Scholar] [CrossRef]
- Kumar, K.; Al-Besher, A. IoT Enabled E-Learning System for Higher Education. Meas. Sens. 2022, 24, 100480. [Google Scholar] [CrossRef]
- Aslam, S.M.; Jilani, A.K.; Sultana, J.; Almutairi, L. Feature Evaluation of Emerging E-Learning Systems Using Machine Learning: An Extensive Survey. IEEE Access 2021, 9, 69573–69587. [Google Scholar] [CrossRef]
- Rukhiran, M.; Wong-In, S.; Netinant, P. User Acceptance Factors Related to Biometric Recognition Technologies of Examination Attendance in Higher Education: TAM Model. Sustainability 2023, 15, 3092. [Google Scholar] [CrossRef]
- Sun, Y.; Nembhard, D.A. Static vs. Dynamic Representations and the Mediating Role of Behavioral Affect on E-Learning Outcomes. Int. J. Hum. Comput. Interact. 2022, 1–12. [Google Scholar] [CrossRef]
- Bogicevic Sretenovic, M.; Milenkovic, I.; Jovanovic, B.; Simic, D.; Minovic, M.; Milovanovic, M. Bringing Biometric Sensors to the Classroom: A Fingerprint Acquisition Laboratory for Improving Student Motivation and Commitment. Appl. Sci. 2020, 10, 880. [Google Scholar] [CrossRef]
- Madhavan, S.; Tripathy, R.K.; Pachori, R.B. Time-Frequency Domain Deep Convolutional Neural Network for the Classification of Focal and Non-Focal EEG Signals. IEEE Sens. J. 2020, 20, 3078–3086. [Google Scholar] [CrossRef]
- Ozel, P.; Akan, A.; Yilmaz, B. Synchrosqueezing Transform Based Feature Extraction from EEG Signals for Emotional State Prediction. Biomed. Signal Process. Control. 2019, 52, 152–161. [Google Scholar] [CrossRef]
- Mert, A.; Akan, A. Emotion Recognition Based on Time–Frequency Distribution of EEG Signals Using Multivariate Synchrosqueezing Transform. Digit. Signal Process. 2018, 81, 106–115. [Google Scholar] [CrossRef]
- Jiang, X.; Xu, K.; Liu, X.; Dai, C.; Clifton, D.A.; Clancy, E.A.; Akay, M.; Chen, W. Neuromuscular Password-Based User Authentication. IEEE Trans. Ind. Inform. 2021, 17, 2641–2652. [Google Scholar] [CrossRef]
- Gorur, K.; Bozkurt, M.R.; Bascil, M.S.; Temurtas, F. Comparative Evaluation for PCA and ICA on Tongue-Machine Interface Using Glossokinetic Potential Responses. Celal Bayar Üniversitesi Fen Bilim. Derg. 2020, 16, 35–46. [Google Scholar]
- Zhao, H.; Chen, Y.; Pei, W.; Chen, H.; Wang, Y. Towards Online Applications of EEG Biometrics Using Visual Evoked Potentials. Expert Syst. Appl. 2021, 177, 114961. [Google Scholar] [CrossRef]
- Paranjape, P.N.; Dhabu, M.M.; Deshpande, P.S.; Kekre, A.M. Cross-Correlation Aided Ensemble of Classifiers for BCI Oriented EEG Study. IEEE Access 2019, 7, 11985–11996. [Google Scholar] [CrossRef]
- Fan, C.; Peng, Y.; Peng, S.; Zhang, H.; Wu, Y.; Kwong, S. Detection of Train Driver Fatigue and Distraction Based on Forehead EEG: A Time-Series Ensemble Learning Method. IEEE Trans. Intell. Transp. Syst. 2022, 23, 13559–13569. [Google Scholar] [CrossRef]
- Lynn, H.M.; Pan, S.B.; Kim, P. A Deep Bidirectional GRU Network Model for Biometric Electrocardiogram Classification Based on Recurrent Neural Networks. IEEE Access 2019, 7, 145395–145405. [Google Scholar] [CrossRef]
- Carrión-Ojeda, D.; Fonseca-Delgado, R.; Pineda, I. Analysis of Factors That Influence the Performance of Biometric Systems Based on EEG Signals. Expert Syst. Appl. 2021, 165, 113967. [Google Scholar] [CrossRef]
- Gorur, K.; Olmez, E.; Ozer, Z.; Cetin, O. EEG-Driven Biometric Authentication for Investigation of Fourier Synchrosqueezed Transform-ICA Robust Framework. Arab. J. Sci. Eng. 2023, 48, 10901–10923. [Google Scholar] [CrossRef]
- Dash, S.; Gajbhiye, P.; Sawangjai, P.; Sawadwuthikul, G.; Sudhawiyangkul, T.; Tripathy, R.K.; Pachori, R.B. Dyadic Boundary Points Based Empirical Wavelet Transform for the Elimination of Eye Movement and Eye Blink-Based Ocular Artifacts from EEG Signals. Biomed. Signal Process. Control 2023, 85, 104996. [Google Scholar] [CrossRef]
- Coelli, S.; Medina Villalon, S.; Bonini, F.; Velmurugan, J.; López-Madrona, V.J.; Carron, R.; Bartolomei, F.; Badier, J.-M.; Bénar, C.-G. Comparison of Beamformer and ICA for Dynamic Connectivity Analysis: A Simultaneous MEG-SEEG Study. Neuroimage 2023, 265, 119806. [Google Scholar] [CrossRef]
- Gonsisko, C.B.; Ferris, D.P.; Downey, R.J. ICanClean Improves Independent Component Analysis of Mobile Brain Imaging with EEG. Sensors 2023, 23, 928. [Google Scholar] [CrossRef] [PubMed]
- Recurrence Plotting. Available online: https://www.mathworks.com/matlabcentral/fileexchange/58246-tool-box-of-recurrence-plot-and-recurrence-quantification-analysis (accessed on 7 July 2023).
- Shalbaf, R.; Behnam, H.; Sleigh, J.W.; Steyn-Ross, D.A.; Steyn-Ross, M.L. Frontal-Temporal Synchronization of EEG Signals Quantified by Order Patterns Cross Recurrence Analysis During Propofol Anesthesia. IEEE Trans. Neural Syst. Rehabil. Eng. 2015, 23, 468–474. [Google Scholar] [CrossRef]
- Ozer, I.; Cetin, O.; Gorur, K.; Temurtas, F. Improved Machine Learning Performances with Transfer Learning to Predicting Need for Hospitalization in Arboviral Infections against the Small Dataset. Neural Comput. Appl. 2021, 33, 14975–14989. [Google Scholar] [CrossRef] [PubMed]
- Gorur, K.; Eraslan, B. The Single-Channel Dry Electrode SSVEP-Based Biometric Approach: Data Augmentation Techniques against Overfitting for RNN-Based Deep Models. Phys. Eng. Sci. Med. 2022, 45, 1219–1240. [Google Scholar] [CrossRef] [PubMed]
- Ozer, I.; Ozer, C.K.; Karaca, A.C.; Gorur, K.; Kocak, I.; Cetin, O. Species-Level Microfossil Identification for Globotruncana Genus Using Hybrid Deep Learning Algorithms from the Scratch via a Low-Cost Light Microscope Imaging. Multimed. Tools Appl. 2023, 82, 13689–13718. [Google Scholar] [CrossRef]
- Eraslan, B.; Gorur, K.; Temurtas, F. Novel Biometric Approach Based on Diaphragmatic Respiratory Movements Using Single-Lead EMG Signals. IETE J. Res. 2023, 1–22. [Google Scholar] [CrossRef]
- Ozer, I.; Efe, S.B.; Ozbay, H. A Combined Deep Learning Application for Short Term Load Forecasting. Alex. Eng. J. 2021, 60, 3807–3818. [Google Scholar] [CrossRef]
- Kiliçarslan, S.; Közkurt, C.; Baş, S.; Elen, A. Detection and Classification of Pneumonia Using Novel Superior Exponential (SupEx) Activation Function in Convolutional Neural Networks. Expert Syst. Appl. 2023, 217, 119503. [Google Scholar] [CrossRef]
- Haq, I.; Mazhar, T.; Malik, M.A.; Kamal, M.M.; Ullah, I.; Kim, T.; Hamdi, M.; Hamam, H. Lung Nodules Localization and Report Analysis from Computerized Tomography (CT) Scan Using a Novel Machine Learning Approach. Appl. Sci. 2022, 12, 12614. [Google Scholar] [CrossRef]
- Kaushik, H.; Singh, D.; Kaur, M.; Alshazly, H.; Zaguia, A.; Hamam, H. Diabetic Retinopathy Diagnosis From Fundus Images Using Stacked Generalization of Deep Models. IEEE Access 2021, 9, 108276–108292. [Google Scholar] [CrossRef]
- Zhao, H.; Wang, Y.; Liu, Z.; Pei, W.; Chen, H. Individual Identification Based on Code-Modulated Visual-Evoked Potentials. IEEE Trans. Inf. Forensics Secur. 2019, 14, 3206–3216. [Google Scholar] [CrossRef]
- Wilaiprasitporn, T.; Ditthapron, A.; Matchaparn, K.; Tongbuasirilai, T.; Banluesombatkul, N.; Chuangsuwanich, E. Affective EEG-Based Person Identification Using the Deep Learning Approach. IEEE Trans. Cogn. Dev. Syst. 2020, 12, 486–496. [Google Scholar] [CrossRef]
- Maiorana, E. Deep Learning for EEG-Based Biometric Recognition. Neurocomputing 2020, 410, 374–386. [Google Scholar] [CrossRef]
- Chakladar, D.D.; Kumar, P.; Roy, P.P.; Dogra, D.P.; Scheme, E.; Chang, V. A Multimodal-Siamese Neural Network (MSNN) for Person Verification Using Signatures and EEG. Inf. Fusion 2021, 71, 17–27. [Google Scholar] [CrossRef]
- Bidgoly, A.J.; Bidgoly, H.J.; Arezoumand, Z. Towards a Universal and Privacy Preserving EEG-Based Authentication System. Sci. Rep. 2022, 12, 2531. [Google Scholar] [CrossRef]
- Haq, I.; Mazhar, T.; Nasir, Q.; Razzaq, S.; Mohsan, S.A.H.; Alsharif, M.H.; Alkahtani, H.K.; Aljarbouh, A.; Mostafa, S.M. Machine Vision Approach for Diagnosing Tuberculosis (TB) Based on Computerized Tomography (CT) Scan Images. Symmetry 2022, 14, 1997. [Google Scholar] [CrossRef]
- Pradeep Kumar, G.; Dutta, U.; Sharma, K.; Ganesan, R.A. EEG-Based Biometrics: Phase-Locking Value from Gamma Band Performs Well across Heterogeneous Datasets. In Proceedings of the 2022 International Conference of the Biometrics Special Interest Group (BIOSIG), Darmstadt, Germany, 14–16 September 2022; pp. 1–6. [Google Scholar]
- Yu, X.; Aziz, M.Z.; Sadiq, M.T.; Jia, K.; Fan, Z.; Xiao, G. Computerized Multidomain EEG Classification System: A New Paradigm. IEEE J. Biomed. Health Inform. 2022, 26, 3626–3637. [Google Scholar] [CrossRef] [PubMed]
- Varugeese, A.; Shahina, A.; Nawas, K.; Khan, A.N. EarNet: Biometric Embeddings for End to End Person Authentication System Using Transient Evoked Otoacoustic Emission Signals. Neural Process. Lett. 2022, 54, 21–41. [Google Scholar] [CrossRef]
- Ahmed, F.; Bari, A.S.M.H.; Gavrilova, M.L. Emotion Recognition From Body Movement. IEEE Access 2020, 8, 11761–11781. [Google Scholar] [CrossRef]
- Banerjee, A.; Datta, S.; Pal, M.; Konar, A.; Tibarewala, D.N.; Janarthanan, R. Classifying Electrooculogram to Detect Directional Eye Movements. Procedia Technol. 2013, 10, 67–75. [Google Scholar] [CrossRef]
- Brain Mapping Plotting. Available online: https://www.mathworks.com/matlabcentral/fileexchange/72729-topographic-eeg-meg-plot (accessed on 10 July 2023).
- Circular Graph Plotting. Available online: https://www.mathworks.com/matlabcentral/fileexchange/48576-circulargraph (accessed on 11 July 2023).
- Zhao, Y.; Zhao, Y.; Durongbhan, P.; Chen, L.; Liu, J.; Billings, S.A.; Zis, P.; Unwin, Z.C.; De Marco, M.; Venneri, A.; et al. Imaging of Nonlinear and Dynamic Functional Brain Connectivity Based on EEG Recordings With the Application on the Diagnosis of Alzheimer’s Disease. IEEE Trans. Med. Imaging 2020, 39, 1571–1581. [Google Scholar] [CrossRef] [PubMed]
- Cao, J.; Zhao, Y.; Shan, X.; Wei, H.; Guo, Y.; Chen, L.; Erkoyuncu, J.A.; Sarrigiannis, P.G. Brain Functional and Effective Connectivity Based on Electroencephalography Recordings: A Review. Hum. Brain Mapp. 2022, 43, 860–879. [Google Scholar] [CrossRef] [PubMed]
- Guarino, A.; Malandrino, D.; Zaccagnino, R.; Capo, C.; Lettieri, N. Touchscreen Gestures as Images. A Transfer Learning Approach for Soft Biometric Traits Recognition. Expert Syst. Appl. 2023, 219, 119614. [Google Scholar] [CrossRef]
- Chowdhury, D.P.; Bakshi, S.; Pero, C.; Olague, G.; Sa, P.K. Privacy Preserving Ear Recognition System Using Transfer Learning in Industry 4.0. IEEE Trans. Ind. Inform. 2023, 19, 6408–6417. [Google Scholar] [CrossRef]
- Muhammad Hussain, N.; Rehman, A.U.; Othman, M.T.B.; Zafar, J.; Zafar, H.; Hamam, H. Accessing Artificial Intelligence for Fetus Health Status Using Hybrid Deep Learning Algorithm (AlexNet-SVM) on Cardiotocographic Data. Sensors 2022, 22, 5103. [Google Scholar] [CrossRef]
- Mazhar, T.; Nasir, Q.; Haq, I.; Kamal, M.M.; Ullah, I.; Kim, T.; Mohamed, H.G.; Alwadai, N. A Novel Expert System for the Diagnosis and Treatment of Heart Disease. Electronics 2022, 11, 3989. [Google Scholar] [CrossRef]




















| Abbreviations | Descriptions |
|---|---|
| EOG | Electrooculography |
| FSST | Fourier Synchrosqueezing Transform |
| ICA | Independent Component Analysis |
| EMD | Empirical Mode Decomposition |
| RNN | Recurrent Neural Network |
| LSTM | Long Short Term Memory |
| BiSLTM | Bidirectional LSTM |
| GRU | Gated Recurrent Unit |
| EEG | Electroencephalography |
| EMG | Electromyogram |
| ECG | Electrocardiogram |
| TAR | True Acceptance Rate |
| FAR | False Acceptance Rate |
| Ch. Num. | 1 | 2 | 3 | 4 | 5 | 6 | 7 | 8 | 9 | 10 | 11 | 12 | 13 | 14 | 15 | 16 | 17 | 18 | 19 |
| Ch. Name | Fp1 | Fp2 | F7 | F3 | Fz | F4 | F8 | T3 | C3 | Cz | C4 | T4 | T5 | P3 | Pz | P4 | T6 | O1 | O2 |
| Ref./Year | Signals | Ch. N. | Sb. N. | S./T. | S. M. | Feature Engineering/Models | Performance |
|---|---|---|---|---|---|---|---|
| [54]/2019 | VEP–EEG | 9 | 25 | 2 | Offline | CCA/Task–Related Component Analysis | ACC: 99.43–100% |
| [55]/2020 | VEP–EEG | 32 | 32 | 32 | Offline | Raw, PSD/ CNN–LSTM, CNN–GRU and SVM | ACC: 33.02–100% |
| [56]/2020 | VEP, MI–EEG | 19 | 45 | 4 | Offline | Raw/CNN, CNN–RNN and LDA–SVM | ACC: 77.9–86.9% |
| [3]/2020 | MI–EEG | 64 | 109 | 10 | Offline | EMD, DWT/SVM and Local Outlier Factor (LoF) | TAR: 100% FAR:0.2% |
| [57]/2021 | VEP–EEG | 14 | 70 | 10 | Offline | DWT/CNN–LSTM | ACC: 81.78–91.93% TAR: 92.86% FAR: 29.28% |
| [35]/2021 | VEP–EEG | 9 | 15 | 1–10 | Online/ Offline | Pearson’s Correlation Coefficient/Task–Telated Component Analysis | ACC: 70.27–100% |
| [58]/2022 | MI–EEG | 64 | 109 | 14 | Offline | Gram–Schmidt Orthogonalization Process/CNN | ACC: >98% TAR: >98% FAR: <2% |
| [40]/2023 | MI–EEG | 19 | 7 | 1 | Offline | FSST, ICA, DWT/Ensembled LSTMs | ACC: ≥96.76 |
| [15]/2013 | EOG/VOG | ≥1 | 19–40 | 40 | Offline | Linear Discriminant Analysis, Quadratic Discriminant Analysis, Naı¨ve Bayesian Rule, k- Nearest Neighbors | ACC: 53–99% |
| [14]/2015 | EOG | 1 | 25 | 6–8 | Offline | Support Vector Machine, Discriminant Analysis/EMD/Time Delineation Feature Engineering | ACC: ≥97% EER: 3.7% |
| [13]/2020 | EOG | 14 | 46 | 2 | Offline | Gated Recurrent Unit/Time Delineation Feature Engineering | ACC: 98.7% |
| Our Study | EOG | 19 | 7 | 1 | Offline | FSST + ICA + EMD/Ensembled RNNs | ACC: ≥99% TAR: 99.57% FAR: ≤3.33% |
| (%) | Sb1 | Sb2 | Sb3 | Sb4 | Sb5 | Sb6 | Sb7 | Avg. |
|---|---|---|---|---|---|---|---|---|
| ACC | 99.92 | 92.01 | 99.91 | 99.93 | 89.49 | 97.00 | 99.99 | 96.89 |
| SENS | 99.50 | 64.13 | 99.42 | 99.51 | 57.65 | 82.88 | 99.95 | 86.15 |
| SPEC | 100 | 100 | 99.99 | 100 | 99.92 | 99.92 | 100 | 99.97 |
| PREC | 99.92 | 92.01 | 99.91 | 99.93 | 89.49 | 97.00 | 99.99 | 96.89 |
| F-score | 99.50 | 64.13 | 99.42 | 99.51 | 57.65 | 82.88 | 99.95 | 86.15 |
| AUC | 0.997 | 0.755 | 0.996 | 0.997 | 0.701 | 0.893 | 0.999 | 0.905 |
| ITR | 0.971 | 0.916 | 0.963 | 0.936 | 0.938 | 0.863 | 0.931 | 0.931 |
| FAR | |||||||||
|---|---|---|---|---|---|---|---|---|---|
| (%) * | TAR | Sb1 | Sb2 | Sb3 | Sb4 | Sb5 | Sb6 | Sb7 | Avg. |
| Sb1 | 98 | X | 0 | 0 | 0 | 0 | 0 | 0 | 0 |
| Sb2 | 99 | 0 | X | 1 | 0 | 19 | 0 | 0 | 3.33 |
| Sb3 | 100 | 0 | 9 | X | 0 | 0 | 2 | 0 | 1.83 |
| Sb4 | 100 | 0 | 0 | 0 | X | 0 | 0 | 0 | 0 |
| Sb5 | 99 | 0 | 20 | 0 | 0 | X | 0 | 0 | 3.33 |
| Sb6 | 99 | 0 | 0 | 0 | 3 | 0 | X | 0 | 0.5 |
| Sb7 | 96 | 0 | 0 | 0 | 0 | 0 | 0 | X | 0 |
| Avg. | 98.71 | ||||||||
| (%) | Sb1 | Sb2 | Sb3 | Sb4 | Sb5 | Sb6 | Sb7 | Avg. |
|---|---|---|---|---|---|---|---|---|
| ACC | 99.93 | 99.88 | 99.93 | 99.93 | 99.92 | 99.91 | 99.94 | 99.92 |
| SENS | 99.53 | 99.91 | 99.79 | 99.54 | 99.58 | 99.54 | 1 | 99.70 |
| SPEC | 1 | 99.87 | 99.95 | 99.99 | 99.98 | 99.97 | 99.93 | 99.96 |
| PREC | 99.93 | 99.88 | 99.93 | 99.93 | 99.92 | 99.91 | 99.94 | 99.92 |
| F-score | 99.53 | 99.91 | 99.79 | 99.54 | 99.58 | 99.54 | 1 | 99.70 |
| AUC | 0.997 | 0.998 | 0.998 | 0.997 | 0.997 | 0.997 | 0.999 | 0.998 |
| ITR | 0.999 | 0.992 | 0.999 | 0.978 | 0.993 | 0.999 | 0.999 | 0.994 |
| FAR | |||||||||
|---|---|---|---|---|---|---|---|---|---|
| (%) * | TAR | Sb1 | Sb2 | Sb3 | Sb4 | Sb5 | Sb6 | Sb7 | Avg. |
| Sb1 | 100 | X | 0 | 0 | 0 | 0 | 0 | 0 | 0 |
| Sb2 | 100 | 0 | X | 0 | 0 | 0 | 0 | 0 | 0 |
| Sb3 | 100 | 0 | 0 | X | 0 | 0 | 0 | 0 | 0 |
| Sb4 | 100 | 0 | 0 | 0 | X | 0 | 0 | 0 | 0 |
| Sb5 | 100 | 0 | 0 | 0 | 0 | X | 0 | 0 | 0 |
| Sb6 | 97 | 0 | 0 | 0 | 0 | 0 | X | 0 | 0 |
| Sb7 | 100 | 0 | 0 | 0 | 0 | 0 | 0 | X | 0 |
| Avg. | 99.57 | ||||||||
Disclaimer/Publisher’s Note: The statements, opinions and data contained in all publications are solely those of the individual author(s) and contributor(s) and not of MDPI and/or the editor(s). MDPI and/or the editor(s) disclaim responsibility for any injury to people or property resulting from any ideas, methods, instructions or products referred to in the content. |
© 2023 by the author. Licensee MDPI, Basel, Switzerland. This article is an open access article distributed under the terms and conditions of the Creative Commons Attribution (CC BY) license (https://creativecommons.org/licenses/by/4.0/).
Share and Cite
Gorur, K. Fourier Synchrosqueezing Transform-ICA-EMD Framework Based EOG-Biometric Sustainable and Continuous Authentication via Voluntary Eye Blinking Activities. Biomimetics 2023, 8, 378. https://doi.org/10.3390/biomimetics8040378
Gorur K. Fourier Synchrosqueezing Transform-ICA-EMD Framework Based EOG-Biometric Sustainable and Continuous Authentication via Voluntary Eye Blinking Activities. Biomimetics. 2023; 8(4):378. https://doi.org/10.3390/biomimetics8040378
Chicago/Turabian StyleGorur, Kutlucan. 2023. "Fourier Synchrosqueezing Transform-ICA-EMD Framework Based EOG-Biometric Sustainable and Continuous Authentication via Voluntary Eye Blinking Activities" Biomimetics 8, no. 4: 378. https://doi.org/10.3390/biomimetics8040378
APA StyleGorur, K. (2023). Fourier Synchrosqueezing Transform-ICA-EMD Framework Based EOG-Biometric Sustainable and Continuous Authentication via Voluntary Eye Blinking Activities. Biomimetics, 8(4), 378. https://doi.org/10.3390/biomimetics8040378
