Life Cycle Assessment of Concrete Recycling Solutions in Light of Their Technical Complexity
Abstract
1. Introduction
2. Methodological Proposal
2.1. Technical Degree Evaluation
2.1.1. Choice of Principles, Criteria, and Indicators
- Decreased resources consumption: The criteria were the material and energy consumption, and the indicators were the quantity of key materials and energy sources for the construction waste management technologies (steel, water, electricity, and diesel);
- Appropriation: Although it seemed more social than technical, the Appropriation principle included the technical simplicity criterion, which was relevant for the technical degree assessment. This criterion was assessed using two indicators: the number of steps in the recycling process and the type of equipment (fixed or mobile);
- Limited external dependency: The criterion chosen here was the upstream dependency, which was assessed with the supplier concentration and the average transportation distance covered by the waste. Since the actor responsible for the waste differs from the one operating the recycling process, we assumed that the more those indicators were high, the more the technology functioning was dependent on external supply;
- Back to basics: This principle, initially referring to the idea of going back to essential objects and decreasing the demand for new needs satisfiers, was more adequate for technical objects than for (waste management) systems. Thus, the flexibility criterion was defined to reflect the idea of a technology that is adequate for the need for waste management. The indicator was the ability to adapt when facing input flow variability, both in type and quantity.
2.1.2. Rating and Scores
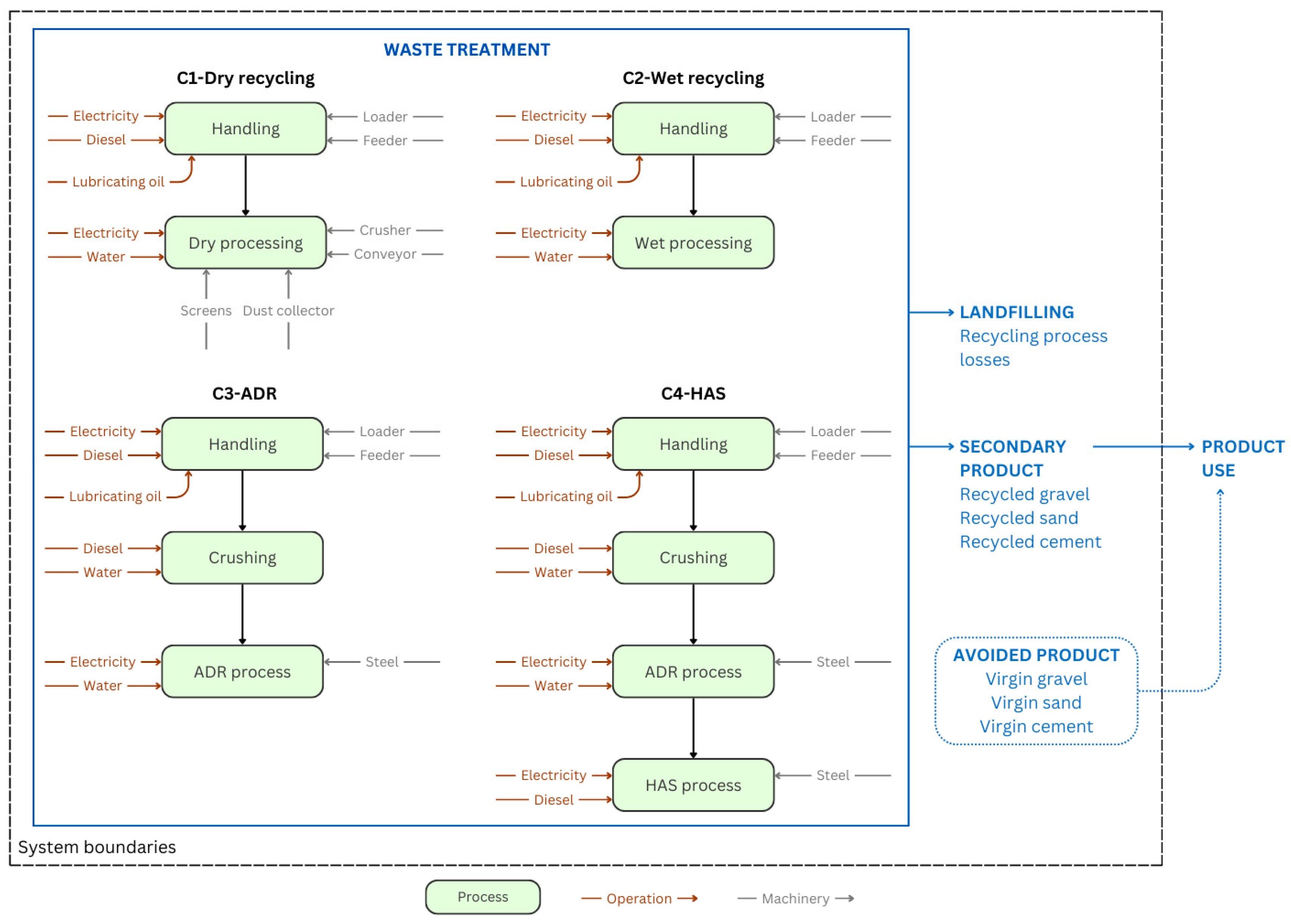
2.2. Concrete Recycling Technologies Selection
| Category | Technology | Description | Reference | 
|---|---|---|---|
| Low-value aggregate | C1—Dry recycling | Main steps: crushing and sieving Products: coarse aggregates (backfilling, structural or non-structural concrete) | [1,19,20] | 
| C2—Wet recycling | Main steps: crushing, washing and sieving Products: coarse aggregates (backfilling, structural or non-structural concrete) | [1,20] | |
| High-value aggregate | C3—Advanced Dry Recovery (ADR) | Main steps: crushing, ADR unit (rotor and air sifter) Products: coarse aggregates (structural concrete) | [3,4,11,12] | 
| C4—Heating Air classification System (HAS) | Main steps: crushing, ADR unit, HAS unit (burner, cyclone sluice, compressor) Products: coarse aggregates, sand and cement (structural concrete) | [3,4,11,12] | 
2.3. Environmental Impact Comparison Approach
2.3.1. System Modeling
2.3.2. Comparison Approach
- Much lower impact: The impact of the technology with the lowest technical degree was >50% lower than the one with the highest;
- Lower impact: The impact difference was situated between 20 and 50% lower;
- Similar impact: The impact difference was within a ±20% range;
- Higher impact: The impact difference was situated between 20 and 50% higher;
- Much higher impact: The impact of the technology with the lowest technical degree was >50% higher than the one with the highest technical degree.
3. Results
3.1. Technical Degree
3.2. Comparison of Concrete Recycling Technologies Environmental Impact
3.2.1. Environmental Impacts of Concrete Recycling Technologies
3.2.2. Concrete Recycling Technologies’ Environmental Impacts in Regard to the Technical Degree
4. Discussion
4.1. LCA Results
4.2. Technical Degree Grid
4.3. Dialogue Between LCA Methodology and Sociotechnical Approach
5. Conclusions
Supplementary Materials
Author Contributions
Funding
Data Availability Statement
Acknowledgments
Conflicts of Interest
Appendix A
| Principle | Criteria | Indicator | Note | Rating Description | Sources | 
|---|---|---|---|---|---|
| 1. Decreased resources consumption | Material consumption 1 | Steel quantity | 0;1;2 | Based on quantitative resource consumptions by technologies: 0 = the less consumptive; 1 = intermediary consumption; 2 = the most consumptive | LCA quantitative data retrieved from literature | 
| Water quantity | 0;1;2 | ||||
| Energy consumption 2 | Electricity quantity | 0;1;2 | |||
| Diesel quantity | 0;1;2 | ||||
| 2. Appropriation | Technological simplicity 3 | Number of steps | 0;1;2 | 0 = lowest number of steps; 1 = intermediate number of steps; 2 = highest number of steps | LCA quantitative data retrieved from literature | 
| Type of equipment | 0;1;2 | 0 = mobile; 1 = fixed or mobile; 2 = fixed | |||
| 3. Limited external dependency | Upstream dependency 4 | Supplier concentration | 0;1;2 | 0 = low (IHH < 0.1); 1 = medium (IHH 0.1–0.18); 2 = high (IHH > 0.18) | Grey literature on sourcing of concrete recycling | 
| Input average distance | 0;1;2 | 0–50 km = local; 50–150 km = regional; >150 km = national | |||
| 4. Back to basics | Flexibility | Ability to adapt when facing input flow variability (type and quantity) | 0;1;2 | 0 = ability to operate a production shift; 1 = ability to function with reduced input volume; 2 = constant input volume needed | Grey literature on concrete recycling processes; [4] | 
| Principle | Criteria | Indicator | C1—Dry | C2—Wet | C3—ADR | C4—HAS | 
|---|---|---|---|---|---|---|
| 1. Decreased resources consumption | Material consumption | Steel quantity | 0 | 0 | 1 | 2 | 
| Water quantity | 0 | 2 | 0 | 0 | ||
| Energy consumption | Electricity quantity | 1 | 2 | 0 | 0 | |
| Diesel quantity | 0 | 0 | 1 | 2 | ||
| Principle 1 rating | 0.13 | 0.50 | 0.25 | 0.50 | ||
| 2. Appropriation | Technological simplicity | Number of steps | 1 | 1 | 1 | 2 | 
| Type of equipment | 1 | 2 | 1 | 1 | ||
| Principle 2 rating | 0.50 | 0.75 | 0.50 | 0.75 | ||
| 3. Limited external dependency | Upstream dependency | Supplier concentration | 2 | 2 | 2 | 2 | 
| Input average distance | 0 | 0 | 0 | 0 | ||
| Principle 3 rating | 0.50 | 0.50 | 0.50 | 0.50 | ||
| 4. Back to basics | Flexibility | Ability to adapt when facing input flow variability (type and quantity) | 1 | 1 | 1 | 1 | 
| Principle 4 rating | 0.50 | 0.50 | 0.50 | 0.50 | ||
| Technical degree | 0.41 | 0.56 | 0.44 | 0.56 | 
Appendix B


References
- López Ruiz, L.A.; Roca Ramon, X.; Melissa Lara Mercedes, C.; Gasso Domingo, S. Multicriteria Analysis of the Environmental and Economic Performance of Circularity Strategies for Concrete Waste Recycling in Spain. Waste Manag. 2022, 144, 387–400. [Google Scholar] [CrossRef] [PubMed]
- Purchase, C.K.; Al Zulayq, D.M.; O’Brien, B.T.; Kowalewski, M.J.; Berenjian, A.; Tarighaleslami, A.H.; Seifan, M. Circular Economy of Construction and Demolition Waste: A Literature Review on Lessons, Challenges, and Benefits. Materials 2022, 15, 76. [Google Scholar] [CrossRef]
- Zhang, C.; Hu, M.; Di Maio, F.; Sprecher, B.; Yang, X.; Tukker, A. An Overview of the Waste Hierarchy Framework for Analyzing the Circularity in Construction and Demolition Waste Management in Europe. Sci. Total Environ. 2022, 803, 149892. [Google Scholar] [CrossRef]
- Gebremariam, A.T.; Di Maio, F.; Vahidi, A.; Rem, P. Innovative Technologies for Recycling End-of-Life Concrete Waste in the Built Environment. Resour. Conserv. Recycl. 2020, 163, 104911. [Google Scholar] [CrossRef]
- EC. Directive (EU) 2018/851 of the European Parliament and of the Council of 30 May 2018 Amending Directive 2008/98/EC on Waste (Text with EEA Relevance); EC: Strasbourg, France, 2018; Volume 150. [Google Scholar]
- Murray, A.; Skene, K.; Haynes, K. The Circular Economy: An Interdisciplinary Exploration of the Concept and Application in a Global Context. J. Bus. Ethics 2017, 140, 369–380. [Google Scholar] [CrossRef]
- Ferriz-Papi, J.A.; Lee, A.; Alhawamdeh, M. Examining the Challenges for Circular Economy Implementation in Construction and Demolition Waste Management: A Comprehensive Review Using Systematic Methods. Buildings 2024, 14, 1237. [Google Scholar] [CrossRef]
- Calisto Friant, M.; Vermeulen, W.J.V.; Salomone, R. A Typology of Circular Economy Discourses: Navigating the Diverse Visions of a Contested Paradigm. Resour. Conserv. Recycl. 2020, 161, 104917. [Google Scholar] [CrossRef]
- Gharfalkar, M.; Court, R.; Campbell, C.; Ali, Z.; Hillier, G. Analysis of Waste Hierarchy in the European Waste Directive 2008/98/EC. Waste Manag. 2015, 39, 305–313. [Google Scholar] [CrossRef] [PubMed]
- Balasbaneh, A.T.; Sher, W.; Li, J.; Ashour, A. Systematic Review of Construction Waste Management Scenarios: Informing Life Cycle Sustainability Analysis. Circ. Econ. Sust. 2024. [Google Scholar] [CrossRef]
- Zhang, C.; Hu, M.; Dong, L.; Gebremariam, A.; Miranda-Xicotencatl, B.; Di Maio, F.; Tukker, A. Eco-Efficiency Assessment of Technological Innovations in High-Grade Concrete Recycling. Resour. Conserv. Recycl. 2019, 149, 649–663. [Google Scholar] [CrossRef]
- Liu, X.; Asghari, V.; Lam, C.-M.; Hsu, S.-C.; Xuan, D.; Angulo, S.C.; John, V.M.; Basavaraj, A.S.; Gettu, R.; Xiao, J.; et al. Discrepancies in Life Cycle Assessment Applied to Concrete Waste Recycling: A Structured Review. J. Clean. Prod. 2024, 434, 140155. [Google Scholar] [CrossRef]
- Andersson, M.; Ljunggren Söderman, M.; Sandén, B.A. Adoption of Systemic and Socio-Technical Perspectives in Waste Management, WEEE and ELV Research. Sustainability 2019, 11, 1677. [Google Scholar] [CrossRef]
- Tanguy, A.; Carrière, L.; Laforest, V. Low-Tech Approaches for Sustainability: Key Principles from the Literature and Practice. Sustain. Sci. Pract. Policy 2023, 19, 2170143. [Google Scholar] [CrossRef]
- Lobley, M.; Butler, A.; Winter, M. Local Organic Food for Local People? Organic Marketing Strategies in England and Wales. Reg. Stud. 2013, 47, 216–228. [Google Scholar] [CrossRef][Green Version]
- Cavalleri, M.C.; Eliet, A.; McAdam, P.; Petroulakis, F.; Soares, A.; Vansteenkiste, I. Concentration, Market Power and Dynamism in the Euro Area; ECB Working Paper Series, No. 2253; European Central Bank: Frankfurt, Germany, 2019. [Google Scholar]
- Zhang, C.; Hu, M.; van der Meide, M.; Di Maio, F.; Yang, X.; Gao, X.; Li, K.; Zhao, H.; Li, C. Life Cycle Assessment of Material Footprint in Recycling: A Case of Concrete Recycling. Waste Manag. 2023, 155, 311–319. [Google Scholar] [CrossRef]
- Moreno-Juez, J.; Vegas, I.J.; Gebremariam, A.T.; García-Cortés, V.; Di Maio, F. Treatment of End-of-Life Concrete in an Innovative Heating-Air Classification System for Circular Cement-Based Products. J. Clean. Prod. 2020, 263, 121515. [Google Scholar] [CrossRef]
- Mah, C.M.; Fujiwara, T.; Ho, C.S. Life Cycle Assessment and Life Cycle Costing toward Eco-Efficiency Concrete Waste Management in Malaysia. J. Clean. Prod. 2018, 172, 3415–3427. [Google Scholar] [CrossRef]
- Jain, S.; Singhal, S.; Pandey, S. Environmental Life Cycle Assessment of Construction and Demolition Waste Recycling: A Case of Urban India. Resour. Conserv. Recycl. 2020, 155, 104642. [Google Scholar] [CrossRef]
- Wernet, G.; Bauer, C.; Steubing, B.; Reinhard, J.; Moreno-Ruiz, E.; Weidema, B. The Ecoinvent Database Version 3 (Part I): Overview and Methodology. Int. J. Life Cycle Assess. 2016, 21, 1218–1230. [Google Scholar] [CrossRef]
- Butera, S.; Christensen, T.H.; Astrup, T.F. Life Cycle Assessment of Construction and Demolition Waste Management. Waste Manag. 2015, 44, 196–205. [Google Scholar] [CrossRef]
- Rosado, L.P.; Vitale, P.; Penteado, C.S.G.; Arena, U. Life Cycle Assessment of Natural and Mixed Recycled Aggregate Production in Brazil. J. Clean. Prod. 2017, 151, 634–642. [Google Scholar] [CrossRef]
- Ghanbari, M.; Abbasi, A.M.; Ravanshadnia, M. Production of Natural and Recycled Aggregates: The Environmental Impacts of Energy Consumption and CO2 Emissions. J. Mater. Cycles Waste Manag. 2018, 20, 810–822. [Google Scholar] [CrossRef]
- Di Maria, A.; Eyckmans, J.; Van Acker, K. Downcycling versus Recycling of Construction and Demolition Waste: Combining LCA and LCC to Support Sustainable Policy Making. Waste Manag. 2018, 75, 3–21. [Google Scholar] [CrossRef] [PubMed]
- Fraj, A.B.; Idir, R. Concrete Based on Recycled Aggregates–Recycling and Environmental Analysis: A Case Study of Paris’ Region. Constr. Build. Mater. 2017, 157, 952–964. [Google Scholar] [CrossRef]
- ADEME; Lhotellier, J. Analyse Du Cycle de Vie Des Flux de Déchets Recyclés Sur Le Territoire Français; ADEME: Paris, France, 2019. [Google Scholar]
- SEDDRe. Crowe Sustainable Metrics. In Empreinte Carbone de La Valorisation Des Déchets Du Bâtiment En France-Rapport Technique; SEDDRe: Paris, France, 2019; p. 106. [Google Scholar]
- Coelho, A.; de Brito, J. Environmental Analysis of a Construction and Demolition Waste Recycling Plant in Portugal—Part II: Environmental Sensitivity Analysis. Waste Manag. 2013, 33, 147–161. [Google Scholar] [CrossRef] [PubMed]
- Bovea, M.D.; Powell, J.C. Developments in Life Cycle Assessment Applied to Evaluate the Environmental Performance of Construction and Demolition Wastes. Waste Manag. 2016, 50, 151–172. [Google Scholar] [CrossRef] [PubMed]
- Gala, A.B.; Raugei, M.; Fullana-i-Palmer, P. Introducing a New Method for Calculating the Environmental Credits of End-of-Life Material Recovery in Attributional LCA. Int. J. Life Cycle Assess. 2015, 20, 645–654. [Google Scholar] [CrossRef]
- Rigamonti, L.; Niero, M.; Haupt, M.; Grosso, M.; Judl, J. Recycling Processes and Quality of Secondary Materials: Food for Thought for Waste-Management-Oriented Life Cycle Assessment Studies. Waste Manag. 2018, 76, 261–265. [Google Scholar] [CrossRef]
- Civancik-Uslu, D.; Puig, R.; Ferrer, L.; Fullana-i-Palmer, P. Influence of End-of-Life Allocation, Credits and Other Methodological Issues in LCA of Compounds: An in-Company Circular Economy Case Study on Packaging. J. Clean. Prod. 2019, 212, 925–940. [Google Scholar] [CrossRef]
- Wang, X.; Huang, B.; Wang, Y.; Liu, J.; Long, Y.; Daigo, I. The Impact of Allocation Methods on Carbon Benefits—A Case Study of Construction Waste Recycling. Resour. Conserv. Recycl. 2023, 199, 107269. [Google Scholar] [CrossRef]
- Liu, K. Circular Economy and the Separated yet Inseparable Social Dimension: Views from European Circular City Experts. Sustain. Prod. Consum. 2024, 51, 474–483. [Google Scholar] [CrossRef]







| Principle (from [14]) | Criteria | Indicator | 
|---|---|---|
| 1. Decreased resources consumption | Material consumption | Steel quantity | 
| Water quantity | ||
| Energy consumption | Electricity quantity | |
| Diesel quantity | ||
| 2. Appropriation | Technical simplicity | Number of steps | 
| Type of equipment | ||
| 3. Limited external dependency | Upstream dependency | Supplier concentration * | 
| Input average distance | ||
| 4. Back to basics | Flexibility | Ability to adapt when facing input flow variability (type and quantity) | 
| Parameter | Value Variation | 
|---|---|
| Inventory parameters | |
| Electricity consumption | Low value (−20%) Base value High value (+20%) | 
| Diesel consumption | Low value (−20%) Base value High value (+20%) | 
| Processes parameters | |
| Electricity source | Base mix (France) China mix USA mix | 
| Disclaimer/Publisher’s Note: The statements, opinions and data contained in all publications are solely those of the individual author(s) and contributor(s) and not of MDPI and/or the editor(s). MDPI and/or the editor(s) disclaim responsibility for any injury to people or property resulting from any ideas, methods, instructions or products referred to in the content. | 
© 2025 by the authors. Licensee MDPI, Basel, Switzerland. This article is an open access article distributed under the terms and conditions of the Creative Commons Attribution (CC BY) license (https://creativecommons.org/licenses/by/4.0/).
Share and Cite
Barrau, E.; Aissani, L.; Thiriet, P.; Laforest, V.; Tanguy, A. Life Cycle Assessment of Concrete Recycling Solutions in Light of Their Technical Complexity. Recycling 2025, 10, 28. https://doi.org/10.3390/recycling10010028
Barrau E, Aissani L, Thiriet P, Laforest V, Tanguy A. Life Cycle Assessment of Concrete Recycling Solutions in Light of Their Technical Complexity. Recycling. 2025; 10(1):28. https://doi.org/10.3390/recycling10010028
Chicago/Turabian StyleBarrau, Enora, Lynda Aissani, Pierre Thiriet, Valérie Laforest, and Audrey Tanguy. 2025. "Life Cycle Assessment of Concrete Recycling Solutions in Light of Their Technical Complexity" Recycling 10, no. 1: 28. https://doi.org/10.3390/recycling10010028
APA StyleBarrau, E., Aissani, L., Thiriet, P., Laforest, V., & Tanguy, A. (2025). Life Cycle Assessment of Concrete Recycling Solutions in Light of Their Technical Complexity. Recycling, 10(1), 28. https://doi.org/10.3390/recycling10010028
 
         
                                                

 
       