An Electrical–Thermal Coupling Model with Artificial Intelligence for State of Charge and Residual Available Energy Co-Estimation of LiFePO4 Battery System under Various Temperatures
Abstract
1. Introduction
1.1. Backgrounds
1.2. Literature Review
1.2.1. State of Charge
1.2.2. Battery Module Thermal Model
1.2.3. Residual Available Energy
1.3. Contributions of this Research
1.4. Organization of this Paper
2. Methodology
2.1. Battery Electrical Model
2.2. Battery Thermal Model
2.2.1. Single Cell Thermal Model and EKF Algorithm
2.2.2. Thermal Resistance Network of Battery System
3. Experiments
3.1. Experiment Set-Up and Battery Electrical Model Parameter Identification
3.2. Experiments to Verify the Battery Thermal Model
4. Results and Discussion
4.1. Battery SOC Estimation Results
4.1.1. Battery Thermal State Estimation Results
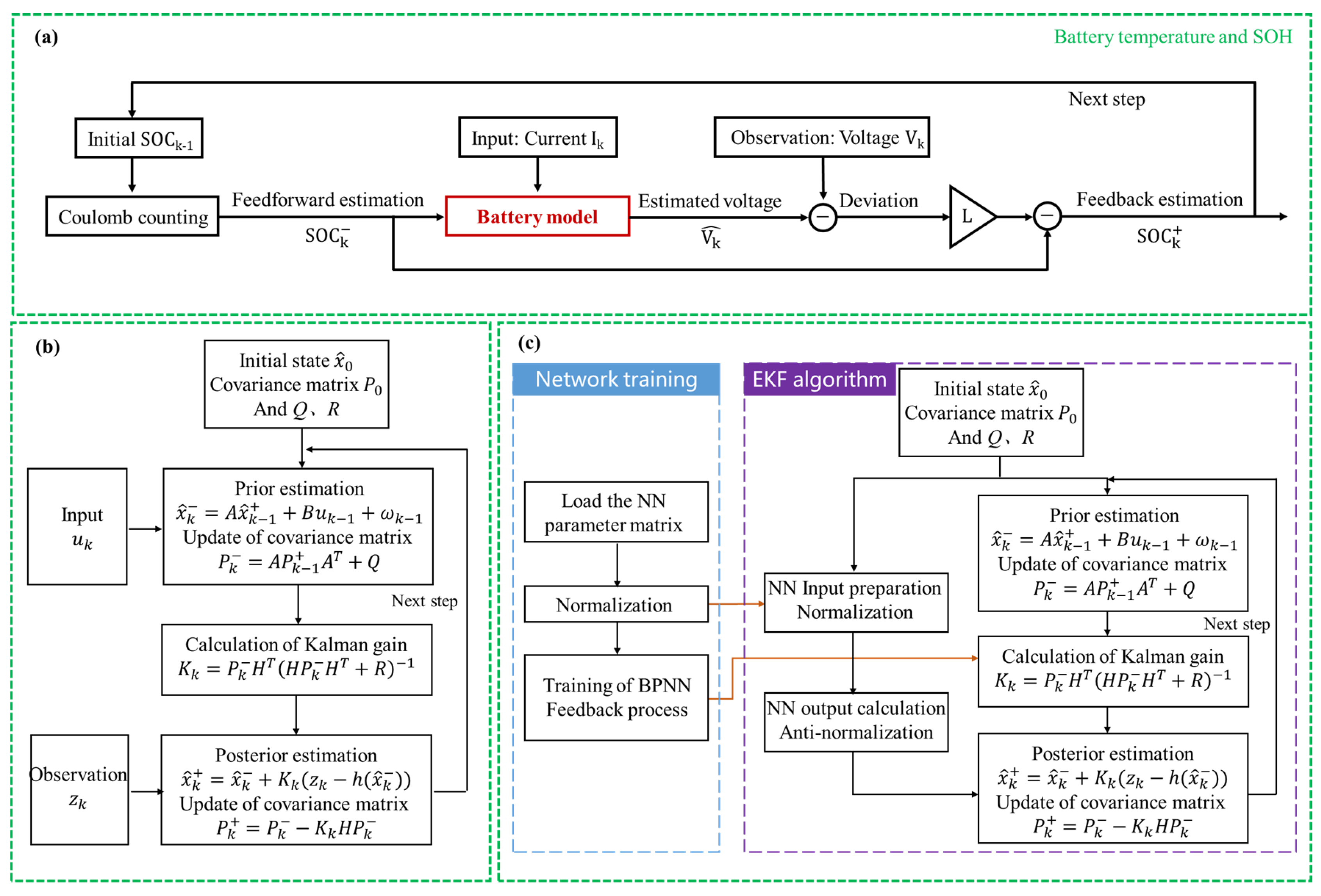
4.1.2. Closed-Loop EKF SOC Estimation Algorithm
4.1.3. Revisiting the LFP SOC Estimation Task and Fusion Method
4.1.4. Battery SOC Estimation Results and Discussion
4.2. Operation Condition-Based RAE Calculation Algorithm
4.3. Energy Recovery Effect under Heating Strategy
4.3.1. Heating Strategy
4.3.2. RAE Prediction under Constant Power Condition
5. Conclusions
- (1)
- The ECM-based LFP battery SOC estimation method has barely any correction effect in the plateaus areas, while the NN-based method can effectively correct the estimation result with the highest accuracy, and the fusion method has a similar effect to the NN method and has a high accuracy. Considering accuracy, complexity and robustness, the fusion method is preferred in the LFP SOC estimation process, and the SOC estimation error can be controlled within 2%.
- (2)
- The temperature inconsistency inside the battery system would obviously influence the battery discharge capability, and the proposed two-state battery thermal model shows a good performance in estimating the system temperature distribution; thus, it can improve the RAE estimation accuracy, and the error of the WLTC operating condition-based RAE prediction method is below 4%.
- (3)
- The preheating strategy at low temperature and low SOC can significantly improve the driving range, and the required preheating power is greater at a higher power output demand.
Supplementary Materials
Author Contributions
Funding
Institutional Review Board Statement
Informed Consent Statement
Data Availability Statement
Acknowledgments
Conflicts of Interest
References
- Fachrizal, R.; Shepero, M.; van der Meer, D.; Munkhammar, J.; Widén, J. Smart charging of electric vehicles considering photovoltaic power production and electricity consumption: A review. eTransportation 2020, 4, 100056. [Google Scholar] [CrossRef]
- Lu, Y.; Han, X.; Chu, Z.; Feng, X.; Qin, Y.; Ouyang, M.; Lu, L. A decomposed electrode model for real-time anode potential observation of lithium-ion batteries. J. Power Source 2021, 513, 230529. [Google Scholar] [CrossRef]
- Feng, X.; Merla, Y.; Weng, C.; Ouyang, M.; He, X.; Liaw, B.Y.; Santhanagopalan, S.; Li, X.; Liu, P.; Lu, L.; et al. A reliable approach of differentiating discrete sampled-data for battery diagnosis. eTransportation 2020, 3, 100051. [Google Scholar] [CrossRef]
- Lu, Y.; Li, K.; Han, X.; Feng, X.; Chu, Z.; Lu, L.; Huang, P.; Zhang, Z.; Zhang, Y.; Yin, F.; et al. A method of cell-to-cell variation evaluation for battery packs in electric vehicles with charging cloud data. eTransportation 2020, 6, 100077. [Google Scholar] [CrossRef]
- Riviere, E.; Sari, A.; Venet, P.; Meniere, F.; Bultel, Y. Innovative Incremental Capacity Analysis Implementation for C/LiFePO4 Cell State-of-Health Estimation in Electrical Vehicles. Batteries 2019, 5, 37. [Google Scholar] [CrossRef]
- Mauger, A.; Julien, C.M. Olivine Positive Electrodes for Li-Ion Batteries: Status and Perspectives. Batteries 2018, 4, 39. [Google Scholar] [CrossRef]
- Steinstraeter, M.; Buberger, J.; Minnerup, K.; Trifonov, D.; Horner, P.; Weiss, B.; Lienkamp, M. Controlling cabin heating to improve range and battery lifetime of electric vehicles. eTransportation 2022, 13, 100181. [Google Scholar] [CrossRef]
- Mao, S.; Han, M.; Han, X.; Shao, J.; Lu, Y.; Lu, L.; Ouyang, M. Analysis and Improvement Measures of Driving Range Attenuation of Electric Vehicles in Winter. World Electr. Veh. J. 2021, 12, 239. [Google Scholar] [CrossRef]
- Qin, P.; Sun, J.; Yang, X.; Wang, Q. Battery thermal management system based on the forced-air convection: A review. eTransportation 2020, 7, 100097. [Google Scholar] [CrossRef]
- Piao, N.; Gao, X.; Yang, H.; Guo, Z.; Hu, G.; Cheng, H.-M.; Li, F. Challenges and development of lithium-ion batteries for low temperature environments. eTransportation 2021, 11, 100145. [Google Scholar] [CrossRef]
- Zheng, L.; Zhang, L.; Zhu, J.; Wang, G.; Jiang, J. Co-estimation of state-of-charge, capacity and resistance for lithium-ion batteries based on a high-fidelity electrochemical model. Appl. Energy 2016, 180, 424–434. [Google Scholar] [CrossRef]
- Wu, L.; Liu, K.; Pang, H. Evaluation and observability analysis of an improved reduced-order electrochemical model for lithium-ion battery. Electrochim. Acta 2021, 368, 137604. [Google Scholar] [CrossRef]
- Liu, Y.; Ma, R.; Pang, S.; Xu, L.; Zhao, D.; Wei, J.; Huangfu, Y.; Gao, F. A Nonlinear Observer SOC Estimation Method Based on Electrochemical Model for Lithium-Ion Battery. IEEE Trans. Ind. Appl. 2020, 57, 1094–1104. [Google Scholar] [CrossRef]
- Mahfoudi, N.; Boutaous, M.; Xin, S.; Buathier, S. Thermal Analysis of LMO/Graphite Batteries Using Equivalent Circuit Models. Batteries 2021, 7, 58. [Google Scholar] [CrossRef]
- Liu, Y.; Liu, Y.; Zhang, C.; Jiang, J.; Zhang, L.; Zhang, W. Deduction of the transformation regulation on voltage curve for lithium-ion batteries and its application in pa-rameters estimation. eTransportation 2022, 12, 100164. [Google Scholar] [CrossRef]
- Kim, J.; Kowal, J. Development of a Matlab/Simulink Model for Monitoring Cell State-of-Health and State-of-Charge via Impedance of Lithium-Ion Battery Cells. Batteries 2022, 8, 8. [Google Scholar] [CrossRef]
- Wang, X.; Wei, X.; Zhu, J.; Dai, H.; Zheng, Y.; Xu, X.; Chen, Q. A review of modeling, acquisition, and application of lithium-ion battery impedance for onboard battery management. eTransportation 2021, 7, 100093. [Google Scholar] [CrossRef]
- Baronti, F.; Femia, N.; Saletti, R.; Visone, C.; Zamboni, W. Hysteresis Modeling in Li-Ion Batteries. IEEE Trans. Magn. 2014, 50, 7300704. [Google Scholar] [CrossRef]
- Duong, V.-H.; Bastawrous, H.; See, K. Accurate approach to the temperature effect on state of charge estimation in the LiFePO4 battery under dynamic load operation. Appl. Energy 2017, 204, 560–571. [Google Scholar] [CrossRef]
- Li, J.; Barillas, J.K.; Guenther, C.; Danzer, M.A. A comparative study of state of charge estimation algorithms for LiFePO4 batteries used in electric vehicles. J. Power Source 2013, 230, 244–250. [Google Scholar] [CrossRef]
- Xiong, R.; Li, L.; Yu, Q.; Jin, Q.; Yang, R. A set membership theory based parameter and state of charge co-estimation method for all-climate batteries. J. Clean. Prod. 2020, 249, 119380. [Google Scholar] [CrossRef]
- Chen, C.; Xiong, R.; Yang, R.; Shen, W.; Sun, F. State-of-charge estimation of lithium-ion battery using an improved neural network model and extended Kalman filter. J. Clean. Prod. 2019, 234, 1153–1164. [Google Scholar] [CrossRef]
- Song, Z.; Yang, X.-G.; Yang, N.; Delgado, F.P.; Hofmann, H.; Sun, J. A study of cell-to-cell variation of capacity in parallel-connected lithium-ion battery cells. eTransportation 2021, 7, 100091. [Google Scholar] [CrossRef]
- Ludwig, S.; Steinhardt, M.; Jossen, A. Determination of Internal Temperature Differences for Various Cylindrical Lithi-um-Ion Batteries Using a Pulse Resistance Approach. Batteries 2022, 8, 60. [Google Scholar] [CrossRef]
- Wildfeuer, L.; Lienkamp, M. Quantifiability of inherent cell-to-cell variations of commercial lithium-ion batteries. eTransportation 2021, 9, 100129. [Google Scholar] [CrossRef]
- Lin, X. Adaptive Estimation of Thermal Dynamics and Charge Imbalance in Battery Strings. Ph.D. Thesis, University of Michigan, Ann Arbor, MI, USA, 2014. [Google Scholar]
- Feng, X.; Weng, C.; Ouyang, M.; Sun, J. Online internal short circuit detection for a large format lithium ion battery. Appl. Energy 2016, 161, 168–180. [Google Scholar] [CrossRef]
- Zhang, F.; Feng, X.; Xu, C.; Jiang, F.; Ouyang, M. Thermal runaway front in failure propagation of long-shape lithium-ion battery. Int. J. Heat Mass Transf. 2022, 182, 121928. [Google Scholar] [CrossRef]
- Hua, X.; Heckel, C.; Modrow, N.; Zhang, C.; Hales, A.; Holloway, J.; Jnawali, A.; Li, S.; Yu, Y.; Loveridge, M.; et al. The prismatic surface cell cooling coefficient: A novel cell design optimisation tool & thermal parameterization method for a 3D discretised electro-thermal equivalent-circuit model. eTransportation 2021, 7, 100099. [Google Scholar] [CrossRef]
- Jiang, Z.Y.; Qu, Z.G.; Zhang, J.F.; Rao, Z.H. Rapid prediction method for thermal runaway propagation in battery pack based on lumped thermal re-sistance network and electric circuit analogy. Appl. Energy 2020, 268, 115007. [Google Scholar] [CrossRef]
- Cui, X.; Zeng, J.; Zhang, H.; Yang, J.; Qiao, J.; Li, J.; Li, W. Optimization of the lumped parameter thermal model for hard-cased li-ion batteries. J. Energy Storage 2020, 32, 101758. [Google Scholar] [CrossRef]
- Li, K.; Tseng, K.J. An equivalent circuit model for state of energy estimation of lithium-ion battery. In Proceedings of the Apec 2016 31st Annual IEEE Applied Power Electronics Conference and Exposition, Long Beach, CA, USA, 20–24 March 2016; pp. 3422–3430. [Google Scholar] [CrossRef]
- Dong, T.K.; Montaru, M.; Kirchev, A.; Perrin, M.; Lambert-Mattera, F.; Bultel, Y. Modeling of Lithium Iron Phosphate Batteries by an Equivalent Electrical Circuit: Part II-Model Parame-terization as Function of Power and State of Energy (SOE). ECS Trans. 2011, 35, 229–237. [Google Scholar] [CrossRef]
- Dong, G.; Chen, Z.; Wei, J.; Zhang, C.; Wang, P. An online model-based method for state of energy estimation of lithium-ion batteries using dual filters. J. Power Source 2016, 301, 277–286. [Google Scholar] [CrossRef]
- Mamadou, K.; Delaille, A.; Lemaire-Potteau, E.; Bultel, Y. The State-of-Energy: A New Criterion for the Energetic Performances Evaluation of Electrochemical Storage Devices. ECS Trans. 2010, 25, 105–112. [Google Scholar] [CrossRef]
- Li, K.; Wei, F.; Tseng, K.J.; Soong, B.-H. A Practical Lithium-Ion Battery Model for State of Energy and Voltage Responses Prediction Incorporating Temperature and Ageing Effects. IEEE Trans. Ind. Electron. 2018, 65, 6696–6708. [Google Scholar] [CrossRef]
- Wang, Y.; Zhang, C.; Chen, Z. A method for joint estimation of state-of-charge and available energy of LiFePO 4 batteries. Appl. Energy 2014, 135, 81–87. [Google Scholar] [CrossRef]
- Zhang, S.; Zhang, X. A novel non-experiment-based reconstruction method for the relationship between open-circuit-voltage and state-of-charge/state-of-energy of lithium-ion battery. Electrochim. Acta 2021, 403, 139637. [Google Scholar] [CrossRef]
- Zhang, Y.Z.; He, H.W.; Xiong, R. A Data-Driven Based State of Energy Estimator of Lithium-ion Batteries Used to Supply Electric Vehicles. Energy Procedia 2015, 75, 1944–1949. [Google Scholar] [CrossRef][Green Version]
- Li, K.; Soong, B.H.; Tseng, K.J. A High-Fidelity Hybrid Lithium-Ion Battery Model for SOE and Runtime Prediction. In Proceedings of the 2017 Thirty Second Annual IEEE Applied Power Electronics Conference and Exposition (APEC), Tampa, FL, USA, 26–30 March 2017; pp. 2374–2381. [Google Scholar]
- Zhang, S.; Peng, N.; Zhang, X. An application—Oriented multistate estimation framework of lithium—Ion battery used in electric vehicles. Int. J. Energy Res. 2021, 45, 18554–18576. [Google Scholar] [CrossRef]
- Zhang, S.; Zhang, X. Joint estimation method for maximum available energy and state-of-energy of lithium-ion battery under various temperatures. J. Power Source 2021, 506, 230132. [Google Scholar] [CrossRef]
- Liu, X.; Wu, J.; Zhang, C.; Chen, Z. A method for state of energy estimation of lithium-ion batteries at dynamic currents and temperatures. J. Power Source 2014, 270, 151–157. [Google Scholar] [CrossRef]
- German, R.; Shili, S.; Desreveaux, A.; Sari, A.; Venet, P.; Bouscayrol, A. Dynamical Coupling of a Battery Electro-Thermal Model and the Traction Model of an EV for Driving Range Simulation. IEEE Trans. Veh. Technol. 2020, 69, 328–337. [Google Scholar] [CrossRef]
- Tian, J.; Xiong, R.; Shen, W.; Lu, J. State-of-charge estimation of LiFePO4 batteries in electric vehicles: A deep-learning enabled approach. Appl. Energy 2021, 291, 116812. [Google Scholar] [CrossRef]
- Carpenter, J. Freedomcar and Casting. Int. J. Met. 2008, 2, 7–15. [Google Scholar] [CrossRef]
- Jin, C.; Sun, Y.; Wang, H.; Lai, X.; Wang, S.; Chen, S.; Rui, X.; Zheng, Y.; Feng, X.; Wang, H.; et al. Model and experiments to investigate thermal runaway characterization of lithium-ion batteries induced by external heating method. J. Power Source 2021, 504, 230065. [Google Scholar] [CrossRef]
- Shen, P.; Ouyang, M.; Lu, L.; Li, J.; Feng, X. The Co-estimation of State of Charge, State of Health, and State of Function for Lithium-Ion Batteries in Electric Vehicles. IEEE Trans. Veh. Technol. 2017, 67, 92–103. [Google Scholar] [CrossRef]
- Shen, P.; Ouyang, M.; Han, X.; Feng, X.; Lu, L.; Li, J. Error Analysis of the Model-Based State-of-Charge Observer for Lithium-Ion Batteries. IEEE Trans. Veh. Technol. 2018, 67, 8055–8064. [Google Scholar] [CrossRef]
- Ren, D.; Lu, L.; Shen, P.; Feng, X.; Han, X.; Ouyang, M. Battery remaining discharge energy estimation based on prediction of future operating conditions. J. Energy Storage 2019, 25, 100836. [Google Scholar] [CrossRef]
- Sun, T.; Xu, Y.; Feng, L.; Xu, B.; Chen, D.; Zhang, F.; Han, X.; Zhao, L.; Zheng, Y. A vehicle-cloud collaboration strategy for remaining driving range estimation based on online traffic route in-formation and future operation condition prediction. Energy 2022, 248, 123608. [Google Scholar] [CrossRef]
- Lai, X.; Huang, Y.; Gu, H.; Han, X.; Feng, X.; Dai, H.; Zheng, Y.; Ouyang, M. Remaining discharge energy estimation for lithium-ion batteries based on future load prediction considering temperature and ageing effects. Energy 2022, 238, 121754. [Google Scholar] [CrossRef]












| Ambient Temperature/°C | RMSE/°C | Proportion of the Whole Temperature Rise Range/% |
|---|---|---|
| 25 | 0.4616 | 5.13 |
| −20 | 0.8795 | 2.67 |
| Parameter | Value |
|---|---|
| Initial SOC | 50% |
| Ambient temperature | −10 °C |
| RAE from simulation | 6.606 kWh |
| Real RAE | 6.363 kWh |
| Estimation error | +3.82% |
Publisher’s Note: MDPI stays neutral with regard to jurisdictional claims in published maps and institutional affiliations. |
© 2022 by the authors. Licensee MDPI, Basel, Switzerland. This article is an open access article distributed under the terms and conditions of the Creative Commons Attribution (CC BY) license (https://creativecommons.org/licenses/by/4.0/).
Share and Cite
Mao, S.; Han, M.; Han, X.; Lu, L.; Feng, X.; Su, A.; Wang, D.; Chen, Z.; Lu, Y.; Ouyang, M. An Electrical–Thermal Coupling Model with Artificial Intelligence for State of Charge and Residual Available Energy Co-Estimation of LiFePO4 Battery System under Various Temperatures. Batteries 2022, 8, 140. https://doi.org/10.3390/batteries8100140
Mao S, Han M, Han X, Lu L, Feng X, Su A, Wang D, Chen Z, Lu Y, Ouyang M. An Electrical–Thermal Coupling Model with Artificial Intelligence for State of Charge and Residual Available Energy Co-Estimation of LiFePO4 Battery System under Various Temperatures. Batteries. 2022; 8(10):140. https://doi.org/10.3390/batteries8100140
Chicago/Turabian StyleMao, Shuoyuan, Meilin Han, Xuebing Han, Languang Lu, Xuning Feng, Anyu Su, Depeng Wang, Zixuan Chen, Yao Lu, and Minggao Ouyang. 2022. "An Electrical–Thermal Coupling Model with Artificial Intelligence for State of Charge and Residual Available Energy Co-Estimation of LiFePO4 Battery System under Various Temperatures" Batteries 8, no. 10: 140. https://doi.org/10.3390/batteries8100140
APA StyleMao, S., Han, M., Han, X., Lu, L., Feng, X., Su, A., Wang, D., Chen, Z., Lu, Y., & Ouyang, M. (2022). An Electrical–Thermal Coupling Model with Artificial Intelligence for State of Charge and Residual Available Energy Co-Estimation of LiFePO4 Battery System under Various Temperatures. Batteries, 8(10), 140. https://doi.org/10.3390/batteries8100140

