Short-Term Frost Prediction During Apple Flowering in Luochuan Using a 1D-CNN–BiLSTM Network with Attention Mechanism
Abstract
1. Introduction
2. Materials and Methods
2.1. Data Sources
2.2. Data Preprocessing
2.2.1. Interpolation of GST and TEM Data
2.2.2. WS Data Interpolation
2.2.3. RH Data Interpolation
2.3. Outlier Handling and Data Filtering
2.4. Comparison of Different Data Preprocessing Methods
3. Model Building
3.1. Predictive Model Technical Route
3.2. Frost Prediction Indicators
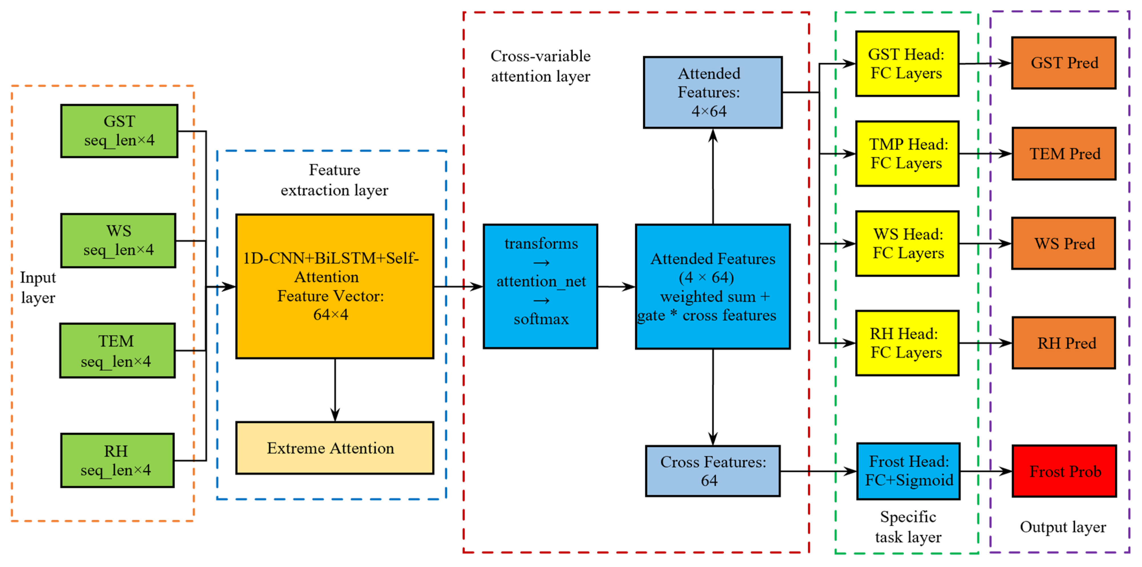
3.3. 1D-CNN-BiLSTM-Attention Frost Prediction Model
3.4. Evaluation Metrics
4. Results and Analysis
4.1. Comparison of Different Algorithms and Data Preprocessing Methods
4.1.1. Comparison of Prediction Effects
4.1.2. Ablation Experiment
4.1.3. Sensitivity Analysis to Interpolation Noise
4.1.4. Sensitivity Analysis on Data Imputation
4.2. Frost Prediction Results
4.2.1. Analysis of the Prediction Effect of Each Meteorological Factor
4.2.2. Historical Frost Event Prediction and Model Validation
5. Discussion
6. Conclusions
Author Contributions
Funding
Data Availability Statement
Acknowledgments
Conflicts of Interest
References
- Wang, R.H.; Ru, X.Y.; Jiang, T.C.; Wang, J.H.; Wang, Z.; Su, B.F.; Zhang, D.; Yu, Q.; Feng, H.; He, J.Q. Based on the phenological model to study the possible changes of apple flowering dates under future climate scenarios in Shaanxi province. Chin. J. Agrometeorol. 2021, 42, 729–745. [Google Scholar] [CrossRef]
- Lee, H.; Choi, J.A.; Hee, H.H.; Sung, K. Prediction of frost occurrences using statistical modeling approaches. Adv. Meteorol. 2016, 2016, 2075186. [Google Scholar] [CrossRef]
- Tárraga, J.P.; Castillo Cara, M.; Arias Antúnez, E.; Dujovne, D. Frost Forecasting Through Machine Learning Algorithms. Earth Sci. Inform. 2025, 18, 183–199. [Google Scholar] [CrossRef]
- Carl, J.T.; Kurt, C.S.; Maruti, K.M.; Crawford, B.; Michelle, R.P. Frost prediction using machine learning and deep neural network models. Front. Artif. Intell. 2023, 5, 963781. [Google Scholar] [CrossRef]
- Kim, H.; Kim, M.J.; Kim, S. Frost forecasting considering geographical characteristics. Acta Meteorol. Sin. 2022, 2022, 1127628. [Google Scholar] [CrossRef]
- Zhang, X.F.; Zheng, Y.F.; Wang, C.Y.; Chen, H.L.; Ren, Z.H.; Zou, C.H. Spatial-temporal distribution and multiple-temporal scale variation analyses of winter wheat late freezing injury. Acta. Meteorol. Sinica. 2009, 67, 321–330. [Google Scholar] [CrossRef]
- Wang, P.J.; Ma, Y.P.; Tan, J.X.; Wang, D.R.; Chen, H.; Jiang, Z.F.; Huo, Z.G. Spring frost damage to tea plants can be identified with daily minimum air temperatures estimated by MODIS land surface temperature products. Remote Sens. 2021, 13, 1177. [Google Scholar] [CrossRef]
- Ru, X.; Zhou, J.; Gong, K.; He, Z.; Dai, Z.; Li, M.; Feng, X.; Yu, Q.; Feng, H.; He, J. Climate warming may accelerate apple phenology but lead to divergent dynamics in late-spring frost and poor pollination risks in main apple production regions of China. Eur. J. Agron. 2023, 150, 126945. [Google Scholar] [CrossRef]
- GB/T 35221-2017; National Technical Committee 507 on Meteorological Instruments and Methods of Observation of Standardization Administration of China (SAC/TC507). Specifications for Surface Meteorological Observation—General. Standards Press of China: Beijing, China, 2017.
- Wan, Y.X.; Wang, W.; Ji, Z.P.; Xie, H.X. Research on pellet image denoising based on local statistics. Dian Zi Zhi Zuo 2025, 33, 22–27. [Google Scholar] [CrossRef]
- Zhang, Y.; Huang, Y.H.; Li, Z.H.; Cui, T.S.; Wang, Z.G. Parameter estimation algorithm for time-frequency difference using Savitzky-Golay filtering and cross-ambiguity function. J. Syst. Eng. Electron. 2025, 47, 1395–1403. [Google Scholar] [CrossRef]
- Li, H.Y.; Li, K.; Yang, Z. Retrieval of rice phenological stages based on time-series full-polarization synthetic aperture radar data. J. Zhejiang Univ. (Agric. Life Sci. Ed.) 2021, 47, 404–414. [Google Scholar] [CrossRef]
- Kiebel, S.J.; Poline, J.-B.; Friston, K.J.; Holmes, A.P.; Worsley, K.J. Robust smoothness estimation in statistical parametric maps using standardized residuals from the general linear model. NeuroImage 1999, 10, 756–766. [Google Scholar] [CrossRef]
- Li, S.J. Meteorological indicators and risk assessment of frost damage during the apple flowering period. Seed Sci. Technol. 2018, 36, 108–111. [Google Scholar] [CrossRef]
- Sha, Y.Z.; Yang, Z.B.; Ma, S.Q.; Chen, Y.Q.; Wang, J.Y.; Tu, M.H.; Mao, C.Z. QX/T 50-2007; Specifications for Surface Meteorological Observation—Air Temperature and Humidity. Sectoral Standard of the People’s Republic of China: Meteorology; Standards Press of China: Beijing, China, 2007.
- Murray, F.W. On the computation of saturation vapor pressure. J. Appl. Meteorol. (1962) 1967, 6, 203–204. [Google Scholar] [CrossRef]
- Cheng, Q.W.; Wang, J.J.; Wu, B.S.; Wu, Z.X.; Ye, H.C.; Yang, C.; Wang, Z.X.; Cai, F.Z.; Yang, J. Evapotranspiration from Rubber Plantations in Hainan Based on the SEBS Model. Chin. J. Trop. Crop. 2025, 46, 1774–1784. [Google Scholar] [CrossRef]
- Sun, X.; Wu, R. Seasonality and time scale dependence of the relationship between turbulent surface heat flux and SST. Clim. Dyn. 2021, 56, 3173–3186. [Google Scholar] [CrossRef]
- Meng, X.C.; Li, H.; Du, Y.M.; Cao, B.; Liu, Q.H.; Sun, L.; Zhu, J.S. Estimating land surface emissivity from ASTER GED products. Nat. Remote Sens. Bull. 2016, 20, 382–396. [Google Scholar] [CrossRef]
- Choi, T.J.; Hong, J.K.; Kim, J.; Lee, H.C.; Asanuma, J.; Ishikawa, H.; Tsukamoto, O.; Gao, Z.Q.; Ma, Y.M.; Ueno, K.; et al. Turbulent exchange of heat, water vapor, and momentum over a Tibetan prairie by eddy covariance and flux variance measurements—Art. no. D21106. J. Geophys. Res. Atmos. 2004, 109, 12. [Google Scholar] [CrossRef]
- Shi, Y.; Bie, Q.; Su, X.J.; Li, X.Z. Impacts of Changes in Land Cover on Solar Radiation Absorption in Northwestern China. Remote Sens. Nat. Resour. 2024, 36, 260–271. [Google Scholar] [CrossRef]
- LeCun, Y.; Boser, B.; Denker, J.S.; Henderson, D.; Howard, R.E.; Hubbard, W.; Jackel, L.D. Backpropagation applied to handwritten zip code recognition. Neural Comput. 1989, 1, 541–551. [Google Scholar] [CrossRef]
- Clevert, D.; Unterthiner, T.; Hochreiter, S. Fast and accurate deep network learning by exponential linear units (ELUs). arXiv 2016, arXiv:1511.07289. [Google Scholar] [CrossRef]
- Fjellstrom, C. Long Short-Term Memory Neural Network for Financial Time Series. In Proceedings of the 2022 IEEE International Conference on Big Data, Big Data 2022, Osaka, Japan, 17–20 December 2022; Institute of Electrical and Electronics Engineers Inc.: Osaka, Japan, 2022; pp. 3496–3504. [Google Scholar] [CrossRef]
- Zeng, Q.X.; Xiong, W.P.; Du, J.Q.; Nie, B.; Guo, R.C. Electronic medical record named entity recognition combined with Self-Attention BiLSTM-CRF. Comput. Appl. Softw. 2021, 38, 159–162, 234. [Google Scholar] [CrossRef]
- Tsotsos, J.K.; Culhane, S.M.; Wai, W.Y.K.; Lai, Y.; Davis, N.; Nuflo, F. Modeling visual attention via selective tuning. Artif. Intell. 1995, 78, 507–545. [Google Scholar] [CrossRef]
- Huang, L.S.; Luo, Y.W.; Yang, X.D.; Yang, G.J.; Wang, D.Y. Crop disease recognition based on attention mechanism and multi-scale residual network. Trans. Chin. Soc. Agric. 2021, 52, 264–271. [Google Scholar]
- Liu, J.W.; Liu, J.W.; Luo, X.L. Research progress in attention mechanism in deep learning. Chin. J. Eng. 2021, 43, 1499–1511. [Google Scholar] [CrossRef]
- Lin, T.; Goyal, P.; Girshick, R.; He, K.; Dollar, P. Focal loss for dense object detection. IEEE Trans. Pattern Anal. Mach. Intell. 2020, 42, 318–327. [Google Scholar] [CrossRef] [PubMed]
- Rainio, O.; Teuho, J.; Klén, R. Evaluation metrics and statistical tests for machine learning. Sci. Rep. 2024, 14, 6086. [Google Scholar] [CrossRef] [PubMed]
- China Apple Industry Technology System. Frost Damage During Apple Bloom: Investigation and Emergency Management in Orchards of Shaanxi and Gansu; China Apple Industry Technology System: Beijing, China, 2013. [Google Scholar]





| Data Type | Effective Range | Unit | Approach |
|---|---|---|---|
| WS | [0,50] | m·s−1 | Overrun → NaN |
| TEM & GST | [−50, 50] | °C | Overrun → NaN |
| RH | [0,100] | % | Overrun → NaN |
| Pretreatment Method | Root of Mean Square of the First-Order Difference | |||
|---|---|---|---|---|
| GST | TEM | WS | RH | |
| Linear Interpolation | 1.6353 | 0.8022 | 0.3372 | 3.6051 |
| Lagrange Interpolation | 1.4582 | 0.7503 | 0.2292 | 2.9726 |
| Median Filtering | 1.0362 | 0.5945 | 0.3398 | 3.9100 |
| Mean Filtering | 0.6363 | 0.4923 | 0.2585 | 3.5809 |
| Piecewise Interpolation-Savitzky–Golay Filtering | 1.8913 | 0.9021 | 0.3397 | 3.6137 |
| Pretreatment Method | NRAM | |||
|---|---|---|---|---|
| GST | TEM | WS | RH | |
| Linear Interpolation | 0.0854 | 0.0371 | 0.0235 | 0.0725 |
| Lagrange Interpolation | 0.0955 | 0.0458 | 0.0382 | 0.0437 |
| Median Filtering | 0.0894 | 0.0278 | 0.0694 | 0.0645 |
| Mean Filtering | 0.0317 | 0.0158 | 0.2585 | 0.0638 |
| Piecewise Interpolation-Savitzky–Golay Filtering | 0.0975 | 0.0458 | 0.0817 | 0.0831 |
| Time /h | Models | GST | TEM | WS | RH | Recall | Precision | F1 | ||||
|---|---|---|---|---|---|---|---|---|---|---|---|---|
| RMSE /(°C) | R2 | RMSE /(°C) | R2 | RMSE /(m·s−1) | R2 | RMSE /(%) | R2 | |||||
| 4 | 1D-CNN | 1.8353 ±0.0714 | 0.9701 ±0.0012 | 1.4994 ±0.0582 | 0.9632 ±0.0015 | 0.6719 ±0.0241 | 0.8367 ±0.0035 | 8.7704 ±0.3215 | 0.8516 ±0.0041 | 0.9372 ±0.0038 | 0.9281 ±0.0042 | 0.9326 ±0.0035 |
| LSTM | 1.6698 ±0.0653 | 0.9753 ±0.0010 | 1.3836 ±0.0538 | 0.9687 ±0.0013 | 0.7192 ±0.0265 | 0.8116 ±0.0038 | 8.8966 ±0.3341 | 0.8474 ±0.0043 | 0.9661 ±0.0028 | 0.9571 ±0.0031 | 0.9615 ±0.0025 | |
| BiLSTM | 1.4955 ±0.0612 | 0.9801 ±0.0008 | 1.2948 ±0.0519 | 0.9726 ±0.0011 | 0.5701 ±0.0221 | 0.8824 ±0.0030 | 7.3551 ±0.2884 | 0.8957 ±0.0036 | 0.9663 ±0.0025 | 0.9668 ±0.0027 | 0.9666 ±0.0023 | |
| RNN | 1.5719 ±0.0630 | 0.9781 ±0.0009 | 1.3943 ±0.0553 | 0.9682 ±0.0012 | 0.6627 ±0.0257 | 0.8410 ±0.0036 | 8.0467 ±0.3152 | 0.8751 ±0.0040 | 0.9658 ±0.0029 | 0.9584 ±0.0032 | 0.9621 ±0.0027 | |
| DNN | 1.7266 ±0.0678 | 0.9735 ±0.0011 | 1.3921 ±0.0546 | 0.9683 ±0.0013 | 0.6778 ±0.0260 | 0.8336 ±0.0037 | 10.0827 ± 0.3952 | 0.8037 ±0.0045 | 0.9511 ±0.0035 | 0.9554 ±0.0038 | 0.9531 ±0.0032 | |
| 1D-CNN-LSTM | 1.4837 ±0.0599 | 0.9804 ±0.0008 | 1.2848 ±0.0512 | 0.9730 ±0.0011 | 0.5536 ±0.0215 | 0.8892 ±0.0029 | 6.7829 ±0.2651 | 0.9113 ±0.0034 | 0.9620 ±0.0030 | 0.9489 ±0.0033 | 0.9554 ±0.0028 | |
| 1D-CNN-BiLSTM | 1.4784 ±0.0605 | 0.9806 ±0.0008 | 1.2925 ±0.0520 | 0.9727 ±0.0011 | 0.5506 ±0.0213 | 0.8904 ±0.0029 | 6.8238 ±0.2675 | 0.9102 ±0.0035 | 0.9655 ±0.0027 | 0.9448 ±0.0030 | 0.9550 ±0.0026 | |
| 1D-CNN-BiLSTM-Attention | 1.3602 ±0.0558 | 0.9836 ±0.0007 | 1.1521 ±0.0465 | 0.9783 ±0.0009 | 0.5836 ±0.0227 | 0.8768 ±0.0031 | 7.1380 ±0.2798 | 0.9017 ±0.0036 | 0.9727 ±0.0024 | 0.9696 ±0.0026 | 0.9712 ±0.0022 | |
| 8 | 1D-CNN | 2.5442 ±0.0992 | 0.9426 ±0.0019 | 2.2542 ±0.0878 | 0.9169 ±0.0023 | 0.7583 ±0.0295 | 0.7921 ±0.0041 | 11.2003 ±0.4392 | 0.7581 ±0.0050 | 0.8979 ±0.0040 | 0.8970 ±0.0044 | 0.8974 ±0.0037 |
| LSTM | 2.3403 ±0.025 | 0.9513 ±0.003 | 1.9675 ±0.022 | 0.9367 ±0.004 | 0.7913 ±0.018 | 0.7734 ±0.007 | 11.2067 ±0.036 | 0.7576 ±0.008 | 0.9415 ±0.013 | 0.9151 ±0.015 | 0.9281 ±0.015 | |
| BiLSTM | 2.2633 ±0.0884 | 0.9545 ±0.0016 | 2.0122 ±0.0785 | 0.9338 ±0.0021 | 0.6409 ±0.0249 | 0.8515 ±0.0038 | 9.4109 ±0.3690 | 0.8292 ±0.0046 | 0.9361 ±0.0034 | 0.9221 ±0.0037 | 0.9290 ±0.0032 | |
| RNN | 2.3401 ±0.0913 | 0.9514 ±0.0017 | 2.1073 ±0.0822 | 0.9273 ±0.0022 | 0.7518 ±0.0293 | 0.7957 ±0.0042 | 10.4342 ±0.4091 | 0.7893 ±0.0049 | 0.9244 ±0.0037 | 0.9319 ±0.0041 | 0.9281 ±0.0035 | |
| DNN | 2.4120 ±0.0941 | 0.9484 ±0.0018 | 2.1149 ±0.0825 | 0.9269 ±0.0022 | 0.7852 ±0.0306 | 0.7769 ±0.0043 | 11.8905 ±0.4661 | 0.7274 ±0.0052 | 0.9158 ±0.0039 | 0.9174 ±0.0043 | 0.9165 ±0.0037 | |
| 1D-CNN-LSTM | 2.2468 ±0.0877 | 0.9552 ±0.0016 | 2.0218 ±0.0789 | 0.9331 ±0.0021 | 0.6313 ±0.0245 | 0.8559 ±0.0038 | 8.1633 ±0.3201 | 0.8715 ±0.0045 | 0.9407 ±0.0034 | 0.9058 ±0.0038 | 0.9229 ±0.0032 | |
| 1D-CNN-BiLSTM | 2.2673 ±0.0885 | 0.9544 ±0.0016 | 2.0141 ±0.0786 | 0.9336 ±0.0021 | 0.6305 ±0.0245 | 0.8563 ±0.0038 | 8.3587 ±0.3277 | 0.8653 ±0.0046 | 0.9350 ±0.0035 | 0.9056 ±0.0039 | 0.9201 ±0.0033 | |
| 1D-CNN-BiLSTM-Attention | 1.9386 ±0.0758 | 0.9666 ±0.0014 | 1.7267 ±0.0674 | 0.9512 ±0.0019 | 0.6712 ±0.0261 | 0.8457 ±0.0039 | 8.5421 ±0.3349 | 0.8593 ±0.0047 | 0.9527 ±0.0032 | 0.9338 ±0.0036 | 0.9431 ±0.0030 | |
| 12 | 1D-CNN | 2.9732 ±0.1160 | 0.9215 ±0.0023 | 2.6512 ±0.1034 | 0.8851 ±0.0028 | 0.7947 ±0.0309 | 0.7714 ±0.0045 | 11.7710 ±0.4616 | 0.7327 ±0.0054 | 0.8717 ±0.0043 | 0.8974 ±0.0047 | 0.8843 ±0.0040 |
| LSTM | 2.7942 ±0.1090 | 0.9307 ±0.0021 | 2.4498 ±0.0956 | 0.9019 ±0.0026 | 0.9305 ±0.0362 | 0.6849 ±0.0051 | 11.9316 ±0.4678 | 0.7250 ±0.0055 | 0.9134 ±0.0039 | 0.8931 ±0.0043 | 0.9030 ±0.0037 | |
| BiLSTM | 2.7405 ±0.1069 | 0.9333 ±0.0020 | 2.5193 ±0.0983 | 0.8962 ±0.0027 | 0.7042 ±0.0274 | 0.8205 ±0.0043 | 11.1675 ±0.4378 | 0.7594 ±0.0053 | 0.9121 ±0.0038 | 0.8919 ±0.0042 | 0.9018 ±0.0036 | |
| RNN | 2.7732 ±0.1082 | 0.9317 ±0.0021 | 2.4956 ±0.0973 | 0.8982 ±0.0027 | 0.8441 ±0.0328 | 0.7414 ±0.0048 | 11.4364 ±0.4485 | 0.7477 ±0.0054 | 0.9145 ±0.0038 | 0.8919 ±0.0042 | 0.9028 ±0.0036 | |
| DNN | 2.7583 ±0.1076 | 0.9325 ±0.0020 | 2.4456 ±0.0954 | 0.9021 ±0.0026 | 0.8414 ±0.0327 | 0.7437 ±0.0048 | 12.7401 ±0.4995 | 0.6858 ±0.0057 | 0.8920 ±0.0041 | 0.9006 ±0.0045 | 0.8958 ±0.0039 | |
| 1D-CNN-LSTM | 2.7905 ±0.1089 | 0.9308 ±0.0021 | 2.5277 ±0.0986 | 0.8955 ±0.0027 | 0.7031 ±0.0273 | 0.8211 ±0.0043 | 9.8572 ±0.3864 | 0.8125 ±0.0050 | 0.9064 ±0.0039 | 0.8835 ±0.0043 | 0.8948 ±0.0037 | |
| 1D-CNN-BiLSTM | 2.7802 ±0.1085 | 0.9314 ±0.0021 | 2.4847 ±0.0969 | 0.8991 ±0.0026 | 0.7179 ±0.0279 | 0.8135 ±0.0044 | 10.2901 ±0.4034 | 0.7957 ±0.0052 | 0.9046 ±0.0039 | 0.8821 ±0.0043 | 0.8930 ±0.0037 | |
| 1D-CNN-BiLSTM-Attention | 2.4558 ±0.0959 | 0.9465 ±0.0018 | 2.2205 ±0.0866 | 0.9194 ±0.0023 | 0.7616 ±0.0296 | 0.7900 ±0.0046 | 10.3596 ±0.3062 | 0.7929 ±0.0042 | 0.9115 ±0.0033 | 0.9166 ±0.0038 | 0.9140 ±0.0035 | |
| Disposition | GST-RMSE/(°C) | TEM-RMSE/(°C) | WS-RMSE/(°C) | RH-RMSE/(°C) | F1 | Recall |
|---|---|---|---|---|---|---|
| base | 1.3602 ±0.0558 | 1.7267 ±0.0674 | 0.5836 ±0.0227 | 7.1380 ±0.2798 | 0.9712 ±0.0022 | 0.9727 ±0.0024 |
| no cross | 1.4455 ±0.057 | 1.2593 ±0.067 | 0.5716 ±0.021 | 7.1059 ±0.285 | 0.9550 ±0.0025 | 0.9661 ±0.0022 |
| no sel_attn | 1.3555 ±0.056 | 1.1525 ±0.066 | 0.5869 ±0.023 | 7.3127 ±0.283 | 0.9680 ±0.0024 | 0.9698 ±0.0024 |
| no attention | 1.4588 ±0.056 | 1.2722 ±0.069 | 0.5825 ±0.024 | 7.0206 ±0.281 | 0.9546 ±0.0025 | 0.9610 ±0.0023 |
| Noise Level on RH | GST-RMSE/(°C) | TEM-RMSE/(°C) | WS-RMSE (m·s−1) | RH-RMSE/(%) | F1 |
|---|---|---|---|---|---|
| 0% (Baseline) | 1.3618 ±0.530 | 1.1530 ±0.628 | 0.5839 ±0.020 | 7.1412 ± 0.250 | 0.9710 ± 0.0214 |
| ±2.5% | 1.3605 ±0.542 | 1.7523 ±0.656 | 0.5838 ±0.0235 | 7.1398 ± 0.270 | 0.9711 ± 0.0216 |
| ±5% (Standard) | 1.3602 ±0.0558 | 1.1521 ±0.0465 | 0.5836 ±0.0227 | 7.1380 ±0.2798 | 0.9712 ±0.0022 |
| ±7.5% | 1.3821 ±0.0527 | 1.1629 ±0.0694 | 0.5841 ±0.0245 | 7.1523 ± 0.272 | 0.9708 ± 0.0231 |
| Imputation Method | Recall | Precision | F1 |
|---|---|---|---|
| Adjacent + Monthly Mean (Original) | 0.9727 ±0.0024 | 0.9696 ±0.0026 | 0.9712 ±0.0022 |
| Linear Temporal Interpolation | 0.9701 ±0.0025 | 0.9663 ±0.0024 | 0.9682 ±0.0028 |
| Forward Fill | 0.9688 ±0.0024 | 0.9640 ±0.0025 | 0.9664 ±0.0023 |
Disclaimer/Publisher’s Note: The statements, opinions and data contained in all publications are solely those of the individual author(s) and contributor(s) and not of MDPI and/or the editor(s). MDPI and/or the editor(s) disclaim responsibility for any injury to people or property resulting from any ideas, methods, instructions or products referred to in the content. |
© 2025 by the authors. Licensee MDPI, Basel, Switzerland. This article is an open access article distributed under the terms and conditions of the Creative Commons Attribution (CC BY) license.
Share and Cite
Yang, C.; Song, H. Short-Term Frost Prediction During Apple Flowering in Luochuan Using a 1D-CNN–BiLSTM Network with Attention Mechanism. Horticulturae 2026, 12, 47. https://doi.org/10.3390/horticulturae12010047
Yang C, Song H. Short-Term Frost Prediction During Apple Flowering in Luochuan Using a 1D-CNN–BiLSTM Network with Attention Mechanism. Horticulturae. 2026; 12(1):47. https://doi.org/10.3390/horticulturae12010047
Chicago/Turabian StyleYang, Chenxi, and Huaibo Song. 2026. "Short-Term Frost Prediction During Apple Flowering in Luochuan Using a 1D-CNN–BiLSTM Network with Attention Mechanism" Horticulturae 12, no. 1: 47. https://doi.org/10.3390/horticulturae12010047
APA StyleYang, C., & Song, H. (2026). Short-Term Frost Prediction During Apple Flowering in Luochuan Using a 1D-CNN–BiLSTM Network with Attention Mechanism. Horticulturae, 12(1), 47. https://doi.org/10.3390/horticulturae12010047
