Outlier Handling Strategy of Ensembled-Based Sequential Convolutional Neural Networks for Sleep Stage Classification
Abstract
1. Introduction
- In this paper, a model oriented to solve the problem of sleep staging result outliers within a population, namely E-SCNN, is proposed. E-SCNN clusters individuals into subgroups based on the similarity of their feature distributions, allowing for the assignment of personalized weights through an ensemble learning approach. This method significantly reduces the impact of outliers on overall sleep staging outcomes and lays the foundation for a personalized sleep staging model.
- The convolutional kernel design of the SCNN allows for the simultaneous learning of multi-scale features within sleep stages and contextual information between sleep stages. It allows the model to capture diverse sleep-related features with low computational overhead and fast operation.
- Unlike many studies that separate traditional machine learning and deep learning approaches, our model combines the strengths of both, leveraging their respective advantages to improve sleep staging accuracy.
2. Methods
2.1. Clustering Module
2.2. Sequence-Encoding and Decoding Processes
2.2.1. Sequence-Encoding Process
2.2.2. Sequence-Decoding Process
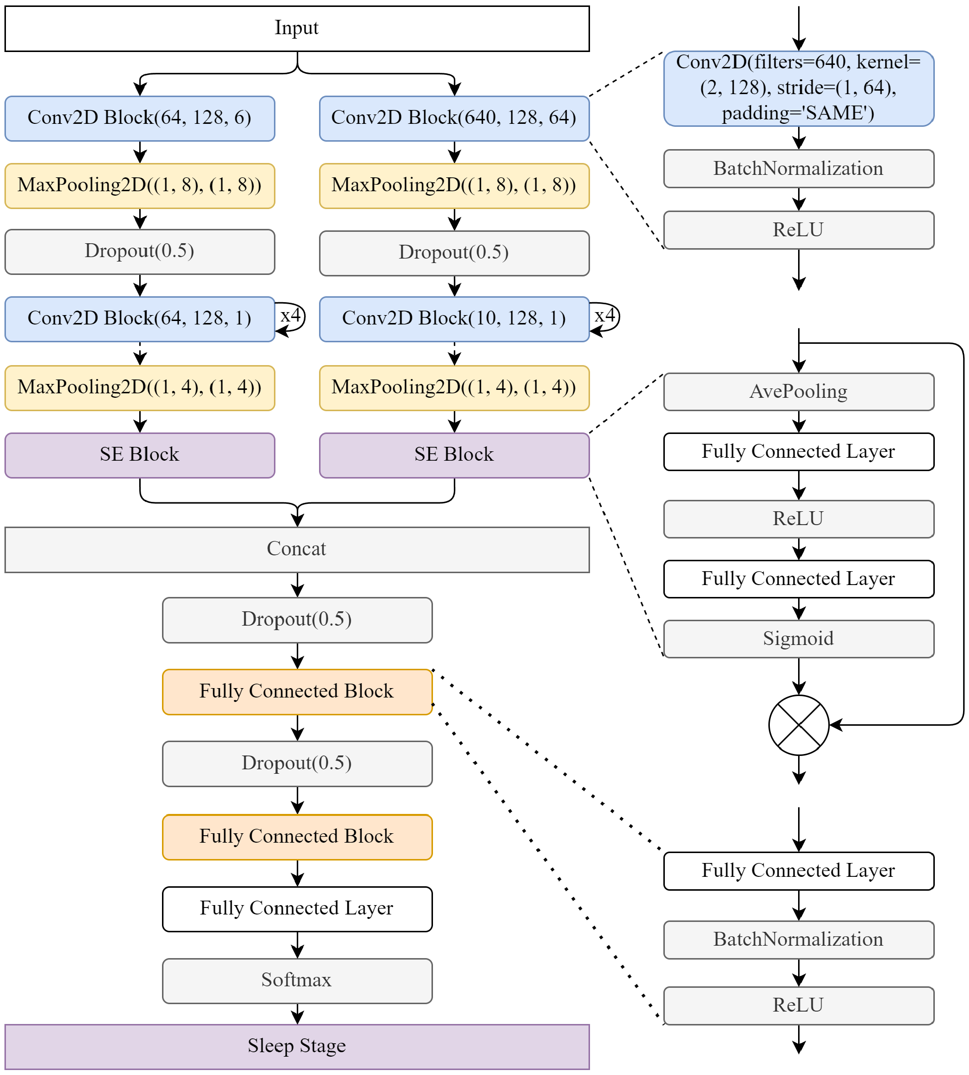
2.3. Sequential Convolutional Neural Network
2.4. Ensemble Learning
3. Results
3.1. Dataset
3.1.1. Sleep-EDF Expanded
3.1.2. Montreal Archive of Sleep Studies (MASS)
3.2. Experimental Setup
3.3. The Performance of the Clustering Module
3.4. Overall Performance of the Proposed Method
3.5. Comparison with State-of-the-Art Methods
4. Discussion
4.1. Effect of PCA
4.2. Existence and Impact of Interpersonal Differences
4.3. Limitations
4.4. Future Works
5. Conclusions
Author Contributions
Funding
Data Availability Statement
Conflicts of Interest
References
- Liu, M.; Zhu, H.; Tang, J.; Chen, H.; Chen, C.; Luo, J.; Chen, W. Overview of a Sleep Monitoring Protocol for a Large Natural Population. Phenomics 2023, 3, 421–438. [Google Scholar] [CrossRef] [PubMed]
- Liew, S.C.; Aung, T. Sleep Deprivation and Its Association with Diseases- a Review. Sleep Med. 2021, 77, 192–204. [Google Scholar] [CrossRef] [PubMed]
- Li, Y.; Sahakian, B.J.; Kang, J.; Langley, C.; Zhang, W.; Xie, C.; Xiang, S.; Yu, J.; Cheng, W.; Feng, J. The Brain Structure and Genetic Mechanisms Underlying the Nonlinear Association between Sleep Duration, Cognition and Mental Health. Nat. Aging 2022, 2, 425–437. [Google Scholar] [CrossRef]
- Svensson, T.; Saito, E.; Svensson, A.K.; Melander, O.; Orho-Melander, M.; Mimura, M.; Rahman, S.; Sawada, N.; Koh, W.P.; Shu, X.O.; et al. Association of Sleep Duration with All- and Major-Cause Mortality Among Adults in Japan, China, Singapore, and Korea. JAMA Netw. Open 2021, 4, e2122837. [Google Scholar] [CrossRef] [PubMed]
- Almutairi, H.; Hassan, G.M.; Datta, A. Machine-Learning-Based-Approaches for Sleep Stage Classification Utilising a Combination of Physiological Signals: A Systematic Review. Appl. Sci. 2023, 13, 13280. [Google Scholar] [CrossRef]
- Rundo, J.V.; Downey, R. Polysomnography. In Handbook of Clinical Neurology; Elsevier: Amsterdam, The Netherlands, 2019; Volume 160, pp. 381–392. [Google Scholar] [CrossRef]
- Allan Hobson, J. A manual of standardized terminology, techniques and scoring system for sleep stages of human subjects: A. Rechtschaffen and A. Kales (Editors). (Public Health Service, U.S. Government Printing Office, Washington, D.C., 1968, 58 p., $4.00). Electroencephalogr. Clin. Neurophysiol. 1969, 26, 644. [Google Scholar] [CrossRef]
- Iber, C.; Ancoli-Israel, S.; Chesson, A.; Quan, S. The AASM Manual for the Scoring of Sleep and Associated Events: Rules, Terminology and Technical Specifications; American Academy of Sleep Medicine: Westchester, IL, USA, 2007. [Google Scholar]
- Kazemi, K.; Abiri, A.; Zhou, Y.; Rahmani, A.; Khayat, R.N.; Liljeberg, P.; Khine, M. Improved Sleep Stage Predictions by Deep Learning of Photoplethysmogram and Respiration Patterns. Comput. Biol. Med. 2024, 179, 108679. [Google Scholar] [CrossRef]
- Goshtasbi, N.; Boostani, R.; Sanei, S. SleepFCN: A Fully Convolutional Deep Learning Framework for Sleep Stage Classification Using Single-Channel Electroencephalograms. IEEE Trans. Neural Syst. Rehabil. Eng. 2022, 30, 2088–2096. [Google Scholar] [CrossRef]
- Fan, J.; Zhu, H.; Jiang, X.; Meng, L.; Chen, C.; Fu, C.; Yu, H.; Dai, C.; Chen, W. Unsupervised Domain Adaptation by Statistics Alignment for Deep Sleep Staging Networks. IEEE Trans. Neural Syst. Rehabil. Eng. 2022, 30, 205–216. [Google Scholar] [CrossRef]
- Guillot, A.; Thorey, V. RobustSleepNet: Transfer Learning for Automated Sleep Staging at Scale. IEEE Trans. Neural Syst. Rehabil. Eng. 2021, 29, 1441–1451. [Google Scholar] [CrossRef]
- Heremans, E.R.M.; Phan, H.; Borzée, P.; Buyse, B.; Testelmans, D.; De Vos, M. From Unsupervised to Semi-Supervised Adversarial Domain Adaptation in Electroencephalography-Based Sleep Staging. J. Neural Eng. 2022, 19, 036044. [Google Scholar] [CrossRef] [PubMed]
- Van Der Donckt, J.; Van Der Donckt, J.; Deprost, E.; Vandenbussche, N.; Rademaker, M.; Vandewiele, G.; Van Hoecke, S. Do Not Sleep on Traditional Machine Learning: Simple and Interpretable Techniques Are Competitive to Deep Learning for Sleep Scoring. Biomed. Signal Process. Control 2023, 81, 104429. [Google Scholar] [CrossRef]
- Jain, R.; Ganesan, R.A. Reliable Sleep Staging of Unseen Subjects with Fusion of Multiple EEG Features and RUSBoost. Biomed. Signal Process. Control 2021, 70, 103061. [Google Scholar] [CrossRef]
- Al-Salman, W.; Li, Y.; Oudah, A.Y.; Almaged, S. Sleep Stage Classification in EEG Signals Using the Clustering Approach Based Probability Distribution Features Coupled with Classification Algorithms. Neurosci. Res. 2023, 188, 51–67. [Google Scholar] [CrossRef]
- Arslan, R.S.; Ulutas, H.; Köksal, A.S.; Bakır, M.; Çiftçi, B. Tree-Based Machine Learning Techniques for Automated Human Sleep Stage Classification. Trait. Du Signal 2023, 40, 1385–1400. [Google Scholar] [CrossRef]
- An, P.; Yuan, Z.; Zhao, J.; Jiang, X.; Du, B. An Effective Multi-Model Fusion Method for EEG-Based Sleep Stage Classification. Knowl.-Based Syst. 2021, 219, 106890. [Google Scholar] [CrossRef]
- Lyu, J.; Shi, W.; Zhang, C.; Yeh, C.H. A Novel Sleep Staging Method Based on EEG and ECG Multimodal Features Combination. IEEE Trans. Neural Syst. Rehabil. Eng. 2023, 31, 4073–4084. [Google Scholar] [CrossRef]
- Huang, Z.; Ling, B.W.K. Sleeping Stage Classification Based on Joint Quaternion Valued Singular Spectrum Analysis and Ensemble Empirical Mode Decomposition. Biomed. Signal Process. Control 2022, 71, 103086. [Google Scholar] [CrossRef]
- Niknazar, H.; Mednick, S.C. A Multi-Level Interpretable Sleep Stage Scoring System by Infusing Experts’ Knowledge Into a Deep Network Architecture. IEEE Trans. Pattern Anal. Mach. Intell. 2024, 46, 5044–5061. [Google Scholar] [CrossRef]
- Li, Y.; Chen, J.; Ma, W.; Zhao, G.; Fan, X. MVF-SleepNet: Multi-View Fusion Network for Sleep Stage Classification. IEEE J. Biomed. Health Inform. 2024, 1–11. [Google Scholar] [CrossRef]
- Neng, W.; Lu, J.; Xu, L. CCRRSleepNet: A Hybrid Relational Inductive Biases Network for Automatic Sleep Stage Classification on Raw Single-Channel EEG. Brain Sci. 2021, 11, 456. [Google Scholar] [CrossRef] [PubMed]
- Phan, H.; Chen, O.Y.; Koch, P.; Lu, Z.; McLoughlin, I.; Mertins, A.; De Vos, M. Towards More Accurate Automatic Sleep Staging via Deep Transfer Learning. IEEE Trans. Biomed. Eng. 2021, 68, 1787–1798. [Google Scholar] [CrossRef] [PubMed]
- Ansari, A.H.; Pillay, K.; Dereymaeker, A.; Jansen, K.; Van Huffel, S.; Naulaers, G.; De Vos, M. A Deep Shared Multi-Scale Inception Network Enables Accurate Neonatal Quiet Sleep Detection with Limited EEG Channels. IEEE J. Biomed. Health Inform. 2022, 26, 1023–1033. [Google Scholar] [CrossRef] [PubMed]
- Habib, A.; Motin, M.A.; Penzel, T.; Palaniswami, M.; Yearwood, J.; Karmakar, C. Performance of a Convolutional Neural Network Derived From PPG Signal in Classifying Sleep Stages. IEEE Trans. Biomed. Eng. 2023, 70, 1717–1728. [Google Scholar] [CrossRef]
- Jadhav, P.; Rajguru, G.; Datta, D.; Mukhopadhyay, S. Automatic Sleep Stage Classification Using Time–Frequency Images of CWT and Transfer Learning Using Convolution Neural Network. Biocybern. Biomed. Eng. 2020, 40, 494–504. [Google Scholar] [CrossRef]
- Sun, C.; Chen, C.; Fan, J.; Li, W.; Zhang, Y.; Chen, W. A Hierarchical Sequential Neural Network with Feature Fusion for Sleep Staging Based on EOG and RR Signals. J. Neural Eng. 2019, 16, 066020. [Google Scholar] [CrossRef]
- Fiorillo, L.; Favaro, P.; Faraci, F.D. DeepSleepNet-Lite: A Simplified Automatic Sleep Stage Scoring Model With Uncertainty Estimates. IEEE Trans. Neural Syst. Rehabil. Eng. 2021, 29, 2076–2085. [Google Scholar] [CrossRef]
- Supratak, A.; Dong, H.; Wu, C.; Guo, Y. DeepSleepNet: A Model for Automatic Sleep Stage Scoring Based on Raw Single-Channel EEG. IEEE Trans. Neural Syst. Rehabil. Eng. 2017, 25, 1998–2008. [Google Scholar] [CrossRef]
- Phan, H.; Andreotti, F.; Cooray, N.; Chen, O.Y.; De Vos, M. SeqSleepNet: End-to-End Hierarchical Recurrent Neural Network for Sequence-to-Sequence Automatic Sleep Staging. IEEE Trans. Neural Syst. Rehabil. Eng. 2019, 27, 400–410. [Google Scholar] [CrossRef]
- Casal, R.; Di Persia, L.E.; Schlotthauer, G. Classifying Sleep–Wake Stages through Recurrent Neural Networks Using Pulse Oximetry Signals. Biomed. Signal Process. Control 2021, 63, 102195. [Google Scholar] [CrossRef]
- Jia, Z.; Lin, Y.; Wang, J.; Ning, X.; He, Y.; Zhou, R.; Zhou, Y.; Lehman, L.w.H. Multi-View Spatial-Temporal Graph Convolutional Networks with Domain Generalization for Sleep Stage Classification. IEEE Trans. Neural Syst. Rehabil. Eng. 2021, 29, 1977–1986. [Google Scholar] [CrossRef] [PubMed]
- Phan, H.; Chen, O.Y.; Tran, M.C.; Koch, P.; Mertins, A.; De Vos, M. XSleepNet: Multi-View Sequential Model for Automatic Sleep Staging. IEEE Trans. Pattern Anal. Mach. Intell. 2021, 44, 5903–5915. [Google Scholar] [CrossRef] [PubMed]
- Phan, H.; Mikkelsen, K.; Chen, O.Y.; Koch, P.; Mertins, A.; De Vos, M. SleepTransformer: Automatic Sleep Staging with Interpretability and Uncertainty Quantification. IEEE Trans. Biomed. Eng. 2022, 69, 2456–2467. [Google Scholar] [CrossRef] [PubMed]
- Mostafaei, S.H.; Tanha, J.; Sharafkhaneh, A. A Novel Deep Learning Model Based on Transformer and Cross Modality Attention for Classification of Sleep Stages. J. Biomed. Inform. 2024, 157, 104689. [Google Scholar] [CrossRef] [PubMed]
- Chen, Z.; Yang, Z.; Zhu, L.; Chen, W.; Tamura, T.; Ono, N.; Altaf-Ul-Amin, M.; Kanaya, S.; Huang, M. Automated Sleep Staging via Parallel Frequency-Cut Attention. IEEE Trans. Neural Syst. Rehabil. Eng. 2023, 31, 1974–1985. [Google Scholar] [CrossRef]
- Zhu, H.; Xu, Y.; Wu, Y.; Shen, N.; Wang, L.; Chen, C.; Chen, W. A Sequential End-to-End Neonatal Sleep Staging Model with Squeeze and Excitation Blocks and Sequential Multi-Scale Convolution Neural Networks. Int. J. Neural Syst. 2024, 34, 2450013. [Google Scholar] [CrossRef]
- Guidozzi, F. Gender Differences in Sleep in Older Men and Women. Climacteric 2015, 18, 715–721. [Google Scholar] [CrossRef]
- Jonasdottir, S.S.; Minor, K.; Lehmann, S. Gender Differences in Nighttime Sleep Patterns and Variability across the Adult Lifespan: A Global-Scale Wearables Study. Sleep 2021, 44, zsaa169. [Google Scholar] [CrossRef]
- Yamakoshi, S.; Kasai, T.; Tomita, Y.; Takaya, H.; Kasagi, S.; Kawabata, M.; Narui, K.; Setoguchi, Y. Comparison of Clinical Features and Polysomnographic Findings between Men and Women with Sleep Apnea. J. Thorac. Dis. 2016, 8, 145–151. [Google Scholar] [CrossRef]
- Zhu, H.; Fu, C.; Shu, F.; Yu, H.; Chen, C.; Chen, W. The Effect of Coupled Electroencephalography Signals in Electrooculography Signals on Sleep Staging Based on Deep Learning Methods. Bioengineering 2023, 10, 573. [Google Scholar] [CrossRef]
- Hu, J.; Shen, L.; Albanie, S.; Sun, G.; Wu, E. Squeeze-and-Excitation Networks. IEEE Trans. Pattern Anal. Mach. Intell. 2020, 42, 2011–2023. [Google Scholar] [CrossRef] [PubMed]
- Zhou, W.; Zhu, H.; Shen, N.; Chen, H.; Fu, C.; Yu, H.; Shu, F.; Chen, C.; Chen, W. A Lightweight Segmented Attention Network for Sleep Staging by Fusing Local Characteristics and Adjacent Information. IEEE Trans. Neural Syst. Rehabil. Eng. 2023, 31, 238–247. [Google Scholar] [CrossRef] [PubMed]
- Goldberger, A.L.; Amaral, L.A.N.; Glass, L.; Hausdorff, J.M.; Ivanov, P.C.; Mark, R.G.; Mietus, J.E.; Moody, G.B.; Peng, C.K.; Stanley, H.E. PhysioBank, PhysioToolkit, and PhysioNet: Components of a New Research Resource for Complex Physiologic Signals. Circulation 2000, 101, e215–e220. [Google Scholar] [CrossRef] [PubMed]
- O’Reilly, C.; Gosselin, N.; Carrier, J.; Nielsen, T. Montreal Archive of Sleep Studies: An Open-Access Resource for Instrument Benchmarking and Exploratory Research. J. Sleep Res. 2014, 23, 628–635. [Google Scholar] [CrossRef] [PubMed]
- Zhu, H.; Wu, Y.; Shen, N.; Fan, J.; Tao, L.; Fu, C.; Yu, H.; Wan, F.; Pun, S.H.; Chen, C.; et al. The Masking Impact of Intra-Artifacts in EEG on Deep Learning-Based Sleep Staging Systems: A Comparative Study. IEEE Trans. Neural Syst. Rehabil. Eng. 2022, 30, 1452–1463. [Google Scholar] [CrossRef] [PubMed]
- Guillot, A.; Sauvet, F.; During, E.H.; Thorey, V. Dreem Open Datasets: Multi-Scored Sleep Datasets to Compare Human and Automated Sleep Staging. IEEE Trans. Neural Syst. Rehabil. Eng. 2020, 28, 1955–1965. [Google Scholar] [CrossRef]
- Eldele, E.; Chen, Z.; Liu, C.; Wu, M.; Kwoh, C.K.; Li, X.; Guan, C. An Attention-Based Deep Learning Approach for Sleep Stage Classification with Single-Channel EEG. IEEE Trans. Neural Syst. Rehabil. Eng. 2021, 29, 809–818. [Google Scholar] [CrossRef]








| Dataset | Subjects | EEG Channel | Stages | |||||
|---|---|---|---|---|---|---|---|---|
| Wake | N1 | N2 | N3 | REM | Total | |||
| SC | 78 | FPz-Cz | 65,951 | 21,522 | 69,132 | 13,039 | 25,835 | 195,479 |
| MASS | 62 | C4-A1 | 6442 | 4839 | 29,802 | 7653 | 10,581 | 59,317 |
| Component | Retention of Information | Silhouette Coefficients | |||
|---|---|---|---|---|---|
| 2 | 3 | 4 | 5 | ||
| 7 | 99.0 | 33.6 | 27.1 | 28.6 | 26.4 |
| 6 | 98.1 | 33.9 | 27.7 | 29.8 | 27.5 |
| 5 | 96.9 | 34.3 | 27.9 | 29.8 | 29.7 |
| 4 | 94.6 | 34.9 | 28.7 | 30.7 | 29.0 |
| 3 | 91.6 | 36.1 | 30.2 | 32.6 | 30.9 |
| Dataset | Model | Overall Metrics | Class-Wise Performance (F1) | ||||||||
|---|---|---|---|---|---|---|---|---|---|---|---|
| Acc | F1 | Sens | Spec | Wake | N1 | N2 | N3 | REM | |||
| SC | SCNN | 84.4 | 83.8 | 78.0 | 78.3 | 95.8 | 91.5 | 40.6 | 86.9 | 83.9 | 87.0 |
| E-SCNN | 84.9 | 84.3 | 78.1 | 78.5 | 96.0 | 91.6 | 40.9 | 87.0 | 84.2 | 87.0 | |
| MASS | SCNN | 85.2 | 84.6 | 79.4 | 79.5 | 95.8 | 89.1 | 50.3 | 89.8 | 82.3 | 85.3 |
| E-SCNN | 85.5 | 84.7 | 79.5 | 79.7 | 95.8 | 89.6 | 50.6 | 89.7 | 82.5 | 85.2 | |
| Model | Overall Metrics | Class-Wise Performance (F1) | |||||||||
|---|---|---|---|---|---|---|---|---|---|---|---|
| Acc | F1 | Sens | Spec | Wake | N1 | N2 | N3 | REM | |||
| SC | E-SCNN | 84.9 | 84.3 | 78.1 | 78.5 | 96.0 | 91.6 | 40.9 | 87.0 | 84.2 | 87.0 |
| DeepSleepNet [30] | 84.5 | 83.9 | 77.3 | 78.5 | 94.2 | 86.3 | 46.8 | 86.2 | 84.5 | 83.6 | |
| SeqSleepNet [31] | 84.6 | 84.5 | 78.3 | 79.9 | 94.4 | 89.0 | 58.6 | 89.2 | 80.2 | 88.5 | |
| THNN [47] | 84.7 | 84.0 | 78.1 | 78.5 | 95.0 | 90.6 | 46.3 | 87.3 | 81.9 | 81.3 | |
| SimpleSleepNet [48] | 84.0 | 83.4 | 79.7 | 78.2 | 94.7 | 88.7 | 60.0 | 88.3 | 74.1 | 87.3 | |
| AttnSleep [49] | 83.3 | 82.9 | 76.8 | 77.2 | 94.0 | 91.0 | 42.2 | 86.1 | 81.6 | 75.3 | |
| MASS | E-SCNN | 85.5 | 84.7 | 79.5 | 79.7 | 95.8 | 89.6 | 50.6 | 89.7 | 82.5 | 85.2 |
| DeepSleepNet [30] | 85.0 | 84.2 | 78.0 | 77.0 | 94.1 | 82.3 | 48.2 | 89.6 | 82.0 | 87.9 | |
| SeqSleepNet [31] | 84.8 | 84.1 | 80.2 | 80.0 | 95.1 | 84.6 | 54.3 | 89.6 | 84.6 | 77.2 | |
| THNN [47] | 81.3 | 79.9 | 68.7 | 75.6 | 93.8 | 90.7 | 52.2 | 80.8 | 77.9 | 80.1 | |
| SimpleSleepNet [48] | 83.7 | 83.1 | 77.3 | 79.9 | 94.3 | 88.5 | 47.2 | 81.7 | 81.2 | 88.5 | |
| AttnSleep [49] | 85.2 | 84.7 | 78.0 | 77.5 | 95.5 | 86.0 | 55.6 | 87.2 | 90.2 | 79.5 | |
Disclaimer/Publisher’s Note: The statements, opinions and data contained in all publications are solely those of the individual author(s) and contributor(s) and not of MDPI and/or the editor(s). MDPI and/or the editor(s) disclaim responsibility for any injury to people or property resulting from any ideas, methods, instructions or products referred to in the content. |
© 2024 by the authors. Licensee MDPI, Basel, Switzerland. This article is an open access article distributed under the terms and conditions of the Creative Commons Attribution (CC BY) license (https://creativecommons.org/licenses/by/4.0/).
Share and Cite
Zhou, W.; Zhu, H.; Chen, W.; Chen, C.; Xu, J. Outlier Handling Strategy of Ensembled-Based Sequential Convolutional Neural Networks for Sleep Stage Classification. Bioengineering 2024, 11, 1226. https://doi.org/10.3390/bioengineering11121226
Zhou W, Zhu H, Chen W, Chen C, Xu J. Outlier Handling Strategy of Ensembled-Based Sequential Convolutional Neural Networks for Sleep Stage Classification. Bioengineering. 2024; 11(12):1226. https://doi.org/10.3390/bioengineering11121226
Chicago/Turabian StyleZhou, Wei, Hangyu Zhu, Wei Chen, Chen Chen, and Jun Xu. 2024. "Outlier Handling Strategy of Ensembled-Based Sequential Convolutional Neural Networks for Sleep Stage Classification" Bioengineering 11, no. 12: 1226. https://doi.org/10.3390/bioengineering11121226
APA StyleZhou, W., Zhu, H., Chen, W., Chen, C., & Xu, J. (2024). Outlier Handling Strategy of Ensembled-Based Sequential Convolutional Neural Networks for Sleep Stage Classification. Bioengineering, 11(12), 1226. https://doi.org/10.3390/bioengineering11121226

