Creation and Comparison of High-Resolution Daily Precipitation Gridded Datasets for Greece Using a Variety of Interpolation Techniques
Abstract
1. Introduction
1.1. Global and Regional Climate Models
1.2. Gridded Datasets Based on Observational Values
2. Materials and Methods
2.1. Data
2.1.1. Gauge Precipitation Dataset
2.1.2. Geospatial Data
2.1.3. Reanalysis Data
2.2. Data Transformations and Preprocessing
2.3. Methodology
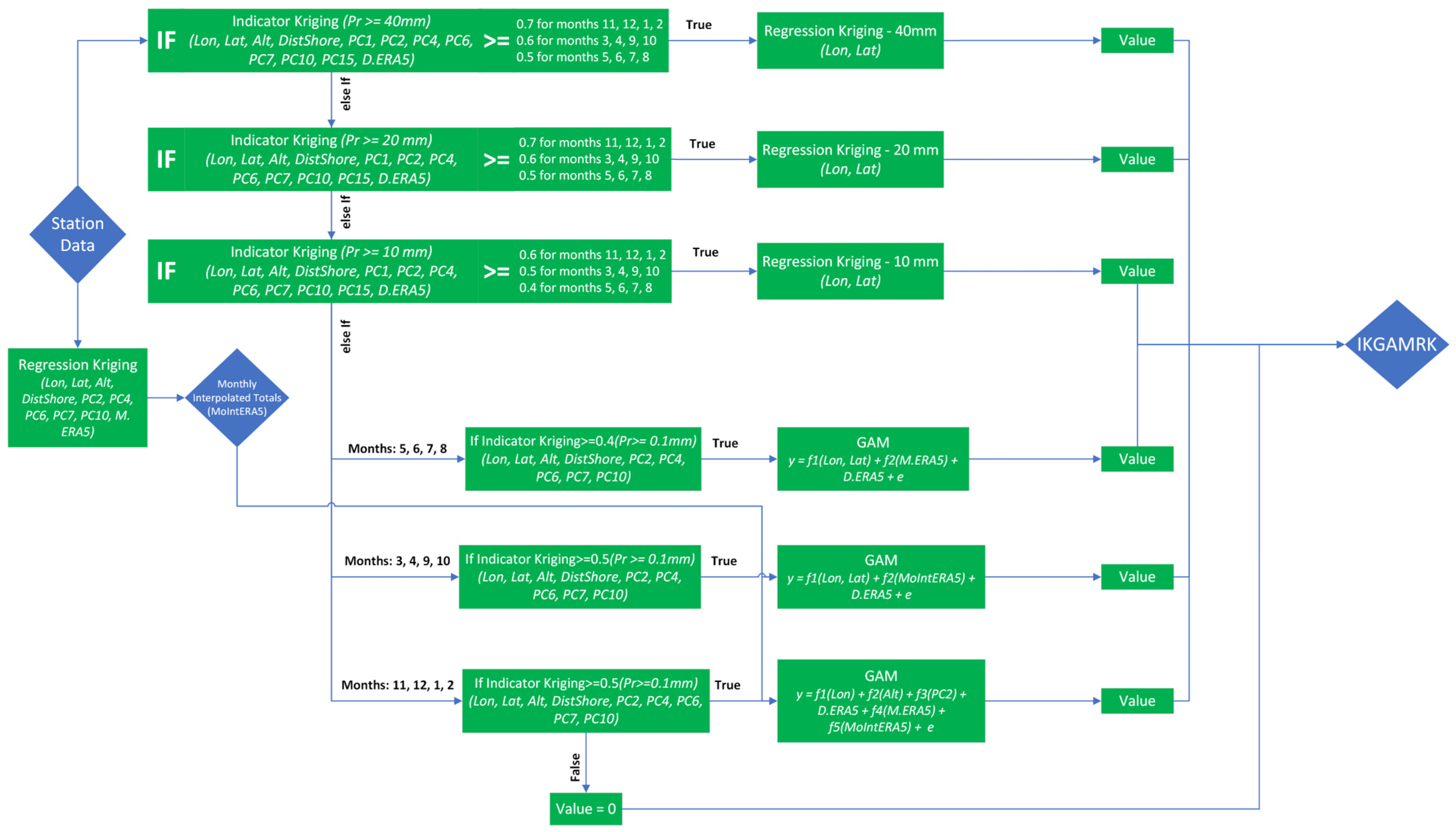
2.3.1. Interpolation Models
2.3.2. Validation Process
2.3.3. Statistical Metrics
3. Results
3.1. Precipitation Totals
3.2. Wet Days
3.3. Number of Days Where Precipitation Exceeds 20 mm
4. Discussion
| Models | Wet Days | P20 | ||||
|---|---|---|---|---|---|---|
| POD | FAR | CSI | POD | FAR | CSI | |
| ERA5 | 0.82 | 0.45 | 0.49 | 0.35 | 0.54 | 0.25 |
| IKGAM | 0.72 | 0.28 | 0.56 | 0.25 | 0.48 | 0.20 |
| IKGAMV2 | 0.74 | 0.34 | 0.53 | 0.36 | 0.49 | 0.27 |
| IKGAMRK | 0.70 | 0.29 | 0.55 | 0.45 | 0.55 | 0.29 |
5. Conclusions
Supplementary Materials
Author Contributions
Funding
Data Availability Statement
Acknowledgments
Conflicts of Interest
References
- Demuzere, M.; Kittner, J.; Martilli, A.; Mills, G.; Moede, C.; Stewart, I.D.; Van Vliet, J.; Bechtel, B. A global map of Local Climate Zones to support earth system modelling and urban scale environmental science. Earth Syst. Sci. Data 2022, 14, 3835–3873. [Google Scholar] [CrossRef]
- Jacob, D.; Teichmann, C.; Sobolowski, S.; Katragkou, E.; Anders, I.; Belda, M.; Benestad, R.; Boberg, F.; Buonomo, E.; Cardoso, R.M.; et al. Regional climate downscaling over Europe: Perspectives from the EURO-CORDEX community. Reg. Environ. Change 2020, 20, 51. [Google Scholar] [CrossRef]
- Georgoulias, A.K.; Akritidis, D.; Kalisoras, A.; Kapsomenakis, J.; Melas, D.; Zerefos, C.S.; Zanis, P. Climate change projections for Greece in the 21st century from high-resolution EURO-CORDEX RCM simulations. Atmos. Res. 2022, 271, 106049. [Google Scholar] [CrossRef]
- Carvalho, D.; Pereira, S.C.; Silva, R.; Rocha, A. Aridity and desertification in the Mediterranean under EURO-CORDEX future climate change scenarios. Clim. Change 2022, 174, 28. [Google Scholar] [CrossRef]
- Hosseinzadehtalaei, P.; Tabari, H.; Willems, P. Precipitation intensity–duration–frequency curves for central Belgium with an ensemble of EURO-CORDEX simulations, and associated uncertainties. Atmos. Res. 2018, 200, 1–12. [Google Scholar] [CrossRef]
- Lauwaet, D.; Hooyberghs, H.; Maiheu, B.; Lefebvre, W.; Driesen, G.; Van Looy, S.; De Ridder, K. Detailed urban heat island projections for cities worldwide: Dynamical downscaling CMIP5 global climate models. Climate 2015, 3, 391–415. [Google Scholar] [CrossRef]
- Lauwaet, D.; De Ridder, K.; Saeed, S.; Brisson, E.; Chatterjee, F.; van Lipzig, N.P.; Maiheu, B.; Hooyberghs, H. Assessing the current and future urban heat island of Brussels. Urban Clim. 2016, 15, 1–15. [Google Scholar] [CrossRef]
- Smid, M.; Costa, A.C. Climate projections and downscaling techniques: A discussion for impact studies in urban systems. Int. J. Urban Sci. 2018, 22, 277–307. [Google Scholar] [CrossRef]
- Stoner, A.M.; Hayhoe, K.; Yang, X.; Wuebbles, D.J. An asynchronous regional regression model for statistical downscaling of daily climate variables. Int. J. Climatol. 2013, 33, 2473–2494. [Google Scholar] [CrossRef]
- Hamadalnel, M.; Zhu, Z.; Gaber, A.; Iyakaremye, V.; Ayugi, B. Possible changes in Sudan’s future precipitation under the high and medium emission scenarios based on bias adjusted GCMs. Atmos. Res. 2022, 269, 106036. [Google Scholar] [CrossRef]
- Ngai, S.T.; Juneng, L.; Tangang, F.; Chung, J.X.; Salimun, E.; Tan, M.L.; Amalia, S. Future projections of Malaysia daily precipitation characteristics using bias correction technique. Atmos. Res. 2020, 240, 104926. [Google Scholar] [CrossRef]
- Manzanas, R.; Fiwa, L.; Vanya, C.; Kanamaru, H.; Gutiérrez, J.M. Statistical downscaling or bias adjustment? A case study involving implausible climate change projections of precipitation in Malawi. Clim. Change 2020, 162, 1437–1453. [Google Scholar] [CrossRef]
- Tapiador, F.J.; Moreno, R.; Navarro, A.; Sánchez, J.L.; García-Ortega, E. Climate classifications from regional and global climate models: Performances for present climate estimates and expected changes in the future at high spatial resolution. Atmos. Res. 2019, 228, 107–121. [Google Scholar] [CrossRef]
- Tapiador, F.J.; Navarro, A.; Moreno, R.; Sánchez, J.L.; García-Ortega, E. Regional climate models: 30 years of dynamical downscaling. Atmos. Res. 2020, 235, 104785. [Google Scholar] [CrossRef]
- Cornes, R.C.; van der Schrier, G.; van den Besselaar, E.J.; Jones, P.D. An ensemble version of the E-OBS temperature and precipitation data sets. J. Geophys. Res.-Atmos. 2018, 123, 9391–9409. [Google Scholar] [CrossRef]
- Lussana, C.; Saloranta, T.; Skaugen, T.; Magnusson, J.; Tveito, O.E.; Andersen, J. seNorge2 daily precipitation, an observational gridded dataset over Norway from 1957 to the present day. Earth Syst. Sci. Data 2018, 10, 235–249. [Google Scholar] [CrossRef]
- MeteoSwiss. Documentation of MeteoSwiss Grid-Data Products: Daily Mean, Minimum and Maximum Temperature: TabsD, TminD, TmaxD. Available online: https://www.meteoswiss.admin.ch/dam/jcr:818a4d17-cb0c-4e8b-92c6-1a1bdf5348b7/ProdDoc_TabsD.pdf (accessed on 3 February 2025).
- MeteoSwiss. Documentation of MeteoSwiss Grid-Data Products: Daily Precipitation (Final Analysis): RhiresD. Available online: https://www.meteoswiss.admin.ch/dam/jcr:4f51f0f1-0fe3-48b5-9de0-15666327e63c/ProdDoc_RhiresD.pdf (accessed on 3 February 2025).
- Sekulić, A.; Kilibarda, M.; Protić, D.; Bajat, B. A high-resolution daily gridded meteorological dataset for Serbia made by Random Forest Spatial Interpolation. Sci. Data 2021, 8, 123. [Google Scholar] [CrossRef] [PubMed]
- Camera, C.; Bruggeman, A.; Hadjinicolaou, P.; Pashiardis, S.; Lange, M.A. Evaluation of interpolation techniques for the creation of gridded daily precipitation (1 × 1 km2); Cyprus, 1980–2010. J. Geophys. Res.-Atmos. 2014, 119, 693–712. [Google Scholar] [CrossRef]
- Varotsos, K.V.; Dandou, A.; Papangelis, G.; Roukounakis, N.; Kitsara, G.; Tombrou, M.; Giannakopoulos, C. Using a new local high resolution daily gridded dataset for Attica to statistically downscale climate projections. Clim. Dyn. 2023, 60, 2931–2956. [Google Scholar] [CrossRef]
- Varotsos, K.V.; Karali, A.; Kitsara, G.; Lemesios, G.; Patlakas, P.; Hatzaki, M.; Tenentes, V.; Katavoutas, G.; Sarantopoulos, A.; Koutroulis, A.G.; et al. High resolution observational daily gridded dataset for Greece: The CLIMADAT-hub project. In Proceedings of the EMS2024, Barcelona, Spain, 2–6 September 2024. Abstract Number EMS2024-643. [Google Scholar]
- Akinsanola, A.A.; Ongoma, V.; Kooperman, G.J. Evaluation of CMIP6 models in simulating the statistics of extreme precipitation over Eastern Africa. Atmos. Res. 2021, 254, 105509. [Google Scholar] [CrossRef]
- Merino, A.; García-Ortega, E.; Navarro, A.; Sánchez, J.L.; Tapiador, F.J. WRF hourly evaluation for extreme precipitation events. Atmos. Res. 2022, 274, 106215. [Google Scholar] [CrossRef]
- Kazamias, A.P.; Sapountzis, M.; Lagouvardos, K. Evaluation of GPM-IMERG rainfall estimates at multiple temporal and spatial scales over Greece. Atmos. Res. 2022, 269, 106014. [Google Scholar] [CrossRef]
- Li, Z.; Shi, Y.; Argiriou, A.A.; Ioannidis, P.; Mamara, A.; Yan, Z. A comparative analysis of changes in temperature and precipitation extremes since 1960 between China and Greece. Atmosphere 2022, 13, 1824. [Google Scholar] [CrossRef]
- Nastos, P.T.; Kapsomenakis, J.; Douvis, K.C. Analysis of precipitation extremes based on satellite and high-resolution gridded data set over Mediterranean basin. Atmos. Res. 2013, 131, 46–59. [Google Scholar] [CrossRef]
- Philandras, C.M.; Nastos, P.T.; Kapsomenakis, J.; Douvis, K.C.; Tselioudis, G.; Zerefos, C.S. Long term precipitation trends and variability within the Mediterranean region. Nat. Hazards Earth Syst. Sci. 2011, 11, 3235–3250. [Google Scholar] [CrossRef]
- Seager, R.; Liu, H.; Kushnir, Y.; Osborn, T.J.; Simpson, I.R.; Kelley, C.R.; Nakamura, J. Mechanisms of winter precipitation variability in the European–Mediterranean region associated with the North Atlantic Oscillation. J. Clim. 2020, 33, 7179–7196. [Google Scholar] [CrossRef]
- Deitch, M.J.; Sapundjieff, M.J.; Feirer, S.T. Characterizing precipitation variability and trends in the world’s Mediterranean-climate areas. Water 2017, 9, 259. [Google Scholar] [CrossRef]
- Lee, M.H.; Im, E.S.; Bae, D.H. Impact of the spatial variability of daily precipitation on hydrological projections: A comparison of GCM-and RCM-driven cases in the Han River basin, Korea. Hydrol. Process. 2019, 33, 2240–2257. [Google Scholar] [CrossRef]
- Nastos, P.T.; Politi, N.; Kapsomenakis, J. Spatial and temporal variability of the Aridity Index in Greece. Atmos. Res. 2013, 119, 140–152. [Google Scholar] [CrossRef]
- Markonis, Y.; Batelis, S.C.; Dimakos, Y.; Moschou, E.; Koutsoyiannis, D. Temporal and spatial variability of rainfall over Greece. Theor. Appl. Climatol. 2017, 130, 217–232. [Google Scholar] [CrossRef]
- Politi, N.; Vlachogiannis, D.; Sfetsos, A.; Nastos, P.T.; Dalezios, N.R. High resolution future projections of drought characteristics in Greece based on SPI and SPEI indices. Atmosphere 2022, 13, 1468. [Google Scholar] [CrossRef]
- Tzanis, C.G.; Pak, A.N.; Koutsogiannis, I.; Philippopoulos, K. Climatology of Extreme Precipitation from Observational Records in Greece. Environ. Sci. Proc. 2022, 19, 51. [Google Scholar] [CrossRef]
- Ntagkounakis, G.; Nastos, P.T.; Kapsomenakis, Y. Creating High-Resolution Precipitation and Extreme Precipitation Indices Datasets by Downscaling and Improving on the ERA5 Reanalysis Data over Greece. Eng 2024, 5, 1885–1904. [Google Scholar] [CrossRef]
- Nastos, P.T.; Kapsomenakis, J.; Philandras, K.M. Evaluation of the TRMM 3B43 gridded precipitation estimates over Greece. Atmos. Res. 2016, 169, 497–514. [Google Scholar] [CrossRef]
- Li, L.; Zha, Y.; Wang, R. Relationship of surface urban heat island with air temperature and precipitation in global large cities. Ecol. Indic. 2020, 117, 106683. [Google Scholar] [CrossRef]
- Steensen, B.M.; Marelle, L.; Hodnebrog, Ø.; Myhre, G. Future urban heat island influence on precipitation. Clim. Dyn. 2022, 58, 3393–3403. [Google Scholar] [CrossRef]
- European Data. Available online: https://data.europa.eu/data/datasets/5eecdf4c-de57-4624-99e9-60086b032aea?locale=en (accessed on 1 June 2024).
- GEODATA.gov.gr. Available online: https://geodata.gov.gr/ (accessed on 1 June 2024).
- Muñoz-Sabater, J.; Dutra, E.; Agustí-Panareda, A.; Albergel, C.; Arduini, G.; Balsamo, G.; Boussetta, S.; Choulga, M.; Harrigan, S.; Hersbach, H.; et al. ERA5-Land: A state-of-the-art global reanalysis dataset for land applications. Earth Syst. Sci. Data 2021, 13, 4349–4383. [Google Scholar] [CrossRef]
- ECMWF. Available online: https://www.ecmwf.int/en/forecasts/dataset/ecmwf-reanalysis-v5 (accessed on 1 June 2024).
- Wu, G.; Qin, S.; Mao, Y.; Ma, Z.; Shi, C. Validation of precipitation events in ERA5 to gauge observations during warm seasons over eastern China. J. Hydrometeorol. 2022, 23, 807–822. [Google Scholar] [CrossRef]
- Jiang, Y.; Yang, K.; Shao, C.; Zhou, X.; Zhao, L.; Chen, Y.; Wu, H. A downscaling approach for constructing high-resolution precipitation dataset over the Tibetan Plateau from ERA5 reanalysis. Atmos. Res. 2021, 256, 105574. [Google Scholar] [CrossRef]
- Nacar, S.; Kankal, M.; Okkan, U. Evaluation of the suitability of NCEP/NCAR, ERA-Interim and, ERA5 reanalysis data sets for statistical downscaling in the Eastern Black Sea Basin, Turkey. Meteorol. Atmos. Phys. 2022, 134, 39. [Google Scholar] [CrossRef]
- Zhang, Y.; Li, J.; Liu, D. Spatial Downscaling of ERA5 Reanalysis Air Temperature Data Based on Stacking Ensemble Learning. Sustainability 2024, 16, 1934. [Google Scholar] [CrossRef]
- Rivoire, P.; Martius, O.; Naveau, P. A comparison of moderate and extreme ERA-5 daily precipitation with two observational data sets. Earth Space Sci. 2021, 8, e2020EA001633. [Google Scholar] [CrossRef]
- Ntagkounakis, G.E.; Nastos, P.T.; Kapsomenakis, Y. Statistical Downscaling of ERA5 Reanalysis Precipitation over the Complex Terrain of Greece. Environ. Sci. Proc. 2023, 26, 81. [Google Scholar] [CrossRef]
- Bénichou, P.; Le Breton, O. AURELHY: Une méthode d’analyse utilisant le relief pour les besoins de l’hydrométéorologie. Journ. Hydrol. l’ORSTOM Montp. 1987, 2, 299–304. [Google Scholar]
- Gofa, F.; Mamara, A.; Anadranistakis, M.; Flocas, H. Developing gridded climate data sets of precipitation for Greece based on homogenized time series. Climate 2019, 7, 68. [Google Scholar] [CrossRef]
- Mamara, A.; Anadranistakis, M.; Argiriou, A.A.; Szentimrey, T.; Kovacs, T.; Bezes, A.; Bihari, Z. High resolution air temperature climatology for Greece for the period 1971–2000. Meteorol. Appl. 2017, 24, 191–205. [Google Scholar] [CrossRef]
- The R Project for Statistical Computing. Available online: https://www.r-project.org/ (accessed on 1 June 2024).
- mgcv: Mixed GAM Computation Vehicle with Automatic Smoothness Estimation. Available online: https://cran.r-project.org/web/packages/mgcv/index.html (accessed on 1 June 2024).
- Hiemstra, P.; Hiemstra, M.P. Package ‘automap’. Compare 2013, 105, 10. [Google Scholar]
- Pebesma, E.; Bivand, R.S. Classes and methods for spatial data: The sp package. R. News 2005, 5, 9–13. [Google Scholar]
- Pebesma, E.J. Multivariable geostatistics in S: The gstat package. Comput. Geosci. 2004, 30, 683–691. [Google Scholar] [CrossRef]
- Herrera, S.; Gutiérrez, J.M.; Ancell, R.; Pons, M.R.; Frías, M.D.; Fernández, J. Development and Analysis of a 50-Year High-Resolution Daily Gridded Precipitation Dataset Over SPAIN (Spain02). Int. J. Climatol. 2012, 32, 74–85. [Google Scholar] [CrossRef]
- Herrera, S.; Cardoso, R.M.; Soares, P.M.; Espírito-Santo, F.; Viterbo, P.; Gutiérrez, J.M. Iberia01: A new gridded dataset of daily precipitation and temperatures over Iberia. Earth Syst. Sci. Data 2019, 11, 1947–1956. [Google Scholar] [CrossRef]
- Parajka, J.; Merz, R.; Skøien, J.O.; Viglione, A. The role of station density for predicting daily runoff by top-kriging interpolation in Austria. J. Hydrol. Hydromech. 2015, 63, 228. [Google Scholar] [CrossRef]
- Crossett, C.C.; Betts, A.K.; Dupigny-Giroux, L.A.L.; Bomblies, A. Evaluation of daily precipitation from the ERA5 global reanalysis against GHCN observations in the northeastern United States. Climate 2020, 8, 148. [Google Scholar] [CrossRef]
- Nastos, P.T.; Zerefos, C.S. On extreme daily precipitation totals at Athens, Greece. Adv. Geosci. 2007, 10, 59–66. [Google Scholar] [CrossRef][Green Version]
- Nastos, P.T.; Zerefos, C.S. Decadal changes in extreme daily precipitation in Greece. Adv. Geosci. 2008, 16, 55–62. [Google Scholar] [CrossRef]








| Model | ERA5 | IKGAM | IKGAMV2 | IKGAMRK | ||||
|---|---|---|---|---|---|---|---|---|
| Months | R2 | RMSE | R2 | RMSE | R2 | RMSE | R2 | RMSE |
| January | 0.51 | 55.81 | 0.54 | 56.87 | 0.58 | 52.09 | 0.58 | 52.12 |
| February | 0.48 | 47.03 | 0.43 | 51.28 | 0.50 | 45.36 | 0.49 | 46.42 |
| March | 0.47 | 40.01 | 0.44 | 42.09 | 0.50 | 37.79 | 0.51 | 37.95 |
| April | 0.51 | 28.00 | 0.48 | 28.88 | 0.51 | 26.40 | 0.53 | 26.40 |
| May | 0.52 | 21.58 | 0.45 | 24.06 | 0.51 | 20.69 | 0.49 | 22.34 |
| June | 0.42 | 19.06 | 0.36 | 20.60 | 0.25 | 23.06 | 0.28 | 23.99 |
| July | 0.45 | 14.45 | 0.27 | 17.31 | 0.27 | 18.10 | 0.35 | 17.30 |
| August | 0.40 | 16.13 | 0.33 | 17.78 | 0.25 | 19.06 | 0.28 | 19.51 |
| September | 0.46 | 26.32 | 0.49 | 27.38 | 0.51 | 25.34 | 0.50 | 26.02 |
| October | 0.52 | 43.24 | 0.49 | 45.41 | 0.53 | 41.95 | 0.52 | 43.85 |
| November | 0.44 | 59.99 | 0.39 | 64.02 | 0.43 | 60.58 | 0.43 | 60.97 |
| December | 0.41 | 65.96 | 0.38 | 69.31 | 0.45 | 62.29 | 0.46 | 62.13 |
| Annual | 0.45 | 229.71 | 0.42 | 267.81 | 0.48 | 212.87 | 0.49 | 212.49 |
| Model | ERA5 | IKGAM | IKGAMV2 | IKGAMRK | ||||
|---|---|---|---|---|---|---|---|---|
| Months | R2 | RMSE | R2 | RMSE | R2 | RMSE | R2 | RMSE |
| January | 0.65 | 4.54 | 0.69 | 2.71 | 0.58 | 3.49 | 0.61 | 3.12 |
| February | 0.58 | 4.67 | 0.58 | 2.80 | 0.51 | 3.30 | 0.54 | 3.00 |
| March | 0.57 | 4.57 | 0.57 | 2.44 | 0.51 | 3.28 | 0.54 | 2.63 |
| April | 0.58 | 3.94 | 0.57 | 2.14 | 0.52 | 2.82 | 0.55 | 2.33 |
| May | 0.60 | 3.40 | 0.57 | 1.92 | 0.54 | 2.25 | 0.57 | 2.04 |
| June | 0.59 | 2.34 | 0.55 | 1.44 | 0.52 | 1.63 | 0.55 | 1.48 |
| July | 0.54 | 2.11 | 0.48 | 1.34 | 0.56 | 1.23 | 0.60 | 1.15 |
| August | 0.57 | 2.07 | 0.41 | 1.36 | 0.50 | 1.30 | 0.52 | 1.21 |
| September | 0.63 | 2.50 | 0.69 | 1.49 | 0.61 | 1.97 | 0.64 | 1.64 |
| October | 0.55 | 3.38 | 0.62 | 1.98 | 0.41 | 2.99 | 0.47 | 2.49 |
| November | 0.50 | 3.84 | 0.56 | 2.43 | 0.47 | 3.00 | 0.51 | 2.65 |
| December | 0.54 | 4.40 | 0.55 | 3.04 | 0.42 | 3.96 | 0.49 | 3.44 |
| Annual | 0.58 | 30.59 | 0.63 | 11.67 | 0.47 | 16.58 | 0.53 | 13.36 |
| Model | ERA5 | IKGAM | IKGAMV2 | IKGAMRK | ||||
|---|---|---|---|---|---|---|---|---|
| Months | R2 | RMSE | R2 | RMSE | R2 | RMSE | R2 | RMSE |
| January | 0.23 | 1.47 | 0.27 | 1.46 | 0.33 | 1.36 | 0.36 | 1.33 |
| February | 0.21 | 1.27 | 0.12 | 1.37 | 0.21 | 1.26 | 0.24 | 1.24 |
| March | 0.21 | 1.08 | 0.14 | 1.16 | 0.22 | 1.09 | 0.27 | 1.08 |
| April | 0.17 | 0.78 | 0.10 | 0.80 | 0.19 | 0.74 | 0.22 | 0.74 |
| May | 0.12 | 0.58 | 0.09 | 0.59 | 0.12 | 0.58 | 0.15 | 0.64 |
| June | 0.08 | 0.45 | 0.02 | 0.45 | 0.06 | 0.45 | 0.10 | 0.52 |
| July | 0.07 | 0.39 | 0.06 | 0.39 | 0.09 | 0.39 | 0.10 | 0.44 |
| August | 0.09 | 0.41 | 0.12 | 0.40 | 0.10 | 0.42 | 0.15 | 0.45 |
| September | 0.19 | 0.64 | 0.10 | 0.66 | 0.16 | 0.67 | 0.20 | 0.69 |
| October | 0.32 | 1.08 | 0.24 | 1.08 | 0.26 | 1.12 | 0.30 | 1.15 |
| November | 0.32 | 1.43 | 0.23 | 1.50 | 0.30 | 1.43 | 0.29 | 1.46 |
| December | 0.23 | 1.68 | 0.19 | 1.69 | 0.27 | 1.57 | 0.30 | 1.53 |
| Annual | 0.23 | 5.65 | 0.23 | 6.17 | 0.27 | 5.45 | 0.28 | 5.08 |
Disclaimer/Publisher’s Note: The statements, opinions and data contained in all publications are solely those of the individual author(s) and contributor(s) and not of MDPI and/or the editor(s). MDPI and/or the editor(s) disclaim responsibility for any injury to people or property resulting from any ideas, methods, instructions or products referred to in the content. |
© 2025 by the authors. Licensee MDPI, Basel, Switzerland. This article is an open access article distributed under the terms and conditions of the Creative Commons Attribution (CC BY) license (https://creativecommons.org/licenses/by/4.0/).
Share and Cite
Ntagkounakis, G.; Nastos, P.; Kapsomenakis, J.; Douvis, K. Creation and Comparison of High-Resolution Daily Precipitation Gridded Datasets for Greece Using a Variety of Interpolation Techniques. Hydrology 2025, 12, 31. https://doi.org/10.3390/hydrology12020031
Ntagkounakis G, Nastos P, Kapsomenakis J, Douvis K. Creation and Comparison of High-Resolution Daily Precipitation Gridded Datasets for Greece Using a Variety of Interpolation Techniques. Hydrology. 2025; 12(2):31. https://doi.org/10.3390/hydrology12020031
Chicago/Turabian StyleNtagkounakis, Giorgos, Panagiotis Nastos, John Kapsomenakis, and Kostas Douvis. 2025. "Creation and Comparison of High-Resolution Daily Precipitation Gridded Datasets for Greece Using a Variety of Interpolation Techniques" Hydrology 12, no. 2: 31. https://doi.org/10.3390/hydrology12020031
APA StyleNtagkounakis, G., Nastos, P., Kapsomenakis, J., & Douvis, K. (2025). Creation and Comparison of High-Resolution Daily Precipitation Gridded Datasets for Greece Using a Variety of Interpolation Techniques. Hydrology, 12(2), 31. https://doi.org/10.3390/hydrology12020031

