Multidimensional Copula-Based Assessment, Propagation, and Prediction of Drought in the Lower Songhua River Basin
Abstract
1. Introduction
2. Study Area and Data
2.1. Overview of the Study Area
2.2. Data Sources
3. Methodology
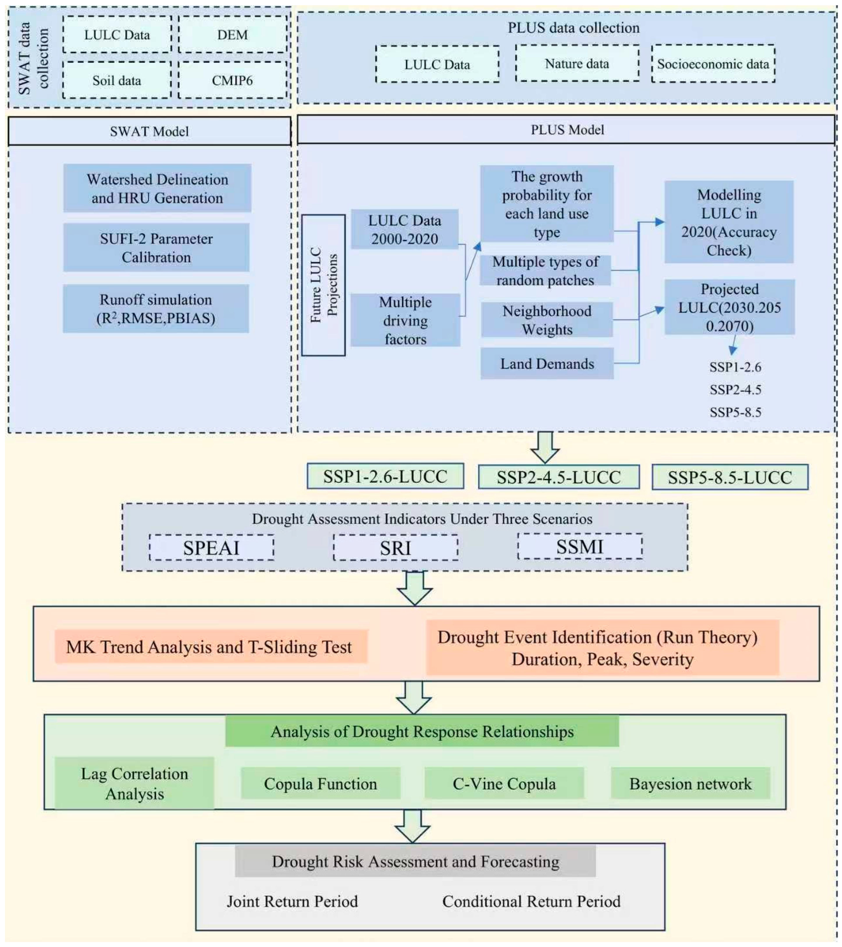
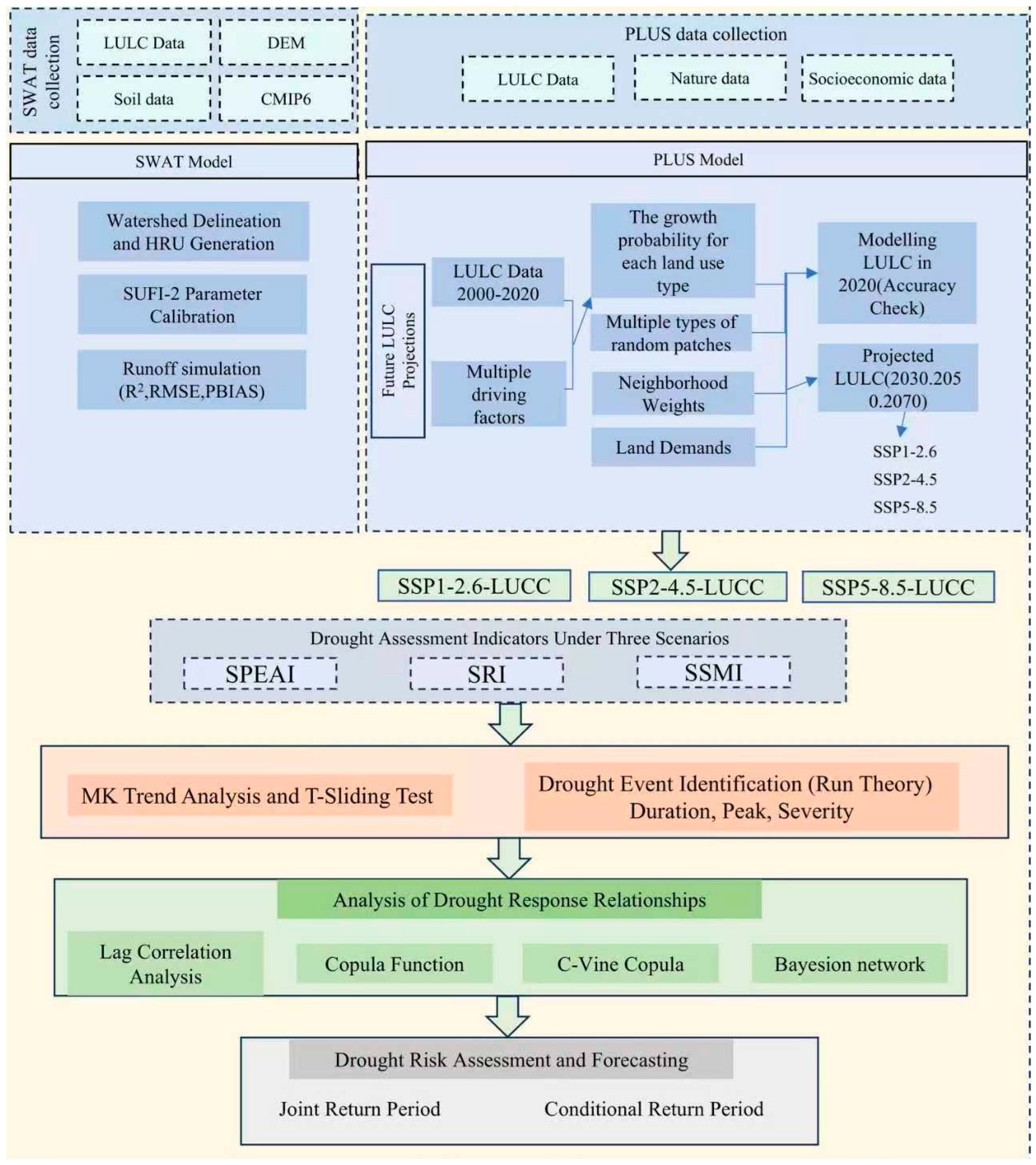
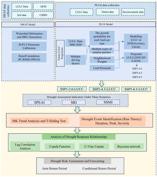
3.1. Research Framework
3.2. SWAT Hydrological Model
3.2.1. Introduction to the SWAT Model and Simulation Methods
3.2.2. SWAT Model Calibration
3.3. PULS Model
3.4. CMIP6 Data Processing
3.5. Drought Evaluation
3.5.1. Standardized Precipitation Actual Evapotranspiration Index
3.5.2. Standardized Runoff Index and Standardized Soil Moisture Index
3.5.3. Run Theory
3.6. M-K Trend Analysis and Pettitt Mutation Test
3.7. Lag Correlation
3.8. A Joint Analysis Method for Drought Events Based on Copula Functions
3.8.1. Nonlinear Response Model Based on Copula Functions
3.8.2. C-Vine Copula Model
3.8.3. Bayesian Network Probabilistic Model
3.8.4. Recurrence Interval and Recurrence Interval Under Copula Functions
3.8.5. Model Accuracy Evaluation
4. Results and Analysis
4.1. SWAT Model Parameterisation and Validation
4.2. Land Use
4.3. Analysis of the Driving Forces of Cultivated Land, Forest Land and Construction Land
4.4. Multi-Scenario Simulation of Land Use
4.5. Temporal Evolution Characteristics and Abrupt Changes of Drought Indices Under Different SSP Scenarios
4.6. Probability of Combined Occurrence of Drought Under the Condition of Different Combinations of Characteristic Variables
4.6.1. Marginal Distribution of Drought Characteristics and Copula Function Construction
4.6.2. Probability of Combined Occurrence of Two-Dimensional Drought
4.6.3. Probability of Combined Occurrence of Three-Dimensional Drought
4.6.4. Two-Dimensional Recurrence Period
4.6.5. Three-Dimensional Reconstruction Period
4.6.6. The Transmission Time from Meteorological Drought to Hydrological Drought and Agricultural Drought
4.6.7. Transmission Risks from Meteorological Drought to Hydrological Drought and Agricultural Drought
4.6.8. Transmission Thresholds from Meteorological Drought to Hydrological Drought and Agricultural Drought
5. Discussion
6. Conclusions
Supplementary Materials
Author Contributions
Funding
Data Availability Statement
Conflicts of Interest
References
- Ullah, I.; Mukherjee, S.; Syed, S.; Mishra, A.K.; Ayugi, B.O.; Aadhar, S. Anthropogenic and atmospheric variability intensifies flash drought episodes in South Asia. Commun. Earth Environ. 2024, 5, 267. [Google Scholar] [CrossRef]
- Berg, A.; Sheffield, J. Climate Change and Drought: The Soil Moisture Perspective. Curr. Clim. Change Rep. 2018, 4, 180–191. [Google Scholar] [CrossRef]
- Huang, Y.; Shen, L.; Liu, H. Grey relational analysis, principal component analysis and forecasting of carbon emissions based on long short-term memory in China. J. Clean. Prod. 2019, 209, 415–423. [Google Scholar] [CrossRef]
- Wang, H.; Wang, Z.; Bai, Y.; Wang, W. Propagation characteristics of meteorological drought to hydrological drought considering nonlinear correlations—A case study of the Hanjiang River Basin, China. Ecol. Inform. 2024, 80, 102512. [Google Scholar] [CrossRef]
- Wen, Y.; Liwei, Z.; Ling, K.; Hao, C.; Guo, J. Drought risk analysis based on multivariate copula function in Henan Province, China. Geomat. Nat. Hazards Risk 2023, 14, 2223344. [Google Scholar] [CrossRef]
- Zhao, Q.; Zhang, X.; Li, C.; Xu, Y.; Fei, J. Compound ecological drought assessment of China using a Copula-based drought index. Ecol. Indic. 2024, 164, 112141. [Google Scholar] [CrossRef]
- Jiang, C.; Ma, C.; Duan, S.; Min, X.; Zhang, Y.; Li, D.; Zhang, X. Monitoring of agricultural drought based on multi-source remote sensing data in Heilongjiang Province, China. J. Integr. Agric. 2025, in press. [Google Scholar] [CrossRef]
- Zhao, Q.; Zou, C.H.; Wang, K.F.; Gao, Q.; Yao, T. Spatial and Temporal Distribution Characteristics of Drought and Its Influencing Factors in Heilongjiang Province, China from 1956 to 2015. Appl. Ecol. Environ. Res. 2019, 17, 2631–2650. [Google Scholar] [CrossRef]
- Hua, Y.; Ye, L.; Zhang, H.; Zuo, H.; Zhou, H. Research on Multi-Variable Hydrological Drought Characteristics of the Lower Nenjiang River Basin. J. China Hydrol. 2021, 41, 88–94. [Google Scholar] [CrossRef]
- Liu, T.; Si, Z.; Zhao, Y.; Wang, J.; Liu, Y.; Wang, L. Drought Propagation and Risk Assessment in the Naoli River Basin Based on the SWAT-PLUS Model and Copula Functions. Sustainability 2025, 17, 8219. [Google Scholar] [CrossRef]
- Ding, Y.; Gong, X.; Xing, Z.; Cai, H.; Zhou, Z.; Zhang, D.; Sun, P.; Shi, H. Attribution of meteorological, hydrological and agricultural drought propagation in different climatic regions of China. Agric. Water Manag. 2021, 255, 106996. [Google Scholar] [CrossRef]
- Xie, Y.; Kang, C.; Chi, Y.; Wu, P.; Wei, Z.; Wang, J.; Sun, L. Reversal of the middle-upper Songhua River in the late Early Pleistocene, Northeast China. Geomorphology 2020, 369, 107373. [Google Scholar] [CrossRef]
- Yang, X.; Dai, C.; Liu, G.; Meng, X.; Li, C. Evaluation of Groundwater Resources in the Middle and Lower Reaches of Songhua River Based on SWAT Model. Water 2024, 16, 2839. [Google Scholar] [CrossRef]
- Arnold, J.G.; Srinivasan, R.; Muttiah, R.S.; Williams, J.R. Large area hydrologic modeling and assessment part I: Model development. JAWRA J. Am. Water Resour. Assoc. 1998, 34, 73–89. [Google Scholar] [CrossRef]
- Neitsch, S.L.; Arnold, J.G.; Kiniry, J.R.; Williams, J.R. Soil and Water Assessment Tool Theoretical Documentation; USDA–153 ARS Grassland Soil and Water Research Laboratory, and Texas A&M University; Blackland Research and Extension Center: Temple, TX, USA, 2011. [Google Scholar]
- Neitsch, S.L.; Arnold, J.G.; Kiniry, J.R.; Srinivasan, R.; Williams, J.R. Soil and Water Assessment Tool Input/Output File Documentation; USDA-ARS: USDA-ARS Grassland; Soil and Water Research Laboratory: Temple, TX, USA, 2012. [Google Scholar]
- Long, S.B.; Gao, J.E.; Shao, H.; Wang, L.; Zhang, X.C.; Gao, Z. Developing SWAT-S to strengthen the soil erosion forecasting performance of the SWAT model. Land Degrad. Dev. 2024, 35, 280–295. [Google Scholar] [CrossRef]
- Bayat, M.; Alizadeh, H.; Mojaradi, B. SWAT_DA: Sequential Multivariate Data Assimilation-Oriented Modification of SWAT. Water Resour. Res. 2022, 58, e2022WR032397. [Google Scholar] [CrossRef]
- Tan, M.L.; Gassman, P.W.; Srinivasan, R.; Arnold, J.G.; Yang, X. A Review of SWAT Studies in Southeast Asia: Applications, Challenges and Future Directions. Water 2019, 11, 914. [Google Scholar] [CrossRef]
- Jiang, A.; Zhang, W.; Liu, X.; Zhou, F.; Li, A.; Peng, H.; Wang, H. Improving hydrological process simulation in mountain watersheds: Integrating WRF model gridded precipitation data into the SWAT model. J. Hydrol. 2024, 639, 131687. [Google Scholar] [CrossRef]
- Xiang, K.Y.; Li, Y.; Horton, R.; Feng, H. Similarity and difference of potential evapotranspiration and reference crop evapotranspiration—A review. Agric. Water Manag. 2020, 232, 106043. [Google Scholar] [CrossRef]
- Abbaspour, K.C. SWAT-CUP: SWAT Calibration and Uncertainty Programs—A User Manual; Eawag: Dübendorf, Switzerland, 2015; p. 100. [Google Scholar]
- Zare, M.; Azam, S.; Sauchyn, D. Evaluation of Soil Water Content Using SWAT for Southern Saskatchewan, Canada. Water 2022, 14, 249. [Google Scholar] [CrossRef]
- Sánchez-Gómez, A.; Martínez-Pérez, S.; Pérez-Chavero, F.M.; Molina-Navarro, E. Optimization of a SWAT model by incorporating geological information through calibration strategies. Optim. Eng. 2022, 23, 2203–2233. [Google Scholar] [CrossRef]
- Ostad-Ali-Askari, K. Investigation of meteorological variables on runoff archetypal using SWAT: Basic concepts and fundamentals. Appl. Water Sci. 2022, 12, 177. [Google Scholar] [CrossRef]
- Moriasi, D.N.; Arnold, J.G.; van Liew, M.W.; Bingner, R.L.; Harmel, R.D.; Veith, T.L. Model Evaluation Guidelines for Systematic Quantification of Accuracy in Watershed Simulations. Trans. ASABE 2007, 50, 885–900. [Google Scholar] [CrossRef]
- Liu, J.; Kong, X.; Zhu, Y.; Zhang, B. A study on land use change simulation based on PLUS model and the U-net structure: A case study of Jilin Province. Ecol. Indic. 2025, 176, 113619. [Google Scholar] [CrossRef]
- Liu, J.; Liu, B.; Wu, L.; Miao, H.; Liu, J.; Jiang, K.; Ding, H.; Gao, W.; Liu, T. Prediction of land use for the next 30 years using the PLUS model’s multi-scenario simulation in Guizhou Province, China. Sci. Rep. 2024, 14, 13143. [Google Scholar] [CrossRef]
- Liang, X.; Guan, Q.; Clarke, K.C.; Liu, S.; Wang, B.; Yao, Y. Understanding the drivers of sustainable land expansion using a patch-generating land use simulation (PLUS) model: A case study in Wuhan, China. Comput. Environ. Urban Syst. 2021, 85, 101569. [Google Scholar] [CrossRef]
- Zhang, Y.; Du, S.; Zhu, L.; Guo, T.; Zhao, X.; Guo, J. Sub-District Level Spatiotemporal Changes of Carbon Storage and Driving Factor Analysis: A Case Study in Beijing. Land 2025, 14, 151. [Google Scholar] [CrossRef]
- Jafari, T.; Kiem, A.S.; Javadi, S.; Nakamura, T.; Nishida, K. Fully integrated numerical simulation of surface water-groundwater interactions using SWAT-MODFLOW with an improved calibration tool. J. Hydrol.-Reg. Stud. 2021, 35, 100822. [Google Scholar] [CrossRef]
- Abbas, S.A.; Xuan, Y.Q.; Bailey, R.T. Assessing Climate Change Impact on Water Resources in Water Demand Scenarios Using SWAT-MODFLOW-WEAP. Hydrology 2022, 9, 164. [Google Scholar] [CrossRef]
- Nie, Y.F.; Lin, X.; Yang, Q.H.; Liu, J.P.; Chen, D.; Uotila, P. Differences Between the CMIP5 and CMIP6 Antarctic Sea Ice Concentration Budgets. Geophys. Res. Lett. 2023, 50, e2023GL105265. [Google Scholar] [CrossRef]
- Lu, Y.; Yang, T.; Fu, J.; Song, W. Utility of the standardized precipitation evapotranspiration index (SPEI) to detect agricultural droughts over China. J. Hydrol. Reg. Stud. 2025, 58, 102190. [Google Scholar] [CrossRef]
- GB/T 20481—2017; Grades of Meteorological Drought. Standards Press of China: Beijing, China, 2017.
- McCabe, S. Theory in tourism. Ann. Tour. Res. 2024, 104, 103721. [Google Scholar] [CrossRef]
- Pan, Y.; Zhu, Y.; Lü, H.; Yagci, A.L.; Fu, X.; Liu, E.; Xu, H.; Ding, Z.; Liu, R. Accuracy of agricultural drought indices and analysis of agricultural drought characteristics in China between 2000 and 2019. Agric. Water Manag. 2023, 283, 108305. [Google Scholar] [CrossRef]
- Wang, Y.; Zhang, X.; Zhou, N.; Hu, Z.; Li, J.; Lv, Y.; Wang, Y. Evolution characteristics of global meteorological and hydrologicaldisasters from 1990 to 2019. Trans. Atmos. Sci. 2021, 44, 496–506. [Google Scholar] [CrossRef]
- Shen, C. Analysis of detrended time-lagged cross-correlation between two nonstationary time series. Phys. Lett. A 2015, 379, 680–687. [Google Scholar] [CrossRef]
- Wu, J.; Chen, X.; Yao, H.; Gao, L.; Chen, Y.; Liu, M. Non-linear relationship of hydrological drought responding to meteorological drought and impact of a large reservoir. J. Hydrol. 2017, 551, 495–507. [Google Scholar] [CrossRef]
- Sklar, A. Fonctions de Repartition a n Dimensions et Leurs Marges; Université Paris 8: Saint-Denis, France, 1959. [Google Scholar]
- Rüschendorf, L. Transform. In Mathematical Risk Analysis: Dependence, Risk Bounds, Optimal Allocations and Portfolios; Rüschendorf, L., Ed.; Springer: Berlin/Heidelberg, Germany, 2013; pp. 3–34. [Google Scholar]
- Li, Z.L.; Shao, Q.X.; Tian, Q.Y.; Zhang, L.I. Copula-based drought severity-area-frequency curve and its uncertainty, a case study of Heihe River basin, China. Hydrol. Res. 2020, 51, 867–881. [Google Scholar] [CrossRef]
- Esit, M.; Yuce, M.I. Copula-based bivariate drought severity and duration frequency analysis considering spatial-temporal variability in the Ceyhan Basin, Turkey. Theor. Appl. Climatol. 2023, 151, 1113–1131. [Google Scholar] [CrossRef]
- Chattopadhyay, S. Finite mixture copulas for modeling dependence in longitudinal count data. METRON 2025, 83, 183–212. [Google Scholar] [CrossRef]
- Rohmer, J. Uncertainties in conditional probability tables of discrete Bayesian Belief Networks: A comprehensive review. Eng. Appl. Artif. Intell. 2020, 88, 103384. [Google Scholar] [CrossRef]
- Maina, S.C.; Mwigereri, D.; Weyn, J.; Mackey, L.; Ochieng, M. Evaluation of Dependency Structure for Multivariate Weather Predictors Using Copulas. ACM J. Comput. Sustain. Soc. 2023, 1, 17. [Google Scholar] [CrossRef]
- Zhou, S.; Qu, Y.; Wang, Y.; Wu, Z.; Shi, Y. Ecosystem service bundles under SSP-RCP and local scenarios: A pathway to comprehensive spatial planning for sustainability. Resour. Environ. Sustain. 2025, 20, 100211. [Google Scholar] [CrossRef]
- Wang, F.; Wang, Z.; Yang, H.; Di, D.; Zhao, Y.; Liang, Q.; Hussain, Z. Comprehensive evaluation of hydrological drought and its relationships with meteorological drought in the Yellow River basin, China. J. Hydrol. 2020, 584, 124751. [Google Scholar] [CrossRef]
- Sun, P.; Liu, R.; Yao, R.; Gu, X.; Gulakhmadov, A.; Kong, D.; Zhang, X. Propagation threshold from meteorological to agricultural drought and its potential influence factors. J. Hydrol. 2025, 655, 132920. [Google Scholar] [CrossRef]
- Zhao, R.; Wang, H.; Hu, S.; Zhan, C.; Guo, J. Joint probability of drought encounter among three major grain production zones of China under nonstationary climate. J. Hydrol. 2021, 603, 126995. [Google Scholar] [CrossRef]
- Mesbahzadeh, T.; Mirakbari, M.; Mohseni Saravi, M.; Soleimani Sardoo, F.; Miglietta, M.M. Meteorological drought analysis using copula theory and drought indicators under climate change scenarios (RCP). Meteorol. Appl. 2020, 27, e1856. [Google Scholar] [CrossRef]
- Kao, S.-C.; Govindaraju, R.S. A copula-based joint deficit index for droughts. J. Hydrol. 2010, 380, 121–134. [Google Scholar] [CrossRef]
- Yang, X.; Li, Y.P.; Huang, G.H.; Li, Y.F.; Liu, Y.R.; Zhou, X. Development of a multi-GCMs Bayesian copula method for assessing multivariate drought risk under climate change: A case study of the Aral Sea basin. CATENA 2022, 212, 106048. [Google Scholar] [CrossRef]
- Mirabbasi, R.; Fakheri-Fard, A.; Dinpashoh, Y. Bivariate drought frequency analysis using the copula method. Theor. Appl. Climatol. 2012, 108, 191–206. [Google Scholar] [CrossRef]
- Cook, B.I.; Mankin, J.S.; Marvel, K.; Williams, A.P.; Smerdon, J.E.; Anchukaitis, K.J. Twenty-First Century Drought Projections in the CMIP6 Forcing Scenarios. Earth’s Future 2020, 8, e2019EF001461. [Google Scholar] [CrossRef]
- Liu, H.; Guo, C.; Jiang, S.; Zhang, K. Effect of water distribution on methane-carbon dioxide-water transportation in shale nanopores with Knudsen number correction. J. Hydrol. 2024, 645, 132186. [Google Scholar] [CrossRef]
- Van Loon, A.F. Hydrological drought explained. WIREs Water 2015, 2, 359–392. [Google Scholar] [CrossRef]
- Zhou, Z.; Shi, H.; Fu, Q.; Ding, Y.; Li, T.; Liu, S. Investigating the Propagation From Meteorological to Hydrological Drought by Introducing the Nonlinear Dependence With Directed Information Transfer Index. Water Resour. Res. 2021, 57, e2021WR030028. [Google Scholar] [CrossRef]
- Xu, Z.; Wu, Z.; Shao, Q.; He, H.; Guo, X. From meteorological to agricultural drought: Propagation time and probabilistic linkages. J. Hydrol. Reg. Stud. 2023, 46, 101329. [Google Scholar] [CrossRef]
- Du, M.; Liu, Y.; Huang, S.; Zheng, H.; Huang, Q. Probability-Based Propagation Characteristics from Meteorological to Hydrological Drought and Their Dynamics in the Wei River Basin, China. Water 2024, 16, 1999. [Google Scholar] [CrossRef]
- Liu, Q.; Yang, Y.; Liang, L.; Jun, H.; Yan, D.; Wang, X.; Li, C.; Sun, T. Thresholds for triggering the propagation of meteorological drought to hydrological drought in water-limited regions of China. Sci. Total Environ. 2023, 876, 162771. [Google Scholar] [CrossRef] [PubMed]
- Wang, H.; Zhu, Y.; Qin, T.; Zhang, X. Study on the propagation probability characteristics and prediction model of meteorological drought to hydrological drought in basin based on copula function. Front. Earth Sci. 2022, 10, 961871. [Google Scholar] [CrossRef]
- Salvadori, G.; De Michele, C.; Durante, F. On the return period and design in a multivariate framework. Hydrol. Earth Syst. Sci. 2011, 15, 3293–3305. [Google Scholar] [CrossRef]
- Zscheischler, J.; Seneviratne, S.I. Dependence of drivers affects risks associated with compound events. Sci. Adv. 2017, 3, e1700263. [Google Scholar] [CrossRef]
- Xu, Y.; Zhang, X.; Hao, Z.; Hao, F.; Li, C. Projections of future meteorological droughts in China under CMIP6 from a three-dimensional perspective. Agric. Water Manag. 2021, 252, 106849. [Google Scholar] [CrossRef]
- Ayantobo, O.O.; Li, Y.; Song, S. Multivariate Drought Frequency Analysis using Four-Variate Symmetric and Asymmetric Archimedean Copula Functions. Water Resour. Manag. 2019, 33, 103–127. [Google Scholar] [CrossRef]
- Liu, T.; Si, Z.; Liu, Y.; Wang, L.; Zhao, Y.; Wang, J. Runoff and Drought Responses to Land Use Change and CMIP6 Climate Projections. Water 2025, 17, 1696. [Google Scholar] [CrossRef]
- Liu, H.; Liu, J.; Chen, W. Effects of climate and land use change on runoff of the Second Songhua River Basin guided by SWAT model. Water Supply 2024, 24, 707–722. [Google Scholar] [CrossRef]
- Wang, T.; Tu, X.; Singh, V.P.; Chen, X.; Lin, K.; Zhou, Z.; Zhu, J. A CMIP6-based framework for propagation from meteorological and hydrological droughts to socioeconomic drought. J. Hydrol. 2023, 623, 129782. [Google Scholar] [CrossRef]
- Li, P.; Huang, Q.; Huang, S.; Leng, G.; Peng, J.; Wang, H.; Zheng, X.; Li, Y.; Fang, W. Various maize yield losses and their dynamics triggered by drought thresholds based on Copula-Bayesian conditional probabilities. Agric. Water Manag. 2022, 261, 107391. [Google Scholar] [CrossRef]
- Gao, C.; Liu, L.; Zhang, S.; Xu, Y.-P.; Wang, X.; Tang, X. Spatiotemporal patterns and propagation mechanism of meteorological droughts over Yangtze River Basin and Pearl River Basin based on complex network theory. Atmos. Res. 2023, 292, 106874. [Google Scholar] [CrossRef]













| Data Type | Resolution | Source | Use |
|---|---|---|---|
| Meteorological data | China Meteorological Data Network | ConFigureuring the SWAT weather generator | |
| CMIP6 | 2.8° × 2.8° | Nasa Center for Climate Simulation | Predicting future climate change |
| DEM | 90 m | Geospatial Data Cloud | Generation of river networks, delineation of sub-basins |
| Soil type | 1 km | HWSD Soil Database | Building a Soil Database |
| Land use | 1 km | CAS Data Centre | Classification of land use types |
| Hydrological data | Jiamusi Station Hydrological Yearbook | Streamflow simulation, rate determination and validation |
| Model Name | Resolution After Downscaling (°) | Atmospheric Mode Resolution (°) | Nations |
|---|---|---|---|
| MIROC-ES2L | 0.25 × 0.25 | 2.8 × 2.8 | Japan |
| ACCESS-ESM1-5 | 0.25 × 0.25 | 1.25 × 1.25 | Australia |
| NorESM2-LM | 0.25 × 0.25 | 1.9 × 2.5 | Norway |
| INM-CM4-8 | 0.25 × 0.25 | 1.5 × 1.5 | Russian |
| ACCESS-CM2 | 0.25 × 0.25 | 1.25 × 1.25 | Australia |
| CanESM5 | 0.25 × 0.25 | 2.8 × 2.8 | Canadian |
| EC-Earth3 | 0.25 × 0.25 | 0.25 × 0.25 | European multinational |
| GFDL-ESM4 | 0.25 × 0.25 | 1 × 1 | USA |
| INM-CM4-8 | 0.25 × 0.25 | 1.5 × 1.5 | Russian |
| IPSL-CM6A-LR | 0.25 × 0.25 | 1.875 × 1.875 | French |
| MIROC6 | 0.25 × 0.25 | 1.4 × 1.4 | Japan |
| MPI-ESM1-2-LR | 0.25 × 0.25 | 1.875 × 1.875 | German |
| MRI-ESM2-0 | 0.25 × 0.25 | 1.125 × 1.125 | Japan |
| Level | Type | SSP1-2.6, SSP2-4.5, SSP5-8.5 |
|---|---|---|
| 1 | No drought | SRI > −0.5 |
| 2 | Light drought | −0.5 ≥ SRI > −1.0 |
| 3 | Moderate drought | −1.0 ≥ SRI > −1.5 |
| 4 | Severe drought | −1.5 ≥ SRI > −2.0 |
| 5 | Extreme drought | SRI ≤ −2.0 |
| Situation | Meteorological Drought | ||||||||
|---|---|---|---|---|---|---|---|---|---|
| /Month | |||||||||
| 75% | 50% | 25% | 75% | 50% | 25% | 75% | 50% | 25% | |
| SSP1-2.6 | 3.00 | 9.00 | 14.00 | 2.37 | 9.15 | 20.96 | 0.72 | 0.83 | 1.26 |
| SSP2-4.5 | 4.00 | 11.00 | 12.00 | 4.05 | 10.79 | 16.70 | 0.84 | 0.99 | 1.30 |
| SSP5-8.5 | 3.00 | 7.00 | 12.00 | 2.34 | 5.06 | 16.32 | 0.78 | 0.87 | 1.17 |
| Hydrological drought | |||||||||
| SSP1-2.6 | 3.00 | 10.00 | 16.00 | 2.52 | 7.11 | 19.25 | 0.65 | 0.78 | 1.11 |
| SSP2-4.5 | 4.00 | 6.00 | 12.00 | 4.26 | 7.79 | 15.63 | 0.81 | 0.92 | 1.46 |
| SSP5-8.5 | 6.00 | 9.00 | 16.00 | 3.96 | 7.01 | 23.11 | 0.66 | 0.95 | 1.13 |
| Agricultural drought | |||||||||
| SSP1-2.6 | 10.00 | 13.00 | 19.00 | 6.52 | 13.94 | 25.41 | 0.74 | 0.91 | 1.49 |
| SSP2-4.5 | 6.00 | 12.00 | 14.00 | 3.81 | 9.98 | 23.50 | 0.66 | 0.81 | 1.11 |
| SSP5-8.5 | 4.50 | 12.00 | 31.00 | 2.50 | 10.29 | 42.20 | 0.55 | 0.82 | 1.35 |
| Situation | Meteorological Drought Grade | Agricultural Drought Grade: 2 | Agricultural Drought Grad: 3 | Agricultural Drought Grad: 4 | Agricultural Drought Grad: 5 |
|---|---|---|---|---|---|
| SSP1-2.6 | 2 | 0.18 | 0.10 | 0.05 | 0.03 |
| 3 | 0.20 | 0.12 | 0.06 | 0.04 | |
| 4 | 0.21 | 0.13 | 0.07 | 0.06 | |
| 5 | 0.21 | 0.15 | 0.08 | 0.08 | |
| SSP2-4.5 | 2 | 0.16 | 0.10 | 0.05 | 0.06 |
| 3 | 0.17 | 0.12 | 0.08 | 0.10 | |
| 4 | 0.10 | 0.13 | 0.17 | 0.18 | |
| 5 | 0.12 | 0.12 | 0.11 | 0.34 | |
| SSP5-8.5 | 2 | 0.18 | 0.11 | 0.06 | 0.05 |
| 3 | 0.19 | 0.15 | 0.09 | 0.11 | |
| 4 | 0.18 | 0.16 | 0.13 | 0.21 | |
| 5 | 0.13 | 0.14 | 0.14 | 0.41 |
| Situation | Meteorological Drought Grade | Agricultural Drought Grade: 2 | Agricultural Drought Grad: 3 | Agricultural Drought Grad: 4 | Agricultural Drought Grad: 5 |
|---|---|---|---|---|---|
| SSP1-2.6 | 2 | 0.25 | 0.11 | 0.04 | 0.02 |
| 3 | 0.30 | 0.18 | 0.07 | 0.04 | |
| 4 | 0.28 | 0.23 | 0.13 | 0.09 | |
| 5 | 0.22 | 0.23 | 0.18 | 0.20 | |
| SSP2-4.5 | 2 | 0.28 | 0.17 | 0.07 | 0.03 |
| 3 | 0.27 | 0.24 | 0.13 | 0.06 | |
| 4 | 0.23 | 0.26 | 0.19 | 0.12 | |
| 5 | 0.17 | 0.24 | 0.23 | 0.24 | |
| SSP5-8.5 | 2 | 0.26 | 0.17 | 0.08 | 0.03 |
| 3 | 0.26 | 0.22 | 0.12 | 0.06 | |
| 4 | 0.23 | 0.24 | 0.17 | 0.12 | |
| 5 | 0.18 | 0.23 | 0.21 | 0.21 |
Disclaimer/Publisher’s Note: The statements, opinions and data contained in all publications are solely those of the individual author(s) and contributor(s) and not of MDPI and/or the editor(s). MDPI and/or the editor(s) disclaim responsibility for any injury to people or property resulting from any ideas, methods, instructions or products referred to in the content. |
© 2025 by the authors. Licensee MDPI, Basel, Switzerland. This article is an open access article distributed under the terms and conditions of the Creative Commons Attribution (CC BY) license (https://creativecommons.org/licenses/by/4.0/).
Share and Cite
Zhao, Y.; Liu, T.; Wang, Z.; Huang, X.; Sun, Y.; Dai, C. Multidimensional Copula-Based Assessment, Propagation, and Prediction of Drought in the Lower Songhua River Basin. Hydrology 2025, 12, 287. https://doi.org/10.3390/hydrology12110287
Zhao Y, Liu T, Wang Z, Huang X, Sun Y, Dai C. Multidimensional Copula-Based Assessment, Propagation, and Prediction of Drought in the Lower Songhua River Basin. Hydrology. 2025; 12(11):287. https://doi.org/10.3390/hydrology12110287
Chicago/Turabian StyleZhao, Yusu, Tao Liu, Zijun Wang, Xihao Huang, Yingna Sun, and Changlei Dai. 2025. "Multidimensional Copula-Based Assessment, Propagation, and Prediction of Drought in the Lower Songhua River Basin" Hydrology 12, no. 11: 287. https://doi.org/10.3390/hydrology12110287
APA StyleZhao, Y., Liu, T., Wang, Z., Huang, X., Sun, Y., & Dai, C. (2025). Multidimensional Copula-Based Assessment, Propagation, and Prediction of Drought in the Lower Songhua River Basin. Hydrology, 12(11), 287. https://doi.org/10.3390/hydrology12110287
