Framework and Capability of Industrial IoT Infrastructure for Smart Manufacturing
Abstract
1. Introduction
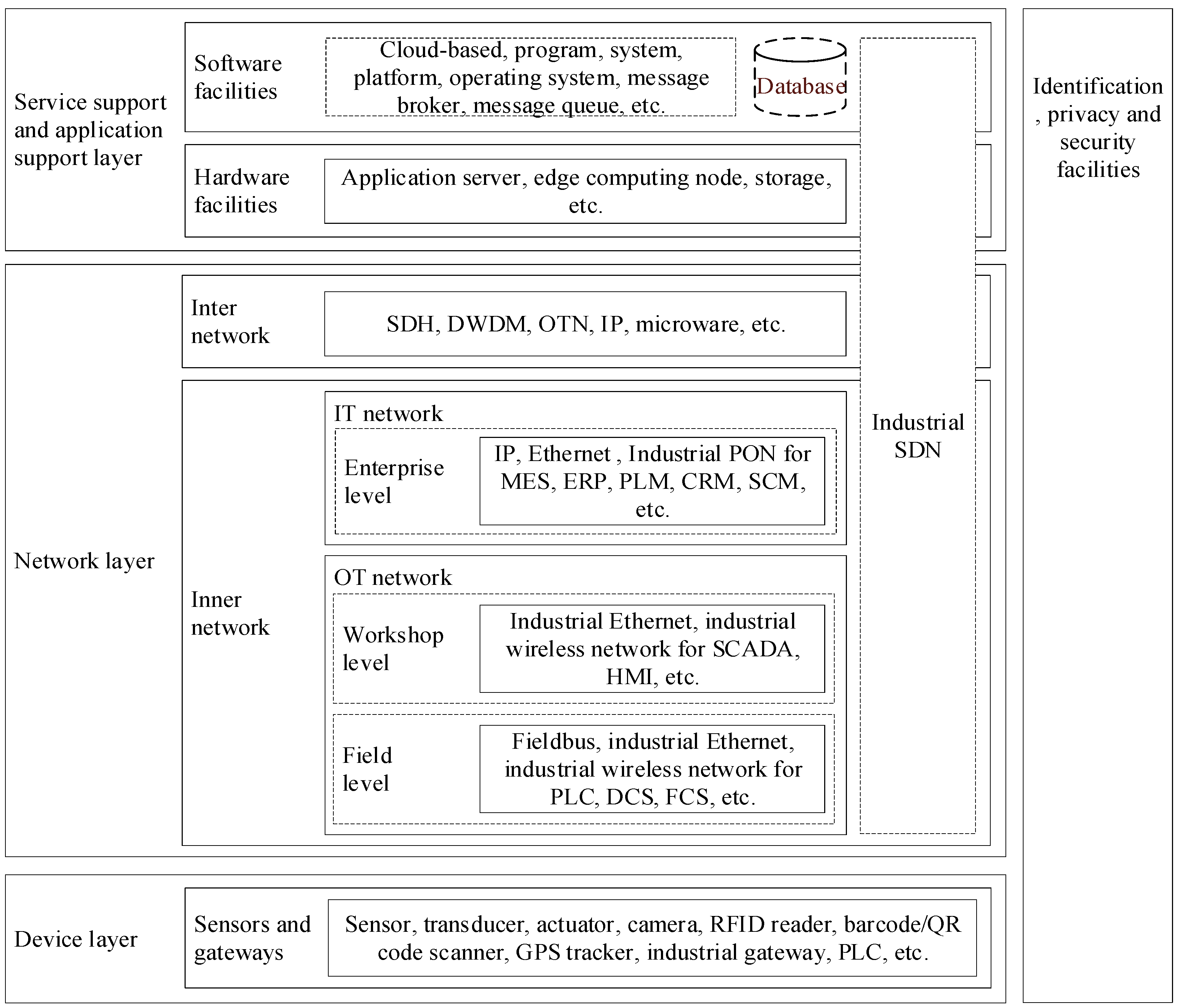
2. IIoT Infrastructure
2.1. Device Layer
2.1.1. Sensors
2.1.2. Gateways
2.2. Network Layer
2.2.1. Inner Network
- Field level of the OT network;
- Industrial fieldbus;
- Industrial Ethernet;
- Industrial wireless network.
- 2.
- Workshop level of the OT network;
- 3.
- Enterprise level of the IT network.
2.2.2. Inter Network
- Internet dedicated line;
- 2.
- Enterprise interconnection dedicated line;
- 3.
- Cloud dedicated line.
2.3. Service Support and Application Support Layer
2.3.1. Hardware Facilities
2.3.2. Software Facilities
2.4. Industrial SDN
2.5. Identification, Privacy and Security Facilities
3. Common Characteristics and High-Level Requirements of IIoT Infrastructure for SM
3.1. Integration
3.2. Compatibility
3.3. Scalability
3.4. Efficiency and High Performance
3.5. Heterogeneous Connectivity
3.6. Interoperability
3.7. Operational Safety and Reliability
3.8. High Security and Sensitive Information Protection
3.9. Flexible and Secure Identification Management and Communication
3.10. Customized Application Support
4. The Reference Framework of Capabilities
4.1. IoT Dimension
4.1.1. Device Layer
4.1.2. Network Layer
4.1.3. Service Support and Application Support Layer
4.2. Intelligence Dimension
4.2.1. Integration Level
4.2.2. Interconnection Level
4.2.3. Information Fusion Level
5. Conclusions
Author Contributions
Funding
Institutional Review Board Statement
Informed Consent Statement
Data Availability Statement
Conflicts of Interest
References
- Koschnick, G.; German Electro and Digital Industry Association (ZVEI). Industrie 4.0: The Reference Architectural Model Industrie 4.0 (RAMI 4.0). 2015. Available online: https://www.zvei.org/fileadmin/user_upload/Presse_und_Medien/Publikationen/2015/april/Das_Referenzarchitekturmodell_Industrie_4.0__RAMI_4.0_/ZVEI-Industrie-40-RAMI-40-English.pdf (accessed on 15 November 2022).
- International Electrotechnical Commission. IEC 62264-1; Enterprise-Control System Integration, 6th ed.; IEC: Geneva, Switzerland, 2013. [Google Scholar]
- Industry IoT Consortium (IIC). The Industrial Internet Reference Architecture Version 1.10. 2022. Available online: https://www.iiconsortium.org/wp-content/uploads/sites/2/2022/11/IIRA-v1.10.pdf (accessed on 15 November 2022).
- National Institute of Standards and Technology (NIST). NIST Advanced Manufacturing Series 300-1—Reference Architecture for Smart Manufacturing Part 1: Functional Models; NIST: Gaithersburg, MD, USA, 2016. [Google Scholar]
- Alliance of Industrial Internet. Architecture of Industrial Internet (V2.0). 2020. Available online: http://www.aii-alliance.org/index/c315/n45.html (accessed on 15 November 2022). (In Chinese).
- ITU-T Recommendation Y.4000; Overview of the Internet of Things. ITU: Geneva, Switzerland, 2012.
- ITU-T Recommendation Y.4003; Overview of Smart Manufacturing in the Context of the Industrial Internet of Things. ITU: Geneva, Switzerland, 2018.
- European Commission. The Internet of Things in Smart Manufacturing. 2021. Available online: https://digital-strategy.ec.europa.eu/en/library/internet-things-smart-manufacturing (accessed on 15 November 2022).
- Ministry of Industry and Information Technology (MIIT). National Intelligent Manufacturing Standard System Construction Guidelines. 2021. Available online: http://www.gov.cn/zhengce/zhengceku/2021-12/09/content_5659548.htm (accessed on 15 November 2022). (In Chinese)
- VDI/VDE GMA, ZVEI: Status Report—Reference Architecture Model Industrie 4.0 (RAMI 4.0). July 2015. Available online: https://www.zvei.org/fileadmin/user_upload/Presse_und_Medien/Publikationen/2016/januar/GMA_Status_Report__Reference_Archtitecture_Model_Industrie_4.0__RAMI_4.0_/GMA-Status-Report-RAMI-40-July-2015.pdf (accessed on 15 November 2022).
- ISO/IEC TR 30166; Internet of things (IoT)—Industrial IoT. ISO/IEC: Geneva, Switzerland, 2020.
- Yang, H.; Kumara, S.; Bukkapatnam, S.T.S.; Tsung, F. The internet of things for smart manufacturing: A review. IISE Trans. 2019, 51, 1190–1216. [Google Scholar] [CrossRef]
- Canavan, L. What is IIoT? The Industrial Internet of Things Primer, September 2019. Available online: https://www.iiconsortium.org/2019/09/what-is-iiot-the-industrial-internet-of-things-primer/ (accessed on 15 November 2022).
- Dai, Y.; Zhao, L.; Lyu, L. MEC Enabled Cooperative Sensing and Resource Allocation for Industrial IoT Systems. China Commun. 2022, 19, 214–225. [Google Scholar] [CrossRef]
- Kumar, A. Methods and Materials for Smart Manufacturing: Additive Manufacturing, Internet of Things, Flexible Sensors and Soft Robotics. Manuf. Lett. 2018, 15, 122–125. [Google Scholar] [CrossRef]
- Evjemo, L.D.; Gjerstad, T.; Grøtli, E.I.; Sziebig, G. Trends in Smart Manufacturing: Role of Humans and Industrial Robots in Smart Factories. Curr. Robot. Rep. 2020, 1, 35–41. [Google Scholar] [CrossRef]
- Dorst, W.; Scheibe, A. Implementation Strategy Platform Industrie 4.0. January 2016. Available online: https://www.zvei.org/fileadmin/user_upload/Presse_und_Medien/Publikationen/2016/januar/Implementation_Strategy_Industrie_4.0_-_Report_on_the_results_of_Industrie_4.0_Platform/Implementation-Strategy-Industrie-40-ENG.pdf (accessed on 15 November 2022).
- ISO 22400-2; Automation Systems and Integration—Key Performance Indicators (KPIs) for Manufacturing Operations Management—Part 2: Definitions and Descriptions. ISO: Geneva, Switzerland, 2014.
- ITU-T Recommendation Y.3300; Framework of Software-Defined Networking. ITU: Geneva, Switzerland, 2014.
- Zhang, X.; Ming, X. An implementation for Smart Manufacturing Information System (SMIS) from an industrial practice survey. Comput. Ind. Eng. 2021, 151, 106938. [Google Scholar] [CrossRef]
- Cigref report, IT/OT convergence: A Fruitful Integration of Information Systems and Operational Systems. 2019. Available online: https://www.cigref.fr/cigref-report-it-ot-convergence-a-fruitful-integration-of-information-systems-and-operational-systems (accessed on 15 November 2022).
- IEC 61158-1 Ed.2.0; Industrial Communication Networks—Fieldbus Specifications—Part 1: Overview and Guidance for the IEC 61158 and IEC 61784 Series. IEC: Geneva, Switzerland, 2019.
- Lu, Y.; Xu, X.; Wang, L. Smart manufacturing process and system automation—A critical review of the standards and envisioned scenarios. J. Manuf. Syst. 2020, 56, 312–325. [Google Scholar] [CrossRef]
- Abubakr, M.; Abbas, A.T.; Tomaz, I.; Soliman, M.S.; Luqman, M.; Hegab, H. Sustainable and Smart Manufacturing: An Integrated Approach. Sustainability 2020, 12, 2280. [Google Scholar] [CrossRef]
- Yu, H.; Zeng, P.; Xu, C. Industrial Wireless Control Networks: From WIA to the Future. Engineering. 2022, 8, 18–24. [Google Scholar] [CrossRef]
- Cao, W.; Jiang, P.; Fu, Y. Ubiquitous data computing and information using in a smart factory with wireless manufacturing. Eng. Sci. 2013, 11, 2–9. [Google Scholar]
- Suvarna, M.; Büth, L.; Hejny, J.; Mennenga, M.; Li, J.; Ng, Y.; Herrmann, C.; Wang, X. Smart Manufacturing for Smart Cities—Overview, Insights, and Future Directions. Adv. Intell. Syst. 2020, 2, 2000043. [Google Scholar] [CrossRef]
- European Telecommunications Standards Institute (ETSI). Fifth Generation Fixed Network (F5G), F5G Technology Landscape. 2021. Available online: https://www.etsi.org/deliver/etsi_gs/F5G/001_099/003/01.01.01_60/gs_F5G003v010101p.pdf (accessed on 15 November 2022).
- Lenz, J.; MacDonald, E.; Harik, R.; Wuest, T. Optimizing smart manufacturing systems by extending the smart products paradigm to the beginning of life. J. Manuf. Syst. 2020, 57, 274–286. [Google Scholar] [CrossRef]
- Li, B.; Zhang, L.; Chai, X. Smart Cloud Manufacturing (Cloud Manufacturing 2.0)—A New Paradigm and Approach of Smart Manufacturing. ISPE CE 2014, 26. [Google Scholar]
- Mittal, S.; Khan, M.A.; Romero, D.; Wuest, T. Smart manufacturing: Characteristics, technologies and enabling factors. Proc. Inst. Mech. Eng. Part B J. Eng. Manuf. 2019, 233, 1342–1361. [Google Scholar] [CrossRef]
- Moghaddam, M.; Cadavid, M.N.; Kenley, C.R.; Deshmukh, A.V. Reference architectures for smart manufacturing: A critical review. J. Manuf. Syst. 2018, 49, 215–225. [Google Scholar] [CrossRef]
- Yao, X.; Zhou, J.; Lin, Y.; Li, Y.; Yu, H.; Liu, Y. Smart manufacturing based on cyber-physical systems and beyond. J. Intell. Manuf. 2017, 30, 2805–2817. [Google Scholar] [CrossRef]
- Ghahramani, M.; Qiao, Y.; Zhou, M.C.; O’Hagan, A.; Sweeney, J. AI-based modeling and data-driven evaluation for smart manufacturing processes. IEEE/CAA J. Autom. Sin. 2020, 7, 1026–1037. [Google Scholar] [CrossRef]
- Jiang, J.; Lin, C.; Han, G.; Abu-Mahfouz, A.M.; Shah, S.B.H.; Martínez-García, M. How AI-Enabled SDN Technologies Improve the Security and Functionality of Industrial IoT Network: Architectures, Enabling Technologies, and Opportunities. Digit. Commun. Netw. 2022. [Google Scholar] [CrossRef]
- Parhi, S.; Joshi, K.; Akarte, M. Smart manufacturing: A framework for managing performance. Int. J. Comput. Integr. Manuf. 2021, 34, 227–256. [Google Scholar] [CrossRef]
- Tuptuk, N.; Hailes, S. Security of smart manufacturing systems. J. Manuf. Syst. 2018, 47, 93–106. [Google Scholar] [CrossRef]
- Zenisek, J.; Wild, N.; Wolfartsberger, J. Investigating the Potential of Smart Manufacturing Technologies. Procedia Comput. Sci. 2021, 180, 507–516. [Google Scholar] [CrossRef]
- Cheng, J.; Chen, W.; Tao, F.; Lin, C.L. Industrial IoT in 5G environment towards smart manufacturing. J. Ind. Inf. Integr. 2018, 10, 10–19. [Google Scholar] [CrossRef]
- Kim, H.; Shon, T. Industrial network-based behavioral anomaly detection in AI-enabled smart manufacturing. J Supercomput 2022, 78, 13554–13563. [Google Scholar] [CrossRef] [PubMed]
- Abosata, N.; Al-Rubaye, S.; Inalhan, G.; Emmanouilidis, C. Internet of Things for System Integrity: A Comprehensive Survey on Security, Attacks and Countermeasures for Industrial Applications. Sensors 2021, 21, 3654. [Google Scholar] [CrossRef] [PubMed]
- Lu, Y.; Asghar, M.R. Semantic communications between distributed cyber-physical systems towards collaborative automation for smart manufacturing. J. Manuf. Syst. 2020, 55, 348–359. [Google Scholar] [CrossRef]
- Xia, K.; Sacco, C.; Kirkpatrick, M.; Saidy, C.; Nguyen, L.; Kircaliali, A.; Harik, R. A digital twin to train deep reinforcement learning agent for smart manufacturing plants: Environment, interfaces and intelligence. J. Manuf. Syst. 2021, 58, 210–230. [Google Scholar] [CrossRef]


Disclaimer/Publisher’s Note: The statements, opinions and data contained in all publications are solely those of the individual author(s) and contributor(s) and not of MDPI and/or the editor(s). MDPI and/or the editor(s) disclaim responsibility for any injury to people or property resulting from any ideas, methods, instructions or products referred to in the content. |
© 2023 by the authors. Licensee MDPI, Basel, Switzerland. This article is an open access article distributed under the terms and conditions of the Creative Commons Attribution (CC BY) license (https://creativecommons.org/licenses/by/4.0/).
Share and Cite
Li, K.; Zhang, Y.; Huang, Y.; Tian, Z.; Sang, Z. Framework and Capability of Industrial IoT Infrastructure for Smart Manufacturing. Standards 2023, 3, 1-18. https://doi.org/10.3390/standards3010001
Li K, Zhang Y, Huang Y, Tian Z, Sang Z. Framework and Capability of Industrial IoT Infrastructure for Smart Manufacturing. Standards. 2023; 3(1):1-18. https://doi.org/10.3390/standards3010001
Chicago/Turabian StyleLi, Keng, Yu Zhang, Yong Huang, Zhiwei Tian, and Ziqin Sang. 2023. "Framework and Capability of Industrial IoT Infrastructure for Smart Manufacturing" Standards 3, no. 1: 1-18. https://doi.org/10.3390/standards3010001
APA StyleLi, K., Zhang, Y., Huang, Y., Tian, Z., & Sang, Z. (2023). Framework and Capability of Industrial IoT Infrastructure for Smart Manufacturing. Standards, 3(1), 1-18. https://doi.org/10.3390/standards3010001

