Next Article in Journal
Responding to COVID-19 Supply Chain Risks—Insights from Supply Chain Change Management, Total Cost of Ownership and Supplier Segmentation Theory
Next Article in Special Issue
A Systematic Review on Technologies for Data-Driven Production Logistics: Their Role from a Holistic and Value Creation Perspective
Previous Article in Journal
Exploring the Multi-Function Nature of Packaging in the Food Industry
Previous Article in Special Issue
Scope of Using Autonomous Trucks and Lorries for Parcel Deliveries in Urban Settings
 
 
Font Type:
Arial Georgia Verdana
Font Size:
Aa Aa Aa
Line Spacing:
Column Width:
Background:
Article

Cloud and IoT Applications in Material Handling Automation and Intralogistics

by
Stavros T. Ponis
* and
Orestis K. Efthymiou
School of Mechanical Engineering, National Technical University Athens, Heroon Polytechniou 9, Zografos, 15780 Athens, Greece
*
Author to whom correspondence should be addressed.
Logistics 2020, 4(3), 22; https://doi.org/10.3390/logistics4030022
Submission received: 15 July 2020 / Revised: 7 August 2020 / Accepted: 12 August 2020 / Published: 21 September 2020

Abstract

During the last decade, digitalization has borne tremendous changes on the way we live and do business. Industry 4.0, the new industrial revolution, is merging the physical, digital and virtual worlds through emerging technologies that collide with each other and create a distinctive paradigm shift. Even though the topic of Industry 4.0, has attracted significant attention during the past few years, literature in this subject area is still limited. The main objective of this paper is to study the current state of the art and identify major trends and research shortcomings. To that end, the authors conducted a methodological literature review based primarily on the SCOPUS bibliographic database. The review returned 49 relative papers dealing with the paper’s subject area. Through a thorough study of the selected papers, four dominant literature categories were recognized and discussed in detail. According to the literature reviewed, it is evident that massive changes are underway for warehouses and intralogistics facilities. Still, despite the intense discussion and appeal of the subject, one of the most important challenges in the scientific area under study, as the literature highlights, is the absence of a matching, to its significance, number of real-life applications. To that end, this paper provides a detailed description of a Cloud-based IoT application drawn from a Distribution Center (DC) that supplies retail home furnishing and sporting goods products to stores in Greece and the Balkan region, with the objective to showcase the feasibility of such an investment, highlight its potential and provide motivation to practitioners to evaluate and proceed in similar technological investments.

1. Introduction

Digitalization has caused enormous changes on the way we work and live over the last ten years. Industry 4.0, the new industrial revolution, is blending the physical, digital and virtual worlds through numerous trends that collide with each other and create a huge transformation. Internet of Things (IoT) and Cloud Computing (CC) are two of these trends, which have also infiltrated logistics and material handling. Material handling involves the movement, storage and control of products and materials within the premises of a building or between a building and a transport vehicle, during the entire production, warehousing and disposal life cycle. Material handling processes play a vital part in logistics and supply chains, and usually involve a great deal of both manual labor and automated processes. Usually, material handling systems and processes are designed to enhance customer service, minimize inventories, shorten delivery times and reduce overall production, distribution and transportation costs. IoT and CC have been described as key developments in business technology that will reshape industries around the world [1]. IoT refers to the interaction between objects and other devices and systems, which are Internet-enabled, and has largely emerged due to the powerful introduction of wireless technologies, sensors and the internet. According to [2], the term IoT refers to robust connectivity between the digital and physical worlds, and is a technology that provides possible solutions to alter processes and functions of manufacturing, supply chain and logistics industries. Within the field of Material Handling, IoT provides extensive solutions for the operators and their customers. Integration of technologies such as Mobile and IoT contribute actively to linking devices through distributed logistics and supply chain processes to improve operational, efficiency and profitability-related solutions [3]. Such solutions make products and services ‘smart’, which in turn frees humans from unnecessary work, since controlling many logistics activities is not needed anymore due to various automation solutions and systems that can plan and execute their workflow without human intervention or assistance. Cloud architecture on the other hand, is intended to provide users with on-demand tools such as storage, servers, network, software and services, through a network [4]. CC usually provides services that are known with acronyms such as SaaS, PaaS and IaaS [5]. SaaS (Software as a Service) offers software or applications to users. PaaS (Platform as a Service) provides a platform for the creation and delivery of software in the suitable programming languages, based on the organization’s processes. IaaS (Infrastructure as a Service) refers to the entire Information Technology (IT) infrastructure that includes the storage, servers and network [6].
Although there is an increasing interest in Industry 4.0 technologies, such as IoT and CC, literature on how these affect material handling automation and intralogistics has been restricted up to now, especially when it comes to real-life application cases. Several reasons are deemed responsible for this underdevelopment. According to [7], the lack of digital culture and training, clear digital operations vision and support and the unclear economic benefit of digital investments seem to be the most common inhibitors for companies to move towards the digital capabilities offered by IoT and Industry 4.0 technologies in general. As a result, previous studies highlight that Industry 4.0 is currently populated by small-scale test installations that try to depict real-life situations, thus lacking large-scale applications of its technologies in material handling and in-house logistics. Therefore, the impact of Industry 4.0 in the studied areas in terms of efficiency, flexibility and availability has not yet been tested in detail [8]. This paper seeks to determine the present status of Cloud and IoT applications in material handling automation and intralogistics, analyze their impact and potential consequences and contribute with an actual case study of their application in an industrial setting, thus improving the practical knowledge of Industry 4.0, Cloud and IoT applications in relation to material handling and intralogistics.
This paper is organized in five discrete sections. The current one introduces the basic concepts and states the objectives of this paper. Section 2 presents the detailed analysis of the collected material. Section 3 discusses the review of collected material, Section 4 presents the case study by providing an overview of the installation and its systems, and Section 5 concludes the paper, by presenting the research contributions and limitations of this study.

2. Analysis

This paper attempts to provide an analysis and discussion of the impact and potential consequences of IoT and cloud applications on material handling automation and intralogistics. In doing so, the authors focus on material handling and discuss how IoT technologies and cloud applications affect its different elements through the reviewed literature. As far as methodology and statistics of this study is concerned, the initial sample of publications was selected through two discrete literature searches. The first one was made on the academic database of SCOPUS, but since the number of papers returned was rather small, a second search was decided to be made on Google Scholar. The search on SCOPUS database was divided in two parts and 131 papers were returned in total. For the first search, the language was set to English and all accessible records, such as reviews, journals and conference papers with no time constraints were included in the search space. The actual search was made using the following combinations of terms “Material Handling” AND “Cloud”, document type “ALL” and restricted in English language. The search returned 94 papers. The second search was made using the terms “Material Handling” AND “IoT” for year > 2009, document type “ALL” and restricted in English language. The search returned 37 papers.
Since the total number of papers returned, constituted an insufficient representative sample for our study, an additional search was decided, which took place on Google Scholar. Two sub-searches were also made, with the first one combining the terms “Material Handling” AND “Cloud”, for year >2009 and restricted in English language. This returned 4220 results. The second search was made combining the terms “Material Handling” AND “IoT”, for year >2009 and restricted in English language. This returned 1640 results.
Following the searches, a screening method was implemented, with the exclusion criteria being, (a) duplicate papers, such as conference papers subsequently transformed into journals, (b) contributions that had the keyword string requirements but did not directly deal with the topic, and (c) papers that contribute marginally to this study. For this final category, the writers debated each paper judiciously and then either excluded it from the final sample or retained it for further assessment. Finally, forty-nine (49) papers were chosen for further in-depth assessment due to this process, which will be analyzed below and further discussed in the following section. The literature reviewed showed that main topics of discussion, regarding IoT and cloud technologies that we investigate, were usage on products and warehouse equipment such as Automated Guided Vehicles (AGVs), smart bins and racking, fault detection and performance analysis of warehouse systems, and shared services through the cloud.
According to [9], integrating embedded devices into current systems is the first move towards transforming classic warehouses into flexible modular systems with improved performance. However, the full potential of IoT will be achieved when these systems will be able to communicate with each other and carry out their activities autonomously, without any middle or central management units. Based on [10], with advancements in IoT and cloud, every component within warehouses, such as forklift trucks, industrial robots, and operators via their smart tablets or PDAs, will be represented as individual software agents in the cloud. By being interconnected, they will be able to make their own decisions and, therefore, existing hierarchical control systems will eventually be replaced by decentralized network-like control architectures. The works of [11] mention that cloud architecture provides many advantages on robotics and automation systems and can be split into two complementary levels, which are machine-to-cloud (M2C) and machine-to-machine (M2M). Computing and storage resources can be transferred to servers in the cloud at the M2C communication level, which on one hand minimizes costs, but also provides almost infinite power to the robots since central processing power can be used, and stored information can be shared with other robots for training and learning purposes. On the M2M communication level, robots interact via wireless links to form a collaborative computerized smart factory with computing capabilities pooled from individual robots and creating a virtual ad hoc cloud infrastructure and information exchanged among the collaborative computing units for synergetic decision generation.
According to [12], IoT technology can be of significant aid to enable a ‘smart’ AGV system. Smart factory requires efficient and accurate monitoring of objects, so IoT technologies such as RFID (Radio Frequency Identification) is widely used in warehouse shop-floors. This allows for real-time status input from each AGV unit that offers an opportunity to improve accuracy and time efficiency in logistics scheduling and inventory management tasks. Based on [13], a cloud robotics architecture that provides multiple functionalities to enable enhanced collaboration of AGV groups used in industrial logistics is presented. According to this architecture, a global live view of the environment is established, containing information about all entities in the industrial setting, which is then used to improve the local sensing capabilities of AGVs, thereby the efficiency and flexibility of AGV motion coordination. It is evident that the essence of cloud and its advantages is gathering data from various sources and providing global information to local devices.
Maintenance of machinery and warehouse equipment plays an important role in today’s automated warehouse environments, which directly affects the service life and efficiency of the equipment [14]. Modern intralogistics systems tend to be complex in operation and large in scale. Therefore, a principal concern is to enhance system robustness and consistency. This could be achieved by a context-aware supervision system, as mentioned in [15], where an intelligent system with integration of semantic web and agent technology is proposed that aims at offering Condition Based Monitoring and Condition Based Maintenance (CBM) decisions to the relevant user. According to [16], IoT technology is found to be more effective in maintaining Material Handling Equipment (MHE) in the warehouse due to an array of capabilities such as real-time visibility, smart decision through reacting to errors and faults and therefore reducing or even preventing downtime, and customizable KPI’s that support timely decision making. Based on [17], maintainability and sustainability of systems and processes in logistics and manufacturing can be improved by cloud services and resource virtualization. These two, are vital parts for implementing Cyber Physical Systems (CPS) and Industrial IoT (IIoT), which are the main building blocks of Industry 4.0. Effectively, combining local computing capabilities with global computing capabilities is possible through resource virtualization of shop-floor devices enabled by IIoT technology, which seamlessly incorporates smart connected objects into the cloud.
Another theme often discussed in the literature is the Physical Internet (PI) or Physical Web. PI is referred to devices that are part of the IoT and that are directly accessible, tracked or regulated by web technologies [18]. In the PI, individuals, locations, and objects have web pages for providing user experience information and mechanisms. For instance, with web search engines, where a user query returns links to related material, the PI will also return search results, ranked not only by traditional ranking algorithms, but also by proximity, and therefore results may be shown as lists, enhanced charts, or even floor plans, since the Physical Internet is something that one can see, hear, and touch, like for example a TV, a thermostat, a router or a home audio system. The concept of PI and its connection to Industry 4.0 is also addressed in other papers. According to [19], PI involves interconnected logistics in the context of creating an effective, sustainable, responsive, adaptable and scalable open global logistics network based on physical, digital and operational interconnectivity via encapsulation, interfaces and protocols. Therefore, the key word for the concept of PI is universal interconnectivity. This denotes complete collaboration between all supply chain members, complete compatibility with all relevant technical-technological tools and solutions and optimal execution of all operations. Physical interconnectivity is achieved when each object has a unique worldwide identifier and smart tag as an element of the IoT [20].

3. Discussion

Through a detailed assessment process of the selected papers, four dominant literature categories were recognized. A discussion for each one of these categories follows in this section.

3.1. IoT/Cloud and Smart Warehouse Framework

Material Handling and especially warehousing environments are ideal for IoT applications to thrive, since several different assets such as forklift trucks, pallets, products, machines, racking and building infrastructure are within a single space and can be easily interconnected with each other [3]. Therefore, if all these assets could be linked through IoT, then visibility within the plant could provide the ability for several actions to be triggered autonomously and only at the time it is necessary. For example, when an order arrives for a customer on the Warehouse Management System (WMS), then the system will be able to know where the products are located within the warehouse, and could arrange automatically to send the forklift truck that is closest to them, to pick them up. The movement of the truck and products would be easily visible from a control system, so that the warehouse staff could see the progress of the order picking up until the dispatch ramp. According to [21], IoT will change the way logistics systems are designed and operate. Working models will change from hierarchical to mesh-like structures. Entities will be autonomous and self-controlled, permitting higher flexibility and swarms of autonomous devices will rise and cloud-based administration will be implemented. Human workers will also be further integrated with machines, by using Production Assistant Devices (PADs). The PAD is an interface tool that allows the worker to connect to and interact with virtual machine parts, which will become more and more common within the warehouses. Finally, based on [21], the use of CC could provide efficiencies in the whole supply chain through increased visibility and collaboration, and more specifically for warehousing and intralogistics, inventory management and order processing could be greatly aided. According to [22], IoT applications could also assist at increasing safety in warehousing environments. A Communicating Object (CO) is a key element of the IoT to transform a perceptible real world into a digital virtual environment, known as the CPS. By adding COs on people or equipment, automatic decision-making processes could allow or deny actions in case of hazard consequences. Another topic that was observed on the literature reviewed and fits this category, is the Cloud-Assisted Smart Factory (CaSF). Based on [23], the use of CC and Artificial Intelligence (AI) improves smart factories’ performance in terms of perception, communication, data processing and analysis. The CaSF architecture that is proposed consists of a smart device layer, a network layer, a cloud layer and an application layer that create a highly dynamic, extensible and reconfigurable system that can meet the constantly changing market demands.

3.2. Material Handling Equipment

This category of papers is related to equipment that is used within the warehouses, such as lift trucks, conveyors, storage and retrieval systems and automation systems, and it was the largest out of four categories that were recognized. As one can understand, material handling equipment is an area that can vastly be benefited from improvements in IoT and cloud technologies. According to [24], a management system for controlling the forklift trucks in a warehouse that is based on IoT devices is presented. The IoT devices of the system are mounted on each forklift and include an Android microsystem which has an application that manages all connected modules, and an RFID device that is used to read the operator’s identity on the forklift. To the management system, this knowledge is rather significant, since it delegates the recorded tasks to the operators rather than to the machines. The information from the trucks to the management system is transmitted via various Wi-Fi access points (APs). Overall, the system proposed says that it increases working efficiency, reduces dead times, and raises efficiency of the forklift. Based on [25], an IoT concept for controlling and inspecting an Automatic Storing and Retrieval System (ASRS) is presented. Activities are synchronized via an online cloud database and, therefore, remote access to operation is possible via the internet, but analyzing, controlling and storing data is also possible. According to [26], cloud technologies, such as CC and Cloud Storage (CS), can be very beneficial for robotics. The robot nodes can access knowledge by communicating with the cloud, effectively overcoming the knowledge and learning limitations on the robot. Furthermore, the cloud server’s powerful computing power can make up for the robot system’s reduced computational power. Therefore, we see that problems faced by industrial robots, such as (a) limited calculation and storage resources, (b) constraints of information and learning capacity, and (c) limits of communication capacity, could be solved by the use of cloud technologies. The same concept is also proposed by [27] where an approach for implementing cloud technologies and cloud services in robots is presented. The paper explores how cyber-domain cloud technology can be used to build robots in the physical world with more functionalities, which will help solve many of the problems that conventional approaches are facing. Based on [28], Smart Connected Logistics (SCL) systems are systems of smart connected products such as AGVs for example, that are orchestrated through the cloud, whereas the cloud based solution is also able to access information from other data sources that exist within the intralogistics area. These systems will change the way today’s internal logistics systems operate, i.e., plenty of manual operations executed by workers, and will make them more advanced and complex, more automated, and more intelligent and adaptive. The development of SCL systems will come in steps of advancement. First step is the ability of monitoring, then move to controlling, thenceforth to optimizing, then to being autonomous and finally to being reconfigurable.

3.3. Performance and Preventive Maintenance

System failures are undesirable to any logistics organization as they lead to low levels of customer service. For this purpose, it is important to implement an effective failure management system to ensure smooth system operation in every company [29]. Knowledge of all failures, whether major or minor, is used as a valuable feedback for the creation of an efficient and successful maintenance program. Warehouse operations, especially material handling (e.g., storage, picking etc.), are constructively strengthened through the adoption of IoT solutions [28]. According to [30], technologies such as IoT yield a significant reduction in failures, increase efficiency and make processes more productive. Therefore, concerns should be based on avoiding critical failures, identifying the cause of failures and creating an active framework for predictive failure management rather than prevention. Using IoT for measuring warehouse performance, according to the findings of [16], indicate that it is a suitable technology which ensures proper equipment and asset usage, improves reliability, provides the best return on assets and extends the equipment service life. The above is achieved by using sensors or intelligent devices for data acquisition, networking for communications and cloud or web applications with analytics as the three major components. Thus, for example, a sensor attached to a forklift truck records and sends messages to a gateway that transmits to the cloud or web platform. Subsequently, these messages are routed via a predefined workflow to the interface for tracking and updating. Finally, based on rules that are set on the system, actions are triggered automatically. The works in [31] present a similar view, by mentioning that IoT technology, with the help of data analytics, can usually identify the root-cause of component failures, reduce failures of production systems due to predictive analysis, eliminate costly unscheduled shutdown maintenance and therefore improve productivity as well as quality. According to [32], IoT has helped organizations reduce by 25% their maintenance costs, and by 50% their unplanned downtime. Performance availability evaluation is also another area that IoT technology could be supportive within material handling. Based on [33], a simulation platform is proposed that can enable the evaluation and optimization of material handling systems via the use of IoT technology. A real-world application with autonomous smart devices is explained, with the use of smart bins within a warehouse.

3.4. Physical Asset Sharing

This category of papers is related to the use of IoT technology for locating objects, but in a much broader and general sense compared to a similar use that was witnessed to a degree in the previous sections. The papers that we classified in this category speak of the extensive use of IoT in order to create a physical web, where all things can be tracked and located. For the time being, this thought may still be a vision, but a great potential lies within it and therefore it is being pursued by several programs. The Physical Internet is a paradigm-breaking vision that enables physical goods to be transferred and deployed seamlessly, while logistical networks such as data packets travel through heterogeneous infrastructure that compliments the Digital Internet’s TCP/IP protocol in a way that is obvious to the user [34]. Therefore, the Physical Internet represents an open, interconnected, global, and sustainable logistics network that establishes a path-breaking solution to the inefficiencies of existing models [20]. This type of business model is currently very complicated to execute, as it is extremely difficult to achieve global uniqueness in a way that is commonly understood. However, within a smaller scale, such as a warehouse installation, several projects have been executed and operate. Smart labels are a noble solution for physical asset sharing. According to [35], smart labels go beyond the act of identifying and are able to detect and respond to the world around them. Furthermore, if the industrial IoT model is extended to smart labels attached to objects, they can be remotely detected and discovered by other Industry 4.0 systems, which enables these systems to respond in the presence of smart labels, thus triggering specific events or taking a range of actions on them. Therefore, we see that smart labels can provide human-centered industry 4.0 applications with recognition, monitoring, sensing, event detection and interaction, thus making the first steps towards the Physical Internet.

4. An Industrial IoT Application

As noted in the introduction, the reporting in literature of real-life applications of IoT and cloud systems to support material handling and intralogistics in general, is rather limited. This paper attempts to contribute by presenting the case study of a large Distribution Center that supplies retail home furnishing and sporting goods products to stores in five countries in the Balkan region. This DC runs two different automation systems with AGVs, shuttles and conveyors that are equipped with IoT technology. For the retail home furnishing part of business, a pallet automation system is used with 600 m of conveyors, two input stations, four transfer cars, five pick and delivery stations, eight automated Very Narrow Aisle (VNA) forklifts and three sets of flow racks with 108 gravity lines in total. A general layout of the plant is seen on Figure 1 below.
On the manual VNA area, VNA trucks operate on typical back-to-back pallet racks and are supported by the main WMS of the plant. On the automated VNA area, similar back-to-back pallet racks exist, but the operation is handled by eight fully automated VNA trucks. The trucks are fitted with a Wi-Fi antenna that communicates via TCP/IP protocol with the Material Flow Controller (MFC) system. A rough system overview can be seen on Figure 2 below.
Each truck and conveyor section of the system communicates via Industrial Ethernet with the MFC/WMS and receives and sends all automatic instructions. The floor of the installation is fitted with five different frequency cables that are connected to a frequency converter, which allows the trucks to move in automatic mode with active enable frequency. Each truck is also fitted with fourteen different sensors in order to be able to pick up and deposit a pallet without causing damage to the products. The operation of the automated VNA area is divided in two types of pallet size. One is the normal EURO pallet (1200 mm × 800 mm) and the other is a EURO-Long pallet (2000 mm × 800 mm), which is a special type of pallet used for longer furniture. In the installation, there are eight automated forklifts installed in total, six for EURO pallets and two for EURO-Long pallets. Regarding the picking process, orders are picked by the forklifts, according to specific priorities and algorithms. Pallets are placed by the forklifts to the Pick and Delivery stations, which are in turn connected to the conveyor system. The conveyor system will then shift the pallet to the allocated gravity line and a stock movement message will be reported to the WMS, when the pallet arrives at the gravity line. A view of an automated truck and a Pick and Delivery station can be seen in Figure 3 below.
For the conveyor system, which is responsible for shifting pallets in and out of the warehouse, a Siemens control system (PLC) type S7 CPU416-2DP is used. Live plant information is shown through WinCC, a plant visualization software by Siemens S.A. Access to the control system is made through TCP/IP. Peripheral equipment such as light barriers, frequency converters, control panels, etc., are connected to the control system via AS-Interface and Profibus-DP. Actuator Sensor Interface (AS-Interface) is an industrial networking solution with physical layer, protocol and data access methods that is used in PLC-based automation systems, for connecting devices such as rotary encoders, sensors, actuators, push buttons and analog inputs and outputs. Profibus Decentralized Peripherals (Profibus-DP) is used in automation applications in order to operate actuators and sensors via a centralized controller. Data exchange with the automated trucks in the pallet warehouse is made by the internal Wireless LAN (TCP/IP), directly with the Siemens standard functions. A Scalance WLAN Access-point is installed in all trucks and communication with the WMS is achieved by internal network, through protocol RFC 1006. A visual representation can be seen in Figure 4.
The output of the system is three sets of flow racks (gravity lines). This is the area, where all the pallets arrive after being retrieved from the automatic warehouse. Each gravity line represents one location in the warehouse modelling. The maximum number of pallets which can be stored into the gravity lines is 972. Plant Visualization is realized with the WinCC visualization software, as mentioned earlier. Plant visualization represents an image of the plant, with several pictures being used to get useful partial views of the plant. The status, automatic and manual mode, of all conveyor elements is visualized, and also all pallets moving on the system are displayed, together with their respective information, such as ID number, transport destination, transport status, etc. Fault messages are presented together with their status and everything is logged in an archive. In Figure 5, some examples of the plant visualization are presented (Figure 5a), together with the interface that is used by the users (Figure 5b).
In order to describe the real flow of goods and the various interactions, communications and control among the various elements of the system, when a pallet enters the system through one of the input stations and has passed the required size and weight criteria, the system transports it towards the corresponding area (i.e., EURO or EURO-Long). On specific points of the conveyor in these areas the WMS decides on the exact storage location of the pallet on the automated racking, according to workload and availability of the automated trucks. The pallet then enters the Pick and Delivery Station of the section that it will be stored and the truck receives a signal from the conveyor to come and pick it up. When the truck picks up the pallet, it transports it to the required location and deposits it. As soon as the movement is completed correctly, the WMS is informed and the truck continues towards its next assignment (i.e., to pick up a pallet from the rack and move it to the conveyor, or pick up another pallet from the conveyor for storage on the pallet rack). Communication for the movement of pallets throughout the conveyors is achieved by light sensors and barcode scanners. That means that when a pallet moves on the conveyor, the system knows its location by the light-barriers attached every few meters, and when there is a change in direction, then a barcode scanner exists that reads the barcode of the pallet and decides where to move it.
Regarding the retail sporting goods part of business, a box automation system is used, that is comprised from (a) an automated racking system of 22,000 box locations that operates with 6 high speed lift platforms and 51 automated shuttles, (b) five Goods-to-Person stations with 150 flow rack (store) locations and pick-to-light operation, and (c) 500 m of conveying system for transporting boxes between automated racking and Goods-to-Person stations. A general layout of the system can be seen in Figure 6 below.
KiSoft WCS serves as the Warehouse Control System (WCS). The storage procedure is performed by filling plastic system containers and placing them on the conveyor system at the Goods-IN workstations. A storage order containing all information (i.e., order number, container number, articles, quantity, etc.) is transmitted by the WMS to the WCS for the storage containers to be stored in the shuttle system. The storage of the container into one of the rack lines is carried out by the shuttles. For the picking procedure, containers are automatically transported from the stock locations within the racking of the shuttle system to the pick and pack stations. Orders are transmitted from the WMS to the WCS, and as soon as the containers reach the pick stations, the pick-to-light displays indicate the number and target position of the products for picking to the warehouse worker.
The visualization of the automation system is performed by the SCADA software. With this software, the entire warehouse can be monitored, and individual warehouse areas can be started and stopped. SCADA is used for actions such as starting and stopping the conveyor system and electronics for individual warehouse areas, displaying and exporting active and archived messages, confirming error messages, and displaying and exporting statistics. It is installed on a server or computer that assumes the function of the server. The user calls up its GUI through a client. Any hardware device in the warehouse that connects through a web browser to the SCADA server is referred to as a client. The client must have a network connection to the SCADA server. Working with SCADA is possible with every hardware device that has a functioning web browser (Internet Explorer, Firefox, Chrome, etc.). OPC-UA comprises the interface between SCADA and the systems that are visualized on the GUI. Through the SCADA’s GUI, all error messages of conveyors are displayed, which are then used by the company for further analysis, as is explained later on. Figure 7 shows the communication interfaces.
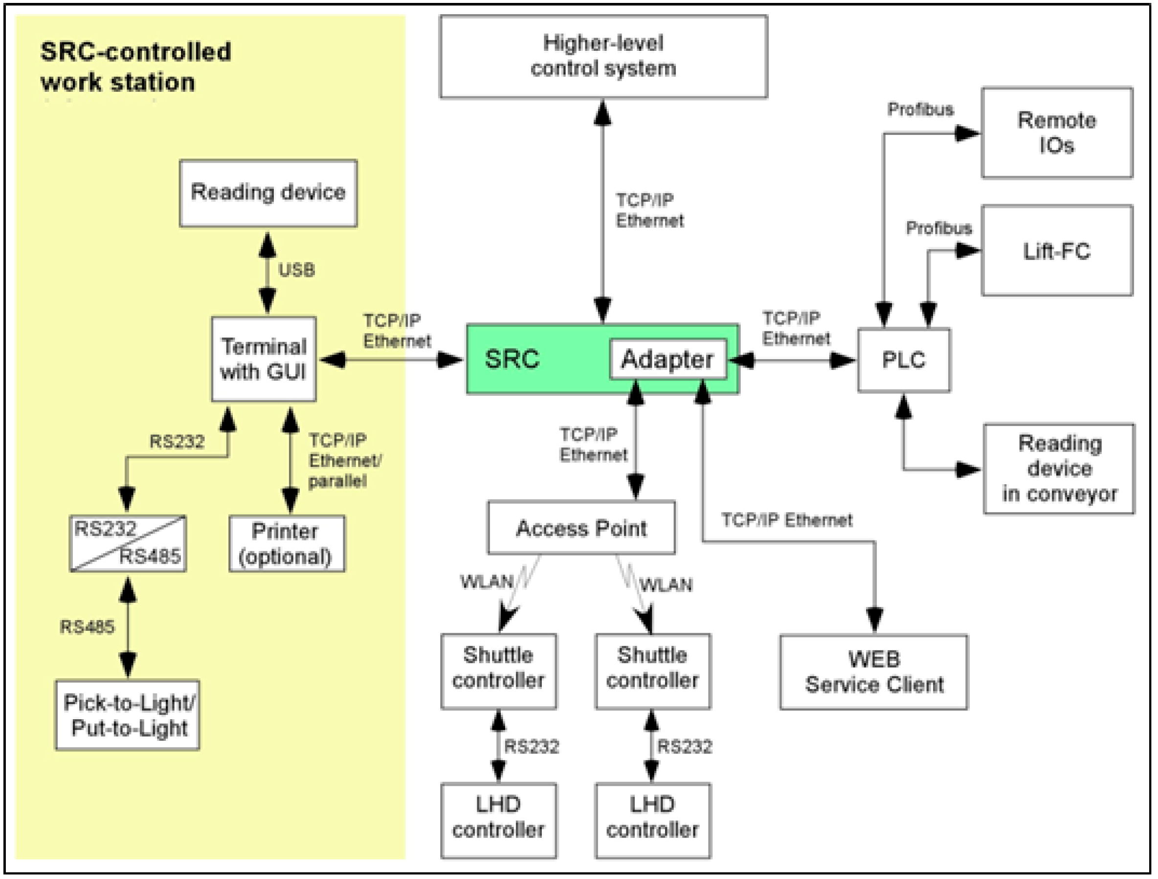
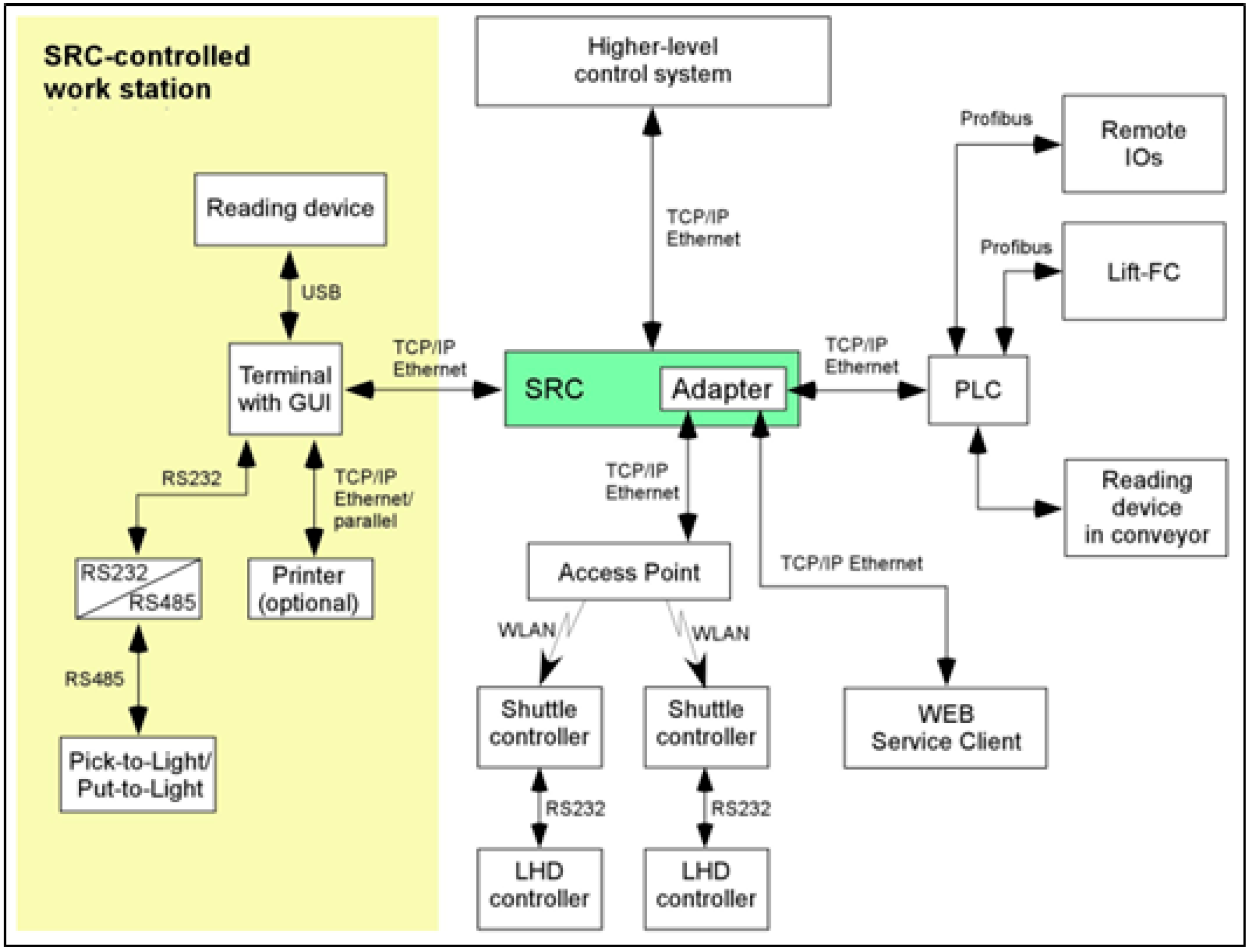
Service Client is the system used for checking and manually controlling the shuttles and lift platforms of the storage and picking system. This is a web-based client server application that permits actions such as monitoring the system status and the execution of processes, testing and referencing shuttles and lifts, enabling, disabling or suspending individual components or areas and accessing information concerning previous actions and states. The Service Client is called up through a web browser and is therefore available wherever a connection to the web server is possible. It is installed on the server of the storage and picking system. Figure 8 indicates the communication interfaces at the shuttle. The interface to the master control system is realized with the Storage and Retrieval Controller (SRC).
Through the Service Client software, all error messages of shuttles and lifts are displayed, which are then used by the company for further analysis. Finally, there is one other program, SRC Reports that visualizes warehouse data and is used to influence work process of the warehouse system controlled by SRC. The software is a web application, installed on the SRC server and runs in combination with a database. It is mainly used for actions such as statistics and reports, displaying orders, products, system containers and storage locations with all the associated information, creating picking and inventory orders and displaying operational states.
As mentioned previously, the system uses shuttles and lifts in order to move storage containers within the automated racking system. Each level has a shuttle that moves containers horizontally within the level. Overall, there are 51 shuttles operating in the system. For the movement between the different levels of shuttles, there are six lifts installed. Each lift can move one container at a time to the corresponding level. Figure 9a depicts an example of the racking system structure, while the shuttle used for moving the containers within the same level, is depicted in Figure 9b. The orders are transmitted through WLAN from the SRC to the shuttles. Within the racking system, there are access points on specific locations.
For measuring performance and keeping track of the maintenance needs of both automation systems, all error messages from VNAs, shuttles, lifts and conveyors are recorded and analyzed through Kibana, a data analytics and visualization platform. Within this platform, system messages are categorized according to the system and division they belong to, and, therefore, it is easy for the technical team of the company to observe abnormalities and possible problems on the various system components. Visualization of the error messages is done either with pie charts, graphs, or simply list of messages, as seen on examples on Figure 10. Through this data analysis, reacting to errors and faults on the systems, according to specified monitored parameters, is quick, and therefore the overall performance of the system is maintained at a high level.

5. Conclusions

Industry 4.0 and its technologies are rapidly reshaping our world today. Our daily routines are very different to what they were ten years ago. The way we live and consume is constantly enriched with additional digital and virtual aspects. The same change takes place in our working environments. Logistics, including material handling and intralogistics, both as a science and an economic sector, not only does not lack behind, but rather drives the application and development of basic methods, algorithms and technologies. According to the literature reviewed, we comprehend that massive changes are underway for warehouses and intralogistics facilities. Intelligent automation is gradually replacing monotonous and strenuous activities, mainly due to the need for speed and precision, but also due to the lack of blue-collar workforce, especially in developed countries. Advancements in the areas of goods movement and order picking within warehouses have been substantial within the last decade, with fleets of AGVs becoming more autonomous in their movement around the warehouse space, and picking robots and robotic arms becoming more and more capable of handling various types of goods and materials. Cloud computing has also greatly assisted in improving the performance of AGV fleets and robots by allowing them to share their knowledge outside the four walls of the warehouse and reach similar types of installations worldwide. Furthermore, the ability to handle more complicated activities is made possible due to the fact that stand alone machines do not need to have large processing power to analyze collected data, since central processing devices can do it for them through the cloud and then provide the solution/action which is needed to be performed. Swarms of intelligent AGVs and robots is the foreseeable future for intralogistics and warehousing, with almost no need for human interference between goods-in and goods-out, since all activities will be assigned automatically to the most suitable device within the installation. However, there is still some distance to be covered in order for such a state to become the mainstream. Prototypes need to be further tested in regard to both complexity and size, but most importantly they need to become durable enough in order to be able to withstand the harsh environment and treatment that exists within a warehouse space.
In this paper, an analysis of Cloud and IoT technologies is presented in an attempt to understand their effect on material handling automation and intralogistics. The literature study shows that the subject area is currently dominated by small-scale research facilities that aim to represent real-life scenarios and thus lack large-scale implementations of their innovations in material handling and intralogistics. Consequently, the current status of cloud and IoT technologies in the areas under review in terms of performance, flexibility and availability has not yet been thoroughly tested. This lag between theoretical advancements and practical implementations, as discussed earlier, is not exclusively the result of the technology complexity and poor or underdeveloped prototyping. There is still much road to be travelled when it comes to ‘softer’ issues, such as the management culture, the workforce expertise and investment mindset and behavior. This paper attempted to showcase an actual successful implementation of an IoT-Cloud application in an international logistics company with two set objectives. The first was to provide an adequate level of details on technical information in order to prove that the complex nature of such installations can be decomposed in actual manageable chunks, which are logically interconnected into a quite straightforward system. The second objective was to highlight a successful case study of an IoT-Cloud implementation in the area of Intralogistics, in order to create the necessary motivation capable of alleviating management reservations and trigger an initial interest on the subject, which eventually will lead to an increased number of technology adaptors.
Finally, this study has some inherent limitations. First of all, evaluating the inclusion/exclusion criteria was a rather cumbersome and copious process. As a result, it is possible that there are several useful publications that have been excluded from the sample. For this, the authors a priori apologize to their colleagues if such an eventuality has occurred. Second, we must notice that the choice of language limits the findings of our research, as it is anticipated that a significant number of publications would use a language other than English, especially in German or Chinese, where a considerable number of authors have been identified. Lastly, the presentation of a single case study permits the authors from generalizing identified phenomena and firmly connecting the case results with the theoretical findings. Actually, recording and debriefing more practical IoT implementations is one of the items the authors have on their future research agenda, which also includes the development of a technology and process reference model for supporting Industry 4.0 implementations in contemporary logistics and the authoring of a roadmap document, providing methods, tools and technologies to guide lagging or hesitant companies through their inevitable journey towards Industry 4.0 enhanced digitalization.

Author Contributions

Writing—original draft, O.K.E. and S.T.P. All authors have read and agreed to the published version of the manuscript.

Funding

This research has been co-financed by the European Union and Greek national funds through the Operational Program Competitiveness, Entrepreneurship and Innovation, under the call RESEARCH–CREATE–INNOVATE (project code: T1EDK-01168).

Conflicts of Interest

The authors declare no conflict of interest.

References

  1. Bughin, J.; Chui, M.; Manyika, J. Clouds, Big Data, and Smart Assets: Ten Tech-Enabled Business Trends to Watch. Available online: https://www.mckinsey.com/industries/technology-media-and-telecommunications/our-insights/clouds-big-data-and-smart-assets-ten-tech-enabled-business-trends-to-watch (accessed on 21 December 2019).
  2. Manavalan, E.; Jayakrishna, K. A review of Internet of Things (IoT) embedded sustainable supply chain for industry 4.0 requirements. Comput. Ind. Eng. 2019, 127, 925–953. [Google Scholar] [CrossRef]
  3. Jabbar, S.; Khan, M.; Silva, B.N.; Han, K. A REST-based industrial web of things’ framework for smart warehousing. J. Supercomput. 2016, 74, 4419–4433. [Google Scholar] [CrossRef]
  4. Kawa, A.; Ratajczak-Mrozek, M. Cooperation between logistics service providers based on cloud computing. In Intelligent Information and Database Systems; Lecture Notes in Computer Science; Selamat, A., Nguyen, N.T., Haron, H., Eds.; Springer: Berlin/Heidelberg, Germany, 2013; Volume 7803, pp. 458–467. [Google Scholar] [CrossRef]
  5. Dixit, V.S.; Chhabra, S. Logistics business under the cloud computing framework. In Proceedings of the 15th International Conference on Computational Science and Its Applications, Banff, AB, Canada, 22–25 June 2015; pp. 96–99. [Google Scholar] [CrossRef]
  6. Arnold, U.; Oberlander, J.; Schwarzbach, B. LOGICAL—Development of cloud computing platforms and tools for logistics hubs and communities. In Proceedings of the 2012 Federated Conference on Computer Science and Information Systems (FedCSIS), Wroclaw, Poland, 9–12 September 2012; pp. 1083–1090. [Google Scholar]
  7. Ślusarczyk, B. Industry 4.0: Are we ready? Pol. J. Manag. Stud. 2018, 17, 232–248. [Google Scholar] [CrossRef]
  8. Falkenberg, R.; Masoudinejad, M.; Buschhoff, M.; Venkatapathy, A.K.R.; Friesel, D.; Hompel, M.T.; Spinczyk, O.; Wietfeld, C. PhyNetLab: An IoT-Based Warehouse Testbed. In Proceedings of the 2017 Federated Conference on Computer Science and Information Systems, Prague, Czech Republic, 3–6 September 2017; pp. 1051–1055. [Google Scholar] [CrossRef]
  9. Efthymiou, O.Κ.; Ponis, S.T. Current Status of Industry 4.0 in Material Handling Automation and In-house Logistics. Int. J. Int. Man. Eng. 2019, 13, 1370–1374. [Google Scholar]
  10. Martin, J.; May, S.; Endres, S.; Cabanes, I. Decentralized robot-cloud architecture for an autonomous transportation system in a smart factory. In Proceedings of the SEMANTiCS Workshops, Amsterdam, The Netherlands, 11–14 September 2017. [Google Scholar]
  11. Hu, G.; Tay, W.; Wen, Y. Cloud robotics: Architecture, challenges and applications. IEEE Netw. 2012, 26, 21–28. [Google Scholar] [CrossRef]
  12. Theunissen, J.; Xu, H.; Zhong, R.Y.; Xu, X. Smart AGV system for manufacturing shopfloor in the context of industry 4.0. In Proceedings of the 25th International Conference on Mechatronics and Machine Vision in Practice (M2VIP), Stuttgart, Germany; 2018; pp. 1–6. [Google Scholar] [CrossRef]
  13. Cardarelli, E.; Digani, V.; Sabattini, L.; Secchi, C.; Fantuzzi, C. Cooperative cloud robotics architecture for the coordination of multi-AGV systems in industrial warehouses. Mechatronics (Oxf) 2017, 45, 1–13. [Google Scholar] [CrossRef]
  14. Wan, J.; Tang, S.; Li, D.; Wang, S.; Liu, C.; Abbas, H.; Vasilakos, A.V. A Manufacturing Big Data Solution for Active Preventive Maintenance. IEEE Trans. Industr. Inform. 2017, 13, 2039–2047. [Google Scholar] [CrossRef]
  15. Feng, F.; Pang, Y.; Lodewijks, G. Towards context-aware supervision for logistics asset management: Concept design and system implementation. In Information Technology for Management: New Ideas and Real Solutions; Ziemba, E., Ed.; Springer: Cham, Switzerland, 2017; Volume 277, pp. 3–19. [Google Scholar] [CrossRef]
  16. Kamali, A. IoT’s Potential to Measure Performance of MHE in Warehousing. Int. J. Biom. Bioinform. 2019, 11, 93–99. [Google Scholar]
  17. Borangiu, T.; Trentesaux, D.; Thomas, A.; Leitão, P.; Barata, J. Digital transformation of manufacturing through cloud services and resource virtualization. Comput. Ind. 2019, 108, 150–162. [Google Scholar] [CrossRef]
  18. Want, R.; Schilit, B.N.; Jenson, S. Enabling the Internet of Things. Computer 2015, 48, 28–35. [Google Scholar] [CrossRef]
  19. Maslarić, M.; Nikoličić, S.; Mirčetić, D. Logistics Response to the Industry 4.0: The Physical Internet. Open Eng. 2016, 6. [Google Scholar] [CrossRef]
  20. Montreuil, B. Toward a Physical Internet: Meeting the global logistics sustainability grand challenge. Logist. Res. 2011, 3, 71–87. [Google Scholar] [CrossRef]
  21. Prasse, C.; Nettstraeter, A.; Hompel, M.T. How IoT will change the design and operation of logistics systems. In Proceedings of the 2014 International Conference on the Internet of Things (IOT), Cambridge, MA, USA, 6–8 October 2014; pp. 55–60. [Google Scholar] [CrossRef]
  22. Trab, S.; Bajic, E.; Zouinkhi, A.; Thomas, A.; Abdelkrim, M.N.; Chekir, H.; Ltaief, R.H. A communicating object’s approach for smart logistics and safety issues in warehouses. Concurr. Eng. Res. Appl. 2016, 25, 53–67. [Google Scholar] [CrossRef]
  23. Wan, J.; Yang, J.; Wang, Z.; Hua, Q. Artificial Intelligence for Cloud-Assisted Smart Factory. IEEE Access 2018, 6, 55419–55430. [Google Scholar] [CrossRef]
  24. Pata, S.D.; Milici, D.L.; Poienar, M.; Cenusa, M. Management system for the control of the forklifts activity in a factory. In Proceedings of the 8th International Conference on Modern Power Systems (MPS), Cluj Napoca, Romania, 21–23 May 2019; pp. 1–4. [Google Scholar] [CrossRef]
  25. Nissanka, S.A.; Senevirathna, M.A.J.R.; Dharmawardana, M. IoT based automatic storing and retrieval system. In Proceedings of the 2016 Manufacturing & Industrial Engineering Symposium (MIES), Colombo, Sri Lanka, 22 October 2016; pp. 1–5. [Google Scholar] [CrossRef]
  26. Yan, H.; Hua, Q.; Wang, Y.; Wei, W.; Imran, M. Cloud robotics in Smart Manufacturing Environments: Challenges and countermeasures. Comput. Electr. Eng. 2017, 63, 56–65. [Google Scholar] [CrossRef]
  27. Hussnain, A.; Ferrer, B.R.; Lastra, J.L.M. Towards the deployment of cloud robotics at factory shop floors: A prototype for smart material handling. In Proceedings of the 2018 IEEE Industrial Cyber-Physical Systems (ICPS), St. Petersburg, Russia, 15–18 May 2018; pp. 44–50. [Google Scholar] [CrossRef]
  28. Gregor, T.; Krajčovič, M.; Więcek, D. Smart Connected Logistics. Procedia Eng. 2017, 192, 265–270. [Google Scholar] [CrossRef]
  29. Agalianos, K.; Ponis, S.T.; Aretoulaki, E.; Plakas, G.; Efthymiou, O. Discrete Event Simulation and Digital Twins: Review and Challenges for Logistics. Procedia Manuf 2020, in press. [Google Scholar]
  30. Ahmad, S.; Badwelan, A.; Ghaleb, A.M.; Qamhan, A.; Sharaf, M.; Alatefi, M.; Moohialdin, A. Analyzing Critical Failures in a Production Process: Is Industrial IoT the Solution? Wirel Commun. Mob. Comput. 2018, 1–12. [Google Scholar] [CrossRef]
  31. Arnaiz, A.; Iung, B.; Adgar, A.; Naks, T.; Tohver, A.; Tommingas, T.; Levrat, E. Information and communication technologies within E-maintenance. In E-Maintenance; Holmberg, K., Adgar, A., Arnaiz, A., Jantunen, E., Mascolo, J., Mekid, S., Eds.; Springer: London, UK, 2010; pp. 39–60. [Google Scholar] [CrossRef]
  32. Manyika, J.; Chui, M. By 2025, Internet of Things Applications Could Have $ 11 Trillion Impact. Available online: https://www.mckinsey.com/mgi/overview/in-the-news/by-2025-internet-of-things-applications-could-have-11-trillion-impact (accessed on 16 November 2019).
  33. Roidl, M.; Emmerich, J.; Riesner, A.; Masoudinejad, M.; Kaulbars, D.; Ide, C.; Wietfeld, C.; Hompel, M.T. Performance availability evaluation of smart devices in materials handling systems. In Proceedings of the International Conference on Communications in China—Workshops (CIC/ICCC), Shanghai, China, 13 October 2014; pp. 6–10. [Google Scholar] [CrossRef]
  34. Montreuil, B.; Rougès, J.-F.; Cimon, Y.; Poulin, D. The Physical Internet and Business Model Innovation. Technol. Innov. Manag. Rev. 2012, 2, 32–37. [Google Scholar] [CrossRef]
  35. Fernandez-Carames, T.M.; Fraga-Lamas, P. A Review on Human-Centered IoT-Connected Smart Labels for the Industry 4.0. IEEE Access 2018, 6, 25939–25957. [Google Scholar] [CrossRef]
Figure 1. Plant general layout.
Figure 1. Plant general layout.
Logistics 04 00022 g001
Figure 2. Pallet automation system overview.
Figure 2. Pallet automation system overview.
Logistics 04 00022 g002
Figure 3. View of AGV and Pick and Delivery station.
Figure 3. View of AGV and Pick and Delivery station.
Logistics 04 00022 g003
Figure 4. Pallet Automation System Network Diagram.
Figure 4. Pallet Automation System Network Diagram.
Logistics 04 00022 g004
Figure 5. Human Machine Interface (HMI) WinCC. (a) some examples of the plant visualization, (b) the interface that is used by the users.
Figure 5. Human Machine Interface (HMI) WinCC. (a) some examples of the plant visualization, (b) the interface that is used by the users.
Logistics 04 00022 g005
Figure 6. Box automation system general layout.
Figure 6. Box automation system general layout.
Logistics 04 00022 g006
Figure 7. System hierarchy for retail sporting goods operation.
Figure 7. System hierarchy for retail sporting goods operation.
Logistics 04 00022 g007
Figure 8. Shuttle interface diagram.
Figure 8. Shuttle interface diagram.
Logistics 04 00022 g008
Figure 9. Box automation racking and shuttles. (a) an example of the racking system structure, (b) the shuttle used for moving the containers within the same level.
Figure 9. Box automation racking and shuttles. (a) an example of the racking system structure, (b) the shuttle used for moving the containers within the same level.
Logistics 04 00022 g009
Figure 10. Visualization of system error messages.
Figure 10. Visualization of system error messages.
Logistics 04 00022 g010

Share and Cite

MDPI and ACS Style

Ponis, S.T.; Efthymiou, O.K. Cloud and IoT Applications in Material Handling Automation and Intralogistics. Logistics 2020, 4, 22. https://doi.org/10.3390/logistics4030022

AMA Style

Ponis ST, Efthymiou OK. Cloud and IoT Applications in Material Handling Automation and Intralogistics. Logistics. 2020; 4(3):22. https://doi.org/10.3390/logistics4030022

Chicago/Turabian Style

Ponis, Stavros T., and Orestis K. Efthymiou. 2020. "Cloud and IoT Applications in Material Handling Automation and Intralogistics" Logistics 4, no. 3: 22. https://doi.org/10.3390/logistics4030022

APA Style

Ponis, S. T., & Efthymiou, O. K. (2020). Cloud and IoT Applications in Material Handling Automation and Intralogistics. Logistics, 4(3), 22. https://doi.org/10.3390/logistics4030022

Article Metrics

Back to TopTop