The Detection of Sea Buckthorn Juice SSC Based on a Portable Near-Infrared Spectrometer Combined with an MoE-CNN Prediction Model
Abstract
1. Introduction
2. Materials and Methods
2.1. Sea Buckthorn Juice Samples
2.2. NIR Acquisition of Sea Buckthorn Juice
2.3. Sea Buckthorn Juice SSC Detection
2.4. Establishment of the Prediction Models
2.4.1. Abnormal Sample Removal and Sample Segmentation
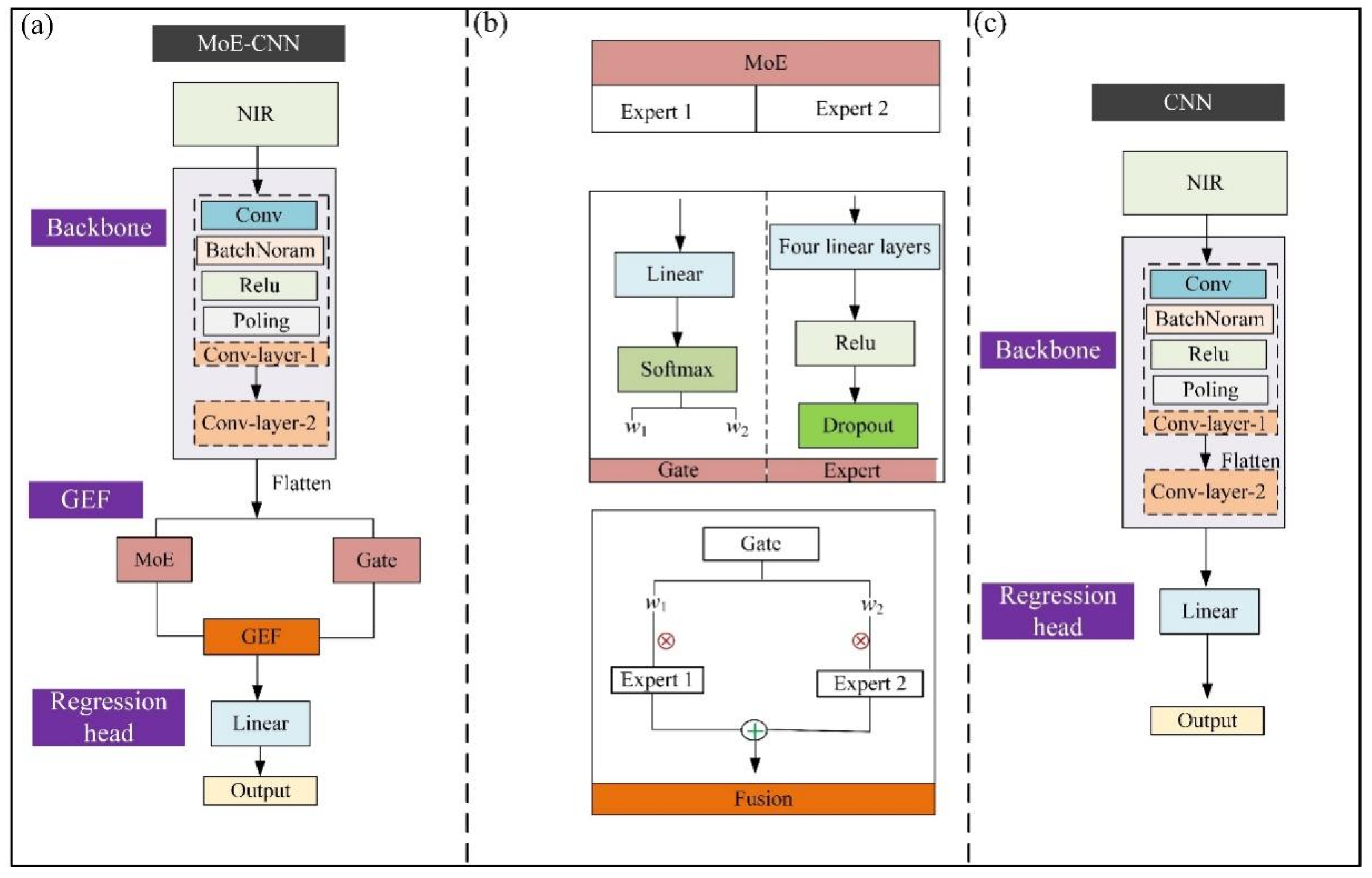
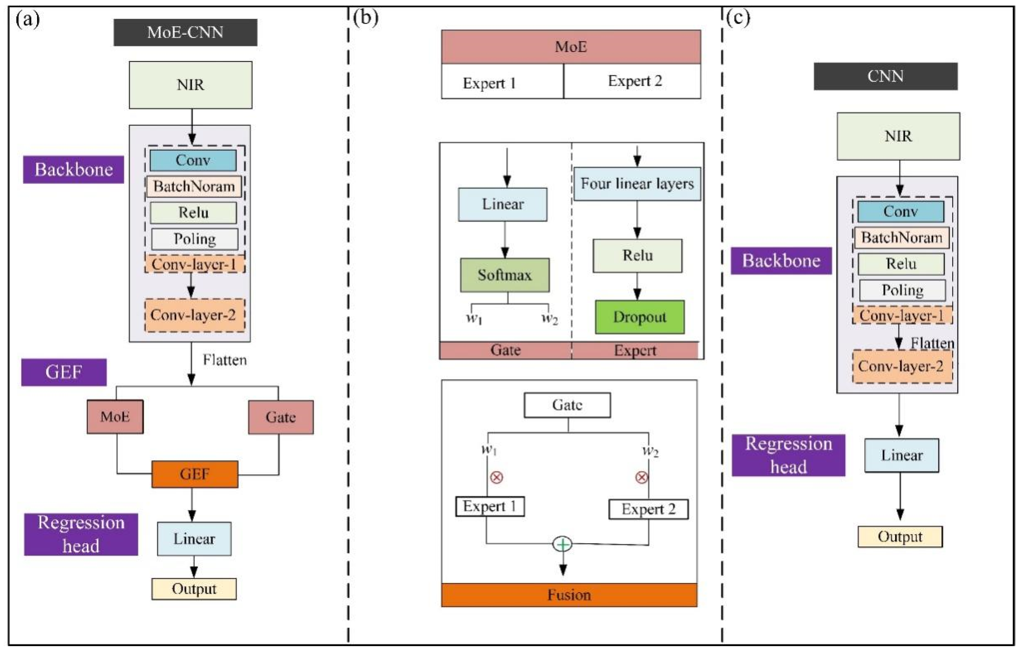
2.4.2. Construction of the MoE-CNN Model
2.5. Construction of Models Based on Chemometric Methods
2.6. Predictive Performance Evaluation
2.7. Interpretability Analysis of the CNN Model
2.8. Software
3. Results and Discussion
3.1. Statistical Analysis of Major Quality Parameters of Sea Buckthorn Juice
3.2. Sea Buckthorn Juice Nir Spectral Analysis
3.3. Removal of Abnormal Samples
3.4. Prediction Model Performance Analysis
3.4.1. Prediction Results
3.4.2. Comparative Analysis of Model Prediction Results
3.5. Interpretability Analysis of the Models
3.5.1. Comparison of Feature Extraction Algorithms
3.5.2. Interpretability Analysis of the CARS-PLSR Model
3.5.3. Interpretability Analysis of the Moe-Cnn Model
3.5.4. Comparison of Model Feature Extraction
3.6. Discussion
3.6.1. Application Potential of Nir Spectroscopy Combined with Moe-Cnn in Food Component Content Detection
3.6.2. Comparative Analysis of Sea Buckthorn Juice Ssc Prediction Results
4. Conclusions
Author Contributions
Funding
Institutional Review Board Statement
Informed Consent Statement
Data Availability Statement
Conflicts of Interest
References
- Wang, K.; Xu, Z.; Liao, X. Bioactive compounds, health benefits and functional food products of sea buckthorn: A review. Crit. Rev. Food Sci. Nutr. 2022, 62, 6761–6782. [Google Scholar] [CrossRef]
- Leahu, A.; Ghinea, C.; Ropciuc, S. Blueberry, sea buckthorn fruits and apple beverage: Biochemical and sensorial characterization. Food Environ. Saf. J. 2021, 20, 4. [Google Scholar] [CrossRef]
- Jaywant, S.A.; Singh, H.; Arif, K.M. Sensors and instruments for brix measurement: A review. Sensors 2022, 22, 2290. [Google Scholar] [CrossRef]
- Lamptey, F.P.; Amuah, C.L.Y.; Boadu, V.G.; Abano, E.E.; Teye, E. Smart classification of organic and inorganic pineapple juice using dual NIR spectrometers combined with chemometric techniques. Appl. Food Res. 2024, 4, 100471. [Google Scholar] [CrossRef]
- Yang, S.; Tao, Y.; Maimaiti, X.; Su, W.; Liu, X.; Zhou, J.; Fan, L. Investigation on the exopolysaccharide production from blueberry juice fermented with lactic acid bacteria: Optimization, fermentation characteristics and Vis-NIR spectral model. Food Chem. 2024, 452, 139589. [Google Scholar] [CrossRef]
- Bahrami, M.E.; Honarvar, M.; Ansari, K.; Jamshidi, B. Measurement of quality parameters of sugar beet juices using near-infrared spectroscopy and chemometrics. J. Food Eng. 2020, 271, 109775. [Google Scholar] [CrossRef]
- Njume, A.C.; Naomasa, Y.; Shinzato, Y.; Mitsuoka, M.; Taira, E. Laboratory analysis of soluble solids content in sugarcane juice from direct and shredded extraction methods using NIR spectrometer. J. Food Compos. Anal. 2025, 138, 107009. [Google Scholar] [CrossRef]
- Miro, E.; Boido, E.; Farina, L.; Pistón, M.; Dellacassa, E. Comparative study of NIR spectroscopy and traditional analytical methods in the determination of orange juice nutritional quality parameters. J. Food Compos. Anal. 2025, 140, 107276. [Google Scholar] [CrossRef]
- Zhao, Y.; Zhou, L.; Wang, W.; Zhang, X.; Gu, Q.; Zhu, Y.; Zhang, C. Visible/near-infrared spectroscopy and hyperspectral imaging facilitate the rapid determination of soluble solids content in fruits. Food Eng. Rev. 2024, 16, 470–496. [Google Scholar] [CrossRef]
- Yang, Z.; Albrow-Owen, T.; Cai, W.; Hasan, T. Miniaturization of optical spectrometers. Science 2021, 371, 0722. [Google Scholar] [CrossRef]
- Li, M.; Cai, Q.; Zhang, T.; Tang, H.; Li, H. Progress of complex system process analysis based on modern spectroscopy combined with chemometrics. J. Chemom. 2025, 39, 70006. [Google Scholar] [CrossRef]
- Deng, Z.; Wang, T.; Zheng, Y.; Zhang, W.; Yun, Y.H. Deep learning in food authenticity: Recent advances and future trends. Trends Food Sci. Technol. 2024, 144, 104344. [Google Scholar] [CrossRef]
- Lun, Z.; Wu, X.; Dong, J.; Wu, B. Deep learning-enhanced spectroscopic technologies for food quality assessment: Convergence and emerging frontiers. Foods 2025, 14, 2350. [Google Scholar] [CrossRef]
- Chen, Y.; Gao, R.; Xiang, J.; Lin, Z.; Chen, C.; Yu, W. Progress of near infrared spectroscopy in tea research. Food Chem. 2025, 487, 144691. [Google Scholar] [CrossRef]
- Rasti, R.; Mehridehnavi, A.; Rabbani, H.; Hajizadeh, F. Convolutional mixture of experts model: A comparative study on automatic macular diagnosis in retinal optical coherence tomography imaging. J. Med. Signals Sens. 2019, 9, 1–14. [Google Scholar]
- Li, Y.; Yang, K.; Liu, W.; Fang, D.; Zhang, J.; Guo, W.; Zhu, X. Determination of cow’s milk fat content based on segmented dielectric relaxation parameters combined with characteristic variables. J. Food Compos. Anal. 2025, 144, 107623. [Google Scholar] [CrossRef]
- Guo, Z.; Zhai, L.; Zou, Y.; Sun, C.; Jayan, H.; El-Seedi, H.R.; Zou, X. Comparative study of Vis/NIR reflectance and transmittance method for on-line detection of strawberry SSC. Comput. Electron. Agric. 2024, 218, 108744. [Google Scholar] [CrossRef]
- Zhang, C.; Song, W.; Lyu, Y.; Liu, Z.; Gao, X.; Hou, Z.; Wang, Z. Dual-branch convolutional neural network with attention modules for LIBS-NIRS data fusion in cement composition quantification. Anal. Chim. Acta 2025, 1351, 343899. [Google Scholar] [CrossRef] [PubMed]
- Fang, L.; Wei, K.; Feng, L.; Tu, K.; Peng, J.; Wang, J.; Pan, L. Optical absorption and scattering properties at 900–1650 nm and their relationships with soluble solid content and soluble sugars in apple flesh during storage. Foods 2020, 9, 1881. [Google Scholar] [CrossRef]
- Ehsani, S.; Yazdanpanah, H.; Parastar, H. An innovative screening approach for orange juice authentication using dual portable/handheld NIR spectrometers and chemometrics. Microchem. J. 2023, 194, 109304. [Google Scholar] [CrossRef]
- Zhang, J.; Bai, X.; Wu, J.; Zhou, B. Nondestructive detection method for soluble solids content and titratable acidity content in pepino melons based on Vis/NIR Spectroscopy and dual-attention enhanced 1D-CNN. J. Food Compos. Anal. 2025, 148, 108232. [Google Scholar] [CrossRef]
- Munawar, A.A.; Meilina, H.; Pawelzik, E. Near infrared spectroscopy as a fast and non-destructive technique for total acidity prediction of intact mango: Comparison among regression approaches. Comput. Electron. Agric. 2022, 193, 106657. [Google Scholar] [CrossRef]
- Włodarska, K.; Szulc, J.; Khmelinskii, I.; Sikorska, E. Non-destructive determination of strawberry fruit and juice quality parameters using ultraviolet, visible, and near-infrared spectroscopy. J. Sci. Food Agric. 2019, 99, 5953–5961. [Google Scholar] [CrossRef] [PubMed]
- Xie, L.; Ying, Y.; Lin, H.; Zhou, Y.; Niu, X. Nondestructive determination of soluble solids content and pH in tomato juice using NIR transmittance spectroscopy. Sens. Instrum. Food Qual. Saf. 2008, 2, 111–115. [Google Scholar] [CrossRef]
- Hemachandra, P.; Dóka, O. Application of optical spectroscopy techniques in fruit juice analysis: A review. Prog. Agric. Eng. Sci. 2025, 21, 39–60. [Google Scholar] [CrossRef]








| Layer | In Channels | Out Channels | Kernel Size | Stride | Padding | Output Shape |
| Input | 1 | - | - | - | - | (1, 901) |
| Conv 1 | 1 | 2 | 5 | 1 | 2 | (1, 901) |
| AvgPool | 2 | 2 | 2 | 2 | 0 | (1, 450) |
| Conv 2 | 2 | 4 | 3 | 1 | 1 | (1, 450) |
| Flatten | 4 | 1 | - | - | - | (1, 1800) |
| Gate1 | 1800 | 2 | - | - | - | (1, 2) |
| Expert 1 | 1800 | 600 | - | - | - | (1, 600) |
| Expert 2 | 1800 | 600 | - | - | - | (1, 600) |
| Regression head | 600 | 1 | - | - | - | (1, 1) |
| Quality Properties | Max | Min | Average | SD | CV |
|---|---|---|---|---|---|
| SSC (%) | 16.5 | 2.20 | 6.99 | 3.79 | 0.54 |
| Models | Algorithms | Feature Extraction Algorithms | Calibration Set | Prediction Set | RPD | ||
|---|---|---|---|---|---|---|---|
| RMSEC (%) | Rc | RMSEP (%) | Rp | ||||
| Chemometric models | GRNN | UVE | 2.24 | 0.79 | 1.87 | 0.88 | 2.03 |
| VIP | 1.56 | 0.90 | 2.14 | 0.82 | 1.78 | ||
| CARS | 2.55 | 0.73 | 2.12 | 0.85 | 1.79 | ||
| FS | 2.23 | 0.80 | 1.86 | 0.88 | 2.04 | ||
| LSVR | UVE | 0.68 | 0.98 | 1.61 | 0.90 | 2.36 | |
| VIP | 1.41 | 0.92 | 1.63 | 0.91 | 2.33 | ||
| CARS | 1.45 | 0.92 | 1.56 | 0.91 | 2.43 | ||
| FS | 0.68 | 0.98 | 1.59 | 0.91 | 2.38 | ||
| PLSR | UVE | 0.67 | 0.98 | 1.84 | 0.91 | 2.06 | |
| VIP | 1.53 | 0.91 | 1.46 | 0.92 | 2.60 | ||
| CARS | 1.57 | 0.90 | 1.42 | 0.93 | 2.67 | ||
| FS | 0.77 | 0.97 | 1.66 | 0.90 | 2.29 | ||
| DNN models | MoE-CNN | - | 1.39 | 0.93 | 1.26% | 0.95 | 3.02 |
| CNN | - | 0.91 | 0.95 | 1.49 | 0.92 | 2.55 | |
Disclaimer/Publisher’s Note: The statements, opinions and data contained in all publications are solely those of the individual author(s) and contributor(s) and not of MDPI and/or the editor(s). MDPI and/or the editor(s) disclaim responsibility for any injury to people or property resulting from any ideas, methods, instructions or products referred to in the content. |
© 2026 by the authors. Licensee MDPI, Basel, Switzerland. This article is an open access article distributed under the terms and conditions of the Creative Commons Attribution (CC BY) license.
Share and Cite
Niu, H.; Zhang, Y.; Hu, S.; Zhang, H.; Liu, Y. The Detection of Sea Buckthorn Juice SSC Based on a Portable Near-Infrared Spectrometer Combined with an MoE-CNN Prediction Model. Foods 2026, 15, 144. https://doi.org/10.3390/foods15010144
Niu H, Zhang Y, Hu S, Zhang H, Liu Y. The Detection of Sea Buckthorn Juice SSC Based on a Portable Near-Infrared Spectrometer Combined with an MoE-CNN Prediction Model. Foods. 2026; 15(1):144. https://doi.org/10.3390/foods15010144
Chicago/Turabian StyleNiu, Hao, Yabo Zhang, Shiqi Hu, Hong Zhang, and Yang Liu. 2026. "The Detection of Sea Buckthorn Juice SSC Based on a Portable Near-Infrared Spectrometer Combined with an MoE-CNN Prediction Model" Foods 15, no. 1: 144. https://doi.org/10.3390/foods15010144
APA StyleNiu, H., Zhang, Y., Hu, S., Zhang, H., & Liu, Y. (2026). The Detection of Sea Buckthorn Juice SSC Based on a Portable Near-Infrared Spectrometer Combined with an MoE-CNN Prediction Model. Foods, 15(1), 144. https://doi.org/10.3390/foods15010144

