Design and Experimentation of a Machine Vision-Based Cucumber Quality Grader
Abstract
1. Introduction
2. Materials and Methods
2.1. Overview of the Cucumber Quality Grader Design and Experiments
2.2. Cucumber Quality Grader Mechatronic Design and Grade Principle
2.2.1. Mechanical Design
- Transmission Mechanism
- 2.
- Vegetable Tray
- 3.
- Grading Track and Actuation Mechanism Design
- 4.
- Visual Detection Box
2.2.2. Electrical Design
- Hardware
- 2.
- Electrical control process
2.3. Vision-Based Quality Grading Algorithm
2.3.1. Collection Image Datasets
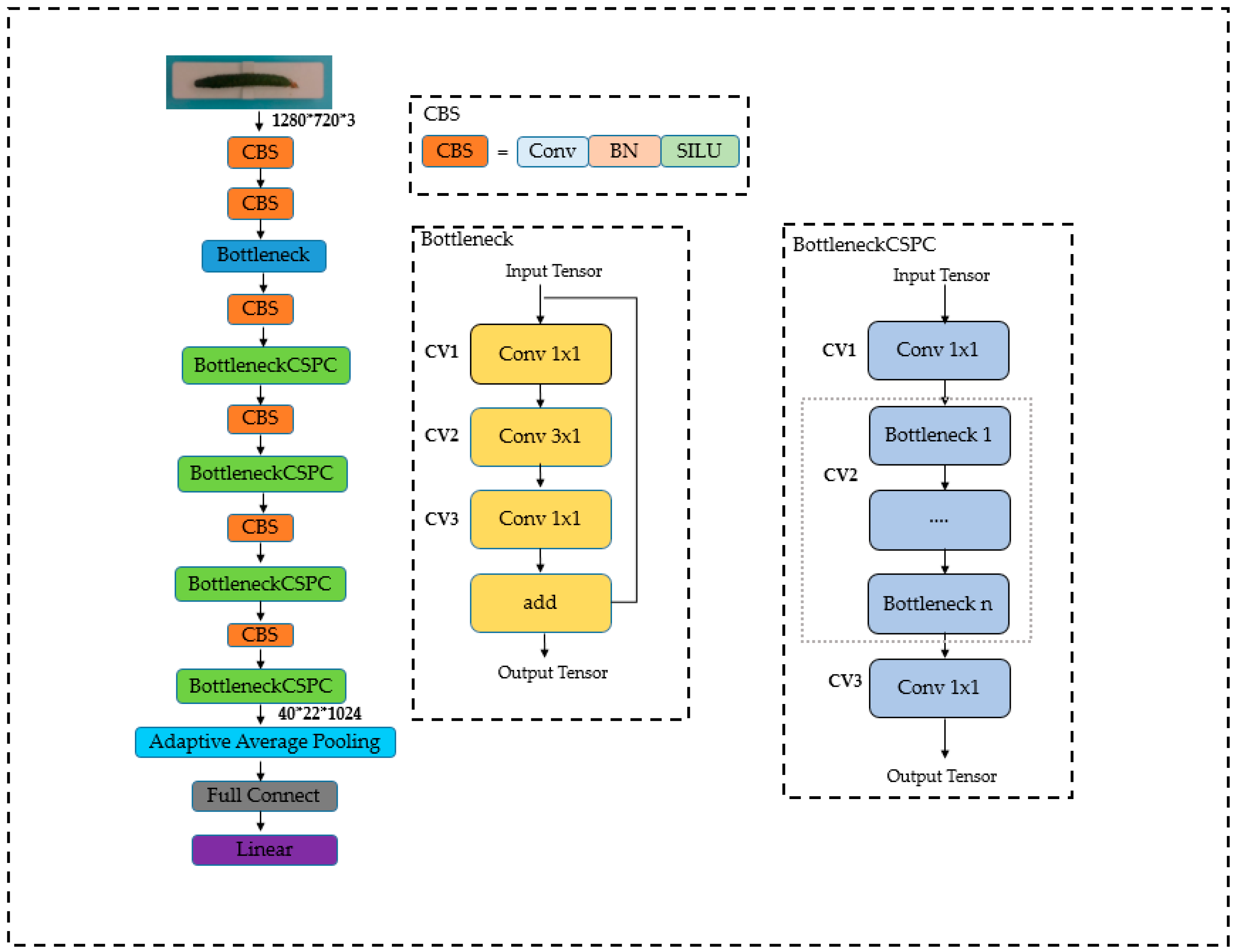
2.3.2. Architecture of the Cucumber Mass Prediction Network
2.3.3. Training Settings
3. Results and Discussion
3.1. Effect of Different Conveying Speeds on the Capacity of Grader
3.1.1. Experiment Setup
3.1.2. Analysis of Experimental Results
3.2. Comparison Experiments between Different Models
3.2.1. Experiment Setup
3.2.2. Analysis of Experimental Results
3.3. Online Grading Experiment
3.3.1. Experiment Setup
3.3.2. Analysis of Experimental Results
4. Conclusions and Future Work
Author Contributions
Funding
Institutional Review Board Statement
Informed Consent Statement
Data Availability Statement
Acknowledgments
Conflicts of Interest
References
- Rolnik, A.; Olas, B. Vegetables from the Cucurbitaceae Family and Their Products: Positive Effect on Human Health. Nutrition 2020, 78, 110788. [Google Scholar] [CrossRef]
- FAO. FAOSTAT_DATA_12-27-2023. Available online: https://www.fao.org/faostat/zh/?#data/QCL (accessed on 3 January 2024).
- Eboibi, O.; Uguru, H.; Prosper, O. Moisture-Dependent Mechanical and Textural Properties of Intact Cucumber Fruit. Int. J. Eng. Tech. Res. 2018, 8, 34–39. [Google Scholar]
- Nie, W.; Abler, D.; Li, T. Grading Attribute Selection of China’s Grading System for Agricultural Products: What Attributes Benefit Consumers More? J. Behav. Exp. Econ. 2021, 93, 101707. [Google Scholar] [CrossRef]
- Nie, W.; Li, T.; Zhu, L. Market Demand and Government Regulation for Quality Grading System of Agricultural Products in China. J. Retail. Consum. Serv. 2020, 56, 102134. [Google Scholar] [CrossRef]
- Su, Q.; Kondo, N.; Al Riza, D.F.; Habaragamuwa, H. Potato Quality Grading Based on Depth Imaging and Convolutional Neural Network. J. Food Qual. 2020, 2020, 8815896. [Google Scholar] [CrossRef]
- Chakraborty, S.K.; Subeesh, A.; Dubey, K.; Jat, D.; Chandel, N.S.; Potdar, R.; Rao, N.G.; Kumar, D. Development of an Optimally Designed Real-Time Automatic Citrus Fruit Grading–Sorting Machine Leveraging Computer Vision-Based Adaptive Deep Learning Model. Eng. Appl. Artif. Intell. 2023, 120, 105826. [Google Scholar] [CrossRef]
- Wang, Y.; Jin, X.; Zheng, J.; Zhang, X.; Wang, X.; He, X.; Polovka, M. An Energy-Efficient Classification System for Peach Ripeness Using YOLOv4 and Flexible Piezoelectric Sensor. Comput. Electron. Agric. 2023, 210, 107909. [Google Scholar] [CrossRef]
- Tian, Z.; Ma, W.; Yang, Q.; Duan, F. Application Status and Challenges of Machine Vision in Plant Factory—A Review. Inf. Process. Agric. 2022, 9, 195–211. [Google Scholar] [CrossRef]
- Smith, M.L.; Smith, L.N.; Hansen, M.F. The Quiet Revolution in Machine Vision–A State-of-the-Art Survey Paper, Including Historical Review, Perspectives, and Future Directions. Comput. Ind. 2021, 130, 103472. [Google Scholar] [CrossRef]
- Zhang, B.; Huang, W.; Li, J.; Zhao, C.; Fan, S.; Wu, J.; Liu, C. Principles, Developments and Applications of Computer Vision for External Quality Inspection of Fruits and Vegetables: A Review. Food Res. Int. 2014, 62, 326–343. [Google Scholar] [CrossRef]
- Zhu, L.; Spachos, P.; Pensini, E.; Plataniotis, K.N. Deep Learning and Machine Vision for Food Processing: A Survey. Curr. Res. Food Sci. 2021, 4, 233–249. [Google Scholar] [CrossRef]
- Xiao, Z.; Wang, J.; Han, L.; Guo, S.; Cui, Q. Application of Machine Vision System in Food Detection. Front. Nutr. 2022, 9, 888245. [Google Scholar] [CrossRef]
- Cen, H.; Lu, R.; Ariana, D.P.; Mendoza, F. Hyperspectral Imaging-Based Classification and Wavebands Selection for Internal Defect Detection of Pickling Cucumbers. Food Bioprocess Technol. 2014, 7, 1689–1700. [Google Scholar] [CrossRef]
- Donis-González, I.R.; Guyer, D.E.; Pease, A. Postharvest Noninvasive Assessment of Undesirable Fibrous Tissue in Fresh Processing Carrots Using Computer Tomography Images. J. Food Eng. 2016, 190, 154–166. [Google Scholar] [CrossRef]
- Jin, C.-Q.; Cai, Z.-Y. A Circular Arc Approximation Algorithm for Cucumber Classification with Image Analysis. Postharvest Biol. Technol. 2020, 165, 111184. [Google Scholar] [CrossRef]
- Cao, J.; Sun, T.; Zhang, W.; Zhong, M.; Huang, B.; Zhou, G.; Chai, X. An Automated Zizania Quality Grading Method Based on Deep Classification Model. Comput. Electron. Agric. 2021, 183, 106004. [Google Scholar] [CrossRef]
- Zhu, H.; Deng, L.; Wang, D.; Gao, J.; Ni, J.; Han, Z. Identifying Carrot Appearance Quality by Transfer Learning. J. Food Process Eng. 2019, 42, e13187. [Google Scholar] [CrossRef]
- Jahanbakhshi, A.; Momeny, M.; Mahmoudi, M.; Radeva, P. Waste Management Using an Automatic Sorting System for Carrot Fruit Based on Image Processing Technique and Improved Deep Neural Networks. Energy Rep. 2021, 7, 5248–5256. [Google Scholar] [CrossRef]
- Gan, Y.-S.; Luo, S.-H.; Li, C.-H.; Chung, S.-W.; Liong, S.-T.; Tan, L.-K. An Automated Cucumber Inspection System Based on Neural Network. J. Food Process Eng. 2022, 45, e14069. [Google Scholar] [CrossRef]
- Deng, L.; Li, J.; Han, Z. Online Defect Detection and Automatic Grading of Carrots Using Computer Vision Combined with Deep Learning Methods. LWT Food Sci. Technol. 2021, 149, 111832. [Google Scholar] [CrossRef]
- Chong, V.K.; Kondo, N.; Ninomiya, K.; Nishi, T.; Monta, M.; Namba, K.; Zhang, Q. Zhang Features Extraction for Eggplant Fruit Grading System Using Machine Vision. Appl. Eng. Agric. 2008, 24, 675–684. [Google Scholar] [CrossRef]
- Rajkumar, P.; Abinaya, K.; Deepa, J.; Pandiselvam, R.; Rani, C.I.; Parveen, S. Development of a Farmer-Friendly Portable Color Sorter Cum Grader for Tomatoes. J. Food Process Eng. 2022, 45, e13894. [Google Scholar] [CrossRef]
- Elwakeel, A.E.; Mazrou, Y.S.A.; Tantawy, A.A.; Okasha, A.M.; Elmetwalli, A.H.; Elsayed, S.; Makhlouf, A.H. Designing, Optimizing, and Validating a Low-Cost, Multi-Purpose, Automatic System-Based RGB Color Sensor for Sorting Fruits. Agriculture 2023, 13, 1824. [Google Scholar] [CrossRef]
- Abd El Azeem, I.; Helal, A.; Derbala, A.; Abd-El Rahman, M.; Fouda, T. Engineering Studies on Grading of Orange. Misr. J. Agric. Eng. 2017, 34, 1757–1768. [Google Scholar] [CrossRef]
- Londhe, D.H.; Nalawade, S.M.; Pawar, G.S.; Atkari, V.T.; Wandkar, S.V. Grader: A Review of Different Methods of Grading for Fruits and Vegetables. Agric. Eng. Int. CIGR J. 2013, 15, 217–230. [Google Scholar]
- Jana, S.; Parekh, R.; Sarkar, B. A De Novo Approach for Automatic Volume and Mass Estimation of Fruits and Vegetables. Optik 2020, 200, 163443. [Google Scholar] [CrossRef]
- Huynh, T.; Tran, L.; Dao, S. Real-Time Size and Mass Estimation of Slender Axi-Symmetric Fruit/Vegetable Using a Single Top View Image. Sensors 2020, 20, 5406. [Google Scholar] [CrossRef] [PubMed]
- Huynh, T.T.M.; TonThat, L.; Dao, S.V.T. A Vision-Based Method to Estimate Volume and Mass of Fruit/Vegetable: Case Study of Sweet Potato. Int. J. Food Prop. 2022, 25, 717–732. [Google Scholar] [CrossRef]
- Khadivi-Khub, A.; Naderiboldaji, M. Predicting Models for Mass and Volume of the Sweet Cherry (Prunus avium L.) Fruits Based on Some Physical Traits. Can. J. Plant Sci. 2013, 93, 831–838. [Google Scholar] [CrossRef][Green Version]
- DB37/T564-2005; Grades and Specifications of Cucumber. Quality and Technology Supervision Bureau of Shandong Province: Jinan, China, 2006.
- Wang, C.-Y.; Mark Liao, H.-Y.; Wu, Y.-H.; Chen, P.-Y.; Hsieh, J.-W.; Yeh, I.-H. CSPNet: A New Backbone That Can Enhance Learning Capability of CNN. In Proceedings of the 2020 IEEE/CVF Conference on Computer Vision and Pattern Recognition Workshops (CVPRW), Seattle, WA, USA, 19 June 2020; IEEE: New York City, NY, USA, 2020; pp. 1571–1580. [Google Scholar]
- Umani, K.C.; Markson, I.E. Development and Performance Evaluation of a Manually Operated Onions Grading Machine. J. Agric. Food Res. 2020, 2, 100070. [Google Scholar] [CrossRef]
- Krizhevsky, A.; Sutskever, I.; Hinton, G.E. ImageNet Classification with Deep Convolutional Neural Networks. Commun. ACM 2017, 60, 84–90. [Google Scholar] [CrossRef]
- Howard, A.G.; Zhu, M.; Chen, B.; Kalenichenko, D.; Wang, W.; Weyand, T.; Andreetto, M.; Adam, H. MobileNets: Efficient Convolutional Neural Networks for Mobile Vision Applications. arXiv 2017, arXiv:1704.04861. [Google Scholar]
- He, K.; Zhang, X.; Ren, S.; Sun, J. Deep Residual Learning for Image Recognition. In Proceedings of the 2016 IEEE Conference on Computer Vision and Pattern Recognition (CVPR), Las Vegas, NV, USA, 27–30 June 2016; pp. 770–778. [Google Scholar]
- Xie, W.; Wei, S.; Zheng, Z.; Chang, Z.; Yang, D. Developing a Stacked Ensemble Model for Predicting the Mass of Fresh Carrot. Postharvest Biol. Technol. 2022, 186, 111848. [Google Scholar] [CrossRef]












| Grade Indicator | Grade 1 | Grade 2 | Grade 3 |
|---|---|---|---|
| Single cucumber mass (g) | ≥150 ≤170 | >170 ≤250 | <150 >250 |
| Parameter | Value |
|---|---|
| Optimization algorithm | Adam |
| Initial learning rate | 0.0001 |
| Epoch | 100 |
| Batch size | 4 |
| Computer Configuration | Specific Parameters |
|---|---|
| CPU | Inter E5 |
| GPU | NVIDIA GTX4090 |
| Operating System | Windows 10-x64 |
| Random Access Memory | DDR4 64G |
| CUDA | 11.8 |
| Network | RMSE | MAPE | Inference Time |
|---|---|---|---|
| AlexNet | 25.2 g | 16.2% | 20 ms |
| VGG11 | 23.9 g | 15.3% | 30 ms |
| MobileNet | 12.3 g | 7.1% | 70 ms |
| ResNet18 | 10.0 g | 5.8% | 900 ms |
| MassNet | 6.7 g | 3.9% | 280 ms |
| Grade Level | Test Number | Miss Grade Number | Grader Efficiency |
|---|---|---|---|
| 1 | 34 | 1 | 93% |
| 2 | 15 | 3 | |
| 3 | 51 | 3 |
Disclaimer/Publisher’s Note: The statements, opinions and data contained in all publications are solely those of the individual author(s) and contributor(s) and not of MDPI and/or the editor(s). MDPI and/or the editor(s) disclaim responsibility for any injury to people or property resulting from any ideas, methods, instructions or products referred to in the content. |
© 2024 by the authors. Licensee MDPI, Basel, Switzerland. This article is an open access article distributed under the terms and conditions of the Creative Commons Attribution (CC BY) license (https://creativecommons.org/licenses/by/4.0/).
Share and Cite
Liu, F.; Zhang, Y.; Du, C.; Ren, X.; Huang, B.; Chai, X. Design and Experimentation of a Machine Vision-Based Cucumber Quality Grader. Foods 2024, 13, 606. https://doi.org/10.3390/foods13040606
Liu F, Zhang Y, Du C, Ren X, Huang B, Chai X. Design and Experimentation of a Machine Vision-Based Cucumber Quality Grader. Foods. 2024; 13(4):606. https://doi.org/10.3390/foods13040606
Chicago/Turabian StyleLiu, Fanghong, Yanqi Zhang, Chengtao Du, Xu Ren, Bo Huang, and Xiujuan Chai. 2024. "Design and Experimentation of a Machine Vision-Based Cucumber Quality Grader" Foods 13, no. 4: 606. https://doi.org/10.3390/foods13040606
APA StyleLiu, F., Zhang, Y., Du, C., Ren, X., Huang, B., & Chai, X. (2024). Design and Experimentation of a Machine Vision-Based Cucumber Quality Grader. Foods, 13(4), 606. https://doi.org/10.3390/foods13040606
