Damping–Positioning Mechanisms in Segmented Mirror Systems: Principle, Integrated Design and Control Methods
Abstract
1. Introduction
2. Damping–Positioning Mechanism Design
2.1. Single-Stage Actuator

2.2. Dual-Stage Actuator
- Dominant low-frequency, large-scale deformations caused by gravity, thermal effects, and steady wind, primarily controlled by AO control loops;
- High-frequency small-displacement vibrations induced by internal mechanical vibrations and external pulsating wind, requiring high-bandwidth local control at the actuator level.
2.2.1. Decoupled Actuator
- effective structural damping of the flexure hinges at the output stage, which contributes to micro-vibration attenuation through elastic energy dissipation;
- Frictional damping introduced by anti-backlash flexure sheets and mechanisms in the coarse–fine transmission chain;
- Braking damping provided by the stepper-motor brake during positioning and locking.
2.2.2. Dual-Drive Actuator
- “Hard” approach: A piezoelectric ceramic-driven rigid piezoelectric actuator (PZT actuator) provides high stiffness and strong rejection of steady wind disturbances [42].
2.2.3. Three-Stage Delay Line Actuation
2.3. Trade-Offs in Key Performance Metrics
3. Actuator Collaboration and System-Level Control
3.1. Dual-Stage Actuator Collaboration and Local Control Architecture
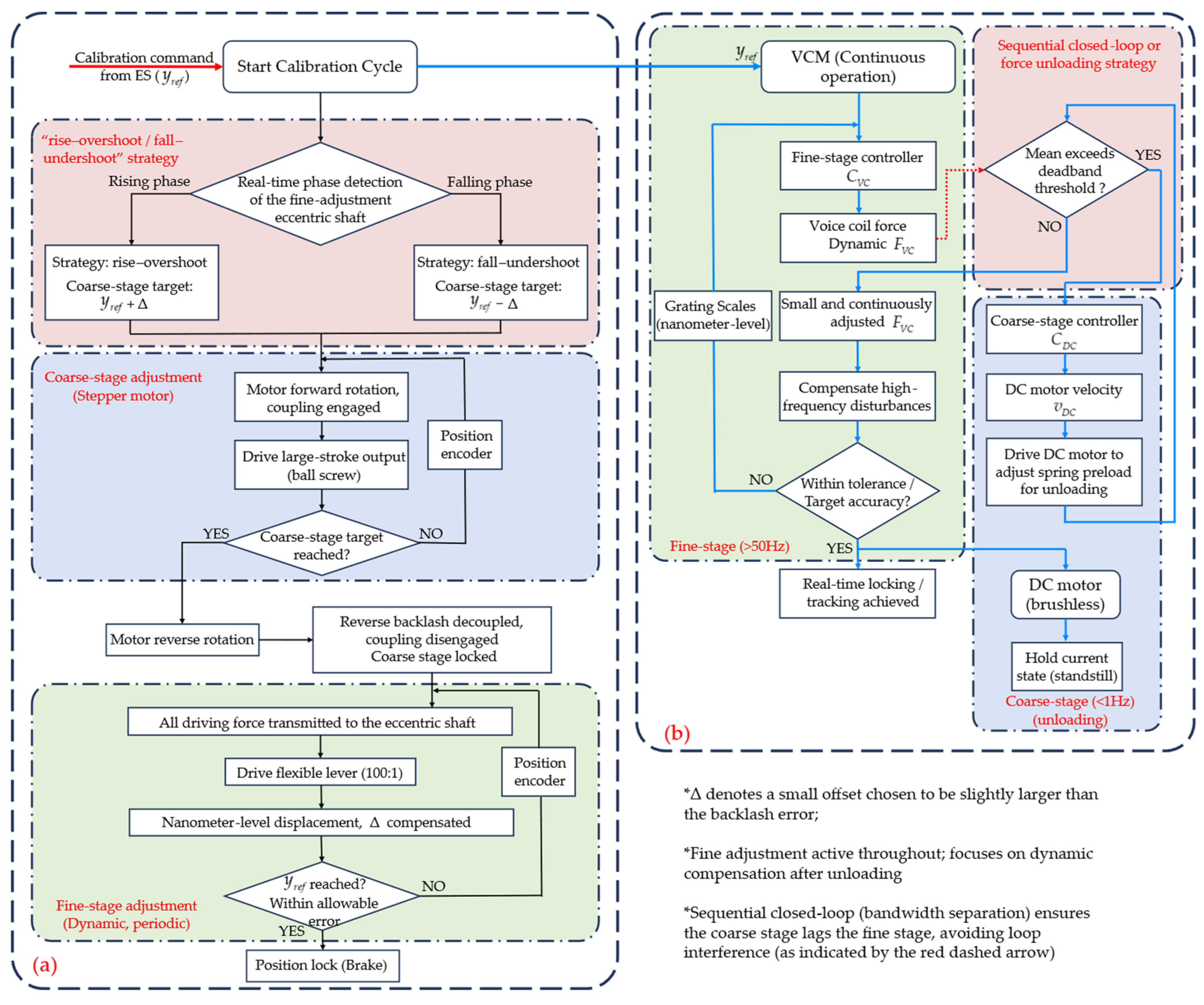
3.1.1. Actuator Correction Process
- Coarse-to-fine transition: To guarantee a smooth transition to the fine stage, the coarse motion follows a deliberate “rise–overshoot/fall–undershoot” strategy. When the fine-stage eccentric output is in the rising phase, the coarse stage slightly overshoots the target by one resolution unit; when in the falling phase, it undershoots by the same margin. This intentional bias ensures that subsequent reverse motion remains fully within the designed backlash range [39].
- For fine adjustment, the motor reverses its rotation. Owing to the specially designed coupling, a large intentional reverse backlash is introduced, causing the active and passive shafts to disengage. The ball screw and coarse stage are therefore mechanically isolated and remain stationary. In this decoupled state, only the eccentric bearing coaxial with the bevel gear drives the flexible lever, producing nanometer-level displacement through a high reduction ratio (~100:1).
- Coarse stage (low-bandwidth load unloading): The coarse-stage controller uses the VCM force output as feedback and, through a low-pass filter with a cutoff frequency below 1 Hz, adjusts the DC motor velocity to drive the output shaft toward the reference position (position command) . The equivalent plant for the coarse stage, derived from the closed fine-loop, is:
- Fine-stage (high-bandwidth position tracking): Once the coarse stage unloading is completed, the fine stage will be liberated to focus on dynamic compensation. The fine-stage controller can adopt a PID structure augmented with lead-lag compensation and notch filters to suppress structural resonances. The transfer function of is parameterized as:
- Backlash compensation: Using force feedback, the coarse DC stage linearizes friction via a local velocity controller and decelerates near to avoid “stick-slip”. The contactless fine-stage VCM then takes over for precise positioning, making any small “downhill” motions [44] from coarse self-locking negligible. This is akin to a “rise–overshoot/fall–undershoot” strategy, implemented via force feedback.
3.1.2. Actuator Local Feedback
- Grating-scale calibration: Grating scales are inherently affected by manufacturing-induced mark-position errors. Calibration against higher-precision displacement references, such as laser interferometers, enables these errors to be characterized and compensated using lookup tables over the actuator travel range;
- Multisensor fusion with Kalman filtering: Combining grating scales, strain gauges, and accelerometers enables Kalman-filter-based multisensor fusion. Accelerometers capture high-frequency dynamics, strain gauges suppress low-frequency drift, and grating scales provide absolute position reference;
- Adaptive PID parameter tuning: Adaptive PID schemes adjust controller gains according to the real-time position error. High-gain tuning is applied in the large-error regime to accelerate convergence, while low-gain tuning is used near steady state to avoid overshoot and reduce settling time.
3.1.3. Interaction Matrix and Edge Sensor Drift Issues
3.2. System-Level Control of Segmented Mirrors
3.2.1. Ground-Based Telescope
Keck [51,71,72,73]
TMT [74,75,76,77,78,79]
ELT [6,80]
Seimei [31,81]
3.2.2. Space-Based Telescope
- an innermost loop for line-of-sight error control and estimation;
- an intermediate loop for payload attitude control;
- an outer loop for relative motion between payload and spacecraft.

4. Integrated Vibration Isolation Methods for Actuators
4.1. Damping-Based Vibration Suppression Methods
4.1.1. ELT “Hard” PACT Active Damping [42,43,45]
- Sufficient dynamic stiffness was provided for wind-disturbance rejection;
- Adequate closed-loop bandwidth was ensured for M1 primary-mirror control;
- The impact of vibration transmission was restricted;
- Uniform controllers across all segments.
4.1.2. Other Damping-Based Approaches
4.2. Modal and Vibration-Sensitivity Analysis
- Vibration sources (e.g., dome environment, M2–M5 systems, instruments, and electronics) were identified using finite-element modeling;
- Frequency responses of each vibration source to segment PTT motions were calculated;
- The frequency-response matrix from vibration inputs to segment PTT motions was derived (see [80] for details), with its size depending on the number of actuators (for ELT, this number is large).
5. Summary and Outlook
- Cross-scale collaborative control strategies. Hybrid strategies, such as combining model predictive control with sliding-mode algorithms, are expected to achieve sub-nanometer wavefront error control while extending high-frequency suppression beyond 150 Hz, essential for operation in more dynamic environments;
- Smart materials and structural innovation. Lightweight mirror segments, such as those made from SiC, will reduce the total moving mass. This directly enables faster actuator response, improves pointing agility, and reduces the power required for positioning. Concurrently, active vibration isolation will evolve by integrating smart materials into actuator and support structures. Magnetorheological fluids [101], for instance, can be used in adaptive dampers whose stiffness and damping properties can be tuned in real-time via magnetic fields, offering broadband vibration suppression tailored to changing disturbance spectra. Similarly, the use of piezoelectric materials not just as PZT but also as embedded sensors for health monitoring and active damping will lead to more compact and multifunctional “smart” actuator units.
- AI-based adaptive parameter optimization. AI or deep learning will revolutionize system calibration and maintenance. AI-based adaptive parameter optimization aims to reduce initial calibration time from weeks to under 24 h and enable continuous performance adaptation. Furthermore, AI-facilitated co-design will optimize the interplay between mechanical architecture, control strategies, and optical performance from the outset.
Author Contributions
Funding
Data Availability Statement
Acknowledgments
Conflicts of Interest
Abbreviations
| AO | active optics |
| TMT | Thirty Meter Telescope |
| ELT | extremely large telescope |
| PTT | piston–tip–tilt |
| VCA | voice-coil actuator |
| VCM | voice-coil motor |
| HDMA | hydraulic micro-displacement amplifier |
| ES | edge sensor |
| WFS | wavefront sensor |
| PPF | positive position feedback |
| AF | acceleration feedback |
| FF | force feedback |
| PID | proportional-integral-derivative |
| SVD | singular value decomposition |
| IM | interaction matrix |
| CSI | control–structure interaction |
| GTC | Gran Telescopio Canarias |
| HET | Hobby–Eberly Telescope |
| SALT | Southern African Large Telescope |
| LAMOST | Large Sky Area Multi-Object Fiber Spectroscopic Telescope |
| APS | alignment and phasing system |
| PCS | Phasing Camera System |
| CCS | centralized control system |
| DCS | distributed control system |
| JWST | James Webb Space Telescope |
| LUVOIR | Large UV/Optical/IR Surveyor |
| SMT | Segmented Mirror Telescope |
| VIPPS | Vibration Isolation and Precision Pointing System |
| SOFIA | Stratospheric Observatory for Infrared Astronomy |
| LOS | line-of-sight |
| LGS | laser-guide stars |
| PACT | position actuator |
| TMD | tuned mass damper |
| RMA | reaction-mass actuators |
| TVA | tunable vibration absorber |
References
- Li, X.T.; Cen, Z.F. Geometrical Optics, Aberrations and Optical Design; Zhejiang University Press: Hangzhou, China, 2007; pp. 299–300. [Google Scholar]
- Yu, W.H.; Li, B.; Chen, M.; Xian, H. Experimental investigation on active control of segmented primary mirror. Laser Optoelectron. Prog. 2017, 54, 222–229. [Google Scholar] [CrossRef]
- Sanders, G. Thirty Meter telescope project update. In Proceedings Volume 8444, Ground-Based and Airborne Telescopes IV; SPIE: Bellingham, WA, USA, 2014; pp. 9145–9148. [Google Scholar]
- Argomedo, J.; Kornweibel, N.; Grudzien, T.; Dimmler, M.; Andolfato, L.; Barriga, P. Prototyping the E-ELT M1 local control system communication infrastructure. In Proceedings of the Software and Cyberinfrastructure for Astronomy IV, Edinburgh, UK, 26 June–1 July 2016; pp. 635–644. [Google Scholar] [CrossRef]
- Thirty Meter Telescope (TMT). Available online: http://www.tmt.org (accessed on 10 May 2025).
- European Extremely Large Telescope (E-ELT). Available online: https://elt.eso.org/ (accessed on 10 May 2025).
- Cho, M.K.; Stepp, L.; Kim, S. Wind Buffeting Effects on the Gemini 8-m Primary Mirrors; SPIE: Bellingham, WA, USA, 2001; Volume 4444, pp. 302–314. [Google Scholar] [CrossRef]
- Cao, Y.Y. Research on wind disturbance analysis and suppression for the large ground-based optical telescope. Ph.D. Thesis, University of Chinese Academy of Sciences, Changchun, China, 2023. [Google Scholar]
- Liao, H.Y. Analysis of Influence of Wind Load on Tracking Error of Large-Aperture Optical Telescope; Graduate University of Chinese Academy of Sciences: Chengdu, China, 2014. [Google Scholar]
- Thompson, P.; MacMynowski, D.; Sirota, M. Analysis of the TMT Mount Control System; SPIE: Bellingham, WA, USA, 2008; Volume 7012, pp. 70121P-1–70121P-14. [Google Scholar] [CrossRef]
- Neill, D.; Sebag, J.; Warner, M.; Krabbendam, V. Wind Induced Image Degradation (Jitter) of the LSST Telescope; SPIE: Bellingham, WA, USA, 2008; Volume 7012, pp. 70120W-1–70120W-11. [Google Scholar] [CrossRef]
- Qi, A. Overview of wind load analysis of large telescope. J. Mech. Electr. Eng. 2015, 1983, 1649–1652. [Google Scholar] [CrossRef]
- Yu, J.-H.; Xue, S.; Luan, T.; Wang, L.-Y.; Lian, P.-Y.; Yan, Y.-F.; Kong, D.-Q.; Zhao, W.-L.; Xu, Q.; Wang, C.-S. Large Telescope Wind Load Estimation with Gradient Segments Superposition and its Servo Control. Res. Astron. Astrophys. 2023, 23, 095008. [Google Scholar] [CrossRef]
- Rippa, M.; Bonnet, H.; Hayward, T.; Trujillo, C.; Cavedoni, C.; Cumming, T.; Yamasaki, C.; Masuda, N.; Bagano, C.; Hardash, S. Rejecting Harmonic Vibrations at Gemini with Real-Time Vibration Tracking; SPIE: Bellingham, WA, USA, 2016; Volume 9913, pp. 99132M-1–99132M-13. [Google Scholar] [CrossRef]
- Shi, J.W. Research on position actuators in large-aperture segmented mirror telescope. Ph.D. Thesis, Nanjing University of Posts and Telecommunications, Nanjing, China, 2021. [Google Scholar] [CrossRef]
- Huo, Y.L.; Yang, F.; Wang, F.G. Overview of key technologies for segmented mirrors of large-aperture optical telescopes. Chin. Opt. 2022, 15, 973–982. [Google Scholar] [CrossRef]
- MacMartin, D.G.; Roberts, L.C.; Shelton, J.C.; Chanan, G.A.; Bonnet, H. In-plane effects on segmented-mirror control. Appl. Opt. 2012, 51, 1929–1938. [Google Scholar] [CrossRef]
- Glaese, R.; Sheehan, M. Vibration Mitigation for Wind-Induced Jitter for the Giant Magellan Telescope; SPIE: Bellingham, WA, USA, 2012; Volume 8444, pp. 84440V-1–84440V-15. [Google Scholar] [CrossRef]
- Jiménez, A.; Morante, E.; Viera, T.; Núñez, M.; Reyes, M. Design of a Prototype Position Actuator for the Primary Mirror Segments of the European Extremely Large Telescope; SPIE: Bellingham, WA, USA, 2010; Volume 7733, p. 773354. [Google Scholar] [CrossRef]
- Adams, D.; Vaccarella, A.; Schofield, W.; Sharp, R.; Gilbert, J.; Gausachs, G. Vibration Measurement and Mount Design for Cryocoolers on GMT and Large Telescopes; SPIE: Bellingham, WA, USA, 2020; Volume 11203. [Google Scholar] [CrossRef]
- Gillingham, P. Operational Performance of the Keck 10-m Telescope; SPIE: Bellingham, WA, USA, 1997; Volume 2871, pp. 2–9. [Google Scholar] [CrossRef]
- Meng, J.; Franck, J.; Gabor, G.; Jared, R.; Minor, R.; Schaefer, B. Position Actuators for the Primary Mirror of the W. M. Keck Telescope; SPIE: Bellingham, WA, USA, 1990; Volume 1236, pp. 1018–1022. [Google Scholar] [CrossRef]
- Cohen, R.; Andreae, S.; Biocca, A.; Jared, R.; Llacer, J.; Meng, J.; Minor, R.; Orayani, M.W.M. Keck Telescope Segmented Primary Mirror Active Control System Software; SPIE: Bellingham, WA, USA, 1990; Volume 1236, pp. 996–1008. [Google Scholar] [CrossRef]
- Kamphues, F.; Nijenhuis, J.; den Breeje, R.; van den Dool, T.; Ponsioen, J. PACT: The Actuator to Support the Primary Mirror of the ELT; SPIE: Bellingham, WA, USA, 2008; Volume 7018, pp. 70180Z-1–70180Z-10. [Google Scholar] [CrossRef][Green Version]
- Mast, T.; MacMartin, D.; Nelson, J.; Chanan, G. Active control issues for the California Extremely Large Telescope. In AIAA Guidance, Navigation, and Control Conference and Exhibit; American Institute of Aeronautics and Astronautics (AIAA): Reston, VA, USA, 2001; pp. 2001–4035. [Google Scholar] [CrossRef]
- Lefort, B.; Castro, J. The GTC Primary Mirror Control System; SPIE: Bellingham, WA, USA, 2008; Volume 7019, p. 70190I. [Google Scholar] [CrossRef]
- Yang, D.H.; Qi, Y.J.; Zhu, Z.D.; Jiang, F.H.; Chen, K.X.; Zhang, R. Design and test of the active micro-motion mechanism for optical mirror segement. Opt. Precis. Eng. 2005, 13, 191–197. [Google Scholar] [CrossRef]
- Krabbendam, V.; Sebring, T.; Ray, F.; Fowler, J. Development and Performance of Hobby-Eberly Telescope 11-m Segmented Mirror; SPIE: Bellingham, WA, USA, 1998; Volume 3352, pp. 436–445. [Google Scholar] [CrossRef]
- Swiegers, J.; Gajjar, H. Completion of the Southern African Large Telescope (SALT) Primary Mirror System; SPIE: Bellingham, WA, USA, 2004; Volume 5489, pp. 881–891. [Google Scholar] [CrossRef]
- Yang, D.; Jiang, F. Support System Design of the Sub-Mirror Cell of the LAMOST Schmidt Plate; SPIE: Bellingham, WA, USA, 2006; Volume 6273, p. 62731H. [Google Scholar] [CrossRef]
- Kurita, M.; Kino, M.; Iwamuro, F.; Ohta, K.; Nogami, D.; Izumiura, H.; Yoshida, M.; Matsubayashi, K.; Kuroda, D.; Nakatani, Y.; et al. The Seimei telescope project and technical developments. Publ. Astron. Soc. Jpn. 2020, 46, 48. [Google Scholar] [CrossRef]
- Zhang, Z.M.; Wang, Z.L.; Yang, D.H.; Wu, C.C.; Jin, Z.Y. Design and experimental validation of stepper motor-based displacement actuators. Astron. Res. Technol. 2019, 16, 329–334. [Google Scholar]
- Shuai, Y.L.; Niu, D.S.; Wang, H.; Pan, C. Research on Micro-displacement Actuator for High Precision Mirror Position Control. Astron. Res. Technol. 2023, 20, 250–257. [Google Scholar]
- Zhan, W.; Liu, T.; Chen, S.; Kai, L.; Liu, J.K.; Liu, Y.X.; Chen, W.S. A Piezo-Hydraulic actuator design supporting fast steering mirror. Int. J. Mech. Sci. 2025, 294, 110214. [Google Scholar] [CrossRef]
- Mark, C. Status of the James Webb Space Telescope (JWST); SPIE: Bellingham, WA, USA, 2008; Volume 7010, p. 70100L. [Google Scholar] [CrossRef]
- Streetman, S.; Kingsbury, L. Cryogenic Nano-Positioner Development and Test for Space Applications; SPIE: Bellingham, WA, USA, 2003; Volume 4850, pp. 274–285. [Google Scholar] [CrossRef]
- Barto, A.; Acton, D.; Finley, P.; Gallagher, B.; Hardy, B.; Knight, J.; Lightsey, P. Actuator Usage and Fault Tolerance of the James Webb Space Telescope Optical Element Mirror Actuators; SPIE: Bellingham, WA, USA, 2012; Volume 8442, p. 84422I. [Google Scholar] [CrossRef]
- Warden, R.M. Cryogenic nano-actuator for JWST. In Proceedings of 38th Aerospace Mechanisms Symposium; Langley Research Center: Hampton, VA, USA, 2006; pp. 239–252. [Google Scholar]
- Wu, S.H.; Dong, J.H.; Yu, F.N.; Xu, F.Y. Design and Research of Active Support Actuator for Large Diameter Space Assembly Telescope. Mach. Des. Manuf. 2022, 2, 135–138. [Google Scholar]
- Carter, C.; Colavita, M.M. TMT Primary Mirror Segment Actuators: From Prototyping to Production; SPIE: Bellingham, WA, USA, 2024; Volume 13094, p. 1296909. [Google Scholar] [CrossRef]
- Lorell, K.R.; Aubrun, J.N.; Clappier, R.R.; Miller, S.W.; Sirota, M. Design of a Prototype Primary Mirror Segment Positioning Actuator for the Thirty Meter Telescope; SPIE: Bellingham, WA, USA, 2006; Volume 6267, pp. 62672T-1–62672T-11. [Google Scholar] [CrossRef]
- Sedghi, B.; Dimmler, M.; Müller, M.; Kornweibel, N. Improving E-ELT M1 Prototype Hard Position Actuators with Active Damping; SPIE: Bellingham, WA, USA, 2016; Volume 9906, pp. 99062W-1–99062W-12. [Google Scholar] [CrossRef]
- Witvoet, G.; Breeje, R.D.; Nijenhuis, J.; Hazelebach, R.; Doelman, N. Dynamic analysis and control of mirror segment actuators for the European Extremely Large Telescope. J. Astron. Telesc. Instrum. Syst. 2015, 1, 019003. [Google Scholar] [CrossRef]
- Witvoet, G.; Breeje, R.D.; Nijenhuis, J.; Hazelebach, R.; Doelman, N. High Performance Control of Mirror Segment Actuators for the European Extremely Large Telescope; SPIE: Bellingham, WA, USA, 2014; Volume 9145, pp. 91451S-1–91451S-14. [Google Scholar] [CrossRef]
- Pettazzi, L.; Sedghi, B.; Reinacher, A.; Dimmler, M.; Barriga, P.; Zuluaga Ramirez, P.; Cayrel, M.; Dietzel, O.; Ebert, M.; Maier, T. Results of the ELT M1 position actuators validation campaign. In Advances in Optical and Mechanical Technologies for Telescopes and Instrumentation IV; SPIE: Bellingham, WA, USA, 2020; Volume 11451, pp. 378–392. [Google Scholar] [CrossRef]
- Deshmukh, P.G.; Mandal, A.; Parihar, P.S.; Nayak, D.; Mishra, D.S. Design, development, and validation of a segment support actuator for the prototype segmented mirror telescope. J. Astron. Telesc. Instrum. Syst. 2018, 4, 014005. [Google Scholar] [CrossRef]
- Deshmukh, P.; Parihar, P.; Mishra, D.S.; Prakash, A.; Kemkar, P.M.M. A Soft Actuator for Prototype Segmented Mirror Telescope; SPIE: Bellingham, WA, USA, 2016; Volume 9912, p. 991207. [Google Scholar] [CrossRef]
- Liu, Y.S. Research on the Technologies of Micro-Displacement Actuator for Large Aperture Segmented Optical/Infrared Telescope. Ph.D. Thesis, Changchun Institute of Optics, Fine Mechanics and Physics, Chinese Academy of Sciences, Changchun, China, 2021. [Google Scholar]
- Monnier, J.D. Optical interferometry in astronomy. Rep. Prog. Phys. 2003, 66, 789. [Google Scholar] [CrossRef]
- Eisenhauer, F.; Monnier, J.D.; Pfuhl, O. Advances in optical/infrared interferometry. Annu. Rev. Astron. Astrophys. 2023, 61, 237–285. [Google Scholar] [CrossRef]
- Aubrun, J.N.; Lorell, K.R.; Havas, T.W.; Henninger, W.C. Performance analysis of the segment alignment control system for the ten-meter telescope. Automatica 1988, 24, 437–453. [Google Scholar] [CrossRef]
- Chiozzi, G.; Andolfato, L.; Argomedo, J.; Benes, N.; Cano, C.D.; Urrutia, A.H.; Kornweibel, N.; Lampater, U.; Pellegrin, F.; Schilling, M. The ELT Control System: Recent Developments. In Proceedings of the ICALEPCS2021, Shanghai, China, 14–22 October 2021. [Google Scholar]
- Lorell, R.K.; Aubrun, J.; Perez, O.E.; Reshatoff, J.P., Jr.; Zacharie, F. D Test and Performance Evaluation of the Gemini Secondary Mirror Chopper and Position Control System; SPIE: Bellingham, WA, USA, 1998; Volume 3351, pp. 102–115. [Google Scholar] [CrossRef]
- Yin, J.; Zhu, S.Y.; Ni, J.J.; Chen, X.T.; Feng, Z.H. Method for LAMOST cofocus maintenance based on an Eddy current edge sensor. Appl. Opt. 2024, 63, 4745–4753. [Google Scholar] [CrossRef]
- Yin, J.; Zhao, G.F.; Feng, Z.H.; Ni, J.J. A novel dual-differential edge sensor based on the eddy current effect. IEEE Sens. J. 2023, 23, 6129–6138. [Google Scholar] [CrossRef]
- Acton, D.S.; Bouchez, A. Phasing Metrology System for the GMT. In Ground-Based and Airborne Telescopes IV; SPIE: Bellingham, WA, USA, 2012; Volume 8444, pp. 755–764. [Google Scholar] [CrossRef]
- Chanan, G.; Troy, M.; Dekens, F.; Michaels, S.; Nelson, J.; Mast, T.; Kirkman, D. Phasing the mirror segments of the Keck telescopes: The broadband phasing algorithm. Appl. Opt. 1998, 37, 140–155. [Google Scholar] [CrossRef]
- Chanan, G.; Ohara, C.; Troy, M. Phasing the mirror segments of the Keck telescopes II: The narrow-band phasing algorithm. Appl. Opt. 2000, 39, 4706–4714. [Google Scholar] [CrossRef]
- Shi, F.; Chanan, G.; Ohara, C.; Troy, M.; Redding, C.D. Experimental verification of dispersed fringe sensing as a segment phasing technique using the Keck telescope. Appl. Opt. 2004, 43, 4474–4481. [Google Scholar] [CrossRef] [PubMed]
- Esposito, S.; Pinna, E.; Puglisi, A.; Tozzi, A.; Stefanini, P. Pyramid sensor for segmented mirror alignment. Opt. Lett. 2005, 30, 2572–2574. [Google Scholar] [CrossRef] [PubMed]
- Hénault, F. Multi-spectral piston sensor for co-phasing giant segmented mirrors and multi-aperture interferometric arrays. J. Opt. A Pure Appl. Opt. 2009, 11, 125503. [Google Scholar] [CrossRef]
- Mazzoleni, R.; Gonté, F.; Surdej, I.; Araujo, C.; Brast, R.; Derie, F.; Duhoux, P.; Dupuy, C.; Frank, C.; Karban, R. Design and performances of the Shack-Hartmann sensor within the Active Phasing Experiment. In Ground-Based and Airborne Telescopes II; SPIE: Bellingham, WA, USA, 2008; Volume 7012, pp. 1246–1257. [Google Scholar] [CrossRef]
- Lou, J.Z.; Redding, D.C.; Nissen, J.A.; Shelton, A. LUVOIR primary mirror segment alignment control with joint laser metrology and segment edge sensing. In Space Telescopes and Instrumentation 2018: Optical, Infrared, and Millimeter Wave; SPIE: Bellingham, WA, USA, 2018; Volume 10698, pp. 1184–1197. [Google Scholar] [CrossRef]
- Rakich, A.; Schurter, P.; Conan, R.; Hill, M.J.; Gardiner, M.; Bec, M.; Kuhn, O. Prototyping the GMT telescope metrology system on LBT. In Ground-Based and Airborne Telescopes VII; SPIE: Bellingham, WA, USA, 2018; Volume 10700, pp. 548–558. [Google Scholar] [CrossRef]
- Zhao, F. Picometer laser metrology for the Space Interferometry Mission (SIM). In Proceedings of the Conference on Lasers and Electro-Optics; CTuO5; Optica Publishing Group: Washington, DC, USA, 2004. [Google Scholar]
- Wasmeier, M.; Hackl, J.; Leveque, S. Inductive sensors based on embedded coil technology for nanometric inter-segment position sensing of the E-ELT. In Ground-Based and Airborne Telescopes, V; SPIE: Bellingham, WA, USA, 2014; Volume 9145, pp. 647–659. [Google Scholar] [CrossRef]
- Reinacher, A.; Sedghi, B.; Dimmler, M.; Lampater, U. ELT M1 edge sensors in the figure control loop: Simulations and test results. In Ground-Based and Airborne Telescopes IX; SPIE: Bellingham, WA, USA, 2022; Volume 12182, pp. 698–711. [Google Scholar] [CrossRef]
- Rozière, D.; Luong, B.; Fuchs, B.; Périn, A.; Néel, C.; Lévèque, S. Inductive edge sensors: An innovative solution for ELT segmented mirror alignment monitoring. In Ground-Based and Airborne Telescopes II; SPIE: Bellingham, WA, USA, 2008; Volume 7012, pp. 469–482. [Google Scholar] [CrossRef]
- Shelton, C.; Roberts, L.C., Jr. How to calibrate edge sensors on segmented mirror telescopes. In Ground-Based and Airborne Telescopes IV; SPIE: Bellingham, WA, USA, 2012; Voluem 8444, pp. 1926–1941. [Google Scholar] [CrossRef]
- Mast, T.; Chanan, G.; Nelson, J.; Minor, R.; Jared, R. Edge sensor design for the TMT. In Ground-Based and Airborne Telescopes; SPIE: Bellingham, WA, USA, 2006; Volume 6267, pp. 974–988. [Google Scholar] [CrossRef]
- Aubrun, J.N.; Lorell, K.R. Segment alignment control system. In Report of the Asilomar 3 LDR Workshop; Jet Propulsion Laboratory, California Institute of Technology: Pasadena, CA, USA, 1988. [Google Scholar]
- Schoeck, M.; Chanan, G.; Michaels, S.; Troy, M. Thirty Meter Telescope alignment and phasing system risk reduction studies and experiments. In Ground-Based and Airborne Telescopes, X; SPIE: Bellingham, WA, USA, 2024; Volume 13094, pp. 971–981. [Google Scholar] [CrossRef]
- Jared, R.C.; Arthur, A.A.; Andreae, S.; Biocca, K.A.; Cohen, W.R.; Fuertes, M.J.; Franck, J.; Gabor, G.; Llacer, J.; Mast, S.T. WM Keck Telescope segmented primary mirror active control system. In Advanced Technology Optical Telescopes IV; SPIE: Bellingham, WA, USA, 1990; Volume 1236, pp. 996–1008. [Google Scholar] [CrossRef]
- MacMynowski, D.; Thompson, P.; Shelton, J.; Roberts, L.; Colavita, M.; Sirota, M. Control System Modeling for the Thirty Meter Telescope Primary Mirror; SPIE: Bellingham, WA, USA, 2011; Volume 8336, p. 83360R. [Google Scholar] [CrossRef][Green Version]
- Piatrou, P.; Chanan, G. Projection approach to complexity reduction in tomographic alignment of extremely large telescopes. Appl. Opt. 2012, 51, 704–712. [Google Scholar] [CrossRef]
- Piatrou, P.; Chanan, G. Overview of the Control Strategies for the TMT Alignment and Phasing System; SPIE: Bellingham, WA, USA, 2011; Volume 8149, p. 81490A. [Google Scholar] [CrossRef]
- Thompson, P.M.; MacMynowski, D.G.; Regehr, M.W.; Colavita, M.M.; Sirota, J.M. Servo design and analysis for the Thirty Meter Telescope primary mirror actuators. In Ground-Based and Airborne Telescopes III; SPIE: Bellingham, WA, USA, 2010; Volume 7733, pp. 863–876. [Google Scholar] [CrossRef]
- MacMartin, D.G.; Thompson, P.M.; Colavita, M.M.; Sirota, M.J. Dynamic analysis of the actively-controlled segmented mirror of the thirty meter telescope. IEEE Trans. Control. Syst. Technol. 2013, 22, 58–68. [Google Scholar] [CrossRef]
- Eto, Y.; Kato, A.; Horiuchi, T.; Saruta, Y.; Sofuku, S.; Nakaoji, T.; Kawaguchi, N.; Takaki, J.; Horiuchi, Y.; Haruna, M. Overview of Key Technologies for TMT Telescope Structure; SPIE: Bellingham, WA, USA, 2016; Volume 9906, p. 99060Y. [Google Scholar] [CrossRef]
- Sedghi, B.; Müller, M.; Dimmler, M. Analyzing the Impact of Vibrations on E-ELT Primary Segmented Mirror; SPIE: Bellingham, WA, USA, 2016; Volume 9911, pp. 991111-1–991111-11. [Google Scholar] [CrossRef]
- Ichiro, J.; Daichi, U.; Masaru, K.; Mikio, K.; Katsuhiko, Y. Structure of distributed control system in Seimei telescope. SICE J. Control Meas. Syst. Integr. 2021, 14, 111–118. [Google Scholar] [CrossRef]
- Lillie, C. Large Deployable Telescopes for Future Space Observatories; SPIE: Bellingham, WA, USA, 2005; Volume 5899, p. 58990D. [Google Scholar] [CrossRef]
- Allen, M.R.; Kim, J.J.; Agrawal, B.N. Correction of an active space telescope mirror using a deformable mirror in a woofer-tweeter configuration. J. Astron. Telesc. Instrum. Syst. 2016, 2, 029001. [Google Scholar] [CrossRef]
- Watson, J.J. Correcting Surface Figure Error in Imaging Satellites Using a Deformable Mirror; Naval Postgraduate School: Monterey, CA, USA, 2013. [Google Scholar]
- Sacks, L.; Blaurock, C.; Dewell, L.; Tajdaran, K.; Liu, K.-C.; Collins, C.; West, G.; Ha, K.; Bolcar, M.; Crooke, J.; et al. Preliminary Jitter Stability Results for the Large UV/Optical/Infrared (LUVOIR) Surveyor Concept Using a Non-Contact Vibration Isolation and Precision Pointing System; SPIE: Bellingham, WA, USA, 2018; Volume 10698, p. 106980S. [Google Scholar] [CrossRef]
- The LUVOIR Team. The LUVOIR mission concept study final report, NASA Technical Memorandum NASA-TM-2019-220246. arXiv 2019, arXiv:1912.06219. [Google Scholar] [CrossRef]
- Hu, B.; Li, C.; Xiang, M.; Li, L.L.; Dai, H.B.; Yao, P.; Li, X.Y. Development and prospects of deployable space optical telescope technology. Infrared Laser Eng. 2021, 50, 347–362. [Google Scholar] [CrossRef]
- Wang, K.; Wang, B.J.; Xu, B.Q.; Gao, Y. Key Technology of Opto-mechanical Structure for On-orbit Assembly Space Telescope. Spacecr. Eng. 2024, 33, 110–117. [Google Scholar] [CrossRef]
- Zhao, K.L.; Sun, D.W.; Huang, Q.L.; Tian, G.L.; He, J.P. Research status and development trend of segmented space telescope technology. Spacecr. Recovery Remote Sens. 2024, 45, 78–89. [Google Scholar] [CrossRef]
- Thompson, P.; MacMynowski, D.; Sirota, M. Control Analysis of the TMT Primary Segment Assembly; SPIE: Bellingham, WA, USA, 2008; Volume 7012, pp. 70121N-1–70121N-14. [Google Scholar] [CrossRef]
- Fan, W.-Q.; Wang, Z.-C.; Chen, B.-G.; Li, H.-W.; Chen, T.; An, Q.-C.; Fan, L. Review of the active control technology of large aperture ground telescopes with segmented mirrors. Chin. Opt. 2020, 13, 1194–1208. [Google Scholar] [CrossRef]
- Sirota, M.J.; Angeli, G.Z.; MacMynowski, D.G.; Mast, T.S.; Nelson, J.E.; Chanan, G.A.; Colavita, M.M.; Lindensmith, C.A.; Shelton, C.; Troy, M.; et al. An overview of the active optics control strategy for the thirty meter telescope. Sensors 2011, 10, 211–214. [Google Scholar]
- Contos, A.; Acton, D.S.; Atcheson, P.; Barto, A.; Lightsey, P.; Shields, D. Bringing It All Together: A Unique Approach to Requirements for Wavefront Sensing and Control on the James Webb Space Telescope (JWST); SPIE: Bellingham, WA, USA, 2006; Volume 6271, p. 62650Z. [Google Scholar] [CrossRef]
- Janzen, P.C.; Keas, P.J. Implementation of an active vibration damping system for the SOFIA telescope assembly. In Proceedings of the Astronomical Telescopes and Instrumentation; SPIE: Bellingham, WA, USA, 2014; Volume 91452, pp. 91452N-1–91452N-8. [Google Scholar] [CrossRef]
- Keas, P.; Dunham, E.; Lampater, U.; Pfüller, E.; Teufel, S.; Roeser, H.-P.; Wiedemann, M.; Wolf, J. Active Damping of the SOFIA Telescope Assembly; SPIE: Bellingham, WA, USA, 2012; Volume 8444, pp. 844411-1–844411-15. [Google Scholar] [CrossRef]
- Neill, D.; Hileman, E.; Sebag, J.; Gressler, W.; Wiecha, O.; Warner, M.; Andrew, J.; Schoening, B. Baseline Design of the LSST Telescope Mount Assembly; SPIE: Bellingham, WA, USA, 2014; Volume 9145, pp. 914518-1–914518-16. [Google Scholar] [CrossRef]
- Hartung, M.; Hayward, T.; Saddlemyer, L.; Poyneer, L.; Cardwell, A.; Cavedoni, C.; Cho, M.; Chilcote, K.J.; Collins, P.; Dillon, D. On-Sky Vibration Environment for the Gemini Planet Imager and Mitigation Effort; SPIE: Bellingham, WA, USA, 2014; Volume 9148, pp. 91480N-1–91480N-12. [Google Scholar] [CrossRef]
- Yao, X.C.; Jiang, C.Y.; Zhao, C.; Zeng, T. Fabrication and Vibration Reduction Effect of Piezoelectric Actuator. Mater. Mech. Eng. 2021, 45, 89–93. [Google Scholar] [CrossRef]
- Zhang, M. Research on Active Vibration Isolation Method Based on Robust Control Theory. Ph.D. Thesis, Harbin Institute of Technology, Harbin, China, 2019. [Google Scholar] [CrossRef]
- Qin, C. Research on the Key Technologies of Micro-Vibration Suppression for the Space Telescope. Ph.D. Thesis, Changchun Institute of Optics, Fine Mechanics and Physics, Chinese Academy of Sciences, Changchun, China, 2022. [Google Scholar] [CrossRef]
- Jiang, L.H.; Zhu, M.; Qi, S.; Yu, M. Research on magnetorheological three-directional vibration isolator for complex vibration condition. J. Chongqing Univ. 2024, 47, 1–17. [Google Scholar] [CrossRef]
- Wen, L.; Hori, Y. Vibration suppression using single neuron-based PI fuzzy controller and fractional-order disturbance observer. IEEE Trans. Ind. Electron. 2007, 54, 117–126. [Google Scholar] [CrossRef]
- Salton, T.A.; Chen, Z.; Zheng, J.; Fu, M. Constrained optimal preview control of dual-stage actuators. IEEE/ASME Trans. Mechatron. 2015, 21, 1179–1184. [Google Scholar] [CrossRef]
- Bai, Y.D.; Chen, X.; Yang, Z.J. Time-optimal Motion Profile Planning Considering Damping Attenuation for Point to Point Operation. J. Mech. Eng. 2019, 55, 52–60. [Google Scholar] [CrossRef]
- Zhu, X.Y. Research on Precision Positioning Servo Control System Based on Voice Coil Motor. Ph.D. Thesis, University of Chinese Academy of Sciences (Institute of Optics and Electronics, Chinese Academy of Sciences), Chengdu, China, 2022. [Google Scholar] [CrossRef]
- Pu, D.L. Rapid Vibration Suppression and High Precision Positioning Control of High Acceleration Air Bearing Motion Systems. Ph.D. Thesis, Shanghai Jiao Tong University, Shanghai, China, 2011. [Google Scholar]
- Iwasaki, M.; Yamamoto, M.; Matsui, N. Command shaping for fast and precise positioning considering target position correction. In Proceedings of the 2007 IEEE/ASME international conference on advanced intelligent mechatronics, Zurich, Switzerland, 4–7 September 2007; pp. 1–5. [Google Scholar] [CrossRef]
- Gorinevsky, D.; Stein, G. Structured uncertainty analysis of robust stability for multidimensional array systems. IEEE Trans. Autom. Control. 2003, 48, 1557–1568. [Google Scholar] [CrossRef]
- Zhou, C.B.; Xia, M.Y.; Zhang, E.Y.; Xu, Z.B. An array vibration force measuring platform and its test strategy. Opt. Precis. Eng. 2022, 30, 421–430. [Google Scholar] [CrossRef]
- Xia, M.; Zhou, C.; Zhang, E.; Han, C.; Xu, Z. A dynamic disturbance force measurement system based on array sensor for large moving device in spacecrafts. J. Sound Vib. 2022, 535, 117069. [Google Scholar] [CrossRef]
- Zhou, C.; Xia, M.; Xu, Z. A six dimensional dynamic force/moment measurement platform based on matrix sensors designed for large equipment. Sens. Actuators A Phys. 2023, 349, 114085. [Google Scholar] [CrossRef]
- Zhou, C.; Xia, M.; Xu, Z. Design and optimization of a quadrupedal dynamic disturbance force measurement platform using strain gauges. Mech. Syst. Signal Process. 2023, 188, 110032. [Google Scholar] [CrossRef]
- Zhou, C.; Xia, M.; Xu, Z. A piezoelectric load-sharing-based platform for measuring dynamic six-dimensional forces/moments of large equipment in spacecraft. Precis. Eng. 2023, 83, 112–123. [Google Scholar] [CrossRef]
- Zhou, C.; Xu, Z.; Xia, M. Prediction Technique and Measuring Device for Coupled Disturbance Forces from Large Equipment in the Spacecraft. Sensors 2024, 24, 1284. [Google Scholar] [CrossRef]
- Zhou, C.; Xia, M.; Xu, Z. A load-sharing dynamic force measuring platform accounting for inertial force and ambient noise. Measurement 2024, 231, 114569. [Google Scholar] [CrossRef]
- Zhou, C.; Xia, M.; Li, C.; Xu, Z. Structural optimization and dynamic calibration for load sharing dynamic force measurement platform based on MIGA and SVR. Measurement 2023, 218, 113139. [Google Scholar] [CrossRef]
- Zhou, C.; Xia, M.; Xu, Z. Fault-tolerant dynamic force/moment measuring platform for large spacecraft equipment using the GAALBP fusion algorithm. Mech. Syst. Signal Process. 2024, 211, 111185. [Google Scholar] [CrossRef]
- Gao, X. Ground-based Extremely Large Optical Telescope: Technology System, Challenges and Prospects. J. Space Technol. Eng. 2025, 2, 1–11. [Google Scholar]






| Design Parameter | TMT | ELT |
|---|---|---|
| Actuator Architecture | Soft actuator: Voice-coil (fine) + Stepper motor with spring offloading (coarse) | Hard actuator: Piezo actuator (fine) + Brushless DC-motor with harmonic drive & roller screw (coarse) |
| Total Stroke | >4.3 mm | ±5 mm (10 mm total) |
| Tracking Error (RMS) | <5 nm | 2 nm |
| Resolution | 1.2 nm | sub nanometer |
| Tracking Speed Range | ±2000 nm/s | 0–450 nm/s |
| Max Slew Rate | ≥50 μm/s | 100 μm/s |
| Open-loop Axial Stiffness | 0.16 N/μm | >20 N/μm |
| Closed-loop Bandwidth | 60 Hz | ~30 Hz (Piezo fine stage); 5–6 Hz (Motor coarse stage) |
| Transverse Stiffness | >4 N/μm | - |
| Max Load Capacity | 750 N (Axial operating) | 2.2 kN (Max Compression); 3.5 kN (Max Tension) |
| Weight | <7 kg | - |
| Power Dissipation | <2 W tracking (<1 W goal) | - |
| Lifetime/Reliability | >50 Years/MTBF > 300,000 h | 30 Years/350,000 h |
| Damping Strategy | Closed-loop PID control of voice-coil | PPF on Piezo actuator |
| Structure | Project | Resolution /nm | Stroke/mm | Load/kg | Inertia/(kg·m2) | Bandwidth/Hz | |||
|---|---|---|---|---|---|---|---|---|---|
| Local | Global (AO) | ||||||||
| Single-stage Actuators | Keck (10 m level) | 4.15 | 1.1 | 400 (hexagon) | 135.00 | ~20 | ~0.2 | ||
| GTC (10 m level) | 1.19 | 1.6 | 470 (hexagon) | 176.74 | 50–100 | 2–5 | |||
| HET (10 m level) | 18 | 1.83 | ~100 (hexagon) | ~13.78 | - | - | |||
| SALT (10 m level) | 30 | 1.66 | ~100 (hexagon) | ~14.02 | - | ||||
| LAMOST (4 m) | MA | 4.45 | 4 | ~50 (hexagon) | ~6.30 | - | |||
| MB | 11 | 25 | ~150 (hexagon) | ~18.91 | |||||
| Seimei (3.8 m) | 0.86 | 1 | ~67 (petal) | inner ring ~4.84 | |||||
| outer ring ~6.78 | |||||||||
| Dual-stage Actuators | JWST (6.5 m) | 7 | 21 | 20 (hexagon) | 4.69 | - | |||
| TMT (30 m) | 1.2 | 4.3 | ~180 (hexagon) | ~38.88 | small-signal >25 | ~1 | |||
| closed loop 60 | |||||||||
| ELT (39 m) | “Soft” | 1.4 | 15 | ~250 (hexagon) | ~51.04 | 100 | 0.5–1 | ||
| “Hard” | sub nanometer | 10 | ~30 | ||||||
| Structure | Advantages | Disadvantages |
|---|---|---|
| Single-stage Actuators | Simpler and more compact structure; User-friendly operation; | Mutually exclusive stroke and precision; Friction, backlash, hysteresis; Limited bandwidth and poor dynamic response to high-frequency disturbances; |
| Dual-stage Actuators | High-bandwidth VCM-based fine positioning stage; Enhanced high-frequency disturbance suppression through combined passive and active damping; | Coordination challenges; Auxiliary unloading components required; |
| Method | Principle | Key Sensor | Pros | Cons |
|---|---|---|---|---|
| Notch Filter | Creates a “notch” in the control signal at the resonance frequency | (Model-based) | Simple concept | Does not reduce vibration transmission to the segment; Not robust to resonance frequency changes; Impractical to tune for 2394 actuators |
| Acceleration Feedback (AF) | Uses an accelerometer to measure vibration; feedback force is proportional to velocity | Accelerometer (Additional) | Effective damping | Adds cost, cabling, and failure points; Noisy low-frequency signal requires filtering; Obsolescence management |
| Force Feedback (FF) | Uses a force washer to measure interface force; feedback is its integral | Force Sensor (Additional) | Best damping performance; Excellent stability (collocation) | Highest complexity/cost; Difficult integration into load path; Sensor must survive extreme loads |
| Positive Position Feedback (PPF) | Feeds back the position signal through a 2nd-order filter tuned to the resonance | Position Encoder (Existing) | No additional sensors; Adds high-frequency roll-off; Same parameters for all actuators (robust); Low cost, high reliability | Not intuitive (positive feedback); |
Disclaimer/Publisher’s Note: The statements, opinions and data contained in all publications are solely those of the individual author(s) and contributor(s) and not of MDPI and/or the editor(s). MDPI and/or the editor(s) disclaim responsibility for any injury to people or property resulting from any ideas, methods, instructions or products referred to in the content. |
© 2026 by the authors. Licensee MDPI, Basel, Switzerland. This article is an open access article distributed under the terms and conditions of the Creative Commons Attribution (CC BY) license.
Share and Cite
Wang, W.; An, Q.; Wu, X. Damping–Positioning Mechanisms in Segmented Mirror Systems: Principle, Integrated Design and Control Methods. Photonics 2026, 13, 288. https://doi.org/10.3390/photonics13030288
Wang W, An Q, Wu X. Damping–Positioning Mechanisms in Segmented Mirror Systems: Principle, Integrated Design and Control Methods. Photonics. 2026; 13(3):288. https://doi.org/10.3390/photonics13030288
Chicago/Turabian StyleWang, Wuyang, Qichang An, and Xiaoxia Wu. 2026. "Damping–Positioning Mechanisms in Segmented Mirror Systems: Principle, Integrated Design and Control Methods" Photonics 13, no. 3: 288. https://doi.org/10.3390/photonics13030288
APA StyleWang, W., An, Q., & Wu, X. (2026). Damping–Positioning Mechanisms in Segmented Mirror Systems: Principle, Integrated Design and Control Methods. Photonics, 13(3), 288. https://doi.org/10.3390/photonics13030288

