Leak Detection in Gas Mixture Pipelines under Transient Conditions Using Hammerstein Model and Adaptive Thresholds
Abstract
:1. Introduction
- Overall, it can be depicted that few studies incorporate pipeline dynamics due to transients in leak detection studies. The studies which considered system transients relied on step transient only [14,31,32]. However, for nonlinear systems, signals should exploit the full range of amplitude and frequency in order to capture all possible system dynamics [33].
- Effects due to thermal changes is also ignored in previous studies; it can be seen in Table 1 that 3 out of 10 studies assumed constant temperature throughout the pipeline length.
- The transient, compressible and non-isothermal flow of natural gas in a pipeline is modeled using the OLGA simulator for the purpose of generating sufficient data needed for designing, validating and testing the proposed leak detection system.
- For leak detection study, the mass flow rate at the pipeline inlet is designed based on an amplitude modulated pseudo-random binary signals. Inlet mass flow rate and pressure signals are used to estimate outlet mass flow rate using the Hammerstein model.
- Adaptive thresholds are defined to monitor pipeline outlet mass flow rate for leakage detection under transient conditions.
- Effects of different leak locations, varying leak size and, various signal to noise ratio on leak detection performance are investigated using standard performance measures.
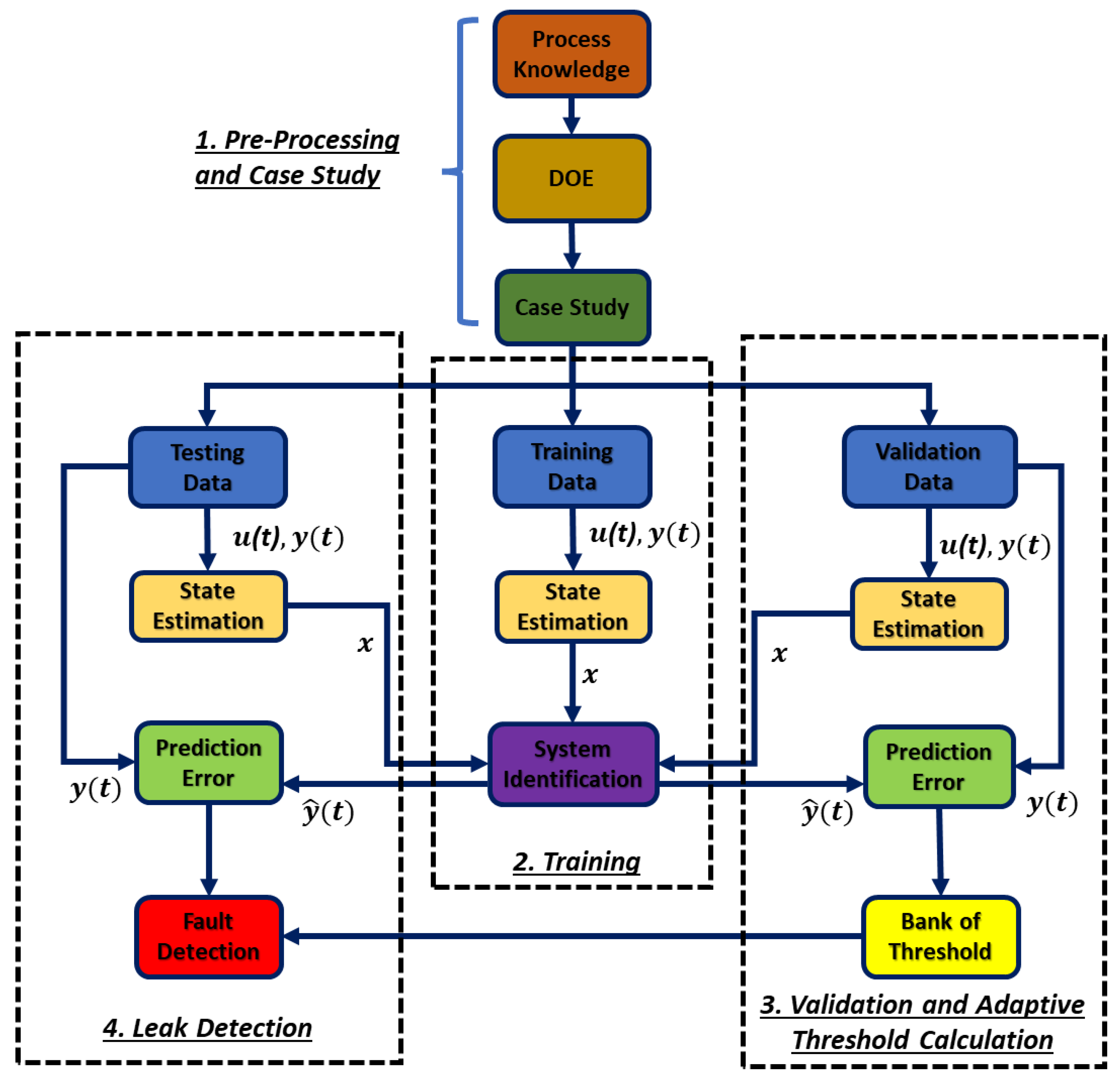
2. Proposed Leak Detection Methodology
2.1. Case Study for Data Generation
2.2. System Model Identification for Normal Conditions (Training)
2.2.1. Stochastic Hammerstein Model
2.2.2. Parameter Estimation Using LSM
2.3. Adaptive Thresholds-Based Leak Detection (ATBLD)
2.4. Performance Measures
3. Results and Discussion
3.1. OLGA Model Validation
3.2. Case Study
3.3. Pipeline Model Identification and Validation
3.4. Adaptive Threshold-Based Leak Detection
3.5. Performance Evaluation of Fault Detection System
3.5.1. Effect of Several Parameters and Leakage Locations on Fault Detection
3.5.2. Selection of Parameters
3.5.3. Effect on Fault Detection by Increasing Noise
3.5.4. Effect on Fault Detection Performance by Varying Leak Size
3.6. Comparison between Proposed Methodology and Recent Studies
4. Conclusions
Author Contributions
Funding
Acknowledgments
Conflicts of Interest
Nomenclature
| FDD | fault detection and diagnostics |
| SCADA | supervisory control and data acquisition |
| ARX | autoregressive exogenous |
| NARX | nonlinear ARX |
| ARMAX | autoregressive moving average exogenous |
| NARMAX | nonlinear ARMAX |
| BJ | Box–Jenkins |
| OE | output error |
| HM | Hammerstein model |
| WM | Weiner model |
| VL | Volterra model |
| HWM | Hammerstein and Weiner model |
| ANN | artificial neural network |
| SVM | support vector machine |
| PCA | principle component analysis (PCA) |
| RTTM | real time transient modeling |
| IRF | impulse response function |
| ITA | inverse transient analysis |
| APRBS | amplitude modulated pseudo-random binary signals |
| SNR | signal to noise ratio |
| DOE | design of experiment |
| LSM | least square method |
| SISO | single input single output |
| FAR | false alarm rate |
| LDT | leak detection time |
| OLGA | dynamic simulator |
| ATBLD | adaptive thresholds-based leak detection |
| Ac | accuracy |
| ER | error rate |
| Se | sensitivity |
| Sp | specificity |
| Pr | precision |
| FAR | false alarm rate |
| FS | F-score |
References
- Zardasti, L.; Yahaya, N.; Valipour, A.; Rashid, A.S.A.; Noor, N.M. Review on the identification of reputation loss indicators in an onshore pipeline explosion event. J. Loss Prev. Process Ind. 2017, 48, 71–86. [Google Scholar] [CrossRef]
- TRB. Safely Transporting Hazardous Liquids and Gases in a Changing U.S. Energy Landscape; National Academy of Sciences: Washington, DC, USA, 2017; ISBN 978-0-309-46690-5. [Google Scholar]
- EGIG. Gas Pipeline Incidents; European Gas Pipeline Incident Data Group: Groningen, The Netherlands, 2015. [Google Scholar]
- NTSB. Pipeline Accident Report; National Transportation Safety Board: Washington, DC, USA, 2011. [Google Scholar]
- Jackson, R.B.; Down, A.; Phillips, N.G.; Ackley, R.C.; Cook, C.W.; Plata, D.L.; Zhao, K. Natural gas pipeline leaks across Washington, DC. Environ. Sci. Technol. 2014, 48, 2051–2058. [Google Scholar] [CrossRef]
- Venkatasubramanian, V.; Rengaswamy, R.; Yin, K.; Kavuri, S.N. A review of process fault detection and diagnosis: Part I: Quantitative model-based methods. Comput. Chem. Eng. 2003, 27, 293–311. [Google Scholar] [CrossRef]
- Adegboye, M.A.; Fung, W.-K.; Karnik, A. Recent advances in pipeline monitoring and oil leakage detection technologies: Principles and approaches. Sensors 2019, 19, 2548. [Google Scholar] [CrossRef] [PubMed] [Green Version]
- Murvay, P.-S.; Silea, I. A survey on gas leak detection and localization techniques. J. Loss Prev. Process Ind. 2012, 25, 966–973. [Google Scholar] [CrossRef]
- Datta, S.; Sarkar, S. A review on different pipeline fault detection methods. J. Loss Prev. Process Ind. 2016, 41, 97–106. [Google Scholar] [CrossRef]
- Wang, F.; Lin, W.; Liu, Z.; Qiu, X. Pipeline leak detection and location based on model-free isolation of abnormal acoustic signals. Energies 2019, 12, 3172. [Google Scholar] [CrossRef] [Green Version]
- Jadin, M.S.; Ghazali, K.H. Gas leakage detection using thermal imaging technique. In Proceedings of the 2014 UKSim-AMSS 16th International Conference on Computer Modelling and Simulation, Cambridge, UK, 26–28 March 2014; pp. 302–306. [Google Scholar]
- Huang, S.-C.; Lin, W.-W.; Tsai, M.-T.; Chen, M.-H. Fiber optic in-line distributed sensor for detection and localization of the pipeline leaks. Sens. Actuators A Phys. 2007, 135, 570–579. [Google Scholar] [CrossRef]
- Geiger, G.; Bollermann, B.; Tetzner, R. Leak Monitoring of an Ethylene Gas Pipeline. In Proceedings of the PSIG Annual Meeting, Palm Springs, CA, USA, 20–22 October 2004. [Google Scholar]
- Pan, X.; Tang, W.; Raftery, J.; Karim, M.N. Design of an Unknown Input Observer for Leak Detection under Process Disturbances. Ind. Eng. Chem. Res. 2017, 56, 989–998. [Google Scholar] [CrossRef]
- Reddy, H.P.; Narasimhan, S.; Bhallamudi, S.M.; Bairagi, S. Leak detection in gas pipeline networks using an efficient state estimator. Part-I: Theory and simulations. Comput. Chem. Eng. 2011, 35, 651–661. [Google Scholar] [CrossRef]
- Arifin, B.; Li, Z.; Shah, S.L.; Meyer, G.A.; Colin, A. A novel data-driven leak detection and localization algorithm using the Kantorovich distance. Comput. Chem. Eng. 2018, 108, 300–313. [Google Scholar] [CrossRef]
- Bucur, A.; Rafa, V. Detection of accidental leaks in natural gas main pipelines by fuzzy logic tools. Environ. Eng. Manag. J. 2014, 13, 1533–1536. [Google Scholar] [CrossRef]
- Taqvi, S.A.; Tufa, L.D.; Zabiri, H.; Maulud, A.S.; Uddin, F. Multiple Fault Diagnosis in Distillation Column Using Multikernel Support Vector Machine. Ind. Eng. Chem. Res. 2018, 57, 14689–14706. [Google Scholar] [CrossRef]
- Xie, J.; Xu, X.; Dubljevic, S. Long range pipeline leak detection and localization using discrete observer and support vector machine. AICHE J. 2019, 65, e16532. [Google Scholar] [CrossRef]
- Wan, J.; Yu, Y.; Wu, Y.; Feng, R.; Yu, N. Hierarchical leak detection and localization method in natural gas pipeline monitoring sensor networks. Sensors 2012, 12, 189–214. [Google Scholar] [CrossRef] [Green Version]
- Qu, Z.; Feng, H.; Zeng, Z.; Zhuge, J.; Jin, S. A SVM-based pipeline leakage detection and pre-warning system. Measurement 2010, 43, 513–519. [Google Scholar] [CrossRef]
- Taqvi, S.A.; Tufa, L.D.; Zabiri, H.; Maulud, A.S.; Uddin, F. Fault detection in distillation column using NARX neural network. Neural Comput. Appl. 2018, 32, 3503–3519. [Google Scholar] [CrossRef]
- Wu, Q.; Lee, C.-M. A modified leakage localization method using multilayer perceptron neural networks in a pressurized gas pipe. Appl. Sci. 2019, 9, 1954. [Google Scholar] [CrossRef] [Green Version]
- Zadkarami, M.; Shahbazian, M.; Salahshoor, K. Pipeline leak diagnosis based on wavelet and statistical features using Dempster–Shafer classifier fusion technique. Process Saf. Environ. Prot. 2017, 105, 156–163. [Google Scholar] [CrossRef]
- Roy, U. Leak Detection in Pipe Networks Using Hybrid ANN Method. Water Conserv. Sci. Eng. 2017, 2, 145–152. [Google Scholar] [CrossRef] [Green Version]
- Zhou, M.; Zhang, Q.; Liu, Y.; Sun, X.; Cai, Y.; Pan, H. An Integration Method Using Kernel Principal Component Analysis and Cascade Support Vector Data Description for Pipeline Leak Detection with Multiple Operating Modes. Processes 2019, 7, 648. [Google Scholar] [CrossRef] [Green Version]
- Santos-Ruiz, I.; López-Estrada, F.; Puig, V.; Pérez-Pérez, E.; Mina-Antonio, J.; Valencia-Palomo, G. Diagnosis of Fluid Leaks in Pipelines Using Dynamic PCA. IFAC-Pap. 2018, 51, 373–380. [Google Scholar] [CrossRef]
- Willis, A. Design of a modified sequential probability ratio test (SPRT) for pipeline leak detection. Comput. Chem. Eng. 2011, 35, 127–131. [Google Scholar] [CrossRef]
- Navarro, A.; Delgado-Aguiñaga, J.; Sánchez-Torres, J.; Begovich, O.; Besançon, G. Evolutionary Observer Ensemble for Leak Diagnosis in Water Pipelines. Processes 2019, 7, 913. [Google Scholar] [CrossRef] [Green Version]
- Guillén, M.L.; Dulhoste, J.-F.; Santos, R.; Besançon, G. Modeling flow in pipes to detect and locate leaks using a state observer approach. Rev. Tec. Fac. De Ing. Univ. Del Zulia 2016, 39, 364–370. [Google Scholar]
- Zhang, T.; Tan, Y.; Zhang, X.; Zhao, J. A novel hybrid technique for leak detection and location in straight pipelines. J. Loss Prev. Process Ind. 2015, 35, 157–168. [Google Scholar] [CrossRef]
- Elaoud, S.; Hadj-Taïeb, L.; Hadj-Taïeb, E. Leak detection of hydrogen–natural gas mixtures in pipes using the characteristics method of specified time intervals. J. Loss Prev. Process Ind. 2010, 23, 637–645. [Google Scholar] [CrossRef]
- Billings, S.A. Nonlinear System Identification: NARMAX Methods in the Time, Frequency, and Spatio-Temporal Domains; John Wiley & Sons: Chichester, UK, 2013. [Google Scholar]
- Wang, S.; Carroll, J.J. Leak Detection for Gas and Liquid Pipelines by Transient Modeling. In Proceedings of the International Oil & Gas Conference and Exhibition in China, Beijing, China, 5–7 December 2006. [Google Scholar]
- Sund, F.; Ytrehus, T. Form of energy equation in gas-pipeline simulations. In Proceedings of the 28th International Ocean and Polar Engineering Conference, Sapporo, Japan, 10–15 June 2018. [Google Scholar]
- Chaczykowski, M.; Zarodkiewicz, P. Simulation of natural gas quality distribution for pipeline systems. Energy 2017, 134, 681–698. [Google Scholar] [CrossRef]
- Arifin, B.; Li, Z.; Shah, S.L. Pipeline Leak Detection Using Particle Filters. IFAC-PapersOnLine 2015, 48, 76–81. [Google Scholar] [CrossRef]
- Nguyen, S.T.N.; Gong, J.; Lambert, M.F.; Zecchin, A.C.; Simpson, A.R. Least squares deconvolution for leak detection with a pseudo random binary sequence excitation. Mech. Syst. Signal Process. 2018, 99, 846–858. [Google Scholar] [CrossRef] [Green Version]
- Janczak, A. Identification of Nonlinear Systems Using Neural Networks and Polynomial Models: A Block-Oriented Approach; Springer Science & Business Media: Berlin, Germany, 2004; Volume 310. [Google Scholar]
- Afebu, K.; Abbas, A.; Nasr, G.; Kadir, A. Integrated leak detection in gas pipelines using OLGA simulator and artificial neural networks. In Proceedings of the Abu Dhabi International Petroleum Exhibition and Conference, Abu Dhabi, UAE, 9–12 November 2015. [Google Scholar]
- Oyedeko, K.; Balogun, H. Modeling and simulation of a leak detection for oil and gas pipelines via transient model: A case study of the niger delta. J. Energy Technol. Policy 2015, 5, 2224–3232. [Google Scholar]
- Lu, Z.; She, Y.; Loewen, M. A sensitivity analysis of a computer model-based leak detection system for oil pipelines. Energies 2017, 10, 1226. [Google Scholar] [CrossRef] [Green Version]
- Xu, X.; Karney, B. An overview of transient fault detection techniques. In Modeling and Monitoring of Pipelines and Networks; Springer: Cham, Switzerland, 2017; pp. 13–37. [Google Scholar]
- Deflorian, M.; Zaglauer, S. Design of experiments for nonlinear dynamic system identification. IFAC Proc. Vol. 2011, 44, 13179–13184. [Google Scholar] [CrossRef]
- Haber, R.; Bars, R.; Schmitz, U. Predictive Control in Process Engineering: From the Basics to the Applications; John Wiley & Sons: Weinheim, Germany, 2012. [Google Scholar]
- Lennart, L. System Identification: Theory for the User; PTR Prentice Hall Upper: Saddle River, NJ, USA, 1999; pp. 1–14. [Google Scholar]
- Lemma, T.A. A Hybrid Approach for Power Plant Fault Diagnostics; Springer International Publishing: Cham, Switzerland, 2018. [Google Scholar]
- API Standard 1155. Evaluation Methodology for Software Based Leak Detection Systems, American Petroleum Institute, USA. 1995. Available online: https://infostore.saiglobal.com/en-us/standards/api-1155-1995-96721_saig_api_api_202499/ (accessed on 29 February 2020).
- Han, J.; Pei, J.; Kamber, M. Data Mining: Concepts and Techniques; Elsevier: Waltham, MA, USA, 2011. [Google Scholar]
- Taylor, T.; Wood, N.; Powers, J. A computer simulation of gas flow in long pipelines. Soc. Pet. Eng. J. 1962, 2, 297–302. [Google Scholar] [CrossRef]
- Alamian, R.; Behbahani-Nejad, M.; Ghanbarzadeh, A. A state space model for transient flow simulation in natural gas pipelines. J. Nat. Gas Sci. Eng. 2012, 9, 51–59. [Google Scholar] [CrossRef]
- Tentis, E.; Margaris, D.; Papanikas, D. Transient gas flow simulation using an Adaptive Method of Lines. Comptes Rendus Mec. 2003, 331, 481–487. [Google Scholar] [CrossRef]
- Alghlam, A.S.; Stevanovic, V.D.; Elgazdori, E.A.; Banjac, M. Numerical Simulation of Natural Gas Pipeline Transients. J. Energy Resour. Technol. 2019, 141, 102002. [Google Scholar] [CrossRef]











| Fluid | Length (km) | 1 Fluid Compr. | 2 Temp. Variation | Detection Method | Noise (%) | Leak in Terms of | Fault Detection | References | |
|---|---|---|---|---|---|---|---|---|---|
| Range/Value | Accuracy (%) | ||||||||
| Liquid | 10 | Constant | Constant | SVM | No | Velocity | (1–20)% | 99 | [19] |
| Gas Mix | 10 | Transient | Transient | Observer | 0.5 | Mass Flow | 0.7–1.5 | - | [14] |
| Gas Mix | 0.014 | Constant | Constant | RTTM | Yes | Opening | 30 to 60 degree | 94 | [31] |
| Multiphase | 20 | Transient | Transient | ANN | Yes | Opening | 0.5 inch | 95 | [24] |
| Liquid | 0.0578 | Constant | Constant | PCA | Yes | Mass Flow | (4–5)% | - | [27] |
| Gas Mix | 35 | Constant | Constant | Observer | No | Mass Flow | 4.1% | - | [34] |
| Liquid | 37 | Transient | Constant | Particle Filter | Yes | Mass Flow | 10% | - | [37] |
| Gas Mix | 0.6 | Transient | Constant | RTTM | No | Mass Flow | 30% | - | [32] |
| Liquid | 0.011 | Constant | Constant | IRF | Yes | Opening | (1–2) mm | - | [38] |
| Liquid | 40 | Constant | Constant | Distance | Yes | Mass Flow | 1% | - | [16] |
| Gas Mix | 80 | Transient | Transient | HM | 0.0–0.5% | Mass Flow | (2–5)% | >95 | This study |
| Performance Measure | Formula |
|---|---|
| Accuracy (percentage of correct classification) | |
| Error rate (percentage of incorrect classification) | |
| Sensitivity to fault | |
| Specificity (true normal condition detection) | |
| False alarm rate | |
| Precision (true fault detection) | |
| F-score |
| Parameters | Case Study |
|---|---|
| Length, Diameter | 80 km, 0.20701 m |
| Thickness of Wall | 0.101 m (4 inches) |
| Pipe material | Carbon Steel |
| Flowing fluid | Natural Gas |
| Surface roughness | 0.617 mm |
| Ambient temperature | 283.15 K |
| Heat transfer coefficient | |
| Inlet temperature | 293.15 K |
| Inlet pressure | - |
| Inlet mass flow | APRBS |
| Outlet pressure | 2 MPa |
| Outlet temperature | 283 K |
| Outlet mass flow | - |
| Friction factor | Colebrook |
| Compressibility | GERG-2008 |
| Number of Parameters | Ac (%) | ER (%) | Se (%) | Sp (%) | Pr (%) | FS (%) | LDT (min) |
|---|---|---|---|---|---|---|---|
| 41 | 13.29 | 86.70 | 0.29 | 100 | 100 | 0.518 | 541.67 |
| 81 | 13.38 | 86.62 | 0.38 | 100 | 100 | 0.77 | 1083.20 |
| 201 | 18.59 | 81.40 | 6.38 | 100 | 100 | 12.00 | 62.83 |
| 401 | 83.48 | 16.51 | 81.00 | 100 | 100 | 89.50 | 12.00 |
| 801 | 92.36 | 7.63 | 91.22 | 100 | 100 | 95.41 | 20.67 |
| 1201 | 89.37 | 10.62 | 87.77 | 100 | 100 | 93.49 | 33.17 |
| 1601 | 85.98 | 14.02 | 83.87 | 100 | 100 | 91.23 | 36.00 |
| 2001 | 77.99 | 22.00 | 74.69 | 100 | 100 | 85.16 | 22.17 |
| 2401 | 64.13 | 35.86 | 58.75 | 100 | 100 | 74.02 | 76.33 |
| 2801 | 41.00 | 58.96 | 32.19 | 100 | 100 | 48.72 | 48.70 |
| 3601 | 18.35 | 81.64 | 6.17 | 99.53 | 99.88 | 11.63 | 16.67 |
| 4801 | 70.70 | 29.29 | 66.40 | 99.35 | 99.85 | 79.76 | 79.76 |
| Number of Parameters | Ac (%) | ER (%) | Se (%) | Sp (%) | Pr (%) | FS (%) | LDT (min) |
|---|---|---|---|---|---|---|---|
| 41 | 20.86 | 79.13 | 8.99 | 100 | 100 | 16.51 | 121.50 |
| 81 | 20.73 | 79.26 | 8.84 | 100 | 100 | 16.25 | 113.67 |
| 201 | 21.10 | 78.89 | 9.27 | 100 | 100 | 16.97 | 103.33 |
| 401 | 35.38 | 64.61 | 25.69 | 100 | 100 | 40.87 | 26.00 |
| 801 | 58.24 | 41.75 | 51.97 | 100 | 100 | 68.40 | 14.67 |
| 1201 | 82.90 | 17.00 | 80.33 | 100 | 100 | 89.09 | 11.00 |
| 1601 | 94.28 | 5.71 | 93.43 | 100 | 100 | 96.60 | 9.50 |
| 2001 | 97.98 | 2.01 | 97.68 | 100 | 100 | 98.82 | 8.33 |
| 2401 | 98.65 | 1.34 | 98.45 | 100 | 100 | 99.22 | 7.33 |
| 2801 | 98.50 | 1.497 | 98.30 | 100 | 100 | 99.13 | 6.33 |
| 3601 | 98.45 | 1.547 | 98.26 | 99.72 | 99.95 | 99.10 | 12.00 |
| 4801 | 98.56 | 1.43 | 98.44 | 99.35 | 99.90 | 99.16 | 3.83 |
| Number of Parameters | Ac (%) | ER (%) | Se (%) | Sp (%) | Pr (%) | FS (%) | LDT (min) |
|---|---|---|---|---|---|---|---|
| 41 | 56.65 | 43.34 | 50.15 | 100 | 100 | 66.80 | 91.50 |
| 81 | 62.34 | 37.65 | 56.70 | 100 | 100 | 72.36 | 80.00 |
| 201 | 94.08 | 5.91 | 93.19 | 100 | 100 | 96.47 | 10.33 |
| 601 | 99.42 | 0.58 | 99.33 | 100 | 100 | 99.66 | 5.50 |
| 801 | 99.68 | 0.314 | 99.63 | 100 | 100 | 99.81 | 4.00 |
| 1201 | 99.72 | 0.27 | 99.68 | 100 | 100 | 99.84 | 3.00 |
| 1601 | 99.78 | 0.21 | 99.75 | 100 | 100 | 99.87 | 2.83 |
| 2001 | 99.73 | 0.26 | 99.69 | 100 | 100 | 99.84 | 2.67 |
| 2401 | 99.79 | 0.20 | 99.76 | 100 | 100 | 99.88 | 2.50 |
| 2801 | 99.75 | 0.241 | 99.72 | 100 | 100 | 99.86 | 3.00 |
| 3601 | 99.78 | 0.217 | 99.75 | 100 | 100 | 99.87 | 3.00 |
| 4801 | 99.57 | 0.42 | 99.75 | 98.42 | 99.76 | 99.75 | 2.50 |
| Noise (%) | Ac (%) | ER (%) | Se (%) | Sp (%) | Pr (%) | FS (%) | LDT (min) |
|---|---|---|---|---|---|---|---|
| 0.0 | 99.73 | 0.26 | 99.69 | 100 | 100 | 99.84 | 0.17 |
| 0.1 | 99.77 | 0.22 | 99.73 | 100 | 100 | 99.86 | 3.00 |
| 0.2 | 99.75 | 0.24 | 99.72 | 100 | 100 | 99.86 | 3.00 |
| 0.3 | 99.64 | 0.35 | 99.59 | 100 | 100 | 99.79 | 3.17 |
| 0.4 | 99.56 | 0.43 | 99.50 | 100 | 100 | 99.79 | 4.00 |
| 0.5 | 99.27 | 0.72 | 99.16 | 100 | 100 | 99.58 | 3.67 |
| Average | 99.62 | 0.37 | 99.565 | 100 | 100 | 99.78667 | 2.835 |
| Leak Size (%) | Ac (%) | ER (%) | Se (%) | Sp (%) | Pr (%) | FS (%) | LDT (min) |
|---|---|---|---|---|---|---|---|
| 1 | 32.99 | 67.00 | 22.94 | 100 | 100 | 37.32 | 73.33 |
| 2 | 95.95 | 4.06 | 95.32 | 100 | 100 | 97.60 | 8.83 |
| 3 | 99.48 | 0.51 | 99.40 | 100 | 100 | 99.70 | 4.67 |
| 4 | 99.70 | 0.33 | 99.61 | 100 | 100 | 99.80 | 4.17 |
| 5 | 99.75 | 0.24 | 99.72 | 100 | 100 | 99.86 | 3.00 |
| Year | Detection Technique | Advantage | Disadvantage | Best Performance Under | Reference |
|---|---|---|---|---|---|
| 2020 | Model Identification and ATBLD |
|
| Transient conditions | This Study |
| 2019 | SVM |
|
| Steady state conditions | [19] |
| 2018 | PCA |
|
| Steady state conditions | [27] |
| 2018 | IRF |
|
| Transient conditions | [38] |
| 2017 | ANN |
|
| Steady state conditions | [24] |
| 2017 | Observer |
|
| Transient conditions | [14] |
| 2015 | RTTM |
|
| Transient conditions | [31] |
© 2020 by the authors. Licensee MDPI, Basel, Switzerland. This article is an open access article distributed under the terms and conditions of the Creative Commons Attribution (CC BY) license (http://creativecommons.org/licenses/by/4.0/).
Share and Cite
Mujtaba, S.M.; Lemma, T.A.; Taqvi, S.A.A.; Ofei, T.N.; Vandrangi, S.K. Leak Detection in Gas Mixture Pipelines under Transient Conditions Using Hammerstein Model and Adaptive Thresholds. Processes 2020, 8, 474. https://doi.org/10.3390/pr8040474
Mujtaba SM, Lemma TA, Taqvi SAA, Ofei TN, Vandrangi SK. Leak Detection in Gas Mixture Pipelines under Transient Conditions Using Hammerstein Model and Adaptive Thresholds. Processes. 2020; 8(4):474. https://doi.org/10.3390/pr8040474
Chicago/Turabian StyleMujtaba, Syed Muhammad, Tamiru Alemu Lemma, Syed Ali Ammar Taqvi, Titus Ntow Ofei, and Seshu Kumar Vandrangi. 2020. "Leak Detection in Gas Mixture Pipelines under Transient Conditions Using Hammerstein Model and Adaptive Thresholds" Processes 8, no. 4: 474. https://doi.org/10.3390/pr8040474
APA StyleMujtaba, S. M., Lemma, T. A., Taqvi, S. A. A., Ofei, T. N., & Vandrangi, S. K. (2020). Leak Detection in Gas Mixture Pipelines under Transient Conditions Using Hammerstein Model and Adaptive Thresholds. Processes, 8(4), 474. https://doi.org/10.3390/pr8040474

