Thermodynamic Study Proposal of Processing By-Product Containing Au, Ag, Cu and Fe Sulfides from Antimony Ore Treatment
Abstract
1. Introduction
2. Materials and Methods
3. Results and Discussion
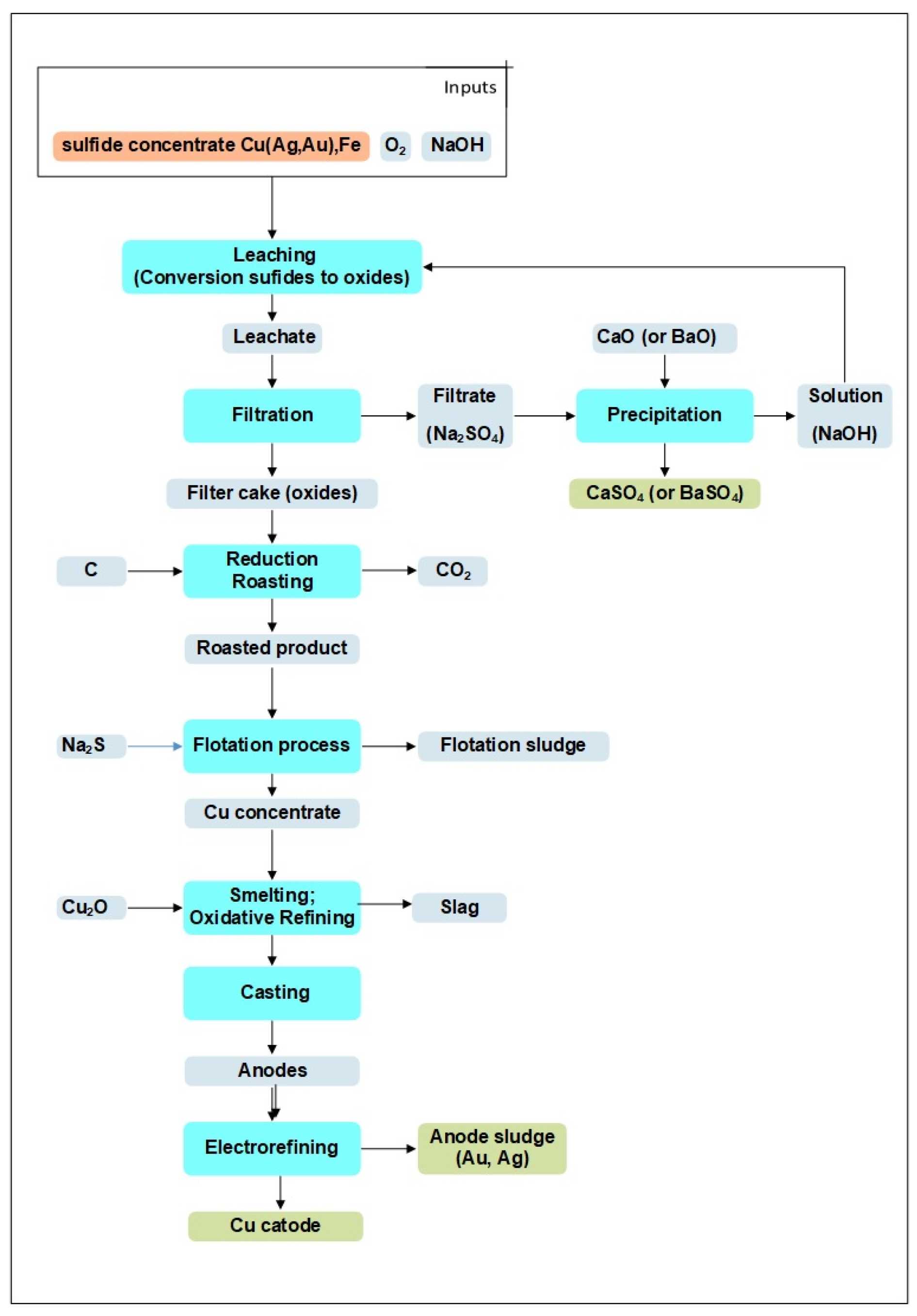
3.1. Pretreatment of Cu(Ag,Au),Fe Sulfide Concentrate
3.1.1. Chemical Treatment of Cu(Ag,Au),Fe Sulfide Concentrate in NaOH Solution
3.1.2. Treatment of the Concentrate Obtained After Conversion
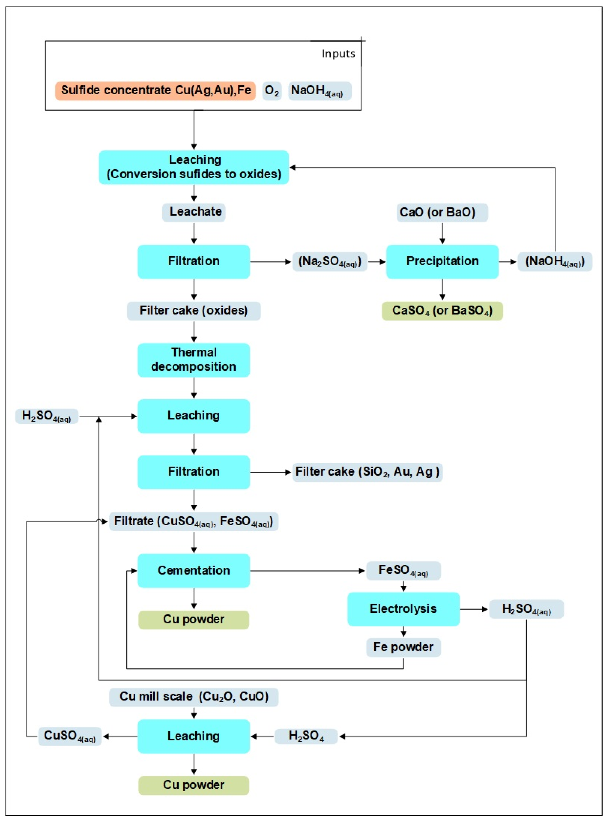
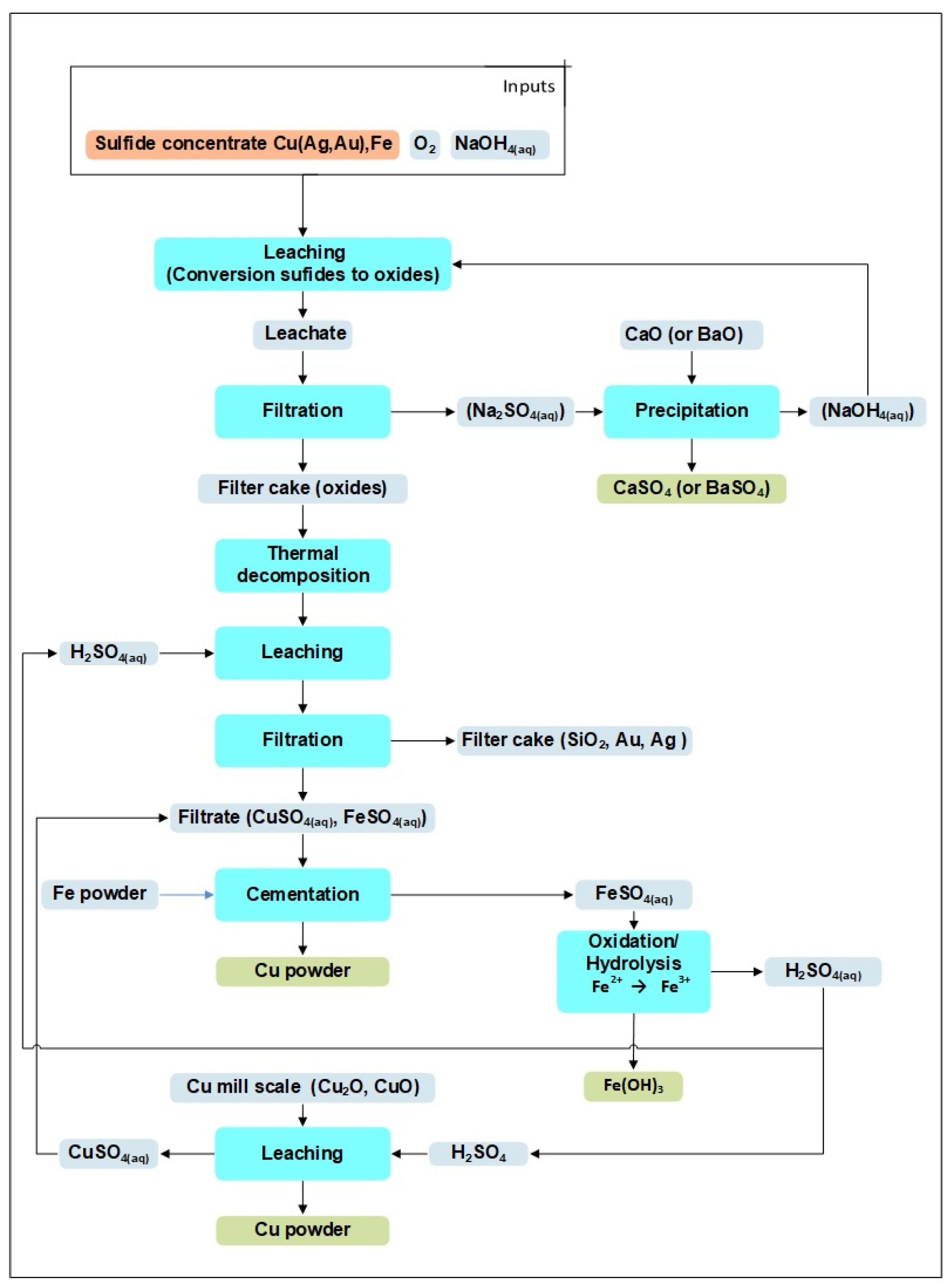
3.2. Treatment of Cu(Ag,Au),Fe Ssulfide Concentrate by Hydrometallurgical Technology
Leaching of Metal Oxides After Sulfide Conversion
3.3. Precious Metals Issues in Concentrate Processing
3.4. Cementation of Metals from Solution to Obtain Marketable Products
- ▪
- Prepare bricks by pressing from Cu powder that has been produced by the hydrometallurgical method using the cementation process, according to chemical reaction (38 and 40).
- ▪
- Remelt the said bricks in a medium-frequency induction furnace under an inert atmosphere and subsequently carry out an oxidative refining process in this furnace using Cu2O to convert the polluting elements Sb, As, Hg, and Fe in the form of oxides into the solid phase, according to chemical reactions (22) to (25).
- ▪
- Pour the melt into a settling resistance furnace to leach oxides of Sb, As, Hg, and Fe to the surface of the melt and remove these oxides in the form of slag. After the slag is removed, the refined copper is poured into a casting [49].
4. Conclusions
- ▪
- In the pyrometallurgical processing of Cu(Ag,Au)Fe sulfide concentrate during roasting, the undesirable phenomenon of the sintering of the Cu and Fe components prevents sintering of both components from taking place with acceptable efficiency.
- ▪
- In the hydrometallurgical processing method, the technological cycle is closed, which is more advantageous both from the economic and ecological points of view. The conversion of CuO and Cu2O oxides into solution using H2SO4 is a thermodynamically feasible solution at 20 °C. According to the Eh-pH diagrams, copper is calculated in a thermo-dynamic system, and Cu2+ ions are formed at a Cu concentration of 1 mol/dm3 in the range below pH 2.5. In the case of iron, much depends on the oxidation conditions of the system.
- ▪
- The product of the hydrometallurgical method of copper production is Cu powder and composite powders of the Fe-Cu system.
Author Contributions
Funding
Data Availability Statement
Acknowledgments
Conflicts of Interest
References
- Critical Raw Materials Resilience: Charting a Path Towards Greater Security and Sustainability. Available online: https://eur-lex.europa.eu/legal-content/EN/TXT/?uri=CELEX:52020DC0474 (accessed on 10 December 2024).
- Laubertová, M.; Šándorová, K. Mineral wealth of the Caspian Region states and their prospective cooperation with the European Union. Metall 2014, 68, 248–254. [Google Scholar]
- Hammarstrom, J.M.; Dicken, C.L.; Woodruff, L.G.; Andersen, A.K.; Brennan, S.T.; Day, W.C.; Drenth, B.J.; Foley, N.K.; Hall, S.; Hofstra, A.H.; et al. Focus Areas for Data Acquisition for Potential Domestic Resources of 13 Critical Minerals in the Conterminous United States and Puerto Rico—Antimony, Barite, Beryllium, Chromium, Fluorspar, Hafnium, Helium, Magnesium, Manganese, Potash, Uranium, Vanadiu; Geology, Energy & Minerals Science Center: Reston, VA, USA, 2022. [Google Scholar]
- Anderson, C.G. The metallurgy of antimony. Chem. Erde 2012, 72, 3–8. [Google Scholar] [CrossRef]
- Zhao, G.; Li, W.; Geng, Y.; Bleischwitz, R. Uncovering the features of global antimony resource trade network. Resour. Policy 2023, 85, 103815. [Google Scholar] [CrossRef]
- Kanellopoulos, C.; Sboras, S.; Voudouris, P.; Soukis, K.; Moritz, R. Antimony’s Significance as a Critical Metal: The Global Perspective and the Greek Deposits. Minerals 2024, 14, 121. [Google Scholar] [CrossRef]
- Yang, J.G.; Wu, Y.T. A hydrometallurgical process for the separation and recovery of antimony. Hydrometallurgy 2014, 143, 68–74. [Google Scholar] [CrossRef]
- Dembele, S.; Akcil, A.; Panda, S. Technological trends, emerging applications and metallurgical strategies in antimony recovery from stibnite. Miner. Eng. 2022, 175, 107304. [Google Scholar] [CrossRef]
- Dupont, D.; Arnout, S.; Jones, P.T.; Binnemans, K. Antimony Recovery from End-of-Life Products and Industrial Process Residues: A Critical Review. J. Sustain. Metall. 2016, 2, 79–103. [Google Scholar] [CrossRef]
- Segura-Salazar, J.; Brito-Parada, P.R. Stibnite froth flotation: A critical review. Miner. Eng. 2021, 163, 106713. [Google Scholar] [CrossRef]
- Ukasik, M.; Jergová, K.; Laubertova, M.; Havlik, T. Leaching of Tetrahedrite calcine using ozone. Acta Montan. Slovaca 2006, 12, 411–418. [Google Scholar]
- Raschman, P.; Sminčáková, E. Kinetics of leaching of stibnite by mixed Na 2S and NaOH solutions. Hydrometallurgy 2012, 113–114, 60–66. [Google Scholar] [CrossRef]
- Ubaldini, S.; Vegliò, F.; Fornari, P.; Abbruzzese, C. Process flow-sheet for gold and antimony recovery from stibnite. Hydrometallurgy 2000, 57, 187–199. [Google Scholar] [CrossRef]
- Blistan, P.; Kršák, B.; Blistanová, M.; Ferencz, V. The seabed-an important mineral resource of Slovakia in the future. Acta Montan. Slovaca 2015, 20, 334–341. [Google Scholar] [CrossRef]
- Bačo, P.; Bačová, Z.; Németh, Z.; Repčiak, M. Potential Occurrence of Selected, Mainly Critical Raw Materials at the Territory of the Slovak Republic in Respect to EU Countries Needs. Slovak Geol. Mag. 2015, 15, 87–120. [Google Scholar]
- Kaufmann, A.B.; Lazarov, M.; Weyer, S.; Števko, M.; Kiefer, S.; Majzlan, J. Changes in antimony isotopic composition as a tracer of hydrothermal fluid evolution at the Sb deposits in Pezinok (Slovakia). Miner. Depos. 2024, 59, 559–575. [Google Scholar] [CrossRef]
- Baláž, P. Review of Reserved Deposits of Metals in Slovakia. Slovak Geol. Mag. 2015, 15, 31–38. [Google Scholar]
- Laubertova, M.; Trpčevská, J.; Pirošková, J.; Kostadinov, J. Antimony as a critical raw material for the European Union. Metall 2017, 71, 287–291. [Google Scholar]
- Radková, A.B.; Jamieson, H.; Lalinská-Voleková, B.; Majzlan, J.; Števko, M.; Chovan, M. Mineralogical controls on antimony and arsenic mobility during tetrahedrite-tennantite weathering at historic mine sites Špania Dolina-Piesky and L’ubietová-Svätodušná, Slovakia. Am. Mineral. 2017, 102, 1091–1100. [Google Scholar] [CrossRef]
- Sejkora, J.; Števko, M.; Macek, I. Příspěvek k chemickému složení tetraedritu z Cu ložiska Piesky, rudní revír Špania Dolina, střední Slovensko. Bull. Mineral. Oddel. Nar. Muz. Praze 2013, 21, 89–103. [Google Scholar]
- Havlík, T. Hydrometallurgy Principles and Applications; Woodhead Publishing Limited: Cambridge, UK, 2008; ISBN 978-1-84569-407-4. [Google Scholar]
- Neiva Correia, M.J.; Carvalho, J.R.; Monhemius, A.J. Study of the autoclave leaching of a tetrahedrite concentrate. Miner. Eng. 1993, 6, 1117–1125. [Google Scholar] [CrossRef]
- Xu, B.; Zhong, H.; Jiang, T. Recovery of valuable metals from Gacun complex copper concentrate by two-stage countercurrent oxygen pressure acid leaching process. Miner. Eng. 2011, 24, 1082–1083. [Google Scholar] [CrossRef]
- Havlik, T.; Skrobian, M.; Dudas, D. Study of oxide acidic leaching of Tetrahedrite. Hut. List. 1991, 46, 76–80. [Google Scholar]
- Sudova, M.; Kanuchova, M.; Sisol, M.; Kozakova, L.; Marcin, M.; Holub, T. Possibilities for the Environmental Processing of Gold-Bearing Ores. Separations 2023, 10, 384. [Google Scholar] [CrossRef]
- Correia, M.J.; Carvalho, J.; Monhemius, J. Effect of tetrahedrite composition on its leaching behaviour in FeCl3-NaCl-HCl solutions. Miner. Eng. 2001, 14, 185–195. [Google Scholar] [CrossRef]
- Baláž, P.; Ficeriová, J.; Šepelák, V.; Kammel, R. Thiourea leaching of silver from mechanically activated tetrahedrite. Hydrometallurgy 1996, 43, 367–377. [Google Scholar] [CrossRef]
- Safarzadeh, M.S.; Miller, J.D. Acid bake-leach process for the treatment of arsenopyrite, tennantite, and tetrahedrite. Int. J. Miner. Process. 2013, 124, 128–131. [Google Scholar] [CrossRef]
- Awe, S.A.; Sandström, K. Selective leaching of arsenic and antimony from a tetrahedrite rich complex sulphide concentrate using alkaline sulphide solution. Miner. Eng. 2010, 23, 1227–1236. [Google Scholar] [CrossRef]
- Baláž, P.; Achimovičová, M.; Ficeriová, J.; Kammel, R.; Šepelák, V. Leaching of antimony and mercury from mechanically activated tetrahedrite Cu12Sb4S13. Hydrometallurgy 1998, 47, 297–307. [Google Scholar] [CrossRef]
- Ukasik, M.; Havlik, T. Effect of selected parameters on tetrahedrite leaching by ozone. Hydrometallurgy 2005, 77, 139–145. [Google Scholar] [CrossRef]
- Guo, P.; Wang, S.; Zhang, L. Selective removal of antimony from refractory gold ores by ultrasound. Hydrometallurgy 2019, 190, 105161. [Google Scholar] [CrossRef]
- Lovás, M.; Murová, I.; Mockovciaková, A.; Rowson, N.; Jakabský, Š. Intensification of magnetic separation and leaching of Cu-ores by microwave radiation. Sep. Purif. Technol. 2003, 31, 291–299. [Google Scholar] [CrossRef]
- Sudová, M.; Sisol, M.; Kanuchova, M.; Marcin, M.; Kurty, J. Environmentally Friendly Leaching of Antimony from Mining Residues Using Deep Eutectic Solvents: Optimization and Sustainable Extraction Strategies. Processes 2024, 12, 555. [Google Scholar] [CrossRef]
- Aghazadeh, S.; Abdollahi, H.; Gharabaghi, M.; Mirmohammadi, M. Selective leaching of antimony from tetrahedrite rich concentrate using alkaline sulfide solution with experimental design: Optimization and kinetic studies. J. Taiwan Inst. Chem. Eng. 2021, 119, 298–312. [Google Scholar] [CrossRef]
- Achimovicova, M.; Balaz, P.; Briancin, J. Vplyv mechanickej aktivácie na selektivitu kyslého lúhovania tetraedritu. Acta Montan. Slovaca 2005, 10, 151–155. [Google Scholar]
- Baláž, P.; Achimovičová, M. Selective leaching of antimony and arsenic from mechanically activated tetrahedrite, jamesonite and enargite. Int. J. Miner. Process. 2006, 81, 44–50. [Google Scholar] [CrossRef]
- Kutuk, S. Morphology, Crystal Structure and Thermal Properties of Nano-Sized Amorphous Colemanite Synthesis. Arab. J. Sci. Eng. 2024, 49, 11699–11716. [Google Scholar] [CrossRef]
- Sekula, F. Technológia spracovania tetraedritového koncentrátu z lokality baňa Mária v Rožňave. Acta Montan. Slovaca 2008, 13, 50–57. [Google Scholar]
- Sekula, F.; Baláž, P.; Jusko, F.; Molnar, F.; Jakabský, Š. Hydrometallurgical technology for processing tetrahedrite concentrates from the Mária mine in Rožňava. Acta Montan. Slovaca 1998, 3, 149–156. [Google Scholar]
- Roine, A. Outokumpu HSC Chemistry for Windows: Chemical Reaction and Equilibrium Software with Extensive Thermochemical Database. In User’s Guide Outokumpu HSC Chemistry® Windows; Outokumpu Research Oy: Helsinki, Finland, 2002. [Google Scholar]
- Peng, T.; Xu, L.; Luo, L. Quantitative Investigation of Roasting-magnetic Separation for Hematite Oolitic-ores: Mechanisms and Industrial Application. Open Chem. 2017, 15, 389–399. [Google Scholar] [CrossRef][Green Version]
- Molnar, F. Production of Powder Metals. Vyroba Praskovych Kovov; ALFA: Bratislava, Slovakia, 1985. [Google Scholar]
- Oráč, D.; Klimko, J.; Klein, D.; Pirošková, J.; Liptai, P.; Vindt, T.; Miškufová, A. Hydrometallurgical recycling of copper anode furnace dust for a complete recovery of metal values. Metals 2022, 12, 36. [Google Scholar] [CrossRef]
- Oriňáková, R.; Kupková, M.; Dudrová, E.; Kabátová, M.; Šupicová, M. The role of coating in the cellular material preparation. Chem. Pap. 2004, 58. [Google Scholar]
- Habashi, F. Metal Powders by HydrometallurgicalRoute—A Review. Interceram 2010, 59, 287–297. [Google Scholar]
- Al-Saydeh, S.A.; El-Naas, M.H.; Zaidi, S.J. Copper removal from industrial wastewater: A comprehensive review. J. Ind. Eng. Chem. 2017, 56, 35–44. [Google Scholar] [CrossRef]
- Gros, F.; Baup, S.; Aurousseau, M. Copper cementation on zinc and iron mixtures: Part 2: Fluidized bed configuration. Hydrometallurgy 2011, 106, 119–126. [Google Scholar] [CrossRef]
- Ahmed, I.M.; El-Nadi, Y.A.; Daoud, J.A. Cementation of copper from spent copper-pickle sulfate solution by zinc ash. Hydrometallurgy 2011, 110, 62–66. [Google Scholar] [CrossRef]
- Gong, S.; Chen, J.; Rao, M.; Wen, B.; Xiao, Y.; Huang, L. Recovery of valuable metals in acid-soluble residue from NdFeB waste and the preparation of high-purity iron oxide for ferrites. J. Environ. Chem. Eng. 2024, 12, 114459. [Google Scholar] [CrossRef]





| Elements | (wt. %) | (g/t) | |||||||||||||
| Cu | Sb | As | Hg | Bi | Fe | S | Si | Mg | Al | K | L.O.I. 2 | Au | Ag | Pt | |
| 34.7 | 0.15 | 0.32 | 0.03 | 0.31 | 21.4 | 26.5 | 4.88 | 0.61 | 1.76 | <LoD 1 | 8.6 | 12 | 7317 | 1.26 | |
| Chemical Reaction | ΔG°T (kJ/mol) | No. | |
|---|---|---|---|
| 20 °C | 80 °C | ||
| −742.9 | −723.5 | (4) | |
| −688.4 | −672.4 | (5) | |
| −733.0 | −713.4 | (6) | |
| −3302.2 | −3219.9 | (7) | |
| −4853.7 | −4734.4 | (8) | |
| −4690.4 | −4580.9 | (9) | |
| −3193.3 | −3117.7 | (10) | |
| −1880.3 | −1836.4 | (11) | |
| −815.0 | −797.0 | (12) | |
| −2720.9 | −2659.1 | (13) | |
| −3105.6 | −3039.3 | (14) | |
| −2499.2 | −2442.9 | (15) | |
| −2705.8 | −2636.4 | (16) | |
| −2438.9 | −2382.3 | (17) | |
| −2662.6 | −2593.2 | (18) | |
| −2370.8 | −2314.3 | (19) | |
| −677.7 | −658.9 | (20) | |
| −158.1 | −156.9 | (21) | |
| Chemical Reaction | ΔG°T (kJ/mol) | No. | |
|---|---|---|---|
| 20 °C | 80 °C | ||
| −112.208 | −106.363 | (22) | |
| −43.367 | −37.532 | (23) | |
| −53.778 | −51.326 | (24) | |
| −297.742 | −295.053 | (25) | |
| Chemical Reaction | ΔG°T [kJ/mol] | No. | |
|---|---|---|---|
| 20 °C | 80 °C | ||
| −44.014 | −40.711 | (26) | |
| −24.330 | −20.048 | (27) | |
| −89.086 | −100.389 | (28) | |
| −134.740 | −154.269 | (29) | |
| Fe2O3 + 3H2SO4 = Fe2(SO4)3 + 3H2O | −165.216 | −162.496 | (30) |
| Fe3O4 + 4H2SO4 = FeSO4 + Fe2(SO4)3 + 4H2O | −266.152 | −261.885 | (31) |
| Chemical Reaction | ΔG°T [kJ/mol] | No. | ||||
|---|---|---|---|---|---|---|
| 20 °C | 80 °C | 200 °C | 600 °C | 800 °C | ||
| −11.510 | −7.501 | - | - | - | (32) | |
| −71.224 | −77.150 | - | - | - | (33) | |
| - | - | −0.399 | −24.851 | −35.884 | (34) | |
| - | - | 39.753 | −1.699 | −21.577 | (35) | |
| −15.005 | −14.386 | − | - | - | (36) | |
| 155.224 | 143.659 | - | - | - | (37) | |
| −144.393 | −142.455 | - | - | - | (38) | |
| −24.332 | −20.053 | - | - | - | (39) | |
Disclaimer/Publisher’s Note: The statements, opinions and data contained in all publications are solely those of the individual author(s) and contributor(s) and not of MDPI and/or the editor(s). MDPI and/or the editor(s) disclaim responsibility for any injury to people or property resulting from any ideas, methods, instructions or products referred to in the content. |
© 2025 by the authors. Licensee MDPI, Basel, Switzerland. This article is an open access article distributed under the terms and conditions of the Creative Commons Attribution (CC BY) license (https://creativecommons.org/licenses/by/4.0/).
Share and Cite
Oráč, D.; Laubertová, M.; Molnár, F.; Klimko, J.; Marcinov, V.; Pirošková, J. Thermodynamic Study Proposal of Processing By-Product Containing Au, Ag, Cu and Fe Sulfides from Antimony Ore Treatment. Processes 2025, 13, 842. https://doi.org/10.3390/pr13030842
Oráč D, Laubertová M, Molnár F, Klimko J, Marcinov V, Pirošková J. Thermodynamic Study Proposal of Processing By-Product Containing Au, Ag, Cu and Fe Sulfides from Antimony Ore Treatment. Processes. 2025; 13(3):842. https://doi.org/10.3390/pr13030842
Chicago/Turabian StyleOráč, Dušan, Martina Laubertová, František Molnár, Jakub Klimko, Vladimír Marcinov, and Jana Pirošková. 2025. "Thermodynamic Study Proposal of Processing By-Product Containing Au, Ag, Cu and Fe Sulfides from Antimony Ore Treatment" Processes 13, no. 3: 842. https://doi.org/10.3390/pr13030842
APA StyleOráč, D., Laubertová, M., Molnár, F., Klimko, J., Marcinov, V., & Pirošková, J. (2025). Thermodynamic Study Proposal of Processing By-Product Containing Au, Ag, Cu and Fe Sulfides from Antimony Ore Treatment. Processes, 13(3), 842. https://doi.org/10.3390/pr13030842

