re-ISSUES—Renewable Energy-Linked Interoperable Smart and Sustainable Urban Environmental Systems
Abstract
1. Introduction
2. Materials and Methods
3. Environmental Management and the Smart City
3.1. Environmental Management Context
3.2. Systems Engineering as a Value-Added Framework for Environmental Management Systems and Environmental Safety
3.3. Environmental Measurement and Verification System (EMVS) Definition
4. Motivational Example: Urban Odor Measurement and Verification
4.1. The Opportunity to Use Existing Urbanization
4.2. The Property Loss Risk or Re-Ubanizing Cost
4.3. The Upfront Costs of the Measurement System
4.4. The Maintenance Cost of the Measurement System
4.5. The Cost of Centralizing Professional Measurement and Verification Services
4.6. Results and Discussion of the Motivational Economic Model
5. Cost Optimization and New Opportunities
5.1. Extending Measurement and Verification to Environmental Safety
5.2. Trends and Opportunities in Energy Management
5.2.1. Energy Communities and Innovation
5.2.2. Heat Pumps & Solar Energy Systems Integration
5.2.3. Digitalization and Engineering Quality for Small Projects
5.2.4. Circular Economy & Industry
5.3. Validation of Interest and Originality of the re-ISSUES Concept
6. The re-ISSUES Model Purpose
- An URBAN ENVIRONMENTAL SYSTEM enabling environmental management that combines diverse types of data, devices, agents, measurement and verification processes, and methods;
- SMART, because it allows calibrating chemical species dispersion models to provide technical alerts for industrial activities to operate safely or to take further investment actions in the Smart City (SC) context;
- SUSTAINABLE, because the EMVM system cost can be optimized by reusing knowledge and collaborating with local renewable energy businesses;
- INTEROPERABLE, because it introduces interoperability management at a semantic level, through the concerned professionals, and at a technical level, allowing different IoT devices and data sources to exchange and use valuable data.
7. Research Questions
- (Q1) Is interoperability being considered in environmental management in cities?
- (Q2) Are risk-centered or risk-based approaches being considered in environmental management or environmental engineering?
- (Q3) Is CS being used for odor management in the SC?
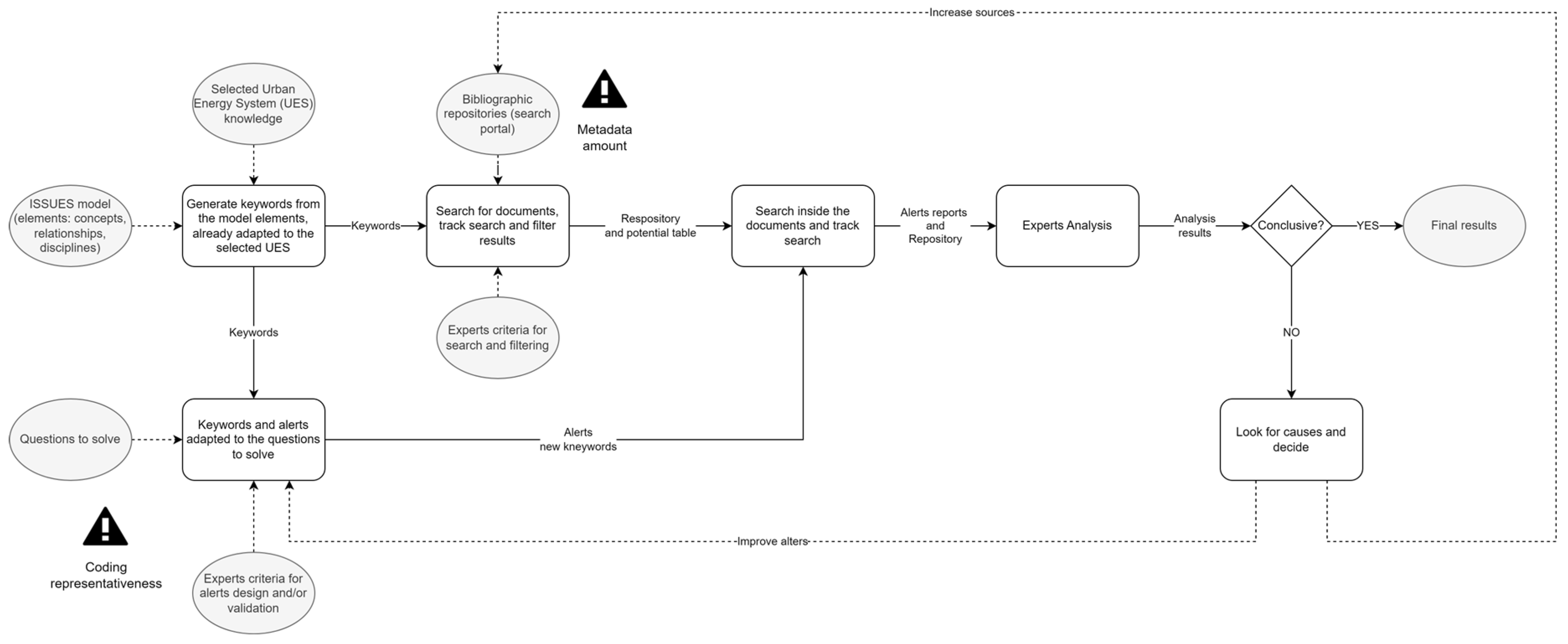
8. Ontology for Using the re-ISSUES Model
9. Textual Alerts Definition
10. Results and Discussion
11. Conclusions and Further Steps
Author Contributions
Funding
Acknowledgments
Conflicts of Interest
References
- European Commission. Publication of new EU Environmental Standards for the Waste Incineration Sector. 18 December 2019. Available online: https://commission.europa.eu/news/publication-new-eu-environmental-standards-waste-incineration-sector-2019-12-18_en (accessed on 10 April 2024).
- Burbano, L. How and Why Are Some Cities Challenging Ghost Kitchens. 11 January 2024. Available online: https://www.tomorrow.city/how-and-why-are-some-cities-challenging-ghost-kitchens/ (accessed on 10 April 2024).
- UNE. UNE-EN 13725:2022. 26 October 2022. Available online: https://www.une.org/encuentra-tu-norma/busca-tu-norma/norma?c=N0070408 (accessed on 10 April 2024).
- UNE. UNE-EN 16841-1:2017. 22 November 2017. Available online: https://www.en.une.org/encuentra-tu-norma/busca-tu-norma/norma?c=N0059294 (accessed on 10 April 2024).
- UNE. UNE 77270:2023. 26 October 2022. Available online: https://www.en.une.org/encuentra-tu-norma/busca-tu-norma/norma?c=N0070408 (accessed on 8 April 2024).
- ECSA. ECSA 10 Principles of Citizen Science. 26 October 2021. Available online: https://eu-citizen.science/resource/88 (accessed on 10 April 2024).
- Science for Change. OdourCollect, Improving Odour Pollution Management through Citizen Science. Available online: https://scienceforchange.eu/en/project/odourcollect/ (accessed on 10 April 2024).
- CORDIS. Scaling Up Co-Creation: Avenues and Limits for Integrating Society in Science and Innovation. 31 July 2021. Available online: https://cordis.europa.eu/article/id/435881-think-local-act-global-can-community-led-actions-tackle-large-scale-societal-issues (accessed on 11 April 2024).
- Valdivia, E.; Raúl, P. La ingeniería ambiental y la ciudad inteligente. TESLA 2019, 23, 60–63. [Google Scholar]
- Fàbrega, C.; Fernández, L.; Monereo, O.; Pons-Balagué, A.; Xuriguera, E.; Casals, O.; Waag, A.; Prades, J.D. Highly Specific and Wide Range NO2 Sensor with Color Readout. ACS Sens. 2017, 2, 1612–1618. [Google Scholar] [CrossRef] [PubMed]
- del Campo, G.; Saavedra, E.; Piovano, L.; Luque, F.A. Virtual Reality and Internet of Things Based Digital Twin for Smart City Cross-Domain Interoperability. Appl. Sci. 2024, 14, 2747. [Google Scholar] [CrossRef]
- INCOSE. Systems Engineering Handbook; John Wiley & Sons: Hoboken, NJ, USA, 2015. [Google Scholar]
- European Commission. New Interoperable Europe Act to Deliver More Efficient Public Services through Improved Cooperation between National Administrations on Data Exchanges and IT Solutions. 21 November 2022. Available online: https://ec.europa.eu/commission/presscorner/detail/%20en/ip_22_6907 (accessed on 16 March 2024).
- ELRA. IMOLA III Project. 13 December 2023. Available online: https://www.elra.eu/imola-iii/ (accessed on 8 April 2024).
- Pastor, R.; Fraga, A.; López-Cózar, L. Interoperable, Smart, and Sustainable Urban Energy Systems. Sustainability 2023, 15, 13491. [Google Scholar] [CrossRef]
- Larrañeta, J.J. Reflexiones Sobre Una Nueva Gobernanza y Gestión de Riesgos Para la Seguridad. 2022. Available online: https://www.seguritecnia.es/tecnologias-y-servicios/seguridad-corporativa-integral/reflexiones-sobre-una-nueva-gobernanza-y-gestion-de-riesgos-para-la-seguridad_20220624.html (accessed on 8 April 2024).
- Madrid. Calculadora Estimativa de la Plusvalía Municipal del Ayuntamiento de Madrid. Available online: https://agenciatributaria.madrid.es/portales/contribuyente/es/Informacion-y-documentacion/Utilidades/Simuladores-y-programas-de-ayuda/Nueva-calculadora-de-la-plusvalia-municipal-del-Ayuntamiento-de-Madrid/?vgnextfmt=default&vgnextoid=5f69e038103bd710VgnVCM1000001d4a900aRCRD&vgnextchannel=f113e5bcc9c78710VgnVCM1000008a4a900aRCRD (accessed on 26 August 2024).
- INE. Cuánto ha variado el IPC desde? Available online: https://www.ine.es/varipc/verVariaciones.do?idmesini=2&anyoini=2006&idmesfin=2&anyofin=2024&ntipo=1&enviar=Calcular (accessed on 8 April 2024).
- Diaz, C.N.; Izquierdo, C.; Antón, A.; Kavanagh, R.; Marmol, I. Economic Impact of the Lack of Odour Management. 22 July 2022. Available online: https://www.olores.org/en/techniques/dispersion-modelling/1225-economic-impact-of-the-lack-of-odour-management (accessed on 10 April 2024).
- NEWA. NEWA Project. 2013. Available online: https://www.neweuropeanwindatlas.eu/ (accessed on 2 April 2024).
- EEA. Secure, Affordable, and Clean Energy in Times of Crisis? 28 November 2022. Available online: https://www.eea.europa.eu/signals-archived/signals-2022/articles/secure-affordable-and-clean-energy (accessed on 21 April 2024).
- EEA. Energy Prosumers in EuropeCitizen Participation in the Energy Transition. 1 September 2022. Available online: https://www.eea.europa.eu/publications/the-role-of-prosumers-of/at_download/file (accessed on 21 April 2024).
- MITECO. Miteco Energía. 20 April 2023. Available online: https://www.miteco.gob.es/content/dam/miteco/es/energia/files-1/_layouts/15/Proyecto%20de%20Real%20Decreto-61313.pdf (accessed on 21 April 2024).
- IDAE. Comunidades Energéticas. 2024. Available online: https://www.idae.es/ayudas-y-financiacion/comunidades-energeticas (accessed on 21 April 2024).
- European Commission. Guidance on Public Procurement of Innovation. 3 October 2017. Available online: https://ec.europa.eu/docsroom/documents/25724/attachments/1/translations/en/renditions/native (accessed on 16 March 2024).
- MITECO. Sistema de Certificados de Ahorro Energético (CAE). 2023. Available online: https://www.miteco.gob.es/es/energia/eficiencia/cae.html (accessed on 24 April 2024).
- ISCIII. MoMo. Available online: https://cnecovid.isciii.es/momo.html (accessed on 26 August 2024).
- IDAE. La Bomba de Calor en la Rehabilitación Energética de Edificios. September 2023. Available online: https://www.idae.es/sites/default/files/documentos/publicaciones_idae/Guias_IDAE_La_Bomba_de_calor_2023_V11.pdf (accessed on 21 April 2024).
- Ministerio de la Vivienda y Agenda Urbana. ¿Qué es el CTE? 2024. Available online: https://www.codigotecnico.org/QueEsCTE/Historia.html (accessed on 8 April 2024).
- ASIT. El Economista. 11 April 2016. Available online: https://www.eleconomista.es/energia/noticias/7481784/04/16/El-30-de-las-placas-solares-termicas-no-funciona-por-mal-mantenimiento.html (accessed on 8 April 2024).
- Fundación Laboral de la Construcción de Madrid. Por Qué el 30% de las Instalaciones de Energía Térmica no Funcionan? 1 February 2017. Available online: https://aragon.fundacionlaboral.org/en/current-affairs/news/reportages/paneles-solares-en-el-olvido (accessed on 8 April 2024).
- UNE. UNE 192005-2:2021. 6 October 2021. Available online: https://www.en.une.org/encuentra-tu-norma/busca-tu-norma/norma?c=N0066785 (accessed on 22 April 2024).
- UNE. UNE-EN 13941-2:2019+A1:2021 (Ratificada). 1 February 2022. Available online: https://www.en.une.org/encuentra-tu-norma/busca-tu-norma/norma?c=N0068059 (accessed on 22 April 2024).
- IDAE. Guía Técnica de Instalaciones de Climatización Por Agua. June 2012. Available online: https://www.idae.es/sites/default/files/publications/documents/documentos_18_Guia_tecnica_instalaciones_de_climatizacion_por_agua_ed78f988.pdf (accessed on 21 April 2024).
- ASHRAE. Guideline 36-2021: What’s New and Why It’s Important. 14 September 2021. Available online: https://www.ashrae.org/news/ashraejournal/guideline-36-2021-what-s-new-and-why-it-s-important (accessed on 21 April 2024).
- Lämmle, M.; Herrando, M.; Ryan, G. Basic Concepts of PVT Collector Technologies, Applications and Markets. 1 May 2020. Available online: https://www.iea-shc.org/Data/Sites/1/publications/IEA-SHC-Task60-D5-Basic-Concepts-of-PVT-Technologies.pdf (accessed on 21 April 2024).
- BOE. Real Decreto 1332/2000, de 7 de Julio, Por el Que se Aprueban los Estatutos Generales de los Colegios Oficiales de Ingenieros Industriales y de su Consejo General. 22 July 2000. Available online: https://www.boe.es/buscar/doc.php?id=BOE-A-2000-13866 (accessed on 21 April 2024).
- CIMDATA. Systems Engineering Rigor Needs an Interoperability Framework. 7 December 2022. Available online: https://www.cimdata.com/en/resources/complimentary-reports-research/commentaries/item/20310-systems-engineering-rigor-needs-an-interoperability-framework-the-reuse-company-s-ses-engineering-studio-is-such-a-framework-commentary (accessed on 21 April 2024).
- European Commission. EU Taxonomy for Sustainable Activities. Finance. 22 June 2020. Available online: https://finance.ec.europa.eu/sustainable-finance/tools-and-standards/eu-taxonomy-sustainable-activities_en (accessed on 4 December 2022).
- Observatorio de la Ingeniería de España. Observatorio de la Ingeniería de España. November 2022. Available online: http://www.observatorioingenieria.es/uploads/1/2/5/9/125943317/estudio_observatorio_de_la_ingenieri%CC%81a_de_espan%CC%83a__2_.pdf (accessed on 3 January 2022).
- Schulz, Y. Engineering Companies are Prime Targets for Cybercrime. 15 August 2023. Available online: https://www.engineering.com/story/engineering-companies-are-prime-targets-for-cybercrime (accessed on 21 April 2024).
- BOE. Real Decreto 311/2022, de 3 de Mayo, Por el Que se Regula el Esquema Nacional de Seguridad. 4 May 2022. Available online: https://www.boe.es/buscar/act.php?id=BOE-A-2022-7191 (accessed on 21 April 2024).
- European Commission. Innovation Procurement. 2024. Available online: https://commission.europa.eu/funding-tenders/tools-public-buyers/innovation-procurement_en (accessed on 16 March 2024).
- Milousi, M.; Souliotis, M. A circular economy approach to residential solar thermal systems. Renew. Energy 2023, 207, 242–252. [Google Scholar] [CrossRef]
- Halla, R.; Schumachera, S.; Bildste, A. Systematic Analysis of Industrie 4.0 Design Principles. In Proceedings of the 55th CIRP Conference on Manufacturing Systems, Lugano, Switzerland, 29 June–1 July 2022. [Google Scholar]
- Wang, C.; Zhan, J.; Xin, Z. Comparative analysis of urban ecological management models incorporating low-carbon transformation. Technol. Forecast. Soc. Chang. 2020, 159, 120190. [Google Scholar] [CrossRef]
- Rojo, J.; Cervigón, P.; Ferencova, Z.; Cascón, Á.; Díaz, J.G.; Romero-Morte, J.; Sabariego, S.; Torres, M.; Gutiérrez-Bustillo, A.M. Assessment of environmental risk areas based on airborne pollen patterns as a response to land use and land cover distribution. Environ. Pollut. 2024, 344, 123385. [Google Scholar] [CrossRef] [PubMed]
- Zhang, H.; Zhou, L.; Liu, N.; Zhang, L. Seemingly bounded knowledge, trust, and public acceptance: How does citizen’s environmental knowledge affect facility siting? J. Environ. Manag. 2022, 330, 115941. [Google Scholar] [CrossRef] [PubMed]
- Mor, S.; Ravindra, K. Municipal solid waste landfills in lower- and middle-income countries: Environmental impacts, challenges and sustainable management practices. Process Saf. Environ. Prot. 2023, 174, 510–530. [Google Scholar] [CrossRef]
- Hamel, P.; Ding, N.; Cherqui, F.; Zhu, Q.; Walcker, N.; Bertrand-Krajewski, J.-L.; Champrasert, P.; Fletcher, T.D.; McCarthy, D.T.; Navratil, O. Low-cost monitoring systems for urban water management: Lessons from the field. Water Res. X 2024, 22, 100212. [Google Scholar] [CrossRef] [PubMed]
- Pastor, R.; Fraga, A.; Larrañeta, J.J. i-ISSUES—Industrial-Interoperable Safe and Secure Urban Energy Systems. Appl. Sci. 2024, 14, 3188. [Google Scholar] [CrossRef]






| Content | Section | Section Title |
|---|---|---|
| Context, engineering framework, and conceptual model of an environmental measurement and verification system (EMVS). | Section 3 | Environmental Management and the Smart City. |
| Motivational example of an EMVS and economics. | Section 4 | Motivational Example: An Urban Odor Measurement and Verification. |
| EMVS economic optimization. | Section 5 | Cost Optimization and New Opportunities. |
| High-level description of the re-ISSUES model. | Section 6 | Purpose of the re-ISSUES Model. |
| Key questions formulation (research questions). | Section 7 | Research Questions. |
| Populated EMVS ontology extended for bibliography search in ScienceDirect, and natural language processing (NLP). | Section 8 | Ontology For Using the re-ISSSUES Model. |
| Textual alerts definition by extending the EMVS ontology. | Section 9 | Textual Alerts Definition. |
| Expert analysis of interest in the literature for each question. | Section 10 | Results And Discussion. |
| Element Name | Element | Definition |
|---|---|---|
| CONTEXT | Context of the measurement | Type of impact or damage to detect Regulations, ISO standards, etc. Potentially affected collectives Measurement site |
| O&M | Operation and maintenance of the measurement and verification system | Measurement quality Models’ quality maintenance Forecasting Operator |
| PURPOSE | Measurement system purpose | Emissions forecasting Urban mapping |
| PARTS | Measurement parts | Hardware Software Certifications Communications |
| ATTRIBUTES | Measurement system attributes | Quality Reliability Availability Cybersecurity Recovery plan |
| VERIFICATION | Verification activities | Models’ calibration Compliance with limits and regulations |
| EOL | End-of-life (EOL) condition | Recyclability Environmental footprints of products and services |
| Energy Management Opportunities | Question | Results | Comments |
|---|---|---|---|
| Energy Communities and Innovation | Would the solar thermal value chain be receptive to attending environmental measurements in cities to increase sales? | Yes 100% | Relevant agents: engineering firm. Not adding other motivations. |
| Heat Pumps and Solar Energy Systems Integration | Is the sector considering the integration of heat pumps with the existing solar thermal systems? | Yes 100% | Relevant agents: association and engineering firm. As expected. |
| Digitalization and Engineering Quality For Small Projects | Is the sector concerned about the interoperability challenges in engineering? | Yes 100% | The respondents did not ask about definitions; there are many types of interoperability. |
| Circular Economy and Industry | Is the sector considering circular economy opportunities around solar thermal installations in cities? | Yes 100% | Relevant agents: association without a specific work group on circular economy. |
| Domain of Application | Keywords | Results |
|---|---|---|
| Health OR Society OR Energy OR Digital Economy OR | (‘odour’ OR ‘odor’) AND (‘renewable’ OR ‘renewables’) | Program: H2020. Grant Agreement 788359. |
| Concept | Relationship with the Environmental System | Metadata and Operators (for the Search Portal) | Keywords (for the Search Portal) | <Cluster> (for Alerts) |
|---|---|---|---|---|
| CONTEXT | Context of the measurement | (urban OR city) AND environmental management | Measurement site AND damage AND context AND regulation | Impact, damage, detect, regulation, ISO, affected, affection, collective, measurement, context. |
| PURPOSE | Measurement system purpose | Purpose AND emission AND measurement system AND (map OR forecasting) | Emission, forecasting, mapping, map, purpose, measurement system. | |
| ATTRIBUTES | Measurement system attributes | Quality AND availability AND recovery | Quality, Reliability, Availability, Cybersecurity, Recovery. | |
| VERIFICATION | Verification activities | Verification AND calibration AND threshold | Calibration, Compliance, comply, limit, threshold. | |
| PARTS | Measurement parts | smart city AND odor | Hardware AND software AND communication | Hardware, Software, Certification, Communication. |
| O&M | Operation and maintenance of the measurement and verification systems | O&M | Quality, Models’ quality Forecasting, Operator, O&M. | |
| EOL | End-of-life condition | Disposal | Recyclability, Footprint, Disposal. |
| Question | Filter Cluster | Context Cluster | [Pattern 1] | [Pattern 2] |
|---|---|---|---|---|
| (Q1) Is interoperability being considered in environmental management in cities? | Interoperability, interoperate, interoperable | <CONTEXT> | <Filter>…<Context 1> | The reverse of pattern 1 |
| (Q2) Are risk-centered OR risk-based approaches being considered in environmental management or environmental engineering? | Risk, risk-centered, risk-based | <ATTRIBUTES> <PARTS> <VERIFICATION> <O&M> <EOL> | <Filter>…<Context 1> OR <Context 2>… <Context 5> | The reverse of pattern 1 |
| (Q3) Is CS being used for odors in the SC? | Citizen, science, community, civic | <PARTS> <VERIFICATION> | <Filter>…<Context 1> OR <Context 2> | The reverse of pattern 1 |
| ID | Bibliography Index (DOI) and Title | Verification by Experts | ||
|---|---|---|---|---|
| Q1 | Q2 | Q3 | ||
| 1 | https://doi.org/10.1016/j.seps.2024.101834. Psycho-social conditions of urban communities in the complexity of waste management: Are awareness and waste banks the main solution? | IR | ||
| 2 | https://doi.org/10.1016/j.techfore.2020.120190. Comparative analysis of urban ecological management models incorporating low-carbon transformation | R | ||
| 3 | https://doi.org/10.1016/j.envpol.2024.123385. Assessment of environmental risk areas based on airborne pollen patterns as a response to land use and land cover distribution. | R | ||
| 4 | https://doi.org/10.1016/j.jenvman.2022.115941. Seemingly bounded knowledge, trust, and public acceptance: How does citizen’s environmental knowledge affect facility siting? | R | ||
| 5 | https://doi.org/10.1016/j.jhazmat.2020.123943. An emerged challenge of air pollution and ever-increasing particulate matter in Pakistan; A critical review | I | I | |
| 6 | https://doi.org/10.1016/j.psep.2023.04.014. Municipal solid waste landfills in lower- and middle-income countries: Environmental impacts, challenges and sustainable management practices | I | R | |
| 7 | https://doi.org/10.1016/j.jclepro.2022.135460. Supporting sustainability projects at the neighbourhood scale: Green visions for the San Salvario district in Turin guided by a combined assessment framework | IR | ||
| 8 | https://doi.org/10.1016/j.atmosenv.2020.117343. Evaluating the impact of PM2.5 atmospheric pollution on population mortality in an urbanized valley in the American tropics | I | I | |
| 9 | https://doi.org/10.1016/j.envsci.2021.12.022. Barriers and opportunities to incorporate scientific evidence into air quality management in Mexico: A stakeholders’ perspective | I | I | |
| 10 | https://doi.org/10.1016/j.wroa.2024.100212. Low-cost monitoring systems for urban water management: Lessons from the field | R | ||
| ID | Article Title | Evidence for Potential Improvements | Model Element |
|---|---|---|---|
| 2 | Comparative analysis of urban ecological management models incorporating low-carbon transformation [46] | A new and comprehensive management framework incorporating urban planning, industrial transformation, organizational model, environmental protection, and institutional systems was proposed. | CONTEXT PURPOSE |
| 3 | Assessment of environmental risk areas based on airborne pollen patterns as a response to land use and land cover distribution [47] | Spatial regionalisation in environmental risk assessment is a common practice among institutions responsible for managing public health systems. It favors the application of management plans and assessment monitoring measurements and allows the optimization of resources and funds. | CONTEXT PURPOSE |
| The risk areas proposed in the Madrid region by scientific criteria can be adjusted to other operational criteria, e.g., demographic, administrative, etc., and an equivalent approach can be applied in other similar monitoring networks. | CONTEXT PURPOSE | ||
| 4 | Seemingly bounded knowledge, trust, and public acceptance: How does citizens’ environmental knowledge affect facility siting? [48] | Results showed robust evidence that citizens’ acceptance of environmental goods provision was negatively related to their perceived environmental knowledge of pollution and risks. | VERIFICATION |
| This study extends the literature on citizens’ trust in public service providers. This study adds to the literature by demonstrating the critical role of trust in both the government and facility operators and revealing that environmental knowledge boundedness hurts public trust and further affects public acceptance. | CONTEXT PURPOSE | ||
| 6 | Municipal solid waste landfills in lower- and middle-income countries: Environmental impacts, challenges and sustainable management practices [49] | Environmentally friendly, cost-effective solutions which have community acceptance are needed and are the key to sustainable solutions. Engagement from local governments, generators, NGOs, and community involvement is also required to attain and address the various initiatives taken by the government. | CONTEXT PURPOSE |
| 10 | Low-cost monitoring systems for urban water management: Lessons from the field [50] | Low-cost monitoring systems require advanced technology to ensure scientific-grade quality of data for a given research or monitoring objective. To address these limitations, we call for better documentation of the system’s design process and performance for the community of practice to learn effectively from each other. | PARTS O&M |
| The economic benefits of low-cost systems are promising. The environmental costs of such systems are poorly understood. | EOL | ||
| Socio–technological challenges associated with low-cost monitoring technology—e.g., data management, communication, and cybersecurity—are highlighted in this article. | ATTRIBUTES |
Disclaimer/Publisher’s Note: The statements, opinions and data contained in all publications are solely those of the individual author(s) and contributor(s) and not of MDPI and/or the editor(s). MDPI and/or the editor(s) disclaim responsibility for any injury to people or property resulting from any ideas, methods, instructions or products referred to in the content. |
© 2024 by the authors. Licensee MDPI, Basel, Switzerland. This article is an open access article distributed under the terms and conditions of the Creative Commons Attribution (CC BY) license (https://creativecommons.org/licenses/by/4.0/).
Share and Cite
Pastor, R.; Lecuona, A.; Fraga, A. re-ISSUES—Renewable Energy-Linked Interoperable Smart and Sustainable Urban Environmental Systems. Processes 2024, 12, 1815. https://doi.org/10.3390/pr12091815
Pastor R, Lecuona A, Fraga A. re-ISSUES—Renewable Energy-Linked Interoperable Smart and Sustainable Urban Environmental Systems. Processes. 2024; 12(9):1815. https://doi.org/10.3390/pr12091815
Chicago/Turabian StylePastor, Raúl, Antonio Lecuona, and Anabel Fraga. 2024. "re-ISSUES—Renewable Energy-Linked Interoperable Smart and Sustainable Urban Environmental Systems" Processes 12, no. 9: 1815. https://doi.org/10.3390/pr12091815
APA StylePastor, R., Lecuona, A., & Fraga, A. (2024). re-ISSUES—Renewable Energy-Linked Interoperable Smart and Sustainable Urban Environmental Systems. Processes, 12(9), 1815. https://doi.org/10.3390/pr12091815

