Abstract
Transmission lines are essential carriers for the transmission of electrical energy, and their safe operation is fundamental to ensuring reliable power supply. However, the environment of transmission line corridors is complex and variable, posing numerous risks of external damage. With the development of smart power systems, information technologies such as video monitoring provide effective means for monitoring and managing external damage to transmission lines. Nonetheless, the current technology for identifying external damage and safe distances for transmission lines is weak, leading to frequent false alarms and low efficiency in practical applications. To address this issue, this paper systematically reviews and summarizes the progress of distance recognition technology in power systems. First, it outlines the spatial distance perception performance requirements for models in transmission line corridor scenarios and summarizes the spatial distance data characteristics of these corridors. Second, the paper categorizes existing common safety distance recognition methods from the perspectives of active and passive ranging, analyzing their advantages and disadvantages in the context of transmission line corridors. Finally, this paper summarizes the types and performance characteristics of current deep learning-based distance recognition methods and proposes a potential application framework for these methods in transmission line corridor scenarios. It also discusses the future application prospects and challenges faced by this framework.
1. Introduction
Transmission lines are vital carriers for electric energy transmission, and their safe operation is fundamental to ensuring reliable power supply [1]. The current common safety hazards for transmission lines include external force damage [2], lightning strikes [3], ice accumulation [4], wildfires [5], strong winds [6], and other natural disasters. With rapid urban development, the surrounding environment of transmission line corridors has become increasingly harsh. Issues such as unauthorized construction, natural tree growth, and foreign object intrusion pose significant threats to the safe and stable operation of transmission lines. According to statistics from the State Grid Corporation of China, there were a total of 119 safety incidents related to external force damage in 2021, accounting for more than 15% of grid/equipment-related incidents. External force damage has become the largest safety hazard in transmission line corridors, second only to lightning strikes [7]. Due to the wide spatial extent of transmission line corridors and the complexity of the pathway environment, it is difficult for power departments to respond to the risk of failures around transmission line corridors in a timely manner, which is not conducive to the survival and development of the power departments themselves, the interests of the people, and the economic development and social stability of the country.
With the development of Internet of Things (IoT) technology, various sensors such as remote sensing satellites, airborne Light Detection and Ranging (LiDAR), and cameras have significantly improved in performance for collecting vast amounts of data from transmission line corridors [8]. Currently, numerous fixed video surveillance devices are installed on transmission line towers, providing visual monitoring means for detecting external damage risks. Based on images captured by these fixed video systems, intelligent recognition and alerting of external damage risks using methods like computer vision (CV) have gained considerable attention from researchers [9,10]. Regarding the characteristics of external damage images in transmission line corridors, reference [9] improved the typical convolutional neural network structure by adding a region of interest (ROI) pooling layer and modifying the loss function, achieving better recognition of external hazards in complex scenes. Based on You Only Look Once v3 (YOLOv3) target detection algorithms, reference [10] utilized a conditional generative adversarial network for dataset augmentation and established a Dense-YOLOv3 deep learning model for monitoring and recognizing foreign object intrusion in transmission lines. Currently, the primary focus of intelligent monitoring algorithms for external damage in transmission line corridors is on high accuracy in target recognition and low false-negative rates, often overlooking the unique characteristics of monitoring scenarios. In practical environments, some external damage targets may be far from the transmission line corridor but still detected by image monitoring algorithms, posing no substantial threat. Most existing algorithms immediately issue alarm signals upon detecting external damage information, lacking the identification of crucial safety factors—such as safety distance. This reliance on human judgment for assessing the validity of external damage risks leads to inefficiencies and a high rate of false alarms.
To address the high false alarm rate of intelligent monitoring algorithms for external damage in transmission line corridors, scholars both domestically and internationally have attempted to combine deep estimation techniques based on intelligent monitoring algorithms with manual detection methods using rangefinders to analyze external damage targets in transmission line corridor scenarios. Technologies for three-dimensional reconstruction of transmission channels and image ranging have emerged as a result. However, due to the considerable distance of transmission line corridors and the complexity of the surrounding environment, there are risks associated with manual inspections of detected objects in external damage monitoring results. These methods tend to be subjective, have poor real-time capabilities, and often have blind spots. Additionally, the three-dimensional point cloud models of transmission line corridors and the monitoring images represent heterogeneous data, making joint monitoring challenging and leading to significant data fusion errors. The length of the update cycle for the three-dimensional point cloud model often exceeds six months, limiting its use primarily to post-analysis. Processing point cloud data is complex and requires specialized knowledge, making widespread adoption difficult [11]. Current image ranging technologies can effectively integrate with existing intelligent monitoring methods based on spatial distance sensing from transmission line corridor video monitoring sensors. However, considering the open and complex environment of transmission line corridors, the accuracy and density of spatial distance sensing remain subpar.
With the remarkable performance of deep neural networks in feature extraction and data fitting, deep learning-based methods for spatial three-dimensional data recognition have become a mainstream research direction, which include monocular depth technology, binocular stereo matching, and point cloud data classification and segmentation [12]. The advancements in these methods have been significant, and the availability of sufficient data sources from existing video monitoring sensors, point cloud models, and other depth sensors in transmission line corridors has made their application for distance recognition feasible. Moreover, these methods are highly compatible with existing intelligent monitoring algorithms for external damage, effectively addressing issues of high false alarm rates and inefficiency in current monitoring algorithms that struggle to distinguish between external damage and the safety distance of transmission lines.
This paper first introduces the current regulations regarding safety distances for transmission line corridors and the types of defects arising from insufficient distances, analyzing the needs of existing intelligent monitoring methods for distance recognition in transmission line corridors. Next, it presents the current spatial depth data of transmission line corridors in China, providing an overview and analysis of the development trends, advantages, and disadvantages of distance recognition technologies from both active and passive ranging perspectives. Considering the rapid advancements in deep learning-based spatial three-dimensional data recognition methods, this paper proposes a deep learning approach tailored for intelligent monitoring of external force damage in transmission line corridors. It also discusses the potential applications and challenges of this approach in addressing the specific needs of external damage monitoring scenarios.
2. Demand Analysis of Transmission Line Corridor Distance Measurement
The key aspects of monitoring external damage risks in transmission line corridors are the detection of damage targets and the identification of the minimum distance from these targets to the transmission lines. Currently, online monitoring systems for transmission line corridors can intelligently identify external damage targets. However, due to their inability to perceive critical factors such as the minimum safety distance, these systems suffer from high false alarm rates and low efficiency [13]. As a result, distance recognition technology in transmission line corridors has garnered significant attention from researchers.
Transmission line corridor distance measurement technology is a technology used to identify whether the distance between a transmission line or cable and other buildings, equipment, or fuel meets the safety requirements. The technology is based on active or passive distance recognition technologies such as distance sensors, positioning devices, and image processing to accurately measure the distance of the transmission line corridor and provide a basis for the safety control of the transmission line corridor.
2.1. Transmission Line Corridor Protection Area
The protection zone of a transmission line corridor refers to the area formed by two parallel planes that extend vertically from the outermost conductor of high-voltage overhead transmission lines to the ground [14]. Within the protection range of overhead transmission lines, there should be no buildings, factories, trees (except for large-span designs), or other production activities. The protection zone for various voltage levels in general areas is shown in Table 1 [15], with the protection zone for 110 kV to 750 kV transmission lines ranging from 10 to 25 m. Additionally, according to the design specifications for overhead transmission lines in China [16], the typical span between towers for 110 kV to 750 kV transmission lines is usually between 100 and 400 m. Considering that an online monitoring system from two transmission towers can monitor the protection zone of the same segment of transmission lines, distance recognition technology needs to achieve a maximum measurement range of 50 to 200 m for the 110 kV to 750 kV voltage levels. Furthermore, taking into account the protection zone of 110 kV to 750 kV transmission line corridors, the distance recognition technology must achieve at least meter-level measurement resolution.
Table 1.
Safe distances for transmission line corridors.
2.2. Defect Types in Transmission Line Corridor Distances
Based on the operation and maintenance management documents and the common causes of defects, this paper primarily categorizes the defects in transmission line corridor distances into three types: (1) foreign object attachment, in which common defects include bird’s nests, plastic, and other hanging objects, which can be directly monitored and warned using intelligent image and video monitoring; (2) defects represented by insufficient line sag, which require monitoring of the straight-line distance between the transmission line and ground structures; and (3) environmental defects represented by an insufficient distance between the line and buildings or trees, which require monitoring of the three-dimensional distance information of buildings, trees, and transmission lines. These types are shown in Table 2.
Table 2.
Defect types in transmission line corridor distances.
2.3. Demand Analysis for Transmission Line Corridor Distance Identification
The environment of transmission line corridors has an open field of view, with both distant and near scenes. The texture, optical flow, and other features are not obvious, and the environment is complex, with various scenarios such as streets, farmland, construction sites, and green spaces. The images contain all kinds of buildings, people, cars, and construction equipment, and the environment changes with the seasons. Figure 1 shows the transmission line corridors in various scenarios.
Figure 1.
Example diagram of transmission line corridor scene.
Based on the above analysis, for transmission line corridors that have a large spatial range and complex surrounding environments, distance recognition technology should be adaptable to variable outdoor conditions. It must be capable of recognizing distances for multi-scale objects within the protection zone of the transmission line corridor. The technology should demonstrate strong generalization capability and accuracy in measuring distances to objects with significant reflections, such as lake surfaces, blurred-edge construction sites, trees, and narrow objects like tower cranes, concrete pumps, and excavators, as well as the transmission line itself. This capability will facilitate the subsequent monitoring of safe distances between external damage objects and the transmission line.
3. Transmission Line Corridor External Breach Monitoring Means
With the wide application of rangefinders, remote sensing satellites, airborne LiDAR, and cameras in the power system, fixed and mobile distance recognition devices are increasingly being used in transmission line corridors, covering most of the transmission line corridors. Currently, the power system has a large amount of depth information data from various sources of transmission line corridor scenes.
3.1. Depth Data Acquisition Method for Transmission Line Corridor Scenarios
- (A)
- Manual patrol
Patrol personnel usually use theodolites, total stations, ultrasonic rangefinders, and laser rangefinders to measure the safety distance of the transmission line corridor at survey points. When using a theodolite, the theodolite is first set up, and a ruler is placed vertically to read the parameters, which are then used to obtain the depth information [17]. However, this technology can only obtain depth information on a smaller scale, with low efficiency and accuracy, poor environmental adaptability, blind spots in the data, and strong subjectivity [18].
- (B)
- Airborne radar patrol
Through the transmission and reception of laser pulses with excellent penetration, airborne LiDAR technology can quickly obtain the accurate three-dimensional coordinates of the transmission line corridor scene regardless of vegetation occlusion, and then reconstruct the three-dimensional model of the transmission line corridor to obtain the depth information, and measure the distance between the power line and the ground objects, thereby realizing the detection of the safe operation of the power line [19]. This technology has the advantages of high accuracy, good visualization, and large data volume in obtaining depth information [20]. However, this method requires the construction of a point cloud model of the transmission line corridor in the early stage, with high cost, high professionalism, and large workload, and can only collect depth information on a larger scale.
- (C)
- Image-based ranging
Video monitoring is an effective means of preventing and controlling external damage to transmission lines, and the application of national transmission line image and video monitoring is experiencing explosive growth. Mobile and fixed video monitoring terminals are increasingly being used in power sites, and video monitoring has basically achieved full coverage [21]. Currently, the power system has a large amount of detection images of transmission lines, and researchers have begun to use image-based ranging technology to extract depth data from the massive image monitoring data [22]. However, due to the limitations of the image data and the early depth estimation principles, the depth information obtained by this technology is sparse and of low reliability.
3.2. Characteristics of Transmission Line Corridor Depth Data
Considering the wide monitoring range of the transmission line corridor, the depth map of all pixel depth values in the RGB left view is usually used to store and display the three-dimensional spatial data of the transmission line corridor. As shown in Figure 2, Figure 2a is the original image, and Figure 2b is the relative depth map representing the relative distance, without dimension. Figure 2c is the absolute depth map, which stores the Z-axis coordinate value of the corresponding three-dimensional space point of the pixel in the left camera coordinate system. The storage unit of the absolute depth map is usually millimeters, and it is usually processed by pseudo-color mapping. Under the premise of reducing the data size, the depth map can store the matching three-dimensional distance information corresponding to the left image pixel one by one in an orderly manner, and the depth map can be used to generate three-dimensional point cloud data through three-dimensional reconstruction [23], as shown in Figure 2d.
Figure 2.
Different forms of transmission line corridor 3D spatial data.
Due to the characteristics of the large spatial span and complex and changing surrounding environment of transmission line corridors, the depth information of transmission line corridors has the following characteristics: (1) There is sample imbalance, as there are fewer depth information data for power facilities, and more depth information data for the environment, making it difficult to extract patterns from the depth information data and easy to cause overfitting, leading to poor generalization and accuracy of distance recognition. (2) The transmission line corridor scene is complex and changeable, and it is necessary to improve the generalization as much as possible on the premise of ensuring accuracy. (3) There are large differences in data sources, and different power departments have different collection methods and data formats.
4. Research and Development of Key Technologies for Distance Measurement
Depth estimation with computer vision involves using various methods to obtain information such as the structure and properties of the three-dimensional world. Currently, depth estimation based on computer vision can be divided into active distance recognition and passive distance recognition according to the way of handling illumination [24,25,26].
4.1. Active Distance Measurement Technology
4.1.1. Basic Principle of Active Distance Measurement Technology
By controlling the lighting and light source, the image formed by the light beam on the object surface is obtained, and then according to the geometric relationship, the active method can obtain the depth information of the scene. The active depth estimation method uses depth sensors to obtain depth data directly by emitting and receiving signal waves. Ultrasonic radar, laser radar, RGB-D cameras, and millimeter-wave radar are the mainstream depth sensors currently.
- (A)
- Ultrasonic ranging technology
Currently, ultrasonic distance measurement technology is widely used across various industries. The principle of ultrasonic distance measurement is illustrated in Figure 3. The ultrasonic radar transmitter emits ultrasonic waves, which are processed and amplified before being radiated outward. These waves travel through the air to the surface of an obstacle, where they reflect back. The ultrasonic receiver captures some of the echo signals, which are then amplified, demodulated, and subjected to data analysis. Ultrasonic waves have slow energy consumption, strong penetration, a simple measurement method, and low cost. However, the transmission speed of ultrasonic waves is easily affected by weather conditions, and they have a large scattering angle with poor directionality. When measuring targets at longer distances, the echo signals can be weak, which affects measurement accuracy. Typically, the measurement range of long-distance ultrasonic radar is within 5 m [27].
Figure 3.
The principle of ultrasonic ranging.
- (B)
- Radar ranging technology
Common radar is divided into LiDAR and millimeter-wave radar. Among them, millimeter-wave radar ranging technology can measure the distance as long as the object to be located can reflect the radar wave. It can work in all weather conditions, detect over a long distance, and can be used in combination with the camera [28].
Although millimeter-wave radar-based depth estimation technology has advantages such as high accuracy, fast speed, and relatively low cost, the amount of full-scene depth information available for transmission lines is relatively small. Figure 4 shows a typical performance graph of a millimeter-wave radar from TEXAS INSTRUMENTS. Within a range of 50 m, millimeter-wave radar has a sufficient field of view; however, beyond 100 m, the perception angle of the millimeter-wave radar rapidly decreases, leading to a narrow perception range. It can only achieve two-dimensional coordinate detection of targets and cannot effectively detect distance information for external damage objects in transmission line corridors. Moreover, millimeter-wave radar-based depth estimation technology struggles to achieve depth estimation at long distances and large horizontal angles. It needs to be deployed on top of transmission towers or used in conjunction with internal drones, which limits its application in identifying safe distances for transmission lines.
Figure 4.
Distribution map of millimeter-wave radar detection range.
Laser-based ranging techniques can be roughly divided into methods such as interferometry, phase detection, and angle encoding. Due to the advantages of high ranging accuracy, strong directionality, fast response time, and immunity to ground clutter interference, laser ranging technology has been widely applied in the aerospace, military, robot vision, industrial automation lines, and surveying fields. However, the accuracy of laser ranging technology is severely affected by factors such as dense fog, rain, and snow, and it places high demands on radar, signal processing technology, and hardware computing capabilities; otherwise, it is easy to produce large errors. Therefore, for the transmission line corridor scenario, laser ranging technology has high costs and high technical difficulties [29].
- (C)
- RGB-D camera
An RGB-D camera is a device that can capture distance information between objects in a scene and the camera, also known as a depth camera. As an emerging ranging hardware facility, a stereo depth camera calculates the distance from the object to the camera based on the disparity between corresponding pixel points of the same actual object in the images captured by the left and right cameras. The specific principle of stereo ranging is illustrated in Figure 5, where the baseline distance between the left and right cameras is denoted as T, and the focal length is f. The horizontal coordinates of the actual object point P on the image planes of the left and right cameras are and , respectively, with the corresponding disparity , and the distance from the object to the camera is . The key to stereo ranging technology is to calculate the pixel differences in corresponding points in the left and right images. However, due to severe interference from ambient lighting and the lack of distinctive features on objects at long distances, the ranging distance of stereo depth cameras is relatively limited.
Figure 5.
Ranging principle of binocular depth camera.
This article compares the technical characteristics of various types of depth sensors, as shown in Table 3. The following conclusions can be drawn: (1) Ultrasonic radar is low in cost, simple in data processing, and compact in size, but is easily affected by weather, and the maximum detection range of ultrasonic sensors is generally within 10 m. It is currently used less in power systems. (2) While millimeter-wave radar can achieve long-range depth distance information perception, it is difficult to achieve both long-distance and wide horizontal angle depth estimation in the transmission line scene. The millimeter-wave radars currently available on the market are difficult to apply in external monitoring of transmission lines. (3) Laser radar has been widely used in the field of transmission line anti-damage due to its high accuracy, but it also has obvious defects, such as relying on drone inspections, high technical difficulty, poor real-time performance, and difficulty in popularization. (4) Currently, RGB-D cameras can directly obtain pixel-level dense depth maps of RGB images, but their measurement range is limited, sensitive to outdoor lighting, and not suitable for the outdoor long-distance transmission line scenario.
Table 3.
Technology characteristics of depth sensors.
4.1.2. Application of Active Distance Measurement Technology in Transmission Line Corridor Scenarios
Early transmission line corridor distance recognition technology mainly consisted of manual patrol and visual inspection, with the patrol personnel making distance judgments based on experience, which had poor reliability. To improve the accuracy of transmission line corridor distance recognition, instruments such as theodolites and ultrasonic rangefinders began to be used in the power grid. Given the large span of transmission line corridors and the complex surrounding environment, manual distance measurement still faces issues such as poor real-time performance, the presence of monitoring blind spots, and susceptibility to environmental influences.
Since the 1970s, developed countries such as those in Europe and the United States have begun to explore online monitoring and aerial inspection technology for transmission line corridors. Reference [30] used manned helicopters to monitor objects that may damage the transmission lines around the transmission line corridors.
As distance sensors have continued to develop, ultrasonic, laser, and millimeter-wave radar have gradually been applied to transmission line corridor condition monitoring. Reference [31] used a drone equipped with a ranging radar to achieve distance recognition between trees or buildings and conductors. Reference [32] used an ultrasonic radar to warn of suspicious external damage objects approaching the transmission line. To obtain more accurate depth distance information, reference [33] detected the depth image generated by laser radar scanning to warn of external damage within the transmission line corridor protection area. Reference [34] used airborne laser radar to obtain three-dimensional point cloud data of the 220 kV transmission line corridor and constructed a three-dimensional model of the transmission line corridor with distance information. Based on this, reference [35] segmented the power line point cloud data in the spatial domain and calculated the distance between the power lines and vegetation. Reference [36] constructed a vegetation–transmission line corridor model to calculate the distance between vegetation and transmission lines.
Although active distance recognition means have the characteristics of a long range, high speed, and high accuracy, considering that the transmission line corridor usually spans a wide area, it leads to high overall power consumption and high cost, so it cannot be widely used on transmission lines. Therefore, power departments have begun to focus on low-cost, retrofit, and upgraded passive distance recognition technology.
4.2. Passive Distance Measurement Technology
4.2.1. Current Status of Passive Distance Measurement Technology Research
Passive distance measurement can construct a model that associates image information with depth information by analyzing the scene images directly captured under appropriate lighting, thereby obtaining the depth information of the scene [37]. According to the image acquisition method, it can be divided into monocular distance measurement and binocular distance measurement. This type of method has the following drawbacks: high requirements for the shooting equipment and shooting methods, the need for obvious auxiliary information in the image, occlusion, monocular scale ambiguity, and sparse depth map prediction [38]. This paper investigates the current mainstream monocular distance measurement and binocular distance measurement technologies, and makes a comparative table of the features of monocular and binocular distance identification technologies, as shown in Table 4.
Table 4.
Comparison of features of monocular and binocular distance measurement technologies.
The implementation of monocular distance measurement depends on a large amount of prior knowledge to directly solve the depth information on a single image. For this type of solution method, since the spatial geometric information is mostly expressed in a precise way, it can be solved directly. Monocular distance measurement is mostly based on optical principles to calculate the depth information of the image. Among them, the shape from motion method (SFM) can estimate the motion parameters and depth information of an object by the correspondence between the two-dimensional image sequences [39]. Under the assumption that the object is a Lambertian reflector, the shape from shading method (SFS) uses the changing shadows in the grayscale image to recover the surface shape of the object to obtain depth information [40]. By combining the focus/defocus information of the pixels in the image with the parameter information of the camera, the depth from focus/defocus (DFF/DFD) method can calculate the depth of each pixel [41,42]. As mentioned above, this method has obvious defects. In the field of power inspection, only the online monitoring camera with a fixed position and fixed angle has sufficient prior information to solve the depth information. Therefore, this method has great limitations in the application of the power field.
Binocular distance measurement calculates the distance by matching the stereo pairs of binocular images to calculate the parallax or the deformation of the target object [43]. In the 1960s, Roberts pioneered the study of stereo vision by using computer vision to analyze the objects in a three-dimensional scene. In the 1980s, Marr proposed a binocular vision system framework for distance measurement, laying the foundation for binocular distance measurement. After 1990, binocular stereo vision technology developed rapidly. Reference [44] used binocular vision and filtering technology to identify and track table tennis balls. Reference [45] realized ship trajectory identification and tracking using binocular vision. The key to this method is the stereo matching of multiple images, and its accuracy has a great influence on the final measurement accuracy. As shown in Table 5, the traditional matching methods can be roughly divided into three categories of stereo matching algorithms based on local, global, and semi-global methods [46].
Table 5.
Characteristics of binocular stereo matching technology.
4.2.2. Application of Passive Distance Measurement Technology in Transmission Line Corridor Scenario
Online monitoring technology has been applied to power transmission lines since the late 20th century. The United States was the first to develop an online monitoring system for transmission lines that can adapt to complex environments, which can transmit various information about the transmission lines to the server for analysis. Since 1995, domestic research on monitoring transmission lines has been carried out and has gradually achieved good results. Currently, the power system has a large amount of detection images of transmission lines, and the passive distance recognition does not require additional equipment and patrol plans, so it is compatible with existing patrol equipment and can realize regular distance recognition. However, there are few studies in this field, and the methods used are relatively traditional.
Reference [47] realized the measurement of the distance between power lines and vegetation through a fixed monocular camera with known internal and external parameters, which has certain reference value for the visualization monitoring of power corridors. Reference [48] calculates the actual distance between trees and wires by determining the pixel difference in multispectral satellite images to identify threatening trees. In the literature [49], binocular cameras were used to obtain transmission line scene images for stereoscopic matching, so as to calculate the distance between the line and objects invading the protected area of the transmission line corridor. Reference [50] combined the growth state of vegetation with cameras and distance measurement devices to realize real-time distance measurement and monitoring between lines and trees. To sum up, passive distance measurement technology requires a large number of complex camera parameter calculations and spatial geometry equation construction, which is time-consuming and labor-intensive.
At this stage, both active and passive ranging techniques are more frequently used in the field of transmission line corridor external breakage monitoring, and the technical performance comparison is shown in Table 6. Due to the huge coverage of transmission line corridors, active ranging technology usually cannot monitor in real time, and at the same time, due to the need to install sensors on transmission towers, the deployment cost is high; passive ranging technology can be perfectly compatible with the existing video online monitoring system and fused with the external breakage monitoring algorithms, but the method generally exists in a limited range, with relatively low accuracy, and other common problems are encountered. With the rapid development of deep learning, the performance of deep learning-based spatial three-dimensional sensing technologies has significantly improved. Specifically, deep learning-based active ranging technology can leverage existing point cloud data for external damage detection. Meanwhile, deep learning-based passive ranging technology benefits from the powerful feature extraction capabilities of convolutional neural networks, allowing for greater ranging distances, higher accuracy, and denser three-dimensional spatial information. As a result, deep learning-based spatial three-dimensional sensing technology holds broad application prospects for external damage monitoring in transmission line corridors.
Table 6.
Comparison of typical active and passive ranging methods for external damage monitoring.
Currently, both active and passive ranging technologies are widely applied in the field of external damage monitoring in transmission line corridors, with a comparative overview of their technical performance shown in Table 6. Due to the extensive coverage of transmission line corridors, active ranging technology often cannot achieve real-time monitoring. Additionally, the need to install sensors on transmission towers results in high deployment costs. In contrast, passive ranging technology can seamlessly integrate with existing online video monitoring systems and external damage monitoring algorithms. However, it faces common issues such as limited ranging distance and lower accuracy. With the rapid development of deep learning, the performance of deep learning-based spatial three-dimensional sensing technologies has significantly improved. Specifically, deep learning-based active ranging technology can leverage existing point cloud data for external damage detection. Meanwhile, deep learning-based passive ranging technology benefits from the powerful feature extraction capabilities of convolutional neural networks, allowing for greater ranging distances, higher accuracy, and denser three-dimensional spatial information. As a result, deep learning-based spatial three-dimensional sensing technology holds broad application prospects for external damage monitoring in transmission line corridors.
4.3. Exploration of Distance Measurement Based on Deep Learning
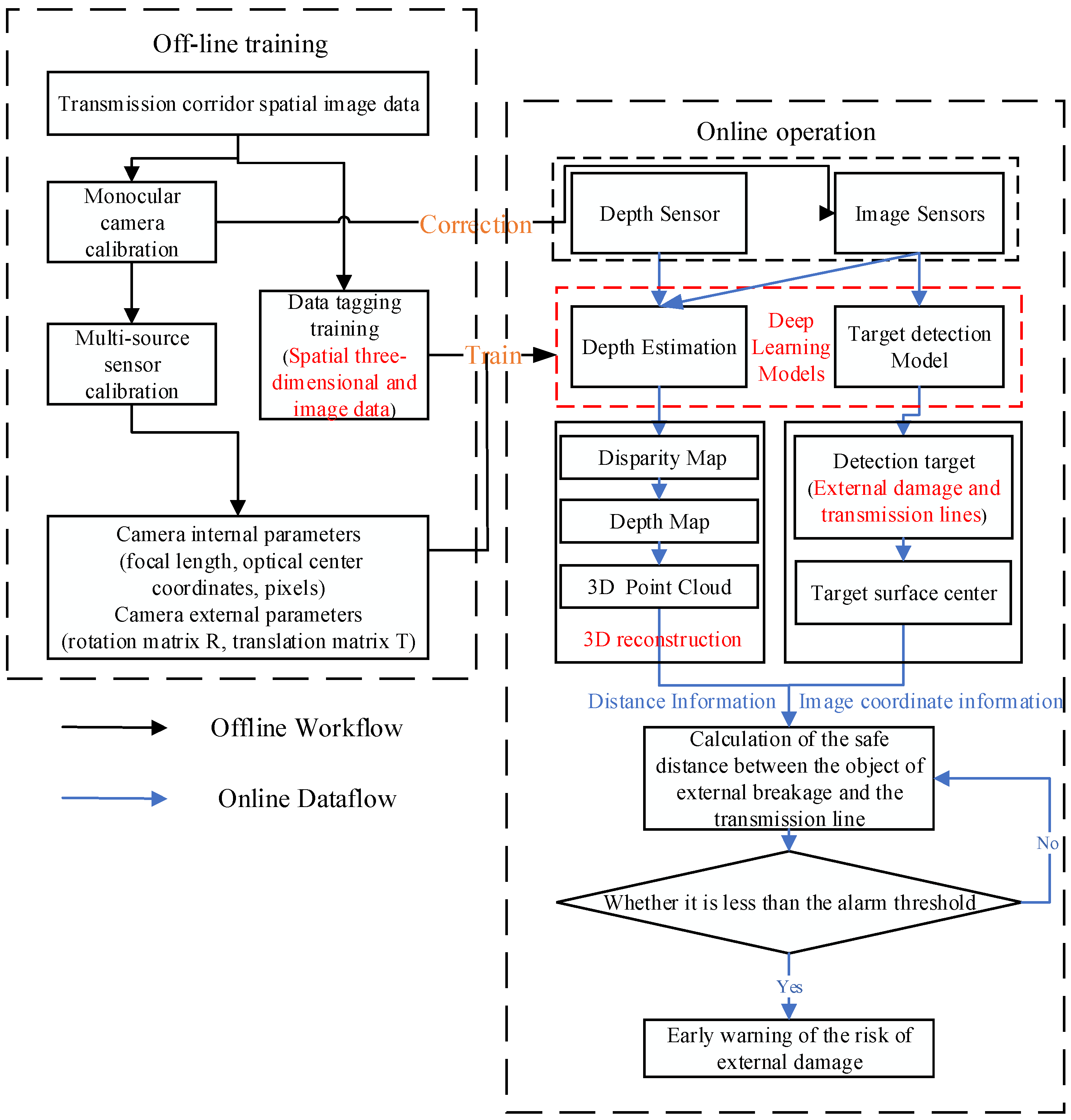
Considering the open and complex characteristics of actual transmission line corridor environments, existing distance recognition methods in power systems face challenges in balancing accuracy, perception density, and compatibility. Given the rapid development of deep learning-based spatial three-dimensional information perception methods, this paper proposes a new technical framework for intelligent monitoring of external damage in transmission line corridors. The proposed method first utilizes deep learning-based spatial three-dimensional information perception to achieve low-cost sensing of spatial distances in transmission scenarios. It then leverages existing intelligent monitoring algorithms to intelligently detect the categories and image coordinates of external damage targets. By querying the corresponding spatial three-dimensional distance information based on the coordinates of the detected damage images, the method enables intelligent perception of external damage targets and identification of the safety distance relative to transmission lines. This approach aims to achieve high precision and low false alarm detection for truly threatening external damage targets. The technical concept proposed in this paper is illustrated in Figure 6 below.
Figure 6.
Flowchart of the proposed method for intelligent monitoring of external damage for safety distance control in transmission line corridors.
As shown in Figure 6, the ideas of the monitoring method proposed in this paper are as follows: In the offline training phase, firstly, the video monitoring cameras in the transmission line corridor are calibrated to construct a mathematical model of the cameras. This provides a foundation for integrating the subsequent distance recognition and external damage detection algorithms. Secondly, appropriate deep learning-based distance recognition algorithms and external damage detection algorithms are selected. Finally, images and spatial three-dimensional data from the transmission line corridor are collected to train the distance recognition and external damage detection algorithms. In the online detection phase, firstly, the input for the distance recognition algorithm consists of monitoring data from the transmission line corridor, and the output is the corresponding spatial information image. Through three-dimensional reconstruction, dense point cloud data are obtained from the monitoring images of the transmission line corridor. Next, the external damage detection algorithm identifies all external damage objects present in the scene. Finally, using the three-dimensional point cloud data and the dynamic bounding box shapes output by the detection algorithm, the three-dimensional coordinates of both the external damage and the transmission line are determined. The minimum distance between the external damage objects and the transmission line is calculated, and any objects that fail to meet the safety distance requirements trigger an alert. This approach ensures effective monitoring and enhances safety in transmission line corridors.
The key to this new technical framework is to establish a deep distance recognition method that is fast and highly accurate, specifically adapted to the transmission line corridor scenario. This method is proposed after integrating it with existing monitoring approaches for external damage in transmission line corridors. Current deep learning-based spatial three-dimensional distance perception methods are typically categorized into three types: those based on point clouds, monocular cameras, and binocular cameras. This paper will discuss the practicality, advantages, and disadvantages of each method in the context of power transmission line corridor scenarios as follows.
4.3.1. Three-Dimensional Point Cloud Perception Technology Based on Deep Learning
In practical applications, the classification and three-dimensional reconstruction of laser point cloud data in transmission line corridors require a lot of human effort and material resources, which is the basis for subsequent patrol safety analysis and the core of intelligent patrol research. Therefore, realizing intelligent point cloud data classification and reconstruction of transmission line corridors can reduce workload, lower work difficulty, and effectively improve patrol efficiency. However, due to the particularity of the transmission line corridor, the point cloud data of the transmission line corridor have the characteristics of unbalanced samples, high requirements for generalization, and large differences in data sources, making it difficult for traditional methods to be applicable to transmission line corridor point cloud data.
With the development of depth sensors, deep learning for three-dimensional data has garnered widespread attention. Reference [56] was the first to use convolutional neural networks for the direct classification and segmentation of unordered 3D point cloud data. Reference [57] achieved three-dimensional reconstruction of complex urban scenes by integrating point cloud data with two-dimensional image data. Research has demonstrated that utilizing deep learning detection methods for classifying, segmenting, and reconstructing point cloud data can significantly enhance the efficiency and accuracy of processing laser point cloud data. As 3D computer vision tasks have evolved, point cloud technology has begun to appear in the intelligent inspection of transmission lines [58]. Reference [59] utilized 3D point cloud technology to model transmission lines in complex environments, while reference [60] segmented the components of the transmission line corridor using 3D point cloud data. These methods fully consider various characteristics of targets in spatial contexts, resulting in more accurate detection and segmentation. However, the frequent changes in the types of external damage objects and their spatial geographic locations in transmission line corridors pose significant challenges. The existing scanning frequency of 3D point clouds in transmission line corridors cannot achieve real-time spatial information perception of external damage objects. This limitation hinders the ability to achieve real-time awareness of the spatial positions of external damage objects in the monitoring of transmission line corridor damage.
4.3.2. Monocular Depth Estimation Based on Deep Learning
Leveraging the powerful feature fitting capabilities and excellent performance of deep neural networks, deep learning-based monocular depth estimation techniques have achieved impressive accuracy [61].
The typical monocular depth estimation algorithm network framework is shown in Figure 7. The monocular depth estimation algorithm employs a convolutional encoder–decoder network architecture. By loading pre-trained network weights into the encoder, effective features of image and spatial distance information can be extracted. A relatively simple decoder network can then generate detailed high-resolution depth maps from the extracted features.
Figure 7.
Structure diagram of typical monocular depth estimation network.
Reference [62] was the first to apply deep neural networks to monocular depth estimation, employing a dual-scale neural network where the coarse-scale network predicts the global depth of the image, while the fine-scale network optimizes local details. Reference [63] utilized MobileNetV3 as a lightweight encoder and introduced attention mechanisms to generate high-resolution depth maps. Reference [64] improved monocular depth estimation networks based on the Vision Transformer (ViT) architecture from the field of object detection, providing a global receptive field for generating dense continuous depth maps. Reference [65] incorporated Transformer modules from the natural language processing domain into monocular depth estimation, further enhancing network performance. However, despite the good performance demonstrated by these networks in validation scenarios, most monocular depth estimation studies have focused on road or indoor environments. In contrast, transmission line corridor scenarios present more complex background textures and a larger coverage area, posing challenges for depth estimation in transmission monitoring images.
Currently, deep learning-based monocular depth estimation technology is rapidly advancing, with many high-performing algorithms emerging in the field. This technology can upgrade existing transmission line corridor monitoring systems by utilizing the vast amounts of image data collected from fixed surveillance cameras and inspection drones, along with three-dimensional point cloud model data. It enables low-cost, real-time acquisition of distance information, promoting the intelligent upgrading of transmission line corridor inspections. Reference [66] combined monocular depth estimation with object detection algorithms to achieve efficient detection of foreign objects on transmission lines. Reference [23] developed a method for safety distance perception based on monocular visual images, successfully identifying safety distances for external damage in complex transmission line corridor scenarios. However, this method has not been integrated with external damage monitoring algorithms for transmission line corridors, resulting in insufficient intelligence and practicality.
4.3.3. Stereo Matching Technique Based on Deep Learning
In recent years, researchers have begun to explore the application of deep learning techniques for stereo matching on each image to achieve better matching performance. In the field of image processing, considering the powerful feature extraction capabilities of deep networks, deep learning-based stereo matching technology offers a broader matching range and higher matching accuracy [67]. As shown in Figure 8, the deep learning-based stereo matching method consists of four fundamental steps: feature extraction, cost computation, cost aggregation, and disparity estimation. Reference [67] developed a matching cost convolutional neural network that enables high-precision depth information extraction from stereo images using deep learning networks. Reference [68] achieved excellent stereo matching performance by constructing an asymmetric pyramid stereo matching network. Reference [69] employed convolutional neural networks for feature extraction from stereo images and utilized Transformer modules to focus on local semantic information, further enhancing stereo matching accuracy in large textureless areas. The accuracy of deep learning-based binocular distance recognition is continuously improving, making it highly practical for transmission line corridor scenarios equipped with multiple camera sensors.
Figure 8.
Structure diagram of classic binocular stereo matching network.
Compared with the existing distance recognition technologies for transmission line corridors, such as total station, laser rangefinder, and so on, binocular distance measurement may have a poor effect on long-distance recognition in outdoor scenes. However, considering that power equipment and construction tools usually have more distinct geometric texture features, binocular distance recognition technology can achieve relatively high reliability. At the same time, the binocular distance recognition technology based on deep learning has high detection resolution and can obtain three-dimensional information of each pixel while ensuring accuracy, which is beneficial for the distance defect detection of small components.
Considering the development of edge intelligence in the power system, the binocular distance recognition technology based on deep learning can fully utilize its advantages of low cost and high real-time performance in the edge intelligent devices and UAV inspections of transmission line corridors, which is in line with the current trend in intelligent inspection of transmission line corridors. This solution may become a common medium-distance measurement method for future transmission line corridor inspections.
As shown in Table 7, deep learning-based distance recognition methods significantly outperform traditional distance recognition methods. The traditional distance recognition methods listed in Table 7 only support measurement requirements below 5 m, whereas the deep learning-based distance recognition method in reference [66] can achieve distance measurements up to 50 m. For intelligent monitoring cameras used in actual transmission line corridors, the distance measurement method in reference [23] can reach up to 150 m, while the measurement error remains within a reasonable range, preliminarily meeting the distance measurement performance requirements for transmission line corridor scenarios. This advancement is attributed to the powerful feature extraction capabilities of convolutional neural networks, which enable deep learning methods to effectively perceive and utilize the complex and variable characteristics of transmission line scenes. As a result, these methods can greatly expand the measurement range to meet the distance measurement needs in scenarios involving external damage to transmission line corridors. According to reference [66] in Table 7, deep learning-based distance recognition methods can upgrade and enhance existing intelligent target detection algorithms for external damage in transmission line corridors, thereby reducing false alarms for objects located far from the lines, and presenting broad application prospects.
Table 7.
Performance comparison of traditional distance measurement methods and deep learning-based distance recognition methods for online monitoring in transmission line corridors.
Considering the real-time requirements for monitoring and early warning of external damage in transmission line corridor scenarios, there are demands on the inference speed and computational efficiency of deep learning-based distance recognition models. Deep learning inherently features a large scale, abundant data, and effective outcomes, but achieving real-time, lightweight operation with excellent performance is often challenging. Researchers have attempted various methods to overcome the limitations of deep learning. This paper conducts a statistical analysis of the computational performance of representative methods, with specific results shown in Table 8. Deep learning-based distance recognition methods can achieve industrial-grade real-time inference calculations on common single graphics cards. The existing online monitoring systems for transmission line corridors use a combined cloud and edge monitoring model. Current deep learning-based distance recognition technologies can be deployed on cloud servers for online monitoring of transmission line corridors. Edge monitoring devices collect scene image data and push them to the cloud server, which then detects external damage objects in the scene and identifies spatial distance information, thereby completing the monitoring of safe distances against external damage.
Table 8.
Comparison of inference performance of common deep learning-based distance recognition models.
5. Challenges and Solutions
For traditional distance recognition technologies, transmission line corridors mostly involve outdoor environments, where issues such as discontinuous depth of field, poor illumination and exposure, and the quality of images captured by onboard cameras significantly limit the use of passive distance recognition techniques. However, the application of laser point cloud technology in transmission line corridors requires a substantial investment of time and effort, making it difficult to use frequently. As a result, the application of distance recognition technology in monitoring transmission line corridors is restricted. Today, deep learning-based depth estimation technology offers a viable technical route for the intelligent management of safe distances in transmission line corridors.
5.1. Challenges and Solutions for Active Distance Measurement Technology
Currently, the main solution for distance recognition in transmission line corridors is to use LiDAR for three-dimensional reconstruction of the corridor. Although this solution offers relatively high accuracy, it can only provide a broad depiction of the surrounding environment of the transmission line corridor. Additionally, it faces issues such as data latency, long update cycles, high costs, and the need for specialized data processing, making it difficult for power departments to frequently adopt this approach during routine inspections of transmission line corridors. To meet the needs of distance recognition in transmission line corridors and promote the development trend in intelligent distance measurement technology for transmission line corridors, improvements can be made in the following areas.
- (A)
- Oblique photography technology
To further reduce the workload of three-dimensional reconstruction in transmission line corridors, oblique photogrammetry techniques can be employed. This technology utilizes two or more images taken from different angles to obtain corresponding points through matching techniques, thereby restoring the spatial vector relationship of the corresponding light and determining the spatial three-dimensional position of the target [76]. For large-scale targets with relatively low accuracy requirements in modeling or three-dimensional engineering measurement of transmission line corridors, the online monitoring system for transmission lines can use oblique photogrammetry to quickly capture images of the transmission scene by controlling the camera, automatically generating three-dimensional models of the target objects. This provides a data source for subsequent identification of safe distances for external damage objects.
- (B)
- Deep learning technology
Considering the characteristics of imbalanced point cloud data samples, high model generalization requirements, and significant differences in data sources in transmission line corridors, existing deep learning-based point cloud classification and reconstruction technologies can be upgraded and transformed. This technology constructs a deep learning-based feature extraction network that can fully learn the spatial geometric structures and shape information within the point clouds of transmission line corridor scenes. It segments the point clouds into sets with different semantic labels, achieving high-precision classification, segmentation, and reconstruction of target point clouds in transmission line corridor scenarios. This approach helps reduce the work cost and difficulty of three-dimensional reconstruction in transmission line corridors and provides a potential solution for intelligent distance recognition based on laser point clouds in transmission line corridors [77].
- (C)
- Multi-sensor Fusion
Considering the reduction in the cost of LiDAR and the improvement in performance, along with the explosive growth of image/video monitoring applications for transmission line networks nationwide, various depth sensors can be used for distance control in transmission line corridors. Provided that accurate camera pose information can be obtained, fixed LiDAR can be installed in transmission line corridors and integrated with existing fixed video monitoring terminals [78]. Under a multi-sensor fusion strategy, monitoring for external damage in transmission line corridors does not require three-dimensional reconstruction. Instead, it can utilize existing video monitoring methods to detect external damage targets present in the images, supplemented by LiDAR to obtain distance information for the corresponding targets, enabling real-time distance measurement and achieving intelligent real-time monitoring of external damage in transmission line corridors.
5.2. Challenges and Solutions for Passive Distance Measurement Technology
According to the above description, mid-range scenes are suitable application scenarios for passive distance measurement. Considering that distance recognition technology for voltage levels of 110 kV to 750 kV needs to achieve a maximum measurement range of 50 to 200 m and a meter-level measurement resolution, the current performance of deep learning-based passive distance recognition technology remains insufficient. The key to passive distance recognition technology based on deep learning lies in the algorithms, which generally rely on image features for distance measurement. Consequently, the accuracy of passive distance recognition technology is constrained by the imaging quality of the input images and environmental factors. For passive distance recognition technology, the farther the distance, the smaller the target appears in the image, and the less distinct the features become, leading to lower measurement accuracy. Currently, passive distance measurement technology struggles to meet all the requirements for distance defect detection. To further improve accuracy, several aspects are typically considered.
- (A)
- Utilize high-performance optical systems and image sensors
High-performance optical systems and image sensors can reduce systematic errors and noise, thereby enhancing the clarity and quality of images, which helps improve algorithm performance [79]. Additionally, high-performance image sensors can capture higher resolution images that provide more pixel information, aiding algorithms in more accurately obtaining the depth information of objects and enhancing the performance of deep learning-based passive distance recognition technology right from the data source.
- (B)
- Utilize advanced deep learning techniques
Advanced deep learning techniques can be employed, such as using deeper network architectures, introducing attention mechanisms, and employing self-supervised learning methods, to enhance the algorithm’s feature extraction and distance recognition capabilities. Considering that actual transmission line corridor scenarios feature a significant number of complex lighting environments and intricate material regions, this can severely impact the accuracy of the algorithm itself. To improve algorithm accuracy, global semantic information can be introduced to assist in predicting spatial distance information for challenging areas, such as reflective, transparent, smooth, and repetitive regions, thereby increasing the recognition accuracy in these areas [67].
- (C)
- Construct a better algorithm training dataset:
Deep neural networks largely depend on the availability of training images, and their performance and generalization capability can be significantly influenced by the training set size, leading to a risk of the model overfitting to specific domains. Considering that actual transmission line corridor scenarios cover a wide area and exhibit diverse environmental changes, it is essential to combine various data collection methods, such as existing video monitoring systems and LiDAR three-dimensional models, to build a more comprehensive dataset for training deep learning-based distance recognition technology. This will enable the model to adapt to new contextual environments during cross-domain transfers. Additionally, in other visual tasks, specific loss functions are often designed or domain adaptation and transfer learning strategies are employed to mitigate this issue. These two approaches are also potential strategies for alleviating network generalization problems [80].
6. Conclusions
In this review, we first investigated the safety distance perception requirements in the field of external damage monitoring for transmission line corridors and summarized the existing distance recognition methods in this area, discussing the advantages and disadvantages of various current approaches. Our summary revealed that while there are many classical methods for distance perception in transmission line corridors, they fail to be effectively applied in practice. In contrast, deep learning-based distance recognition methods have seen widespread application across various domains due to the powerful feature representation and learning capabilities of deep neural networks.
Therefore, this paper proposes a potential application framework that integrates deep learning-based distance recognition methods with existing external damage monitoring systems for transmission line corridors. We outline various methods and characteristics of deep learning-based distance recognition technology within this framework, along with corresponding improvement ideas. Finally, we provide the following outlook on future research directions for this potential application framework and deep learning-based distance recognition methods:
- (A)
- A more intelligent framework for joint monitoring of safe distances against external damage: Both active and passive distance measurement methods have their limitations. By constructing a joint distance recognition algorithm that integrates visible light images and LiDAR point cloud data, we can deepen the fusion of multi-source information, effectively expanding the range and accuracy of distance recognition. This will also promote a deeper integration with transmission line corridor external damage monitoring algorithms, transitioning from a semi-intelligent model of joint monitoring by multiple algorithms to a fully intelligent monitoring model where a single algorithm performs external damage object monitoring and safe distance recognition in a collaborative, three-dimensional, multi-source manner.
- (B)
- Large-scale spatial depth datasets: Utilizing existing three-dimensional models of transmission line corridors to construct a large-scale spatial depth database will greatly facilitate the development of deep learning-based distance recognition technology. Additionally, the process of building this database can improve the standard system for distance recognition in power systems and deepen the integration of multi-system and multi-source information data, laying a solid foundation for the construction of IoT systems in smart power systems.
- (C)
- High-resolution distance recognition: Most existing deep learning-based distance recognition methods and products can only obtain lower-resolution (less than 1920×1080) disparity or depth maps, which limits the ability to perceive small or distant objects. Furthermore, acquiring high-resolution disparity maps often incurs more time costs, making efficient acquisition of high-resolution disparity maps a challenge for future development.
- (D)
- Distance recognition in complex and variable environments: Poor lighting conditions (e.g., rain, snow, fog) and complex object materials (e.g., reflective lake surfaces, construction vehicles) can lead to the loss of key features, reducing model accuracy. Addressing how models can resist interference when environmental changes occur is a significant challenge faced by existing distance recognition methods. Research is needed on how to enhance image quality from the perspectives of hardware design or image processing. Additionally, improving network performance, enhancing the network’s understanding of object semantics, and constructing a framework based on multi-task learning to share and complement information could enhance model performance and increase generalization capability.
- (E)
- Large-scale application of deep learning-based distance recognition solutions at the edge: With the maturity of NPU and mobile GPU computing platforms and the continuous improvement in computing power, implementing deep learning-based stereo matching methods on edge monitoring devices in transmission line corridors becomes feasible. This raises higher requirements for model lightweighting. Moreover, since deep learning models are trained on specific datasets, they are prone to overfitting, making it essential to explore ways to enhance the models’ generalization capabilities.
Author Contributions
Conceptualization, J.Z., B.W., H.M., L.W., H.W., F.M. and P.L.; methodology, J.Z., B.W., H.M., L.W., H.W., F.M. and P.L.; validation, J.Z., B.W., H.M., L.W., H.W., F.M. and P.L.; writing—original draft preparation, J.Z., B.W., H.M., L.W., H.W., F.M. and P.L. All authors have read and agreed to the published version of the manuscript.
Funding
This research is supported by National Key Research and Development Program of China (Grant No. 2021YFB2401300).
Data Availability Statement
No new data were created or analyzed in this study. Data sharing is not applicable to this article.
Conflicts of Interest
Author Leixiong Wang was employed by the company Wuhan Power Supply Company, State Grid Hubei Electric Power Company. The remaining authors declare that the research was conducted in the absence of any commercial or financial relationships that could be construed as a potential conflict of interest.
References
- Luo, P.; Wang, B.; Wang, H.; Ma, F.; Ma, H.; Wang, L. An Ultrasmall Bolt Defect Detection Method for Transmission Line Inspection. IEEE Trans. Instrum. Meas. 2023, 72, 1–12. [Google Scholar] [CrossRef]
- Yu, C.; Liu, Y.; Zhang, W.; Zhang, X.; Zhang, Y.; Jiang, X. Foreign objects identification of transmission line based on improved YOLOv7. IEEE Access. 2023, 11, 51997–52008. [Google Scholar] [CrossRef]
- Yuan, T.; Wang, X.; Si, W.; Yang, M.; Sun, P.; Zhou, F. Space Charge Criterion of the Initial Streamer for the Stable Inception of Positive Upward Leader Under Lightning Strikes. Proc. CSEE 2023, 43, 5663–5674. [Google Scholar]
- Huang, Y.; Chen, Y.; Yang, X.; Jiang, X.; Fan, C. Study on Icing Characteristics and Rapid Calculating Method of Bundled Conductor of Transmission Line. Trans. China Electrotech. Soc. 2024, 1–13. [Google Scholar] [CrossRef]
- Shu, S.; Zhang, S.; Xu, j.; Xie, W.; Fang, C. Study on Automatic Identification Algorithm of Wild Fire Near Transmission Lines Based on CINRAD-net Monitoring. Proc. CSEE 2020, 40, 4200–4210. [Google Scholar]
- Zhu, K.; Xu, H. Analysis on Wind-induced Responses of High Voltage Tower-line System Considering the Spatial-temporal Distribution Characteristics of Wind Speed. Proc. CSEE 2019, 39, 2348–2356+17. [Google Scholar]
- Safety Supervision Department of State Grid Corporation of China. Analysis Report on Production Safety Accident Events of State Grid Corporation of China 2021; China Electric Power Press: Beijing, China, 2022. [Google Scholar]
- Zhao, A.; Lv, H.; Wang, Y.; Li, H.; Li, Y.; Zou, G. Research on External Damage Detection of Transmission Line in Complex Background. In Proceedings of the 2023 2nd International Conference on Robotics, Artificial Intelligence and Intelligent Control (RAIIC), Chengdu, China, 11–13 August 2023; pp. 171–174. [Google Scholar]
- Zhang, J.; Yu, J.; Wang, J.; Tan, S. Image Recognition Technology for Transmission Line External Damage Based on Depth Learning. Comput. Syst. Appl. 2018, 27, 176–179. [Google Scholar]
- Yang, J.; Qin, Z.; Pang, X.; He, Z.; Cui, C. Foreign body intrusion monitoring and recognition method based onDense-YOLOv3 deep learning network. Power Syst. Prot. Control 2021, 49, 37–44. [Google Scholar]
- Liu, Z.; Miao, X.; Chen, J.; Jiang, H. Review of Visible Image Intelligent Processing for Transmission Line Inspection. Power Syst. Technol. 2020, 44, 1057–1069. (In Chinese) [Google Scholar] [CrossRef]
- Tian, X.; Zhang, Y.; Zhang, M.; Zhong, J. Height estimation and the number of trees in transmission line corridors based on multi-source data fusion. In Proceedings of the 2023 IEEE International Symposium on Product Compliance Engineering-Asia (ISPCE-ASIA), Shanghai, China, 3–5 November 2023; pp. 1–5. [Google Scholar]
- Zhao, X.; Jiao, Y. Research on key technology and engineering application of laser anti-burst system for transmission lines. High Volt. Eng. 2023, 49, 72–77. [Google Scholar]
- DL/T 741-2010; Operating Code for Overhead Transmission Line. China Standards: Beijing, China, 2010.
- China Electric Power Press. Manual on Inspection and Protection of Overhead Transmission Lines; China Electric Power Press: Beijing, China, 2015. [Google Scholar]
- GB 50545-2010[S/OL]; Code for Designing of 110~750 kV Overhead Transmission Line. China Standards Press: Beijing, China, 2010.
- Wang, S.; Huang, X.; Tu, Y. Research on Remote Elevation Measure of Arbitrary Lines Based on Theodolite. J. State Grid Technol. Coll. 2017, 20, 29–31. [Google Scholar]
- Han, X. Research on Measurement Method of The Distance for Crisscross Span of Overhead Transmission Line Based on Machine Vision; North China Electric Power University: Beijing, China, 2016. [Google Scholar]
- Zhang, X.; Cai, W.; Wu, W.; Du, W. Research on three-dimensional modeling of transmission lines based on massive point cloud data. Inf. Technol. 2023, 143–147. [Google Scholar]
- Ruan, J.; Tao, X.; Wei, X.; Li, H. 3D Modeling and Tree Barrier Analysis of Transmission Lines Based on LIDAR Point Cloud Data of Fixed Wing UAV. South. Energy Constr. 2019, 6, 114–118. [Google Scholar]
- Zhang, L.; Ban, G.; Liu, B.; Sha, X.; Ji, J. Optimization technology of transmission line 3D modeling based on photogrammetry. Electr. Equip. Econ. 2023, 8, 72–74+77. [Google Scholar]
- Lin, Z.; Liu, B. Three-dimensional real modeling of overhead transmission lines based on image feature analysis. Chin. J. Electron Devices 2022, 45, 172–177. [Google Scholar]
- Wang, L.; Wang, B.; Wang, S.; Ma, F.; Dong, X.; Yao, L.; Ma, H. An Effective Method for Sensing Power Safety Distance Based on Monocular Vision Depth Estimation. Int. Trans. Electr. Energy Syst. 2023, 2023, 8480342. [Google Scholar] [CrossRef]
- Hom, B.; Schunck, B. Determining optical flow. Artif. Intell. 1981, 17, 185–203. [Google Scholar]
- Simoneelli, E.; Adelson, E.; Heeger, D. Probability distribution of optical flow. In Proceedings of the 1991 IEEE Conference of Computer Vision and Pattern Recognition (CVPR), Maui, HI, USA, 3–6 June 1991; pp. 310–315. [Google Scholar]
- Yang, W.; Wei, L.; Gong, J.; Zhang, Q. Research on Detection of Longitudinal Vehicle Spacing Based on Monocular Vision. Comput. Meas. Control 2012, 20, 2039–2041+2044. [Google Scholar]
- Chu, X. Research on Technologies of Cooperative Radio Localization and Environmental Sensing towards Intelligent Connected Vehicles; Beijing University of Posts and Telecommunications: Beijing, China, 2022. [Google Scholar]
- Liang, H.; Xu, Y. Transmission Line Route Tree Ranging System Based on Millimeter Wave Radar. Electr. Equip. Econ. 2019, 16–18. [Google Scholar]
- Jiang, J.; Zhang, X. Depth Estimation Methods Based on Computer Vision. Electro-Opt. Technol. Appl. 2011, 26, 51–55. [Google Scholar]
- Jones, D.; Earp, G. Camera sightline pointing requirements for aerial inspection of overhead power lines. Electr. Power Syst. Res. 2001, 57, 73–82. [Google Scholar] [CrossRef]
- IEEE. Guide for Unmanned Aerial Vehicle-Based Patrol Inspection System for Transmission Lines. In IEEE Std 2821-2020; IEEE: New York, NY, USA, 2020. [Google Scholar]
- Li, H.; Wang, C.; Chen, S.; Liao, Y. Design and Implementation of Early Warning System of Preventing External Damage for Transmission Line. Meas. Control Technol. 2015, 34, 142–145. [Google Scholar]
- Fang, S.; Li, L.; Zheng, Y.; Wang, X. Protection Technology for Transmission Lines Based on Laser Range Imaging and Image Processing. Electr. Autom. 2017, 39, 6–8. [Google Scholar]
- Luo, Y.; Jiang, T.; Wang, X.; Zhang, R. A New Filtering Method for LiDAR Data Based on Mathematic Morphological Approach. Bull. Surv. Mapp. 2011, 3, 15–19. [Google Scholar]
- Jia, J.; Liang, J.; Lv, S. Development of Power Line Extraction from Airborne LiDAR Data. Henan Sci. 2013, 31, 1671–1674. [Google Scholar]
- Chen, C.; Peng, X.; Song, S.; Wang, K. Transmission line corridor Safety Distance Diagnosis Based on Point Cloud and Unmanned Aerial Vehicle Loaded Airborne Laser Scanning. Power Syst. Technol. 2014, 38, 3262–3267. [Google Scholar]
- Saxena, A.; Chung, S.; Ng, A. Learning depth from single monocular images. In Proceedings of the 18th International Conference on Neural Information Processing Systems Conference (NIPS), Vancouver, BC, Canada, 5–10 December 2005; pp. 1161–1168. [Google Scholar]
- Zhang, R.; Tsai, P.; Cryer, J.; Shah, M. Shape from shading: A survey. IEEE Trans. Pattern Anal. Mach. Intell. 1999, 21, 690–706. [Google Scholar] [CrossRef]
- Tomasi, C.; Kanade, T. Shape and motion from image streams under orthography: A factorization method. Int. J. Comput. Vis. 1992, 9, 137–154. [Google Scholar] [CrossRef]
- Nayar, S.; Nakagawa, Y. Shape from focus. IEEE Trans. Pattern Anal. Mach. Intell. 1994, 16, 824–831. [Google Scholar] [CrossRef]
- Favaro, P.; Soatto, S. A geometric approach to shape from defocus. IEEE Trans. Pattern Anal. Mach. Intell. 2005, 27, 406–417. [Google Scholar] [CrossRef]
- Bi, T.; Liu, Y. Survey on Supervised Learning Based Depth Estimation from a Single Image. J. Comput. Aided Des. Comput. Graph. 2018, 030, 1383–1393. [Google Scholar] [CrossRef]
- Sui, J.; Jin, W. Realization and Progress of Binocular Stereo Vision Technology. Appl. Electron. Tech. 2004, 10, 4–6+12. [Google Scholar]
- Zhang, Y. Study on Real-Time Vision Based Calibration and Trajectory Tracking Technology of Ping Pong Robot; Zhe Jiang University: Hangzhou, China, 2009. [Google Scholar]
- Huang, Y.; Huang, J.; Xiao, C.; Jiang, W.; Sun, Y. Ship Trajectory Tracking Based on Binocular Vision. Comput. Sci. 2017, 44, 308–313. [Google Scholar]
- Li, M. Research on Safe Distance Detection Method of Substation Equipment Based on Machine Vision; North China Electric Power University: Beijing, China, 2019. [Google Scholar]
- Ahmad, J.; Malik, A.; Abdullah, M.; Kamel, N.; Xia, L. A novel method for vegetation encroachment monitoring of transmission lines using a single 2D camera. Pattern Anal. Appl. 2015, 18, 419–440. [Google Scholar] [CrossRef]
- Kobayashi, Y.; Karady, G.; Heydt, G.; Olsen, R. The utilization of satellite images to identify trees endangering transmission lines. IEEE Trans. Power Deliv. 2009, 24, 1703–1709. [Google Scholar] [CrossRef]
- Fu, Y.; Rong, S.; Zhao, W.; Shen, H. Research on monitoring device for indicating external damage risk of overhead line based on image recognition technology with binocular vision cameras. In Proceedings of the 2016 International Conference on Condition Monitoring and Diagnosis (CMD), Xi’an, China, 25–28 September 2016; pp. 156–159. [Google Scholar]
- Zheng, Y. Research on Key Technologies of On-Line Monitoring of Overhead Transmission Line Corridor Tree Barriers. Mech. Electr. Inf. 2014, 24, 150–151. [Google Scholar]
- Shen, M.; Zeng, S.; Liao, Z. Risk Prediction System of Tree Barrier Growth in Transmission Line. Identif. Model. Simul. 2022, 41, 99–103. [Google Scholar]
- Yuan, C.; Chen, Q.; Chen, L. Transmission Line Safety Distance Measurement and Data Online Fusion Processing Technology Based on Multi Physical Quantity Sensing. Chin. J. Electron Devices 2023, 46, 548–556. [Google Scholar]
- Du, N.; Li, L.; Zhao, D. Real-time Monitoring Scheme of Transmission Corridor Based on LiDAR Point Cloud and Monocular Camera Images. Electr. Eng. 2023, 143–146. [Google Scholar]
- Wang, Z.; Wu, G.; He, Y. Location of the Obstacle of High Voltage Transmission Lines Based on Monocular Machine Vision. Mach. Des. Manuf. 2015, 4, 85–87. [Google Scholar]
- Xiao, Y.; Gao, F.; Hua, g. Design of transmission line anti-external breakage system based on binocular vision. Electron. Meas. Technol. 2023, 46, 1–9. [Google Scholar]
- Qi, C.; Su, H.; Mo, K.; Leonidas, J. PointNet: Deep Learning on Point Sets for 3D Classification and Segmentation. In Proceedings of the 2017 IEEE Conference on Computer Vision and Pattern Recognition, Honolulu, HI, USA, 21–26 July 2017; pp. 652–660. [Google Scholar]
- He, B.; Zeng, X.; Li, Z.; Wan, S. 3D Reconstruction Algorithm Based on Sparse Laser Point-cloud and Single frame Image. Metrol. Meas. Technol. 2017, 37, 13–19. [Google Scholar]
- Qian, J.; Wei, L.; Li, Y.; Wang, W.; Li, X. Research on the Classification and Outlier Removal Algorithm of Transmission Lines Based on 3D Point Cloud. Appl. Laser 2022, 42, 104–112. [Google Scholar]
- Que, B.; Liu, W.; Jiang, W.; Wang, H.; Zou, B. Research on 3D Reconstruction Method of Power Wire Arc Sag Based on Triocular Vision. J. Geomat. 2022, 47, 67–72. [Google Scholar]
- Ji, A.; Chew, A.; Xue, X.; Zhang, L. An encoder-decoder deep learning method for multi-class object segmentation from 3D tunnel point clouds. Autom. Constr. 2022, 137, 104187. [Google Scholar] [CrossRef]
- Ming, Y.; Meng, X.; Fan, C.; Yu, H. Deep learning for monocular depth estimation: A review. Neurocomputing 2021, 438, 14–33. [Google Scholar] [CrossRef]
- Eigen, D.; Puhrsch, C.; Fergus, R. Depth map prediction from a single image using a multi-scale deep network. In Proceedings of the 27th International Conference on Neural Information Processing Systems (NIPS), Montreal, BC, Canada, 8–13 December 2014; pp. 2366–2374. [Google Scholar]
- Liu, X.; Liu, L.; Wang, M.; Kong, X. Hr-depth: High resolution self-supervised monocular depth estimation. Proc. AAAI Conf. Artif. Intell. 2021, 35, 2294–2301. [Google Scholar] [CrossRef]
- Ranftl, R.; Bochkovskiy, A.; Koltun, V. Vision transformers for dense prediction. In Proceedings of the IEEE/CVF International Conference on Computer Vision, Montreal, BC, Canada, 11–17 October 2021; pp. 12179–12188. [Google Scholar]
- Kim, D.; Ka, W.; Ahn, P.; Joo, D.; Chun, S.; Kim, J. Global-local path networks for monocular depth estimation with vertical cutdepth. arXiv 2022, arXiv:2201.07436. [Google Scholar]
- Hu, G.; Han, J.; Ni, Y.; Wang, W. A Method for Foreign Object Detection on Transmission Lines Using Monocular Depth Estimation. Comput. Eng. Appl. 2024, 1–14. Available online: http://kns.cnki.net/kcms/detail/11.2127.TP.20240923.1434.002.html (accessed on 23 October 2024).
- Yang, X.; Xu, Y.; Ye, L.; Zhao, X. Research Progress on Binocular Stereo Vision Applications. Laser Optoelectron. Prog. 2023, 60, 180–196. [Google Scholar]
- Wang, J.; Su, C.; Meng, F.; Che, Z. Stereo Matching Network Based on Asymmetric Spatial Pyramid Pooling. Comput. Eng. 2020, 46, 228–234+242. [Google Scholar]
- Dosovitskiy, A.; Beyer, L.; Kolesnikov, A.; Weissenborn, D.; Zhai, X.; Unterthiner, T.; Dehghani, M.; Minderer, M. An image is worth 16x16 words: Transformers for image recognition at scale. arXiv 2022, arXiv:2010.11929. [Google Scholar]
- Zhao, C.; Zhang, Y.; Poggi, M.; Tosi, F.; Guo, X.; Zhu, Z.; Huang, G. MonoViT: Self-Supervised Monocular Depth Estimation with a Vision Transformer. In Proceedings of the 2022 International Conference on 3D Vision (3DV), Prague, Czech Republic, 12–15 September 2022; pp. 668–678. [Google Scholar]
- Poggi, M.; Tosi, F.; Aleotti, F.; Mattoccia, S. Real-Time Self-Supervised Monocular Depth Estimation Without GPU. IEEE Trans. Intell. Transp. Syst. 2022, 23, 17342–17353. [Google Scholar] [CrossRef]
- Zhang, F.; Prisacariu, V.; Yang, R.; Torr, P. GA-Net: Guided aggregation net for end-to-end stereo matching. In Proceedings of the IEEE/CVF Conference on Computer Vision and Pattern Recognition, Washington, DC, USA, 15–20 June 2019; IEEE Press: Piscataway, NJ, USA; pp. 185–194. [Google Scholar]
- Xu, G.; Cheng, J.; Guo, P.; Yang, X. Attention concatenation volume for accurate and efficient stereo matching. In Proceedings of the 2022 IEEE/CVF Conference on Computer Vision and Pattern Recognition, New Orleans, LA, USA, 18–24 June 2022; IEEE Press: Piscataway, NJ, USA; pp. 12971–12980. [Google Scholar]
- Yin, T.; Zhou, X.; Krähenbühl, P. Center-based 3D Object Detection and Tracking. In Proceedings of the 2021 IEEE/CVF Conference on Computer Vision and Pattern Recognition (CVPR), Nashville, TN, USA, 19–25 June 2021; pp. 11779–11788. [Google Scholar]
- Wang, C.; Ma, C.; Zhu, M.; Yang, X. Point Augmenting: Cross-Modal Augmentation for 3D Object Detection. In Proceedings of the 2021 IEEE/CVF Conference on Computer Vision and Pattern Recognition (CVPR), Nashville, TN, USA, 19–25 June 2021; pp. 11789–11798. [Google Scholar]
- Sun, Y.; Zhang, L.; Ai, H.; Du, Q. Overview of Key Technologies in Image Matching and 3D Reconstruction for Oblique Photogrammetry. Remote Sens. Inf. 2018, 33, 1–8. [Google Scholar]
- Long, X.; Cheng, X.; Zhu, H.; Zhang, P.; Liu, M. Recent progress in 3D vision. J. Image Graph. 2021, 26, 1389–1428. [Google Scholar] [CrossRef]
- Ma, Z.; Zhao, Y.; Liu, C.; Liu, G.; Zhu, L. Survey of SLAM with Laser-Camera Fusion Sensor. Comput. Meas. Control 2019, 27, 1–6. [Google Scholar]
- Jiang, J.; Li, Z.; Liu, X. Deep Learning Based Monocular Depth Estimation: A Survey. Chin. J. Comput. 2022, 45, 1276–1307. [Google Scholar]
- Yin, C.; Zhi, H.; Li, H. Survey of Binocular Stereo-matching Methods Based on Deep Learning. Comput. Eng. 2022, 48, 1–12. [Google Scholar]
Disclaimer/Publisher’s Note: The statements, opinions and data contained in all publications are solely those of the individual author(s) and contributor(s) and not of MDPI and/or the editor(s). MDPI and/or the editor(s) disclaim responsibility for any injury to people or property resulting from any ideas, methods, instructions or products referred to in the content. |
© 2024 by the authors. Licensee MDPI, Basel, Switzerland. This article is an open access article distributed under the terms and conditions of the Creative Commons Attribution (CC BY) license (https://creativecommons.org/licenses/by/4.0/).







