Feature Selection of Microarray Data Using Simulated Kalman Filter with Mutation
Abstract
1. Introduction
2. Related Works
3. Methodology
3.1. SKF for Microarray Feature Selection
3.1.1. Agent Encoding
3.1.2. Fitness Evaluation
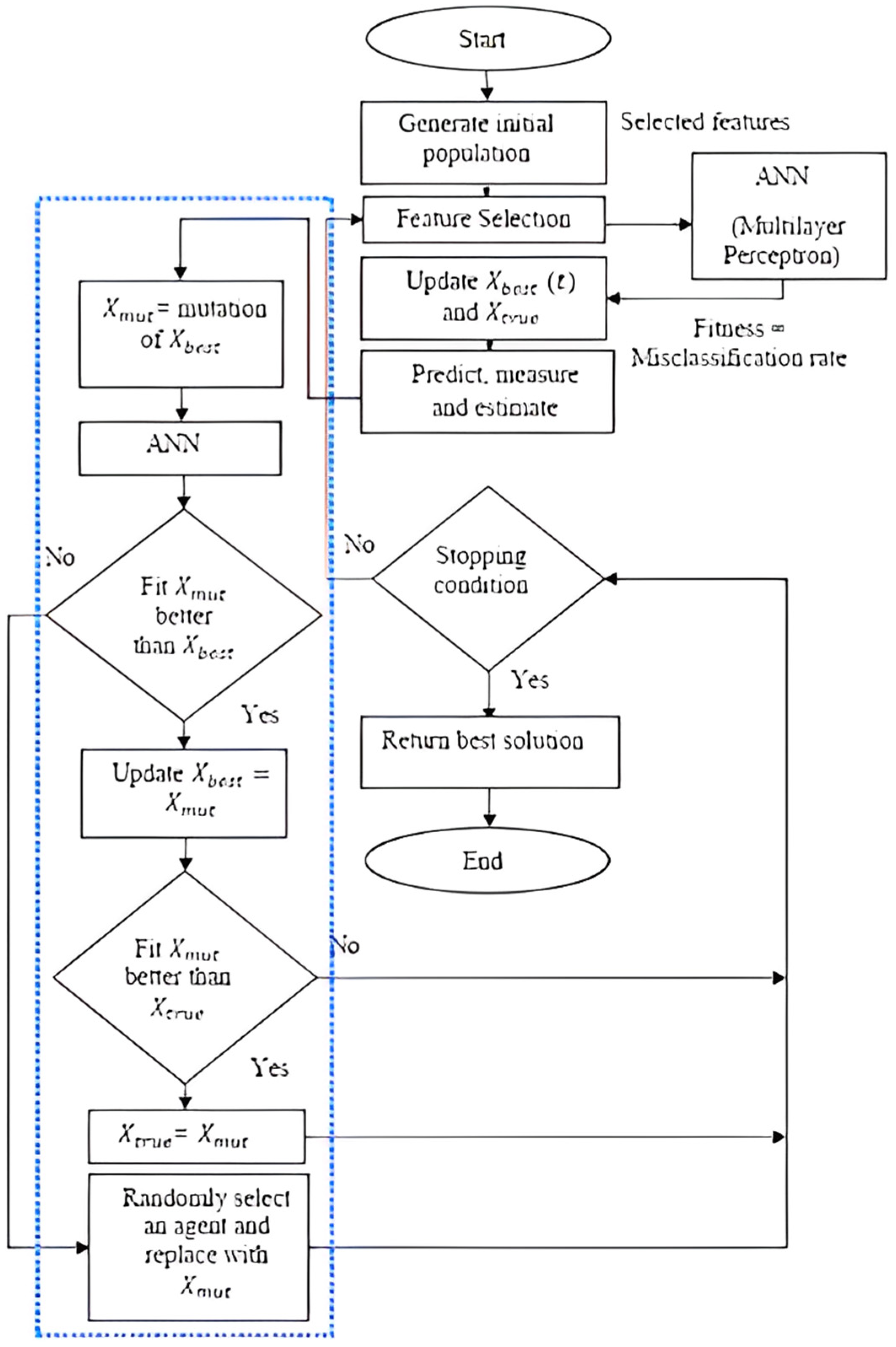
3.1.3. SKF with Mutation (SKF-MUT)
3.2. Dataset
4. Results
4.1. Accuracy of the Proposed Algorithms
4.2. Performance Benchmarking
5. Conclusions
Author Contributions
Funding
Data Availability Statement
Conflicts of Interest
References
- Tang, Z.; Zhang, T.; Yang, B.; Su, J.; Song, Q. spaCI: Deciphering spatial cellular communications through adaptive graph model. Brief. Bioinform. 2023, 24, bbac563. [Google Scholar] [CrossRef] [PubMed]
- Musheer, R.A.; Verma, C.K.; Srivastava, N. Novel machine learning approach for classification of high-dimensional microarray data. Soft Comput. 2019, 23, 13409–13421. [Google Scholar] [CrossRef]
- Dwivedi, A.K. Artificial neural network model for effective cancer classification using microarray gene expression data. Neural Comput. Appl. 2018, 29, 1545–1554. [Google Scholar] [CrossRef]
- Maurya, S.; Tiwari, S.; Mothukuri, M.C.; Tangeda, C.M.; Nandigam, R.N.S.; Addagiri, D.C. A review on recent developments in cancer detection using Machine Learning and Deep Learning models. Biomed. Signal Process. Control 2023, 80, 104398. [Google Scholar] [CrossRef]
- Bhatt, H.; Shah, V.; Shah, K.; Shah, R.; Shah, M. State-of-the-art machine learning techniques for melanoma skin cancer detection and classification: A comprehensive review. Intell. Med. 2022. [Google Scholar] [CrossRef]
- Golub, T.R.; Slonim, D.K.; Tamayo, P.; Huard, C.; Gaasenbeek, M.; Mesirov, J.P.; Coller, H.; Loh, M.L.; Downing, J.R.; Caligiuri, M.A.; et al. Molecular classification of cancer: Class discovery and class prediction by gene expression monitoring. Science 1999, 286, 531–537. [Google Scholar] [CrossRef]
- Han, X.; Li, D.; Liu, P.; Wang, L. Feature selection by recursive binary gravitational search algorithm optimization for cancer classification. Soft Comput. 2020, 24, 4407–4425. [Google Scholar] [CrossRef]
- Shanavas, I.H.; Gnanamurthy, R.K. Application metaheuristic technique for solving VLSI global routing problem. In Proceedings of the 2009 International Conference on Advances in Recent Technologies in Communication and Computing, Kottayam, India, 27–28 October 2009; pp. 915–917. [Google Scholar] [CrossRef]
- Herbert-Acero, J.F.; Martínez-Lauranchet, J.; Probst, O.; Méndez-Díaz, S.; Castillo-Villar, K.K.; Valenzuela-Rendón, M.; Réthoré, P.-E. A Hybrid Metaheuristic-Based Approach for the Aerodynamic Optimization of Small Hybrid Wind Turbine Rotors. Math. Probl. Eng. 2014, 2014, 746319. [Google Scholar] [CrossRef]
- Fernandez, S.A.; Juan, A.A.; De Armas Adrian, J.; Silva, D.G.E.; Terren, D.R. Metaheuristics in Telecommunication Systems: Network Design, Routing, and Allocation Problems. IEEE Syst. J. 2018, 12, 3948–3957. [Google Scholar] [CrossRef]
- Fuellerer, G.; Doerner, K.F.; Hartl, R.F.; Iori, M. Metaheuristics for vehicle routing problems with three-dimensional loading constraints. Eur. J. Oper. Res. 2010, 201, 751–759. [Google Scholar] [CrossRef]
- Huang, H.C.; Tsai, C.C. Global path planning for autonomous robot navigation using hybrid metaheuristic GA-PSO algorithm. In Proceedings of the SICE Annual Conference 2011, Tokyo, Japan, 13–18 September 2011; pp. 1338–1343. [Google Scholar]
- Pelta, D.A.; González, J.R.; Vega, M.M. A simple and fast heuristic for protein structure comparison. BMC Bioinform. 2008, 9, 161. [Google Scholar] [CrossRef]
- Sun, J.; Garibaldi, J.M.; Hodgman, C. Parameter estimation using metaheuristics in systems biology: A comprehensive review. IEEE/ACM Trans. Comput. Biol. Bioinforma. 2012, 9, 185–202. [Google Scholar] [CrossRef]
- Ibrahim, Z.; Aziz, N.A.; Aziz, N.A.A.; Razali, S.; Shapiai, M.I.; Nawawi, S.W.; Mohamad, M.S. A Kalman Filter Approach for Solving Unimodal Optimization Problems. ICIC Express Lett. 2015, 9, 3415–3422. [Google Scholar]
- Yusof, Z.M.; Satiman, S.N.; Azmi, K.M.; Muhammad, B.; Razali, S.; Ibrahim, Z.; Aspar, Z.; Ismail, S. I-ECO-084: Solving Airport Gate Allocation Problem using Simulated Kalman Filter Faculty of Electrical and Electronics Engineering Faculty of Electrical Engineering. In Proceedings of the International Conference on Knowledge Transfer, Putrajaya, Malaysia, 1–3 December 2015. [Google Scholar]
- Lazarus, K.; Noordin, N.H.; Ibrahim, Z.; Abas, K.H. Adaptive Beamforming Algorithm based on Simulated Kalman Filter. In Proceedings of the Asia Multi Conference on Modelling and Simulation, Sabah, Malaysia, 5–6 December 2016; pp. 19–23. [Google Scholar]
- Aziz, N.H.A.; Aziz, N.A.A.; Ibrahim, Z.; Razali, S.; Abas, K.H.; Mohamad, M.S. A Kalman Filter approach to PCB drill path optimization problem. In Proceedings of the 2016 IEEE Conference on Systems, Process and Control (ICSPC), Melaka, Malaysia, 16–18 December 2016; pp. 33–36. [Google Scholar] [CrossRef]
- Adam, A.; Ibrahim, Z.; Mokhtar, N.; Shapiai, M.I.; Mubin, M.; Saad, I. Feature selection using angle modulated simulated Kalman filter for peak classification of EEG signals. SpringerPlus 2016, 5, 1580. [Google Scholar] [CrossRef]
- Wolpert, D.H.; Macready, W.G. No Free Lunch Theorems for Optimization. IEEE Trans. Evol. Comput. 1997, 1, 67–82. [Google Scholar] [CrossRef]
- Osama, S.; Shaban, H.; Ali, A.A. Gene reduction and machine learning algorithms for cancer classification based on microarray gene expression data: A comprehensive review. Expert Syst. Appl. 2023, 213, 118946. [Google Scholar] [CrossRef]
- Alrefai, N.; Ibrahim, O. Optimized feature selection method using particle swarm intelligence with ensemble learning for cancer classification based on microarray datasets. Neural Comput. Appl. 2022, 34, 13513–13528. [Google Scholar] [CrossRef]
- Aziz, R.M. Application of nature inspired soft computing techniques for gene selection: A novel frame work for classification of cancer. Soft Comput. 2022, 26, 12179–12196. [Google Scholar] [CrossRef]
- Ali, W.; Saeed, F. Hybrid Filter and Genetic Algorithm-Based Feature Selection for Improving Cancer Classification in High-Dimensional Microarray Data. Processes 2023, 11, 562. [Google Scholar] [CrossRef]
- Kundu, R.; Chattopadhyay, S.; Cuevas, E.; Sarkar, R. AltWOA: Altruistic Whale Optimization Algorithm for feature selection on microarray datasets. Comput. Biol. Med. 2022, 144, 105349. [Google Scholar] [CrossRef]
- Vahmiyan, M.; Kheirabadi, M. Feature selection methods in microarray gene expression data: A systematic mapping study. Neural Comput. Appl. 2022, 34, 19675–19702. [Google Scholar] [CrossRef]
- Sayed, S.; Nassef, M.; Badr, A.; Farag, I. A Nested Genetic Algorithm for feature selection in high-dimensional cancer Microarray datasets. Expert Syst. Appl. 2019, 121, 233–243. [Google Scholar] [CrossRef]
- Kelemen, J.Z.; Kertész-Farkas, A.; Kocsor, A.; Puskás, L.G. Kalman filtering for disease-state estimation from microarray data. Bioinformatics 2006, 22, 3047–3053. [Google Scholar] [CrossRef] [PubMed]
- Toscano, R. Structured Controllers for Uncertain Systems. In A Stochastic Optimization Approach; Springer London Limited: London, UK, 2013; pp. 1–298. [Google Scholar]
- Rahman, T.A.; Ibrahim, Z.; Aziz, N.A.A.; Zhao, S.; Aziz, N.H.A. Single-Agent Finite Impulse Response Optimizer for Numerical Optimization Problems. IEEE Access 2018, 6, 9358–9374. [Google Scholar] [CrossRef]
- Aziz, N.H.A.; Ibrahim, Z.; Aziz, N.A.A.; Razali, S. Parameter-less Simulated Kalman Filter. Int. J. Softw. Eng. Comput. Syst. 2017, 3, 129–137. [Google Scholar] [CrossRef]
- Lai, C.M.; Yeh, W.C.; Chang, C.Y. Gene selection using information gain and improved simplified swarm optimization. Neurocomputing 2016, 218, 331–338. [Google Scholar] [CrossRef]
- Chuang, L.Y.; Chang, H.W.; Tu, C.J.; Yang, C.H. Improved binary PSO for feature selection using gene expression data. Comput. Biol. Chem. 2008, 32, 29–38. [Google Scholar] [CrossRef]
- Yang, C.-H.; Chuang, L.-Y.; Yang, C.-H. IG-GA: A Hybrid Filter/Wrapper Method for Feature Selection of Microarray Data. J. Med. Biol. Eng. 2010, 30, 23–28. [Google Scholar]
- Yadav, D.; Naresh, R.; Sharma, V. Stream flow forecasting using Levenberg-Marquardt algorithm approach. Environ. Eng. 2011, 3, 30–40. [Google Scholar]
- Hagan, M.T.; Menhaj, M.B. Training Feedforward Networks with the Marquardt Algorithm. IEEE Trans. Neural Netw. 1994, 5, 989–993. [Google Scholar] [CrossRef]
- Haykin, S.; Nie, J.; Currie, B. Neural network-based receiver for wireless communications. Electron. Lett. 1999, 35, 203–205. [Google Scholar] [CrossRef]
- Shipp, M.A.; Ross, K.N.; Tamayo, P.; Weng, A.P.; Kutok, J.L.; Aguiar, R.C.; Gaasenbeek, M.; Angelo, M.; Reich, M.; Pinkus, G.S.; et al. Diffuse large B-cell lymphoma outcome prediction by gene-expression profiling and supervised machine learning. Nat. Med. 2002, 8, 68–74. [Google Scholar] [CrossRef]
- Singh, D.; Febbo, P.G.; Ross, K.; Jackson, D.G.; Manola, J.; Ladd, C.; Tamayo, P.; Renshaw, A.A.; D’Amico, A.V.; Richie, J.P.; et al. Gene expression correlates of clinical prostate cancer behavior. Cancer Cell 2002, 1, 203–209. [Google Scholar] [CrossRef] [PubMed]
- Bhattacharjee, A.; Richards, W.G.; Staunton, J.; Li, C.; Monti, S.; Vasa, P.; Ladd, C.; Beheshti, J.; Bueno, R.; Gillette, M.; et al. Classification of human lung carcinomas by mRNA expression profiling reveals distinct adenocarcinoma subclasses. Proc. Natl. Acad. Sci. USA 2001, 98, 13790–13795. [Google Scholar] [CrossRef]
- Armstrong, S.A.; Staunton, J.E.; Silverman, L.B.; Pieters, R.; Boer, M.L.D.; Minden, M.D.; Sallan, S.E.; Lander, E.S.; Golub, T.R.; Korsmeyer, S.J. MLL translocations specify a distinct gene expression profile that distinguishes a unique leukemia. Nat. Genet. 2002, 30, 41–47. [Google Scholar] [CrossRef]
- Tirumala, S.S.; Narayanan, A. Classification and diagnostic prediction of prostate cancer using gene expression and artificial neural networks. Neural Comput. Appl. 2019, 31, 7539–7548. [Google Scholar] [CrossRef]
- Pomeroy, S.L.; Tamayo, P.; Gaasenbeek, M.; Sturla, L.M.; Angelo, M.; McLaughlin, M.E.; Kim, J.Y.H.; Goumnerova, L.C.; Black, P.M.; Lau, C.; et al. Prediction of central nervous system embryonal tumour outcome based on gene expression. Nature 2002, 415, 436–442. [Google Scholar] [CrossRef]
- Staunton, J.E.; Slonim, D.K.; Coller, H.A.; Tamayo, P.; Angelo, M.J.; Park, J.; Scherf, U.; Lee, J.K.; Reinhold, W.O.; Weinstein, J.N.; et al. Chemosensitivity prediction by transcriptional profiling. Proc. Natl. Acad. Sci. USA 2001, 98, 10787–10792. [Google Scholar] [CrossRef] [PubMed]
- Statnikov, A.; Tsamardinos, I.; Dosbayev, Y.; Aliferis, C.F. GEMS: A system for automated cancer diagnosis and biomarker discovery from microarray gene expression data. Int. J. Med. Inform. 2005, 74, 491–503. [Google Scholar] [CrossRef] [PubMed]
- Mohamad, M.S.; Omatu, S.; Deris, S.; Yoshioka, M.; Ibrahim, Z. A Modified Binary Particle Swarm Optimization for Selecting the Small Subset of Informative Genes From Gene Expression Data. Int. J. Innov. Comput. Inf. Control 2012, 8, 4285–4297. [Google Scholar]
- Lai, C.M. Multi-objective simplified swarm optimization with weighting scheme for gene selection. Appl. Soft Comput. J. 2018, 65, 58–68. [Google Scholar] [CrossRef]
- Li, X.; Yin, M. Multiobjective binary biogeography based optimization for feature selection using gene expression data. IEEE Trans. Nanobiosci. 2013, 12, 343–353. [Google Scholar] [CrossRef] [PubMed]
- García, S.; Fernández, A.; Luengo, J.; Herrera, F. Advanced nonparametric tests for multiple comparisons in the design of experiments in computational intelligence and data mining: Experimental analysis of power. Inf. Sci. 2010, 180, 2044–2064. [Google Scholar] [CrossRef]
- Derrac, J.; García, S.; Molina, D.; Herrera, F. A practical tutorial on the use of nonparametric statistical tests as a methodology for comparing evolutionary and swarm intelligence algorithms. Swarm Evol. Comput. 2011, 1, 3–18. [Google Scholar] [CrossRef]








| Dataset and Ref. | Binary/ Multiclass | No. of Classes | Description | No. of Features | No. of Samples |
|---|---|---|---|---|---|
| DLBCL [38] | Binary | 2 | Diffuse large B-cell lymphomas (DLBCL) and follicular lymphomas | 5469 | 77 |
| Prostate [39] | Binary | 2 | Prostate tumor and normal tissues | 10,509 | 102 |
| Lung [40] | Multiclass | 5 | 4 lung cancer types (adeno, squamous, COID, SMCL) and normal tissues | 12,600 | 203 |
| Leukemia [41] | Multiclass | 3 | AML, ALL, and mixed-lineage leukemia (MLL) | 11,225 | 72 |
| SRBCT [42] | Multiclass | 4 | Small, round blue cell tumor (SRBCT) of childhood; EWS, RMS, BL and NB | 2308 | 83 |
| Brain Tumors [43] | Multiclass | 5 | 5 human brain tumor types; medulloblastoma, malignant glioma, AT/RT, normal cerebellum and PNET. | 5920 | 90 |
| 9 Tumors [44] | Multiclass | 9 | 9 various human tumor types; NSLC, colon cancer, breast cancer, ovarian cancer, leukemia, renal cancer, melanoma cancer, prostate cancer, and CNS | 5726 | 60 |
| 11 Tumors [6] | Multiclass | 11 | 11 various human tumor types; ovarian cancer, bladder or ureter cancer, breast cancer, colorectal cancer, gastroesophageal cancer, liver cancer, prostate cancer, pancreas cancer, lung adeno, and lung squamous | 12,533 | 174 |
| Dataset | Class of Dataset | SKF (0.1%) | SKF-MUT (0.1%) | SKF (1%) | SKF-MUT (1%) |
|---|---|---|---|---|---|
| DLBCL | 2 | 100 | 100 | 100 | 100 |
| Prostate | 2 | 100 | 100 | 100 | 100 |
| Lung | 5 | 99.5 | 99 | 100 | 100 |
| Leukemia | 3 | 100 | 100 | 100 | 100 |
| SRBCT | 4 | 100 | 96.4 | 100 | 100 |
| Brain Tumors | 5 | 98.9 | 98.9 | 100 | 100 |
| 9 Tumors | 9 | 86.7 | 80 | 95 | 95 |
| 11 Tumors | 11 | 86.2 | 87.4 | 97.7 | 98.3 |
| Dataset | Class of Dataset | SKF (1%) | SKF-MUT (1%) | IBPSO | MBPSO | IG-ISSO | IG-GA | MOBBBO |
|---|---|---|---|---|---|---|---|---|
| DLBCL | 2 | 100 | 100 | 100 | 100 | 100 | 100 | 100 |
| Prostate | 2 | 100 | 100 | 92.16 | 97.94 | 99.0196 | 96.08 | 98.33 |
| Lung | 5 | 100 | 100 | 96.55 | 95.86 | 100 | 95.57 | 98.47 |
| Leukemia | 3 | 100 | 100 | 100 | 100 | 100 | 98.61 | 100 |
| SRBCT | 4 | 100 | 100 | 100 | 100 | 100 | 100 | 100 |
| Brain Tumor | 5 | 100 | 100 | 94.40 | 92.56 | 98 | 93.33 | 96.67 |
| 9 Tumors | 9 | 95 | 95 | 78.33 | 75.50 | 85 | 85 | 80.50 |
| 11 Tumors | 11 | 97.7 | 98.3 | 93.10 | 92.41 | 92.53 | 92.53 | 92.41 |
| Algorithm | Friedman Rank |
|---|---|
| SKF (0.1%) | 2.875 |
| SKF-MUT (0.1%) | 3.25 |
| SKF (1%) | 2 |
| SKF-MUT (1%) | 1.875 |
| Algorithm | Friedman Rank | p | Holm |
|---|---|---|---|
| SKF-MUT (1%) | 1.9375 | ||
| IBPSO | 3.875 | 0.038333 | 0.016667 |
| MBPSO | 4.5625 | 0.005012 | 0.01 |
| IG-ISSO | 2.6875 | 0.42267 | 0.05 |
| IG-GA | 4.375 | 0.009166 | 0.0125 |
| MOBBO | 3.5625 | 0.082352 | 0.025 |
Disclaimer/Publisher’s Note: The statements, opinions and data contained in all publications are solely those of the individual author(s) and contributor(s) and not of MDPI and/or the editor(s). MDPI and/or the editor(s) disclaim responsibility for any injury to people or property resulting from any ideas, methods, instructions or products referred to in the content. |
© 2023 by the authors. Licensee MDPI, Basel, Switzerland. This article is an open access article distributed under the terms and conditions of the Creative Commons Attribution (CC BY) license (https://creativecommons.org/licenses/by/4.0/).
Share and Cite
Ahmad Zamri, N.; Ab. Aziz, N.A.; Bhuvaneswari, T.; Abdul Aziz, N.H.; Ghazali, A.K. Feature Selection of Microarray Data Using Simulated Kalman Filter with Mutation. Processes 2023, 11, 2409. https://doi.org/10.3390/pr11082409
Ahmad Zamri N, Ab. Aziz NA, Bhuvaneswari T, Abdul Aziz NH, Ghazali AK. Feature Selection of Microarray Data Using Simulated Kalman Filter with Mutation. Processes. 2023; 11(8):2409. https://doi.org/10.3390/pr11082409
Chicago/Turabian StyleAhmad Zamri, Nurhawani, Nor Azlina Ab. Aziz, Thangavel Bhuvaneswari, Nor Hidayati Abdul Aziz, and Anith Khairunnisa Ghazali. 2023. "Feature Selection of Microarray Data Using Simulated Kalman Filter with Mutation" Processes 11, no. 8: 2409. https://doi.org/10.3390/pr11082409
APA StyleAhmad Zamri, N., Ab. Aziz, N. A., Bhuvaneswari, T., Abdul Aziz, N. H., & Ghazali, A. K. (2023). Feature Selection of Microarray Data Using Simulated Kalman Filter with Mutation. Processes, 11(8), 2409. https://doi.org/10.3390/pr11082409

