A Patent-Based Technology Roadmap for AI-Powered Manipulators: An Evolutionary Analysis of the B25J Classification
Abstract
1. Introduction
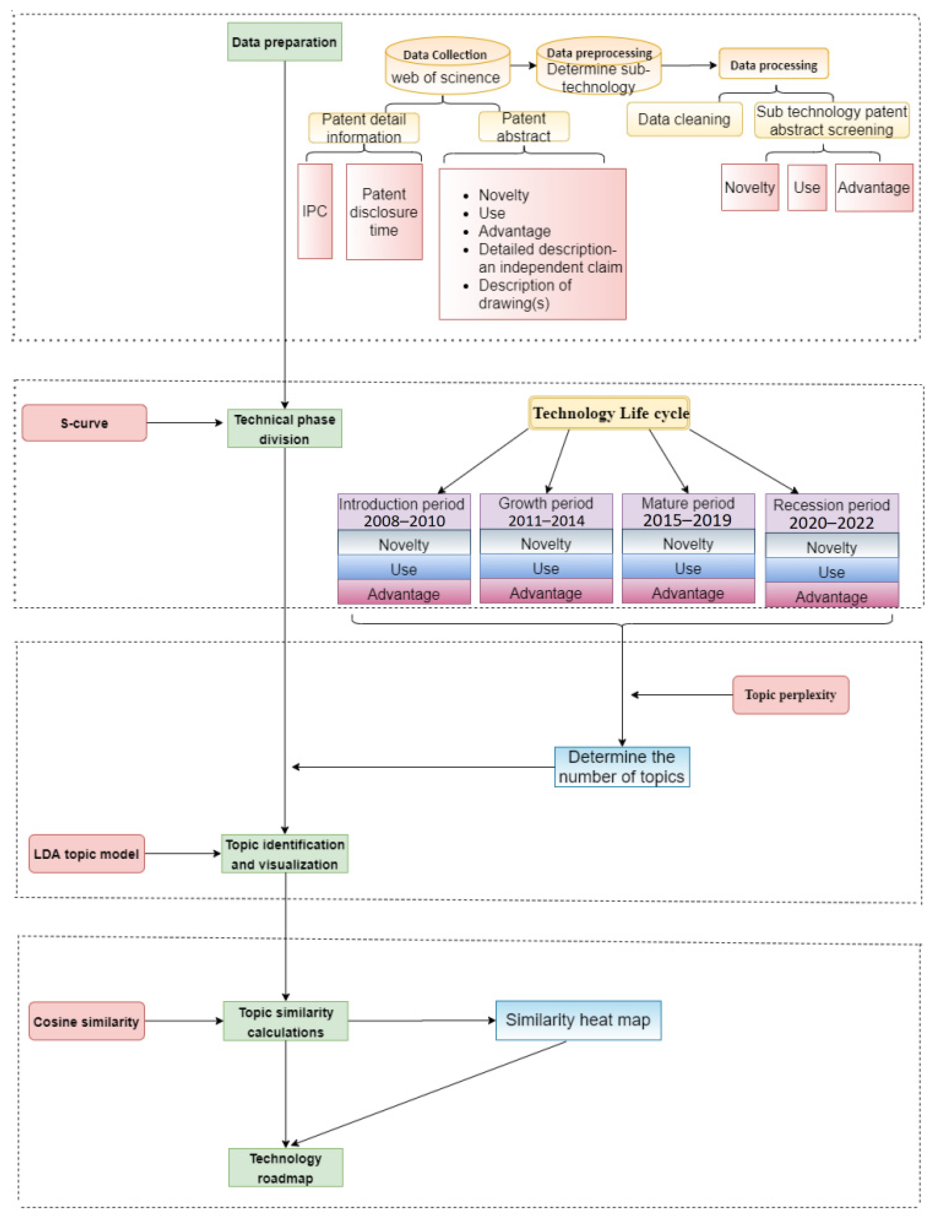
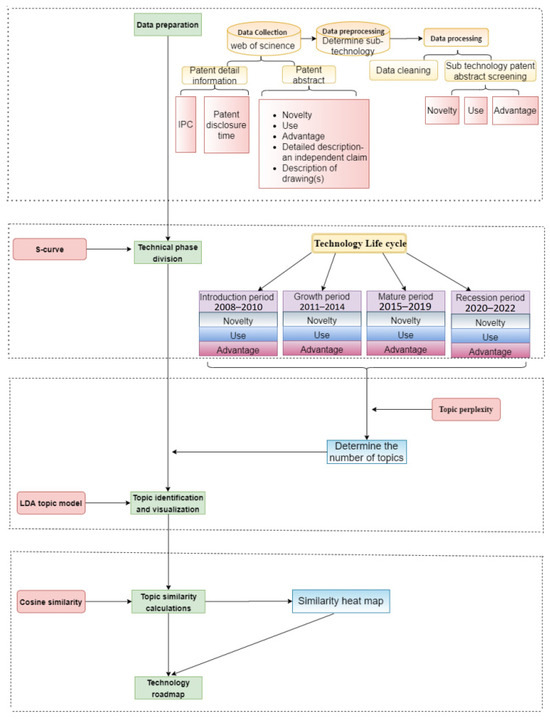
2. Methodology and Analytical Framework
2.1. Data Acquisition and Preparation
2.2. Technology Lifecycle Modeling
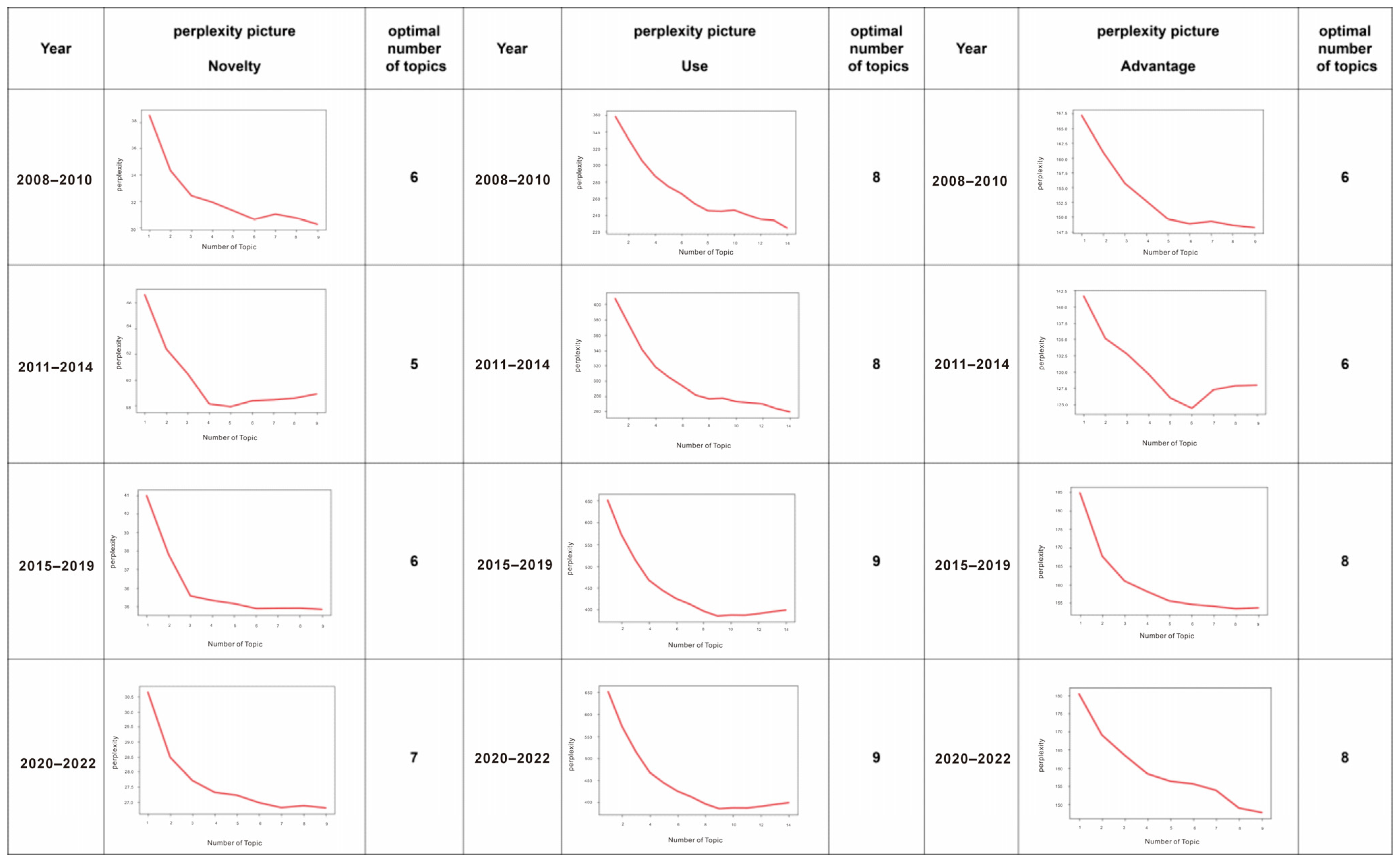
2.3. Topic Identification and Optimization
2.4. Construction of the Technological Roadmap
3. Empirical Research
3.1. Data Preparation
3.1.1. Data Source and Collection
3.1.2. Data Filtering
3.1.3. Data Preprocessing
3.2. Technology Lifecycle Division
3.3. Topic Identification and Visualization
3.3.1. LDA Model Training
3.3.2. Topic Visualization
3.4. Topic Evolution Analysis
3.4.1. Topic Strength Calculation
3.4.2. Topic Continuity Analysis
3.4.3. Topic Type Classification
3.4.4. Construction of Technical Roadmap
3.4.5. Technology Forecasting Results Analysis
4. Discussion
4.1. Methodological Contributions
4.2. Practical Implications
5. Conclusions
5.1. Limitations of the Study
5.2. Directions for Future Research
Author Contributions
Funding
Institutional Review Board Statement
Informed Consent Statement
Data Availability Statement
Conflicts of Interest
References
- Schatzmann, J.; Schäfer, R.; Eichelbaum, F. Foresight 2.0-Definition, Overview & Evaluation. Eur. J. Futures Res. 2013, 1, 1–15. [Google Scholar]
- Alsan, A.; Atilla Oner, M. An Integrated View of Foresight: Integrated Foresight Management Model. Foresight 2003, 5, 33–45. [Google Scholar] [CrossRef]
- Weng, Y. Big Data and Machine Learning in Defence. Int. J. Comput. Sci. Inf. Technol. 2024, 16, 25–35. [Google Scholar] [CrossRef]
- Hashemkhani Zolfani, S.; Salimi, J.; Maknoon, R.; Kildienė, S. Technology Foresight about R&D Projects Selection; Application of SWARA Method at the Policy Making Level. Eng. Econ. 2015, 26, 571–580. [Google Scholar]
- Fink-Hafner, D.; Dagen, T.; Doušak, M.; Novak, M.; Hafner-Fink, M. Delphi Method: Strengths and Weaknesses. Adv. Methodol. Stat. 2019, 16, 1–19. [Google Scholar] [CrossRef]
- Gnatzy, T.; Warth, J.; von der Gracht, H.; Darkow, I.L. Validating an Innovative Realtime Delphi Approach—A Methodological Comparison Between Real-Time and Conventional Delphi Studies. Technol. Forecast. Soc. Change 2011, 78, 1681–1694. [Google Scholar] [CrossRef]
- McBurney, M.K.; Novak, P.L. What Is Bibliometrics and Why Should You Care? In Proceedings of the IEEE International Professional Communication Conference, Portland, OR, USA, 17–20 September 2002; pp. 108–114. [Google Scholar]
- Krestel, R.; Chikkamath, R.; Hewel, C.; Risch, J. A Survey on Deep Learning for Patent Analysis. World Pat. Inf. 2021, 65, 102035. [Google Scholar] [CrossRef]
- Zhang, L.; Liu, Z. Research on Technology Prospect Risk of High-Tech Projects Based on Patent Analysis. PLoS ONE 2020, 15, e0240050. [Google Scholar] [CrossRef]
- Tseng, Y.H.; Lin, C.J.; Lin, Y.I. Text Mining Techniques for Patent Analysis. Inf. Process. Manag. 2007, 43, 1216–1247. [Google Scholar] [CrossRef]
- Abuhay, T.M.; Nigatie, Y.G.; Kovalchuk, S.V. Towards Predicting Trend of Scientific Research Topics Using Topic Modeling. Procedia Comput. Sci. 2018, 136, 304–310. [Google Scholar] [CrossRef]
- Baruffaldi, S.; van Beuzekom, B.; Dernis, H.; Harhoff, D.; Rao, N.; Rosenfeld, D.; Squicciarini, M. Identifying and measuring developments in artificial intelligence: Making the impossible possible. In OECD Science, Technology and Industry Working Papers 2020/05; OECD: Paris, France, 2020. [Google Scholar] [CrossRef]
- Wu, H.; Yi, H.; Li, C. An Integrated Approach for Detecting and Quantifying the Topic Evolutions of Patent Technology: A Case Study on Graphene Field. Scientometrics 2021, 126, 6301–6321. [Google Scholar] [CrossRef]
- Song, B.; Suh, Y. Identifying Convergence Fields and Technologies for Industrial Safety: LDA-Based Network Analysis. Technol. Forecast. Soc. Change 2019, 138, 115–126. [Google Scholar] [CrossRef]
- Li, X.; Xie, Q.; Daim, T.; Huang, L. Forecasting Technology Trends Using Text Mining of the Gaps Between Science and Technology: The Case of Perovskite Solar Cell Technology. Technol. Forecast. Soc. Change 2019, 146, 432–449. [Google Scholar] [CrossRef]
- Erzurumlu, S.S.; Pachamanova, D. Topic Modeling and Technology Forecasting for Assessing the Commercial Viability of Healthcare Innovations. Technol. Forecast. Soc. Change 2020, 156, 120041. [Google Scholar] [CrossRef]
- Garzaniti, N.; Tekic, Z.; Kukolj, D.; Golkar, A. Review of Technology Trends in New Space Missions Using a Patent Analytics Approach. Prog. Aerosp. Sci. 2021, 125, 100727. [Google Scholar] [CrossRef]
- Wang, J.; Fan, Y.; Zhang, H.; Feng, L. Technology Hotspot Tracking: Topic Discovery and Evolution of China’s Blockchain Patents Based on a Dynamic LDA Model. Symmetry 2021, 13, 415. [Google Scholar] [CrossRef]
- Zhang, L.; Li, L.; Li, T. Patent Mining: A Survey. ACM Sigkdd Explor. Newsl. 2015, 16, 1–19. [Google Scholar] [CrossRef]
- Bisinella, V.; Christensen, T.H.; Astrup, T.F. Future Scenarios and Life Cycle Assessment: Systematic Review and Recommendations. Int. J. Life Cycle Assess. 2021, 26, 2143–2170. [Google Scholar] [CrossRef]
- Chang, S.H.; Fan, C.Y. Identification of the Technology Life Cycle of Telematics: A Patent-Based Analytical Perspective. Technol. Forecast. Soc. Change 2016, 105, 1–10. [Google Scholar] [CrossRef]
- Blei, D.M.; Ng, A.Y.; Jordan, M.I. Latent Dirichlet Allocation. J. Mach. Learn. Res. 2003, 3, 993–1022. [Google Scholar]
- Clarivate Analytics. Derwent Innovations Index Enhances Searchability and Discoverability of Patent Data. Available online: https://www.lib.u-tokyo.ac.jp/sites/default/files/database/manual/Derwent-Innovations-Index_User-Guide-Mar-2022 (accessed on 1 April 2024).
- Yoo, Y.; Lim, D.; Kim, K. Artificial Intelligence Technology Analysis Using Artificial Intelligence Patent Through Deep Learning Model and Vector Space Model. arXiv 2021, arXiv:2111.11295. [Google Scholar]
- Pan, D.; Ren, X.; Zhang, L.; Song, Z.; Nie, Y.; Zhang, L.; Ma, M.; Han, D. A Disruptive Technology Identification Method for New Power Systems Based on Patent Evolution Analysis. Electronics 2023, 12, 2045. [Google Scholar] [CrossRef]
- Ulmschneider, K.; Glimm, B. Semantic Exploitation of Implicit Patent Information. In Proceedings of the 2016 IEEE Symposium Series on Computational Intelligence (SSCI), Athens, Greece, 6–9 December 2016; pp. 1–8. [Google Scholar]
- Fink, T.M.A.; Teimouri, A. The Mathematical Structure of Innovation. arXiv 2019, arXiv:1912.03281. [Google Scholar]
- Lee, M. An Analysis of the Effects of Artificial Intelligence on Electric Vehicle Technology Innovation Using Patent Data. World Pat. Inf. 2020, 63, 102002. [Google Scholar] [CrossRef]
- Jelodar, H.; Wang, Y.; Yuan, C.; Feng, X. Latent Dirichlet Allocation (LDA) and Topic Modeling: Models, Applications, a Survey. Multimed. Tools Appl. 2019, 78, 15169–15211. [Google Scholar] [CrossRef]
- Fang, Y.; Si, L.; Somasundaram, N.; Yu, Z. Mining Contrastive Opinions on Political Texts Using Cross-Perspective Topic Model. In Proceedings of the 5th ACM International Conference on Web Search and Data Mining, Seattle, WA, USA, 8–12 February 2012; pp. 63–72. [Google Scholar]
- Anupriya, A.P.; Karpagavalli, S. LDA Based Topic Modeling of Journal Abstracts. In Proceedings of the 2015 International Conference on Advanced Computing and Communication Systems, Coimbatore, India, 5–7 January 2015; pp. 1–5. [Google Scholar]
- Yang, C.; Huang, C.; Su, J. A Bibliometrics-based research Framework for Exploring Policy Evolution: A Case Study of China’s Information Technology Policies. Technol. Forecast. Soc. Change 2020, 157, 120116. [Google Scholar] [CrossRef]
- Gao, Q.; Jiang, M. Exploring Technology Fusion by Combining Latent Dirichlet Allocation with Doc2vec: A Case of Digital Medicine and Machine Learning. Scientometrics 2024, 129, 4043–4070. [Google Scholar] [CrossRef]
- Haleem, A.; Mannan, B.; Luthra, S.; Kumar, S.; Khurana, S. Technology Forecasting (TF) and Technology Assessment (TA) Methodologies: A Conceptual Review. Benchmarking Int. J. 2019, 26, 48–72. [Google Scholar] [CrossRef]











| Novelty | Use | Advantages | |||
|---|---|---|---|---|---|
| Topic 1 | 0.114 | Topic 1 | 0.106 | Topic 1 | 0.132 * |
| Topic 2 | 0.162 | Topic 2 | 0.07 | Topic 2 | 0.126 * |
| Topic 3 | 0.288 * | Topic 3 | 0.103 | Topic 3 | 0.125 * |
| Topic 4 | 0.072 | Topic 4 | 0.094 | Topic 4 | 0.15 * |
| Topic 5 | 0.143 | Topic 5 | 0.202 * | Topic 5 | 0.084 |
| Topic 6 | 0.61 | Topic 6 | 0.131 * | Topic 6 | 0.171 * |
| Topic 7 | 0.16 | Topic 7 | 0.096 | Topic 7 | 0.16 * |
| Topic 8 | 0.114 * | Topic 8 | 0.051 | ||
| Topic 9 | 0.085 | ||||
| Average | 0.221 | Average | 0.111 | Average | 0.125 |
| Keyword | |
|---|---|
| Novelty | 1, gripper, actuator, rotation, assembly, connector |
| 2, motor, mechanical, wheel, rotating, driven | |
| 3, connecting, fixing, sliding, supporting, clamping | |
| 4, device, welding, track, storage, pipeline | |
| 5, control, supply, robot, circuit, infrared | |
| 6, coordinate, system, calibration, point, positioning | |
| 7, target, value, method, parameter, robot | |
| Use | 1, structure, mechanical, artificial, articulated, wearable |
| 2, smart, dimensional, multifunctional, underwater, auxiliary | |
| 3, robotic, gripper, effector, handling, testing | |
| 4, guide, mechanism, unmanned, parallel, sensing | |
| 5, method, controlling, computer, planning, learning | |
| 6, system, control, detection, calibration, position | |
| 7, monitoring, drive, safety, integrated, distribution | |
| 8, industrial, medical, robot, production, clamping | |
| 9, workpiece, apparatus, processing, picking, holding | |
| Advantages | 1, improves, problem, efficiency, production, working |
| 2, sensor, position, target, calibration, coordinate | |
| 3, cable, medical, charging, service, micro | |
| 4, operator, manipulator, recognition, operation, control | |
| 5, gripper, object, actuator, suction, radiating | |
| 6, rotating, clamping, drive, mechanism, motor | |
| 7, inspection, improving, environment, monitoring, learning | |
| 8, water, pressure, elastic, element, protective |
Disclaimer/Publisher’s Note: The statements, opinions and data contained in all publications are solely those of the individual author(s) and contributor(s) and not of MDPI and/or the editor(s). MDPI and/or the editor(s) disclaim responsibility for any injury to people or property resulting from any ideas, methods, instructions or products referred to in the content. |
© 2025 by the authors. Licensee MDPI, Basel, Switzerland. This article is an open access article distributed under the terms and conditions of the Creative Commons Attribution (CC BY) license (https://creativecommons.org/licenses/by/4.0/).
Share and Cite
Zhai, Y.; Liu, Z.; Zhao, R.; Zhang, X.; Zheng, G. A Patent-Based Technology Roadmap for AI-Powered Manipulators: An Evolutionary Analysis of the B25J Classification. Informatics 2025, 12, 69. https://doi.org/10.3390/informatics12030069
Zhai Y, Liu Z, Zhao R, Zhang X, Zheng G. A Patent-Based Technology Roadmap for AI-Powered Manipulators: An Evolutionary Analysis of the B25J Classification. Informatics. 2025; 12(3):69. https://doi.org/10.3390/informatics12030069
Chicago/Turabian StyleZhai, Yujia, Zehao Liu, Rui Zhao, Xin Zhang, and Gengfeng Zheng. 2025. "A Patent-Based Technology Roadmap for AI-Powered Manipulators: An Evolutionary Analysis of the B25J Classification" Informatics 12, no. 3: 69. https://doi.org/10.3390/informatics12030069
APA StyleZhai, Y., Liu, Z., Zhao, R., Zhang, X., & Zheng, G. (2025). A Patent-Based Technology Roadmap for AI-Powered Manipulators: An Evolutionary Analysis of the B25J Classification. Informatics, 12(3), 69. https://doi.org/10.3390/informatics12030069

