Integration of Spectral Reflectance Indices and Adaptive Neuro-Fuzzy Inference System for Assessing the Growth Performance and Yield of Potato under Different Drip Irrigation Regimes
Abstract
1. Introduction
2. Materials and Methods
2.1. Experimental Site, Conditions, Design, Agronomic Practices, and Irrigation Treatments
2.2. Spectral Reflectance Measurements
2.3. Plant Trait Measurements
2.4. Selection of Newly Constructed and Published Spectral Reflectance Indices
2.5. Statistical Analysis
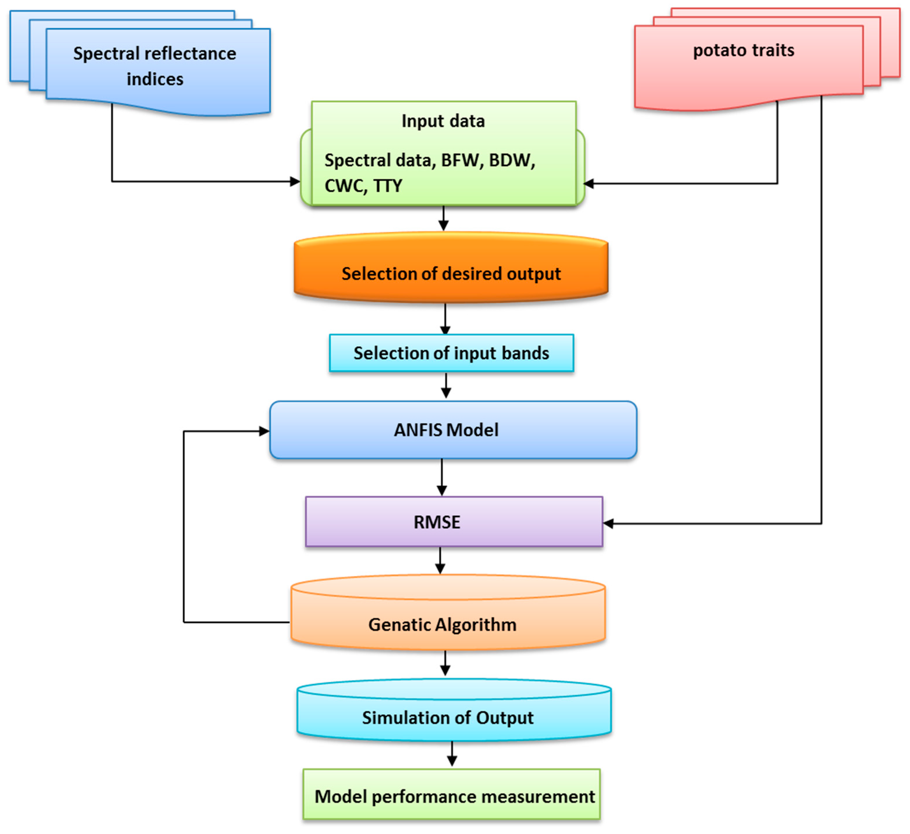
2.5.1. Adaptive Nuro-Fuzzy Inference System Modeling
2.5.2. Genetic Algorithm
2.5.3. Data Analysis
3. Results and Discussion
3.1. Response Plant Traits of Potato Varieties to Different Irrigation Regimes
3.2. Performance of SRIs for Assessment of Different Measured Plant Traits
3.3. Ability of SRIs for Assessment of Plant Traits under Different Growth Conditions
3.4. Performance of ANFIS Models to Predict the Measured Parameters
4. Conclusions
Author Contributions
Funding
Institutional Review Board Statement
Informed Consent Statement
Data Availability Statement
Acknowledgments
Conflicts of Interest
References
- Wu, I.P.; Gitlin, H.M. Irrigation Efficiencies of Surface, Sprinkler and Drip Irrigation. In Proceedings of the Second World Congress, International Water Resources Association, New Delhi, India, 12–16 December 1975; pp. 191–199. [Google Scholar]
- Al-Jamal, M.S.; Ball, S.; Sammis, T.W. Comparison of sprinkler, Ttrickle and furrow irrigation efficiencies for onion production. Agric. Water Manag. 2001, 46, 253–266. [Google Scholar] [CrossRef]
- El-Hendawy, S.E.; Al-Suhaibani, N.; Elsayed, S.; Hassan, W.M.; Dewir, Y.H.; Refay, Y.; Abdella, K.A. Potential of the existing and novel spectral reflectance indices for estimating the leaf water status and grain yield of spring wheat exposed to different irrigation rates. Agric. Water Manag. 2019, 217, 356–373. [Google Scholar] [CrossRef]
- Hirich, A.; Fatnassi, H.; Ragab, R.; Choukr-Allah, R. Prediction of climate change impact on corn grown in the south Morocco using the saltmed model. Irrig. Drain. 2016, 65, 9–18. [Google Scholar] [CrossRef]
- Lei, Y.; Zhang, H.; Chen, F.; Zhang, L. How rural land use management facilitates drought risk adaptation in a changing climate- A case study in arid northern China. Sci. Total Envion. 2016, 550, 192–199. [Google Scholar] [CrossRef] [PubMed]
- FAOSTAT. Food and Agriculture Organization of the United Nations Statistics Database. 2020. Available online: http://www.fao.org/faostat/en/#data/QC (accessed on 21 June 2020).
- Birch, P.R.J.; Bryan, G.; Fenton, B.; Gilroy, E.M.; Hein, I.; Jones, J.T.; Prashar, A.; Taylor, M.A.; Torrance, L.; Toth, I.K. Crops that feed the world 8: Potato: Are the trends of increased global production sustainable? Food Secur. 2012, 4, 477–508. [Google Scholar] [CrossRef]
- Ati, A.S.; Iyada, A.D.; Najim, S.M. Water use efficiency of potato (Solanum tuberosum L.) under different irrigation methods and potassium fertilizer rates. Ann. Agric. Sci. 2012, 57, 99–103. [Google Scholar] [CrossRef]
- Badr, M.A.; El-Tohamy, W.A.; Zaghloul, A.M. Yield and water use efficiency of potato grown under different irrigation and nitrogen levels in an arid region. Agric. Water Manag. 2012, 110, 9–15. [Google Scholar] [CrossRef]
- El-Mokh, F.; Nagaz, K.; Masmoudi, M.M.; Ben Mechlia, N. Yield and water productivity of drip-Irrigated potato under different nitrogen levels and irrigation regime with saline water in arid Tunisia. Am. J. Plant Sci. 2015, 6, 501–510. [Google Scholar] [CrossRef]
- Matovic, G.; Brocic, Z.; Djuricin, S.; Gregoric, E.; Bodroza, D. Profitability assessment of potato production applying different irrigation methods. Irrig. Drain. 2016, 65, 502–513. [Google Scholar] [CrossRef]
- Romero, A.P.; Alarcón, A.; Valbuena, R.I.; Galeano, C.H. Physiological assessment of water stress in potato using spectral information. Front. Plant Sci. 2017, 8, 1608. [Google Scholar] [CrossRef] [PubMed]
- Ierna, A.; Mauromicale, G. Potato growth, yield and water productivity response to different irrigation and fertilization regimes. Agric. Water Manag. 2018, 201, 21–26. [Google Scholar] [CrossRef]
- Zakaluk, R.; Sri Ranjan, R. Artificial neural network modelling of leaf water potential for potatoes using RGB digital images: A greenhouse study. Potato Res. 2007, 49, 255–272. [Google Scholar] [CrossRef]
- Walworth, J.; Carling, D. Tuber initiation and development in irrigated and non-irrigated potatoes. Am. J. Potato Res. 2002, 79, 387–395. [Google Scholar] [CrossRef]
- Stark, C.; Love, S.; King, B.; Marshall, J.; Bohl, H.; Salaiz, T. Potato cultivar response to seasonal drought patterns. Am. J. Potato Res. 2013, 90, 207–216. [Google Scholar] [CrossRef]
- Bohman, B.J.; Rosen, C.J.; Mulla, D.J. Evaluation of variable rate nitrogen and reduced Irrigation management for potato production. Agron. J. 2019, 111, 2005–2017. [Google Scholar] [CrossRef]
- Al-Gaadi, K.A.; Hassaballa, A.A.; Tola, E.; Kayad, A.G.; Madugundu, R.; Alblewi, B.; Fahad Assiri, F. Prediction of potato crop yield using precision agriculture techniques. PLoS ONE 2016, 11, e0162219. [Google Scholar] [CrossRef] [PubMed]
- Elsayed, S.; Elhoweity, M.; Ibrahim, H.H.; Dewir, Y.H.; Migdadic, H.M.; Schmidhalter, U. Thermal imaging and passive reflectance sensing to estimate the water status and grain yield of wheat under different irrigation regimes. Agric. Water Manag. 2017, 189, 98–110. [Google Scholar] [CrossRef]
- Wijewardana, C.; Henry, W.B.; Reddy, K.R. Evaluation of drought tolerant maize germplasm to induced drought stress. Miss. Acad. Sci. 2017, 62, 316–329. [Google Scholar]
- El-Hendawy, S.E.; Al-Suhaibani, N.; Al-Ashkar, I.; Alotaibi, M.; Tahir, M.U.; Solieman, T.; Hassan, W.M. Combining genetic analysis and multivariate modeling to evaluate spectral reflectance indices as indirect selection tools in wheat breeding under water deficit stress conditions. Remote Sens. 2020, 12, 1480. [Google Scholar] [CrossRef]
- Behmann, J.; Steinrucken, J.; Plumer, L. Detection of early plant stress responses in hyperspectral images. ISPRS J. Photogramm. Remote Sens. 2014, 93, 98–111. [Google Scholar] [CrossRef]
- Christenson, B.S.; Schapaugh, W.T.; Nan, A.J.; Price, K.P.; Prasad, V.; Fritz, A.K. Predicting soybean relative maturity and seed yield using canopy reflectance. Crop Sci. 2016, 56, 625–643. [Google Scholar] [CrossRef]
- Maimaitiyiming, M.; Ghulam, A.; Bozzolo, A.; Wilkins, J.L.; Kwasniewski, M.T. Early detection of plant physiological responses to different levels of water stress using reflectance spectroscopy. Remote Sens. 2017, 9, 745. [Google Scholar] [CrossRef]
- Ihuoma, S.O.; Madramootoo, C.A. Recent advances in crop water stress detection. Comput. Electron. Agric. 2017, 141, 267–275. [Google Scholar] [CrossRef]
- Ranjan, R.; Sahoo, R.; Chopra, U.; Pramanik, M.; Singh, A.; Pradhan, S. Assessment of water status in wheat (Triticum aestivum L.) using ground based hyperspectral reflectance. Proc. Natl. Acad. Sci. India Sect. B Biol. Sci. 2015. [Google Scholar] [CrossRef]
- Bayat, B.; van der Tol, C.; Verhoef, W. Remote sensing of grass response to drought stress using spectroscopic techniques and canopy reflectance model inversion. Remote Sens. 2016, 8, 557. [Google Scholar] [CrossRef]
- Garriga, M.; Romero-Bravo, S.; Estrada, F.; Escobar, A.; Matus, I.A.; del Pozo, A.; Astudillo, C.A.; Lobos, G.A. Assessing wheat traits by spectral reflectance: Do we really need to focus on predicted trait-values or directly identify the elite genotypes group? Front. Plant Sci. 2017, 8, 280. [Google Scholar] [CrossRef] [PubMed]
- Elmetwalli, A.H.; El-Hendawy, S.E.; Al-Suhaibani, N.; Alotaibi, M.; Tahir, M.U.; Mubushar, M.; Hassan, W.M.; El-Sayed, S. Potential of hyperspectral and thermal proximal sensing for estimating growth performance and yield of soybean exposed to different drip irrigation regimes under arid conditions. Sensors 2020, 20, 6569. [Google Scholar] [CrossRef] [PubMed]
- Suarez, L.; Zarco-Tejada, P.; Berni, J.; Gonzalez-Dugo, V.; Fereres, E. Orchard water stress detection using high resolution imagery. Acta Hortic. 2011, 922, 35–39. [Google Scholar] [CrossRef]
- Winterhalter, L.; Mistele, B.; Jampatong, S.; Schmidhalter, U. High throughput phenotyping of canopy water mass and canopy temperature in well-watered and drought stressed tropical maize hybrids in the vegetative stage. Eur. J. Agron. 2011, 35, 22–32. [Google Scholar] [CrossRef]
- Mariotto, I.; Thenkabail, P.S.; Huete, A.; Slonecker, E.T.; Platonov, A. Hyperspectral versus multispectral crop-productivity modeling and type discrimination for the HyspIRI mission. Remote Sens. Environ. 2013, 139, 291–305. [Google Scholar] [CrossRef]
- Rossini, M.; Fava, F.; Cogliati, S.; Meroni, M.; Marchesi, A.; Panigada, C.; Giardino, C.; Busetto, L.; Migliavacca, M.; Amaducci, S.; et al. Assessing canopy PRI from airborne imagery to map water stress in maize. ISPRS J. Photogramm. Remote Sens. 2013, 86, 168–177. [Google Scholar] [CrossRef]
- Miloš, B.; Josef, H.; Jana, M.; Kateřina, S.; Alica, K. Dehydration-induced changes in spectral reflectance indices and chlorophyll fluorescence of Antarctic lichens with different thalluscolor, and intrathallinephotobiont. Acta Physiol. Plant. 2018, 40, 177. [Google Scholar] [CrossRef]
- Carter, G.A. Primary and secondary effects of water content on the spectral reflectance of leaves. Am. J. Bot. 1991, 78, 916–924. [Google Scholar] [CrossRef]
- Vescovo, L.; Wohlfahrt, G.; Balzarolo, M.; Pilloni, S.; Sottocornola, M.; Rodeghiero, M.; Gianelle, D. New spectral vegetation indices based on the near-infrared shoulder wavelengths for remote detection of grassland phytomass. Int. J. Remote Sens. 2012, 33, 2178–2195. [Google Scholar] [CrossRef] [PubMed]
- Penuelas, J.; Garbulsky, M.F.; Filella, I. Photochemical reflectance index (PRI) and remote sensing of plant CO2 uptake. New Phytol. 2011, 191, 596–599. [Google Scholar] [CrossRef] [PubMed]
- Cheng, X.J.; Wang, D. Estimating canopy water content in wheat based on new vegetation water index. Spctrosc. Spectral Anal. 2014, 34, 3391–3396. [Google Scholar]
- Panigada, C.; Rossini, M.; Meroni, M.; Cilia, C.; Busetto, L.; Amaducci, S.; Boschetti, M.; Cogliati, S.; Picchi, V.; Pinto, F.; et al. Fluorescence, PRI and canopy temperature for water stress detection in cereal crops. Int. J. Appl. Earth Observ. Geoinf. 2014, 30, 167–178. [Google Scholar] [CrossRef]
- Dangwal, N.; Patel, N.; Kumari, M.; Saha, S. Monitoring of water stress in wheat using multispectral indices derived from Landsat-TM. Geocart Int. 2015, 31, 1–26. [Google Scholar]
- Solomatine, D.; See, L.M.; Abrahart, R.J. Data-driven modelling: Concepts, approaches and experiences. In Practical Hydroinformatics. Water Science and Technology Library; Abrahart, R.J., See, L.M., Solomatine, D.P., Eds.; Springer: Berlin/Heidelberg, Germany, 2009; Volume 68, pp. 17–30. [Google Scholar]
- Ahmed, A.M.; Shah, S.M. Application of adaptive neurofuzzy inference system (ANFIS) to estimate the biochemical oxygen demand (BOD) of Surma River. J. King Saud Univ. Eng. Sci. 2017, 29, 237–243. [Google Scholar]
- Rahimzadeh, A.; Ashtiani, F.Z.; Okhovat, A. Application of adaptive neuro-fuzzy inference system as a reliable approach for prediction of oily wastewater microfiltration permeate volume. J. Environ. Chem. Eng. 2016, 4, 576–584. [Google Scholar] [CrossRef]
- Jang, J.S.R. ANFIS: Adaptive network-based fuzzy inferencesystem. IEEE Trans. Syst. Man Cybern. Syst. 1993, 23, 665–685. [Google Scholar] [CrossRef]
- Chau, K. A review on integration of artificial intelligence into water quality modelling. Mar. Pollut. Bull. 2006, 52, 726–733. [Google Scholar] [CrossRef]
- Zhai, Y.; Cui, L.; Zhou, X.; Gao, Y.; Fei, T.; Gao, W. Estimation of nitrogen, phosphorus, and potassium contentsin the leaves of different plants using laboratory-based visible and near-infrared reflectance spectroscopy: Comparison of partial least-square regression and support vector machine regression methods. Int. J. Remote Sens. 2013, 34, 2502–2518. [Google Scholar]
- Osco, L.P.; Ramos, A.P.M.; Moriya, É.A.S.; Bavaresco, L.G.; de Lima, B.C.; Estrabis, N.; Pereira, D.R.; Creste, J.E.; Júnior, J.M.; Gonçalves, W.N.; et al. Modeling hyperspectral response of water-stress induced lettuce plants using artificial neural networks. Remote Sens. 2019, 11, 2797. [Google Scholar] [CrossRef]
- El-Hendawy, S.E.; Al-Suhaibani, N.; Elsayed, S.; Refay, Y.; Alotaibi, M.; Dewir, Y.H.; Hassan, W.M.; Schmidhalter, U. Combining biophysical parameters, spectral indices and multivariate hyperspectral models for estimating yield and water productivity of spring wheat across different agronomic practices. PLoS ONE 2019, 14, e0212294. [Google Scholar]
- Jamshidi, S.; Yadollahi, A.; Ahmadi, H.; Arab, M.; Eftekhari, M. Predicting in vitro culture medium macro-nutrients composition for pearrootstocks using regression analysis and neural network models. Front. Plant Sci. 2016, 7, e274. [Google Scholar] [CrossRef]
- Arab, M.M.; Yadollahi, A.; Shojaeiyan, A.; Ahmadi, H. Artificial neural network genetic algorithm as powerful tool to predict and optimize in vitro proliferation mineral medium for G× N15 rootstock. Front. Plant Sci. 2016, 7, e1526. [Google Scholar] [CrossRef] [PubMed]
- Allen, R.G.; Pereira, L.S.; Raes, D.; Smith, M. Crop Evapotranspiration Guidelines for Computing Crop Water Requirements; (Irrigation and Drainage Paper 56); FAO of the United Nations: Rome, Italy, 1998. [Google Scholar]
- Mosavi, M.R.; Ayatollahi, A.; Afrakhteh, S. An efficient method for classifying motor imagery using CPSO-trained ANFIS prediction. Evol. Syst. 2019, 1–18. [Google Scholar] [CrossRef]
- Zamen, M.; Baghban, A.; Pourkiaei, S.M.; Ahmadi, M.H. Optimization methods using artificial intelligence algorithms to estimate thermal efficiency of PV/T system. Energy Sci Eng. 2019, 7, 821–834. [Google Scholar] [CrossRef]
- Haznedar, B.; Kalinli, A. Training ANFIS using genetic algorithm for dynamic systems identification. Int. J. Intell. Syst. Appl. Eng. 2016, 4, 44–47. [Google Scholar] [CrossRef]
- Raj, R.; Mohan, B.M. Modeling and analysis of the simplest fuzzy PID controller of Takagi–Sugeno type with modified rule base. Soft Comput. 2018, 22, 5147–5161. [Google Scholar] [CrossRef]
- Choong, S.M.; El-Shafie, A. State-of-the-art for modelling reservoir inflows and management optimization. Water Resour. Manag. 2015, 29, 1267–1282. [Google Scholar] [CrossRef]
- Lahoz-Beltra, R. Quantum genetic algorithms for computer scientists. Computers 2016, 5, 24. [Google Scholar] [CrossRef]
- Eseye, A.T.; Lehtonen, M.; Tukia, T.; Uimonen, S.; Millar, R.J. Machine learning based integrated feature selection approach for improved electricity demand forecasting in decentralized energy systems. IEEE Access 2019, 7, 91463–91475. [Google Scholar] [CrossRef]
- Dahal, K.; Li, X.; Tai, H.; Creelman, A.; Bizimungu, B. Improving potato stress tolerance and tuber yield under a climate change scenario—A current overview. Front Plant Sci. 2019, 10, 563. [Google Scholar] [CrossRef] [PubMed]
- Malinowska, M.; Donnison, I.; Robson, P. Morphological and physiological traits that explain yield response to drought stress in Miscanthus. Agronomy 2020, 10, 1194. [Google Scholar] [CrossRef]
- Elsayed, S.; Rischbeck, P.; Schmidhater, U. Computing the performance of active and passive reflectance sensors to assess the normalized relative canopy temperature and grain yield of drought–stressed barley cultivars. Field Crop Res. 2015, 177, 148–160. [Google Scholar] [CrossRef]
- Kawakami, J.; Iwama, K.; Jitsuyama, Y. Soil water stress and the growth and yield of potato plants grown from microtubers and conventional seed tubers. Field Crops Res. 2006, 95, 89–96. [Google Scholar] [CrossRef]
- Naz, N.; Durrani, F.; Shah, Z.; Khan, N.A.; Ullah, I. Influence of heat stress on growth and physiological activities of potato (Solanum tuberosum L.). Phyto-Int. J. Exp. Bot. 2018, 87, 225–230. [Google Scholar]
- Donnelly, D.J.; Coleman, W.K.; Coleman, S.E. Potato micro tuber production and performance: A review. Am. J. Potato Res. 2003, 80, 103–115. [Google Scholar] [CrossRef]
- Cantore, V.; Wassar, F.; Yamaç, S.S.; Sellami, M.H.; Albrizio, R.; Stellacci, A.M.; Todorovic, M. Yield and water use efficiency of early potato grown under different irrigation regimes. Int. J. Plant Prod. 2014, 8, 409–428. [Google Scholar]
- Schittenhelm, S.; Sourell, H.; Löpmeier, F.J. Water stress resistance of potato cultivars with contrasting canopy architecture. Eur. J. Agron. 2006, 24, 193–202. [Google Scholar] [CrossRef]
- Hassanpanah, D. Evaluation of potato advanced cultivars against water deficit stress under in vitro and in vivo conditions. Biotechnology 2010, 9, 164–169. [Google Scholar] [CrossRef]
- Al-Mahmud, A.; Hossain, M.M.; Zakaria, M.; Khaleque Mian, M.A.; Abdul Karim, M. Effects of water stress on plant canopy, yield attributes and yield of potato. Kasetsart J. 2015, 49, 491–505. [Google Scholar]
- Saravia, D.; Farfán, V.R.; Gutiérrez, R.; De Mendiburu, F.; Schafleitner, R.; Bonierbale, M.; Khan, M.A. Yield and physiological response of potatoes indicate different strategies to cope with drought stress and nitrogen fertilization. Am. J. Potato Res. 2016, 93, 288–295. [Google Scholar] [CrossRef]
- Yuan, B.; Nishiyama, S.; Kang, Y. Effects of different irrigation regimes on the growth and yield of drip-irrigated potato. Agric. Water Manag. 2003, 63, 153–167. [Google Scholar] [CrossRef]
- El-Hendawy, S.E.; Al-Suhaibani, N.; Hassan, W.; Dewir, Y.H.; El-Sayed, S.; Al-Ashkar, I.; Abdella, K.A.; Schmidhalter, U. Evaluation of wavelengths and spectral reflectance indices for high throughput assessment of growth, water relations and ion contents of wheat irrigated with saline water. Agric. Water Manag. 2019, 212, 358–377. [Google Scholar] [CrossRef]
- Zhang, Q.; Li, Q.; Zhang, G. Rapid determination of leaf water content using VIS/NIR spectroscopy analysis with wavelength selection. Int. J. Spectrosc. 2012, 27, 93–105. [Google Scholar] [CrossRef]
- Gutierrez, M.; Reynolds, M.P.; Raun, W.R.; Stone, M.L.; Klatt, A.R. Spectral water indices for assessing yield in elite bread wheat genotypes in well irrigated, water stressed, and high temperature conditions. Crop Sci. 2010, 50, 197–214. [Google Scholar] [CrossRef]
- Sims, D.A.; Gamon, J.A. Relationships between leaf pigment content and spectral reflectance across a wide range of species, leaf structures and developmental stages. Remote Sens. Environ. 2002, 81, 337–354. [Google Scholar] [CrossRef]
- Gitelson, A.A.; Thenkabail, P.S.; Lyon, J.G.; Huete, A. Remote sensing estimation of crop biophysical characteristics at various scales. In Hyperspectral Remote Sensing of Vegetation; Thenkabail, P.S., Ed.; CRC Press: New York, NY, USA, 2011; pp. 329–358. [Google Scholar]
- Rotbart, N.; Schmilovitch, Z.; Cohen, Y.; Alchanatis, V.; Erel, R.; Ignat, T.; Shenderey, C.; Dag, A.; Yermiyahu, U. Estimating olive leaf nitrogen concentration using visible and near-infrared spectral reflectance. Biosyst. Eng. 2013, 114, 426–434. [Google Scholar] [CrossRef]
- Li, F.; Mistele, B.; Hu, Y.; Chen, X.; Schmidhalter, U. Reflectance estimation of canopy nitrogen content in winter wheat using optimized hyperspectral spectral indices and partial least squares regression. Eur. J. Agron. 2014, 52, 198–209. [Google Scholar] [CrossRef]
- Barankova, B.; Lazar, D.; Naus, J. Analysis of the effect of chloroplast arrangement on optical properties of green tobacco leaves. Remote Sens. Environ. 2016, 174, 181–196. [Google Scholar] [CrossRef]
- Wang, H.; Xu, Z.; Pang, G.; Zhang, L.; Wang, X. Effects of brackish water irrigation on water-salt distribution and winter wheat growth. J. Soil Water Conserv. 2017, 31, 291–297. [Google Scholar]
- Babar, A.; Reynolds, M.; Van Ginkel, M.; Klatt, R.; Raun, R.; Stone, M. Spectral reflectance to estimate genetic variation for in-season biomass, leaf chlorophyll, and canopy temperature in wheat. Crop Sci. 2006, 46, 1046. [Google Scholar] [CrossRef]
- Broge, N.H.; Leblanc, E. Comparing prediction power and stability of broadband and hyperspectral vegetation indices for estimation of green leaf area index and canopy chlorophyll density. Remote Sens. Environ. 2001, 76, 156–172. [Google Scholar] [CrossRef]
- Saberioon, M.M.; Amin, M.S.M.; Anuar, A.R.; Gholizadeh, A.; Wayayok, A.; Khairunniza-Bejo, S. Assessment of rice leaf chlorophyll content using visible bands at different growth stages at both the leaf and canopy scale. Int. J. Appl. Earth Obs. Geoinf. 2014, 32, 35–45. [Google Scholar] [CrossRef]
- Zhao, D.; Reddy, K.; Kakani, K.; Read, J.; Carter, A. Corn (Zea mays L.) growth, leaf pigment concentration, photosynthesis and leaf hyperspectral reflectance properties as affected by nitrogen supply. Plant Soil 2003, 257, 205–218. [Google Scholar] [CrossRef]
- Wu, C.Y.; Niu, Z.; Tang, Q.; Huang, W.J. Estimating chlorophyll content from hyperspectral vegetation indices: Modeling and validation. Agric. Forest Meteorol. 2008, 148, 1230–1241. [Google Scholar] [CrossRef]
- Penuelas, J.; Llusia, J.; Pinol, J.; Filella, I. Photochemical reflectance index and leaf photosynthetic radiation-use-efficiency assessment in Mediterranean trees. Int. J. Remote Sens. 1997, 18, 2863–2868. [Google Scholar] [CrossRef]
- Elazab, A.; Bort, J.; Zhou, B.; Serret, M.D.; Nieto-Taladriz, M.T.; Araus, J.L. The combined use of vegetation indices and stable isotopes to predict durum wheat grain yield under contrasting water conditions. Agric. Water Manag. 2015, 158, 196–208. [Google Scholar] [CrossRef]
- Kipp, K.; Mistele, B.; Baresel, P.; Schmidhalter, U. High-throughput phenotyping early plant vigour of winter wheat. Eur. J. Agron. 2014, 52, 271–278. [Google Scholar] [CrossRef]
- Li, F.; Mistele, B.; Hu, Y.; Yue, X.; Yue, S.; Miao, Y.; Chen, X.; Cui, Z.; Meng, Q.; Schmidhalter, U. Remotely estimating aerial N status of phenologically differing winter wheat cultivars grown in contrasting climatic and geographic zones in China and Germany. Field Crops Res. 2012, 138, 21–32. [Google Scholar] [CrossRef]
- Lobos, G.A.; Poblete-Echeverría, C. Spectral knowledge (SKUTALCA): Software for exploratory analysis of high-resolution spectral reflectance data. Front. Plant Sci. 2017, 7, 1996. [Google Scholar] [CrossRef] [PubMed]
- Odabas, M.S.; Temizel, K.E.; Caliskan, O.; Senyer, N.; Kayhan, G.; Ergun, E. Determination of reflectance values of hypericum’s leaves under stress conditions using adaptive network based fuzzy inference system. Neural Netw. World 2014, 24, 79. [Google Scholar] [CrossRef]
- Abyaneh, H.Z.; Nia, A.M.; Varkeshi, M.B.; Marofi, S.; Kisi, O. Performance evaluation of ANN and ANFIS models for estimating Garlic crop evapotranspiration. J. Irrig. Drain. Eng. 2011, 137, 280–286. [Google Scholar] [CrossRef]
- Poblete, T.; Ortega-Farías, S.; Moreno, M.A.; Bardeen, M. Artificial neural network to predict vine water status spatial variability using multispectral information obtained from an unmanned aerial vehicle (UAV). Sensors 2017, 17, 2488. [Google Scholar] [CrossRef] [PubMed]








| Year | Month | Tmax °C | Tmin °C | U2 ms−1 | RH % | Rs MJm−2d−1 | Rn MJm−2d−1 | Applied Water (mm) | ||
|---|---|---|---|---|---|---|---|---|---|---|
| 100% ETc | 75% ETc | 50% ETc | ||||||||
| February | 20.40 | 9.70 | 0.94 | 34.64 | 3.42 | 1.95 | 66.30 | 49.73 | 33.15 | |
| 2019 | March | 23.50 | 11.60 | 0.85 | 35.32 | 4.61 | 2.63 | 195.4 | 146.55 | 97.70 | 
| April | 28.30 | 14.60 | 0.72 | 25.37 | 6.12 | 3.45 | 275.7 | 206.78 | 137.85 | |
| May | 32.00 | 17.70 | 0.64 | 25.19 | 6.86 | 3.910 | 54.60 | 40.95 | 27.30 | |
| Total | 592 | 444 | 296 | |||||||
| February | 21.00 | 7.30 | 1.20 | 40.00 | 4.10 | 2.40 | 74.40 | 55.80 | 37.20 | |
| 2020 | March | 28.30 | 9.40 | 1.70 | 30.70 | 5.20 | 2.96 | 194.60 | 145.60 | 97.30 | 
| April | 28.50 | 11.80 | 1.60 | 26.50 | 6.40 | 3.70 | 282.10 | 211.60 | 141.05 | |
| May | 31.60 | 15.30 | 1.80 | 24.50 | 6.82 | 3.88 | 55.30 | 41.50 | 27.65 | |
| Total | 606 | 455 | 303 | |||||||
| Spectral Reflectance Indices (abv.) | Formula | 
|---|---|
| Published SRIs | |
| Photochemical reflectance index (PRI) | (R531 − R570)/(R531 + R570) | 
| Green normalized difference vegetation index (GNDVI) | (R780 − R550)/(R780 + R550) | 
| Normalized difference vegetation index 1 (NDVI-1) | (R800 − R680)/(R800 + R680) | 
| Normalized difference vegetation index 2 (NDVI-2) | (R900 − R680)/(R900 + R680) | 
| Red-edge chlorophyll index1 (CI1) | R800/R740 − 1 | 
| Red-edge chlorophyll index1 (CI2) | R740/R550 − 1 | 
| Structure-insensitive pigment index (SIPI) | (R800 −R445)/(R800 + R680) | 
| Dry Zea N Index (DZNI) | R575/R526 | 
| Modified chlorophyll absorption reflectance index (MCARI) | (R700 − R600) − 0.2 × (R700 − R550)/(R700/R 670) | 
| Simple ratio based on 890 and 715 nm | R890/R715 | 
| Water index (WI) | R900/R970 | 
| Normalized water index 2 (NWI-2) | (R970 − R850)/(R970 + R850) | 
| Normalized water index 3 (NWI-3) | (R970 − R920)/(R970 + R920) | 
| Normalized water index 4 (NWI-4) | (R970 − R880)/(R970 + R880) | 
| Constructed SRIs | |
| Development of water index(DWI1000-952) | R1000/R952 | 
| Development of water index(DWI1100-734) | R1100/R734 | 
| Development of water index(DWI1140-500) | R1140/R500 | 
| Development of water index(DWI782-970) | R782/R970 | 
| Development of water index(DWI758-1100) | R758/R1100 | 
| Development of water index(DWI940-1016) | R940/R1016 | 
| Parameters | Arizona in Two Seasons | Bellini in Two Seasons | ||||
|---|---|---|---|---|---|---|
| 100% ETc | 75% ETc | 50% ETc | 100% ETc | 75% ETc | 50% ETc | |
| BFW(Mg ha−1) | 18.69a | 14.21b | 9.52c | 19.17a | 14.56b | 10.18c | 
| BDW(Mg ha−1) | 2.79a | 2.63a | 2.33b | 2.99a | 2.78b | 2.41c | 
| CWC(Mg ha−1) | 0.85a | 0.82b | 0.76c | 0.84a | 0.81b | 0.76c | 
| TTY(Mg ha−1) | 44.04a | 38.76b | 28.42c | 41.52a | 35.42b | 25.72c | 
| PRI | −0.07b | −0.088c | 0.021a | −0.067b | −0.060b | 0.019a | 
| GNDVI | 0.593a | 0.524b | 0.233c | 0.567b | 0.637a | 0.264c | 
| NDVI-1 | 0.759a | 0.638b | 0.446c | 0.736b | 0.820a | 0.471c | 
| NDVI-2 | 0.762a | 0.643b | 0.480c | 0.733b | 0.823a | 0.501c | 
| CI1 | 0.123a | 0.107b | 0.082c | 0.088b | 0.141a | 0.088b | 
| CI2 | 2.557a | 1.960b | 0.517c | 2.359b | 3.022a | 0.618c | 
| SIPI | 0.806a | 0.723b | 0.416c | 0.783b | 0.847a | 0.450c | 
| DZNI | 1.205b | 1.250a | 0.963c | 1.198b | 1.179a | 0.968b | 
| MCARI | 4.823a | 4.966a | 2.971b | 5.703a | 4.596b | 3.105c | 
| R890/R715 | 1.999a | 1.739b | 1.505c | 1.859b | 2.206a | 1.574c | 
| WI | 1.099a | 1.083b | 1.018c | 1.109a | 1.096a | 1.023b | 
| NWI-2 | −0.046b | −0.039b | 0.0104a | −0.057c | −0.044b | 0.0077a | 
| NWI-3 | −0.044c | −0.038b | −0.015a | −0.047b | −0.044cb | −0.017a | 
| NWI-4 | −0.049b | −0.042b | −0.003a | −0.056c | −0.048b | −0.006a | 
| DWI1000-952 | 0.984c | 0.991b | 1.021a | 0.976c | 0.988b | 1.016a | 
| DWI1100-734 | 0.781b | 0.801b | 1.036a | 0.738b | 0.771b | 1.029a | 
| DWI1140-500 | 2.294a | 2.069b | 1.235c | 2.223b | 2.393a | 1.267c | 
| DWI782-970 | 1.072a | 1.055a | 0.921b | 1.124a | 1.063b | 0.927c | 
| DWI758-1100 | 1.491a | 1.408b | 1.039c | 1.558a | 1.539a | 1.055b | 
| DWI940-1016 | 1.034a | 1.022b | 0.980c | 1.048a | 1.032b | 0.985c | 
| SRIs | Ariazona | Bellini | ||||||
|---|---|---|---|---|---|---|---|---|
| BFW | BDW | CWC | TTY | BFW | BDW | CWC | TTY | |
| Vegetation-SRIs | ||||||||
| PRI | 0.57 | 0.35 | 0.66 | 0.64 | 0.65 | 0.44 | 0.76 | 0.75 | 
| GNDVI | 0.79 | 0.38 | 0.85 | 0.76 | 0.50 | 0.40 | 0.59 | 0.58 | 
| NDVI-1 | 0.77 | 0.40 | 0.74 | 0.71 | 0.40 | 0.33 | 0.47 | 0.46 | 
| NDVI-2 | 0.75 | 0.38 | 0.72 | 0.68 | 0.35 | 0.30 | 0.42 | 0.41 | 
| CI1 | 0.59 | 0.22 | 0.63 | 0.47 | 0.00 | 0.02 | 0.01 | 0.01 | 
| CI2 | 0.78 | 0.34 | 0.83 | 0.70 | 0.41 | 0.34 | 0.51 | 0.49 | 
| SIPI | 0.82 | 0.42 | 0.85 | 0.79 | 0.51 | 0.40 | 0.60 | 0.58 | 
| DZNI | 0.59 | 0.36 | 0.67 | 0.65 | 0.65 | 0.44 | 0.77 | 0.76 | 
| MCARI | 0.51 | 0.27 | 0.62 | 0.52 | 0.70 | 0.44 | 0.76 | 0.73 | 
| R890/R715 | 0.65 | 0.22 | 0.65 | 0.49 | 0.15 | 0.16 | 0.20 | 0.20 | 
| Water-SRIs | ||||||||
| WI | 0.74 | 0.43 | 0.74 | 0.78 | 0.71 | 0.51 | 0.76 | 0.75 | 
| NWI-2 | 0.71 | 0.42 | 0.72 | 0.76 | 0.75 | 0.52 | 0.80 | 0.78 | 
| NWI-3 | 0.74 | 0.43 | 0.73 | 0.77 | 0.67 | 0.50 | 0.73 | 0.72 | 
| NWI-4 | 0.72 | 0.43 | 0.72 | 0.77 | 0.73 | 0.52 | 0.79 | 0.76 | 
| DWI1000-952 | 0.79 | 0.40 | 0.83 | 0.81 | 0.73 | 0.49 | 0.78 | 0.73 | 
| DWI1100-734 | 0.72 | 0.42 | 0.75 | 0.79 | 0.73 | 0.53 | 0.79 | 0.77 | 
| DWI1140-500 | 0.85 | 0.46 | 0.87 | 0.81 | 0.65 | 0.42 | 0.65 | 0.65 | 
| DWI782-970 | 0.69 | 0.39 | 0.71 | 0.74 | 0.79 | 0.53 | 0.83 | 0.79 | 
| DWI758-1100 | 0.78 | 0.41 | 0.82 | 0.80 | 0.69 | 0.53 | 0.75 | 0.73 | 
| DWI940-1016 | 0.78 | 0.41 | 0.80 | 0.79 | 0.74 | 0.53 | 0.77 | 0.76 | 
| Parameters | Performance Criteria | ||||
|---|---|---|---|---|---|
| R2 | RMSE | MAD | E | ||
| Training Series | BFW | 1.00 | 0.00 | 0.00 | 1.00 | 
| BDW | 1.00 | 0.00 | 0.00 | 1.00 | |
| CWC | 1.00 | 0.00 | 0.00 | 1.00 | |
| TTY | 1.00 | 0.00 | 0.00 | 1.00 | |
| Testing Series | BFW | 0.97 | 2.91 | 1.99 | 0.46 | 
| BDW | 0.72 | 0.24 | 0.17 | 0.49 | |
| CWC | 0.83 | 0.07 | 0.05 | −2.11 | |
| TTY | 0.90 | 4.27 | 3.16 | 0.86 | |
| Publisher’s Note: MDPI stays neutral with regard to jurisdictional claims in published maps and institutional affiliations. | 
© 2021 by the authors. Licensee MDPI, Basel, Switzerland. This article is an open access article distributed under the terms and conditions of the Creative Commons Attribution (CC BY) license (http://creativecommons.org/licenses/by/4.0/).
Share and Cite
Elsayed, S.; El-Hendawy, S.; Khadr, M.; Elsherbiny, O.; Al-Suhaibani, N.; Dewir, Y.H.; Tahir, M.U.; Mubushar, M.; Darwish, W. Integration of Spectral Reflectance Indices and Adaptive Neuro-Fuzzy Inference System for Assessing the Growth Performance and Yield of Potato under Different Drip Irrigation Regimes. Chemosensors 2021, 9, 55. https://doi.org/10.3390/chemosensors9030055
Elsayed S, El-Hendawy S, Khadr M, Elsherbiny O, Al-Suhaibani N, Dewir YH, Tahir MU, Mubushar M, Darwish W. Integration of Spectral Reflectance Indices and Adaptive Neuro-Fuzzy Inference System for Assessing the Growth Performance and Yield of Potato under Different Drip Irrigation Regimes. Chemosensors. 2021; 9(3):55. https://doi.org/10.3390/chemosensors9030055
Chicago/Turabian StyleElsayed, Salah, Salah El-Hendawy, Mosaad Khadr, Osama Elsherbiny, Nasser Al-Suhaibani, Yaser Hassan Dewir, Muhammad Usman Tahir, Muhammad Mubushar, and Waleed Darwish. 2021. "Integration of Spectral Reflectance Indices and Adaptive Neuro-Fuzzy Inference System for Assessing the Growth Performance and Yield of Potato under Different Drip Irrigation Regimes" Chemosensors 9, no. 3: 55. https://doi.org/10.3390/chemosensors9030055
APA StyleElsayed, S., El-Hendawy, S., Khadr, M., Elsherbiny, O., Al-Suhaibani, N., Dewir, Y. H., Tahir, M. U., Mubushar, M., & Darwish, W. (2021). Integration of Spectral Reflectance Indices and Adaptive Neuro-Fuzzy Inference System for Assessing the Growth Performance and Yield of Potato under Different Drip Irrigation Regimes. Chemosensors, 9(3), 55. https://doi.org/10.3390/chemosensors9030055
 
         
                                                






 
       