Image Steganalysis via Diverse Filters and Squeeze-and-Excitation Convolutional Neural Network
Abstract
1. Introduction
2. Related Work
3. The Proposed Method
3.1. Architecture Overview
3.1.1. Convolution Layer
3.1.2. ABS Layer
3.1.3. BN Layer
3.1.4. Nonlinear Activation Layer
3.1.5. Average Pooling Layer
3.2. Diverse Filter Module
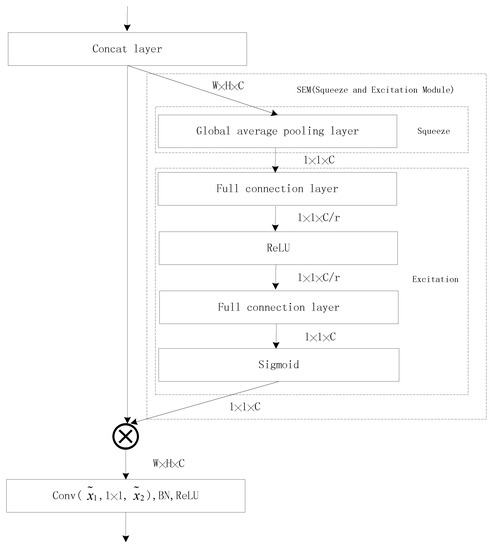
3.3. Squeeze-and-Excitation Module
3.3.1. Squeeze
3.3.2. Excitation
4. Experiments
4.1. The Steganographic Schemes and Datasets
4.2. Hyper-Parameters
4.3. Results
4.3.1. Feasibility
4.3.2. Comparison with Existing Methods
5. Conclusions
Author Contributions
Funding
Acknowledgments
Conflicts of Interest
References
- Pevnỳ, T.; Filler, T.; Bas, P. Using high-dimensional image models to perform highly undetectable steganography. In International Workshop on Information Hiding; Springer: Berlin/Heidelberg, Germany, 2010; pp. 161–177. [Google Scholar]
- Holub, V.; Fridrich, J.; Denemark, T. Universal distortion function for steganography in an arbitrary domain. Eurasip J. Inf. Secur. 2014, 2014, 1. [Google Scholar] [CrossRef]
- Holub, V.; Fridrich, J. Designing Steganographic Distortion Using Directional Filters. In Proceedings of the IEEE International Workshop on Information Forensics and Security (WIFS), Tenerife, Spain, 2–5 December 2012. [Google Scholar]
- Li, B.; Wang, M.; Huang, J.; Li, X. A new cost function for spatial image steganography. In Proceedings of the IEEE International Conference on Image Processing (ICIP), Paris, France, 27–30 October 2014; pp. 4206–4210. [Google Scholar]
- Sedighi, V.; Cogranne, R.; Fridrich, J. Content-adaptive steganography by minimizing statistical detectability. IEEE Trans. Inf. Forensics Secur. 2015, 11, 221–234. [Google Scholar] [CrossRef]
- Holub, V.; Fridrich, J. Digital image steganography using universal distortion. In Proceedings of the First ACM Workshop on Information Hiding and Multimedia Security, Montpellier, France, 17–19 June 2013; pp. 59–68. [Google Scholar]
- Guo, L.; Ni, J.; Su, W.; Tang, C.; Shi, Y. Using Statistical Image Model for JPEG Steganography: Uniform Embedding Revisited. IEEE Trans. Inf. Forensics Secur. 2015, 10, 2669–2680. [Google Scholar] [CrossRef]
- Kouider, S.; Chaumont, M.; Puech, W. Adaptive steganography by oracle (ASO). In Proceedings of the IEEE International Conference on Multimedia and Expo, San Jose, CA, USA, 15–19 July 2013. [Google Scholar]
- Zhang, X.; Wang, S. Efficient steganographic embedding by exploiting modification direction. IEEE Commun. Lett. 2006, 10, 781–783. [Google Scholar] [CrossRef]
- Yan, X.; Lu, Y.; Liu, L.; Song, X. Reversible image secret sharing. IEEE Trans. Inf. Forensics Secur. 2020, 15, 3848–3858. [Google Scholar] [CrossRef]
- Wang, Z.; Zhang, X.; Yin, Z. Hybrid distortion function for JPEG steganography. J. Electron. Imaging 2016, 25, 050501. [Google Scholar] [CrossRef]
- Liu, F.; Yan, X.; Lu, Y. Feature Selection for Image Steganalysis Using Binary Bat Algorithm. IEEE Access 2019, 8, 4244–4249. [Google Scholar] [CrossRef]
- Pevny, T.; Bas, P.; Fridrich, J. Steganalysis by Subtractive Pixel Adjacency Matrix. IEEE Trans. Inf. Forensics Secur. 2010, 5, 215–224. [Google Scholar] [CrossRef]
- Fridrich, J.; Kodovsky, J. Rich Models for Steganalysis of Digital Images. IEEE Trans. Inf. Forensics Secur. 2012, 7, 868–882. [Google Scholar] [CrossRef]
- Holub, V.; Fridrich, J. Low-Complexity Features for JPEG Steganalysis Using Undecimated DCT. IEEE Trans. Inf. Forensics Secur. 2015, 10, 219–228. [Google Scholar] [CrossRef]
- Denemark, T.; Sedighi, V.; Holub, V.; Cogranne, R.; Fridrich, J. Selection-channel-aware rich model for steganalysis of digital images. In Proceedings of the IEEE International Workshop on Information Forensics and Security (WIFS), Atlanta, GA, USA, 3–5 December 2014; pp. 48–53. [Google Scholar]
- Kodovskỳ, J.; Fridrich, J. Calibration revisited. In Proceedings of the 11th ACM Workshop on Multimedia and Security, Princeton, NJ, USA, September 2009; pp. 63–74. [Google Scholar]
- Qian, Y.; Dong, J.; Wang, W.; Tan, T. Deep learning for steganalysis via convolutional neural networks. Proc. SPIE Int. Soc. Opt. 2015, 9409, 94090J. [Google Scholar]
- Xu, G.; Wu, H.Z.; Shi, Y.Q. Structural Design of Convolutional Neural Networks for Steganalysis. IEEE Signal Process. Lett. 2016, 23, 708–712. [Google Scholar] [CrossRef]
- Ye, J.; Ni, J.; Yi, Y. Deep learning hierarchical representations for image steganalysis. IEEE Trans. Inf. Forensics Secur. 2017, 12, 2545–2557. [Google Scholar] [CrossRef]
- Li, B.; Wei, W.; Ferreira, A.; Tan, S. ReST-Net: Diverse activation modules and parallel subnets-based CNN for spatial image steganalysis. IEEE Signal Process. Lett. 2018, 25, 650–654. [Google Scholar] [CrossRef]
- Boroumand, M.; Chen, M.; Fridrich, J. Deep residual network for steganalysis of digital images. IEEE Trans. Inf. Forensics Secur. 2018, 14, 1181–1193. [Google Scholar] [CrossRef]
- Yedroudj, M.; Comby, F.; Chaumont, M. Yedroudj-net: An efficient CNN for spatial steganalysis. In Proceedings of the IEEE International Conference on Acoustics, Speech and Signal Processing (ICASSP), Calgary, AB, Canada, 15–20 April 2018; pp. 2092–2096. [Google Scholar]
- Szegedy, C.; Liu, W.; Jia, Y.; Sermanet, P.; Reed, S.; Anguelov, D.; Erhan, D.; Vanhoucke, V.; Rabinovich, A. Going deeper with convolutions. In Proceedings of the IEEE Conference on Computer Vision and Pattern Recognition, Boston, MA, USA, 7–12 June 2015; pp. 1–9. [Google Scholar]
- Hu, J.; Shen, L.; Sun, G. Squeeze-and-excitation networks. In Proceedings of the IEEE Conference on Computer Vision and Pattern Recognition, Salt Lake City, UT, USA, 18–22 June 2018; pp. 7132–7141. [Google Scholar]
- Bas, P.; Filler, T.; Pevnỳ, T. “Break Our Steganographic System”: The Ins and Outs of Organizing BOSS. In International Workshop on Information Hiding; Springer: Berlin/Heidelberg, Germany, 2011; pp. 59–70. [Google Scholar]
- Masci, J.; Meier, U.; Cireşan, D.; Schmidhuber, J. Stacked convolutional auto-encoders for hierarchical feature extraction. In International Conference on Artificial Neural Networks; Springer: Berlin/Heidelberg, Germany, 2011; pp. 52–59. [Google Scholar]
- Kodovsky, J.; Fridrich, J.; Holub, V. Ensemble classifiers for steganalysis of digital media. IEEE Trans. Inf. Forensics Secur. 2011, 7, 432–444. [Google Scholar] [CrossRef]
- Zeng, J.; Tan, S.; Liu, G.; Li, B.; Huang, J. WISERNet: Wider separate-then-reunion network for steganalysis of color images. IEEE Trans. Inf. Forensics Secur. 2019, 14, 2735–2748. [Google Scholar] [CrossRef]
- Ioffe, S.; Szegedy, C. Batch normalization: Accelerating deep network training by reducing internal covariate shift. arXiv 2015, arXiv:1502.03167. [Google Scholar]
- Pibre, L.; Pasquet, J.; Ienco, D.; Chaumont, M. Deep learning is a good steganalysis tool when embedding key is reused for different images, even if there is a cover sourcemismatch. In Proceedings of the IST International Symposium on Electronic Imaging, San Francisco, CA, USA, 14–18 February 2016. [Google Scholar]
- Nair, V.; Hinton, G.E. Rectified Linear Units Improve Restricted Boltzmann Machines. In Proceedings of the 27th International Conference on Machine Learning, Haifa, Israel, 21 June 2010; pp. 807–814. [Google Scholar]
- Zhang, R.; Zhu, F.; Liu, J.; Liu, G. Depth-Wise Separable Convolutions and Multi-Level Pooling for an Efficient Spatial CNN-Based Steganalysis. IEEE Trans. Inf. Forensics Secur. 2019, 15, 1138–1150. [Google Scholar] [CrossRef]








| Algorithm | DFSE-Net with ABS Layer | DFSE-Net without ABS Layer |
|---|---|---|
| WOW (0.2 bpp) | 0.247 | 0.275 |
| WOW (0.4 bpp) | 0.149 | 0.177 |
| Algorithm | DFSE-Net with TLU | DFSE-Net with ReLU |
|---|---|---|
| WOW (0.2 bpp) | 0.247 | 0.269 |
| WOW (0.4 bpp) | 0.149 | 0.171 |
| Algorithm | DFSE-Net with TLU | DFSE-Net with ReLU |
|---|---|---|
| WOW (0.2 bpp) | 0.247 | 0.273 |
| WOW (0.4 bpp) | 0.149 | 0.170 |
| Ratio r | 1 | 2 | 4 | 6 | 8 | 15 |
|---|---|---|---|---|---|---|
| DFSE-Net | 0.149 | 0.148 | 0.148 | 0.147 | 0.148 | 0.153 |
| Algorithms | WOW | S-UNIWARN |
|---|---|---|
| 0.1 | 0.342 | 0.422 |
| 0.2 | 0.247 | 0.341 |
| 0.3 | 0.193 | 0.284 |
| 0.4 | 0.149 | 0.215 |
| 0.5 | 0.124 | 0.189 |
| WOW | S-UNIWARD | |||
|---|---|---|---|---|
| 0.2 bpp | 0.4 bpp | 0.2 bpp | 0.4 bpp | |
| SRM+EC | 0.332 | 0.241 | 0.346 | 0.234 |
| Xu-Net | 0.345 | 0.245 | 0.389 | 0.277 |
| Ye-Net | 0.306 | 0.218 | 0.383 | 0.273 |
| Yedroudj-Net | 0.332 | 0.202 | 0.362 | 0.247 |
| DFSE-Net | 0.247 | 0.149 | 0.341 | 0.215 |
Publisher’s Note: MDPI stays neutral with regard to jurisdictional claims in published maps and institutional affiliations. |
© 2021 by the authors. Licensee MDPI, Basel, Switzerland. This article is an open access article distributed under the terms and conditions of the Creative Commons Attribution (CC BY) license (http://creativecommons.org/licenses/by/4.0/).
Share and Cite
Liu, F.; Zhou, X.; Yan, X.; Lu, Y.; Wang, S. Image Steganalysis via Diverse Filters and Squeeze-and-Excitation Convolutional Neural Network. Mathematics 2021, 9, 189. https://doi.org/10.3390/math9020189
Liu F, Zhou X, Yan X, Lu Y, Wang S. Image Steganalysis via Diverse Filters and Squeeze-and-Excitation Convolutional Neural Network. Mathematics. 2021; 9(2):189. https://doi.org/10.3390/math9020189
Chicago/Turabian StyleLiu, Feng, Xuan Zhou, Xuehu Yan, Yuliang Lu, and Shudong Wang. 2021. "Image Steganalysis via Diverse Filters and Squeeze-and-Excitation Convolutional Neural Network" Mathematics 9, no. 2: 189. https://doi.org/10.3390/math9020189
APA StyleLiu, F., Zhou, X., Yan, X., Lu, Y., & Wang, S. (2021). Image Steganalysis via Diverse Filters and Squeeze-and-Excitation Convolutional Neural Network. Mathematics, 9(2), 189. https://doi.org/10.3390/math9020189

