On Little’s Formula in Multiphase Queues
Abstract
1. Introduction
2. SLLN for the Queue Length of Jobs in MS
3. SLLN for the Virtual Waiting Time of a Job in MS
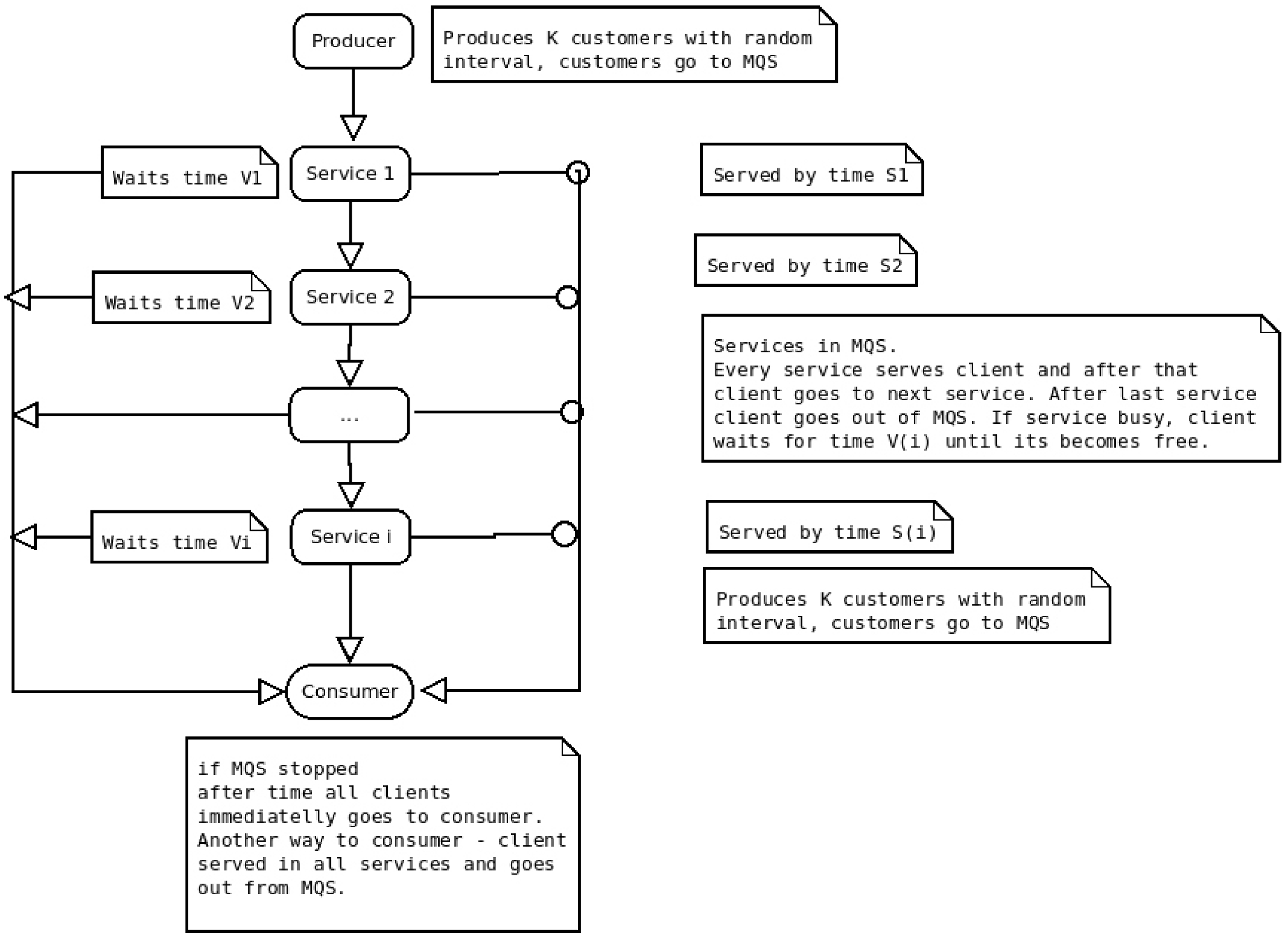
4. Simulation
4.1. Overview of Similar Simulations
- Commercial models do not meet the requirement to make MS simulations. In addition, they are usually expensive.
- None of the provided models meets the requirement to make all of the necessary simulations and experiments.
4.2. Simulator
- Real asynchronous processes that are not dependent on each other;
- Possibility to stop simulation at a particular time and not only when all clients are served (as [38]);
- Possibility to measure any moment of time:
- −
- Client enters MS (and also —time between two clients’ arrival);
- −
- Waiting time of each client in every queue;
- −
- Service time of client k in the ith service of the queue;
- −
- Amount of clients in each queue after time t (when the process stopped after time t);
- Client proceeds to the consumer process not only after it pass all services (as [38]) but also immediately if MS stopped after the specified time t;
- All of the values to be measured are stored in synchronized variables for eliminating their undefined states (some issues could appear because of the operating system, the Python programming language, or hardware errors);
- Each service really stops after all of the clients pass away or after the specified time t;
- Clients enters the consumer process from any place of MS if it stops after the specified time t. For example, a client cannot pass all of the services or could even be in a waiting queue for one of the services;
- All of the calculations are performed, and only then is MS stopped or when all the clients pass through or after the specified time ends.
- All times between jobs’ arrivals to MS;
- All service times of all jobs in all queues (where they had time to gain);
- All jobs waiting times in all queues and the number of jobs in all queues at time t (when the simulation stopped).
4.3. Experiment
- Time interval of 15 s (measurements were made each second from 1 to 15);
- Five phases in MS;
- 100,000 clients received from the producer.
- –—numbers of clients in all five phases divided by t;
- –—estimated waiting times in each phase are calculated and divided by t;
- – ratios for each phase are calculated.
4.4. Description of the Results
5. Concluding Remarks
- We observe that the heavy traffic condition used in the proof of the theorems on SLLN is fundamental. Abandoning this condition makes the proof of the theorems very complicated. In the future, it would be interesting to examine the situation under light traffic.
- By using another method to prove theorems and normalizing boundary processes differently than compared to SLLN (e.g., probability limit theorems or the law of the iterated logarithm—but this is implicated only in the single-phase case, and there is no research in the multiphase case), Little’s law becomes the successful process or becomes its law of the iterated logarithm analog. With SLLN, the boundary process is constant—this process can be modeled.
- The theoretical results cannot be directly verified by modeling them, which is evidenced by the modeling block diagram. Modeling has its own explicit specifics; thus, a comprehensive review of the literature in this area was required.
- The ideas of the modeling part are related to the often cited work [38]. In this work, for the first time, the modern possibilities of the Python programming language were applied in order to model the queuing system. Continuing this topic, the Python concept was used to test the theoretical results of the first stage.
- The first and second parts of this paper deal with similar but completely separate subject areas. As much as possible, efforts were made to bring them closer together and to present them as a single study.
Author Contributions
Funding
Institutional Review Board Statement
Informed Consent Statement
Conflicts of Interest
References
- Borovkov, A. Stochastic Processes in Queueing Theory; Nauka: Moscow, Russia, 1972. (In Russian) [Google Scholar]
- Borovkov, A. Asymptotic Methods in Theory of Queues; Nauka: Moscow, Russia, 1980. (In Russian) [Google Scholar]
- Saati, T.; Kerns, K. Analytic Planning. Organization of Systems; Mir: Moscow, Russia, 1971. (In Russian) [Google Scholar]
- Iglehart, D.L.; Whitt, W. Multiple channel queues in heavy traffic. I. Adv. Appl. Probab. 1970, 2, 150–177. [Google Scholar] [CrossRef]
- Iglehart, D.L.; Whitt, W. Multiple channel queues in heavy traffic. II: Sequences, networks and batches. Adv. Appl. Probab. 1970, 2, 355–369. [Google Scholar] [CrossRef]
- Kingman, J. On queues in heavy traffic. J. R. Stat. Soc. Ser. (Methodol.) 1962, 24, 383–392. [Google Scholar] [CrossRef]
- Kingman, J. The single server queue in heavy traffic. Math. Proc. Camb. Philos. Soc. 1961, 57, 902–904. [Google Scholar] [CrossRef]
- Kobyashi, H. Application of the diffusion approximation to queueing networks I: Equilibrium queue distributions. J. ACM 1974, 21, 316–328. [Google Scholar] [CrossRef]
- Reiman, M.I. Open queueing networks in heavy traffic. Math. Oper. Res. 1984, 9, 441–458. [Google Scholar] [CrossRef]
- Karpelevich, F.I.; Kreinin, A.I. Heavy traffic limits for multiphase queues. Transl. Math. Monogr. 1994, 137. [Google Scholar] [CrossRef]
- Gamarnik, D.; Stolyar, A.L. Multiclass multi-server queueing system in the Halfin-Whitt heavy traffic regime: Asymptotics of the stationary distribution. Queueing Syst. 2012, 71, 25–51. [Google Scholar] [CrossRef]
- Gurvich, I. Validity of heavy-traffic steady-state approximations in multiclass queueing networks: The case of queue-ratio disciplines. Math. Oper. Res. 2014, 39, 121–162. [Google Scholar] [CrossRef]
- Wu, Y.; Bui, L.; Johari, R. Heavy traffic approximation of equilibria in resource sharing games. Internet Netw. Econ. 2011, 351–362. [Google Scholar] [CrossRef]
- Markakis, M.G.; Modiano, E.; Tsitsiklis, J.N. Max-weight scheduling in queueing networks with heavy-tailed traffic. IEEE/ACM Trans. Netw. 2014, 22, 257–270. [Google Scholar] [CrossRef][Green Version]
- Anselmi, J.; Casale, G. Heavy-traffic revenue maximization in parallel multiclass queues. Perform. Eval. 2013, 70, 806–821. [Google Scholar] [CrossRef]
- Maguluri, S.T.; Burle, S.K.; Srikant, R. Optimal heavy-traffic queue length scaling in an incompletely saturated switch. Queueing Syst. 2018, 88, 279–309. [Google Scholar] [CrossRef]
- Braverman, A.; Dai, J.G.; Miyazawa, M. Heavy traffic approximation for the stationary distribution of a generalized Jackson network: The BAR approach. Stochastic Syst. 2017, 7, 143–196. [Google Scholar] [CrossRef]
- Butler, R.W.; Huzurbazar, A.V. Stochastic Network Models for Survival Analysis. J. Am. Stat. Assoc. 1997, 92, 246–257. [Google Scholar] [CrossRef]
- Wang, W.; Zhu, K.; Ying, L.; Tan, J.; Zhang, L. MapTask scheduling in mapreduce with data locality: Throughput and heavy-traffic optimality. IEEE/ACM Trans. Netw. 2016, 24, 190–203. [Google Scholar] [CrossRef]
- Whitt, W. Some useful functions for functional limit theorems. Math. Oper. Res. 1980, 5, 67–85. [Google Scholar] [CrossRef]
- Wang, W.; Maguluri, S.T.; Srikant, R.; Ying, L. Heavy-traffic delay insensitivity in connection-level models of data transfer with proportionally fair bandwidth sharing. ACM Sigmetrics Perform. Eval. Rev. 2017, 45, 232–245. [Google Scholar] [CrossRef]
- Huang, J.; Gurvich, I. Beyond heavy-traffic regimes: Universal bounds and controls for the single-server queue. Oper. Res. 2018, 66, 1168–1188. [Google Scholar] [CrossRef]
- Zhou, X.; Tan, J.; Shroff, N. Flexible load balancing with multidimensional state-space collapse: Throughput and heavy-traffic delay optimality. Perform. Eval. 2018, 127–128, 176–193. [Google Scholar] [CrossRef]
- Maguluri, S.T.; Srikant, R. Heavy traffic queue length behavior in a switch under the MaxWeight algorithm. Stoch. Syst. 2016, 6, 211–250. [Google Scholar] [CrossRef]
- Jackson, J.R. Jobshop-like queueing systems. Manag. Sci. 1963, 10, 131–142. [Google Scholar] [CrossRef]
- Kelly, F.P. Reversibility and Stochastic Networks; Wiley: New York, NY, USA, 1987. [Google Scholar]
- Borovkov, A.A. Limit theorems for queueing networks. I. Theory Probab. Its Appl. 1987, 31, 413–427. [Google Scholar] [CrossRef]
- Konstantopoulps, P.; Walrand, J. On the ergodicity of networks of ·/GI/1/N queues. Adv. Appl. Probab. 1990, 22, 263–267. [Google Scholar] [CrossRef]
- Konstantopoulps, P.; Walrand, J. Stationarity and stability of fork-join networks. J. Appl. Probab. 1989, 26, 604–614. [Google Scholar] [CrossRef]
- Billingsley, P. Convergence of Probability Measures; Wiley: New York, NY, USA, 1968. [Google Scholar]
- Minkevičius, S. Weak convergence in multiphase queues. Lith. Math. J. 1986, 26, 347–351. [Google Scholar] [CrossRef]
- Melikov, A.; Aliyeva, S.; Sztrik, J. Analysis of Instantaneous Feedback Queue with Heterogeneous Servers. Mathematics 2020, 8, 2186. [Google Scholar] [CrossRef]
- Sztrick, J.; Toth, A.; Pinter, A.; Bacs, Z. Reliability Analysis of Finite-Source Retrial Queueing Systems with Two-Way Communications to the Orbit and Blocking Using Simulation. In Proceedings of the 23rd International Scientific Conference on Distributed Computer and Communication Networks: Control, Computation, Communications (DCCN-2020), Moscow, Russia, 14–18 September 2020; pp. 260–267. [Google Scholar]
- Sztrik, J.; Tóth, Á.; Pintér, Á.; Bács, Z. The simulation of finite-source retrial queueing systems with two-way communications to the orbit and blocking. In International Conference on Distributed Computer and Communication Networks; Springer: Cham, Switzerland, 2020; pp. 171–182. [Google Scholar] [CrossRef]
- Bychkov, I.V.; Kazakov, A.L.; Lempert, A.A.; Bukharov, D.S.; Stolbov, A.B. An intelligent management system for the development of a regional transport logistics infrastructure. Autom. Remote Control 2016, 77, 332–343. [Google Scholar] [CrossRef]
- Harahap, E.; Darmawan, D.; Fajar, Y.; Ceha, R.; Rachmiatie, A. Modeling and simulation of queue waiting time at traffic light intersection. J. Phys. Conf. Ser. 2019, 1188, 012001. [Google Scholar] [CrossRef]
- Gorbunova, A.V.; Vishnevsky, V.M.; Larionov, A.A. Evaluation of the end-to-end delay of a multiphase queuing system using artificial neural networks. In International Conference on Distributed Computer and Communication Networks; Lecture Notes in Computer Science; Springer: Cham, Switzerland, 2020; pp. 631–642. [Google Scholar] [CrossRef]
- Dolgopolovas, V.; Dagienė, V.; Minkevičius, S.; Sakalauskas, L. Python for scientific computing education: Modeling of queueing systems. Sci. Program. 2014, 22, 37–51. [Google Scholar] [CrossRef]






| Parameter | Description |
|---|---|
| Client’s k arrival to MS time | |
| Client’s waiting time before service in the ith phase | |
| Client’s service time in the ith phase | |
| Clients amount in the ith phase at the moment t |
| Parameter | Description |
|---|---|
| Estimated waiting time before service in the ith phase | |
| Estimated service time in the ith phase | |
| Clients amount in the queue i at time t, divided by t | |
| Estimated time between two clients entering MS | |
| Estimated time between clients on entering MS |
| OS | Linux Mint, Linux PC 5.4.0-62-generic #70-Ubuntu SMP Tue Jan 12 12:45:47 UTC 2021 ×86_64 ×86_64 ×86_64 GNU/Linux |
| Python programming language | Python 3.6.9 (default, 18 April 2020, 01:56:04) [GCC 8.4.0] on Linux |
| Python libraries | multiprocessing, time, random, numpy, sys, asyncio, matplotlib, pylab, matplotlib.pyplot, math, ctypes |
| IDE | Visual Studio Code |
| Processor | Intel(R) Core(TM) i7-8700 CPU @ 3.20 GHz |
| Memory | 32747MB (17387MB used) |
| Storage | ATA Samsung SSD 860 |
| Video adapter | NVIDIA GeForce GTX 1080 Ti/PCIe/SSE2 |
| t, s | |||||
|---|---|---|---|---|---|
| 1 | 0 | 0 | 0 | 0 | 0 |
| 2 | 15,783.208889 | 7713.886687 | 10,173.894957 | 8327.816417 | 4849.444553 |
| 3 | 16,158.595911 | 24,539.397682 | 3903.148301 | 12,644.343116 | 7150.621767 |
| 4 | 7150.621767 | 14,994.150418 | 4764.470185 | 9563.342329 | 9489.530662 |
| 5 | 16,618.375117 | 11,304.161697 | 24,609.465659 | 11,133.676329 | 7467.462789 |
| 6 | 16,349.095476 | 16,200.135701 | 10,906.525734 | 21,445.316714 | 7687.643707 |
| 7 | 16,540.717478 | 10,413.616874 | 17,795.190157 | 11,758.146436 | 9688.644638 |
| 8 | 17,363.635526 | 11,608.885913 | 13,812.022670 | 14,145.828118 | 8471.549574 |
| 9 | 19,027.493286 | 15,717.070406 | 19,310.638918 | 13,772.830493 | 14,585.097103 |
| 10 | 17,339.523710 | 11,679.801550 | 14,368.463078 | 12,014.946867 | 10,045.985695 |
| 11 | 20,742.679577 | 23,891.867419 | 15,796.962250 | 17,233.303617 | 18,584.620158 |
| 12 | 17,426.702838 | 84,383.182448 | 12,677.306401 | 11,978.191479 | 8637.416323 |
| 13 | 19,019.020194 | 16,494.458220 | 21,366.420617 | 20,901.589822 | 26,116.328410 |
| 14 | 0 | 0 | 0 | 0 | 0 |
| 15 | 0 | 0 | 0 | 0 | 0 |
Publisher’s Note: MDPI stays neutral with regard to jurisdictional claims in published maps and institutional affiliations. |
© 2021 by the authors. Licensee MDPI, Basel, Switzerland. This article is an open access article distributed under the terms and conditions of the Creative Commons Attribution (CC BY) license (https://creativecommons.org/licenses/by/4.0/).
Share and Cite
Minkevičius, S.; Katin, I.; Katina, J.; Vinogradova-Zinkevič, I. On Little’s Formula in Multiphase Queues. Mathematics 2021, 9, 2282. https://doi.org/10.3390/math9182282
Minkevičius S, Katin I, Katina J, Vinogradova-Zinkevič I. On Little’s Formula in Multiphase Queues. Mathematics. 2021; 9(18):2282. https://doi.org/10.3390/math9182282
Chicago/Turabian StyleMinkevičius, Saulius, Igor Katin, Joana Katina, and Irina Vinogradova-Zinkevič. 2021. "On Little’s Formula in Multiphase Queues" Mathematics 9, no. 18: 2282. https://doi.org/10.3390/math9182282
APA StyleMinkevičius, S., Katin, I., Katina, J., & Vinogradova-Zinkevič, I. (2021). On Little’s Formula in Multiphase Queues. Mathematics, 9(18), 2282. https://doi.org/10.3390/math9182282

