Next Article in Journal
Node Generation for RBF-FD Methods by QR Factorization
Previous Article in Journal
A Data Augmentation-Based Technique for Deep Learning Applied to CFD Simulations
Previous Article in Special Issue
Interrelationship among CE Adoption Obstacles of Supply Chain in the Textile Sector: Based on the DEMATEL-ISM Approach
 
 
Font Type:
Arial Georgia Verdana
Font Size:
Aa Aa Aa
Line Spacing:
Column Width:
Background:
Article

Multiple Criteria Decision Analysis of Sustainable Urban Public Transport Systems

by
Alberto Romero-Ania
1,*,
Lourdes Rivero Gutiérrez
2 and
María Auxiliadora De Vicente Oliva
3
1
Department of Applied Economics, Rey Juan Carlos University, Paseo Artilleros s/n, 28032 Madrid, Spain
2
Department of Business Administration, Rey Juan Carlos University, Paseo Artilleros s/n, 28032 Madrid, Spain
3
Department of Finance Economy and Accounting, Rey Juan Carlos University, Paseo Artilleros s/n, 28032 Madrid, Spain
*
Author to whom correspondence should be addressed.
Mathematics 2021, 9(16), 1844; https://doi.org/10.3390/math9161844
Submission received: 30 May 2021 / Revised: 24 July 2021 / Accepted: 26 July 2021 / Published: 4 August 2021
(This article belongs to the Special Issue Advances in Multiple Criteria Decision Analysis)

Abstract

:
Urban public transport systems must be economically efficient and additionally environmentally sustainable. Available decision support systems, including multiple criteria decision models, allow identifying which urban public transport vehicles are acceptable and those that should no longer be used in efficient and environmentally friendly cities. Previous research has ranked urban public transport vehicles by applying analytic hierarchy process multi-criteria decision-making models, from economic and non-polluting perspectives. However, until now, the types of vehicles acceptable for fleet renewal have not been identified. This study proposes a consistent combination of the ELECTRE TRI multiple criteria decision sorting method and the DELPHI procedure, the objective of which is to identify which urban public transport vehicles are acceptable, taking into consideration a suggested sustainable threshold, which includes economic and environmental strict requirements. The proposed model is based on 2020 Madrid urban public road transport data, published by Madrid City Council, which were compiled by the authors, and assessed by a panel of 20 experts to identify criteria and factors included in the model. Findings help local administrations to identify which urban public transport vehicles should be progressively replaced by those classified as economically efficient and additionally environmentally sustainable.

1. Introduction

The motivation of this research is to apply multi-criteria decision analysis to help policy makers solve the problem of selecting acceptable urban public transport vehicles to replace those that have become obsolete and need to be replaced for reasons of economic inefficiency and/or environmental unacceptability.
It is not easy for policy makers to decide what type of vehicles to use in their public transport systems because the most environmentally sustainable technologies are also the most expensive. This is an important and difficult problem to solve because policy makers are under strong political and social pressure to comply with both environmental regulations and public spending constraints.
Urban public transport vehicles with more environmentally sustainable technologies are in demand by citizens, but they are much more expensive because they have a much higher purchase price and need complementary facilities for their operation, which are not always affordable in economic terms given the budgetary constraints of public administration.
This work solves this important problem by helping public transport managers to make balanced decisions on the type of vehicles that should be part of their fleet, taking into account both environmental and economic criteria from an efficiency point of view. The results of the study make it possible to decide how to replace more polluting but cheaper vehicles with less polluting but more expensive ones in a gradual and balanced way.
The novelty of this study lies in the fact that, whereas previous research has ranked urban public transport vehicles by applying analytic hierarchy process multi-criteria decision-making models, from economic and non-polluting perspectives, until now, the types of vehicles acceptable for fleet renewal have not been identified.
The originality of this study is to propose a new application of the combination of ELECTRE TRI multiple criteria decision sorting method and DELPHI procedure, the objective of which is to identify which urban public transport vehicles are acceptable, taking into consideration a suggested sustainable threshold.
The main target of this research is to identify which urban public transport vehicles are acceptable under a suggested sustainable threshold, which includes strict economic and environmental requirements. Hence, the objective of this research is to classify which urban public buses are acceptable and which are not in terms of sustainability.
This is an important topic for research because urban public transport systems have relevant implications in terms of urban development, as they have direct impacts on the city budget and on the environment. In this sense, urban transport has a very important role to play in contributing to mitigating road pollution, which is one of the primary sources of pollution in urban areas. Furthermore, the selection of the fleet has significant political implications for local administrations, as it represents a statement of intent on environmental issues, due to the high visibility of this public service. Citizens are increasingly aware of the need to take care of the environment. Parallel to the trend of buying sustainable private cars, citizens are demanding that cities use a fleet of sustainable vehicles.
Although the identification of the environmental impact of public buses depending on their fuel technologies has been extensively studied, the present research is a step forward. The contribution of this research is to identify which urban public transport vehicles are acceptable and which are not, while considering strict economic and environmental requirements.
The ELECTRE TRI method has been proposed to solve the research problem. Taking into consideration that the objective of the study is to identify which urban public transport vehicles are acceptable, taking into consideration an economic and environmental criteria, for this purpose it was necessary to elaborate a classification of the different types of buses according to their fuel technology, into two groups: acceptable and unacceptable. Within the multi-criteria decision methods, the outranking methods were chosen, and in particular the ELECTRE methods that do not allow compensation between criteria and that at the same time help to model decision-maker preferences, introducing fuzziness through thresholds on the intra-criteria parameters. Different ELECTRE methods are conceived to solve different problematics. The ELECTRE TRI method is designed to deal with sorting problems as in this case study. ELECTRE TRI is a multiple criteria sorting method, i.e., a method that assigns alternatives to pre-defined categories. In this study the two predefined categories are acceptable and non-acceptable, therefore applying the ELECTRE TRI method.to solve the research problem was proposed.
Advances in multi-criteria decision analysis allow policy makers to select the type of vehicles acceptable to replace those that have become obsolete and need to be replaced for reasons of economic efficiency and/or environmental unacceptability.
Although recent studies [1] show that in urban public transport networks, the most sustainable alternative is the plug-in electric vehicle in economic and environmental terms, for budgetary reasons it is impossible to replace the entire existing fleet.
The urban public road transport system in large cities must combine a vehicle fleet, in which old and new technologies coexist for a period of time, with a gradual introduction of vehicles acceptable in terms of sustainability, i.e., dissimilar economic performance and environmental impact, until all vehicles, which are no longer acceptable in terms of sustainability, have been fully replaced.
The objective of this research is to identify which urban public transport vehicles are acceptable under a suggested sustainable threshold, which includes economic and environmental strict requirements.
For this purpose, the Madrid public bus network has been analysed, taking into account the fuel technologies used in terms of sustainability.
The case study of this major European city is representative and therefore the research conclusions can be applied to other large cities that have similar bus alternatives and the common goal of reducing air pollution from public transportation systems [2].
According to [3], cities across Europe face similar pollution problems and inaction would mean paying an even greater price in economic and environmental terms, as well as for the health and quality of life of European citizens.
The concept of sustainability was first taken into consideration by the United Nations in 1987 [4] and has been growing in importance ever since.
Sustainable development must harmoniously combine three key elements: environmental sustainability, economic sustainability and social sustainability [5,6].
In this sense, the 2030 Agenda for Sustainable Development, approved by the United Nations in 2015 [7], included two targets underlining the role of urban transport related to the three pillars of sustainability.
On one hand, target 11.2, entitled “affordable and sustainable transport systems”, outlines the aim to “by 2030, provide access to safe, affordable, accessible and sustainable transport systems for all, improving road safety, notably by expanding public transport, with special attention to the needs of those in vulnerable situations, women, children, persons with disabilities and older persons”.
On the other hand, target 11.6, entitled “reduce the environmental impact of cities”, outlines the aim to “by 2030, reduce the adverse per capita environmental impact of cities, including by paying special attention to air quality and municipal and other waste management”.
Previous transport policy objectives cannot be achieved without a contribution from urban transport, and more specifically road transport, which is one of the primary sources of pollution in urban areas.
Sustainable urban public road transport systems in large cities would contribute to mitigate local air pollutants such as nitrogen oxides (NOx) and particulate matter (PM10 and PM2.5), ozone layer destruction and emissions of greenhouse gases such as carbon dioxide (CO2), which accelerates climate change [8].
The ongoing COVID-19 pandemic has brought a series of unprecedented challenges to the public transport sector. A review of the international academic literature on the way in which public transport networks have been affected by the COVID-19 pandemic shows that public transport authorities can rely on a still limited and evolving body of scientific knowledge to take informed decisions [9].
On the contrary, the abundance of specialised academic literature on the topic of the pollution problems of public transport systems [10,11,12,13,14,15], and in particular those produced by buses [16,17,18,19,20], reflects that this is a relevant and consolidated area of study.
Public bus transportation systems, in European cities, have a heterogeneous fleet of vehicles [2], because of the use of different fuel alternatives, combining more economically efficient and environmentally friendly buses, with economically inefficient and highly polluting vehicles.
The identification of the environmental impact of public buses depending on their fuel technologies has been extensively studied. Previous research has compared vehicles that use different alternative fuels [21,22,23,24,25,26,27], assessing their impact [28,29] and ranking urban public transport vehicles [1], finding that the use of compressed natural gas (CNG) vehicles in public transport is the best alternative in economic terms, meanwhile the use of plug-in electric vehicle in public transport is the best alternative in environmental terms.
In relation to autonomous [30] and electric vehicles [31], the real implementation problems are associated with their limited range [32,33,34] and the limited charging network infrastructure [35,36].
An all-electric bus fleet would be the utopian solution for European cities to meet the highest environmental standards and the requirements of international organisations. However, the heterogeneity of the existing car fleet and budgetary constraints force policy makers to take decisions under the counterbalance of economic constraints.
In addition to the aforementioned United Nations Agenda for Sustainable Development targets 11.2 and 11.6, European cities are under the supervision of the World Health Organization and the European Commission.
When pollution levels exceed values considered dangerous by the World Health Organization [37], the European Commission issues a formal request to reduce local levels of air pollution.
When limit values set by EU legislation on ambient air quality [38] are exceeded, as in the case of Madrid on 2018, a Member State has to adopt air quality plans and ensure that such plans set appropriate measures so that the exceedance period can be kept as short as possible.
The air quality data provided by Madrid on 2019 confirmed the systematic breach of EU rules on nitrogen dioxide values [39], which have been legally binding since 2010. Therefore, the European Union has again cautioned Spain over poor air quality, particularly in the city of Madrid which level of air pollution was in violation of EU standards, and has given Spain an ultimatum to comply or face sanctions before the European Court of Justice [40]. Finally the European Commission has decided to refer Spain to the Court of Justice of the EU over poor air quality to respect limit values for nitrogen dioxide [39].
Spain, which is also committed to meeting the targets set in international agreements such as the Paris Agreement and the Kyoto Protocol [41], should focus on significantly reducing its current emissions of air pollutants in metropolitan areas, such as Madrid city centre, with a particular focus on emissions from public road transport.
In this sense, the Madrid city council has made a firm commitment to alternative fuels. Currently, in the capital of Spain, four fifths of urban public transport buses are green, in compliance with the Euro V European regulations on emission levels of air pollutants [42].
The good results of the measures taken, in combination with positive effects of COVID-19 lockdown on air quality in Madrid [43], has generated a significant reduction of air pollution levels and adequate levels of air quality data in Madrid on 2021 [44].
However, air quality in Madrid must continue to improve and policy makers must continue to promote sustainable alternative energies for urban public road transport in order to ensure air quality in the long term.
Innovative ideas for public transport [45] and progressively replacing vehicles with others that use more environmentally friendly technologies are required.
The main fuel alternative technologies available in the urban public buses market, such as diesel, diesel hybrid, CNG, plug-in electric, or induction electric, can be ranked according economic, environmental, and even sustainable criteria [1].
However, the position in the different rankings may not be clear enough information to make a political decision such as the purchase of new buses to replace the vehicles currently in operation. This is a very relevant decision from an environmental point of view, and very costly in budgetary terms.
For the reasons explained above, policy makers should have a clear and unambiguous classification of vehicles that should not be kept on the road because their use is not acceptable from a sustainability point of view, and of vehicles that are acceptable from a sustainability point of view and can therefore be kept on the road or can be purchased to replace those classified as unacceptable.
Therefore, the aim of this research is to classify which urban public buses are acceptable and which are not in terms of sustainability.
The concept of sustainability, as well as the available propulsion engine technologies, is constantly evolving, so the ceteris paribus condition must be applied in this research.
This research analysed Madrid public bus system data, creating a multiple criteria decision analysis model to identify the acceptability, from a sustainable point of view, of diesel, CNG, diesel hybrid, plug-in electric and induction electric vehicles.
Therefore this study raises five research questions:
-
Research Question I: Are diesel urban public buses acceptable in terms of sustainability?
-
Research Question II: Are compressed natural gas urban public buses acceptable in terms of sustainability?
-
Research Question III: Are diesel hybrid urban public buses acceptable in terms of sustainability?
-
Research Question IV: Are plug-in electric urban public buses acceptable in terms of sustainability?
-
Research Question V: Are induction electric urban public buses acceptable in terms of sustainability?
The rest of this paper is organised as follows. Section 2 discusses the literature review, and Section 3 presents the data source and methodological description. This section explains the ELECTRE TRI model implemented using Diviz software, as well as model inputs: the vehicle options, criteria data and formulas, and the Delphi method procedure to obtain the weights included in the model. Section 4 includes model results and discussion. Section 5 offers the main conclusions and recommendations of the study, including results implications for management, research limitations and future lines of research.

2. Literature Review

This section presents a literature review in which the academic foundations of the selected research topic are discussed from different perspectives. It is structured in the following five subsections: (1) Bus emissions: policies to reduce air pollution; (2) The emissions assessment of alternative fuel buses; (3) Bus selection based on multi-criteria decision models; (4) Bus assessment based on fuel consumption and emissions; and (5) A European perspective: Madrid case study.
Once the previous academic contributions are explained and discussed, in an orderly manner through summary tables, the research gap covered by this study is identified at the end of this section, highlighting the novelty of this contribution.

2.1. Bus Emissions: Policies to Reduce Air Pollution

Individual motorised transport is the largest emitter of greenhouse gases [46]. For this reason, the authorities promote the use of public road transport to reduce pollutant emissions [47].
The literature specialised on the topic of road vehicle emission assessment and emissions reduction policies, includes numerous references. Table 1 provides a sample of selected studies relevant to this investigation.

2.2. The Emissions Assessment of Alternative Fuel Buses

The environmental impact of different public vehicles varies according to the fuel type and the vehicle technology. Therefore, the sustainability assessment of alternative fuel buses has been extensively studied. Table 2 provides a selection of publications on this area of research.

2.3. Bus Selection Based on Multi-Criteria Decision Models

Multi-criteria decision analysis include popular scientific models, such as AHP, PROMETHEE and ELECTRE, which include numerous techniques and applications in different areas of study.
Out of the many publications that review articles related to MCDA and MCDM, four of those systematic reviews have special interest for their relation to this investigation: [61] performed an extended literature review on the application of MCDM in the field of sustainable energy decision-making, [62] carried out a systematic review on papers that apply MCDM to transportation systems, [63] carried out a thorough classification of the literature related to MCDA of road transportation fuels and vehicles, and [64] conducted a systematic review on multi-criteria approaches for urban passenger transport systems.
Multi-criteria decision models are a suitable tool that assist bus fleet managers to take decisions related to the evaluation of vehicles performance from different perspectives, because this models may include criteria related to economic, environmental, social and technological aspects. Table 3 provides a selection of publications on bus selection based on multi-criteria decision models.

2.4. Bus Assessment Based on Fuel Consumption and Emissions

In addition to bus selection based on multi-criteria decision models, some other authors studied the bus selection or bus efficiency assessment based on other methods taking into consideration consumption and emission variables. Table 4 shows selected studies on bus assessment based on fuel consumption and emissions.

2.5. An European Perspective: Madrid Case Study

The previous tables show relevant research applied to the evaluation of public bus fleets in different cities and countries around the world. The literature review of case studies focusing on the situation in Europe, and specifically in the city of Madrid, is shown in Table 5.

2.6. The Novelty and the Contribution of This Research

The analysis of the literature shows that most authors apply multi-criteria decision models for the road transportation fuels and vehicles analysis aiming to rank buses or to identify the most efficient ones.
In the literature, one can also find different examples of research mainly focused on consumption and emission variables, and the few examples focused on replacing buses are oriented towards evaluating the emissions effects of replacing conventional city buses by electric buses.
However, there is no previous research on the classification of the bus technology by fuel type aiming to assist policy makers solve the problem of selecting acceptable urban public transport vehicles to replace those that have become obsolete and need to be replaced for reasons of economic inefficiency and/or environmental unacceptability.
The effects of city buses’ air pollution emissions is a broad topic of research, which has been thoroughly studied. Although the literature specialised in this area has different approaches, and has produced a vast number of publications, the above literature review discussion shows a research gap to consider.
Hence, the novelty of this study lies in the fact that, whereas previous research has ranked urban public transport vehicles by applying analytic hierarchy process multi-criteria decision-making models, from economic and non-polluting perspectives, until now, the types of vehicles acceptable for fleet renewal have not been identified.

3. Materials and Methods

The proposed multi-criteria decision model is based on 2020 Madrid urban public road transport data, published by Madrid City Council [91,92,93], which have been compiled by authors, and assessed by a panel of 20 experts to identify criteria, factors and weights included in the model.
The research strategy is developed around two poles. On the one hand, there are the experts who will identify and structure the problem as well as the model building; on the other hand, the research team who will apply multi-criteria decision techniques to provide a final recommendation.
The first and second steps of the research are the identification and the structuring of the problem. A panel of 20 experts was selected to help in this task. All experts were professionals or scholars of the transport industry (45%) or energy in transport (35%) or both (20%), with at least three years’ experience.
The model building was also carried out together with the experts. The construction of the criteria and the definition of the alternatives were agreed with them. Data were compiled by the authors based on 2020 Madrid urban public road transport data, published by Madrid City Council [92,93]. The Delphi method, applied to the expert panel, was used to determine the weight of the criteria. Questionnaires were distributed to the experts and different rounds were carried out until consensus weights were reached.
Once all of this was carried out, the authors chose and applied the multi-criteria decision model to obtain a solution. A sensitivity analysis was also carried out, which led to the recommendation of a robust solution. It is this final recommendation that is proposed to the decision-maker: the EMT (Municipal Transportation Company of Madrid).
Diviz software [94,95] was used to implement ELECTRE TRI multiple criteria decision aiding sorting method, in order to assess and classify urban public buses, taking into consideration their alternative engine technologies and combustion characteristics.
The choice of the ELECTRE TRI method is based on the characteristics of the case study and the objective of the research. Taking into consideration that the aim of this research is to identify which urban public transport vehicles are acceptable, taking into consideration an economic and environmental criteria, then a classification has to be made by dividing alternative vehicles into two different groups. ELECTRE TRI is designed to deal with sorting problems, making it suitable for this case of study, which aims to classify the buses in two predefined categories: acceptable and non-acceptable.
For this purpose, the ELECTRE TRI method is suitable, which is a multiple criteria sorting method that assigns alternatives to pre-defined categories. Within the multi-criteria decision methods, the outranking methods were chosen, and, in particular, the ELECTRE methods, which do not allow compensation between criteria, and which, at the same time, help to model the decision-maker preferences by introducing fuzziness through thresholds on the intra-criteria parameters.
The ELECTRE TRI method, which was proposed in the early 2000s to assess environmental issues [96], is hereby used to consider this multi-criteria decision problem [97]. Different approaches have been used to address multi-criteria problems [98,99,100]. They are based either on the absolute evaluation of the alternatives (such as multi-attribute utility (MAUT) or value functions methods) or on pair-wise comparisons (a.o. outranking methods).
Outranking methods are based on pair-wise comparisons of the alternatives or options. This means that every option is compared to all other options. The main characteristic and advantage of outranking methods is that they avoid total compensation between criteria and any normalisation process, which distorts the original data. Main methods or method families associated with this approach are: ELECTRE and PROMETHÉE.
Among the outranking methods, in this research the ELECTRE TRI was chosen due its accuracy in the assignment of alternatives to predefined categories. The assignment of an alternative a result from the comparison of a with the profiles defining the limits of the categories.
This method allows for more flexibility to model the preferences of the decision-maker and helps dealing with fuzziness. It offers multiple parameters to model intra-criterion information such as the preference and indifference thresholds, and criteria weights and veto thresholds to model inter-criteria information. Moreover, it provides as a final recommendation a sorting of the different alternatives into predefined categories.
A flowchart of the general scheme of the use of ELECTRE TRI is presented in Figure 1, which has been adapted from [101].
As indicated in Figure 1, the Delphi methodology was applied for obtaining consensus weights. Figure 2 shows the flowchart of the applied Delphi methodology.
Let F denote the set of the indices of the criteria g 1 ,   g 2 ,   ,   g m (F = {1, 2, …, m}) and B the set of indices of the profiles defining p + 1 categories (B = {1, 2, …, p}), b h being the upper limit of category C h and the lower limit of category C h + 1 , h = 1, 2, …, p. In what follows, we will assume, without any loss of generality, that preferences increase with the value on each criterion.
The ordered p + 1 categories C 1 , C 2 , , C p + 1 are defined in ELECTRE TRI by p profiles b 1 , b 2 , , b p , b h being the upper limit of category C h and the lower limit of category C h + 1 , h = 0 1, 2, …, p.
ELECTRE TRI assigns alternatives to categories following two consecutive steps: (1) Construction of an outranking relation S that characterises how alternatives compare to the limits of categories; and (2) Exploitation (through assignment procedures) of the relation S in order to assign each alternative to a specific category.
The goal of ELECTRE TRI is to validate or invalidate the assertion a S b h (and b h S a ), whose meaning is “a is at least as good as b h ”.
An outranking relation, where a outranks b (denoted by aSb), expresses the fact that there are sufficient arguments to decide that a is at least as good as b and there are no essential reasons to refute this.
The indifference and preference thresholds q j and p j constitute the intra-criterion preferential information. They account for the imprecise nature of the evaluations g j ( a ) . On one hand, q j specifies the largest difference g j ( a ) g j ( b h ) that preserves indifference between a and b h on criterion g j . On the other hand, p j represents the smallest difference g j ( a ) g j ( b h ) compatible with a preference in favour of a on criterion g j .
At the comprehensive level of preferences, in order to validate the assertion a S b h (or b h S a ), two conditions should be verified: (1) Concordance: for an outranking a S b h (or b h S a ) to be accepted, a “sufficient” majority of criteria should be in favour of this assertion; and (2) Non discordance: when the concordance condition doesn’t hold, none of the criteria in the minority should oppose to the assertion a S b h (or b h S a ) in a “too strong way”.
Two types of inter-criteria preference parameters intervene in the construction of S: (1) The set of weight-importance coefficients k 1 ,   k 2 , . , k m ) is sued in the concordance test when computing the relative importance of the coalitions of criteria being in favour of the assertion a S b h ; and (2) The set of veto thresholds ( v 1 , v 2 , , v m ) ,hB, is used in the discordance test. The v j , represents the smallest difference g j ( b h ) g j ( a ) incompatible with the assertion a S b h .
Therefore, the following stands: 0 q j p j v j .
Regarding the outranking relation in ELECTRE TRI, in this method, an outranking relation is built in order to enable the comparison of an alternative a to a profile b h . This outranking relation is built through the following steps: (1) Compute the partial concordance indices c j ( a , b h ) and c j ( b h , a ) ; (2) Compute the overall concordance indices c ( a , b h ) , c ( b h , a ) ; (3) Compute the partial discordance indices d j ( a , b h ) and d j ( b h , a ) ; (4) Compute the fuzzy outranking relation grounded on the credibility indices σ ( a , b h ) ; and (5) Determine a λ-cut of the fuzzy relation in order to obtain a crisp outranking relation.
The partial concordance index c j ( a , b h ) ( c j ( b h , a ) , respectively) expresses to which extend the statement “a is at least as good as b h , ( b h , is at least as good as a, respectively) considering criterion g j ” is true. When g j has an increasing direction of preference, index c j ( a , b h ) is computed as follows:
g j ( a ) g j ( b h ) p j     c j ( a , b h ) = 0 I f   g j ( b h ) p j g j ( a ) < g j ( b h ) q j     c j ( a , b h ) = [ g j ( a ) g j ( b h ) + p j ] [ p j ( b h ) q j ] I f   g j ( a ) > g j ( b h ) q j     c j ( a , b h ) = 1
The global concordance indices c ( a , b h ) ( c ( b h , a ) , respectively) express to which extent the evaluations of a and b h on all criteria are concordant with the assertion “a outranks b h ”, then c ( a , b h ) is computed as follows:
c ( a , b h ) = j F k j c j ( a , b h ) j F k j
In relation to discordance indices, the partial discordance index d j ( a , b h ) ( d j ( b h ,   a ) , respectively) expresses to which extent the criterion g j is opposed to the assertion “a is at least as good as b h ”, i.e., “a outranks b h ” (“ b h is at least as good as a”, respectively).
When g j has an increasing direction of preference, d j ( a , b h ) is computed as follows:
I f   g j ( a ) > g j ( b h ) p j     d j ( a , b h ) = 0 I f   g j ( b h ) v j < g j ( a ) g j ( b h ) p j     d j ( a , b h ) = [ g j ( b h ) g j ( a ) + p j ] [ v j p j ] I f   g j ( b h ) v j g j ( a )     d j ( a , b h ) = 1
Regarding the degree of credibility of the outranking relation, the credibility index corresponds to the concordance index σ ( a , b h ) weakened by eventual veto effects and discordance indices for some criteria. More precisely, the value of σ ( a , b h ) is computed as follows:
( a , b h ) = c ( a , b h ) j F ¯ 1 d j ( a , b h ) 1 c ( a , b h ) w h e r e   F ¯ = { j F /   d j ( a , b h ) > c ( a , b h ) }
For the resulting outranking relation, the translation of the obtained fuzzy outranking relation into a crisp outranking relation S is carried out by means of a λ-cut, (λ is called cutting level). The λ is considered as the smallest value of the credibility index compatible with the assertion “a outranks b h ”, i.e., σ ( a , b h ) λ a S b h .
The binary relations P (preference), I (indifference), and R (incomparability), have been defined as follows:
  a I b h a S b h   a n d   b h S a   a P b h a S b h   a n d   n o t   b h S a b h P a n o t   a S b h   a n d   b h S a a R b h n o t   a S b h   a n d   n o t   b h S a  
In relation to the assignment procedures, the role of the exploitation procedure is then to analyse the way in which an alternative “a” compare to the profiles so as to determine the category to which “a” should be assigned. Two assignment procedures are available.
On one hand, the pessimistic (or conjunctive) procedure: If b h and b h + 1 denote the lower and upper profile of the category C h , the pessimistic procedure assigns alternative a to the highest category C h such that a outranks b h , i.e., a S b h .
On the other hand, the optimistic (or disjunctive) procedure: The optimistic (or disjunctive) procedure assigns a to the lowest category C h for which the upper profile b h + 1 is preferred to a, i.e., b h S a .
For the comparison of the two assignment procedures, when the evaluation of an alternative is between the two profiles of a category on each criterion, then both procedures assign this alternative to this category. A divergence exists among the results of the two assignment procedures only when an alternative is incomparable to one or several profiles; in such case the pessimistic assignment rule assigns the alternative to a lower category than the optimistic one.

3.1. Options

Five vehicle options have been considered in this research, depending on the fuel energy used by each alternative of the main types of buses available on the market: CNG, diesel, diesel hybrid, plug-in electric, and induction electric.
The compressed natural gas is a fuel gas made of natural gas, which is mainly composed of methane, compressed to less than 1% of the volume it occupies at standard atmospheric pressure. Vehicles using Otto cycle combustion engines run on CNG and are noted for emitting small amounts of carbon dioxide, and therefore not contributing to the health problems associated with air pollution [102].
The most efficient internal combustion engine, and therefore the one that has been extensively used in urban public transport services, is the diesel-powered combustion engine. Diesel engine vehicles have historically been what is used for regular buses in most urban public transport networks [34].
Diesel hybrid vehicles use a diesel-cycle combustion engine that feeds an electric generator that is responsible for moving the vehicle. They use diesel fuel.
Additionally, there are two different types of vehicles using an electric motor. Plug-in electric buses run on electricity, and are recharged using a socket, while induction electric buses, which also run on electricity, are recharged by induction.
The five alternatives mentioned above show dissimilar performances, which makes it difficult to compare their consumption and pollution. Some additional variables to be taken into account for the evaluation and comparison of the different options are related to their range, engine performance and refuelling time. Thus, even if the intention is to compare alternative buses on the same route for one year, it should be included in the formula that the required number of vehicles will be different, the distance travelled will be different on the same route, and the total time spent will also be different.
Table 6 shows the resource requirements for a specific bus line in the city of Madrid depending on the type of fuel, operating 18 h daily over one year of service. This particular bus line [103], that has an average distance of 9.21 km per journey, was selected to apply the suggested multiple criteria decision model of sustainable urban public transport systems to a real case of study.
Unequal resource requirements are caused by differences in range, engine performance and refuelling time.
Induction electric vehicles take 20 min longer than other buses to complete a full journey, because they must recharge their batteries at bus terminals, which forces them to stand still for 10 min on each outbound journey.
CNG, diesel, and diesel hybrid vehicles have the same requirements in terms of range. By contrast, plug-in and induction electric vehicles have a maximum range of 155 km without refuelling, so these buses cannot provide a full-day service and therefore more vehicles are needed due to their limited range.

3.2. Criteria

Madrid’s public road transport network combines different vehicle alternatives, by fuel type, with different levels of sustainability, i.e., dissimilar economic performance and environmental impact. For the accurate evaluation of different fuel technologies, the multi-criteria decision model must include criteria from different perspectives.
On the one hand, it must be taken into account economic criteria related to the cost of service provision, such as depreciation costs, traction costs, maintenance costs and operating costs. On the other hand, environmental criteria should be included, to assess emissions of NOx, CO2, and PM pollutants.

3.2.1. Depreciation Costs

In general terms, depreciation costs are calculated on the basis of two variables: acquisition cost and durability.
In the case of electric induction buses, a complementary asset cost has to be included: the price of the specific infrastructure needed to charge the battery at the terminals. Therefore, the formula for the depreciation costs can be expressed as:
Depreciation costs = [Vehicle purchase price (€)/Vehicle service life (years)] × Number of vehicles + Infrastructure
Table 7 shows the data compiled by the authors from the data of the public road transport company of Madrid, which were used to calculate the depreciation costs for each type of bus. Table 8 shows the costs in the ELECTRE TRI model per alternative.

3.2.2. Traction Costs

In order to calculate traction costs, two variables must be taken into account: the energy consumption of each type of vehicle and the price of the fuel it uses.
In relation to the energy consumption of each type of vehicle, the amount of fuel consumed per kilometre driven must be taken into account, on the one hand, and on the other hand, the price of fuel, which is different for each type of fuel and varies according to market prices.
To calculate the traction costs, the consumption and fuelling or charging characteristics of each type of bus must be taken into account. Therefore, the formula for the traction costs can be expressed as:
Traction costs = Consumption (litres per km) × Fuel price (€ per km) × Kilometres travelled
Table 9 shows the data used to calculate the traction costs for each alternative. The results of the assessment of the traction costs for each alternative for a year of service are shown in Table 8.

3.2.3. Maintenance Costs

Maintenance costs include expenses related to the upkeep and repair of vehicles and components present throughout the operation; including costs related to ensuring that the vehicle operates in a safe, reliable, comfortable and environmentally sustainable manner.
Maintenance costs have a strong relationship with the number of years of the vehicles, because upkeep and repair of vehicles tend to become more intensive over time, especially once the warranty period expires. The formula for calculating the maintenance costs is defined below.
Maintenance costs Alternative X = Average maintenance costs (€ per km) × Kilometres travelled.
The average maintenance costs per kilometre for one year of service was calculated (see Table 8) based on data from Madrid Transport Company [92,93] and information related to the cost of maintaining the batteries for hybrid and electric vehicles [104,105].
Diesel hybrid vehicles increase their maintenance costs to some extent more than the maintenance costs of a normal diesel engine due to the mechanical complexity related to the operation of the electric components.
However, maintenance costs for plug-in and induction electric vehicles are halved on average, thanks to the reduced mechanical difficulty of maintenance and the drastic reduction of preventive costs.

3.2.4. Operating Costs

The operating costs were calculated for one year of service for each alternative (see Table 8), taking into account the salaries of the staff required for each type of vehicle and the total hours of service, which is different depending on the technology of each alternative.
Unlike diesel, CNG, and diesel hybrid vehicles, which make the journeys in the same time, electric induction buses need more time to make the same route, due to the time they must spend recharging their batteries [42].
The formula for calculating the operating costs can be expressed as:
Operating cost Alternative X = Average operating costs (€ per hour) × Hours in service.

3.2.5. Pollutant Costs

The difficulty in comparing pollutant emissions from vehicles using different technologies is that each type emits different particulate pollutants and there are no tables of equivalence of the damage caused to the environment by different particulate pollutants.
Hence, the emissions of NOx, CO2, and PM pollutants by each type of vehicle were analysed individually, and the NOx, CO2, and PM emissions by each alternative for one year of service were assessed separately as three independent criteria.
Quantifying the CO2 emissions is a practical solution to show the damage caused to the environment by different types of buses. Each type of vehicle was assigned an emission value in its type-approval; therefore, it is possible to calculate the emissions depending on the fuel used and the carbon footprint [106].
A carbon footprint is the total amount of generated greenhouse gases, expressed as carbon dioxide equivalent. Cutting CO2 emissions is the key solution to tackling climate change; therefore this research includes the carbon dioxide equivalent emissions by different types of public road transport vehicles.
Although electric vehicles emit no direct emissions when in operation, they do emit pollutants indirectly by consuming electricity, and consequently it is possible to calculate the indirect carbon dioxide equivalent emissions, by establishing an emissions factor of the used electricity mix [106]. Previous emissions factor depends on the energy source used to produce the electricity. Renewable sources or those with low CO2 emissions have a low or zero mix factor.
Table 10 and Table 11 summarise the data used to calculate the emissions for each alternative: Table 10 shows the average emissions of pollutants by type of fuel, and Table 11 shows the performance and emissions factors by type of fuel. Based on previous data, Table 12 shows the pollutant emissions in the ELECTRE TRI model by alternative.

3.3. Weights

ELECTRE TRI requires a set of technical parameters as well as the definition of categories and the profiles between categories.
Before discussing the values for indifference, preference and veto thresholds, the meaning of the categories and the construction of the profiles is outlined in detail. In this section, the procedure to obtain the weights of the criteria is explained.
The determination of the criteria weights was carried out through a group of experts because of the complexity of the problem and due to the heterogeneity of the criteria considered.
Determining the weights of the criteria is one of the most difficult tasks in multi-criteria methods and in particular in ELECTRE methods. The issue becomes even more complicated if it is a group decision problem. As mentioned in [107], in group decision-making problems, it is almost impossible to have a homogeneous group of decision-makers whose experiences, attitudes, and knowledge are the same or similar. Therefore, it is required to determine the weights of decision-makers to reflect their relative importance or contribution to the problem.
The consensus-based approach was chosen, where weights are determined by the degree of consensus. The novelty of this approach lies in using the Delphi method to reach a consensus on the weights in the expert group.
The Delphi method [108] was used to determine the weights of the criteria. The applied systematic and interactive forecasting method, which relies on a panel of experts, produced a consensus reached by the group of experts on the average value that should be attributed to each criterion.
Since 1962, the Delphi method has been a widely recognised method [109], which is applied to ensure a consensual decision-making process and is a commonly used technique in transport research [110], and specifically in urban public road transport research [111].
The selection of a panel of 20 experts was crucial in this multi-criteria decision-making process [112] to determine the weights of the criteria. All experts were professionals or scholars of the transport industry (45%) or energy in transport (35%) or both (20%), with at least three years’ experience.
In the first round of consultations, each expert gave their opinion by filling in a questionnaire on the importance, or weight, they considered each criterion should have in order to achieve the goal of sustainability.
The experts, in the first place, assessed the importance of economic versus environmental criteria, assigning a weight to each group (both weights must add up to 100%). In addition, the questionnaire included separate sub-criteria for each group of criteria, and the experts, in the second place, assigned a weight to each sub-criterion (all sub-criteria weights must add up to 100%).
After the first round, an anonymised summary of the experts’ answers was provided to the panel of experts for their judgements, including the mean values for the whole responses, the standard deviations for the total dataset, the individual response for the former round, and the interquartile range (IQR).
Experts were encouraged to revise their earlier answers in light of the replies of other members of their panel, and after that, the consultation instrument in the second round was again a questionnaire related to the importance that the criteria and sub-criteria should have for achieving the goal of sustainability. On this occasion, each expert was asked to re-evaluate the weights, i.e., to re-assess or confirm his or her previous opinion.
Only two rounds were needed for a convergence of opinion on the importance of the criteria in the model.
While there is no consensus on how to identify how many rounds are needed [113] to complete Delphi studies, there is consensus on measurement strategies [114].
A commonly used indicator to calculate dispersion is the standard deviation. Applied to the Delphi methodology [115], a higher dispersion of responses means a lower consensus in the expert panel. More specifically, [116] states that standard deviation values higher than 1.5 are always related to significant disagreements among experts.
The coefficient of variation, which can be used to assess stability [110], is an even more accurate and reliable stopping criterion than the standard deviation [113]. Therefore, the coefficient of variation, which is the ratio of the standard deviation to the mean, was applied in this study.
Figure 3 shows in blue the coefficient of variation of the first round, in orange the coefficient of variation of the second round, and in grey the absolute difference between the coefficients of variation of the two rounds.
Values of 0 to 0.5 mean that a broad consensus was reached among the expert group and consequently there is no need to repeat another round of consultations [110,117]. As shown in Figure 3 and in Table 13, consensus was reached after the second round, due to the insignificant difference between the coefficients of variation of the two rounds.
Table 13 shows the weights based on the 20 experts’ consensus, and provides information related to statistical data: standard deviation, interquartile range, first round coefficients of variation; CV2 = second round coefficients of variation, and the difference between first round coefficients of variation and second round coefficients of variation.
Taking into account the values obtained from the Delphi application, the following final weights for the ELECTRE TRI model criteria were obtained (see Table 14), multiplying the weight of each group by the weight of each criterion.

4. Results and Discussion

The data were entered into the Diviz software to conduct an ELECTRE TRI method to assess and classify urban public buses. The reason to choose the ELECTRE TRI multiple criteria decision aiding sorting method is because it allows the alternatives to be classified into categories. The alternatives set is composed by A = { a 1 ,   a 2 ,   a 3 ,   a 4 ,   a 5 } = {Diesel, GNC, Diesel Hybrid, Plug-in Electric, Induction Electric}.
The family F of criteria is: F = { g 1 ,   g 2 ,   g 3 ,   g 4 ,   g 5 ,   g 6 ,   g 7 } = {Depreciation Cost, Traction Cost, Maintenance Cost, Operating Cost, NOx emissions, PM emissions, CO2 emissions}.
Let g j ( a i ) denote the value of criterion g j on alternative a i . In this case, only one profile will be obtained separating the class composed of vehicles acceptable in both economic and environmental terms, and the class composed of vehicles that are not acceptable anymore.
The two categories will be: {C Acceptable, C Non-Acceptable}
To set the values for the profile between categories it is necessary to search for two clusters for each one of the seven criteria. The idea is to categorise the vehicles in monocriteria terms, and then aggregate them with ELECTRE TRI. For this purpose, the XLSTAT software was used to obtain the clusters for each criterion with the “univariate clustering” tool.
Table 15 summarises the cluster 1 or 2 membership of the five vehicle types for each of the seven criteria, with cluster 1 containing the lower values and cluster 2 containing the higher values respectively for each criterion.
Let c l s , j = c l u s t e r   s   o f   c r i t e r i a   j w i t h   s = 1 , 2   a n d   j = 1 , 2 , , 7 .
Let b = { b 1 ,   b 2 ,   b 3 ,   b 4 ,   b 5 ,   b 6 ,   b 7 } , the profile limiting the acceptable and non-acceptable vehicles.
It will be defined: b j = m a x ( g j ( a i ) c l 1 , j   )   f o r   j = 1 , 2 , 3 , 4 , 7 .
For criteria g 5 and g 6 , the value of the profile will be established as the minimum of the values of the vehicles belonging to the second cluster: b j = m i n ( g j ( a i )   c l 2 , j )   f o r   j = 5 , 6 .
The reason is that the values of the vehicles in class 1 are all equal to zero, and this seems to be an overly restrictive target.
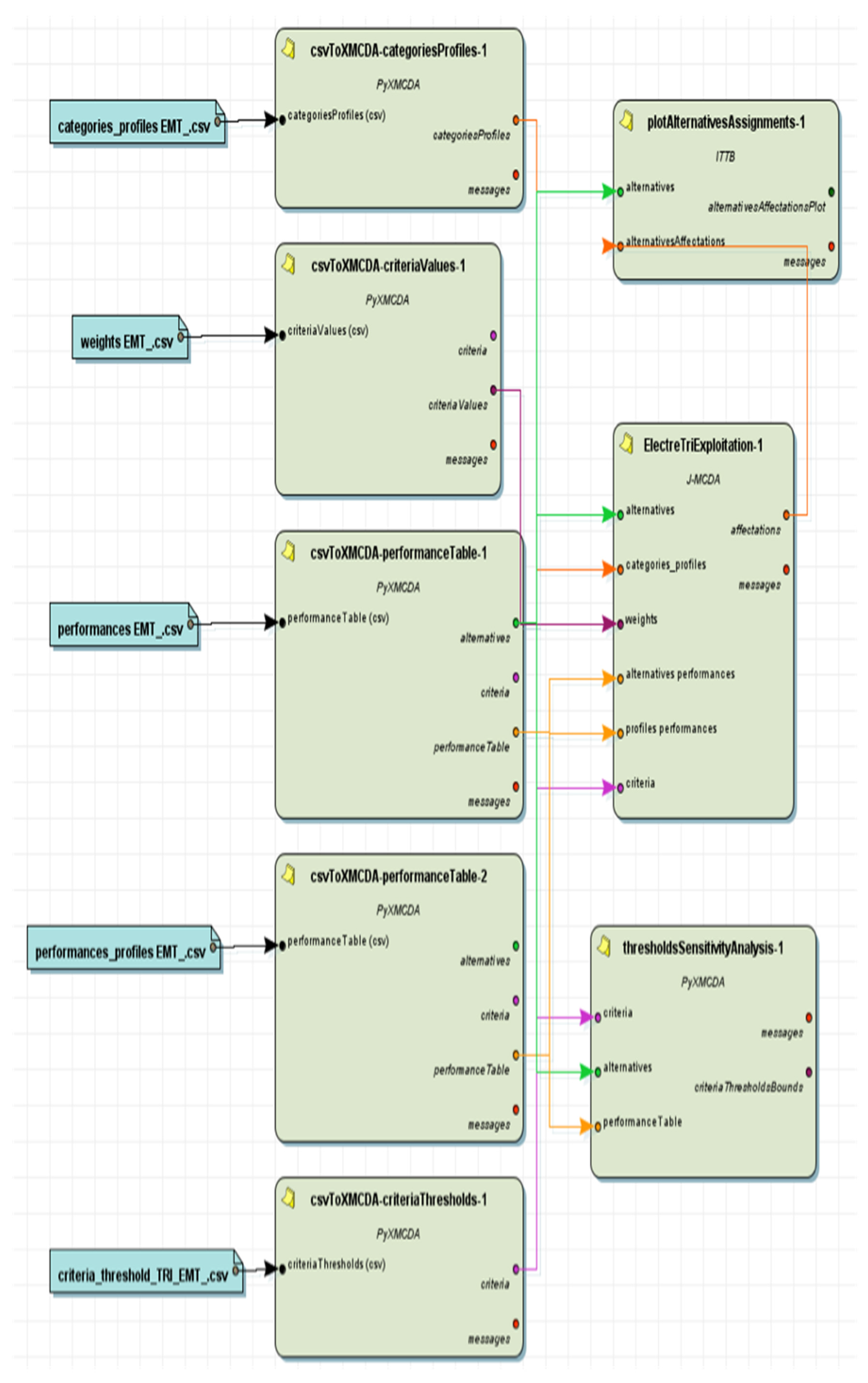
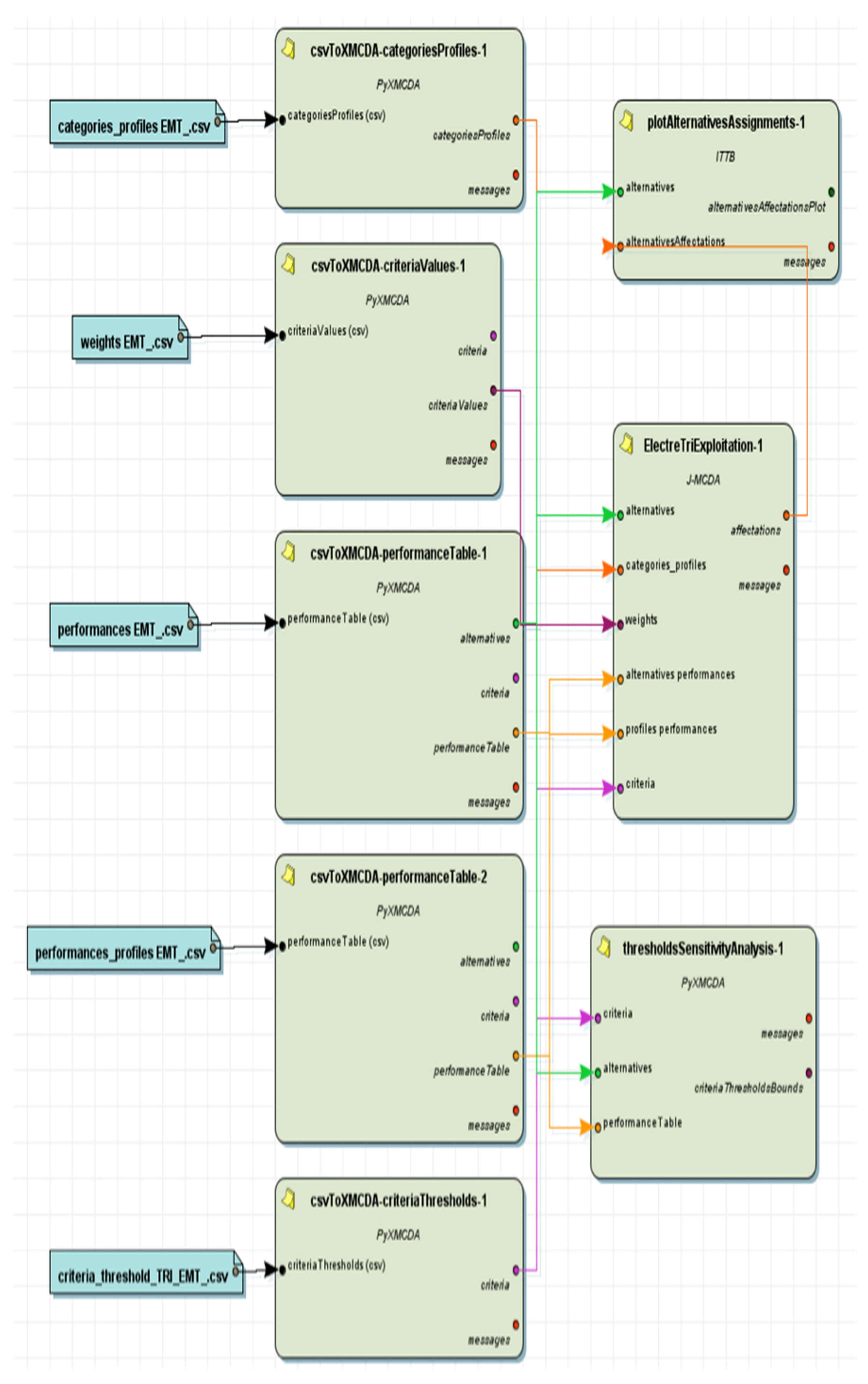
Figure 4 shows the Diviz workflow implementing ELECTRE TRI applied to this case of study:
Table 16 shows the performance. The profile for ELECTRE TRI is: b = {651,667; 475,797; 0.5425; 422,556; 910; 3.1; 1,264,616}.
ELECTRE TRI needs some technical parameters as well: the indifference, preference, and veto thresholds. Therefore, it was decided to set the indifference thresholds equal to 5% of the difference between the largest and the smallest value for each one of the criteria, and the preference thresholds equal to 10% of the difference between the largest and the smallest value for each one of the criteria. Table 17 shows the thresholds.
Initially, it was decided not set veto thresholds, but instead the study of their effect will be studied at a later stage through a sensitivity analysis.
The final solution, which was obtained by implementing ELECTRE TRI is shown in Figure 5:
A sensitivity analysis was performed in two ways: by varying the weights and introducing vetoes. In the case of the weights, a first scenario was considered, in which the economic criteria increased in importance compared to the initial situation considered (Delphi consensus). The second scenario considered the increased importance of environmental criteria compared to the values obtained as a Delphi consensus.
In the scenario in which economic criteria were given more importance, they were considered to have up to 70% of the total importance compared to 30% of the importance of environmental criteria. Table 18 shows the variation ranges of the criteria weights considering that the economic criteria have 70% of the total importance.
In this case, the solution obtained was the same as with the Delphi consensus weights.
The second scenario considered gave equal importance to economic and environmental criteria. Table 19 shows the variation ranges of the criteria weights considering that economic criteria are as important as environmental criteria.
In this case, the solution obtained was also the same as with the Delphi consensus weights. The introduction of vetoes was also considered in the sensitivity analysis. The vetoes sought to reflect first of all what would happen if stricter environmental restrictions were introduced. Specifically, a veto was imposed on the environmental criteria equal to 20% of the difference between the highest and lowest value of each of these criteria. Table 20 shows the values of thresholds and vetoes on environmental criteria.
Again, ELECTRE TRI provided the same recommendation. Acceptable class: H-D, PE, IE; non-acceptable class: D, GNC. The possibility of introducing a cost veto was also considered. Mainly on the “operating cost (g4)” criterion. This veto was established at 20% of the difference between the highest and lowest value of the criterion. Table 21 shows the values of thresholds and veto on operating cost criterion.
The recommendation proposed by ELECTRE TRI did not change.
Consequently, it can be said that the recommendation that diesel hybrid, plug-in electric and induction electric are the acceptable engine types for a bus fleet renewal is a robust solution.
Consequently, diesel and CNG vehicles should be considered as not acceptable for bus fleet renewal.
Therefore, it can be said that the proposed recommendation “not to renew the fleet with diesel or CNG vehicles” is a very robust one. The weights of the criteria have not been modified in the robustness analysis because it is assumed that the robustness analysis was already carried out through the Delphi method.
In [1], a ranking of the EMT vehicles was constructed by using the Analytic Hierarchy Process (AHP). Unlike ELECTRE methods, AHP is a compensatory method. This allows poor evaluations on some criteria to be compensated by good evaluations on others. The AHP result ranked CNG vehicles third, ahead of diesel hybrid vehicles. This result is not contradictory with the result obtained here.
As mentioned before, the ELECTRE methods are based on the concept of outranking. An outranking relation, where a outranks b (denoted by a S b), expresses the fact that there are sufficient arguments to decide that a is at least as good as b and there are no essential reasons to refute this.
Therefore, ELECTRE methods are not compensatory.
CNG vehicles are more economical than diesel hybrid vehicles, but also more polluting. The AHP produces a value trade-off and assigns a better ranking position to CNG. However, ELECTRE requires the alternative to be better on the most important criteria without being too bad on the less important ones. The result is that diesel hybrid vehicles are classified higher than CNG vehicles.

5. Conclusions and Recommendations

This most relevant conclusions of this research are on one hand that diesel and CNG vehicles should be considered as not acceptable for bus fleet renewal, and on the other hand that diesel hybrid, plug-in electric, and induction electric urban public buses are acceptable in terms of sustainability.
Based on research results, the answers to the five previously posed research questions are:
-
Answer to Research Question I: The diesel urban public buses are not acceptable in terms of sustainability.
-
Answer to Research Question II: The compressed natural gas urban public buses are not acceptable in terms of sustainability.
-
Answer to Research Question III: The diesel hybrid urban public buses are acceptable in terms of sustainability.
-
Answer to Research Question IV: The plug-in electric urban public buses are acceptable in terms of sustainability.
-
Answer to Research Question V: The induction electric urban public buses are acceptable in terms of sustainability.
In methodological terms, the Delphi method was used to obtain consensus weights among the group of experts considered. This method was useful in this case study, and it can also be useful in other decision-making group problems where the values of the weights are to be obtained through consensus.
As a result of this research, the final recommendation proposed to the decision-maker, which is the EMT (Municipal Transportation Company of Madrid), is, on the one hand, to replace and not to purchase diesel and CNG vehicles, and, on the other hand, to maintain and purchase diesel hybrid, plug-in electric, and induction vehicles.

5.1. Implications for Management

Using new technologies that are more environmentally friendly was limited in urban public transport systems because their cost is considerably higher than the cost of traditional technologies. Nevertheless, the tendency is changing, motivated by nowadays social concern over pollution and the growing public awareness, that has forced policymakers to include environmental criteria, along with economic criteria, in their strategic decisions.
Although it has been demonstrated [1] that the most sustainable vehicle in urban public transport networks is the plug-in electric bus, in large cities, such as Madrid with a fleet of two thousands vehicles [42], for budgetary reasons the entire existing fleet cannot be suddenly replaced.
However, taking into consideration that such large vehicle fleets are in a continuous process of renewal, the results of this research help decision-makers to identify which vehicles are no longer acceptable from a sustainable point of view, and therefore must be replaced, and which vehicles are acceptable from a sustainable point of view, and therefore can continue in service or can be bought to replace unsustainable vehicles.
In this paper, the case of Madrid was analysed, and the implications for management in this metropolis could be taken into consideration in an immediate manner, because of the fact that the time period of the current strategic plan has ended [118], and the new strategic plan is expected to be published in 2021 [119].
Nevertheless, the application of results it is not limited to this city. All large and populated cities have similar transport necessities, and vehicle alternatives are very similar as well. Hence, taking into consideration that the transportation system issues discussed in this paper are used in related urban [2,3], then this research results can be extrapolated to other metropolis.
The results of our model favour the development of a sustainable urban transport model based on vehicles powered by electric motors, but it is important to highlight certain particularities that affect its application.
Plug-in electric vehicles represent a sustainable technological option, but their limited range and the lack of a charging network infrastructure make them difficult to implement on a large scale in the short term.
For providing a service of 18 h per day, guaranteeing that demand was fully met with regular and stable frequency, more plug-in electric vehicles are needed, because their limited range (maximum 155 km without refuelling), prevents them from performing a full day’s service. More drivers are also needed to serve the buses that replace those that have had to leave the route to go to the battery recharging centre.
It is not expected that electric batteries with enough autonomy for this type of vehicle will be available in the market in the short term, and this technical limitation complicates the application of this powering technology.
Induction electric vehicles are also a sustainable technological option, but they have greater technological difficulties that make them not a technically viable option for the development of an urban transport system in large cities.
On the one hand, the electric induction vehicles must recharge their batteries at the end of each journey at bus terminals, which forces them to remain stationary for 10 min per journey, so then they take 20 min longer than the other alternatives to complete a full journey. As a result, more electric induction vehicles and drivers are needed for providing a full day’s service at the same conditions of frequency than other technologies.
On the other hand, inductive charging is a type of wireless power transfer based on the principle of electromagnetic induction. At the end of each journey, the bus needs to be placed near a charging station or inductive pad sited under the pavement of the bus stop for recharge. This integrated system under the pavement has low visual impact, but its technical implementation is very expensive in economic and urban terms for large cities already developed, such as Madrid.
Electric induction buses also require the installation of this specific infrastructure to charge the battery at terminals. Recharging an electric vehicle using inductive wireless charging is a technological solution that will represent an important advance for the implementation of electric mobility, but its application for the development of urban transport systems should be limited to small cities and new developing cities.
Social concern for the environment is expected to grow, which makes the electric vehicle the future of transport. However, converting the current vehicle fleet to a fully electric fleet is not feasible in the short and the medium term, taking into account the previously defined technological limitations.
In the short term, these limitations with respect the plug-in electric and electric induction vehicles indicate that in the coming years diesel vehicles should be replaced, from a sustainable and practical point of view, with diesel hybrid buses, which are not so good and ambitious in environmental terms, but nowadays represent not only a sustainable option, but also a feasible solution.
This transition phase will end when technological advances in the electric power sector allow working with a fully electric fleet without technical limitations for the development of an urban transport system.
The findings and their implications should be discussed in the broadest context possible. Future research directions may also be highlighted.

5.2. Research Limitations and Future Lines of Research

The main research limitation that could be an inspiration of future lines of research, is the ceteris paribus condition. Not only aforementioned technology innovations should be taken into consideration in future research, but also the evolution of public awareness, political tendencies, and the imminent period of economic recession, caused by the ongoing COVID-19 pandemic.
Another limitation of this research is to assume that the selection of the fleet has significant political implications for local administrations, because of the high visibility of this public service. In fact, it has not yet been proven that public bus users are able to firstly identify the different types of vehicles depending on their fuel technologies, secondly evaluate different public buses in economic and environmental terms, and thirdly and most important in political terms, if their voting decision will be influenced by this issue. Future research that identifies users’ opinions, and their impact on voting decisions, would be useful for both policy makers and research community.
Based on the United Nations circle of sustainability method, which is mostly used for cities and urban settlements, future lines of research should take into consideration the social aspect of sustainability, so in addition to economic and environmental aspects, social criteria should be included in the models. In that sense the new approach should include the social domains of ecology, economics, politics and culture.
In future research, it would be interesting to compare the results of our study with those of other methods that provide a quantitative classification such as a Data Envelopment Analysis (DEA) efficiency study. In this context the herein obtained category of acceptable engines could be compared with the efficient alternatives provided by the DEA.
Although economic criteria are still more important than environmental criteria in management decisions related to urban public transport networks, it is expected that this situation will be reversed in the near future, therefore monitoring this evolution would be an interesting future line of research.

Author Contributions

Conceptualization, A.R.-A., L.R.G., and M.A.D.V.O.; data curation, L.R.G.; formal analysis, M.A.D.V.O.; investigation, A.R.-A., L.R.G., and M.A.D.V.O.; methodology, M.A.D.V.O.; project administration, A.R.-A., resources, L.R.G.; software, M.A.D.V.O.; supervision, A.R.-A.; validation; M.A.D.V.O.; visualization, A.R.-A.; writing—original draft preparation A.R.-A.; writing—review and editing, A.R.-A., and M.A.D.V.O. All authors have read and agreed to the published version of the manuscript.

Funding

This research received no external funding.

Institutional Review Board Statement

Not applicable.

Informed Consent Statement

Not applicable.

Data Availability Statement

The data presented in this study are available in the tables included in this paper.

Conflicts of Interest

The authors declare no conflict of interest.

References

  1. Gutiérrez, L.R.; Oliva, M.D.V.; Romero-Ania, A. Managing Sustainable Urban Public Transport Systems: An AHP Multicriteria Decision Model. Sustainability 2021, 13, 4614. [Google Scholar] [CrossRef]
  2. Nanaki, E.; Koroneos, C.; Roset, J.; Susca, T.; Christensen, T.; Hurtado, S.D.G.; Rybka, A.; Kopitovic, J.; Heidrich, O.; López-Jiménez, P.A. Environmental assessment of 9 European public bus transportation systems. Sustain. Cities Soc. 2017, 28, 42–52. [Google Scholar] [CrossRef]
  3. European Commission Directorate General for Energy and Transport Clean Transport and Urban Transport Unit. Green Paper towards a New Culture for Urban Mobility. Available online: https://ec.europa.eu/transport/sites/transport/files/themes/urban/urban_mobility/green_paper/doc/2007_09_25_gp_urban_mobility_memo_en.pdf (accessed on 27 May 2021).
  4. World Commission on Environment and Development. Our Common Future. The Brundtland Report. 1987. United Nations General Assembly Document A/42/427. Available online: https://bit.ly/2QKZv0U (accessed on 27 May 2021).
  5. Basiago, A.D. Economic, social, and environmental sustainability in development theory and urban planning practice. Environmentalist 1998, 19, 145–161. [Google Scholar] [CrossRef]
  6. Khan, M.A. Sustainable development: The key concepts, issues and implications. In Proceedings of the 1995 International Sus-tainable Development Research Conference, Manchester, UK, 27–29 March 1995; Sustainable Development: Manchester, UK, 1995; Volume 3, pp. 63–69. [Google Scholar]
  7. General Assembly of the United Nations. Transforming Our World: The 2030 Agenda for Sustainable Development, A/RES/70/1. 2015. Available online: https://undocs.org/en/A/RES/70/1 (accessed on 27 May 2021).
  8. Ciudades para un Futuro más Sostenible. Available online: http://habitat.aq.upm.es/boletin/n28/ajsan.html (accessed on 27 May 2021).
  9. Chiara, V. COVID-19 and Public Transport. A Review of the International Academic Literature. Available online: https://bit.ly/3fUFIoN (accessed on 27 May 2021).
  10. Bohnsack, R. Local niches and firm responses in sustainability transitions: The case of low-emission vehicles in China. Technovation 2018, 70–71, 20–32. [Google Scholar] [CrossRef]
  11. Cooper, J.; Hawkes, A.; Balcombe, P. Life cycle environmental impacts of natural gas drivetrains used in UK road freighting and impacts to UK emission targets. Sci. Total Environ. 2019, 674, 482–493. [Google Scholar] [CrossRef] [PubMed]
  12. Li, C.; Negnevitsky, M.; Wang, X.; Yue, W.L.; Zou, X. Multi-criteria analysis of policies for implementing clean energy vehicles in China. Energy Policy 2019, 129, 826–840. [Google Scholar] [CrossRef]
  13. Wanzenböck, I.; Scherngell, T.; Fischer, M.M. How do firm characteristics affect behavioural additionalities of public R&D subsidies? Evidence for the Austrian transport sector. Technovation 2013, 33, 66–77. [Google Scholar] [CrossRef] [Green Version]
  14. Gatta, V.; Marcucci, E.; Nigro, M.; Serafini, S. Sustainable urban freight transport adopting public transport-based crowdshipping for B2C deliveries. Eur. Transp. Res. Rev. 2019, 11, 13. [Google Scholar] [CrossRef] [Green Version]
  15. Beer, T.; Grant, T.; Williams, D.; Watson, H. Fuel-cycle greenhouse gas emissions from alternative fuels in Australian heavy vehicles. Atmos. Environ. 2002, 36, 753–763. [Google Scholar] [CrossRef]
  16. López, C.; Ruíz-Benítez, R.; Vargas-Machuca, C. On the Environmental and Social Sustainability of Technological Innovations in Urban Bus Transport: The EU Case. Sustainability 2019, 11, 1413. [Google Scholar] [CrossRef] [Green Version]
  17. Ally, J.; Pryor, T. Life-cycle assessment of diesel, natural gas and hydrogen fuel cell bus transportation systems. J. Power Sources 2007, 170, 401–411. [Google Scholar] [CrossRef] [Green Version]
  18. Ryan, F.; Caulfield, B. Examining the benefits of using bio-CNG in urban bus operations. Transp. Res. Part D Transp. Environ. 2010, 15, 362–365. [Google Scholar] [CrossRef]
  19. National Renewable Energy Laboratory. Life Cycle Inventory of Biodiesel and Petroleum Diesel for Use in an Urban Bus Report. Available online: https://www.nrel.gov/docs/legosti/fy98/24089.pdf (accessed on 27 May 2021).
  20. Ou, X.; Zhang, X.; Chang, S. Alternative fuel buses currently in use in China: Life-cycle fossil energy use, GHG emissions and policy recommendations. Energy Policy 2010, 38, 406–418. [Google Scholar] [CrossRef]
  21. Maggetto, G.; Van Mierlo, J. Electric vehicles, hybrid electric vehicles and fuel cell electrc vehicles: State of the art and per-spectives. Ann. Chim.-Sci. Mat. 2011, 26, 9–26. [Google Scholar] [CrossRef]
  22. Johansson, B.; Åhman, M. A comparison of technologies for carbon-neutral passenger transport. Transp. Res. Part D Transp. Environ. 2002, 7, 175–196. [Google Scholar] [CrossRef]
  23. Tzeng, G.-H.; Lin, C.-W.; Opricovic, S. Multi-criteria analysis of alternative-fuel buses for public transportation. Energy Policy 2005, 33, 1373–1383. [Google Scholar] [CrossRef]
  24. Ashtineh, H.; Pishvaee, M.S. Alternative fuel vehicle-routing problem: A life cycle analysis of transportation fuels. J. Clean. Prod. 2019, 219, 166–182. [Google Scholar] [CrossRef]
  25. Benajes, J.; García, A.; Monsalve-Serrano, J.; Martínez, A.G. Optimization of the parallel and mild hybrid vehicle platforms operating under conventional and advanced combustion modes. Energy Convers. Manag. 2019, 190, 73–90. [Google Scholar] [CrossRef]
  26. Mellouk, L.; Ghazi, M.; Aaroud, A.; Boulmalf, M.; Benhaddou, D.; Zine-Dine, K. Design and energy management optimization for hybrid renewable energy system- case study: Laayoune region. Renew. Energy 2019, 139, 621–634. [Google Scholar] [CrossRef]
  27. Wang, Q.-P.; Yang, C.; Liu, Y.-H.; Zhang, Y.-B. City-Bus-Route Demand-based Efficient Coupling Driving Control for Parallel Plug-in Hybrid Electric Bus. Chin. J. Mech. Eng. 2018, 31, 58. [Google Scholar] [CrossRef] [Green Version]
  28. Kazimi, C. Evaluating the Environmental Impact of Alternative-Fuel Vehicles. J. Environ. Econ. Manag. 1997, 33, 163–185. [Google Scholar] [CrossRef]
  29. Matheny, M.; Erickson, P.; Niezrecki, C.; Roan, V. Interior and Exterior Noise Emitted by a Fuel Cell Transit Bus. J. Sound Vib. 2002, 251, 937–943. [Google Scholar] [CrossRef]
  30. Deveci, M.; Pamucar, D.; Gokasar, I. Fuzzy Power Heronian function based CoCoSo method for the advantage prioritization of autonomous vehicles in real-time traffic management. Sustain. Cities Soc. 2021, 69, 102846. [Google Scholar] [CrossRef]
  31. Haddadian, G.; Khodayar, M.; Shahidehpour, M. Accelerating the Global Adoption of Electric Vehicles: Barriers and Drivers. Electr. J. 2015, 28, 53–68. [Google Scholar] [CrossRef]
  32. Dong, J.; Liu, C.; Lin, Z. Charging infrastructure planning for promoting battery electric vehicles: An activity-based approach using multiday travel data. Transp. Res. Part C Emerg. Technol. 2014, 38, 44–55. [Google Scholar] [CrossRef] [Green Version]
  33. Chen, L.; Huang, X.; Chen, Z.; Jin, L. Study of a New Quick-Charging Strategy for Electric Vehicles in Highway Charging Stations. Energies 2016, 9, 744. [Google Scholar] [CrossRef] [Green Version]
  34. Morita, K. Automotive power source in 21st century. JSAE Rev. 2003, 24, 3–7. [Google Scholar] [CrossRef]
  35. Gao, Y.; Farley, K.B.; Ginart, A.; Tse, Z.T.H. Safety and efficiency of the wireless charging of electric vehicles. Proc. Inst. Mech. Eng. Part D J. Automob. Eng. 2015, 230, 1196–1207. [Google Scholar] [CrossRef]
  36. Pagany, R.; Camargo, L.R.; Dorner, W. A review of spatial localization methodologies for the electric vehicle charging infrastructure. Int. J. Sustain. Transp. 2018, 13, 433–449. [Google Scholar] [CrossRef] [Green Version]
  37. WHO Health Organization. Ambient (Outdoor) Air Pollution. Available online: https://www.who.int/news-room/fact-sheets/detail/ambient-(outdoor)-air-quality-and-health (accessed on 3 March 2020).
  38. European Parliament and Council. Directive 2008/50/EC of the European Parliament and of the Council of 21 May 2008 on Ambient Air Quality and Cleaner air for Europe. Available online: https://eur-lex.europa.eu/eli/dir/2008/50/oj (accessed on 27 May 2021).
  39. European Commission. Air quality: Commission refers Bulgaria and Spain to the Court for Failing to Protect Citizens from Poor Air Quality. Available online: https://ec.europa.eu/commission/presscorner/detail/en/IP_19_4256 (accessed on 27 May 2021).
  40. Progressive Spain. EU Issues Air quality Ultimatum to Spanish Government. Available online: http://progressivespain.com/2018/02/01/eu-issues-air-quality-ultimatum-to-spanish-government/ (accessed on 27 May 2021).
  41. Valvanera Ulargui, A. Spain’s response to the challenge of climate change in the new international scenario. In Climate Change and its Impact on Defence; Spanish Institute for Strategic Studies, Ministry of Defence of Spain: Madrid, Spain, 2018; Volume 193B, pp. 119–142. [Google Scholar]
  42. Municipal Transport Company of Madrid. Nuestra Flota. 2020. Available online: https://www.emtmadrid.es/Empresa/Somos/NuestraFlota (accessed on 27 May 2021).
  43. Baldasano, J.M. COVID-19 lockdown effects on air quality by NO2 in the cities of Barcelona and Madrid (Spain). Sci. Total Environ. 2020, 741, 140353. [Google Scholar] [CrossRef] [PubMed]
  44. Air quality index in Madrid, air quality data provided by the Calidad del Air en Madrid, Servicio de Protección de la Atmós-fera (mambiente.munimadrid.es) and the European Environment Agency (eea.europa.eu). Available online: https://aqicn.org/city/madrid/es/m/ (accessed on 27 May 2021).
  45. Nalmpantis, D.; Roukouni, A.; Genitsaris, E.; Stamelou, A.; Naniopoulos, A. Evaluation of innovative ideas for Public Transport proposed by citizens using Multi-Criteria Decision Analysis (MCDA). Eur. Transp. Res. Rev. 2019, 11, 22. [Google Scholar] [CrossRef] [Green Version]
  46. Toledo, A.L.L.; La Rovere, E.L. Urban Mobility and Greenhouse Gas Emissions: Status, Public Policies, and Scenarios in a Developing Economy City, Natal, Brazil. Sustainability 2018, 10, 3995. [Google Scholar] [CrossRef] [Green Version]
  47. Shapiro, R.; Hassett, K.; Arnold, F. Conserving Energy and Preserving the Environment: The Role of Public Transportation; American Public Transportation Association: Washington, DC, USA, 2002; pp. 1–39. [Google Scholar]
  48. Franco, V.; Kousoulidou, M.; Muntean, M.; Ntziachristos, L.; Hausberger, S.; Dilara, P. Road vehicle emission factors development: A review. Atmos. Environ. 2013, 70, 84–97. [Google Scholar] [CrossRef]
  49. Van Ryswyk, K.; Evans, G.J.; Kulka, R.; Sun, L.; Sabaliauskas, K.; Rouleau, M.; Anastasopolos, A.T.; Wallace, L.; Weichenthal, S. Personal exposures to traffic-related air pollution in three Canadian bus transit systems: The Urban Transportation Exposure Study. J. Expo. Sci. Environ. Epidemiol. 2020, 1–13. [Google Scholar] [CrossRef]
  50. Bel, G.; Holst, M. Evaluation of the impact of Bus Rapid Transit on air pollution in Mexico City. Transp. Policy 2018, 63, 209–220. [Google Scholar] [CrossRef]
  51. Ribeiro, P.; Fonseca, F.; Santos, P. Sustainability assessment of a bus system in a mid-sized municipality. J. Environ. Plan. Manag. 2019, 63, 236–256. [Google Scholar] [CrossRef]
  52. Pamucar, D.; Deveci, M.; Canıtez, F.; Paksoy, T.; Lukovac, V. A Novel Methodology for Prioritizing Zero-Carbon Measures for Sustainable Transport. Sustain. Prod. Consum. 2021, 27, 1093–1112. [Google Scholar] [CrossRef]
  53. Deliali, A.; Chhan, D.; Oliver, J.; Sayess, R.; Pollitt, K.J.G.; Christofa, E. Transitioning to zero-emission bus fleets: State of practice of implementations in the United States. Transp. Rev. 2020, 41, 164–191. [Google Scholar] [CrossRef]
  54. Li, L.; Lo, H.K.; Cen, X.; Cen, C. Optimal bus fleet management strategy for emissions reduction. Transp. Res. Part D Transp. Environ. 2015, 41, 330–347. [Google Scholar] [CrossRef]
  55. Hasan, M.; Chapman, R.; Frame, D. Acceptability of transport emissions reduction policies: A multi-criteria analysis. Renew. Sustain. Energy Rev. 2020, 133, 110298. [Google Scholar] [CrossRef]
  56. Pamucar, D.; Ecer, F.; Deveci, M. Assessment of alternative fuel vehicles for sustainable road transportation of United States using integrated fuzzy FUCOM and neutrosophic fuzzy MARCOS methodology. Sci. Total Environ. 2021, 788, 147763. [Google Scholar] [CrossRef]
  57. Xu, Y.; Gbologah, F.E.; Lee, D.-Y.; Liu, H.; Rodgers, M.O.; Guensler, R.L. Assessment of alternative fuel and powertrain transit bus options using real-world operations data: Life-cycle fuel and emissions modeling. Appl. Energy 2015, 154, 143–159. [Google Scholar] [CrossRef]
  58. Chong, U.; Yim, S.H.L.; Barrett, S.R.H.; Boies, A.M. Air Quality and Climate Impacts of Alternative Bus Technologies in Greater London. Environ. Sci. Technol. 2014, 48, 4613–4622. [Google Scholar] [CrossRef] [PubMed]
  59. Wang, C.; Sun, Z.; Ye, Z. On-Road Bus Emission Comparison for Diverse Locations and Fuel Types in Real-World Operation Conditions. Sustainability 2020, 12, 1798. [Google Scholar] [CrossRef] [Green Version]
  60. Wang, C.; Ye, Z.; Yu, Y.; Gong, W. Estimation of bus emission models for different fuel types of buses under real conditions. Sci. Total Environ. 2018, 640–641, 965–972. [Google Scholar] [CrossRef] [PubMed]
  61. Wang, J.-J.; Jing, Y.-Y.; Zhang, C.-F.; Zhao, J.-H. Review on multi-criteria decision analysis aid in sustainable energy decision-making. Renew. Sustain. Energy Rev. 2009, 13, 2263–2278. [Google Scholar] [CrossRef]
  62. Mardani, A.; Zavadskas, E.K.; Khalifah, Z.; Jusoh, A.; Nor, K.M. Multiple Criteria Decision-Making Techniques in Transportation Systems: A Systematic Review of the State of the Art Literature. Transport 2015, 31, 359–385. [Google Scholar] [CrossRef] [Green Version]
  63. Kügemann, M.; Polatidis, H. Multi-Criteria Decision Analysis of Road Transportation Fuels and Vehicles: A Systematic Review and Classification of the Literature. Energies 2019, 13, 157. [Google Scholar] [CrossRef] [Green Version]
  64. Pérez, J.C.; Carrillo, M.H.; Montoya-Torres, J.R. Multi-criteria approaches for urban passenger transport systems: A literature review. Ann. Oper. Res. 2014, 226, 69–87. [Google Scholar] [CrossRef]
  65. Büyüközkan, G.; Feyzioglu, O.; Göçer, F. Selection of sustainable urban transportation alternatives using an integrated intuitionistic fuzzy Choquet integral approach. Transp. Res. Part D Transp. Environ. 2018, 58, 186–207. [Google Scholar] [CrossRef]
  66. Lanjewar, P.B.; Rao, R.; Kale, A. Assessment of alternative fuels for transportation using a hybrid graph theory and analytic hierarchy process method. Fuel 2015, 154, 9–16. [Google Scholar] [CrossRef]
  67. Aydın, S.; Kahraman, C. Vehicle selection for public transportation using an integrated multi criteria decision making approach: A case of Ankara. J. Intell. Fuzzy Syst. 2014, 26, 2467–2481. [Google Scholar] [CrossRef]
  68. Vahdani, B.; Zandieh, M.; Tavakkoli-Moghaddam, R. Two novel FMCDM methods for alternative-fuel buses selection. Appl. Math. Model. 2011, 35, 1396–1412. [Google Scholar] [CrossRef]
  69. Yedla, S.; Shrestha, R.M. Multi-criteria approach for the selection of alternative options for environmentally sustainable transport system in Delhi. Transp. Res. Part A Policy Pract. 2003, 37, 717–729. [Google Scholar] [CrossRef]
  70. Hamurcu, M.; Eren, T. Electric Bus Selection with Multicriteria Decision Analysis for Green Transportation. Sustainability 2020, 12, 2777. [Google Scholar] [CrossRef] [Green Version]
  71. Ammenberg, J.; Dahlgren, S. Sustainability Assessment of Public Transport, Part I—A Multi-Criteria Assessment Method to Compare Different Bus Technologies. Sustainability 2021, 13, 825. [Google Scholar] [CrossRef]
  72. Dahlgren, S.; Ammenberg, J. Sustainability Assessment of Public Transport, Part II—Applying a Multi-Criteria Assessment Method to Compare Different Bus Technologies. Sustainability 2021, 13, 1273. [Google Scholar] [CrossRef]
  73. Mukherjee, S. Selection of Alternative Fuels for Sustainable Urban Transportation under Multi-criteria Intuitionistic Fuzzy Environment. Fuzzy Inf. Eng. 2017, 9, 117–135. [Google Scholar] [CrossRef] [Green Version]
  74. Hsiao, H.; Chan, Y.-C.; Chiang, C.-H.; Tzeng, G.-H. Fuzzy AHP and TOPSIS for selecting low pollutant emission bus sys-tems. In Proceedings of the 28th IAEE International Conference, Taipei, Taiwan, 3–6 June 2005; IAEE: Cleveland, OH, USA, 2005; pp. 1–19. [Google Scholar]
  75. Todoruț, A.; Cordoș, N.; Iclodean, C. Replacing Diesel Buses with Electric Buses for Sustainable Public Transportation and Reduction of CO2 Emissions. Pol. J. Environ. Stud. 2020, 29, 3339–3351. [Google Scholar] [CrossRef]
  76. Grijalva, E.R.; Martínez, J.M.L. Analysis of the Reduction of CO2 Emissions in Urban Environments by Replacing Conventional City Buses by Electric Bus Fleets: Spain Case Study. Energies 2019, 12, 525. [Google Scholar] [CrossRef] [Green Version]
  77. Özener, O.; Özkan, M. Fuel consumption and emission evaluation of a rapid bus transport system at different operating conditions. Fuel 2020, 265, 117016. [Google Scholar] [CrossRef]
  78. Abbasi, M.; Hosseinlou, M.H.; JafarzadehFadaki, S. An investigation of Bus Rapid Transit System (BRT) based on economic and air pollution analysis (Tehran, Iran). Case Stud. Transp. Policy 2020, 8, 553–563. [Google Scholar] [CrossRef]
  79. Zhang, S.; Wu, Y.; Liu, H.; Huang, R.; Yang, L.; Li, Z.; Fu, L.; Hao, J. Real-world fuel consumption and CO2 emissions of urban public buses in Beijing. Appl. Energy 2014, 113, 1645–1655. [Google Scholar] [CrossRef]
  80. Adheesh, S.; Vasisht, M.; Ramasesha, S. Air-pollution and economics: Diesel bus versus electric bus. Curr. Sci. 2016, 110, 858–862. [Google Scholar]
  81. Lajunen, A.; Lipman, T. Lifecycle cost assessment and carbon dioxide emissions of diesel, natural gas, hybrid electric, fuel cell hybrid and electric transit buses. Energy 2016, 106, 329–342. [Google Scholar] [CrossRef]
  82. Corazza, M.V.; Guida, U.; Musso, A.; Tozzi, M. A new generation of buses to support more sustainable urban transport policies: A path towards “greener” awareness among bus stakeholders in Europe. Res. Transp. Econ. 2016, 55, 20–29. [Google Scholar] [CrossRef]
  83. Brdulak, A.; Chaberek, G.; Jagodziński, J. Development Forecasts for the Zero-Emission Bus Fleet in Servicing Public Transport in Chosen EU Member Countries. Energies 2020, 13, 4239. [Google Scholar] [CrossRef]
  84. Cascajo, R.; Monzon, A. Assessment of innovative measures implemented in European bus systems using key performance indicators. Public Transp. 2014, 6, 257–282. [Google Scholar] [CrossRef] [Green Version]
  85. European Commission. Well-to-Wheels Analysis of Future Automotive Fuels and Powertrains in the European Context. Available online: https://op.europa.eu/es/publication-detail/-/publication/a857087a-fe0c-11ea-b44f-01aa75ed71a1 (accessed on 22 July 2021).
  86. Arenas, A.; Argenti Salguero, P.; López Martínez, J.M.; Jiménez Alonso, F.; Páez Ayuso, F.J.; Aparicio Izquierdo, F. Modelos para el cálculo de consumo y emisiones gaseosas de la flota de autobuses de Madrid. In Proceedings of the IX Congreso en Inge-nieria de Transportes, Madrid, Spain, 7–9 July 2010; Universidad Politécnica de Madrid: Madrid, Spain, 2010. [Google Scholar]
  87. López, J.M.; Jimenez, F.; Aparicio, F.; Flores, M.N. On-road emissions from urban buses with SCR+Urea and EGR+DPF systems using diesel and biodiesel. Transp. Res. Part D Transp. Environ. 2009, 14, 1–5. [Google Scholar] [CrossRef]
  88. Sánchez, J.A.G.; Martinez, J.M.L.; Martín, J.L.; Holgado, M.N.F.; Morales, H.A. Impact of Spanish electricity mix, over the period 2008–2030, on the Life Cycle energy consumption and GHG emissions of Electric, Hybrid Diesel-Electric, Fuel Cell Hybrid and Diesel Bus of the Madrid Transportation System. Energy Convers. Manag. 2013, 74, 332–343. [Google Scholar] [CrossRef]
  89. Monzon, A.; Pfaffenbichler, P.; Vieira, P.; Mateos, M. Assessing sustainability of transport projects in Madrid. Transp. Res. 2005, 20, 01086823. [Google Scholar]
  90. García, A.; Fonseca, N.; Mira, J.; Mera, Z. Modelling urban bus fleet emissions with machine learning boosting methods: City of Madrid. In Proceedings of the TAP 2019 23rd International Transport and Air Pollution Conference, Thessaloniki, Greece, 15–17 May 2019; Graz University of Technology: Graz, Austria, 2019. [Google Scholar]
  91. Martinez, J.M.L.; Jiménez, F.; Ayuso, F.J.P.; Flores, M.N.; Arenas, A.N.; Arenas-Ramirez, B.; Aparicio-Izquierdo, F. Modelling the fuel consumption and pollutant emissions of the urban bus fleet of the city of Madrid. Transp. Res. Part D Transp. Environ. 2017, 52, 112–127. [Google Scholar] [CrossRef]
  92. Municipal Transport Company of Madrid. Available online: https://www.emtmadrid.es/Sala-de-prensa/Notas-de-Prensa (accessed on 27 May 2021).
  93. Regional Transport Consortium of Madrid Open Data Portal. Available online: https://datos.crtm.es/search?q=* (accessed on 26 April 2021).
  94. Meyer, P.; Bigaret, S. Diviz: A software for modeling, processing and sharing algorithmic workflows in MCDA. Intell. Decis. Technol. 2012, 6, 283–296. [Google Scholar] [CrossRef] [Green Version]
  95. Ishizaka, A.; Nemery, P. Multi-criteria Decision Analysis: Methods and Software; Wiley & Sons: Hoboken, NJ, USA, 2013; pp. 1–310. [Google Scholar]
  96. Alexandras, F.; Kostas, A.; Haris, D.; Yorgos, G.; John, P. Application of the IDEA-AM (Integrated Development and Environmental Additionality—Assessment Methodology) to compare 12 real projects from the Mediterranean region. Oper. Res. 2004, 4, 119–145. [Google Scholar] [CrossRef]
  97. Roy, B. The outranking approach and the foundations of electre methods. Theory Decis. 1991, 31, 49–73. [Google Scholar] [CrossRef]
  98. Figueira, J.; Mousseau, V.; Roy, B. ELECTRE methods. In Multiple Criteria Decision Analysis: State of the Art Surveys; Springer: New York City, NY, USA, 2005; pp. 133–153. [Google Scholar]
  99. Köksalan, M.; Wallenius, J.; Zionts, S. Multiple Criteria Decision Making: From Early History to the 21st Century; World Scientific Publishing Company: Singapore, 2011; pp. 1–212. [Google Scholar]
  100. Gao, W.; Yen, G.; Liu, S. A Cluster-Based Differential Evolution With Self-Adaptive Strategy for Multimodal Optimization. IEEE Trans. Cybern. 2013, 44, 1314–1327. [Google Scholar] [CrossRef]
  101. Mousseau, V.; Slowinski, R.; Zielniewicz, P. Electre TRI 2.0 a Methodological Guide and user’s Manual; Université Par-is-Dauphine: Paris, France, 1999. [Google Scholar]
  102. Madrid City Council. Dióxido de Nitrógeno y Salud. 2020. Available online: https://bit.ly/3dfNFDq (accessed on 27 May 2021).
  103. Municipal Transport Company of Madrid. Mi línea. 2020. Available online: https://www.emtmadrid.es/Bloques-EMT/EMT-BUS/Mi-linea-(1).aspx?linea=21&lang=es-ES (accessed on 27 May 2021).
  104. Santamarta, J. Las baterías Zebra, otra alternativa para los vehículos eléctricos. Revista Eólica y del Vehículo Eléctrico 2009. [Google Scholar]
  105. Electromovilidad. Available online: http://electromovilidad.net/tipos-de-bateria-para-coche-electrico/ (accessed on 27 May 2021).
  106. Spanish Ministry for the Ecological Transition and the Demographic Challenge. Registro de huella de carbono, compensación y proyectos de absorción de dióxido de carbono. 2020. Available online: https://bit.ly/3ssi47W (accessed on 27 May 2021).
  107. Köksalmış, E.; Kabak, Ö. Deriving decision makers’ weights in group decision making: An overview of objective methods. Inf. Fusion 2019, 49, 146–160. [Google Scholar] [CrossRef]
  108. Linstone, H.A.; Turoff, M. The Delphi method: Techniques and Applications, 1st ed.; Addison-Wesley: Reading, MA, USA, 1975. [Google Scholar]
  109. Hu, A.H.; Chen, C.-H.; Lan, Y.-C.; Hong, M.-Y.; Kuo, C.-H. Carbon-Labeling Implementation in Taiwan by Combining Strength–Weakness–Opportunity–Threat and Analytic Network Processes. Environ. Eng. Sci. 2019, 36, 541–550. [Google Scholar] [CrossRef]
  110. English, J.; Kernan, G.L. The prediction of air travel and aircraft technology to the year 2000 using the Delphi method. Transp. Res. 1976, 10, 1–8. [Google Scholar] [CrossRef]
  111. Hirschhorn, F. Reflections on the application of the Delphi method: Lessons from a case in public transport research. Int. J. Soc. Res. Methodol. 2018, 22, 309–322. [Google Scholar] [CrossRef]
  112. Powell, C. The Delphi technique: Myths and realities. J. Adv. Nurs. 2003, 41, 376–382. [Google Scholar] [CrossRef] [PubMed] [Green Version]
  113. Dajani, J.S.; Sincoff, M.Z.; Talley, W.K. Stability and agreement criteria for the termination of Delphi studies. Technol. Forecast. Soc. Chang. 1979, 13, 83–90. [Google Scholar] [CrossRef]
  114. von der Gracht, H. Consensus measurement in Delphi studies. Technol. Forecast. Soc. Chang. 2012, 79, 1525–1536. [Google Scholar] [CrossRef]
  115. Greatorex, J.; Dexter, T. An accessible analytical approach for investigating what happens between the rounds of a Delphi study. J. Adv. Nurs. 2000, 32, 1016–1024. [Google Scholar] [CrossRef] [PubMed]
  116. Cerè, G.; Rezgui, Y.; Zhao, W. Urban-scale framework for assessing the resilience of buildings informed by a delphi expert consultation. Int. J. Disaster Risk Reduct. 2019, 36, 101079. [Google Scholar] [CrossRef]
  117. Goldman, K.; Gross, P.; Heeren, C.; Herman, G.; Kaczmarczyk, L.; Loui, M.; Zilles, C. Identifying important and difficult concepts in introductory computing courses using a delphi process. ACM SIGCSE Bull. 2008, 40, 256–260. [Google Scholar] [CrossRef]
  118. Municipal Transport Company of Madrid. Plan Estratégico CERCA 2017. Available online: https://www.emtmadrid.es/Ficheros/Plan-Estrategico-2017-2020.aspx (accessed on 27 May 2021).
  119. Municipal Transport Company of Madrid. EMT Strategic Plan. Available online: https://www.emtmadrid.es/Elementos-Cabecera/Enlaces-Pie-vertical/EMPRESA/Somos/Mision,-vision-y-valores-(1) (accessed on 27 May 2021).
Figure 1. General scheme of the use of ELECTRE TRI.
Figure 1. General scheme of the use of ELECTRE TRI.
Mathematics 09 01844 g001
Figure 2. Flowchart of the Delphi methodology for obtaining consensus weights.
Figure 2. Flowchart of the Delphi methodology for obtaining consensus weights.
Mathematics 09 01844 g002
Figure 3. The coefficients of variation for the criteria and sub-criteria (Table 13 items 1 to 9) over the first and second rounds of consultation.
Figure 3. The coefficients of variation for the criteria and sub-criteria (Table 13 items 1 to 9) over the first and second rounds of consultation.
Mathematics 09 01844 g003
Figure 4. The workflow implementing ELECTRE TRI.
Figure 4. The workflow implementing ELECTRE TRI.
Mathematics 09 01844 g004
Figure 5. The ELECTRE TRI solution.
Figure 5. The ELECTRE TRI solution.
Mathematics 09 01844 g005
Table 1. Literature review on bus emissions and policies to reduce air pollution.
Table 1. Literature review on bus emissions and policies to reduce air pollution.
Author (Year)Ref.MethodCase StudyContribution
Franco et al. (2013)[48]Systematic reviewAir quality plans. Road vehicles have a large variability in their emission
Van Ryswyk et al. (2021)[49]Pollution monitoring Canada. Bus.Associations between bus type and pollution exposures
Bel and Holst (2018)[50]Field data Mexico. Bus.Bus Rapid Transit helped to reduce air pollution
Ribeiro et al. (2019)[51]Multi-criteria analysis Portugal. Bus. Disparities in the sustainable performance of bus system
Pamučar et al. (2021)[52]BWM and MCDMLondon Transport Strategy.Introducing zero-emission zones should be selected as the first initiative to implement
Deliali et al. (2020)[53]Systematic review and interviewsUSA. Bus.Review of zero-emission buses (ZEB) implementations across USA. Aid for the transition to ZEB fleets
Li, Lo and Cen (2015)[54]RLABC analysisHong Kong. Bus.Development of optimal bus fleet management models
Hasan et al. (2020)[55]Multi-criteria analysis New Zealand. Transport policy.A total of 26 transport policy options are identified
Public transport is the most preferred transport policy
Table 2. Literature review on the emissions assessment of alternative fuel buses.
Table 2. Literature review on the emissions assessment of alternative fuel buses.
Author (Year)Ref.MethodCase StudyContribution
Pamučar et al. (2021)[56]MCDMNew Jersey.
Road transport.
The most significant drivers for AFV selection are purchase cost, energy cost, and social benefits, respectively
Kazimi (1997)[28]Dynamic micro simulation modelLos Angeles.
Pricing policies.
Price reductions for alternative-fuel vehicles lead to reductions in total emissions
Beer et al. (2002)[15]Alternative fuels emissions comparisonAustralia.
Heavy vehicles.
Biodiesel and ethanol have the lowest greenhouse gas emissions
Ou et al. (2010)[20]Transport policies analysisChina. City bus fleets policies.Alternative fuel buses offer differences in performance in terms of both energy savings and GHG reduction
Ally and Pryor (2017)[17]Alternative fuels life-cycle comparisonAustralia. Bus.Future generations of fuel cell vehicles expect a reduction greater than 50% in the greenhouse gas emissions
Xu et al. (2015)[57]Alternative fuels emissions comparisonAtlanta. Bus.The model assesses emissions impacts of buses. Impacts of alternative bus options depend on operating features.
Chong et al. (2014)[58]Alternative fuels emissions comparisonLondon. Bus.The largest decrease in population exposure to particulate matter occurred with CNG buses
Wang, Sun and Ye (2020)[59]Mean distribution deviation methodChina. Bus.The differences in bus emissions are statistically significant for different locations and fuel types
Wang et al. (2018)[60]Alternative fuels emissions comparisonChina. Bus.Different fuel types of buses have no impacts on the bus operation, but differences in emissions are significant
Table 3. Literature review on bus selection based on multi-criteria decision models.
Table 3. Literature review on bus selection based on multi-criteria decision models.
Author (Year)Ref.MCDMCase StudyApplication
Büyüközkan et al. (2018)[65]Intuitionistic Fuzzy Choquet IntegralIstanbulBus selection based on RTFV analysis
Lanjewar et al. (2015)[66]Graph theory and matrix approachChina and USARTFV bus analysis in urban areas
Aydın et al. (2014)[67]Fuzzy AHP-VIKORAnkaraBus selection based on RTFV analysis
Vahdani et al. (2011)[68]Fuzzy TOPSIS PSITaiwanBus selection in urban areas based on RTFV
Tzeng et al. (2005)[23]AHP-VIKOR and TOPSISTaiwanRTFV bus analysis in urban areas
Yedla et al. (2003)[69]AHP DelhiAnalysis of conventional fuel vs. CNG buses
Hamurcu and Eren (2020)[70]AHP TOPSISAnkaraRTFV electric bus analysis
Ammenberg and Dahlgren (2021)[71]12 indicators MCA methodSwedenCreation of a 12 indicators MCA method
Ammenberg and Dahlgren (2021)[72]12 indicators MCA methodSwedenApplication of a 12 indicators MCA method to assess several bus technologies
Mukherjee (2017)[73]Intuitionistic fuzzy sets, FMCDM IndiaDeveloping a methodology for identifying the best option for selection of alternative fuels for sustainable urban transportation
Hsiao et al. (2005)[74]Fuzzy AHP TOPSISTaiwanSelecting low pollutant emission buses
RTFV stands for road transportation fuels and vehicles.
Table 4. Literature review on bus assessment based on fuel consumption and emissions.
Table 4. Literature review on bus assessment based on fuel consumption and emissions.
Author (Year)Ref.MethodCase Study Contribution
Todorut et al. (2020)[75]Emissions comparisonCluj-Napoca, RomaniaReplacing effects: evaluates the emissions effects of replacing conventional city buses by electric buses
Grijalva and López (2019)[76]Emissions comparisonMadridReplacing effects: evaluates the emissions effects of replacing conventional city buses by electric buses
Özener and Özkan (2020)[77]Emissions and cost comparisonMetrobusAnalyses public transport real driving emissions
Abbasi et al. (2020)[78]Emissions and cost comparison Nonlinear regression modelsTehranEvaluates scenarios based on environmental, traffic and economic analysis to predict reductions in commute times, fuel consumption, and emissions
Zhang et al. (2014)[79]Emissions and fuel
Consumption comparison
ChinaHybrid diesel buses reduce emissions and fuel consumption compared to Euro IV and V diesel buses
Adheesh et al. (2016)[80]Emissions and cost comparisonBangalore,
India
Replacing effects: the replacement of diesel bus by electric bus reduces air pollution and noise pollution
Lajunen and Lipman (2016)[81]Emissions and cost comparisonFinland and California Alternative buses powertrains can significantly improve energy efficiency. Diesel hybrid buses are already cost effective solution for public transportation
Table 5. Literature review on the situation in Europe, and specifically in the city of Madrid.
Table 5. Literature review on the situation in Europe, and specifically in the city of Madrid.
Author (Year)Ref.MethodCase Study Contribution
Coraza et al. (2016)[82]Industry and urban transport policies analysisEuropeCosts of innovations are crucial in the decision process on the fleets upgrade. Identify a path towards greener awareness among bus stakeholders in Europe
Nanaki et al. (2017)[2]Environmental assessment of 9 European public bus transportation systemsEuropeExamines the factors that affect air pollutants providing a comprehensive overview of the actual knowledge on the atmospheric pollution in public transportation systems
López et al. (2019)[16]Importance performance analysis and AHPEuropeExplores how technological innovations adopted by urban bus companies can improve cities’ sustainability
Brdulak et al. (2020)[83]Bass modelEuropeSimulates the number of zero-emission buses in EU member countries in two time horizons: 2025 and 2030
Cascajo and Monzon (2014)[84]KPI analysis in two scenariosEuropeAssessment of a range of measures implemented in bus systems in five European cities
European Commission (2020)[85]Well to WheelsEuropeAnalysis of automotive fuels and power trains in the European context assessing incremental emissions associated with the production of a unit of alternative fuel
Arenas et al. (2017)[86]Calculation of emissionsMadridModels for calculating the consumption and gaseous emissions of Madrid’s bus fleet
López et al. (2009)[87]On-board emission measurementsMadridTo assess vehicle renewal policies of bus companies, two exhaust after-treatment technologies are compared
García Sánchez et al. (2013)[88]Life Cycle AssessmentMadridCalculates the impact the life cycle energy consumption and GHG emissions of different power trains bus types
Monzon et al. (2005)[89]MARS model and modified cost benefit analysisMadridAssess sustainability of transport in Madrid providing methodological advice and policy recommendations
García et al. (2019)[90]Machine learning boosting MadridPrediction of urban bus fleet emissions
López-Martínez et al. (2017)[91]Specific emissions modelsMadridModeling consumption and emissions of urban bus fleet
Table 6. Data on requirements by type of fuel.
Table 6. Data on requirements by type of fuel.
AlternativeKms TravelledHours in ServiceNumber of Vehicles
Diesel1,160,19894,56823
GNC1,160,19894,56823
Diesel hybrid1,160,19894,56823
Plug-in electric1,187,88896,00131
Induction electric1,172,226112,87327
Source: Compiled by the authors based on data from Madrid Transport Co. [92,93].
Table 7. Data for the analysis of depreciation costs by type of fuel.
Table 7. Data for the analysis of depreciation costs by type of fuel.
AlternativePrice (€/bus)Service Life (years)Depreciation (€/year)Infrastructure (€/year)
Diesel250,0001220,833-
GNC290,0001224,167-
Diesel hybrid340,0001228,333-
Plug-in electric550,0001245,833-
Induction electric425,0001235,4174250 €/year
Source: Compiled by the authors based on data from Madrid Transport Co. [92,93].
Table 8. Data for the analysis of depreciation costs by type of fuel.
Table 8. Data for the analysis of depreciation costs by type of fuel.
AlternativeDepreciation Costs (€)Traction Costs (€)Maintenance Costs (€/km)Operating Costs (€)
Diesel479,167475,7970.41934,225,560
GNC555,833333,5570.48454,225,560
Diesel hybrid651,667380,6610.54254,225,560
Plug-in electric1,420,834168,9180.22804,320,045
Induction electric960,500214,5170.22805,079,285
Source: Compiled by the authors based on data from Madrid Transport Co. [92,93].
Table 9. Data for the analysis of traction costs, before taxes, by type of fuel.
Table 9. Data for the analysis of traction costs, before taxes, by type of fuel.
AlternativeConsumptionPrice of FuelTraction (€/km)
Diesel0.5425 l/Km0.76 €/l0.4101
GNC0.5958 Kg/Km0.48 €/Kg0.2875
Diesel hybrid0.4340 l/Km0.76 €/l0.3281
Plug-in electric1.4217 KWh/Km0.10 €/KWh0.1422
Induction electric1.8303 KWh/Km0.10 €/KWh0.1830
Source: Compiled by the authors based on data from Madrid Transport Co. [92,93].
Table 10. Average emissions of pollutants by type of fuel.
Table 10. Average emissions of pollutants by type of fuel.
AlternativeNOx Emissions (mg/km)PM Emissions (mg/km)CO2 Emissions (kg/km)
Diesel980.863.371.37
GNC899.542.931.58
Diesel hybrid784.682.691.09
Plug-in electric--0.61
Induction electric--0.79
Source: Compiled by the authors based on data from Madrid Transport Co. [92,93].
Table 11. Performance and emissions factors by type of fuel.
Table 11. Performance and emissions factors by type of fuel.
DieselGNCDiesel HybridPlug-In ElectricInduction Electric
Approved emissions factor (kg CO2/l)2.520.2032.52--
Lower heating value (KWh/kg)10.113.110.1--
Engine efficiency40%30%40%--
Emissions factor of type approval for NOx0.44750.384170.4475--
Emissions factor of type approval for PM0.001540.001250.00154--
Emissions factor (electricity mix: kg CO2/KWh)---0.430.43
Source: Compiled by the authors based on data from Madrid Transport Co. [92,93].
Table 12. Pollutant emissions in the ELECTRE TRI model by alternative.
Table 12. Pollutant emissions in the ELECTRE TRI model by alternative.
AlternativeNOx (Kg)PM (Kg)CO2 (Kg)
Diesel11383.91,589,471
GNC10443.41,833,113
Diesel hybrid9103.11,264,616
Plug-in electric--724,612
Induction electric--926,059
Source: Compiled by the authors based on data from Madrid Transport Co. [92,93].
Table 13. Delphi model: consensus on elements, weights, and statistical data.
Table 13. Delphi model: consensus on elements, weights, and statistical data.
Criteria/SubcriteriaItemWeightsSDCV1CV2CV1–CV2
Group of Economic criteria10.60.1290.160.130.03
Group of Environmental criteria20.40.1940.280.190.09
Depreciation30.20.4740.570.450.12
Traction cost40.20.4740.470.470.00
Maintenance cost50.20.4740.450.470.02
Operating cost60.40.2960.440.300.14
NOx emissions 70.50.2280.230.230.00
Particular matter emissions80.30.2790.370.280.09
CO2 emissions 90.20.3540.340.350.01
SD = standard deviation; CV1 = 1st round coefficient of variation.
Table 14. Weights for the ELECTRE TRI model.
Table 14. Weights for the ELECTRE TRI model.
CriteriaWeights
Depreciation0.12
Traction cost0.12
Maintenance cost0.12
Operating cost0.24
NOx emissions 0.2
Particular matter emissions0.12
CO2 emissions 0.08
Table 15. The cluster 1 or 2 membership of the five vehicle types for each of the seven criteria.
Table 15. The cluster 1 or 2 membership of the five vehicle types for each of the seven criteria.
g1g2g3g4g5g6g7
Vehicle types DepreciationTraction CostMaintenance CostOperating CostNOx (kg)PM (kg)CO2 (kg)
Diesel1111111
GNC1111111
Diesel hybrid1111112
Plug-in Electric2222222
Induction Electric1222222
Table 16. The performance.
Table 16. The performance.
Bus Typeg1g2g3g4g5g6g7
Diesel479,167475,7970.4193422,55611383.91,589,471
GNC555,833333,5570.4845422,55610443.41,833,113
Diesel hybrid651,667380,6610.5425422,5569103.11,264,616
Plug-in Electric1,420,834168,9180.2284,320,04500724,612
Induction Electric9605214,5170.2285,079,28500926,059
Table 17. The thresholds.
Table 17. The thresholds.
g1g2g3g4g5g6g7
Indifference   threshold   ( q j ) 70,561.4515,343.950.015725232,836.4556.90.19555,425.05
Preference   threshold   ( p j ) 141,122.930,687.90.03145465,672.9113.80.39110,850.1
Veto   threshold   ( v j ) -------
Table 18. Variation ranges of the criteria weights considering that the economic criteria have 70% of the total importance.
Table 18. Variation ranges of the criteria weights considering that the economic criteria have 70% of the total importance.
CriteriaInterval of Weights
Depreciation (g1)[0.12; 0.14]
Traction cost (g2)[0.12; 0.14]
Maintenance cost (g3)[0.12; 0.14]
Operating cost (g4)[0.24; 0.28]
NOx emissions (g5) [0.15; 0.2]
Particular matter emissions (g6)[0.09; 0.12]
CO2 emissions (g7) [0.06; 0.08]
Table 19. Variation ranges of the criteria weights considering that economic criteria are as important as environmental criteria.
Table 19. Variation ranges of the criteria weights considering that economic criteria are as important as environmental criteria.
CriteriaInterval of Weights
Depreciation (g1)[0.1; 0.12]
Traction cost (g2)[0.1; 0.12]
Maintenance cost (g3)[0.1; 0.12]
Operating cost (g4)[0.2; 0.24]
NOx emissions (g5) [0.2; 0.25]
Particular matter emissions (g6)[0.12; 0.15]
CO2 emissions (g7) [0.08; 0.1]
Table 20. Values of thresholds and vetoes on environmental criteria.
Table 20. Values of thresholds and vetoes on environmental criteria.
g1g2g3g4g5g6g7
Indifference   threshold   ( q j ) 70,561.4515,343.950.015725232,836.4556.90.19555,425.05
Preference   threshold   ( p j ) 141,122.930,687.90.03145465,672.9113.80.39110,850.1
Veto   threshold   ( v j ) ----455.21.56443,400.4
Table 21. Values of thresholds and veto on operating cost criterion.
Table 21. Values of thresholds and veto on operating cost criterion.
g1g2g3g4g5g6g7
Indifference   threshold   ( q j ) 70,561.4515,343.950.015725232,836.4556.90.19555,425.05
Preference   threshold   ( p j ) 141,122.930,687.90.03145465,672.9113.80.39110,850.1
Veto   threshold   ( v j ) ---931,345.8---
Publisher’s Note: MDPI stays neutral with regard to jurisdictional claims in published maps and institutional affiliations.

Share and Cite

MDPI and ACS Style

Romero-Ania, A.; Rivero Gutiérrez, L.; De Vicente Oliva, M.A. Multiple Criteria Decision Analysis of Sustainable Urban Public Transport Systems. Mathematics 2021, 9, 1844. https://doi.org/10.3390/math9161844

AMA Style

Romero-Ania A, Rivero Gutiérrez L, De Vicente Oliva MA. Multiple Criteria Decision Analysis of Sustainable Urban Public Transport Systems. Mathematics. 2021; 9(16):1844. https://doi.org/10.3390/math9161844

Chicago/Turabian Style

Romero-Ania, Alberto, Lourdes Rivero Gutiérrez, and María Auxiliadora De Vicente Oliva. 2021. "Multiple Criteria Decision Analysis of Sustainable Urban Public Transport Systems" Mathematics 9, no. 16: 1844. https://doi.org/10.3390/math9161844

APA Style

Romero-Ania, A., Rivero Gutiérrez, L., & De Vicente Oliva, M. A. (2021). Multiple Criteria Decision Analysis of Sustainable Urban Public Transport Systems. Mathematics, 9(16), 1844. https://doi.org/10.3390/math9161844

Note that from the first issue of 2016, this journal uses article numbers instead of page numbers. See further details here.

Article Metrics

Back to TopTop