Novel Linguistic Steganography Based on Character-Level Text Generation
Abstract
1. Introduction
2. Related Work
2.1. Long Short-Term Memory Network
2.2. Text Generation-Based Linguistic Steganography
3. Character-Level Linguistic Steganography
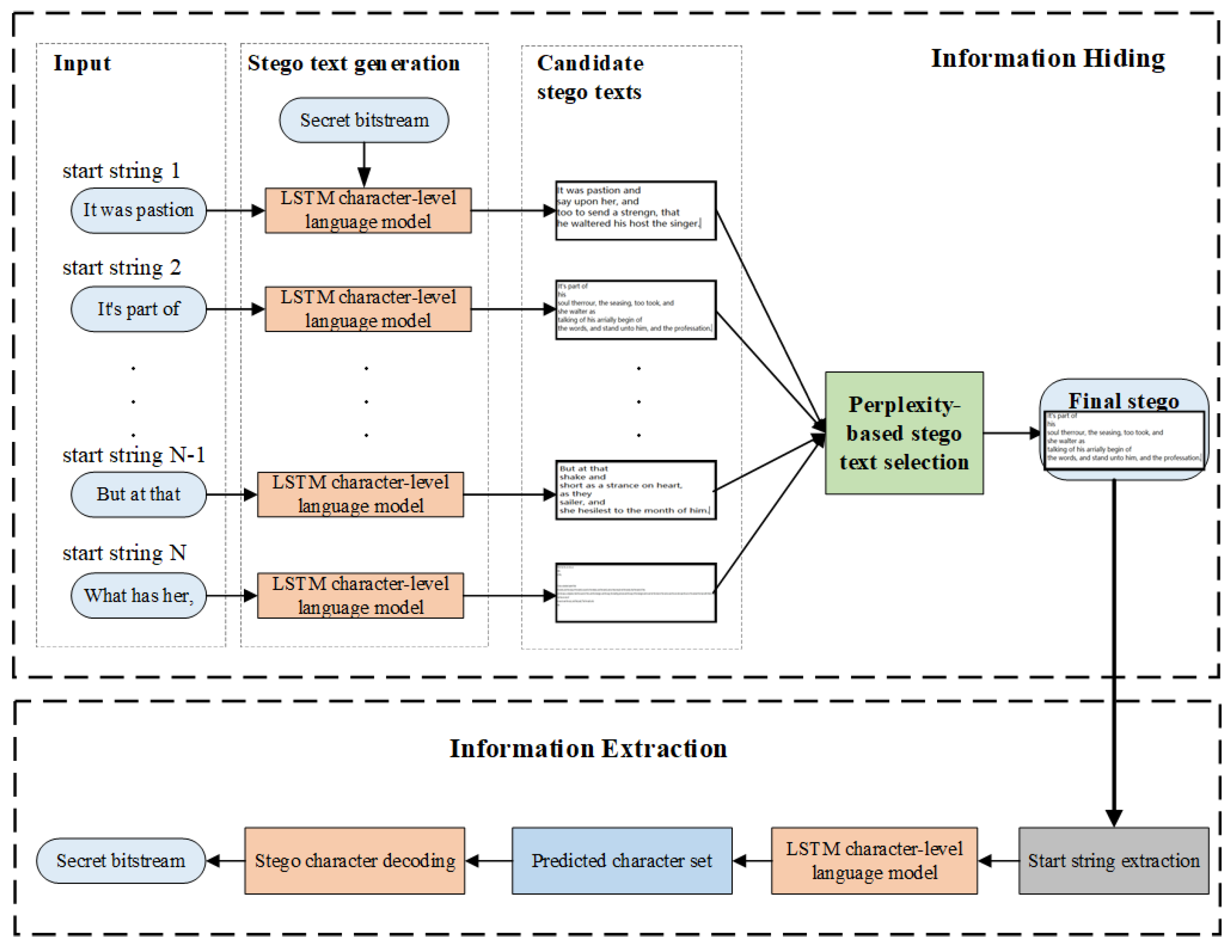
3.1. Framework
- Information hiding:
- (1)
- Generate randomly N start strings according to the training corpus as the input.
- (2)
- Train an LSTM-CLM and accept a start string as the input of the trained LSTM-CLM to generate a stego text. By coding the conditional probability distribution of candidate characters at each time of LSTM-CLM, select the character having the special code to match the given secret message to be generated, so as to generate N candidate stego texts by employing N different start strings for a given secret message.
- (3)
- Calculate the perplexity value of each candidate stego text to find the stego text with the highest quality and output it as the final stego text.
- Information extraction:
- (1)
- Extract the start string from the received stego text according to the shared parameters.
- (2)
- Input the extracted start string into the same trained LSTM-CLM as that in the information hiding process. The trained LSTM-CLM will produce the conditional probability distribution of all possible characters at each time. Adopt the same coding method;a predicted candidate character set is obtained, and each candidate character is encoded into a unique code.
- (3)
- By querying the code of the stego characters, decode the characters in the stego text into binary, so as to retrieve the embedded secret message.
3.2. Stego Text Generation Based on the LSTM-CLM
3.3. Stego Text Selection
4. Information Hiding and Extraction Algorithm
4.1. Information Hiding
| Algorithm 1 Information hiding algorithm. |
| Input: |
| Secret message: |
| The number of bits embedded in each character: s |
| The number of previous characters to be employed for predicting the next character: t |
| The number of candidate stego texts: N |
| The number of words in a start string: |
| Output: |
| Stego text: |
|
4.2. Information Extraction
| Algorithm 2 Information extraction algorithm. |
| Input: |
| Stego text: |
| The number of words in a start string: |
| The number of bits embedded in each character: s |
| The number of previous characters to be employed for predicting the next character: t |
| Output: |
| Secret message: |
|
5. Experimental Results and Analysis
5.1. Experimental Setup
5.2. Performance Analysis
- (1)
- The efficiency of stego text generation:
- (2)
- Information hiding capacity:
- (3)
- Imperceptibility:
5.3. Impact Analysis Caused by the Number of Candidate Stego Texts
6. Conclusions
Author Contributions
Funding
Conflicts of Interest
References
- Wang, J.; Yang, C.; Wang, P.; Song, X.; Lu, J. Payload location for JPEG image steganography based on co-frequency sub-image filtering. Int. J. Distrib. Sens. Netw. 2020, 16, 1550147719899569. [Google Scholar] [CrossRef]
- Qi, B.; Yang, C.; Tan, L.; Luo, X.; Liu, F. A novel haze image steganography method via cover-source switching. J. Vis. Commun. Image Represent. 2020, 70, 102814. [Google Scholar] [CrossRef]
- Huang, Y.; Tang, S.; Yuan, J. Steganography in inactive frames of VoIP streams encoded by source codec. IEEE Trans. Inf. Forensics Secur. 2011, 6, 296–306. [Google Scholar] [CrossRef]
- Sadek, M.M.; Khalifa, A.; Mostafa, M.G.M. Video steganography: A comprehensive review. Multimed. Tools Appl. 2015, 74, 7063–7094. [Google Scholar] [CrossRef]
- Luo, Y.; Huang, Y.; Li, F.; Chang, C. Text steganography based on ci-poetry generation using markov chain model. Ksii Trans. Internet Inf. Syst. 2016, 10, 4568–4584. [Google Scholar]
- Xiang, L.; Li, Y.; Hao, W.; Yang, P.; Shen, X. Reversible natural language watermarking using synonym substitution and arithmetic coding. Comput. Mater. Contin. 2018, 55, 541–559. [Google Scholar]
- Yu, F.; Liu, L.; Shen, H.; Zhang, Z.; Huang, Y.; Shi, C.; Cai, S.; Wu, X.; Du, S.; Wan, Q. Dynamic analysis, circuit design, and synchronization of a novel 6d memristive four-wing hyperchaotic system with multiple coexisting attractors. Complexity 2020, 2020, 5904607. [Google Scholar] [CrossRef]
- Tan, Y.; Qin, J.; Xiang, X.; Ma, W.; Pan, W.; Xiong, N.N. A robust watermarking scheme in YCbCr color space based on channel coding. IEEE Access 2019, 7, 25026–25036. [Google Scholar] [CrossRef]
- Chen, Y.; Tao, J.; Zhang, Q.; Yang, K.; Chen, X.; Xiong, J.; Xia, R.; Xie, J. Saliency detection via the improved hierarchical principal component analysis method. Wirel. Commun. Mob. Comput. 2020, 2020, 8822777. [Google Scholar] [CrossRef]
- Murphy, B.; Vogel, C. The syntax of concealment: Reliable methods for plain text information hiding. Secur. Steganography Watermark. Multimed. Contents 2007, 6505, 65050Y. [Google Scholar]
- Chen, X.; Sun, H.; Tobe, Y.; Zhou, Z.; Sun, X. Coverless information hiding method based on the chinese mathematical expression. In International Conference on Cloud Computing and Security; Springer: Cham, Switzerland, 2015; pp. 133–143. [Google Scholar]
- Yang, Z.; Jin, S.; Huang, Y.; Zhang, Y.; Li, H. Automatically generate steganographic text based on markov model and huffman coding. arXiv 2018, arXiv:1811.04720. [Google Scholar]
- Meral, H.M.; Sankur, B.; Ozsoy, A.S.; Gungor, T.; Sevinc, E. Natural language watermarking via morphosyntactic alterations. Comput. Speech Lang. 2009, 23, 107–125. [Google Scholar] [CrossRef]
- Muhammad, H.Z.; Rahman, S.M.S.A.A.; Shakil, A. Synonym based Malay linguistic text steganography. In Proceedings of the Innovative Technologies in Intelligent Systems and Industrial Applications, CITISIA 2009, Monash, Malaysia, 25–26 July 2009. [Google Scholar]
- Xiang, L.; Wu, W.; Li, X.; Yang, C. A linguistic steganography based on word indexing compression and candidate selection. Multimed. Tools Appl. 2018, 77, 28969–28989. [Google Scholar] [CrossRef]
- Xiang, L.; Wang, X.; Yang, C.; Liu, P. A novel linguistic steganography based on synonym run-length encoding. IEICE Trans. Inf. Syst. 2017, 100, 313–322. [Google Scholar] [CrossRef]
- Li, M.; Mu, K.; Zhong, P.; Wen, J.; Xue, Y. Generating steganographic image description by dynamic synonym substitution. Signal Process. 2019, 164, 193–201. [Google Scholar] [CrossRef]
- Topkara, M.; Topkara, U.; Atallah, M.J. Information hiding through errors: A confusing approach. Proc. Spie 2007, 6505, 65050V. [Google Scholar]
- Xiang, L.; Yu, J.; Yang, C.; Zeng, D.; Shen, X. A word-embedding-based steganalysis method for linguistic steganography via synonym substitution. IEEE Access 2018, 6, 64131–64141. [Google Scholar] [CrossRef]
- Wen, J.; Zhou, X.; Zhong, P.; Xue, Y. Convolutional neural network based text steganalysis. IEEE Signal Process. Lett. 2019, 26, 460–464. [Google Scholar] [CrossRef]
- Xiang, L.; Guo, G.; Yu, J.; Sheng, V.S.; Yang, P. A convolutional neural network-based linguistic steganalysis for synonym substitution steganography. Math. Bioences Eng. 2020, 17, 1041–1058. [Google Scholar] [CrossRef]
- Luo, Y.; Qin, J.; Xiang, X.; Tan, Y.; Liu, Q.; Xiang, L. Coverless real-time image information hiding based on image block matching and dense convolutional network. J. Real-Time Image Process. 2020, 17, 125–135. [Google Scholar] [CrossRef]
- Zhang, J.; Shen, J.; Wang, L.; Lin, H. Coverless text information hiding method based on the word rank map. Int. Conf. Cloud Comput. Secur. 2016, 18, 145–155. [Google Scholar]
- Chen, X.; Chen, S.; Wu, Y. Coverless information hiding method based on the chinese character encoding. J. Internet Technol. 2017, 18, 313–320. [Google Scholar]
- Zheng, N.; Zhang, F.; Chen, X.; Zhou, X. A novel coverless text information hiding method based on double-tags and twice-send. Int. J. Comput. Sci. Eng. 2020, 21, 116. [Google Scholar] [CrossRef]
- Sun, H.; Grishman, R.; Wang, Y. Domain adaptation with active learning for named entity recognition. In International Conference on Cloud Computing and Security; Springer: Cham, Switzerland, 2016; pp. 611–622. [Google Scholar]
- Zhou, Z.; Mu, Y.; Zhao, N.; Wu, Q.M.J.; Yang, C. Coverless information hiding method based on multi-keywords. In International Conference on Cloud Computing and Security; Springer: Cham, Switzerland, 2016; pp. 39–47. [Google Scholar]
- Chapman, M.; Davida, G.I. Hiding the Hidden: A software system for concealing ciphertext as innocuous text. In International Conference on Information and Communications Security; Springer: Berlin/Heidelberg, Germany, 1997; pp. 335–345. [Google Scholar]
- Grosvald, M.; Orgun, C.O. Free from the cover text: A human-generated natural language approach to text-based steganography. J. Inf. Hiding Multimed. Signal Process. 2011, 2, 133–141. [Google Scholar]
- Desoky, A. Nostega: A novel noiseless steganography paradigm. J. Digit. Forensic Pract. 2008, 2, 132–139. [Google Scholar] [CrossRef]
- Yang, H.; Cao, X. Linguistic steganalysis based on meta features and immune mechanism. Chin. J. Electron. 2010, 19, 661–666. [Google Scholar]
- Moraldo, H.H. An approach for text steganography based on markov chains. arXiv 2014, arXiv:1409.0915. [Google Scholar]
- Shniperov, A.N.; Nikitina, K.A. A text steganography method based on Markov chains. Autom. Control Comput. Sci. 2016, 50, 802–808. [Google Scholar] [CrossRef]
- Fang, T.; Jaggi, M.; Argyraki, K. Generating steganographic text with LSTMs. arXiv 2017, arXiv:1705.10742. [Google Scholar]
- Yang, Z.; Guo, X.; Chen, Z.; Huang, Y.; Zhang, Y. RNN-Stega: Linguistic steganography based on recurrent neural networks. IEEE Trans. Inf. Forensics Secur. 2019, 14, 1280–1295. [Google Scholar] [CrossRef]
- Lu, W.; Zhang, X.; Lu, H.; Li, F. Deep hierarchical encoding model for sentence semantic matching. J. Vis. Commun. Image Represent. 2020, 71, 102794. [Google Scholar] [CrossRef]
- Wang, J.; Qin, J.H.; Xiang, X.Y.; Tan, Y.; Pan, N. CAPTCHA recognition based on deep convolutional neural network. Math. Biosci. Eng. 2019, 16, 5851–5861. [Google Scholar] [CrossRef] [PubMed]
- Hochreiter, S.; Schmidhuber, J. Long short-term memory. Neural Comput. 1997, 9, 1735–1780. [Google Scholar] [CrossRef] [PubMed]
- Wang, B.; Kong, W.; Guan, H.; Xiong, N.N. Air quality forecasting based on gated recurrent long short term memory model in Internet of Things. IEEE Access 2019, 7, 69524–69534. [Google Scholar] [CrossRef]
- Sundermeyer, M.; Schluter, R.; Ney, H. LSTM neural networks for language modelling. In Proceedings of the Thirteenth Annual Conference of the International Speech Communication Association, Portland, OR, USA, 9–13 September 2012; pp. 194–197. [Google Scholar]
- Wayner, P. Mimic functions. Cryptologia 1992, 16, 193–214. [Google Scholar] [CrossRef]
- Dai, W.; Yu, Y.; Deng, B. BinText steganography based on Markova state transferring probability. In Proceedings of the 2nd International Conference on Interaction Sciences: Information Technology, Culture and Human, ICIS “09, Seoul, Korea, 24–26 November 2009; pp. 1306–1311. [Google Scholar]
- Dai, W.; Yu, Y.; Dai, Y.; Deng, B. Text steganography system using markov chain source model and des algorithm. J. Softw. 2010, 5, 785–792. [Google Scholar] [CrossRef]
- Sutskever, I.; Vinyals, O.; Le, Q.V. Sequence to sequence learning with neural networks. Adv. Neural Inf. Process. Syst. 2014, 3104–3112. [Google Scholar]
- Luo, Y.; Huang, Y. Text steganography with high embedding rate: Using recurrent neural networks to generate Chinese classic poetry. In Proceedings of the 5th ACM Workshop on Information Hiding and Multimedia Security, IH&MMSec 2017, Philadelphia, PA, USA, 20–22 June 2017; pp. 99–104. [Google Scholar]
- Tong, Y.; Liu, Y.L.; Wang, J.; Xin, G. Text steganography on RNN-Generated lyrics. Math. Bioences Eng. 2019, 16, 5451–5463. [Google Scholar] [CrossRef]
- Sutskever, I.; Martens, J.; Hinton, G.E. Generating text with recurrent neural networks. In Proceedings of the 28th International Conference on International Conference on Machine Learning, Washington, DC, USA, 28 June–2 July 2011; pp. 1017–1024. [Google Scholar]
- Marra, G.; Zugarini, A.; Melacci, S.; Maggini, M. An unsupervised character-aware neural approach to word and context representation learning. In International Conference on Artificial Neural Networks; Springer: Cham, Switzerland, 2018. [Google Scholar]






| Code | Index | Candidate Character |
|---|---|---|
| 00 | 0 | |
| 01 | 1 | |
| 10 | 2 | |
| 11 | 3 |
| Input String | Candidate Characters | Possible Combination | Secret Bitstream | Stego Text |
|---|---|---|---|---|
| “w” | “a”, “o” | “wa”, “wo” | 0 | “wa” |
| “wa” | “t”, “y” | “wat”, “way” | 0 | “wat” |
| “wat” | “c”, “e” | “wate”, “watc” | 1 | “wate” |
| “wate” | “s”, “r” | “water”, “wates” | 1 | “water” |
| “water” | “s”, “ ” | “waters”, “water” | 1 | “water” |
| Item | Value |
|---|---|
| Average Length of Sentence | 26.6 |
| Sentence Number | 98,552 |
| Word Number | 2,621,613 |
| Unique Character | 71 |
© 2020 by the authors. Licensee MDPI, Basel, Switzerland. This article is an open access article distributed under the terms and conditions of the Creative Commons Attribution (CC BY) license (http://creativecommons.org/licenses/by/4.0/).
Share and Cite
Xiang, L.; Yang, S.; Liu, Y.; Li, Q.; Zhu, C. Novel Linguistic Steganography Based on Character-Level Text Generation. Mathematics 2020, 8, 1558. https://doi.org/10.3390/math8091558
Xiang L, Yang S, Liu Y, Li Q, Zhu C. Novel Linguistic Steganography Based on Character-Level Text Generation. Mathematics. 2020; 8(9):1558. https://doi.org/10.3390/math8091558
Chicago/Turabian StyleXiang, Lingyun, Shuanghui Yang, Yuhang Liu, Qian Li, and Chengzhang Zhu. 2020. "Novel Linguistic Steganography Based on Character-Level Text Generation" Mathematics 8, no. 9: 1558. https://doi.org/10.3390/math8091558
APA StyleXiang, L., Yang, S., Liu, Y., Li, Q., & Zhu, C. (2020). Novel Linguistic Steganography Based on Character-Level Text Generation. Mathematics, 8(9), 1558. https://doi.org/10.3390/math8091558

