Novel Multiple Attribute Group Decision-Making Methods Based on Linguistic Intuitionistic Fuzzy Information
Abstract
1. Introduction
- to develop a novel ranking method for LIFNs to eliminate the defects of existing methods;
- to proffer several novel aggregation operators such as the LIFMM operator, the WLIFMM operator, the LIFDMM operator and the WLIFDMM operator.
- to study several paramount properties and particular instances of the developed operators;
- to propose two MAGDM approaches based upon the WLIFMM operator and the WLIFDMM operator;
- to demonstrate the significant merits of the presented methods through a comparative analysis and parameter analysis.
2. Preliminaries
2.1. LIFNs
- 1.
- ;
- 2.
- ;
- 3.
- ;
- 4.
- .
- 1.
- ;
- 2.
- ;
- 3.
- ;
- 4.
- .
- 1.
- ;
- 2.
- ;
- 3.
- ;
- 4.
- ;
- 5.
- ;
- 6.
- ;
- 7.
- ;
- 8.
- ;
- 9.
- ;
- 10.
- .
2.2. MM Operator
3. A Novel Ranking Approach of LIFN
- 1.
- If , then ;
- 2.
- If , then,
- If , then ;
- If , then .
- 1.
- If , then ;
- 2.
- If , then,
- If , then ;
- If , then .
4. Linguistic Intuitionistic Fuzzy Muirhead Mean Operators
4.1. Linguistic Intuitionistic Fuzzy Muirhead Mean Operator
4.2. The Weighted Linguistic Intuitionistic Fuzzy Muirhead Mean Operator
4.3. Linguistic Intuitionistic Fuzzy Dual Muirhead Mean Operator
4.4. The Weighted Linguistic Intuitionistic Fuzzy Dual Muirhead Mean Operator
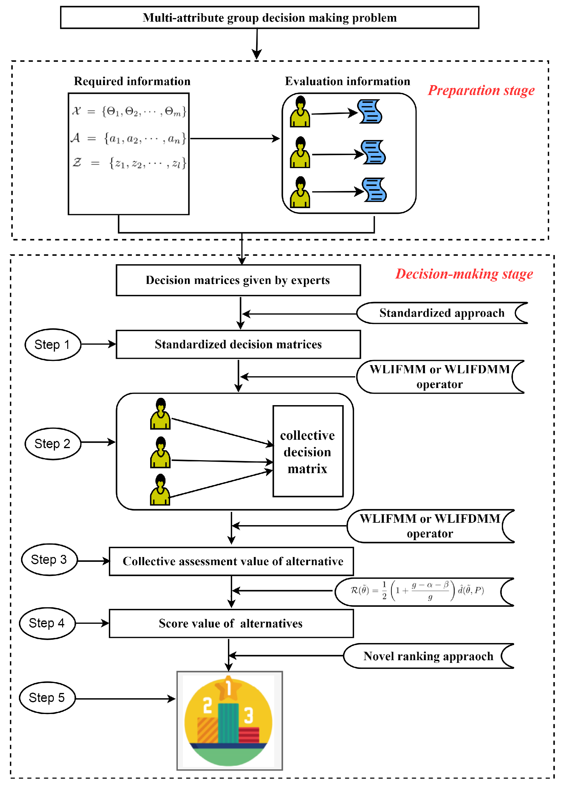
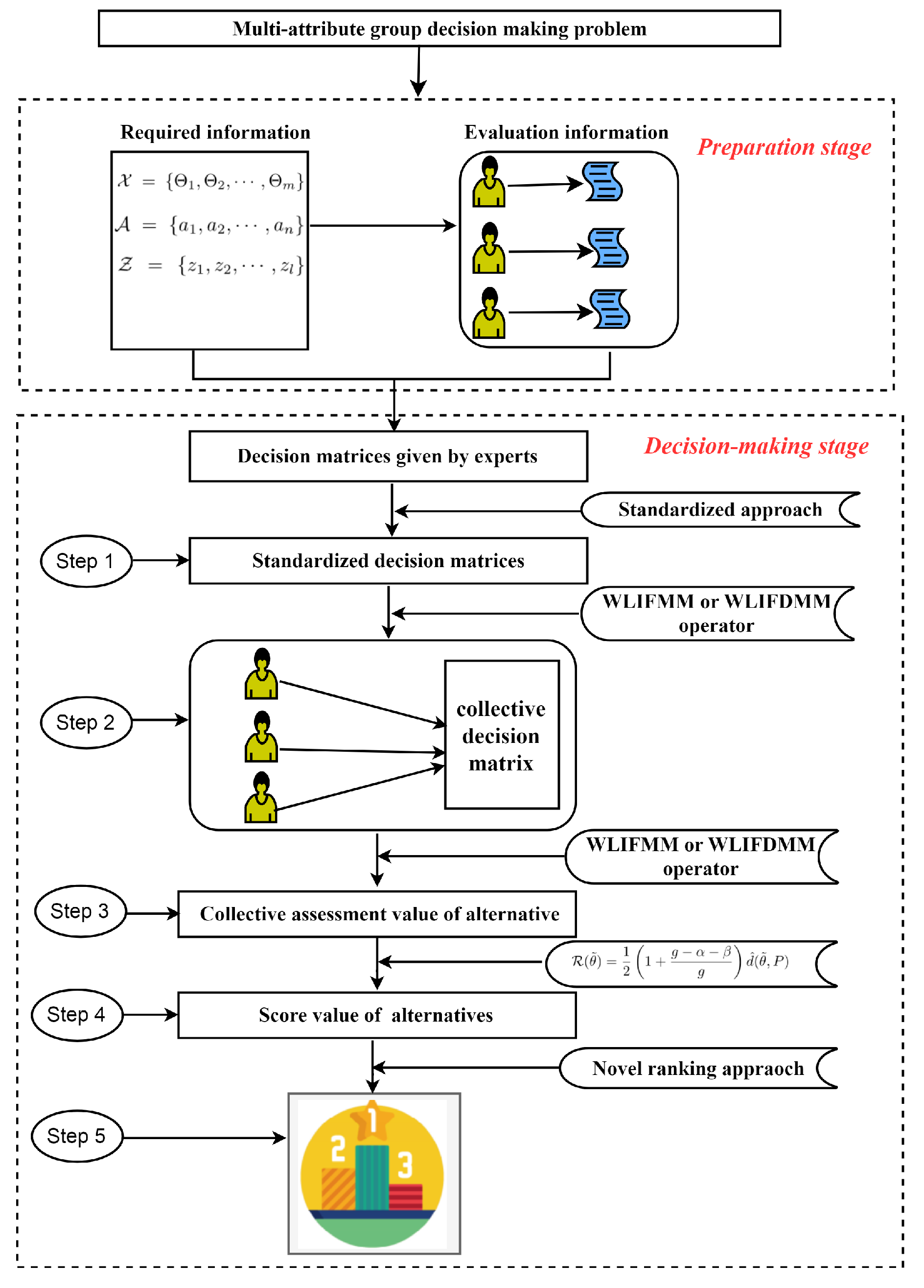
5. The Developed MAGDM Approaches
6. Numerical Example and Comparative Analysis
6.1. Process of Decision-Making Based on the WLIFMM Operator
6.2. Process of Decision-Making Based on the WLIFDMM Operator
6.3. Influence of Parameter Vector for the Decision-Making Results
6.4. Comparative Analysis with Existing Approaches
7. Conclusions
Author Contributions
Funding
Conflicts of Interest
References
- Cabrerizo, F.J.; Ureña, R.; Pedrycz, W.; Herrera-Viedma, E. Building consensus in group decision making with an allocation of information granularity. Fuzzy Sets Syst. 2014, 255, 115–127. [Google Scholar] [CrossRef]
- Cabrerizo, F.J.; Al-Hmouz, R.; Morfeq, A.; Martínez, M.Á.; Pedrycz, W.; Herrera-Viedma, E. Estimating incomplete information in group decision making: A framework of granular computing. Appl. Soft Comput. 2020, 86, 105930. [Google Scholar] [CrossRef]
- Morente-Molinera, J.A.; Kou, G.; Pérez, I.J.; Samuylov, K.; Selamat, A.; Herrera-Viedma, E. A group decision making support system for the Web: How to work in environments with a high number of participants and alternatives. Appl. Soft Comput. 2018, 68, 191–201. [Google Scholar] [CrossRef]
- Pei, Z.; Liu, J.; Hao, F.; Zhou, B. FLM-TOPSIS: The fuzzy linguistic multiset TOPSIS method and its application in linguistic decision making. Inf. Fusion 2019, 45, 266–281. [Google Scholar] [CrossRef]
- Liu, Y.; Liu, J.; Qin, Y. Pythagorean fuzzy linguistic Muirhead mean operators and their applications to multiattribute decision-making. Int. J. Intell. Syst. 2020, 35, 300–332. [Google Scholar] [CrossRef]
- Liu, P.; Diao, H.; Zou, L.; Deng, A. Uncertain multi-attribute group decision making based on linguistic-valued intuitionistic fuzzy preference relations. Inf. Sci. 2020, 508, 293–308. [Google Scholar] [CrossRef]
- Liao, H.; Gou, X.; Xu, Z.; Zeng, X.J.; Herrera, F. Hesitancy degree-based correlation measures for hesitant fuzzy linguistic term sets and their applications in multiple criteria decision making. Inf. Sci. 2020, 508, 275–292. [Google Scholar] [CrossRef]
- Rong, Y.; Pei, Z.; Liu, Y. Linguistic Pythagorean Einstein Operators and Their Application to Decision Making. Information 2020, 11, 46. [Google Scholar] [CrossRef]
- Zadeh, L.A. Fuzzy sets. Inf. Control 1965, 8, 338–353. [Google Scholar] [CrossRef]
- Mizumoto, M.; Zimmermann, H.J. Comparison of fuzzy reasoning methods. Fuzzy Sets Syst. 1982, 8, 253–283. [Google Scholar] [CrossRef]
- Phuong, N.H.; Nguyen, A.; Thuy, T.H. An Approach to Pulse Symbols Based Fuzzy Reasoning in Diagnosis of Traditional Vietnamese Medicine Including the Importance of Symptoms. In International Fuzzy Systems Association World Congress; Springer: Cham, Switzerland, 2019; pp. 406–416. [Google Scholar]
- Luo, M.; Zhao, R.; Liu, B.; Liang, J. Interval-valued fuzzy reasoning algorithms based on Schweizer–Sklar t-norms and its application. Eng. Appl. Artif. Intell. 2020, 87, 103313. [Google Scholar] [CrossRef]
- Chen, C.T. Extensions of the TOPSIS for group decision-making under fuzzy environment. Fuzzy Sets Syst. 2000, 114, 1–9. [Google Scholar] [CrossRef]
- Yager, R.R. OWA aggregation with an uncertainty over the arguments. Inf. Fusion 2019, 52, 206–212. [Google Scholar] [CrossRef]
- Sun, B.; Zhou, X.; Lin, N. Diversified binary relation-based fuzzy multigranulation rough set over two universes and application to multiple attribute group decision making. Inf. Fusion 2020, 55, 91–104. [Google Scholar] [CrossRef]
- Lee, S. Application and verification of fuzzy algebraic operators to landslide susceptibility mapping. Environ. Geol. 2007, 52, 615–623. [Google Scholar] [CrossRef]
- Bashir, Z.; Malik, M.A.; Afridi, F.; Rashid, T. The algebraic and lattice structures of type-2 intuitionistic fuzzy sets. Comput. Appl. Math. 2020, 39, 26. [Google Scholar] [CrossRef]
- Gulzar, M.; Abbas, G.; Dilawar, F. Algebraic Properties of ϖ-Q-fuzzy subgroups. Comput. Sci. 2020, 15, 265–274. [Google Scholar]
- Atanassov, K.T. Intuitionistic fuzzy sets. Fuzzy Sets Syst. 1986, 20, 87–96. [Google Scholar] [CrossRef]
- Xia, M.; Xu, Z.; Zhu, B. Some issues on intuitionistic fuzzy aggregation operators based on Archimedean t-conorm and t-norm. Knowl.-Based Syst. 2012, 31, 78–88. [Google Scholar] [CrossRef]
- Chen, S.M.; Cheng, S.H.; Chiou, C.H. Fuzzy multiattribute group decision making based on intuitionistic fuzzy sets and evidential reasoning methodology. Inf. Fusion 2016, 27, 215–227. [Google Scholar] [CrossRef]
- Xu, G.L.; Wan, S.P.; Wang, F.; Dong, J.Y.; Zeng, Y.F. Mathematical programming methods for consistency and consensus in group decision making with intuitionistic fuzzy preference relations. Knowl.-Based Syst. 2016, 98, 30–43. [Google Scholar] [CrossRef]
- Liu, Y.; Liu, J.; Qin, Y. Dynamic intuitionistic fuzzy multiattribute decision making based on evidential reasoning and MDIFWG operator. J. Intell. Fuzzy Syst. 2019, 36, 2161–2172. [Google Scholar] [CrossRef]
- Garg, H.; Kumar, K. A novel exponential distance and its based TOPSIS method for interval-valued intuitionistic fuzzy sets using connection number of SPA theory. Artif. Intell. Rev. 2020, 53, 595–624. [Google Scholar] [CrossRef]
- Liu, P.; Chen, S.M.; Wang, Y. Multiattribute group decision making based on intuitionistic fuzzy partitioned Maclaurin symmetric mean operators. Inf. Sci. 2020, 512, 830–854. [Google Scholar] [CrossRef]
- Dogan, O.; Deveci, M.; Canıtez, F.; Kahraman, C. A corridor selection for locating autonomous vehicles using an interval-valued intuitionistic fuzzy AHP and TOPSIS method. Soft Comput. 2019. [Google Scholar] [CrossRef]
- Gao, Y.; Li, D.S.; Zhong, H. A novel target threat assessment method based on three-way decisions under intuitionistic fuzzy multi-attribute decision making environment. Eng. Appl. Artif. Intell. 2020, 87, 103276. [Google Scholar] [CrossRef]
- Xu, Z. Intuitionistic fuzzy aggregation operators. IEEE Trans. Fuzzy Syst. 2007, 15, 1179–1187. [Google Scholar]
- Vlachos, I.K.; Sergiadis, G.D. Intuitionistic fuzzy information–applications to pattern recognition. Pattern Recognit. Lett. 2007, 28, 197–206. [Google Scholar] [CrossRef]
- Wu, J.; Chiclana, F.; Liao, H. Isomorphic multiplicative transitivity for intuitionistic and interval-valued fuzzy preference relations and its application in deriving their priority vectors. IEEE Trans. Fuzzy Syst. 2016, 26, 193–202. [Google Scholar] [CrossRef]
- Joshi, D.; Kumar, S. Interval-valued intuitionistic hesitant fuzzy Choquet integral based TOPSIS method for multi-criteria group decision making. Eur. J. Oper. Res. 2016, 248, 183–191. [Google Scholar] [CrossRef]
- Garg, H. Novel intuitionistic fuzzy decision making method based on an improved operation laws and its application. Eng. Appl. Artif. Intell. 2017, 60, 164–174. [Google Scholar] [CrossRef]
- Das, S.; Kar, S.; Pal, T. Robust decision making using intuitionistic fuzzy numbers. Granul. Comput. 2017, 2, 41–54. [Google Scholar] [CrossRef]
- Kumar, K.; Garg, H. Connection number of set pair analysis based TOPSIS method on intuitionistic fuzzy sets and their application to decision making. Appl. Intell. 2018, 48, 2112–2119. [Google Scholar] [CrossRef]
- Liu, H.C.; You, J.X.; Duan, C.Y. An integrated approach for failure mode and effect analysis under interval-valued intuitionistic fuzzy environment. Int. J. Prod. Econ. 2019, 207, 163–172. [Google Scholar] [CrossRef]
- Ngan, R.T.; Cuong, B.C.; Ali, M. H-max distance measure of intuitionistic fuzzy sets in decision making. Appl. Soft Comput. 2018, 69, 393–425. [Google Scholar] [CrossRef]
- Fei, L.; Wang, H.; Chen, L.; Deng, Y. A new vector valued similarity measure for intuitionistic fuzzy sets based on OWA operators. Iran. J. Fuzzy Syst. 2019, 16, 113–126. [Google Scholar]
- Zhang, L.; Zhan, J.; Yao, Y. Intuitionistic fuzzy TOPSIS method based on CVPIFRS models: An application to biomedical problems. Inf. Sci. 2020. [Google Scholar] [CrossRef]
- Huang, B.; Wu, W.Z.; Yan, J.; Li, H.; Zhou, X. Inclusion measure-based multi-granulation decision-theoretic rough sets in multi-scale intuitionistic fuzzy information tables. Inf. Sci. 2020, 507, 421–448. [Google Scholar] [CrossRef]
- Zadeh, L.A. The concept of a linguistic variable and its application to approximate reasoning-I. Inf. Sci. 1975, 8, 199–249. [Google Scholar] [CrossRef]
- Zadeh, L.A. The concept of a linguistic variable and its application to approximate reasoning—II. Inf. Sci. 1975, 8, 301–357. [Google Scholar] [CrossRef]
- Zadeh, L.A. The concept of a linguistic variable and its application to approximate reasoning—III. Inf. Sci. 1975, 9, 43–80. [Google Scholar] [CrossRef]
- Xu, Z. Deviation measures of linguistic preference relations in group decision making. Omega 2005, 33, 249–254. [Google Scholar] [CrossRef]
- Chen, Z.; Liu, P.; Pei, Z. An approach to multiple attribute group decision making based on linguistic intuitionistic fuzzy numbers. Int. J. Comput. Intell. Syst. 2015, 8, 747–760. [Google Scholar] [CrossRef]
- Li, Z.; Liu, P.; Qin, X. An extended VIKOR method for decision making problem with linguistic intuitionistic fuzzy numbers based on some new operational laws and entropy. J. Intell. Fuzzy Syst. 2017, 33, 1919–1931. [Google Scholar] [CrossRef]
- Liu, P.; Qin, X. Maclaurin symmetric mean operators of linguistic intuitionistic fuzzy numbers and their application to multiple-attribute decision-making. J. Exp. Theor. Artif. Intell. 2017, 29, 1173–1202. [Google Scholar] [CrossRef]
- Zhang, H.Y.; Peng, H.G.; Wang, J.; Wang, J.Q. An extended outranking approach for multi-criteria decision-making problems with linguistic intuitionistic fuzzy numbers. Appl. Soft Comput. 2017, 59, 462–474. [Google Scholar] [CrossRef]
- Liu, P.; Liu, W. Scaled prioritized operators based on the linguistic intuitionistic fuzzy numbers and their applications to multi-attribute decision making. Int. J. Fuzzy Syst. 2018, 20, 1539–1550. [Google Scholar] [CrossRef]
- Xu, Z.; Yager, R.R. Intuitionistic fuzzy Bonferroni means. IEEE Trans. Syst. Man Cybern. Part Cybern. 2010, 41, 568–578. [Google Scholar]
- Liu, P.; Gao, H.; Ma, J. Novel green supplier selection method by combining quality function deployment with partitioned Bonferroni mean operator in interval type-2 fuzzy environment. Inf. Sci. 2019, 490, 292–316. [Google Scholar] [CrossRef]
- Liu, P.; Gao, H. Some intuitionistic fuzzy power Bonferroni mean operators in the framework of Dempster–Shafer theory and their application to multicriteria decision making. Appl. Soft Comput. 2019, 85, 105790. [Google Scholar] [CrossRef]
- Wei, G.; Gao, H.; Wei, Y. Some q-rung orthopair fuzzy Heronian mean operators in multiple attribute decision making. Int. J. Intell. Syst. 2018, 33, 1426–1458. [Google Scholar] [CrossRef]
- Deng, X.; Wang, J.; Wei, G. Some 2-tuple linguistic Pythagorean Heronian mean operators and their application to multiple attribute decision-making. J. Exp. Theor. Artif. Intell. 2019, 31, 555–574. [Google Scholar] [CrossRef]
- Liu, P.; Liu, J.; Merigó, J.M. Partitioned Heronian means based on linguistic intuitionistic fuzzy numbers for dealing with multi-attribute group decision making. Appl. Soft Comput. 2018, 62, 395–422. [Google Scholar] [CrossRef]
- Liu, P.; You, X. Some linguistic intuitionistic fuzzy Heronian mean operators based on Einstein T-norm and T-conorm and their application to decision-making. J. Intell. Fuzzy Syst. 2018, 35, 2433–2445. [Google Scholar] [CrossRef]
- Maclaurin, C. A second letter to Martin Folkes, Esq.; concerning the roots of equations, with demonstration of other rules of algebra. Philos. Trans. R. Soc. Lond. Ser. 1729, 36, 59–96. [Google Scholar]
- Wang, J.Q.; Yang, Y.; Li, L. Multi-criteria decision-making method based on single-valued neutrosophic linguistic Maclaurin symmetric mean operators. Neural Comput. Appl. 2018, 30, 1529–1547. [Google Scholar] [CrossRef]
- Muirhead, R.F. Some methods applicable to identities and inequalities of symmetric algebraic functions of n letters. Proc. Edinb. Math. Soc. 1902, 21, 144–162. [Google Scholar] [CrossRef]
- Liu, P.; Li, D. Some Muirhead mean operators for intuitionistic fuzzy numbers and their applications to group decision making. PLoS ONE 2017, 12, e0168767. [Google Scholar] [CrossRef]
- Zhiyong, H.; Yuan, R.; Ya, Q.; Yi, L. Hesitant fuzzy dual Muirhead mean operators and its application to multiple attribute decision making. J. Intell. Fuzzy Syst. 2018, 35, 2161–2172. [Google Scholar]
- Wang, J.; Zhang, R.; Zhu, X.; Zhou, Z.; Shang, X.; Li, W. Some q-rung orthopair fuzzy Muirhead means with their application to multi-attribute group decision making. J. Intell. Fuzzy Syst. 2019, 36, 1599–1614. [Google Scholar] [CrossRef]
- Liu, P.; Teng, F. Some Muirhead mean operators for probabilistic linguistic term sets and their applications to multiple attribute decision-making. Appl. Soft Comput. 2018, 68, 396–431. [Google Scholar] [CrossRef]
- Liu, Y.; Liu, J.; Qin, Y.; Xu, Y. A novel method based on extended uncertain 2-tuple linguistic muirhead mean operators to magdm under uncertain 2-tuple linguistic environment. Int. J. Comput. Intell. Syst. 2019, 12, 498–512. [Google Scholar] [CrossRef]
- Szmidt, E.; Kacprzyk, J. Ranking of intuitionistic fuzzy alternatives in a multi-criteria decision making problem. In Proceedings of the NAFIPS 2009—2009 Annual Meeting of the North American Fuzzy Information Processing Society, Cincinnati, OH, USA, 14–17 June 2009; pp. 1–6. [Google Scholar]
- Liu, P.; Zhang, X. Some intuitionistic uncertain linguistic Bonferroni mean operators and their application to group decision making. Soft Comput. 2019, 23, 3869–3886. [Google Scholar] [CrossRef]
- Liu, P.; Qin, X. Power average operators of linguistic intuitionistic fuzzy numbers and their application to multiple-attribute decision making. J. Intell. Fuzzy Syst. 2017, 32, 1029–1043. [Google Scholar] [CrossRef]
- Wu, M.Q.; Chen, T.Y.; Fan, J.P. Divergence measure of T-Spherical Fuzzy Sets and its applications in Pattern Recognition. IEEE Access 2019, 7, 108001–108013. [Google Scholar] [CrossRef]
- Liu, P.; Mahmood, T.; Ali, Z. Complex q-Rung Orthopair Fuzzy Aggregation Operators and Their Applications in Multi-Attribute Group Decision Making. Information 2020, 11, 5. [Google Scholar] [CrossRef]

| Parameter Vector | Score Value of | Order Relation | |
|---|---|---|---|
| , , , | |||
| , , , | |||
| , , , | |||
| , , , | |||
| , , , | |||
| , , , | |||
| , , , | |||
| , , , | |||
| , , , |
| Parameter Vector | Score Value of | Order Relation | |
|---|---|---|---|
| , , , . | |||
| , , , . | |||
| , , , . | |||
| , , , . | |||
| , , , . | |||
| , , , . | |||
| , , , . | |||
| , , , . | |||
| , , , . |
| Parameter | Score Value of | Order Relation | |
|---|---|---|---|
| , , , | |||
| , , , | |||
| , , , | |||
| , , , | |||
| , , , |
| Parameter | Score Value of | Order Relation | |
|---|---|---|---|
| , , , | |||
| , , , | |||
| , , , | |||
| , , , | |||
| , , , |
| Aggregation Operator | Parameter | Order Relation | |
|---|---|---|---|
| LIFWA operator [44] | NO | ||
| LIFWG operator [44] | NO | ||
| LIFHA operator [44] | NO | ||
| WLIFMSM operator [46] | |||
| WIULBM operator [65] | |||
| LIFWPA operator [66] | NO | ||
| LIFWPG operator [66] | NO | ||
| WLIFMM operator | |||
| WLIFDMM operator |
| Approaches | Whether Quantitative Description Information | Whether to Capture the Interrelationship between Two Attributes | Whether to Capture the Interrelationship between Multiple Attributes | Whether Has Generalized Characteristics by the Parameter Vector | |
|---|---|---|---|---|---|
| IFWA operator [28] | NO | NO | NO | NO | |
| LIFHA operator [44] | YES | NO | NO | NO | |
| WLIFMSM operator [46] | YES | YES | YES | YES | |
| WIFMM operator [59] | NO | YES | YES | YES | |
| WIULBM operator [65] | YES | YES | NO | NO | |
| WLIFMM operator | YES | YES | YES | YES | |
| WLIFDMM operator | YES | YES | YES | YES |
© 2020 by the authors. Licensee MDPI, Basel, Switzerland. This article is an open access article distributed under the terms and conditions of the Creative Commons Attribution (CC BY) license (http://creativecommons.org/licenses/by/4.0/).
Share and Cite
Rong, Y.; Liu, Y.; Pei, Z. Novel Multiple Attribute Group Decision-Making Methods Based on Linguistic Intuitionistic Fuzzy Information. Mathematics 2020, 8, 322. https://doi.org/10.3390/math8030322
Rong Y, Liu Y, Pei Z. Novel Multiple Attribute Group Decision-Making Methods Based on Linguistic Intuitionistic Fuzzy Information. Mathematics. 2020; 8(3):322. https://doi.org/10.3390/math8030322
Chicago/Turabian StyleRong, Yuan, Yi Liu, and Zheng Pei. 2020. "Novel Multiple Attribute Group Decision-Making Methods Based on Linguistic Intuitionistic Fuzzy Information" Mathematics 8, no. 3: 322. https://doi.org/10.3390/math8030322
APA StyleRong, Y., Liu, Y., & Pei, Z. (2020). Novel Multiple Attribute Group Decision-Making Methods Based on Linguistic Intuitionistic Fuzzy Information. Mathematics, 8(3), 322. https://doi.org/10.3390/math8030322

