A Multi-Criteria Decision Support Framework for Inland Nuclear Power Plant Site Selection under Z-Information: A Case Study in Hunan Province of China
Abstract
1. Introduction
2. Literature Review
2.1. Methods for NPP Site Selection
2.2. Evaluation Criteria for Inland NPP Site Selection
3. Preliminaries
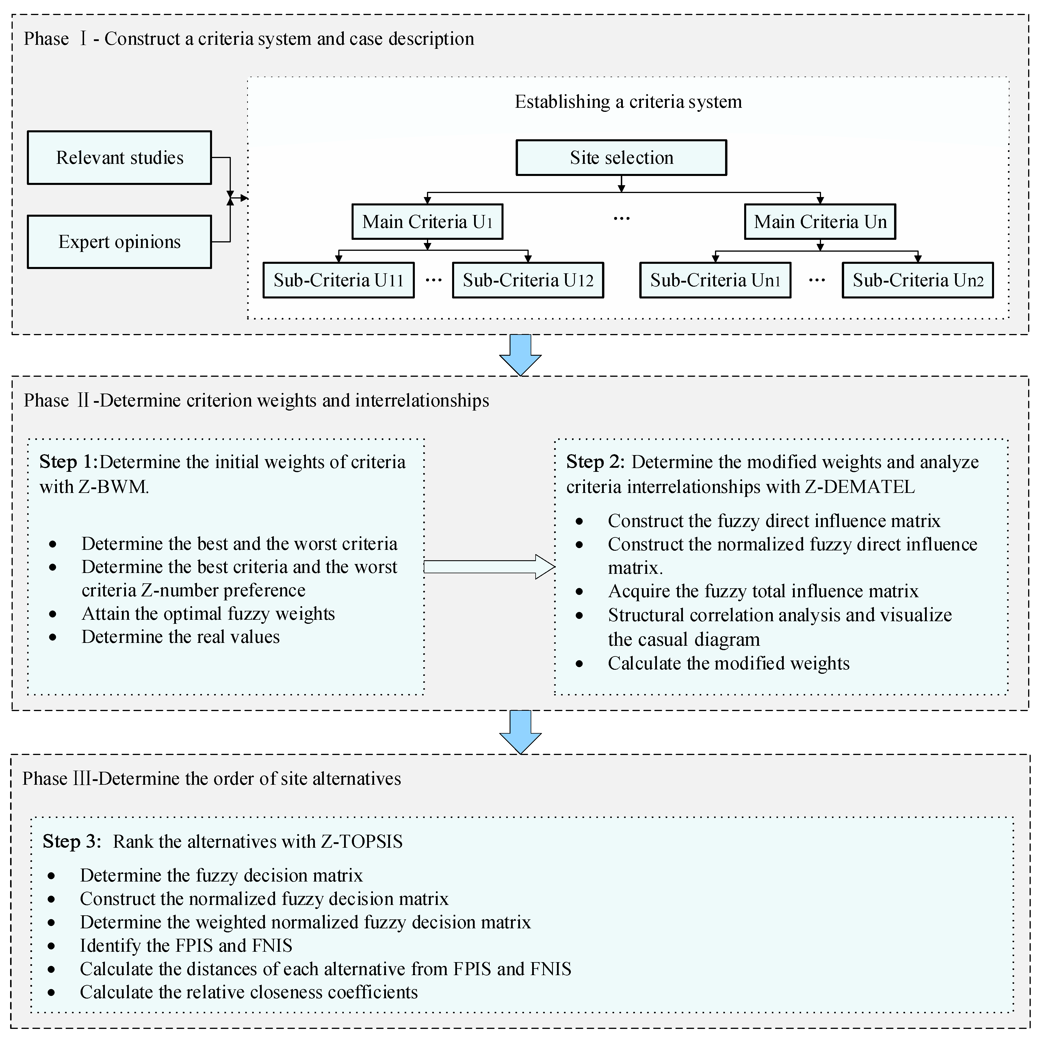
4. Methodology
4.1. The Designed Multi-criteria Decision Support Framework
4.2. The Proposed Methods in the Inland NPP Siting Framework
4.2.1. Phase II: Determine Criterion Weights and Interrelationships
4.2.2. Phase III: Determine the Order of Site Alternatives
5. Case Study and Result
5.1. Phase I: Construct A Criteria System and Case Description
5.2. Phase II: Determine Criterion Weights and Interrelationships
5.3. Phase III: Determine the Order of Site Alternatives
6. Discussion
6.1. Sensitivity Analysis
6.2. Comparative Analysis
7. Conclusion and Policy Implication
Author Contributions
Funding
Conflicts of Interest
Appendix A
| S1 | S2 | S3 | S4 | S5 | S6 | |
|---|---|---|---|---|---|---|
| U11 | (2.85,4.51,6.18) | (2.84,4.49,6.15) | (4.32,6.06,7.78) | (4.44,6.22,8.00) | (3.70,5.18,6.65) | (3.85,5.58,7.31) |
| U12 | (3.11,4.71,6.31) | (2.93,4.60,6.28) | (3.07,4.65,6.24) | (2.46,4.18,5.90) | (3.49,5.07,6.66) | (3.37,4.90,6.43) |
| U13 | (3.11,4.71,6.31) | (3.10,4.88,6.67) | (3.67,5.32,6.98) | (2.69,4.29,5.89) | (4.46,6.25,8.04) | (4.18,5.90,7.27) |
| U21 | (3.60,5.21,6.82) | (3.70,5.18,6.65) | (4.65,6.38,7.74) | (3.69,5.35,7.02) | (4.32,6.06,7.78) | (4.04,5.83,7.62) |
| U22 | (3.99,5.78,7.56) | (3.69,5.35,7.02) | (3.43,5.16,6.89) | (3.19,4.79,6.40) | (3.34,4.67,6.00) | (3.70,5.18,6.65) |
| U23 | (2.41,4.02,5.63) | (2.08,3.74,5.41) | (1.95,3.49,5.02) | (0.87,2.18,3.90) | (2.02,3.69,5.35) | (1.70,3.43,5.16) |
| U24 | (0.81,2.00,3.60) | (2.77,4.60,6.45) | (1.26,2.93,4.60) | (2.12,3.54,4.95) | (2.67,4.21,5.76) | (3.18,5.02,6.86) |
| U25 | (0.84,2.50,4.16) | (1.19,2.85,4.51) | (0.84,0.84,2.50) | (0.84,2.09,3.76) | (2.17,3.88,5.60) | (1.31,3.10,4.88) |
| U26 | (3.99,5.78,7.56) | (4.46,6.25,8.04) | (6.25,8.04,8.04) | (4.21,5.76,6.95) | (4.14,5.80,7.45) | (4.14,5.80,7.45) |
| U27 | (3.84,5.37,6.91) | (3.50,4.90,6.30) | (4.74,6.47,7.78) | (3.17,4.62,6.07) | (4.16,5.83,7.49) | (2.82,4.51,6.21) |
| U31 | (0.81,2.00,3.60) | (1.24,3.02,4.79) | (1.19,2.32,3.86) | (2.77,4.60,6.45) | (1.66,3.18,4.70) | (2.50,4.16,5.83) |
| U32 | (0.84,2.51,4.18) | (2.02,3.69,5.35) | (0.80,2.40,4.00) | (2.94,4.65,6.38) | (2.12,3.54,4.95) | (2.77,4.37,5.99) |
| U33 | (0.84,0.84,2.51) | (0.87,2.60,4.32) | (1.16,2.28,3.88) | (0.86,2.11,3.83) | (0.84,2.09,3.76) | (1.45,2.93,4.41) |
| U34 | (4.60,6.45,8.29) | (4.32,6.06,7.78) | (4.93,6.60,7.49) | (3.70,5.18,6.65) | (3.60,5.21,6.82) | (3.53,5.13,6.72) |
| U35 | (2.29,4.13,5.97) | (0.87,2.18,3.90) | (1.51,3.11,4.71) | (0.89,2.67,4.44) | (1.51,3.11,4.71) | (1.73,3.52,5.30) |
| U36 | (4.44,6.05,7.24) | (3.49,5.07,6.66) | (4.35,5.95,7.20) | (2.74,4.37,6.02) | (4.30,6.02,7.74) | (3.37,4.90,6.43) |
| S1 | S2 | S3 | S4 | S5 | S6 | |
|---|---|---|---|---|---|---|
| U11 | (0.357,0.564,0.773) | (0.355,0.562,0.768) | (0.540,0.757,0.973) | (0.555,0.777,1.000) | (0.463,0.647,0.832) | (0.481,0.698,0.913) |
| U12 | (0.467,0.706,0.947) | (0.440,0.691,0.943) | (0.461,0.699,0.937) | (0.370,0.628,0.886) | (0.524,0.762,1.000) | (0.506,0.735,0.965) |
| U13 | (0.387,0.585,0.784) | (0.385,0.607,0.829) | (0.456,0.662,0.868) | (0.335,0.533,0.732) | (0.555,0.777,1.000) | (0.520,0.734,0.904) |
| U21 | (0.463,0.670,0.877) | (0.476,0.665,0.855) | (0.598,0.819,0.995) | (0.474,0.688,0.902) | (0.555,0.778,1.000) | (0.520,0.749,0.979) |
| U22 | (0.527,0.764,1.000) | (0.488,0.708,0.928) | (0.454,0.683,0.911) | (0.421,0.634,0.847) | (0.442,0.618,0.794) | (0.489,0.685,0.880) |
| U23 | (0.154,0.216,0.361) | (0.161,0.232,0.418) | (0.173,0.250,0.446) | (0.223,0.400,1.000) | (0.163,0.236,0.430) | (0.169,0.254,0.511) |
| U24 | (0.225,0.406,1.000) | (0.126,0.176,0.293) | (0.176,0.277,0.644) | (0.164,0.229,0.382) | (0.141,0.192,0.303) | (0.118,0.161,0.255) |
| U25 | (0.202,0.336,1.000) | (0.186,0.294,0.707) | (0.336,1.000,1.000) | (0.223,0.401,1.000) | (0.284,0.403,0.673) | (0.172,0.271,0.640) |
| U26 | (0.496,0.718,0.940) | (0.555,0.777,1.000) | (0.777,1.000,1.000) | (0.524,0.716,0.864) | (0.515,0.721,0.927) | (0.515,0.721,0.927) |
| U27 | (0.494,0.691,0.888) | (0.450,0.629,0.809) | (0.609,0.832,1.000) | (0.407,0.594,0.781) | (0.535,0.749,0.963) | (0.363,0.580,0.799) |
| U31 | (0.225,0.406,1.000) | (0.169,0.268,0.652) | (0.210,0.350,0.679) | (0.126,0.176,0.293) | (0.172,0.255,0.487) | (0.139,0.195,0.324) |
| U32 | (0.191,0.319,0.952) | (0.149,0.217,0.396) | (0.200,0.333,1.000) | (0.125,0.172,0.272) | (0.162,0.226,0.377) | (0.134,0.183,0.289) |
| U33 | (0.335,1.000,1.000) | (0.194,0.324,0.968) | (0.216,0.368,0.727) | (0.219,0.399,0.974) | (0.223,0.401,1.000) | (0.191,0.287,0.580) |
| U34 | (0.555,0.777,1.000) | (0.521,0.730,0.939) | (0.595,0.796,0.903) | (0.446,0.625,0.802) | (0.435,0.629,0.823) | (0.426,0.618,0.811) |
| U35 | (0.146,0.211,0.380) | (0.223,0.400,1.000) | (0.185,0.280,0.577) | (0.196,0.326,0.978) | (0.185,0.280,0.577) | (0.164,0.248,0.503) |
| U36 | (0.574,0.782,0.935) | (0.451,0.655,0.860) | (0.562,0.769,0.930) | (0.354,0.565,0.777) | (0.556,0.778,1.000) | (0.435,0.633,0.831) |
| S1 | S2 | S3 | S4 | S5 | S6 | |
|---|---|---|---|---|---|---|
| U11 | (0.009,0.014,0.019) | (0.009,0.013,0.018) | (0.013,0.018,0.023) | (0.013,0.019,0.024) | (0.011,0.016,0.020) | (0.012,0.017,0.022) |
| U12 | (0.041,0.061,0.082) | (0.038,0.060,0.082) | (0.040,0.061,0.082) | (0.032,0.055,0.077) | (0.046,0.066,0.087) | (0.044,0.064,0.084) |
| U13 | (0.036,0.054,0.072) | (0.035,0.056,0.076) | (0.042,0.061,0.080) | (0.031,0.049,0.067) | (0.051,0.072,0.092) | (0.048,0.068,0.083) |
| U21 | (0.016,0.023,0.031) | (0.017,0.023,0.030) | (0.021,0.029,0.035) | (0.017,0.024,0.032) | (0.019,0.027,0.035) | (0.018,0.026,0.034) |
| U22 | (0.023,0.034,0.044) | (0.021,0.031,0.041) | (0.020,0.030,0.040) | (0.019,0.028,0.037) | (0.019,0.027,0.035) | (0.022,0.030,0.039) |
| U23 | (0.006,0.009,0.014) | (0.006,0.009,0.017) | (0.007,0.010,0.018) | (0.009,0.016,0.040) | (0.007,0.009,0.017) | (0.007,0.010,0.020) |
| U24 | (0.025,0.045,0.112) | (0.014,0.020,0.033) | (0.020,0.031,0.072) | (0.018,0.026,0.043) | (0.016,0.022,0.034) | (0.013,0.018,0.029) |
| U25 | (0.017,0.029,0.086) | (0.016,0.025,0.061) | (0.029,0.086,0.086) | (0.019,0.035,0.086) | (0.024,0.035,0.058) | (0.015,0.023,0.055) |
| U26 | (0.046,0.066,0.087) | (0.051,0.072,0.092) | (0.072,0.092,0.092) | (0.048,0.066,0.079) | (0.047,0.066,0.085) | (0.047,0.066,0.085) |
| U27 | (0.020,0.028,0.036) | (0.018,0.026,0.033) | (0.025,0.034,0.041) | (0.017,0.024,0.032) | (0.022,0.031,0.039) | (0.015,0.024,0.033) |
| U31 | (0.008,0.014,0.034) | (0.006,0.009,0.022) | (0.007,0.012,0.023) | (0.004,0.006,0.010) | (0.006,0.009,0.017) | (0.005,0.007,0.011) |
| U32 | (0.025,0.042,0.127) | (0.020,0.029,0.053) | (0.027,0.044,0.133) | (0.017,0.023,0.036) | (0.021,0.030,0.050) | (0.018,0.024,0.038) |
| U33 | (0.017,0.052,0.052) | (0.010,0.017,0.050) | (0.011,0.019,0.038) | (0.011,0.021,0.051) | (0.012,0.021,0.052) | (0.010,0.015,0.030) |
| U34 | (0.021,0.030,0.038) | (0.020,0.028,0.036) | (0.023,0.030,0.034) | (0.017,0.024,0.030) | (0.017,0.024,0.031) | (0.016,0.023,0.031) |
| U35 | (0.005,0.007,0.012) | (0.007,0.013,0.032) | (0.006,0.009,0.018) | (0.006,0.010,0.031) | (0.006,0.009,0.018) | (0.005,0.008,0.016) |
| U36 | (0.033,0.045,0.053) | (0.026,0.037,0.049) | (0.032,0.044,0.053) | (0.020,0.032,0.044) | (0.032,0.044,0.057) | (0.025,0.036,0.047) |
References
- Guo, Y.; Wei, Y. Government communication effectiveness on local acceptance of nuclear power: Evidence from China. J. Clean. Prod. 2019, 218, 38–50. [Google Scholar] [CrossRef]
- Budnitz, R.J.; Rogner, H.-H.; Shihab-Eldin, A. Expansion of nuclear power technology to new countries—SMRs, safety culture issues, and the need for an improved international safety regime. Energy Policy 2018, 119, 535–544. [Google Scholar] [CrossRef]
- Devanand, A.; Kraft, M.; Karimi, I. Optimal site selection for modular nuclear power plants. Comput. Chem. Eng. 2019, 125, 339–350. [Google Scholar] [CrossRef]
- Peng, H.; Wang, J.; Zhang, H. Multi-criteria outranking method based on probability distribution with probabilistic linguistic information. Comput. Ind. Eng. 2020, 141, 106318. [Google Scholar] [CrossRef]
- Erdoğan, M.; Kaya, I. A combined fuzzy approach to determine the best region for a nuclear power plant in Turkey. Appl. Soft Comput. 2016, 39, 84–93. [Google Scholar] [CrossRef]
- Damoom, M.M.; Hashim, S.; Aljohani, M.S.; Saleh, M.A.; Xoubi, N. Potential areas for nuclear power plants siting in Saudi Arabia: GIS-based multi-criteria decision making analysis. Prog. Nucl. Energy 2019, 110, 110–120. [Google Scholar] [CrossRef]
- Wang, C.-N.; Su, C.-C.; Nguyen, V.T. Nuclear Power Plant Location Selection in Vietnam under Fuzzy Environment Conditions. Symmetry 2018, 10, 548. [Google Scholar] [CrossRef]
- Shen, K.-W.; Wang, X.-K.; Wang, J.-Q. Multi-criteria decision-making method based on Smallest Enclosing Circle in incompletely reliable information environment. Comput. Ind. Eng. 2019, 130, 1–13. [Google Scholar] [CrossRef]
- Wang, L.; Zhang, H.-Y.; Wang, J.-Q.; Wu, G.-F. Picture fuzzy multi-criteria group decision-making method to hotel building energy efficiency retrofit project selection. RAIRO Oper. Res. 2020, 54, 211–229. [Google Scholar] [CrossRef]
- Shen, K.-W.; Wang, X.-K.; Qiao, D.; Wang, J.-Q. Extended Z-MABAC method based on regret theory and directed distance for regional circular economy development program selection with Z-information. IEEE Trans. Fuzzy Syst. 2020. [CrossRef]
- Tian, Z.; Nie, R.; Wang, J.; Luo, H.; Li, L. A prospect theory-based QUALIFLEX for uncertain linguistic Z-number multi-criteria decision-making with unknown weight information. J. Intell. Fuzzy Syst. 2020, 38, 1775–1787. [Google Scholar] [CrossRef]
- Nie, R.; Wang, J. Prospect theory-based consistency recovery strategies with multiplicative probabilistic linguistic preference relations in managing group decision making. Arab. J. Sci. Eng. 2020. [Google Scholar] [CrossRef]
- Song, C.; Wang, J.-Q.; Li, J.-B. New Framework for Quality Function Deployment Using Linguistic Z-Numbers. Mathematics 2020, 8, 224. [Google Scholar] [CrossRef]
- Zadeh, L.A. A Note on Z-numbers. Inf. Sci. 2011, 181, 2923–2932. [Google Scholar] [CrossRef]
- Qiao, D.; Wang, X.-K.; Wang, J.-Q.; Chen, K. Cross Entropy for Discrete Z-numbers and Its Application in Multi-Criteria Decision-Making. Int. J. Fuzzy Syst. 2019, 21, 1786–1800. [Google Scholar] [CrossRef]
- Shen, K.-W.; Wang, J.-Q. Z-VIKOR Method Based on a New Comprehensive Weighted Distance Measure of Z-Number and Its Application. IEEE Trans. Fuzzy Syst. 2018, 26, 3232–3245. [Google Scholar] [CrossRef]
- Zhang, G.; Wang, J.; Wang, T. Multi-criteria group decision-making method based on TODIM with probabilistic interval-valued hesitant fuzzy information. Expert Syst. 2019, 36, e12424. [Google Scholar] [CrossRef]
- Tian, C.; Peng, J.; Zhang, W.; Zhang, S. Tourism environmental impact assessment based on improved AHP and picture fuzzy PROMETHEE II methods. Technol. Econ. Dev. Econ. 2020, 26, 355–378. [Google Scholar] [CrossRef]
- Rezaei, J. Best-worst multi-criteria decision-making method. Omega 2015, 53, 49–57. [Google Scholar] [CrossRef]
- Pamučar, D.; Gigović, L.; Bajić, Z.; Janošević, M. Location Selection for Wind Farms Using GIS Multi-Criteria Hybrid Model: An Approach Based on Fuzzy and Rough Numbers. Sustainability 2017, 9, 1315. [Google Scholar] [CrossRef]
- Kheybari, S.; Kazemi, M.; Rezaei, J. Bioethanol facility location selection using best-worst method. Appl. Energy 2019, 242, 612–623. [Google Scholar] [CrossRef]
- Fontela, E.; Gabus, A. The DEMATEL Observer, DEMATEL 1976 Report; Battelle Geneva Research Center: Geneva, Switzerland, 1976. [Google Scholar]
- Nilashi, M.; Samad, S.; Manaf, A.A.; Ahmadi, H.; Rashid, T.A.; Munshi, A.; Almukadi, W.; Ibrahim, O.; Ahmed, O.H.; Hassan, O. Factors influencing medical tourism adoption in Malaysia: A DEMATEL-Fuzzy TOPSIS approach. Comput. Ind. Eng. 2019, 137, 106005. [Google Scholar] [CrossRef]
- Shahi, E.; Alavipoor, F.S.; Karimi, S. The development of nuclear power plants by means of modified model of Fuzzy DEMATEL and GIS in Bushehr, Iran. Renew. Sustain. Energy Rev. 2018, 83, 33–49. [Google Scholar] [CrossRef]
- Nie, R.-X.; Tian, Z.-P.; Wang, J.-Q.; Zhang, H.-Y.; Wang, T.-L. Water security sustainability evaluation: Applying a multistage decision support framework in industrial region. J. Clean. Prod. 2018, 196, 1681–1704. [Google Scholar] [CrossRef]
- Huang, G. Multiple Attribute Decision Making; Springer: Berlin/Heidelberg, Germany, 1981. [Google Scholar]
- Shen, K.; Li, L.; Wang, J. Circular economy model for recycling waste resources under government participation: A case study in industrial waste water circulation in China. Technol. Econ. Dev. Econ. 2020, 26, 21–47. [Google Scholar] [CrossRef]
- Gupta, H. Assessing organizations performance on the basis of GHRM practices using BWM and Fuzzy TOPSIS. J. Environ. Manag. 2018, 226, 201–216. [Google Scholar] [CrossRef]
- Wang, L.; Wang, X.-K.; Peng, J.-J.; Wang, J.-Q. The differences in hotel selection among various types of travellers: A comparative analysis with a useful bounded rationality behavioural decision support model. Tour. Manag. 2020, 76, 103961. [Google Scholar] [CrossRef]
- Kurt, U. The fuzzy TOPSIS and generalized Choquet fuzzy integral algorithm for nuclear power plant site selection—A case study from Turkey. J. Nucl. Sci. Technol. 2014, 51, 1241–1255. [Google Scholar] [CrossRef]
- Barzehkar, M.; Dinan, N.M.; Salemi, A. Environmental capability evaluation for nuclear power plant site selection: A case study of Sahar Khiz Region in Gilan Province, Iran. Environ. Earth Sci. 2016, 75, 1016. [Google Scholar] [CrossRef]
- Baskurt, Z.M.; Aydin, C.C. Nuclear power plant site selection by Weighted Linear Combination in GIS environment, Edirne, Turkey. Prog. Nucl. Energy 2018, 104, 85–101. [Google Scholar] [CrossRef]
- Yaar, I.; Walter, A.; Sanders, Y.; Felus, Y.; Calvo, R.; Hamiel, Y. Possible sites for future nuclear power plants in Israel. Nucl. Eng. Des. 2016, 298, 90–98. [Google Scholar] [CrossRef]
- Basu, P.C. Site evaluation for nuclear power plants – The practices. Nucl. Eng. Des. 2019, 352, 110140. [Google Scholar] [CrossRef]
- Salman, A.B. Selection of nuclear power plant sites. Atom Dev. 2019, 31, 27–37. [Google Scholar]
- Alonso, A. 18—Site selection and evaluation for nuclear power plants (NPPs). In Infrastructure and Methodologies for the Justification of Nuclear Power Programmes; Alonso, A., Ed.; Woodhead Publishing: Cambridge, UK, 2012; pp. 599–620. [Google Scholar]
- Erol, I.; Sencer, S.; Özmen, A.; Searcy, C.; Ozmen, A. Fuzzy MCDM framework for locating a nuclear power plant in Turkey. Energy Policy 2014, 67, 186–197. [Google Scholar] [CrossRef]
- Ekmekçioğlu, M.; Kutlu, A.C.; Kahraman, C. A Fuzzy Multi-Criteria SWOT Analysis: An Application to Nuclear Power Plant Site Selection. Int. J. Comput. Intell. Syst. 2011, 4, 583–595. [Google Scholar] [CrossRef]
- Kassim, M.; Heo, G.; Kessel, D.S. A systematic methodology approach for selecting preferable and alternative sites for the first NPP project in Yemen. Prog. Nucl. Energy 2016, 91, 325–338. [Google Scholar] [CrossRef]
- Qiao, D.; Shen, K.-W.; Wang, J.-Q.; Wang, T.-L. Multi-criteria PROMETHEE method based on possibility degree with Z-numbers under uncertain linguistic environment. J. Ambient. Intell. Humaniz. Comput. 2019. [Google Scholar] [CrossRef]
- Brunelli, M.; Mezei, J. An inquiry into approximate operations on fuzzy numbers. Int. J. Approx. Reason. 2017, 81, 147–159. [Google Scholar] [CrossRef]
- Peng, H.-G.; Zhang, H.-Y.; Wang, J.-Q.; Li, L. An uncertain Z-number multicriteria group decision-making method with cloud models. Inf. Sci. 2019, 501, 136–154. [Google Scholar] [CrossRef]
- Kang, B.; Wei, D.; Li, Y.; Deng, Y. A method of converting Z-number to classical fuzzy number. J. Inf. Comput. Sci. 2012, 9, 703–709. [Google Scholar]
- Tian, Z.-P.; Nie, R.-X.; Wang, J.; Zhang, H.-Y. Signed distance-based ORESTE for multi-criteria group decision-making with multi-granular unbalanced hesitant fuzzy linguistic information. Expert Syst. 2019, 36, e12350. [Google Scholar] [CrossRef]
- Zhang, X.; Zhang, H.; Wang, J. Discussing incomplete 2-tuple fuzzy linguistic preference relations in multi-granular linguistic MCGDM with unknown weight information. Soft Comput. 2019, 23, 2015–2032. [Google Scholar] [CrossRef]
- Omrani, H.; Alizadeh, A.; Emrouznejad, A. Finding the optimal combination of power plants alternatives: A multi response Taguchi-neural network using TOPSIS and fuzzy best-worst method. J. Clean. Prod. 2018, 203, 210–223. [Google Scholar] [CrossRef]
- Aboutorab, H.; Saberi, M.; Asadabadi, M.R.; Hussain, O.; Chang, E.; Rajabi, M. ZBWM: The Z-number extension of Best Worst Method and its application for supplier development. Expert Syst. Appl. 2018, 107, 115–125. [Google Scholar] [CrossRef]
- Acuña-Carvajal, F.; Pinto-Tarazona, L.; López-Ospina, H.; Barros-Castro, R.; Quezada, L.; Palacio, K. An integrated method to plan, structure and validate a business strategy using fuzzy DEMATEL and the balanced scorecard. Expert Syst. Appl. 2019, 122, 351–368. [Google Scholar] [CrossRef]
- Chen, S.-J.; Hwang, C.-L. Fuzzy Multiple Attribute Decision Making Methods. In Lecture Notes in Economics and Mathematical Systems; Springer Science and Business Media LLC: Berlin, Germany, 1992; Volume 375, pp. 289–486. [Google Scholar]
- Han, H.; Trimi, S. A fuzzy TOPSIS method for performance evaluation of reverse logistics in social commerce platforms. Expert Syst. Appl. 2018, 103, 133–145. [Google Scholar] [CrossRef]
- Wang, W.; Mao, W.; Luo, D. Structure Analysis of Performance for Chinese Regional Environmental Protection Institutional System Based on G-TODIM Method. J. Grey Syst. 2018, 30, 4–20. [Google Scholar]
- Zarbakhshnia, N.; Soleimani, H.; Ghaderi, H. Sustainable third-party reverse logistics provider evaluation and selection using fuzzy SWARA and developed fuzzy COPRAS in the presence of risk criteria. Appl. Soft Comput. 2018, 65, 307–319. [Google Scholar] [CrossRef]





| Criteria | Sub-criteria | Category | Reference |
|---|---|---|---|
| U1 | Distance from vegetation area U11 | B | [24,30,31] |
| Distance from groundwater-rich area U12 | B | ||
| Distance from protected area U13 | B | ||
| U2 | Slope stability U21 | B | [32,33,34,36,37] |
| Elevation stability U22 | B | ||
| Soil erosion U23 | C | ||
| Flood disasters U24 | C | ||
| Seismic activity U25 | C | ||
| Cooling water availability U26 | B | ||
| The atmospheric dispersion U27 | B | ||
| U3 | Land-use costs U31 | C | [2,5,7,35,38,39] |
| Population density U32 | C | ||
| Distance from Road U33 | C | ||
| Distance from Airports U34 | B | ||
| Distance from power grid U35 | C | ||
| Distance from hazardous facilities U36 | B |
| Constraint | Reliability | ||
|---|---|---|---|
| Linguistic Terms | Fuzzy Numbers | Linguistic Terms | Fuzzy Numbers |
| Equally Important (EI) | (1,1,1) | Strongly Unlikely (SU) | (0,0,0.3) |
| Weakly Important (WI) | (2/3,1,3/2) | Unlikely (U) | (0.1,0.3,0.5) |
| Generally Important (GI) | (3/2,2,5/2) | Neutral (N) | (0.3,0.5,0.7) |
| Very Important (VI) | (5/2,3,7/2) | Likely (L) | (0.5,0.7,0.9) |
| Absolutely Important (AI) | (7/2,4,9/2) | Strongly Likely (SL) | (0.7,1.0,1.0) |
| Linguistic variable | (EI, SU) | (EI, U) | (EI, N) | (EI, L) | (EI, SL) |
| CI | 3 | 3 | 3 | 3 | 3 |
| Linguistic variable | (WI, SU) | (WI, U) | (WI, N) | (WI, L) | (WI, SL) |
| CI | 2.07 | 2.7 | 3.11 | 3.42 | 3.68 |
| Linguistic variable | (GI, SU) | (GI, U) | (GI, N) | (GI, L) | (GI, SL) |
| CI | 2.64 | 3.6 | 4.22 | 4.71 | 5.11 |
| Linguistic variable | (VI, SU) | (VI, U) | (VI, N) | (VI, L) | (VI, SL) |
| CI | 3.17 | 4.44 | 5.27 | 5.92 | 6.45 |
| Linguistic variable | (AI, SU) | (AI, U) | (AI, N) | (AI, L) | (AI, SL) |
| CI | 3.68 | 5.24 | 6.27 | 7.07 | 7.74 |
| Linguistic Terms | Fuzzy Numbers |
|---|---|
| No Influence (NO) | (0,0,0) |
| Very Low Influence (VL) | (0,0,0.25) |
| Low Influence (L) | (0,0.25,0.5) |
| High Influence (H) | (0.25,0.5,0.75) |
| Very High Influence (VH) | (0.5,0.75,1.0) |
| Linguistic Terms | Fuzzy Numbers |
|---|---|
| Very Poor (VP) | (1,1,3) |
| Poor (P) | (1,3,5) |
| Fairly (F) | (3,5,7) |
| Good (G) | (5,7,9) |
| Very Good (VG) | (7,9,9) |
| DM1 | DM2 | DM3 | DM4 | |
|---|---|---|---|---|
| Best criteria | U2 | U2 | U3 | U1 |
| Worst criteria | U1 | U1 | U1 | U3 |
| DM1 | DM2 | DM3 | DM4 | ||
|---|---|---|---|---|---|
| U1 | Best criteria | U12 | U13 | U13 | U12 |
| Worst criteria | U11 | U11 | U11 | U11 | |
| U2 | Best criteria | U25 | U26 | U25 | U24 |
| Worst criteria | U23 | U22 | U22 | U21 | |
| U3 | Best criteria | U32 | U32 | U32 | U32 |
| Worst criteria | U35 | U31 | U34 | U31 |
| Best-to-Others Vectors | Others-to-Worst Vectors | |||||
|---|---|---|---|---|---|---|
| U1 | U2 | U3 | U1 | U2 | U3 | |
| DM1 | (AI, L) | (EI, SL) | (GI, L) | (EI, SL) | (AI, L) | (VI, L) |
| DM2 | (AI, L) | (EI, L) | (VI, U) | (EI, L) | (AI, L) | (VI, N) |
| DM3 | (VI, SL) | (WI, L) | (EI, SL) | (EI, SL) | (VI, L) | (VI, SL) |
| DM4 | (EI, L) | (WI, N) | (GI, L) | (GI, L) | (GI, U) | (EI, L) |
| Best-to-Others Vectors | |||
| U1 | U2 | U3 | |
| DM1 | (2.94,3.36,3.78) | (1,1,1) | (1.26,1.68,2.10) |
| DM2 | (2.94,3.36,3.78) | (1,1,1) | (1.37,1.64,1.92) |
| DM3 | (2.38,2.85,3.33) | (0.56,0.84,1.26) | (1,1,1) |
| DM4 | (1,1,1) | (0.47,0.71,0.82) | (1.26,1.68,2.10) |
| Others-to-Worst Vectors | |||
| U1 | U2 | U3 | |
| DM1 | (1,1,1) | (2.94,3.36,3.78) | (2.10,2.52,2.94) |
| DM2 | (1,1,1) | (2.94,3.36,3.78) | (1.78,2.13,2.49) |
| DM3 | (1,1,1) | (2.10,2.52,2.94) | (2.38,2.85,3.33) |
| DM4 | (1.26,1.68,2.10) | (0.82,1.10,1.37) | (1,1,1) |
| U1 | U2 | U3 | ||
|---|---|---|---|---|
| DM1 | (0.138,0.147,0.147) | (0.458,0.520,0.546) | (0.283,0.345,0.382) | (0.174,0.174,0.174) |
| DM2 | (0.141,0.157,0.158) | (0.467,0.532,0.532) | (0.277,0.330,0.348) | (0.028,0.028,0.028) |
| DM3 | (0.156,0.157,0.157) | (0.347,0.422,0.484) | (0.349,0.423,0.494) | (0.162,0.162,0.162) |
| DM4 | (0.302,0.368,0.409) | (0.361,0.361,0.385) | (0.229,0.269,0.319) | (0.313,0.313,0.313) |
| Main Criteria | Sub-criteria | Final Weights | Global Weights |
|---|---|---|---|
| U1 | U11 | 0.144 | 0.030 |
| U12 | 0.413 | 0.084 | |
| U13 | 0.443 | 0.091 | |
| U2 | U21 | 0.078 | 0.035 |
| U22 | 0.091 | 0.042 | |
| U23 | 0.074 | 0.034 | |
| U24 | 0.203 | 0.092 | |
| U25 | 0.220 | 0.100 | |
| U26 | 0.218 | 0.099 | |
| U27 | 0.117 | 0.053 | |
| U3 | U31 | 0.113 | 0.038 |
| U32 | 0.309 | 0.105 | |
| U33 | 0.153 | 0.052 | |
| U34 | 0.116 | 0.039 | |
| U35 | 0.114 | 0.039 | |
| U36 | 0.196 | 0.067 |
| DM1 | DM2 | |||||
| U1 | U2 | U3 | U1 | U2 | U3 | |
| U1 | (NO, SU) | (H, L) | (L, SL) | (NO, SU) | (H, L) | (L, L) |
| U2 | (L, L) | (NO, SU) | (H, L) | (VL, L) | (NO, SU) | (H, N) |
| U3 | (VH, N) | (L, SL) | (NO, SU) | (H, SL) | (H, L) | (NO, SU) |
| DM3 | DM4 | |||||
| U1 | U2 | U3 | U1 | U2 | U3 | |
| U1 | (NO, SU) | (L, L) | (H, N) | (NO, SU) | (L, N) | (L, L) |
| U2 | (VH, U) | (NO, SU) | (H, N) | (H, N) | (NO, SU) | (VL, L) |
| U3 | (L, N) | (L, L) | (NO, SU) | (L, SL) | (H, N) | (NO, SU) |
| U1 | U2 | U3 | |
|---|---|---|---|
| U1 | (0,0,0) | (0.11,0.31,0.51) | (0.05,0.25,0.46) |
| U2 | (0.11,0.24,0.43) | (0,0,0) | (0.14,0.28,0.48) |
| U3 | (0.15,0.36,0.56) | (0.10,0.31,0.51) | (0,0,0) |
| U1 | U2 | U3 | |
|---|---|---|---|
| U1 | (0,0,0) | (0.108,0.304,0.500) | (0.049,0.245,0.451) |
| U2 | (0.108,0.235,0.422) | (0,0,0) | (0.137,0.275,0.471) |
| U3 | (0.147,0.353,0.549) | (0.098,0.304,0.500) | (0,0,0) |
| U1 | U2 | U3 | |
|---|---|---|---|
| U1 | (0.022,0.288,8.386) | (0.117,0.532,8.908) | (0.066,0.462,8.428) |
| U2 | (0.133,0.467,8.356) | (0.029,0.284,8.237) | (0.147,0.467,8.119) |
| U3 | (0.163,0.597,9.331) | (0.118,0.578,9.509) | (0.024,0.305,8.686) |
| U1 | (0.205,1.282,25.722) | (0.318,1.352,26.073) | 10.476 | −0.124 | 2.148 | −0.025 |
| U2 | (0.309,1.218,24.712) | (0.264,1.394,26.654) | 10.398 | −0.434 | 4.731 | −0.197 |
| U3 | (0.305,1.480,27.526) | (0.237,1.234,25.233) | 10.693 | 0.558 | 3.636 | 0.190 |
| Main Criteria | Sub-criteria | Modified Weights |
|---|---|---|
| U1 (0.204) | U11 (0.120) | 0.024 |
| U12 (0.428) | 0.087 | |
| U13 (0.452) | 0.092 | |
| U2 (0.45) | U21 (0.078) | 0.035 |
| U22 (0.098) | 0.044 | |
| U23 (0.089) | 0.040 | |
| U24 (0.248) | 0.112 | |
| U25 (0.191) | 0.086 | |
| U26 (0.204) | 0.092 | |
| U27 (0.092) | 0.042 | |
| U3 (0.346) | U31 (0.098) | 0.034 |
| U32 (0.384) | 0.133 | |
| U33 (0.150) | 0.052 | |
| U34 (0.110) | 0.038 | |
| U35 (0.093) | 0.032 | |
| U36 (0.164) | 0.057 |
| Ranking | ||||
|---|---|---|---|---|
| 15.403 | 0.652 | 0.0406 | 2 | |
| 15.499 | 0.535 | 0.0334 | 4 | |
| 15.378 | 0.665 | 0.0415 | 1 | |
| 15.509 | 0.527 | 0.0329 | 5 | |
| 15.470 | 0.555 | 0.0346 | 3 | |
| 15.521 | 0.501 | 0.0313 | 6 |
| Methods | Ranking Orders |
|---|---|
| Fuzzy AHP-Grey TODIM | |
| Fuzzy SWARA-COPRAS | |
| Rough BWM-MAIRCA | |
| The proposed ranking |
© 2020 by the authors. Licensee MDPI, Basel, Switzerland. This article is an open access article distributed under the terms and conditions of the Creative Commons Attribution (CC BY) license (http://creativecommons.org/licenses/by/4.0/).
Share and Cite
Peng, H.-m.; Wang, X.-k.; Wang, T.-l.; Liu, Y.-h.; Wang, J.-q. A Multi-Criteria Decision Support Framework for Inland Nuclear Power Plant Site Selection under Z-Information: A Case Study in Hunan Province of China. Mathematics 2020, 8, 252. https://doi.org/10.3390/math8020252
Peng H-m, Wang X-k, Wang T-l, Liu Y-h, Wang J-q. A Multi-Criteria Decision Support Framework for Inland Nuclear Power Plant Site Selection under Z-Information: A Case Study in Hunan Province of China. Mathematics. 2020; 8(2):252. https://doi.org/10.3390/math8020252
Chicago/Turabian StylePeng, Heng-ming, Xiao-kang Wang, Tie-li Wang, Ya-hua Liu, and Jian-qiang Wang. 2020. "A Multi-Criteria Decision Support Framework for Inland Nuclear Power Plant Site Selection under Z-Information: A Case Study in Hunan Province of China" Mathematics 8, no. 2: 252. https://doi.org/10.3390/math8020252
APA StylePeng, H.-m., Wang, X.-k., Wang, T.-l., Liu, Y.-h., & Wang, J.-q. (2020). A Multi-Criteria Decision Support Framework for Inland Nuclear Power Plant Site Selection under Z-Information: A Case Study in Hunan Province of China. Mathematics, 8(2), 252. https://doi.org/10.3390/math8020252
