Dynamic Hierarchical Optimization for Train-to-Train Communication System
Abstract
1. Introduction
- T2T Cooperative Communication Model: Implementing direct communication.
- DHA: Implementing communication path optimization in changing networks.
- Communication Link Quality Assessment Function: Considers channel randomness.
2. T2T Cooperative Communication System
2.1. System Structure
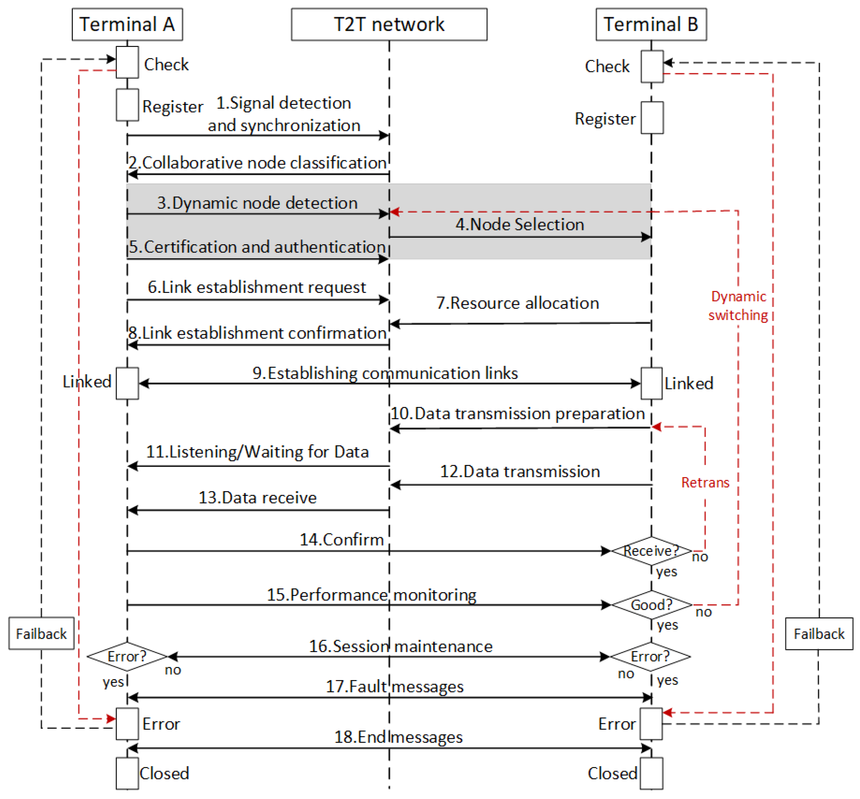
2.2. Design of Communication Session Process
3. Cooperative Node Selection Strategy
3.1. Communication Network Model
3.2. Dynamic Hierarchical Algorithm
- Static interval: Find the optimal path between boundary node pairs, as follows:where is static interval adjacency list; see Section 3.3 for details.
- Dynamic interval: Learn the optimal path between boundary node pairs, as follows:where is the Q-learning model; see the algorithm in Section 3.4.
| Algorithm 1 Hierarchical Network Optimization Algorithm |
|
3.3. Static Network Topology Optimization
3.4. Dynamic Network Q-Learning Algorithm
- State space: For the dynamic node network, the state at the T-th time period of a dynamic interval is defined by , where represents the starting boundary node of the dynamic interval, which is the begin state. represents the ending boundary node of the dynamic interval, which is the end state.
- Action space: In the network, an action corresponds to the selection of a node to be included in the path, where is the set of neighboring nodes that can be selected by the current node .
- Reward function: In addition to directly using information as a reward, two factors are also considered: reaching the next node and reaching the target node. The reward function is designed as follows:where .
| Algorithm 2 Dynamic Interval Shortest Path Algorithm QRL |
|
4. Link Quality Assessment Function
4.1. Principles and Parameters of SNC
4.2. Stochastic Arrival Process of Data Flow
4.3. Stochastic Service Model of Network Resource Nodes
4.4. Deduction of Data Transmission Performance Boundary
5. Simulation Results
5.1. Experimental Setting
- Floyd-m: Execute the Floyd algorithm within each dynamic change cycle to ensure the identification of the new optimal path after each network change.
- Floyd-s: The Floyd algorithm is run only once at the beginning of the communication period, disregarding the dynamic nature of the network changes.
- Q-learning: A model-free reinforcement learning strategy is employed to learn the global optimal policy through interaction with the environment.
5.2. Simulation Result
- The Floyd-m always maintains an advantage in path cost, ensuring quick identification of the new optimal path after each network change. However, with the expansion of network scale and the intensification of dynamics, the computation time of the Floyd-m has sharply increased, making it challenging to update paths in real time in large-scale networks.
- The Floyd-s has advantages in computational efficiency, especially in situations where network changes are relatively fast. However, its inability to adapt to real-time network fluctuations may lead to suboptimal path selection.
- Q-learning utilizes a model-free reinforcement learning strategy; it learns the optimal policy through continuous trial and error, making it suitable for complex decision-making scenarios and capable of adapting to network dynamics. However, when dealing with large volumes of data, the learning time significantly increases. Moreover, its performance is closely related to the number of iterations, necessitating the proper setting of the learning rate and exploration strategy to expedite the learning process.
- The DHA integrates the stability of traditional algorithms with the adaptability of machine learning algorithms. Through dynamic layering, this algorithm effectively addresses the different characteristics of static and dynamic nodes. For static nodes, the algorithm leverages pre-processed shortest-path data to provide rapid responses. For dynamic nodes, the algorithm utilizes a local update strategy and the Q-learning algorithm to adapt to the network’s immediate changes. As shown in Figure 17, the DHA can maintain the leading optimization time in the network. In the states of and , the DHA optimizes approximately compared to the Floyd-m, Floyd-s, and Q-learning algorithms, respectively, , and . And the more nodes there are, the larger the , and the better the optimization effect.
6. Conclusions and Future Work
Author Contributions
Funding
Data Availability Statement
Conflicts of Interest
Abbreviations
| Symbol | Meaning |
| A | Source terminal |
| B | Target terminal |
| Network topology diagram | |
| The set of nodes | |
| The set of edge weights | |
| T | Dynamic change period |
| The set of static nodes | |
| The set of dynamic nodes | |
| Communication cost between nodes i and j | |
| Node index | |
| Optimal path in static interval | |
| Optimal path in dynamic interval | |
| Shortest path from A to B | |
| The set of state | |
| The set of action | |
| Probability of transitioning | |
| Reward function | |
| z | Current state |
| Next state | |
| a | Current action |
| Q-value for the state–action pair | |
| Learning rate | |
| Discount factor | |
| Exploration probability | |
| The process of data arrival | |
| The process of data service | |
| The process of data departure | |
| Random variable | |
| Violation probability function | |
| Latency | |
| Effective transmission rate | |
| v | Train speed |
| Violation probability | |
| Max iterations |
References
- Zhu, L.; Gong, T.; Wei, S.; Yu, F.R. Collaborative Train and Edge Computing in Edge Intelligence Based Train Autonomous Operation Control Systems. IEEE Trans. Intell. Transp. Syst. 2024, 25, 11991–12004. [Google Scholar] [CrossRef]
- Zunder, T.H.; Katschnig, C.; Chen, M.; Martino, A. Recommendations for a transition to ‘Railway 4.0 for Europe’. Transp. Res. Procedia 2023, 72, 852–859. [Google Scholar] [CrossRef]
- Eichenberger, P.; Graffagnino, T.; Hirt, P.; Scherrer, D. A new offer concept for increasing capac-ity with smartrail 4.0. In Proceedings of the 2nd International Railway Symposium Aachen, Aachen, Germany, 26–28 November 2019; p. 539. [Google Scholar]
- Lorin, S.; Arias, J.M.C.; Deriu, H.; Germain, N.; Chinchapatnam, P.; Cairns, J.; Cosso, F. Transport digitalization: Business analytics results from Shift2Rail CONNECTIVE Project. Transp. Res. Procedia 2023, 72, 1412–1419. [Google Scholar] [CrossRef]
- Di Meo, C.; Di Vaio, M.; Flammini, F.; Nardone, R.; Santini, S.; Vittorini, V. ERTMS/ETCS virtual coupling: Proof of concept and numerical analysis. IEEE Trans. Intell. Transp. Syst. 2019, 21, 2545–2556. [Google Scholar] [CrossRef]
- Ludicke, D.; Lehner, A. Train communication networks and prospects. IEEE Commun. Mag. 2019, 57, 39–43. [Google Scholar] [CrossRef]
- Zhu, L.; Yao, D.; Zhao, H. Reliability analysis of next-generation CBTC data communication systems. IEEE Trans. Veh. Technol. 2018, 68, 2024–2034. [Google Scholar] [CrossRef]
- Song, H.; Gao, S.; Li, Y.; Liu, L.; Dong, H. Train-centric communication based autonomous train control system. IEEE Trans. Intell. Veh. 2022, 8, 721–731. [Google Scholar] [CrossRef]
- Osman, R.A.; Saleh, S.N.; Saleh, Y.N.; Elagamy, M.N. Enhancing the reliability of communication between vehicle and everything (V2X) based on deep learning for providing efficient road traffic information. Appl. Sci. 2021, 11, 11382. [Google Scholar] [CrossRef]
- Liu, Z.; Yang, M.; Cui, J.; Xiao, Y.; Zhang, X. Performance and Capacity Optimization for High Speed Railway Communications Using UAV-IRS Assisted Massive MIMO System. Electronics 2023, 12, 2547. [Google Scholar] [CrossRef]
- Zhou, T.; Yang, Y.; Liu, L.; Tao, C.; Liang, Y. A dynamic 3-D wideband GBSM for cooperative massive MIMO channels in intelligent high-speed railway communication systems. IEEE Trans. Wirel. Commun. 2020, 20, 2237–2250. [Google Scholar] [CrossRef]
- Zhang, J.; Du, H.; Zhang, P.; Cheng, J.; Yang, L. Performance analysis of 5G mobile relay systems for high-speed trains. IEEE J. Sel. Areas Commun. 2020, 38, 2760–2772. [Google Scholar] [CrossRef]
- Singh, R.; Ahmad, I.; Huusko, J. Mixed RF-VLC relaying systems for high-speed rail communication. IEEE Photonics J. 2023, 15, 7303812. [Google Scholar] [CrossRef]
- Li, W.; Ai, B.; Niu, Y.; Han, Z.; Wang, N.; Zhong, Z.; He, R. RIS-Assisted Transmission Scheduling for Train-to-Train Communication System. IEEE Trans. Veh. Technol. 2024, 72, 3488–3501. [Google Scholar] [CrossRef]
- Malik, P.K.; Wadhwa, D.S.; Khinda, J.S. A survey of device to device and cooperative communication for the future cellular networks. Int. J. Wirel. Inf. Netw. 2020, 27, 411–432. [Google Scholar] [CrossRef]
- Labghough, S.; Ayoub, F.; El Bouanani, F.; Belkasmi, M.; Qaraqe, K.A. Mixed RF/FSO swipt-based oslmd coded af cooperative communication system: Performance analysis. IEEE Trans. Green Commun. Netw. 2022, 7, 84–100. [Google Scholar] [CrossRef]
- Osman, R.A.; Abdelsalam, A.K. A novel adaptive approach for autonomous vehicle based on optimization technique for enhancing the communication between autonomous vehicle-to-everything through cooperative communication. Appl. Sci. 2021, 11, 9089. [Google Scholar] [CrossRef]
- Alshammrei, S.; Boubaker, S.; Kolsi, L. Improved Dijkstra algorithm for mobile robot path planning and obstacle avoidance. Comput. Mater. Contin 2022, 72, 5939–5954. [Google Scholar] [CrossRef]
- Wang, L.; Wang, H.; Yang, X.; Gao, Y.; Cui, X.; Wang, B. Research on smooth path planning method based on improved ant colony algorithm optimized by Floyd algorithm. Front. Neurorobot. 2022, 16, 955179. [Google Scholar] [CrossRef]
- Maoudj, A.; Hentout, A. Optimal path planning approach based on Q-learning algorithm for mobile robots. Appl. Soft Comput. 2020, 97, 106796. [Google Scholar] [CrossRef]
- Sang, H.; You, Y.; Sun, X.; Zhou, Y.; Liu, F. The hybrid path planning algorithm based on improved A* and artificial potential field for unmanned surface vehicle formations. Ocean Eng. 2021, 223, 108709. [Google Scholar] [CrossRef]
- Hsu, Y.H.; Gau, R.H. Reinforcement learning-based collision avoidance and optimal trajectory planning in UAV communication networks. IEEE Trans. Mob. Comput. 2020, 21, 306–320. [Google Scholar] [CrossRef]
- Song, H.; Li, L.; Li, Y.; Tan, L.; Dong, H. Functional Safety and Performance Analysis of Autonomous Route Management for Autonomous Train Control System. IEEE Trans. Intell. Transp. Syst. 2024, 25, 13291–13304. [Google Scholar] [CrossRef]
- Zhang, Z.; Song, H.; Wang, H.; Tan, L.; Dong, H. A novel brain-inspired approach based on spiking neural network for cooperative control and protection of multiple trains. Eng. Appl. Artif. Intell. 2024, 127, 107252. [Google Scholar] [CrossRef]
- Azuaje, O.; Aguiar, A. End-to-end delay analysis of a wireless sensor network using stochastic network calculus. In Proceedings of the 2019 Wireless Days (WD), Manchester, UK, 24–26 April 2019; pp. 1–8. [Google Scholar]
- Li, P.; Wei, Y.; Li, N.; Huang, T.; Jin, N. Packet Loss and Delay Analysis for a Wireless Fading Channel Using Stochastic Network Calculus. In Proceedings of the 2022 14th International Conference on Wireless Communications and Signal Processing (WCSP), Nanjing, China, 1–3 November 2022; pp. 1070–1074. [Google Scholar]
- Lin, X.; Lin, Z.; Löwenmark, S.E.; Rune, J.; Karlsson, R.; Ericsson. Doppler Shift Estimation in 5G New Radio Non-Terrestrial Networks. In Proceedings of the 2021 IEEE Global Communications Conference (GLOBECOM), Madrid, Spain, 7–11 December 2021; pp. 1–6. [Google Scholar]

















| Item | Meaning | Value |
|---|---|---|
| Max iterations | 1000 | |
| Initial learning rate | 0.01 | |
| Initial exploration probability | 1.0 | |
| Discount factor | 0.9 | |
| Additional rewards | 1, 10 |
Disclaimer/Publisher’s Note: The statements, opinions and data contained in all publications are solely those of the individual author(s) and contributor(s) and not of MDPI and/or the editor(s). MDPI and/or the editor(s) disclaim responsibility for any injury to people or property resulting from any ideas, methods, instructions or products referred to in the content. |
© 2024 by the authors. Licensee MDPI, Basel, Switzerland. This article is an open access article distributed under the terms and conditions of the Creative Commons Attribution (CC BY) license (https://creativecommons.org/licenses/by/4.0/).
Share and Cite
Song, H.; Xu, M.; Cheng, Y.; Zeng, X.; Dong, H. Dynamic Hierarchical Optimization for Train-to-Train Communication System. Mathematics 2025, 13, 50. https://doi.org/10.3390/math13010050
Song H, Xu M, Cheng Y, Zeng X, Dong H. Dynamic Hierarchical Optimization for Train-to-Train Communication System. Mathematics. 2025; 13(1):50. https://doi.org/10.3390/math13010050
Chicago/Turabian StyleSong, Haifeng, Mingxuan Xu, Yu Cheng, Xiaoqing Zeng, and Hairong Dong. 2025. "Dynamic Hierarchical Optimization for Train-to-Train Communication System" Mathematics 13, no. 1: 50. https://doi.org/10.3390/math13010050
APA StyleSong, H., Xu, M., Cheng, Y., Zeng, X., & Dong, H. (2025). Dynamic Hierarchical Optimization for Train-to-Train Communication System. Mathematics, 13(1), 50. https://doi.org/10.3390/math13010050

