A Spatial Agent-Based Model for Studying the Effect of Human Mobility Patterns on Epidemic Outbreaks in Urban Areas
Abstract
1. Introduction
- How does population (density) in an urban environment affect outbreak dynamics?
- How does the number of population accumulation points (POIs) scale with the impact of an outbreak?
- How do mobility restrictions (reducing the maximum travel distance and the number of visited POIs) reduce the outbreak intensity?
- How does the quarantine policy for new cases reduce the impact of the outbreak?
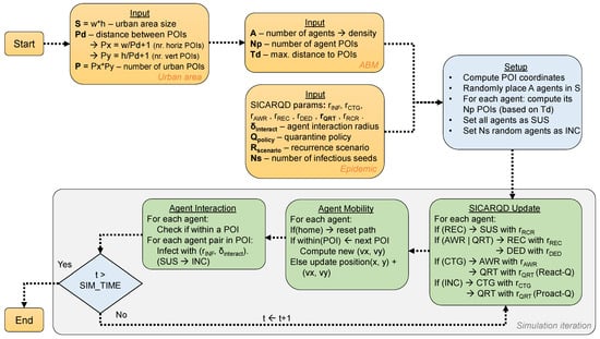
2. The Urban Spatial Agent-Based Model
| Algorithm 1 Agent mobility update for agent during each iteration t. |
|
| Algorithm 2 ABM setup phase. |
|
Theoretical and Practical Performance Analysis
- Reset agent lists in all urban POIs −.
- Check the proximity of all agents in all POIs − (approximated as worst case).
- Interaction between all pairs of agents in each POI −) (worst case).
| Algorithm 3 Agent interactions inside POIs during each iteration t. |
|
3. Materials and Methods
3.1. The SICARQD Epidemic Model
- : The rate of susceptible agents becoming infected in the vicinity of an infectious agent (which is in either of the two infectious states CTG or AWR). An agent in the state will not infect other agents.
- : The rate of incubating agents becoming contagious after a specific period (depending on the modeled virus). In this state, an agent does not know that it is infected (has no symptoms yet), but it infects others.
- : The rate of contagious agents becoming aware after a specific period. In this state, an agent knows that it is infected (has symptoms) and infects other agents in its vicinity.
- : The rate of aware (or quarantined) agents recovering after an infectious period. The transition determines whether an agent has fully recovered, becoming temporarily immune (), or if the agent has died () based on the death ratio . Recovered agents may not be infected.
- : The recurrence rate of recovered agents to become susceptible again after a specific period of recovery from infection.
- Proactive quarantine (proact-Q)—agents may be quarantined immediately as they become contagious and require real-time contact tracing and detection before symptoms appear).
- Reactive quarantine (react-Q)—agents may be quarantined as they become aware , and require home isolation as symptoms appear.
- No quarantine (no-Q)—all infected agents remain active in the population.
- Quick recurrence (quick-R)—short immunity duration of 3 months on average.
- Slow recurrence (slow-R)—longer immunity duration of 12 months on average.
- No recurrence (no-R)—meaning the rate and all recovered agents remain permanently immune.
3.2. Real-World Epidemic Parameters for SICARQD
| Model Parameter | Symbol | Literature Values | Assumed Value | References |
|---|---|---|---|---|
| Incubation rate | 0–5% | 5% ** | [26,35] | |
| Incubation period | 3–7 days | 5 days | [36,37,38] | |
| Contagion to symptoms onset | 4–7 days | 5.5 days | [35,36] | |
| Symptoms onset to recovery | 10–14 days–6 w | 14 days | [39,40,41] | |
| Death ratio | 2–3.6% | 3.6% ** | [39,42] | |
| Quarantine policy | various | react/proact-Q | [22,28] | |
| Quarantine ratio | unknown | 0–1 | [22] | |
| Recurrence scenario/rate | 3–12 months | 12 months | [31,34] |
3.3. Experimental Setup
4. Simulation Results
5. Discussion and Conclusions
- Agent population (A)/density ()—linear increase.
- Maximum permitted travel distance for agents ()—linear increase but only above .
- Number of agent POIs ()—logarithmic increase for = 1–5, then negligible increase after .
- Number of urban POIs (P)—logarithmic decrease for P = 1–100, then negligible decrease after .
- Ratio of quarantined infected individuals ()—logarithmic decrease, pronounced after .
- The epidemic recurrence phenomenon is induced by the emergent agent mobility modeled in our system. More specifically, recovered agents lose their immunity in time (based on either slow-R or quick-R) and may travel to infected POIs again, and thus, infectious hotspots will be maintained for a very long duration, replicating the residual waves seen after the COVID-19 pandemic started.
- The proactive quarantine (proact-Q) in correlation to a higher quarantine ratio () triggers a phase transition, reducing the total infected population by over 90% (Figure 10b) compared to the reactive quarantine (Figure 10a). Therefore, a proactive quarantine associated with a strict quarantine ratio can almost completely inhibit infectious spread.
Funding
Data Availability Statement
Conflicts of Interest
References
- Salathé, M.; Jones, J.H. Dynamics and control of diseases in networks with community structure. PLoS Comput. Biol. 2010, 6, e1000736. [Google Scholar] [CrossRef] [PubMed]
- Keeling, M. The implications of network structure for epidemic dynamics. Theor. Popul. Biol. 2005, 67, 1–8. [Google Scholar] [CrossRef] [PubMed]
- Keeling, M.J.; Rohani, P. Modeling Infectious Diseases in Humans and Animals; Princeton University Press: Princeton, NJ, USA, 2008. [Google Scholar]
- Hellewell, J.; Abbott, S.; Gimma, A.; Bosse, N.I.; Jarvis, C.I.; Russell, T.W.; Munday, J.D.; Kucharski, A.J.; Edmunds, W.J.; Funk, S.; et al. Feasibility of controlling COVID-19 outbreaks by isolation of cases and contacts. Lancet Glob. Health 2020, 8, e488–e496. [Google Scholar] [CrossRef] [PubMed]
- Kucharski, A.J.; Russell, T.W.; Diamond, C.; Liu, Y.; Edmunds, J.; Funk, S.; Eggo, R.M.; Centre for Mathematical Modelling of Infectious Diseases COVID-19 Working Group. Early dynamics of transmission and control of COVID-19: A mathematical modelling study. Lancet Infect. Dis. 2020, 20, 553–558. [Google Scholar]
- Koo, J.R.; Cook, A.R.; Park, M.; Sun, Y.; Sun, H.; Lim, J.T. Interventions to mitigate early spread of COVID-19 in Singapore: A modelling study. Lancet Infect Dis. 2020, 20, 678–688. [Google Scholar] [CrossRef]
- Cohen, J.; Kupferschmidt, K. Countries test tactics in ‘war’ against COVID-19. Science 2020, 367, 1287–1288. [Google Scholar] [CrossRef]
- Ferguson, N.M.; Cummings, D.A.; Fraser, C.; Cajka, J.C.; Cooley, P.C.; Burke, D.S. Strategies for mitigating an influenza pandemic. Nature 2006, 442, 448–452. [Google Scholar] [CrossRef]
- So, M.K.; Tiwari, A.; Chu, A.M.; Tsang, J.T.; Chan, J.N. Visualizing COVID-19 pandemic risk through network connectedness. Int. J. Infect. Dis. 2020, 96, 558–561. [Google Scholar] [CrossRef]
- Silva, C.J.; Cantin, G.; Cruz, C.; Fonseca-Pinto, R.; Passadouro, R.; Dos Santos, E.S.; Torres, D.F. Complex network model for COVID-19: Human behavior, pseudo-periodic solutions and multiple epidemic waves. J. Math. Anal. Appl. 2022, 514, 125171. [Google Scholar] [CrossRef]
- Hackl, J.; Dubernet, T. Epidemic spreading in urban areas using agent-based transportation models. Future Internet 2019, 11, 92. [Google Scholar] [CrossRef]
- Nadini, M.; Zino, L.; Rizzo, A.; Porfiri, M. A multi-agent model to study epidemic spreading and vaccination strategies in an urban-like environment. Appl. Netw. Sci. 2020, 5, 68. [Google Scholar] [CrossRef] [PubMed]
- De Oliveira, L.B.; Camponogara, E. Multi-agent model predictive control of signaling split in urban traffic networks. Transp. Res. Part C Emerg. Technol. 2010, 18, 120–139. [Google Scholar] [CrossRef]
- Zhuge, C.; Shao, C.; Wei, B. An agent-based spatial urban social network generator: A case study of Beijing, China. J. Comput. Sci. 2018, 29, 46–58. [Google Scholar] [CrossRef]
- Macal, C.M.; North, M.J. Agent-based modeling and simulation. In Proceedings of the 2009 Winter Simulation Conference (WSC), Austin, TX, USA, 13–16 December 2009; IEEE: Piscataway, NJ, USA, 2009; pp. 86–98. [Google Scholar]
- Badr, H.S.; Du, H.; Marshall, M.; Dong, E.; Squire, M.M.; Gardner, L.M. Association between mobility patterns and COVID-19 transmission in the USA: A mathematical modelling study. Lancet Infect. Dis. 2020, 20, 1247–1254. [Google Scholar] [CrossRef] [PubMed]
- Adam, D. Special report: The simulations driving the world’s response to COVID-19. Nature 2020, 580, 316–319. [Google Scholar] [CrossRef] [PubMed]
- Hinch, R.; Probert, W.J.; Nurtay, A.; Kendall, M.; Wymant, C.; Hall, M.; Lythgoe, K.; Bulas Cruz, A.; Zhao, L.; Stewart, A.; et al. OpenABM-Covid19—An agent-based model for non-pharmaceutical interventions against COVID-19 including contact tracing. PLoS Comput. Biol. 2021, 17, e1009146. [Google Scholar] [CrossRef]
- Chang, S.; Pierson, E.; Koh, P.W.; Gerardin, J.; Redbird, B.; Grusky, D.; Leskovec, J. Mobility network models of COVID-19 explain inequities and inform reopening. Nature 2021, 589, 82–87. [Google Scholar] [CrossRef]
- Li, Q.; Bessell, L.; Xiao, X.; Fan, C.; Gao, X.; Mostafavi, A. Disparate patterns of movements and visits to points of interest located in urban hotspots across US metropolitan cities during COVID-19. R. Soc. Open Sci. 2021, 8, 201209. [Google Scholar] [CrossRef]
- Nian, G.; Peng, B.; Sun, D.; Ma, W.; Peng, B.; Huang, T. Impact of COVID-19 on urban mobility during post-epidemic period in megacities: From the perspectives of taxi travel and social vitality. Sustainability 2020, 12, 7954. [Google Scholar] [CrossRef]
- Topîrceanu, A. On the Impact of Quarantine Policies and Recurrence Rate in Epidemic Spreading Using a Spatial Agent-Based Model. Mathematics 2023, 11, 1336. [Google Scholar] [CrossRef]
- Mao, L.; Bian, L. Spatial–temporal transmission of influenza and its health risks in an urbanized area. Comput. Environ. Urban Syst. 2010, 34, 204–215. [Google Scholar] [CrossRef] [PubMed]
- Topirceanu, A.; Udrescu, M.; Marculescu, R. Centralized and decentralized isolation strategies and their impact on the COVID-19 pandemic dynamics. arXiv 2020, arXiv:2004.04222. [Google Scholar]
- Newman, M.E. Spread of epidemic disease on networks. Phys. Rev. E 2002, 66, 016128. [Google Scholar] [CrossRef]
- Pastor-Satorras, R.; Castellano, C.; Van Mieghem, P.; Vespignani, A. Epidemic processes in complex networks. Rev. Mod. Phys. 2015, 87, 925. [Google Scholar] [CrossRef]
- Tako, A.A.; Robinson, S. Comparing discrete-event simulation and system dynamics: Users’ perceptions. In System Dynamics; Springer: Berlin/Heidelberg, Germany, 2018; pp. 261–299. [Google Scholar]
- Peak, C.M.; Kahn, R.; Grad, Y.H.; Childs, L.M.; Li, R.; Lipsitch, M.; Buckee, C.O. Individual quarantine versus active monitoring of contacts for the mitigation of COVID-19: A modelling study. Lancet Infect. Dis. 2020, 20, 1025–1033. [Google Scholar] [CrossRef]
- Dushoff, J.; Plotkin, J.B.; Levin, S.A.; Earn, D.J. Dynamical resonance can account for seasonality of influenza epidemics. Proc. Natl. Acad. Sci. USA 2004, 101, 16915–16916. [Google Scholar] [CrossRef]
- Edridge, A.W.; Kaczorowska, J.; Hoste, A.C.; Bakker, M.; Klein, M.; Loens, K.; Jebbink, M.F.; Matser, A.; Kinsella, C.M.; Rueda, P.; et al. Seasonal coronavirus protective immunity is short-lasting. Nat. Med. 2020, 26, 1691–1693. [Google Scholar] [CrossRef]
- Ward, H.; Cooke, G.; Atchison, C.J.; Whitaker, M.; Elliott, J.; Moshe, M.; Brown, J.C.; Flower, B.; Daunt, A.; Ainslie, K.E.; et al. Declining prevalence of antibody positivity to SARS-CoV-2: A community study of 365,000 adults. MedRxiv 2021. [Google Scholar] [CrossRef]
- Gudbjartsson, D.F.; Norddahl, G.L.; Melsted, P.; Gunnarsdottir, K.; Holm, H.; Eythorsson, E.; Arnthorsson, A.O.; Helgason, D.; Bjarnadottir, K.; Ingvarsson, R.F.; et al. Humoral immune response to SARS-CoV-2 in Iceland. N. Engl. J. Med. 2020, 383, 1724–1734. [Google Scholar] [CrossRef]
- Zuo, J.; Dowell, A.; Pearce, H.; Verma, K.; Long, H.; Begum, J.; Aiano, F.; Amin-Chowdhury, Z.; Hallis, B.; Stapley, L.; et al. Robust SARS-CoV-2-specific T-cell immunity is maintained at 6 months following primary infection. Nat. Immunol. 2020, 22, 620–626. [Google Scholar] [CrossRef]
- Zayet, S.; Royer, P.Y.; Toko, L.; Pierron, A.; Gendrin, V.; Klopfenstein, T. Recurrence of COVID-19 after recovery? A case series in health care workers, France. Microbes Infect. 2021, 23, 104803. [Google Scholar] [CrossRef]
- Jones, N.R.; Qureshi, Z.U.; Temple, R.J.; Larwood, J.P.; Greenhalgh, T.; Bourouiba, L. Two metres or one: What is the evidence for physical distancing in COVID-19? BMJ 2020, 370, m3223. [Google Scholar] [CrossRef] [PubMed]
- Lauer, S.A.; Grantz, K.H.; Bi, Q.; Jones, F.K.; Zheng, Q.; Meredith, H.R.; Azman, A.S.; Reich, N.G.; Lessler, J. The incubation period of coronavirus disease 2019 (COVID-19) from publicly reported confirmed cases: Estimation and application. Ann. Intern. Med. 2020, 172, 577–582. [Google Scholar] [CrossRef] [PubMed]
- Quesada, J.; López-Pineda, A.; Gil-Guillén, V.; Arriero-Marín, J.; Gutiérrez, F.; Carratala-Munuera, C. Incubation period of COVID-19: A systematic review and meta-analysis. Rev. Clin. Esp. (Engl. Ed.) 2021, 221, 109–117. [Google Scholar] [CrossRef] [PubMed]
- Li, Q.; Guan, X.; Wu, P.; Wang, X.; Zhou, L.; Tong, Y.; Ren, R.; Leung, K.S.; Lau, E.H.; Wong, J.Y.; et al. Early transmission dynamics in Wuhan, China, of novel coronavirus–infected pneumonia. N. Engl. J. Med. 2020, 382, 1199–1207. [Google Scholar] [CrossRef] [PubMed]
- Baud, D.; Qi, X.; Nielsen-Saines, K.; Musso, D.; Pomar, L.; Favre, G. Real estimates of mortality following COVID-19 infection. Lancet Infect. Dis. 2020, 20, 773. [Google Scholar] [CrossRef]
- Eurosurveillance Editorial Team. Updated rapid risk assessment from ECDC on the novel coronavirus disease 2019 (COVID-19) pandemic: Increased transmission in the EU/EEA and the UK. Euro. Surveill. 2020, 25, 2003121. [Google Scholar]
- Linton, N.M.; Kobayashi, T.; Yang, Y.; Hayashi, K.; Akhmetzhanov, A.R.; Jung, S.M.; Yuan, B.; Kinoshita, R.; Nishiura, H. Incubation period and other epidemiological characteristics of 2019 novel coronavirus infections with right truncation: A statistical analysis of publicly available case data. J. Clin. Med. 2020, 9, 538. [Google Scholar] [CrossRef]
- Wang, C.; Horby, P.W.; Hayden, F.G.; Gao, G.F. A novel coronavirus outbreak of global health concern. Lancet 2020, 395, 470–473. [Google Scholar] [CrossRef]
- Topirceanu, A.; Udrescu, M. Statistical fidelity: A tool to quantify the similarity between multi-variable entities with application in complex networks. Int. J. Comput. Math. 2017, 94, 1787–1805. [Google Scholar] [CrossRef]
- Girardi, P.; Gaetan, C. An SEIR Model with Time-Varying Coefficients for Analyzing the SARS-CoV-2 Epidemic. Risk Anal. 2023, 43, 144–155. [Google Scholar] [CrossRef]
- Yin, K.; Mondal, A.; Ndeffo-Mbah, M.; Banerjee, P.; Huang, Q.; Gurarie, D. Bayesian inference for COVID-19 transmission dynamics in India using a modified SEIR model. Mathematics 2022, 10, 4037. [Google Scholar] [CrossRef]
- Rodrigue, J.P. The Geography of Transport Systems; Routledge: London, UK, 2020. [Google Scholar]
- Topîrceanu, A.; Precup, R.E. A novel geo-hierarchical population mobility model for spatial spreading of resurgent epidemics. Sci. Rep. 2021, 11, 14341. [Google Scholar] [CrossRef] [PubMed]
- Fontanari, J.F. A stochastic model for the influence of social distancing on loneliness. Phys. A Stat. Mech. Its Appl. 2021, 584, 126367. [Google Scholar] [CrossRef]
- Rypdal, K.; Bianchi, F.M.; Rypdal, M. Intervention fatigue is the primary cause of strong secondary waves in the COVID-19 pandemic. Int. J. Environ. Res. Public Health 2020, 17, 9592. [Google Scholar] [CrossRef]
- Topîrceanu, A. Benchmarking Cost-Effective Opinion Injection Strategies in Complex Networks. Mathematics 2022, 10, 2067. [Google Scholar] [CrossRef]
- Li, W.; Xue, X.; Pan, L.; Lin, T.; Wang, W. Competing spreading dynamics in simplicial complex. Appl. Math. Comput. 2022, 412, 126595. [Google Scholar] [CrossRef]
- Topîrceanu, A. Competition-Based Benchmarking of Influence Ranking Methods in Social Networks. Complexity 2018, 2018. [Google Scholar] [CrossRef]
- Pastor-Satorras, R.; Vespignani, A. Immunization of complex networks. Phys. Rev. E 2002, 65, 036104. [Google Scholar] [CrossRef]
- Topîrceanu, A. Immunization using a heterogeneous geo-spatial population model: A qualitative perspective on COVID-19 vaccination strategies. Procedia Comput. Sci. 2021, 192, 2095–2104. [Google Scholar] [CrossRef]
- Wojcieszak, M.; Sobkowicz, P.; Yu, X.; Bulat, B. What information drives political polarization? Comparing the effects of in-group praise, out-group derogation, and evidence-based communications on polarization. Int. J. Press/Politics 2022, 27, 325–352. [Google Scholar] [CrossRef]
- Bovet, A.; Makse, H.A. Influence of fake news in Twitter during the 2016 US presidential election. Nat. Commun. 2019, 10, 7. [Google Scholar] [CrossRef] [PubMed]
- Topîrceanu, A.; Udrescu, M.; Udrescu, L.; Ardelean, C.; Dan, R.; Reisz, D.; Mihaicuta, S. SAS score: Targeting high-specificity for efficient population-wide monitoring of obstructive sleep apnea. PLoS ONE 2018, 13, e0202042. [Google Scholar] [CrossRef]
- Udrescu, L.; Bogdan, P.; Chiş, A.; Sîrbu, I.O.; Topîrceanu, A.; Văruţ, R.M.; Udrescu, M. Uncovering New Drug Properties in Target-Based Drug–Drug Similarity Networks. Pharmaceutics 2020, 12, 879. [Google Scholar] [CrossRef] [PubMed]










| Model Parameter | Symbol | Default | Range |
|---|---|---|---|
| Agent population | A | 1000 | 100–10,000 agents |
| Urban (total) POIs | P | 100 | 1–1000 POIs |
| Agent POIs | 10 | 1–50 POIs | |
| Max. travel distance | 500 | 100–1000 | |
| Quarantine ratio | 0.5 | 0–1 | |
| Peak infection ratio | output | 0–1 | |
| Total cases ratio | output | 0...>1 |
Disclaimer/Publisher’s Note: The statements, opinions and data contained in all publications are solely those of the individual author(s) and contributor(s) and not of MDPI and/or the editor(s). MDPI and/or the editor(s) disclaim responsibility for any injury to people or property resulting from any ideas, methods, instructions or products referred to in the content. |
© 2024 by the author. Licensee MDPI, Basel, Switzerland. This article is an open access article distributed under the terms and conditions of the Creative Commons Attribution (CC BY) license (https://creativecommons.org/licenses/by/4.0/).
Share and Cite
Topîrceanu, A. A Spatial Agent-Based Model for Studying the Effect of Human Mobility Patterns on Epidemic Outbreaks in Urban Areas. Mathematics 2024, 12, 2765. https://doi.org/10.3390/math12172765
Topîrceanu A. A Spatial Agent-Based Model for Studying the Effect of Human Mobility Patterns on Epidemic Outbreaks in Urban Areas. Mathematics. 2024; 12(17):2765. https://doi.org/10.3390/math12172765
Chicago/Turabian StyleTopîrceanu, Alexandru. 2024. "A Spatial Agent-Based Model for Studying the Effect of Human Mobility Patterns on Epidemic Outbreaks in Urban Areas" Mathematics 12, no. 17: 2765. https://doi.org/10.3390/math12172765
APA StyleTopîrceanu, A. (2024). A Spatial Agent-Based Model for Studying the Effect of Human Mobility Patterns on Epidemic Outbreaks in Urban Areas. Mathematics, 12(17), 2765. https://doi.org/10.3390/math12172765

