A Hybrid PSO-DE Intelligent Algorithm for Solving Constrained Optimization Problems Based on Feasibility Rules
Abstract
1. Introduction
2. Related Work
2.1. Particle Swarm Optimization
| Algorithm 1 The pseudocode of particle swarm optimization |
| 1: Initialize PSO parameters, which involve , , ,, ,, |
| and a random set of individuals. |
| 2: According to Equations (5) and (6), the position and velocity of the individuals of the |
| initial population are randomly generated. |
| 3: Calculate the fitness value of individual population . |
| 4: Set individual optimal position and . |
| 5: Set global optimal position and ; |
| 6: While (criterion) |
| 7: for do |
| 8: Generate new velocity using Equation (3); |
| 9: Generate new locations using Equation (4); |
| 10: Evaluate fitness value at new locations ; |
| 11: (Update individual optimal) |
| 12: if then |
| 13: ,; |
| 14: else |
| 15: ,; |
| 16: end (if) |
| 17: (Update global optimal) |
| 18: if then |
| 19: ,; |
| 20: else |
| 21: ,; |
| 22: end(if) |
| 23: end (for) |
| 24: end(while) |
| 25: Output |
2.2. Differential Evolution
| Algorithm 2 The pseudocode of Differential Evolution |
| 1: Initialize DE parameters, which involve , , |
| and a random set of individuals. |
| 2: Generate the initial population according to Equation (5). |
| 3: Calculate the fitness value of individual population . |
| 4: While (criterion). |
| 5: for do; |
| 6: Select random indexes , where |
| 7: (Mitation operation) |
| 8: |
| 9: for do |
| 10: |
| 11: (Crossover operation) |
| 12: if then |
| 13: |
| 14: else |
| 15: |
| 16: end(if) |
| 17: (Greedy selection) |
| 18: if then |
| 19: |
| 20: else |
| 21: |
| 22: end (if) |
| 23: end(for) |
| 24: end(for) |
| 25: end (While) |
| 26: Output |
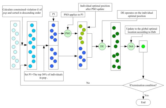
3. Hybrid Particle Swarm Optimization and Differential Evolution (PSO-DE)
3.1. Constraint Handling Technology
| Algorithm 3 Deb’s Rule |
| 1: Input , |
| 2: if then |
| 3: else if then |
| 4: |
| 5: else |
| 6: |
| 7: end (else if) |
| 8: else |
| 9: |
| 10: if then |
| 11: |
| 12: else |
| 13: |
| 14: end (if) |
| 15: end(if) |
3.2. Applying PSO to the Top 50% of Individuals with a High Degree of Violation
3.3. Updating Individual Optimal with DE
3.4. Steps of the PSO-DE
| Algorithm 4 The pseudocode of PSO-DE |
| 1: Initialize PSO and DE parameters |
| 2: From Equations (5) and (6), the position and velocity of the individuals of |
| the initial population are randomly generated. |
| 3: Calculate fitness function and constrained violation of individual. |
| 4: Set and |
| 5: Set and |
| 6: While (criterion) |
| 7: for pop do |
| 8: Sort in descending order according to , |
| 9: Set =The top of individuals in . |
| 10: for do |
| 11: Update velocity and position by Equations (3) and (4). |
| 12: Calculate fitness function and constrained violation . |
| 13: (for) |
| 14: Update and , and . Algorithm 3. |
| 15: for of do |
| 16: Mutation operation Algorithm 2 |
| 17: Crossover operation |
| 18: Boundary condition treatment |
| 19: Calculate objective function and constrained violation . |
| 20: (for) |
| 21: Update and , Algorithm 3 |
| 22: Update and |
| 23: (for) |
| 24: (While) |
| 25: Output the final result . |
3.5. Pseudocode of PSO-DE
4. Complexity Discussion of PSO-DE
5. Convergence Discussion of PSO-DE
6. Experimental Analysis
6.1. Experimental Preparation
6.2. Benchmark Function Test
6.2.1. The PSO-DE Compared with PSO Variant Algorithms in Benchmark Functions (See Appendix A)
6.2.2. The PSO-DE Compared with Other Algorithms
6.3. Engineering Constraint Optimization Problem
- 1.
- SASS: Self-adaptive squirrel search algorithm [41].
- 2.
- COLSHADE: LSHADE with Lévy Flight [42].
- 3.
- sCMAgES: Improved Covariance Matrix Adaptive Evolution Strategy [43].
6.4. RC17 + RC19
6.4.1. RC17
6.4.2. RC19
7. Conclusions
Author Contributions
Funding
Institutional Review Board Statement
Informed Consent Statement
Data Availability Statement
Conflicts of Interest
Appendix A. Benchmark Function
References
- Cheng, Z.; Song, H.; Wang, J. Hybrid firefly algorithm with grouping attraction for constrained optimization problem. Knowl.-Based Syst. 2021, 220, 106937. [Google Scholar] [CrossRef]
- Kumar, A.; Das, S.; Zelinka, I. A self-adaptive spherical search algorithm for real-world constrained optimization problems. In Proceedings of the 2020 Genetic and Evolutionary Computation Conference Companion, Lisbon, Portugal, 26 June 2020. [Google Scholar]
- Liu, Z.; Qin, Z.; Zhu, P. Improved whale optimization algorithm for solving constrained optimization problems. Eng. Appl. Artif. Intell. 2020, 95, 103771. [Google Scholar] [CrossRef]
- Ning, G.Y.; Cao, D.Q. An adaptive switchover hybrid particle swarm optimization algorithm with local search strategy for constrained optimization problems. Discret. Dyn. Nat. Soc. 2021, 95, 103771. [Google Scholar]
- Kumar, N.; Mahato, S.K.; Bhunia, A.K. A new QPSO based hybrid algorithm for constrained optimization problems via tournamenting process. Soft Comput. 2020, 24, 11365–11379. [Google Scholar] [CrossRef]
- Schlüter, M.; Gerdts, M. The oracle penalty method. J. Glob. Optim. 2010, 47, 293–325. [Google Scholar] [CrossRef]
- Deb, K. An efficient constraint handling method for genetic algorithms. Comput. Methods Appl. Mech. Eng. 2000, 186, 311–338. [Google Scholar] [CrossRef]
- Ridha, H.M.; Gomes, C.; Hizam, H. Multi-objective optimization and multi-criteria decision-making methods for optimal design of standalone photovoltaic system: A comprehensive review. Renew. Sustain. Energy Rev. 2021, 135, 110202. [Google Scholar] [CrossRef]
- Sampson, J.R. Adaptation in Natural and Artificial Systems; MIT Press: Cambridge, MA, USA, 1976; Volume 529. [Google Scholar]
- Kennedy, J.; Eberhart, R. Particle swarm optimization. In Proceedings of the IEEE International Conference on Neural Networks, Perth, WA, Australia, 27 November 1995. [Google Scholar]
- Burnet, S.F.M. The Clonal Selection Theory of Acquired Immunity, 3rd ed.; Vanderbilt University Press: Rome, Italy, 1961. [Google Scholar]
- Dorigo, M.; Maniezzo, V.; Colorni, A. Ant system: Optimization by a colony of cooperating agents. IEEE Trans. Syst. Man Cybern. 1996, 26, 29–41. [Google Scholar] [CrossRef]
- Price, K.V. Differential Evolution, 3rd ed.; Springer: Heidelberg/Berlin, Germany, 2013; pp. 187–214. [Google Scholar]
- Eusuff, M.; Lansey, K.; Pasha, F. Shuffled frog-leaping algorithm: A memetic meta-heuristic for discrete optimization. Eng. Optim. 2006, 38, 129–154. [Google Scholar] [CrossRef]
- Karaboga, D.; Akay, B. A comparative study of artificial bee colony algorithm. Appl. Math. Comput. 2009, 214, 108–132. [Google Scholar] [CrossRef]
- Simon, D. Biogeography-based optimization. IEEE Trans. Evol. Comput. 2008, 12, 702–713. [Google Scholar] [CrossRef]
- Khabibullin, A.; Mastan, E.; Matyjaszewski, K. Surface-initiated atom transfer radical polymerization. In Controlled Radical Polymerization at and from Solid Surfaces; Springer: Cham, Switzerland, 2015; pp. 29–76. [Google Scholar]
- Medjahed, S.A.; Saadi, T.A.; Benyettou, A. Gray wolf optimizer for hyperspectral band selection. Appl. Soft Comput. 2016, 40, 178–186. [Google Scholar] [CrossRef]
- Arora, S.; Singh, S. Butterfly optimization algorithm: A novel approach for global optimization. Soft Comput. 2019, 23, 715–734. [Google Scholar] [CrossRef]
- Heidari, A.A.; Mirjalili, S.; Faris, H. Harris hawks optimization: Algorithm and applications. Future Gener. Comput. Syst. 2019, 97, 849–872. [Google Scholar] [CrossRef]
- Faramarzi, A.; Heidarinejad, M.; Mirjalili, S. Marine Predators Algorithm: A nature-inspired metaheuristic. Expert Syst. Appl. 2020, 152, 113377. [Google Scholar] [CrossRef]
- Hashim, F.A.; Houssein, E.H.; Hussain, K. Honey Badger Algorithm: New metaheuristic algorithm for solving optimization problems. Math. Comput. Simul. 2022, 192, 84–110. [Google Scholar] [CrossRef]
- Wolpert, D.H.; Macready, W.G. No free lunch theorems for optimization. IEEE Trans. Evol. Comput. 1999, 1, 67–82. [Google Scholar] [CrossRef]
- Al Thobiani, F.; Khatir, S.; Benaissa, B.G. A hybrid PSO and Grey Wolf Optimization algorithm for static and dynamic crack identification. Theor. Appl. Fract. Mech. 2022, 118, 103213. [Google Scholar] [CrossRef]
- Raval, P.D.; Pandya, A.S. A hybrid PSO-ANN-based fault classification system for EHV transmission lines. IETE J. Res. 2022, 68, 3086–3099. [Google Scholar] [CrossRef]
- Tsao, Y.C.; Delicia, M.; Vu, T.L. Marker planning problem in the apparel industry: Hybrid PSO-based heuristics. Appl. Soft Comput. 2022, 123, 108928. [Google Scholar] [CrossRef]
- Zhang, M. Marker Classification Prediction of Rockburst in Railway Tunnel Based on Hybrid PSO-BP Neural Network. Geofluids 2022, 2022, 4673073. [Google Scholar]
- Pu, Q.; Gan, J.; Qiu, L. An efficient hybrid approach based on PSO, ABC and k-means for cluster analysis. Multimed. Tools Appl. 2022, 81, 19321–19339. [Google Scholar] [CrossRef]
- Tawhid, M.A.; Ibrahim, A.M. A hybridization of grey wolf optimizer and differential evolution for solving nonlinear systems. Evol. Syst. 2022, 11, 65–87. [Google Scholar] [CrossRef]
- Long, W.; Liang, X.; Huang, Y. An effective hybrid cuckoo search algorithm for constrained global optimization. Neural Comput. Appl. 2014, 25, 911–926. [Google Scholar] [CrossRef]
- Jadon, S.S.; Tiwari, R.; Sharma, H. Hybrid artificial bee colony algorithm with differential evolution. Appl. Soft Comput. 2017, 58, 11–24. [Google Scholar] [CrossRef]
- Dong, M.; Wang, N.; Cheng, X. Composite differential evolution with modified oracle penalty method for constrained optimization problems. Math. Probl. Eng. 2014, 2014, 617905. [Google Scholar] [CrossRef]
- Ang, K.M.; Lim, W.H.; Isa, N.A.M. A constrained multi-swarm particle swarm optimization without velocity for constrained optimization problems. Expert Syst. Appl. 2020, 140, 112882. [Google Scholar] [CrossRef]
- Mazhoud, I.; Hadj-Hamou, K.; Bigeon, J. Particle swarm optimization for solving engineering problems: A new constraint-handling mechanism. Eng. Appl. Artif. Intell. 2013, 26, 1263–1273. [Google Scholar] [CrossRef]
- Kohler, M.; Vellasco, M.M.B.R.; Tanscheit, R. PSO+: A new particle swarm optimization algorithm for constrained problems. Appl. Soft Comput. 2019, 85, 105865. [Google Scholar] [CrossRef]
- Sun, C.; Zeng, J.; Pan, J. An improved vector particle swarm optimization for constrained optimization problems. Inf. Sci. 2011, 181, 1153–1163. [Google Scholar] [CrossRef]
- Mezura-Montes, E.; Coello, C.A.C. A simple multimembered evolution strategy to solve constrained optimization problems. IEEE Trans. Evol. Comput. 2005, 9, 1–17. [Google Scholar] [CrossRef]
- Tessema, B.; Yen, G.G. A self adaptive penalty function based algorithm for constrained optimization. In Proceedings of the IEEE International Conference on Evolutionary Computation, Vancouver, BC, Canada, 16–21 July 2006; pp. 246–253. [Google Scholar]
- Amirjanov, A. The development a changing range genetic algorithm. Comput. Methods Appl. Mech. Eng. 2006, 195, 2495–2508. [Google Scholar] [CrossRef]
- Garg, V.; Deep, K. Constrained Laplacian biogeography-based optimization algorithm. Int. J. Syst. Assur. Eng. Manag. 2017, 8, 867–885. [Google Scholar] [CrossRef]
- Kumar, A.; Wu, G.; Ali, M.Z. A test-suite of non-convex constrained optimization problems from the real-world and some baseline results. Swarm Evol. Comput. 2020, 56, 100693. [Google Scholar] [CrossRef]
- Gurrola-Ramos, J.; Hernàndez-Aguirre, A.; Dalmau-Cedeño, O. COLSHADE for real-world single-objective constrained optimization problems. In Proceedings of the IEEE Congress on Evolutionary Computation (CEC), Glasgow, UK, 19–24 July 2020; pp. 1–8. [Google Scholar]
- Hellwig, M.; Beyer, H.G. A modified matrix adaptation evolution strategy with restarts for constrained real-world problems. In Proceedings of the 2020 IEEE Congress on Evolutionary Computation (CEC), Glasgow, UK, 19–24 July 2020; pp. 1–8. [Google Scholar]
- He, Q.; Wang, L. An effective co-evolutionary particle swarm optimization for constrained engineering design problems. Eng. Appl. Artif. Intell. 2007, 20, 89–90. [Google Scholar] [CrossRef]
- Yang, X.S.; Deb, S.; Fong, S. Accelerated Particle Swarm Optimization and Support Vector Machine for Business Optimization and Applications. Commun. Comput. Inf. Sci. 2011, 136, 53–66. [Google Scholar]
- Guedria, N.B. Improved accelerated PSO algorithm for mechanical engineering optimization problems. Eng. Appl. Artif. Intell. 2016, 40, 455–467. [Google Scholar] [CrossRef]









| Problem | n | a | Type | ||||||
|---|---|---|---|---|---|---|---|---|---|
| 13 | 9 | 0 | 0 | 0 | 6 | 0.01111% | Quadratic | ||
| 20 | 0 | 2 | 0 | 0 | 1 | 99.9971% | Nonlinear | ||
| 10 | 0 | 0 | 0 | 1 | 1 | 0.0000% | Polynomial | ||
| 5 | 0 | 6 | 0 | 0 | 2 | 52.1230% | Quadratic | ||
| 5126.4967140071 | 4 | 2 | 0 | 0 | 3 | 3 | 0.0000% | Cubic | |
| 2 | 0 | 2 | 0 | 0 | 2 | 0.0063% | Cubic | ||
| 24.3062090681 | 10 | 3 | 4 | 0 | 0 | 6 | 0.0003% | Quadratic | |
| 2 | 0 | 2 | 0 | 0 | 0 | 0.8560% | Nonlinear | ||
| 680.6300573745 | 7 | 0 | 4 | 0 | 0 | 2 | 0.5121% | Polynomial | |
| 7049.2480205286 | 8 | 3 | 3 | 0 | 0 | 6 | 0.0010% | Linear | |
| 0.7499000000 | 2 | 0 | 0 | 0 | 1 | 1 | 0.0000% | Quadratic | |
| 3 | 0 | 1 | 0 | 0 | 0 | 4.7713% | Quadratic |
| Problem | Optimal | Best | Worst | Median | Mean | SD |
|---|---|---|---|---|---|---|
| −15.00000000 | −15.00000000 | −15.00000000 | −15.00000000 | −15.00000000 | 0.00E+00 | |
| −0.8036191042 | −0.8036191041 | −0.792607932 | −0.803619097 | −0.800972388 | 4.5E-03 | |
| −1.000501000 | −1.000501000 | −1.000501000 | −1.000501000 | −1.000501000 | 6.2E-16 | |
| 3.71E-12 | ||||||
| 1.6E+02 | ||||||
| 1.9E-12 | ||||||
| 1.1E-14 | ||||||
| 2.8E-17 | ||||||
| 4.5E-13 | ||||||
| 4.9E-12 | ||||||
| 0.00E+00 | ||||||
| 0.00E+00 |
| Problem | Metrics | Algorithm | ||||
|---|---|---|---|---|---|---|
| PSO-DE | CMPSOMV | CVI-PSO | IVPSO | PSO+ | ||
| Best | −15.00000000 | −15.00000000 | −15.00000000 | −15.00000000 | −15.00000000 | |
| Worst | −15.00000000 | −15.00000000 | −15.00000000 | −15.00000000 | −15.00000000 | |
| Mean | −15.00000000 | −15.00000000 | −15.00000000 | −15.00000000 | −15.00000000 | |
| SD | 0.00E+00 | 0.00E+00 | 4.50E-16 | 0.00E+00 | 0.00E+00 | |
| Best | −0.80361910 | −0.80361951 | −0.80097742 | −0.80361900 | −0.79670000 | |
| Worst | −0.79260793 | −0.79308399 | −0.79087558 | −0.70347700 | −0.77430000 | |
| Mean | −0.80361910 | −0.80284728 | −0.74694210 | −0.76988900 | −0.79670000 | |
| SD | 4.50E-03 | 2.70E-03 | 1.09E-02 | 4.68E-03 | 1.59E-06 | |
| Best | −1.00000000 | −1.00500100 | −1.00000000 | −1.00510100 | −1.00000000 | |
| Worst | −1.00000000 | −0.99452331 | −1.00000000 | −1.00510100 | −0.09390000 | |
| Mean | −1.00000000 | −1.00026098 | −0.99999999 | −1.00510100 | −0.67390000 | |
| SD | 6.20E-16 | 1.2-03 | 3.70E-16 | 0.00E+00 | 1.16E-15 | |
| Best | −30,665.53867100 | −30,665.53867178 | −30,665.82171022 | −30,665.53867200 | −30,665.50000000 | |
| Worst | −30,665.53867100 | −30,66.53867178 | −30,668.82099611 | −30,665.53867200 | −30,665.50000000 | |
| Mean | −30,665.53867100 | −30,665.53867178 | −30,665.80324114 | −30,665.53867200 | −30,661.09000000 | |
| SD | 3.71E-12 | 7.40E-12 | 3.39E-03 | 0.00E+00 | 5.09E-11 | |
| Best | 5126.49810960 | 5126.49671401 | 5127.27766735 | 5126.49264600 | 5126.49000000 | |
| Worst | 5975.58136291 | 512.49671401 | 5127.27766735 | 5126.49264600 | 5905.70000000 | |
| Mean | 5154.80088471 | 512.49671401 | 5127.27766735 | 5126.49264600 | 5126.49000000 | |
| SD | 1.60E+02 | 3.00E+02 | 0.00E+00 | 0.00E+00 | 1.66E-10 | |
| Best | −6961.81387558 | −6961.81387558 | −6961.81387558 | −6961.81387600 | −6961.80000000 | |
| Worst | −6961.81387558 | −6961.81387558 | −6961.81387558 | −6961.81387600 | −6783.10000000 | |
| Mean | −6961.81387558 | −6961.81387558 | −6961.81387558 | −6961.81387600 | −6961.70000000 | |
| SD | 1.90E-12 | 0.00E+00 | 0.00E+00 | 0.00E+00 | 3.18E-01 | |
| Best | 24.30620907 | 24.30620907 | 24.47382684 | 24.30649700 | 24.31000000 | |
| Worst | 24.30620907 | 24.30620907 | 26.56129543 | 25.00485500 | 42.25000000 | |
| Mean | 24.30620907 | 24.30620907 | 29.52425430 | 24.42966900 | 26.46000000 | |
| SD | 1.10E-14 | 1.40E-11 | 1.64E+00 | 4.70E-02 | 8.52E-14 | |
| Problem | Metrics | Algorithm | ||||
|---|---|---|---|---|---|---|
| PSO-DE | CMPSOMV | CVI-PSO | IVPSO | PSO+ | ||
| Best | −0.09582500 | −0.09582541 | −0.10545951 | −0.09582500 | −0.09582000 | |
| Worst | −0.09582500 | −0.09582541 | −0.10545951 | −0.09582500 | −0.08544000 | |
| Mean | −0.09582500 | −0.09582541 | −0.10545951 | −0.09582500 | −0.09582000 | |
| SD | 2.80E-17 | 2.40E-17 | 0.00E+00 | 0.00E+00 | 1.89E-04 | |
| Best | 680.63005737 | 680.63005740 | 680.63540079 | 680.63005800 | 680.63000000 | |
| Worst | 680.63005737 | 680.63005740 | 680.75570515 | 680.63013900 | 680.47000000 | |
| Mean | 680.63005737 | 680.63005740 | 680.86395783 | 680.63007700 | 681.61340000 | |
| SD | 4.50E-13 | 4.50E-12 | 7.92E-02 | 3.00E-06 | 9.45E-01 | |
| Best | 7049.24802053 | 7049.24802050 | 7049.27658552 | 7049.35111000 | 7050.26000000 | |
| Worst | 7049.24802053 | 7049.24802050 | 7053.21431060 | 7068.50727400 | 7222.77000000 | |
| Mean | 7049.24802053 | 7049.24802050 | 7091.88085912 | 7053.61918950 | 7050.26000000 | |
| SD | 4.90E-12 | 8.10E-12 | 1.06E+01 | 7.71E-01 | 8.13E-03 | |
| Best | 0.75000000 | 0.75000000 | 0.75000000 | 0.74900000 | 0.75000000 | |
| Worst | 0.75000000 | 0.75000000 | 0.75000000 | 0.74900000 | 0.80270000 | |
| Mean | 0.75000000 | 0.75000000 | 0.75000000 | 0.74900000 | 0.75000000 | |
| SD | 0.00E+00 | 0.00E+00 | 0.00E+00 | 0.00E+00 | 8.88E-02 | |
| Best | −1.00000000 | −1.00000000 | −1.00000000 | −1.00000000 | −1.00000000 | |
| Worst | −1.00000000 | −1.00000000 | −1.00000000 | −1.00000000 | −1.00000000 | |
| Mean | −1.00000000 | −1.00000000 | −1.00000000 | −1.00000000 | −1.00000000 | |
| SD | 0.00E+00 | 0.00E+00 | 0.00E+00 | 0.00E+00 | 1.27E-10 | |
| Problem | Metrics | Algorithm | ||||
|---|---|---|---|---|---|---|
| PSO-DE | SMES | SAPF | GA | C-LXBBO | ||
| Best | −15.00000000 | −15.0000000000 | −15.0000000000 | −14.9977000000 | −15.0000000000 | |
| Worst | −15.00000000 | −15.00000000 | −13.0970000000 | −14.9467000000 | −15.0000000000 | |
| Median | −15.00000000 | −15.00000000 | −14.9660000000 | −14.9918000000 | −15.0000000000 | |
| Mean | −15.00000000 | −15.00000000 | −14.5520000000 | −14.9850000000 | −15.0000000000 | |
| SD | 0.00E+00 | 0.00E+00 | 7.00E-01 | 1.40E-02 | 0.00E+00 | |
| Rank | 1 | 2 | 4 | 5 | 3 | |
| Best | −0.8036191041 | −0.8036190000 | −0.8032020000 | −0.8029590000 | −0.7998200000 | |
| Worst | −0.7926079317 | −0.7513220000 | −0.7457120000 | −0.7221090000 | −0.7243700000 | |
| Median | −0.8036190971 | 0.7925490000 | −0.7899398000 | −0.7596500000 | −0.7765900000 | |
| Mean | −0.8009723829 | −0.7852380000 | 0.7557980000 | −0.7644940000 | −0.7765900000 | |
| SD | 4.50E-03 | 1.70E-02 | 1.30E-01 | 2.60E-02 | 3.86E-02 | |
| Rank | 1 | 2 | 4 | 3 | 5 | |
| Best | −1.0000000000 | −1.0000000000 | −1.0000000000 | −1.0000000000 | −1.0010000000 | |
| Worst | −1.0000000000 | −1.0000000000 | −0.8870000000 | −0.9931000000 | −0.9990000000 | |
| Median | −1.0000000000 | −1.0000000000 | −0.9710000000 | −0.9975000000 | 0.9997700000 | |
| Mean | −1.0000000000 | −1.0000000000 | 0.9640000000 | −0.9972000000 | −0.9997700000 | |
| SD | 6.20E-16 | 2.10E-04 | 3.00E-01 | 1.40E-03 | 5.60E-04 | |
| Rank | 1 | 2 | 4 | 3 | 5 | |
| Best | −30665.5386717830 | −30665.5390000000 | −30665.4010000000 | −30665.5390000000 | −30665.5000000000 | |
| Worst | −30665.5386717830 | −30665.5390000000 | −30656.4710000000 | −30660.3130000000 | −30668.5400000000 | |
| Median | −30665.5386717830 | −30665.5390000000 | −30663.9210000000 | −30665.2520000000 | −28212.3000000000 | |
| Mean | −30665.5386717830 | −30665.5390000000 | −306659.2210000000 | −30664.3980000000 | −28212.3000000000 | |
| SD | 3.71E-12 | 0.00E+00 | 2.00E+00 | 1.60E+00 | 3.07E+04 | |
| Rank | 3 | 1 | 5 | 2 | 4 | |
| Best | 5126.49810960 | 5126.59900000 | 5126.90700000 | 5126.50000000 | 5126.66200000 | |
| Worst | 5975.58136291 | 5304.16700000 | 5564.64200000 | 6112.07500000 | 5500.05300000 | |
| Median | 5126.49810960 | 5160.19800000 | 5208.89700000 | 5449.97900000 | 5190.50700000 | |
| Mean | 5154.80088471 | 5174.49200000 | 5124.23200000 | 5507.04100000 | 5190.50700000 | |
| SD | 1.60E+02 | 5.00E+01 | 2.50E+02 | 3.50E+02 | 2.00+02 | |
| Rank | 1 | 3 | 5 | 2 | 4 | |
| Best | −6961.81387558 | −6961.81400000 | −6961.04600000 | −6956.25100000 | −6961.68000000 | |
| Worst | −6961.81387558 | −6952.48200000 | −6943.30400000 | −6077.12300000 | −6902.92000000 | |
| Median | −6961.81387558 | −6961.81400000 | −6953.82300000 | −6867.46100000 | −6933.32000000 | |
| Mean | −6961.81387558 | −6961.28400000 | −6953.06100000 | −6740.28800000 | −6933.32000000 | |
| SD | 1.90E-12 | 1.90E+00 | 5.90E+00 | 2.70E+02 | 2.94E+01 | |
| Rank | 1 | 2 | 4 | 5 | 3 | |
| Best | 24.30620907 | 24.32700000 | 24.83800000 | 24.88200000 | 28.24350000 | |
| Worst | 24.30620907 | 24.84300000 | 33.09500000 | 27.38100000 | 36.66190000 | |
| Median | 24.30620907 | 24.42600000 | 25.41500000 | 25.62200000 | 29.08288000 | |
| Mean | 24.30620907 | 24.47500000 | 27.32800000 | 25.74600000 | 29.08288000 | |
| SD | 1.10E-14 | 1.30E-01 | 2.20E+00 | 7.00E-01 | 1.69E+01 | |
| Rank | 1 | 2 | 3 | 4 | 5 | |
| Problem | Metrics | Algorithm | ||||
|---|---|---|---|---|---|---|
| PSO-DE | SMES | SAPF | GA | C-LXBBO | ||
| Best | −0.09582500 | −0.09582500 | −0.09582500 | −0.09582500 | −0.10152000 | |
| Worst | −0.09582500 | −0.09582500 | −0.09239700 | −0.09580800 | −0.09577000 | |
| Median | −0.09582500 | −0.09582500 | −0.09582500 | −0.09581900 | −0.10106000 | |
| Mean | −0.09582500 | −0.09582500 | −0.09563500 | −0.09581900 | −0.10106000 | |
| SD | 2.80E-17 | 0.00E+00 | 1.10E-03 | 4.40E-06 | 3.20E-03 | |
| Rank | 2 | 1 | 4 | 3 | 5 | |
| Best | 680.63005737 | 680.63200000 | 680.77300000 | 680.72600000 | 680.66240000 | |
| Worst | 680.63005737 | 680.71900000 | 682.08100000 | 682.96500000 | 680.29990000 | |
| Median | 680.63005737 | 680.64200000 | 681.23500000 | 681.20400000 | 681.24540000 | |
| Mean | 680.63005737 | 680.64300000 | 681.24600000 | 681.34700000 | 681.24540000 | |
| SD | 4.50E-13 | 1.60E-02 | 3.20E-01 | 5.70E-01 | 8.30E-01 | |
| Rank | 1 | 2 | 5 | 4 | 3 | |
| Best | 7049.24802053 | 7051.90300000 | 7069.98100000 | 7114.74300000 | 7105.05500000 | |
| Worst | 7049.24802053 | 7638.36600000 | 7069.40600000 | 10826.0900000 | 19401.610000 | |
| Median | 7049.24802053 | 7253.60300000 | 7201.01700000 | 8586.71300000 | 12566.0000 | |
| Mean | 7049.24802053 | 7253.04700000 | 7238.96400000 | 8785.14900000 | 12566.00000 | |
| SD | 4.90E-12 | 1.40E+02 | 1.40E+02 | 1.00E+03 | 6.16E+03 | |
| Rank | 1 | 2 | 3 | 5 | 4 | |
| Best | 0.75000000 | 0.75000000 | 0.74900000 | 0.75000000 | 0.74996000 | |
| Worst | 0.75000000 | 0.75000000 | 0.75700000 | 0.75700000 | 0.75990000 | |
| Median | 0.75000000 | 0.75000000 | 0.75000000 | 0.75100000 | 0.75043700 | |
| Mean | 0.75000000 | 0.75000000 | 0.75100000 | 0.75200000 | 0.75043700 | |
| SD | 0.00E+00 | 1.50E-04 | 2.00E-02 | 2.50E-03 | 5.61E-03 | |
| Rank | 1 | 2 | 5 | 3 | 4 | |
| Best | −1.00000000 | −1.00000000 | −1.00000000 | −1.00000000 | −0.99999900 | |
| Worst | −1.00000000 | −1.00000000 | −1.00000000 | −1.00000000 | −0.99999900 | |
| Median | −1.00000000 | −1.00000000 | −1.00000000 | −1.00000000 | −0.99999900 | |
| Mean | −1.00000000 | −1.00000000 | −1.00000000 | −1.00000000 | −0.99995 00 | |
| SD | 0.00E+00 | 0.00E+00 | 1.40E-04 | 0.00E+00 | 4.51E-05 | |
| Rank | 2 | 1 | 4 | 3 | 5 | |
| Problem | Name | D | g | h | |
|---|---|---|---|---|---|
| Industrial Chemical Processes | |||||
| RC01 | Heat Exchanger Network Deaign(case 1) | 9 | 0 | 8 | 1.8931162966E+02 |
| RC02 | Heat Exchanger Network Deaign(case 2) | 11 | 0 | 9 | 7.0490369540E+03 |
| RC03 | Optimal operation of AlkylationUnit | 7 | 14 | 0 | −4.5291197395E+03 |
| RC04 | Reactor Network Design (RND) | 6 | 1 | 4 | −3.8826043623E-01 |
| RC05 | Haverly’s Pooling Problem | 9 | 2 | 4 | −4.0000560000E+02 |
| RC06 | Blending-Pooling-Separation problem | 38 | 0 | 32 | 1.8638304088E+00 |
| RC07 | Propane, Isobutane, n-Butane Nonsharp Separation | 48 | 0 | 38 | 1.5670451000E+00 |
| Process Synthesis and Design Problems | |||||
| RC08 | Process synthesis problem | 2 | 2 | 0 | 2.0000000000E+00 |
| RC09 | Process synthesis and design problem | 3 | 1 | 1 | 2.55765455740E+00 |
| RC10 | Process flow sheeting problem | 3 | 3 | 0 | 1.0765430833E+00 |
| RC11 | Two-reactor Problem | 7 | 4 | 4 | 9.9238463653E+01 |
| RC12 | Process synthesis problem | 7 | 9 | 0 | 2.9248305537E+00 |
| RC13 | Process design Problem | 5 | 3 | 0 | 2.6887000000E+02 |
| RC14 | Multi-product batch plant | 10 | 10 | 0 | 5.3638942722E+04 |
| Mechanical Engineering Problems | |||||
| RC15 | Weight Minimization of a Speed Reducer | 7 | 11 | 0 | 2.9944244658E+03 |
| RC16 | Optimal Design of Industrial refrigeration System | 14 | 15 | 0 | 3.2213000814E-02 |
| RC17 | Tension/compression spring design(case 1) | 3 | 3 | 0 | 1.2665232788E-02 |
| RC18 | Pressure vessel design | 4 | 4 | 0 | 5.8853327736E+03 |
| RC19 | Welded beam design | 4 | 5 | 0 | 1.6702177263E+00 |
| RC20 | Three-bar truss design problem | 2 | 3 | 0 | 2.6389584338E+02 |
| RC21 | Multiple disk clutch brake design problem | 5 | 7 | 0 | 2.3524245790E-01 |
| RC22 | Planetary gear train design optimization problem | 9 | 10 | 1 | 5.2546870748E-01 |
| RC23 | Step-cone pulley problem | 5 | 8 | 3 | 1.6069868725E+01 |
| RC24 | Robot gripper problem | 7 | 7 | 0 | 2.5287918415E+00 |
| RC25 | Hydro-static thrust bearing design problem | 4 | 7 | 0 | 1.6161197651E+03 |
| RC26 | Four-stage gear box problem | 22 | 86 | 0 | 3.5359231973E+06 |
| RC27 | 10-bar truss design | 10 | 3 | 0 | 5.2445076066E+02 |
| RC28 | Rolling element bearing | 10 | 9 | 0 | 1.4614135715E+04 |
| RC29 | Gas Transmission Compressor Design (GTCD) | 4 | 1 | 0 | 2.9648954173E+04 |
| RC30 | Tension/compression spring design(case2) | 3 | 8 | 0 | 2.6138840583E+00 |
| RC31 | Gear train design Problem | 4 | 1 | 1 | 0.0000000000E+00 |
| RC32 | Himmelblau’s Function | 5 | 6 | 0 | −3.0665538672E+04 |
| RC33 | Topology Optimization | 30 | 30 | 0 | 2.36393464970E+00 |
| Power System Problem | |||||
| RC34 |
Optimal Sizing of Single Phase Distributed Generation with reactive power support for
Phase Balancing at Main Transformer/Grid | 118 | 0 | 108 | 0.000000000E+00 |
| RC35 | Optimal Sizing of Distributed Generation for Active Power Loss Minimization | 153 | 0 | 148 | 7.9963854000E-02 |
| RC36 |
Optimal Sizing of Distributed Generation (DG) and Capacitors for Reactive Power Loss
Minimization | 158 | 0 | 148 | 4.7733529000E-02 |
| RC37 | Optimal Power flow (Minimization of Active Power Loss) | 126 | 0 | 116 | 1.8593563000E-02 |
| RC38 | Optimal Power flow (Minimization of Fuel Cost) | 126 | 0 | 116 | 2.7139366000E+00 |
| RC39 | Optimal Power flow (Minimization of Active Power Loss and Fuel Cost) | 126 | 0 | 116 | 2.7515909000E+00 |
| RC40 | Microgrid Power flow (Islanded case) | 76 | 0 | 76 | 0.0000000000E+00 |
| RC41 | Microgrid Power flow (Grid-connected case) | 74 | 0 | 74 | 0.0000000000E+00 |
| RC42 |
Optimal Setting of Droop Controller for Minimization of Active Power Loss in Islanded
Microgrids | 86 | 0 | 76 | 7.7027102000E-02 |
| RC43 |
Optimal Setting of Droop controller for Minimization of Reactive Power Loss in Islanded Microgrids | 86 | 0 | 76 | 7.9835970000E-02 |
| RC44 | Wind Farm Layout Problem | 30 | 91 | 0 | −6.2731715000E+03 |
| Power Electronic Probelms | |||||
| RC45 | SOPWM for 3-level Inverters | 25 | 24 | 1 | 3.0739360000E-02 |
| RC46 | SOPWM for 5-level Inverters | 25 | 24 | 1 | 2.0240335000E-02 |
| RC47 | SOPWM for 7-level Inverters | 25 | 24 | 1 | 1.2783068000E-02 |
| RC48 | SOPWM for 9-level Inverters | 30 | 29 | 1 | 1.6787535766E-02 |
| RC49 | SOPWM for 11-level Inverters | 30 | 29 | 1 | 9.3118741800E-03 |
| RC50 | SOPWM for13-level Inverters | 30 | 29 | 1 | 1.5051470000E-02 |
| Livestock Feed Ration Optimization | |||||
| RC51 | Beef Cattle (case 1) | 59 | 14 | 1 | 4.5508511497E+03 |
| RC52 | Beef Cattle (case 2) | 59 | 14 | 1 | 3.3489821493E+03 |
| RC53 | Beef Cattle (case 3) | 59 | 14 | 1 | 4.9976069290E+03 |
| RC54 | Beef Cattle (case 4) | 59 | 14 | 1 | 4.2405482538E+03 |
| RC55 | Dairy Cattle (case 1) | 64 | 0 | 6 | 6.6964145128E+03 |
| RC56 | Dairy Cattle (case 2) | 64 | 0 | 6 | 1.4746580000E+04 |
| RC57 | Dairy Cattle (case 3) | 64 | 0 | 6 | 3.2132917019E+03 |
| Problem | Metrics | PSO-DE | SASS | COLAHADE | sCMAgES |
|---|---|---|---|---|---|
| RC1 | Mean | 189.3116 | 189.3116 | 235.39687 | 191.89103 |
| Std. | 6.25E+01 | 5.80E-14 | 4.93E+01 | 5.72E+00 | |
| FR(Wil test) | 100 | 100(+) | 100(-) | 100(-) | |
| RC2 | Mean | 7049.037 | 7049.037 | 7065.0527 | 8035.3169 |
| Std. | 2.83E-09 | 0.00E+00 | 7.89E+01 | 3.48E+03 | |
| FR(Wil test) | 100 | 100(=) | 100(-) | 100(-) | |
| RC3 | Mean | −4609.006 | −142.719 | −3621.07 | 174.81604 |
| Std. | 1.29E+03 | 2.02E-05 | 7.76E+02 | 5.19E+02 | |
| FR(Wil test) | 100 | 100(-) | 100(-) | 100(-) | |
| RC4 | Mean | −0.38822 | −0.38826 | −0.249146 | −0.385941 |
| Std. | −3.75E-01 | 3.97E-07 | −3.88E-01 | −3.87E-01 | |
| FR(Wil test) | 100 | 100(+) | 100(-) | 100(-) | |
| RC5 | Mean | −399.999 | −400.003 | −67.63606 | −117.3901 |
| Std. | 4.05E-03 | 6.08E-03 | 1.75E+02 | 7.77E+01 | |
| FR(Wil test) | 100 | 100(+) | 100(-) | 100(-) | |
| RC6 | Mean | 1.997375 | 1.869934 | 1.9782768 | 2.3386743 |
| Std. | 1.85E-02 | 1.52E-E02 | 1.50E-01 | 2.44E-01 | |
| FR(Wil test) | 100 | 100(+) | 100(+) | 100(-) | |
| RC7 | Mean | 1.593544 | 1.573948 | 1.5789489 | 1.9974088 |
| Std. | 2.15E-01 | 1.63E-02 | 3.37E-01 | 2.11E-01 | |
| FR(Wil test) | 100 | 100(+) | 100(+) | 100(-) |
| Problem | Metrics | PSO-DE | SASS | COLAHADE | sCMAgES |
|---|---|---|---|---|---|
| RC8 | Mean | 2 | 2 | 2 | 2 |
| Std. | 0.00E+00 | 0.00E+00 | 0.00E+00 | 0.00E+00 | |
| FR(Wil test) | 100 | 100(=) | 100(=) | 100(=) | |
| RC9 | Mean | 2.5576 | 2.557655 | 2.557655 | 2.5577 |
| Std. | 1.36E-15 | 0.00E+00 | 0.00E+00 | 1.36E-15 | |
| FR(Wil test) | 100 | 100(+) | 100(+) | 100(+) | |
| RC10 | Mean | 1.076543 | 1.076543 | 1.104296 | 1.0765 |
| Std. | 8.79E-02 | 6.80E-16 | 6.36E-02 | 4.53E-16 | |
| FR(Wil test) | 100 | 100(=) | 100(-) | 100(+) | |
| RC11 | Mean | 105.1 | 101.1913 | 147.81532 | 99.23886 |
| Std. | 3.73E+00 | 3.55E+00 | 2.08E+01 | 2.99E+00 | |
| FR(Wil test) | 100 | 100(+) | 100(+) | 100(+) | |
| RC12 | Mean | 2.9248 | 2.924831 | 2.924831 | 0.1756 |
| Std. | 4.53E-16 | 4.53E-16 | 4.44E-16 | 2.69E+04 | |
| FR(Wil test) | 100 | 100(-) | 100(-) | 100(+) | |
| RC13 | Mean | 26,887 | 26,887.42 | 26,887.422 | 1.114E-11 |
| Std. | 1.11E-11 | 1.11E-11 | 3.64E-12 | 5.85E+04 | |
| FR(Wil test) | 100 | 100(-) | 100(-) | 100(-) | |
| RC14 | Mean | 58,505 | 58,505.46 | 25,505.45 | 58,505 |
| Std. | 8.06E-09 | 1.30E-02 | 7.28E-12 | 7.33E-06 | |
| FR(Wil test) | 100 | 100(-) | 100(+) | 100(=) |
| Problem | Metrics | PSO-DE | SASS | COLAHADE | sCMAgES |
|---|---|---|---|---|---|
| RC15 | Mean | 2994.4 | 2994.425 | 2994.4245 | 2994.4 |
| Std. | 4.64E-13 | 4.64E-13 | 4.55E-13 | 4.64E-13 | |
| FR(Wil test) | 100 | 100(-) | 100(-) | 100(=) | |
| RC16 | Mean | 0.032213 | 0.032213 | 0.032213 | 0.043887 |
| Std. | 3.17E-18 | 1.42E-17 | 0.00E+00 | 1.93E-02 | |
| FR(Wil test) | 100 | 100(=) | 100(=) | 100(=) | |
| RC17 | Mean | 0.012655 | 0.012665 | 0.012665 | 0.012665 |
| Std. | 2.04E-05 | 0.00E+00 | 1.06E-07 | 2.25E-11 | |
| FR(Wil test) | 100 | 100(+) | 100(+) | 100(+) | |
| RC18 | Mean | 6059.7 | 6059.714 | 6062.1793 | 6067.1 |
| Std. | 9.28E-13 | 3.71E-12 | 8.36E+00 | 1.34E+01 | |
| FR(Wil test) | 100 | 100(-) | 100(-) | 100(-) | |
| RC19 | Mean | 1.724852 | 1.670218 | 1.6702177 | 1.6702 |
| Std. | 1.4E-15 | 2.27E-16 | 0.00E+00 | 4.53E-17 | |
| FR(Wil test) | 100 | 100(-) | 100(+) | 100(+) | |
| RC20 | Mean | 263.9 | 263.8958 | 263.89584 | 263.9 |
| Std. | 0.00E+00 | 5.80E-14 | 0.00E+00 | 0.00E+00 | |
| FR(Wil test) | 100 | 100(+) | 100(-) | 100(=) | |
| RC21 | Mean | 0.23524 | 0.235242 | 0.235242 | 0.23524 |
| Std. | 1.13E-16 | 2.83E-17 | 0.00E+00 | 1.13E-16 | |
| FR(Wil test) | 100 | 100(-) | 100(-) | 100(=) | |
| RC22 | Mean | 0.52691 | 1.001524 | 0.541026 | 0.52884 |
| Std. | 1.44E-03 | 3.65E-15 | 4.26E-02 | 1.82E-03 | |
| FR(Wil test) | 100 | 100(-) | 100(-) | 100(-) | |
| RC23 | Mean | 16.07 | 16.06987 | 16.069869 | 16.07 |
| Std. | 3.33E-14 | 3.63E-15 | 0.00E+00 | 1.68E-14 | |
| FR(Wil test) | 100 | 100(+) | 100(-) | 100(=) | |
| RC24 | Mean | 2.5438 | 2.543786 | 2.543786 | 2.5499 |
| Std. | 1.35E-12 | 0.00E+00 | 0.00E+00 | 7.46E-03 | |
| FR(Wil test) | 100 | 100(+) | 100(+) | 100(-) | |
| RC25 | Mean | 1616.1 | 1616.12 | 1639.0374 | 1649.9 |
| Std. | 1.78E-11 | 9.43E-04 | 1.01E+02 | 4.74E+01 | |
| FR(Wil test) | 100 | 100(-) | 100(-) | 100(-) | |
| RC26 | Mean | 35.728 | 38.5141 | 6.610975 | 47.945 |
| Std. | 5.99E-01 | 2.11E+00 | 1.37E+00 | 5.27E+00 | |
| FR(Wil test) | 100 | 100(-) | 100(-) | 100(-) | |
| RC27 | Mean | 524.45 | 524.4692 | 524.45076 | 524.72 |
| Std. | 3.76E-07 | 6.62E-03 | 0.00E+00 | 1.22E+00 | |
| FR(Wil test) | 100 | 100(-) | 100(-) | 100(-) | |
| RC28 | Mean | 16958 | 14,614.14 | 16,958.202 | 14615 |
| Std. | 3.71E-12 | 0.00E+00 | 0.00E+00 | 3.79E+00 | |
| FR(Wil test) | 100 | 100(+) | 100(-) | 100(+) | |
| RC29 | Mean | 2,964,900 | 2964,895 | 294,895.4 | 2,964,900 |
| Std. | 1.43E-09 | 4.75E-10 | 0.00E+00 | 1.43E-09 | |
| FR(Wil test) | 100 | 100(+) | 100(+) | 100(=) | |
| RC30 | Mean | 2.8149 | 2.658559 | 2.661834 | 2.6139 |
| Std. | 3.66E-01 | 4.53E-16 | 1.11E-02 | 1.04E-13 | |
| FR(Wil test) | 100 | 100(+) | 100(+) | 100(+) | |
| RC31 | Mean | 0 | 0 | 1.88E-16 | 0 |
| Std. | 0.00E+00 | 8.98E-18 | 3.81E-16 | 0.00E+00 | |
| FR(Wil test) | 100 | 100(=) | 100(-) | 100(=) | |
| RC32 | Mean | −30,666 | −30,665.5 | −30,665.54 | −30,666 |
| Std. | 3.71E-12 | 7.43E-12 | 0.00E+00 | 3.71E-12 | |
| FR(Wil test) | 100 | 100(+) | 100(+) | 100(=) | |
| RC33 | Mean | 2.6393 | 2.639347 | 2.639347 | 2.6457 |
| Std. | 1.02E-15 | 4.53E-16 | 0.00E+00 | 4.50E-03 | |
| FR(Wil test) | 100 | 100(-) | 100(-) | 100(-) | |
| RC34 | Mean | 2.9323 | 0.00073 | 4.95482 | 0.50622 |
| Std. | 3.51E+00 | 2.63E-03 | 2.19E-01 | 1.95E-01 | |
| FR(Wil test) | 100 | 100(+) | 100(-) | 100(+) | |
| RC35 | Mean | 73.181 | 0.080333 | 96.074006 | 0.097245 |
| Std. | 6.43E+01 | 1.50E-04 | 2.13E+01 | 1.31E-02 | |
| FR(Wil test) | 100 | 100(+) | 100(-) | 100(+) | |
| RC36 | Mean | 0.047957 | 0.047957 | 84.323848 | 0.10745 |
| Std. | 6.76E+01 | 1.85E-04 | 1.94E+01 | 2.38E-02 | |
| FR(Wil test) | 100 | 100(=) | 100(-) | 100(+) | |
| RC37 | Mean | 1.1398 | 0.018922 | 2.69582 | 0.47536 |
| Std. | 3.54E+00 | 7.10E-04 | 7.95E-04 | 4.14E-01 | |
| FR(Wil test) | 100 | 100(+) | 100(-) | 100(+) | |
| RC38 | Mean | 2.718237 | 2.737835 | 8.277646 | 5.754 |
| Std. | 1.83E+00 | 7.29E-02 | 7.40E-03 | 1.44E+00 | |
| FR(Wil test) | 100 | 100(-) | 100(-) | 100(-) | |
| RC39 | Mean | −0.81795 | 3.009518 | 9.309363 | 6.9625 |
| Std. | 2.37E+00 | 9.63E-01 | 6.74E-03 | 1.77E+00 | |
| FR(Wil test) | 100 | 100(-) | 100(-) | 100(-) | |
| RC40 | Mean | 0 | 0 | 111.95986 | 4.9E-11 |
| Std. | 0.00E+00 | 1.34E-27 | 2.45E-01 | 1.45E-10 | |
| FR(Wil test) | 100 | 100(=) | 100(-) | 100(-) | |
| RC41 | Mean | 0 | 0 | 18.276486 | 3.615E-20 |
| Std. | 0.00E+00 | 2.60E-28 | 1.82E-01 | 3.26E-20 | |
| FR(Wil test) | 100 | 100(=) | 100(-) | 100(-) | |
| RC42 | Mean | 0.0870467 | 0.088144 | −2.613798 | 44.066 |
| Std. | 2.23E+00 | 8.40E-03 | 2.22E+00 | 3.18E+01 | |
| FR(Wil test) | 100 | 100(-) | 100(+) | 100(-) | |
| RC43 | Mean | 0.080467 | 0.083403 | 24.029476 | 43.098 |
| Std. | 5.00E+01 | 1.0-E02 | 5.49E+00 | 2.36E+01 | |
| FR(Wil test) | 100 | 100(-) | 100(-) | 100(-) | |
| RC44 | Mean | −6123.97 | −6109.46 | −6032.419 | −5965.4 |
| Std. | 5.35E+01 | 7.40E+01 | 1.06E+02 | 8.93E+01 | |
| FR(Wil test) | 100 | 100(-) | 100(+) | 100(+) | |
| RC45 | Mean | 0.14324 | 0.052164 | 0.042795 | 0.046045 |
| Std. | 5.43E-02 | 9.83E-03 | 5.52E-03 | 1.74E-02 | |
| FR(Wil test) | 100 | 100(+) | 100(+) | 100(+) | |
| RC46 | Mean | 0.063581 | 0.054207 | 0.026082 | 0.035846 |
| Std. | 5.18E-03 | 9.78E-03 | 5.68E-03 | 1.46E-02 | |
| FR(Wil test) | 100 | 100(+) | 100(+) | 100(+) | |
| RC47 | Mean | 0.064366 | 0.046247 | 0.018212 | 0.021246 |
| Std. | 1.69E-02 | 2.71E-02 | 3.20E-03 | 5.14E-03 | |
| FR(Wil test) | 100 | 100(+) | 100(+) | 100(+) | |
| RC48 | Mean | 0.06297 | 0.057099 | 0.021876 | 0.034488 |
| Std. | 1.00E-01 | 1.96E-02 | 4.00E-03 | 1.51E-02 | |
| FR(Wil test) | 100 | 100(+) | 100(+) | 100(+) | |
| RC49 | Mean | 0.09415 | 0.036911 | 0.032582 | 0.026114 |
| Std. | 4.81E-02 | 8.61E-03 | 4.07E-03 | 7.62E-03 | |
| FR(Wil test) | 100 | 100(+) | 100(+) | 100(+) | |
| RC50 | Mean | 0.032722 | 0.023637 | 0.065091 | 0.018026 |
| Std. | 7.08E-02 | 1.03E-02 | 4.82E-02 | 1.05E-02 | |
| FR(Wil test) | 100 | 100(+) | 100(-) | 100(+) | |
| RC51 | Mean | 4503 | 4550.973 | 4550.9451 | 4233.1 |
| Std. | 1.82E+01 | 5.99E-02 | 6.78E-02 | 1.57E+02 | |
| FR(Wil test) | 100 | 100(+) | 100(-) | 100(+) | |
| RC52 | Mean | 3368.2 | 4165.308 | 3372.1247 | 4824.5 |
| Std. | 1.52E+01 | 2.62E+02 | 1.30E+01 | 6.76E+02 | |
| FR(Wil test) | 100 | 100(-) | 100(-) | 100(-) | |
| RC53 | Mean | 4676.1 | 5252.366 | 5109.4997 | 5335.6 |
| Std. | 4.32E+02 | 1.51E+02 | 5.65E+01 | 2.77E+02 | |
| FR(Wil test) | 100 | 100(-) | 100(-) | 100(-) | |
| RC54 | Mean | 3334.7 | 4241.097 | 4245.9364 | 4317.4 |
| Std. | 3.01E+01 | 2.16E+00 | 3.41E+00 | 1.06E+03 | |
| FR(Wil test) | 100 | 100(-) | 100(-) | 100(-) | |
| RC55 | Mean | 4937.5 | 6700 | 6732.5053 | 6341.9 |
| Std. | 1.69E+03 | 2.38E+00 | 5.47E+01 | 1.24E+03 | |
| FR(Wil test) | 100 | 100(-) | 100(-) | 100(-) | |
| RC56 | Mean | 11,419 | 14,751.52 | 14,646.656 | 13,031 |
| Std. | 1.22E+03 | 3.77E+00 | 2.05E+02 | 1.68E+03 | |
| FR(Wil test) | 100 | 100(-) | 100(-) | 100(-) | |
| RC57 | Mean | 2468.6 | 3213.309 | 3628.2399 | 6627.3 |
| Std. | 3.74E+02 | 4.10E-02 | 2.93E+02 | 1.75E+03 | |
| FR(Wil test) | 100 | 100(-) | 100(-) | 100(-) |
| Method | Design Variables | Cost | ||
|---|---|---|---|---|
| CPSO [44] | 0.05112728 | 0.357644 | 11.244543 | 0.012674 |
| APSO [45] | 0.052588 | 0.378343 | 10.138862 | 0.012700 |
| IAPSO [46] | 0.051685 | 0.356629 | 11.294175 | 0.012665 |
| CVI-PSO [34] | NA | NA | NA | 0.0126655 |
| PSO-DE | 0.051689 | 0.356717 | 11.28965 | 0.012655 |
| Method | Best | Worst | Mean | Std. |
|---|---|---|---|---|
| CPSO [44] | 0.12674 | 0.12924 | 0.12730 | 5.20E-04 |
| APSO [45] | 0.012700 | 0.014937 | 0.013297 | 6.85E-04 |
| IAPSO [46] | 0.012655 | 0.017829 | 0.013677 | 1.53E-03 |
| CVI-PSO [34] | 0.012666 | 0.012842 | 0.012730 | 5.58E-05 |
| PSO-DE | 0.012655 | 0.012655 | 0.012655 | 2.04E-05 |
| Method | Design Variables | Cost | |||
|---|---|---|---|---|---|
| CPSO [44] | 0.202369 | 3.544214 | 9.048210 | 0.205723 | 1.728024 |
| APSO [45] | 0.202701 | 3.574272 | 9.040209 | 0.205215 | 1.736193 |
| IAPSO [46] | 0.2057296 | 3.4708866 | 9.03662391 | 0.20572964 | 1.7248523 |
| CVI-PSO [34] | NA | NA | NA | NA | 1.724852 |
| PSO-DE | 0.2057296 | 3.47048866 | 9.03662391 | 0.20572963 | 1.724852 |
| Method | Best | Worst | Mean | Std. |
|---|---|---|---|---|
| CPSO [44] | 1.782143 | 1.782143 | 1.748831 | 1.29E-02 |
| APSO [45] | 1.736193 | 1.993999 | 1.877851 | 0.076118 |
| IAPSO [46] | 1.7248523 | 1.7248624 | 1.7248528 | 2.02E-06 |
| CVI-PSO [34] | 1.724852 | 1.727665 | 1.725124 | 6.12E-04 |
| PSO-DE | 1.724852 | 1.724852 | 1.724852 | 1.4E-15 |
Disclaimer/Publisher’s Note: The statements, opinions and data contained in all publications are solely those of the individual author(s) and contributor(s) and not of MDPI and/or the editor(s). MDPI and/or the editor(s) disclaim responsibility for any injury to people or property resulting from any ideas, methods, instructions or products referred to in the content. |
© 2023 by the authors. Licensee MDPI, Basel, Switzerland. This article is an open access article distributed under the terms and conditions of the Creative Commons Attribution (CC BY) license (https://creativecommons.org/licenses/by/4.0/).
Share and Cite
Guo, E.; Gao, Y.; Hu, C.; Zhang, J. A Hybrid PSO-DE Intelligent Algorithm for Solving Constrained Optimization Problems Based on Feasibility Rules. Mathematics 2023, 11, 522. https://doi.org/10.3390/math11030522
Guo E, Gao Y, Hu C, Zhang J. A Hybrid PSO-DE Intelligent Algorithm for Solving Constrained Optimization Problems Based on Feasibility Rules. Mathematics. 2023; 11(3):522. https://doi.org/10.3390/math11030522
Chicago/Turabian StyleGuo, Eryang, Yuelin Gao, Chenyang Hu, and Jiaojiao Zhang. 2023. "A Hybrid PSO-DE Intelligent Algorithm for Solving Constrained Optimization Problems Based on Feasibility Rules" Mathematics 11, no. 3: 522. https://doi.org/10.3390/math11030522
APA StyleGuo, E., Gao, Y., Hu, C., & Zhang, J. (2023). A Hybrid PSO-DE Intelligent Algorithm for Solving Constrained Optimization Problems Based on Feasibility Rules. Mathematics, 11(3), 522. https://doi.org/10.3390/math11030522

