Predicting Depression during the COVID-19 Pandemic Using Interpretable TabNet: A Case Study in South Korea
Abstract
1. Introduction
- First, we employ a tabular dataset extracted from the Seoul Welfare Survey, consisting of 3027 samples, to train and evaluate the TabNet model. By utilizing real-world data from South Korea, our study enhances the applicability and relevance of the predictive model within the specific regional context.
- Secondly, we compare the performance of the TabNet model with other commonly used machine learning models, including Random Forest (RF) [25], eXtreme Gradient Boosting (XGBoost) [26], Light Gradient Boosting (LightGBM) [27], and CatBoost [28]. This comparative analysis provides insights into the strengths and weaknesses of the TabNet model for predicting depression.
- Thirdly, we investigated the local interpretability of the TabNet model by employing SHAP, enabling post hoc global and local explanations for the proposed model. This makes it possible to evaluated the interpretability and understanding of the model’s predictions.
2. Materials and Methods
2.1. Used Materials
2.2. Method
2.2.1. Data Preprocessing
- Step 1.
- Handling missing values:
- Step 2.
- Recategorizing the target feature:
- Step 3.
- Solving imbalanced problem:
2.2.2. Feature Selection
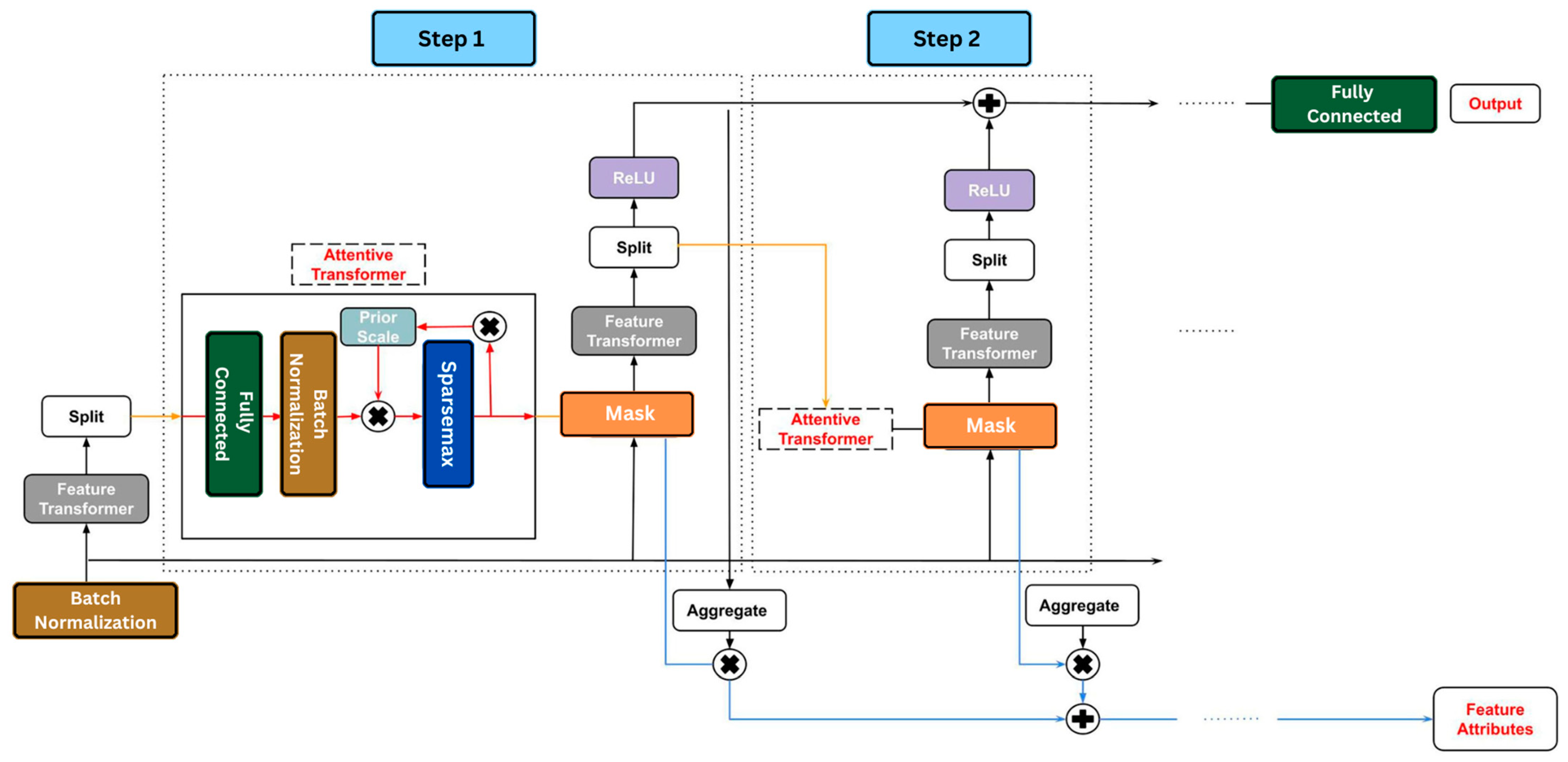
2.2.3. TabNet Model
2.2.4. Machine Learning Models
- Random Forest (RF):
- eXtreme Gradient Boosting (XGBoost):
- Light Gradient Boosting (LightGBM):
- CatBoost:
- Randomly dividing the records into subsets.
- Converting the variable’s label to an integer value.
- Transforming categorical attributes into numerical values.
2.2.5. Evaluation Metrics
- True Positive (TP): The number of instances correctly classified as “depressed” (label 1) by the model.
- True Negative (TN): The number of instances correctly classified as “non-depressed” (label 0) by the model.
- False Positive (FP): The number of instances incorrectly classified as “depressed” by the model.
- False Negative (FN): The number of instances incorrectly classified as “non-depressed” by the model.
2.2.6. SHapley Additive exExplanations (SHAP)
3. Results and Discussion
3.1. Evaluation of Feature Subsets
3.2. Evaluation of Optimized Models
3.3. Interpretation of TabNet with SHAP
- No. of private medical insurance subscriptions per household member (code140): 1
- Head of household (code659): High school or less (3)
- Feeling of happiness the day before the survey (code574): level 5 (5)
- Experience of not being able to heat due to heating costs (code62): No (2)
- Current emotional state compared to pre-COVID-19 (code635): 50/100 score
- Recognition of housing welfare-related projects—support for housing purchase funds (loans) (code67): Some knowledge of the content (3)
- Level of satisfaction with benefits—emergency disaster support fund (code640): Satisfied (4)
- Level of household help—emergency disaster relief funds (code642): Slightly helpful (4)
- Recognition—Seoul-type basic security system (code297): Some knowledge of the content (3)
- Whether or not to use Seoul disaster emergency living expenses (code639): Not accepted (3)
- Policy areas that Seoul should focus on the most (1st priority) (code593): Housing policy (7)
- Lack of food expenses (code193)—worrying about food: Never (3)
- Whether or not to use Seoul disaster emergency living expenses (code639): Received (2)
- The most necessary support for work/family balance (1st priority) (code262): Strengthen maternity and parental leave (1)
- Household assistance level—Seoul disaster emergency living expenses (code643): Normal (3)
- Level of household help—emergency disaster relief funds (code642): Normal (3)
- Level of satisfaction with benefits—emergency disaster support fund (code640): Normal (3)
- Willingness to donate in the future (code288): No (1)
- Residential welfare-related projects intent to use in the future—support for housing purchase funds (loans) (code94): None (1)
- Current emotional state compared to pre-COVID-19 (code635): 20/100 score
- Recognition of housing welfare-related projects—support for housing purchase funds (loans) (code67): I’ve heard of it, but I don’t know what it is (2)
- Willingness to participate in the future—to vote in elections (code286): No (2)
- Feeling of happiness the day before the survey (code574): level 7 (7)
- Experience of not being able to heat due to heating costs (code62): No (2)
- Current number of children (code225): 3
- Expected number of children (code226): 3
4. Limitations and Further Research
5. Conclusions
Supplementary Materials
Author Contributions
Funding
Institutional Review Board Statement
Informed Consent Statement
Data Availability Statement
Conflicts of Interest
References
- World Health Organization. Depression and Other Common Mental Disorders: Global Health Estimates; World Health Organization: Geneva, Switzerland, 2017. [Google Scholar]
- Latif, S.; Usman, M.; Manzoor, S.; Iqbal, W.; Qadir, J.; Tyson, G.; Castro, I.; Razi, A.; Boulos, M.N.K.; Weller, A.; et al. Leveraging Data Science to Combat COVID-19: A Comprehensive Review. IEEE Trans. Artif. Intell. 2020, 1, 85–103. [Google Scholar] [CrossRef]
- Nguyen, H.V.; Byeon, H. Explainable Deep-Learning-Based Depression Modeling of Elderly Community after COVID-19 Pandemic. Mathematics 2022, 10, 4408. [Google Scholar] [CrossRef]
- Bzdok, D.; Meyer-Lindenberg, A. Machine Learning for Precision Psychiatry: Opportunities and Challenges. Biol. Psychiatry Cogn. Neurosci. Neuroimaging 2018, 3, 223–230. [Google Scholar] [CrossRef]
- Van Loo, H.M.; Cai, T.; Gruber, M.J.; Li, J.; de Jonge, P.; Petukhova, M.; Rose, S.; Sampson, N.A.; Schoevers, R.A.; Wardenaar, K.J.; et al. Major depressive disorder subtypes to predict long-term course. Depress. Anxiety 2014, 31, 765–777. [Google Scholar] [CrossRef]
- Perlis, R.H. A Clinical Risk Stratification Tool for Predicting Treatment Resistance in Major Depressive Disorder. Biol. Psychiatry 2013, 74, 7–14. [Google Scholar] [CrossRef] [PubMed]
- Chekroud, A.M.; Zotti, R.J.; Shehzad, Z.; Gueorguieva, R.; Johnson, M.K.; Trivedi, M.H.; Cannon, T.D.; Krystal, J.H.; Corlett, P.R. Cross-Trial Prediction of Treatment Outcome in Depression: A Machine Learning Approach. Lancet Psychiatry 2016, 3, 243–250. [Google Scholar] [CrossRef] [PubMed]
- Dipnall, J.F.; Pasco, J.A.; Berk, M.; Williams, L.J.; Dodd, S.; Jacka, F.N.; Meyer, D. Fusing Data Mining, Machine Learning and Traditional Statistics to Detect Biomarkers Associated with Depression. PLoS ONE 2016, 11, e0148195. [Google Scholar] [CrossRef]
- Kessler, R.C.; van Loo, H.M.; Wardenaar, K.J.; Bossarte, R.M.; Brenner, L.A.; Cai, T.; Ebert, D.D.; Hwang, I.; Li, J.; de Jonge, P.; et al. Testing a Machine-Learning Algorithm to Predict the Persistence and Severity of Major Depressive Disorder from Baseline Self-Reports. Mol. Psychiatry 2016, 21, 1366–1371. [Google Scholar] [CrossRef]
- Acharya, U.R.; Oh, S.L.; Hagiwara, Y.; Tan, J.H.; Adeli, H.; Subha, D.P. Automated EEG-Based Screening of Depression Using Deep Convolutional Neural Network. Comput. Methods Programs Biomed. 2018, 161, 103–113. [Google Scholar] [CrossRef]
- Zhou, X.; Jin, K.; Shang, Y.; Guo, G. Visually Interpretable Representation Learning for Depression Recognition from Facial Images. IEEE Trans. Affect. Comput. 2020, 11, 542–552. [Google Scholar] [CrossRef]
- Zhu, Y.; Shang, Y.; Shao, Z.; Guo, G. Automated Depression Diagnosis Based on Deep Networks to Encode Facial Appearance and Dynamics. IEEE Trans. Affect. Comput. 2018, 9, 578–584. [Google Scholar] [CrossRef]
- Yang, L.; Jiang, D.; Xia, X.; Pei, E.; Oveneke, M.C.; Sahli, H. Multimodal Measurement of Depression Using Deep Learning Models. In Proceedings of the 7th Annual Workshop on Audio/Visual Emotion Challenge, Mountain View, CA, USA, 23 October 2017. [Google Scholar] [CrossRef]
- Shwartz-Ziv, R.; Armon, A. Tabular Data: Deep Learning Is Not All You Need. Inf. Fusion 2022, 81, 84–90. [Google Scholar] [CrossRef]
- Arik, S.Ö.; Pfister, T. TabNet: Attentive Interpretable Tabular Learning. Proc. AAAI Conf. Artif. Intell. 2021, 35, 6679–6687. [Google Scholar] [CrossRef]
- Nguyen, H.V.; Byeon, H. Prediction of Out-of-Hospital Cardiac Arrest Survival Outcomes Using a Hybrid Agnostic Explanation TabNet Model. Mathematics 2023, 11, 2030. [Google Scholar] [CrossRef]
- Son, R.; Stratoulias, D. Sentinel-5P Based Estimation of PM2.5 Concentrations Across Thailand Using Tabnet. In Proceedings of the IGARSS 2022—2022 IEEE International Geoscience and Remote Sensing Symposium, Kuala Lumpur, Malaysia, 17–22 July 2022. [Google Scholar] [CrossRef]
- Asencios, R.; Asencios, C.; Ramos, E. Profit Scoring for Credit Unions Using the Multilayer Perceptron, XGBoost and TabNet Algorithms: Evidence from Peru. Expert Syst. Appl. 2023, 213, 119201. [Google Scholar] [CrossRef]
- Knapič, S.; Malhi, A.; Saluja, R.; Främling, K. Explainable Artificial Intelligence for Human Decision Support System in the Medical Domain. Mach. Learn. Knowl. Extr. 2021, 3, 740–770. [Google Scholar] [CrossRef]
- Abdullah, T.A.A.; Zahid, M.S.M.; Ali, W. A Review of Interpretable ML in Healthcare: Taxonomy, Applications, Challenges, and Future Directions. Symmetry 2021, 13, 2439. [Google Scholar] [CrossRef]
- Lundberg, S.M.; Lee, S.I. A unified approach to interpreting model predictions. In Advances in Neural Information Processing Systems 30; MIT Press: Cambridge, MA, USA, 2017; pp. 4765–4774. [Google Scholar]
- Fan, R.; Hua, T.; Shen, T.; Jiao, Z.; Yue, Q.; Chen, B.; Xu, Z. Identifying Patients with Major Depressive Disorder Based on Tryptophan Hydroxylase-2 Methylation Using Machine Learning Algorithms. Psychiatry Res. 2021, 306, 114258. [Google Scholar] [CrossRef]
- Vetter, J.S.; Schultebraucks, K.; Galatzer-Levy, I.; Boeker, H.; Brühl, A.; Seifritz, E.; Kleim, B. Predicting Non-Response to Multimodal Day Clinic Treatment in Severely Impaired Depressed Patients: A Machine Learning Approach. Sci. Rep. 2022, 12, 5455. [Google Scholar] [CrossRef]
- Chun, J.Y.; Sendi, M.S.E.; Sui, J.; Zhi, D.; Calhoun, V.D. Visualizing Functional Network Connectivity Difference between Healthy Control and Major Depressive Disorder Using an Explainable Machine-Learning Method. In Proceedings of the 2020 42nd Annual International Conference of the IEEE Engineering in Medicine & Biology Society (EMBC), Montreal, QC, Canada, 20–24 July 2020. [Google Scholar] [CrossRef]
- Rigatti, S.J. Random Forest. J. Insur. Med. 2017, 47, 31–39. [Google Scholar] [CrossRef]
- Chen, T.; Guestrin, C. XGBoost. In Proceedings of the 22nd ACM SIGKDD International Conference on Knowledge Discovery and Data Mining, San Francisco, CA, USA, 13–17 August 2016. [Google Scholar]
- Ke, G.; Meng, Q.; Finley, T.; Wang, T.; Chen, W.; Ma, W.; Ye, Q.; Liu, T.Y. LightGBM: A highly efficient gradient boosting decision tree. Adv. Neural Inf. Process. Syst. 2017, 30, 3146–3154. [Google Scholar]
- Prokhorenkova, L.; Gusev, G.; Vorobev, A.; Dorogush, A.V.; Gulin, A. CatBoost: Unbiased boosting with categorical features. Adv. Neural Inf. Process. Syst. 2018, 31, 1–11. [Google Scholar]
- Radloff, L.S. The CES-D Scale. Appl. Psychol. Meas. 1977, 1, 385–401. [Google Scholar] [CrossRef]
- Miller, W.C.; Anton, H.A.; Townson, A.F. Measurement Properties of the CESD Scale among Individuals with Spinal Cord Injury. Spinal Cord. 2007, 46, 287–292. [Google Scholar] [CrossRef]
- Batista, G.E.A.P.A.; Prati, R.C.; Monard, M.C. A Study of the Behavior of Several Methods for Balancing Machine Learning Training Data. ACM SIGKDD Explor. Newsl. 2004, 6, 20–29. [Google Scholar] [CrossRef]
- Chawla, N.V.; Bowyer, K.W.; Hall, L.O.; Kegelmeyer, W.P. SMOTE: Synthetic Minority Over-Sampling Technique. J. Artif. Intell. Res. 2002, 16, 321–357. [Google Scholar] [CrossRef]
- Beckmann, M.; Ebecken, N.F.F.; Pires de Lima, B.S.L. A KNN Undersampling Approach for Data Balancing. J. Intell. Learn. Syst. Appl. 2015, 07, 104–116. [Google Scholar] [CrossRef]
- Peiró-Signes, Á.; Segarra-Oña, M.; Trull-Domínguez, Ó.; Sánchez-Planelles, J. Exposing the Ideal Combination of Endogenous–Exogenous Drivers for Companies’ Ecoinnovative Orientation: Results from Machine-Learning Methods. Socio-Econ. Plan. Sci. 2022, 79, 101145. [Google Scholar] [CrossRef]
- Keany, E. BorutaShap: A Wrapper Feature Selection Method Which Combines the Boruta Feature Selection Algorithm with Shapley Values; Zenodo: Geneva, Switzerland, 2020. [Google Scholar]
- Kursa, M.B.; Jankowski, A.; Rudnicki, W.R. Boruta—A System for Feature Selection. Fundam. Inform. 2010, 101, 271–285. [Google Scholar] [CrossRef]
- Prasad, S.S.; Deo, R.C.; Downs, N.; Igoe, D.; Parisi, A.V.; Soar, J. Cloud Affected Solar UV Prediction With Three-Phase Wavelet Hybrid Convolutional Long Short-Term Memory Network Multi-Step Forecast System. IEEE Access 2022, 10, 24704–24720. [Google Scholar] [CrossRef]
- Akiba, T.; Sano, S.; Yanase, T.; Ohta, T.; Koyama, M. Optuna. In Proceedings of the 25th ACM SIGKDD International Conference on Knowledge Discovery & Data Mining, Anchorage, AK, USA, 4–8 August 2019. [Google Scholar] [CrossRef]
- Hu, C.-A.; Chen, C.-M.; Fang, Y.-C.; Liang, S.-J.; Wang, H.-C.; Fang, W.-F.; Sheu, C.-C.; Perng, W.-C.; Yang, K.-Y.; Kao, K.-C.; et al. Using a Machine Learning Approach to Predict Mortality in Critically Ill Influenza Patients: A Cross-Sectional Retrospective Multicentre Study in Taiwan. BMJ Open 2020, 10, e033898. [Google Scholar] [CrossRef] [PubMed]
- Liu, J.; Wu, J.; Liu, S.; Li, M.; Hu, K.; Li, K. Predicting Mortality of Patients with Acute Kidney Injury in the ICU Using XGBoost Model. PLoS ONE 2021, 16, e0246306. [Google Scholar] [CrossRef] [PubMed]
- Heldt, F.S.; Vizcaychipi, M.P.; Peacock, S.; Cinelli, M.; McLachlan, L.; Andreotti, F.; Jovanović, S.; Dürichen, R.; Lipunova, N.; Fletcher, R.A.; et al. Early Risk Assessment for COVID-19 Patients from Emergency Department Data Using Machine Learning. Sci. Rep. 2021, 11, 4200. [Google Scholar] [CrossRef] [PubMed]
- Sokolova, M.; Lapalme, G. A Systematic Analysis of Performance Measures for Classification Tasks. Inf. Process. Manag. 2009, 45, 427–437. [Google Scholar] [CrossRef]
- Azhar, M.A.; Thomas, P.A. Comparative Review of Feature Selection and Classification Modeling. In Proceedings of the 2019 International Conference on Advances in Computing, Communication and Control (ICAC3), Mumbai, India, 20–21 December 2019. [Google Scholar] [CrossRef]
- Ali, A.; Gravino, C. Evaluating the Impact of Feature Selection Consistency in Software Prediction. Sci. Comput. Program. 2022, 213, 102715. [Google Scholar] [CrossRef]
- Hosseinzadeh Kasani, P.; Lee, J.E.; Park, C.; Yun, C.-H.; Jang, J.-W.; Lee, S.-A. Evaluation of Nutritional Status and Clinical Depression Classification Using an Explainable Machine Learning Method. Front. Nutr. 2023, 10, 1165854. [Google Scholar] [CrossRef]
- Kweon, S.; Kim, Y.; Jang, M.-J.; Kim, Y.; Kim, K.; Choi, S.; Chun, C.; Khang, Y.-H.; Oh, K. Data Resource Profile: The Korea National Health and Nutrition Examination Survey (KNHANES). Int. J. Epidemiol. 2014, 43, 69–77. [Google Scholar] [CrossRef]
- Zulfiker, M.S.; Kabir, N.; Biswas, A.A.; Nazneen, T.; Uddin, M.S. An In-Depth Analysis of Machine Learning Approaches to Predict Depression. Curr. Res. Behav. Sci. 2021, 2, 100044. [Google Scholar] [CrossRef]
- Han, J.-H.; Choi, D.-J.; Park, S.-U.; Hong, S.-K. Hyperparameter Optimization Using a Genetic Algorithm Considering Verification Time in a Convolutional Neural Network. J. Electr. Eng. Technol. 2020, 15, 721–726. [Google Scholar] [CrossRef]
- Ali, Y.A.; Awwad, E.M.; Al-Razgan, M.; Maarouf, A. Hyperparameter Search for Machine Learning Algorithms for Optimizing the Computational Complexity. Processes 2023, 11, 349. [Google Scholar] [CrossRef]








| Sample (%) | ||
|---|---|---|
| Sex | Male | 80.28 |
| Female | 19.72 | |
| Age | ≤29 | 3.17 |
| 30~49 | 42.22 | |
| 50~69 | 47.90 | |
| ≥70 | 6.71 | |
| Level of education | No study (7 years old or older) | 0.2 |
| elementary school | 1.1 | |
| middle School | 3.11 | |
| high school | 38.20 | |
| University (less than 4 years) | 14.77 | |
| University (more than 4 years) | 41.72 | |
| Graduate School (Master’s) | 0.76 | |
| Graduate School (PhD) | 0.14 |
| Feature Subset | RF | XGBoost | LGBM | CatBoost | TabNet |
|---|---|---|---|---|---|
| All features | 0.9759 | 0.9732 | 0.9744 | 0.9711 | 0.8927 |
| RF features | 0.9767 | 0.9767 | 0.9765 | 0.9758 | 0.9040 |
| XGBoost features | 0.9766 | 0.9759 | 0.9759 | 0.9763 | 0.9247 |
| LightGBM features | 0.9762 | 0.9764 | 0.9764 | 0.9759 | 0.9119 |
| CatBoost features | 0.9769 | 0.9764 | 0.9766 | 0.9762 | 0.9169 |
| TabNet features | 0.9693 | 0.9687 | 0.9671 | 0.9675 | 0.8893 |
| voting_1 | 0.9770 | 0.9765 | 0.9766 | 0.9761 | 0.9263 |
| voting_2 | 0.9770 | 0.9760 | 0.9761 | 0.9760 | 0.9190 |
| voting_3 | 0.9766 | 0.9764 | 0.9762 | 0.9759 | 0.9151 |
| voting_4 | 0.9765 | 0.9761 | 0.9760 | 0.9761 | 0.9302 |
| voting_5 | 0.9621 | 0.9631 | 0.9625 | 0.9628 | 0.9030 |
| Feature | Description | Field Type |
|---|---|---|
| code26 | Last school_member of household 1 | 1: preschool (less than 7 years old); 2: no study (7 years old or older); 3: elementary school; 4: middle school; 5: high school; 6: university (less than 4 years); 7: university (more than 4 years); 8: graduate school (masters); 9: graduate School (PhD) |
| code51 | Type of occupancy of the house in which you live | 1: self; 2: charters; 3: monthly rent with deposit; 4: monthly rent without deposit; 5: free; 6: miscellaneous |
| code54 | Residential house size (number of rooms) | Numeric |
| code60 | Energy used for heating (1st priority) | 1: district heating; 2: oil; 3: electricity; 4: city gas; 5: LPG gas; 6: briquettes; 7: miscellaneous |
| code62 | Experience of not being able to heat due to heating costs | 1: yes; 2: no |
| code67 | Recognition of housing welfare-related projects—support for housing purchase funds (loans) | 1: unknown; 2: I’ve heard of it; but I don’t know what it is; 3: some knowledge of the content; 4: relatively well known |
| code76 | Whether or not to use housing welfare-related projects—support for housing purchase funds (loans) | 1: currently in use; 2: previous experience; 3: none |
| code84 | Degree of assistance for housing welfare-related projects—Jeonse (loan) support | 1: not helpful at all; 2: not very helpful; 3: normal; 4: slightly helpful; 5: very helpful |
| code94 | Residential welfare-related projects Intent to use in the future—support for housing purchase funds (loans) | 1: none; 2: slightly hopeful; 3: very hopeful |
| code103 | Household member 1 participation in economic activities | 1: full-time wage worker; 2: temporary wage workers; 3: daily wage workers; 4: self-sufficiency work; public work; jobs for the elderly; 5: employers with employees; 6: self-employed without employees; 7: unpaid family workers; 8: unemployed; 9: economically inactive population |
| code140 | No. of private medical insurance subscriptions per household member | Numeric |
| code193 | Lack of food expenses—worrying about food | 1: often; 2: sometimes; 3: never; 4: Do not know/refuse answer |
| code195 | Experience of food shortage—not eating a well-balanced diet | 1: often; 2: sometimes; 3: never; 4: don’t know/refuse answer |
| code225 | Current number of children | Numeric |
| code226 | Expected number of children | Numeric |
| code262 | The most necessary support for work/family balance (1st priority) | 1: strengthen maternity and parental leave; 2: childcare and education assistance; 3: providing high-quality childcare facilities; parental part-time jobs 5: flexible work system expansion; 6: family-friendly workplace culture; 7: society-wide awareness; 8: miscellaneous |
| code265 | Household help—working mom support center | 1: not helpful at all; 2: not very helpful; 3: normal; 4: slightly helpful; 5: very helpful |
| code277 | Participation experience in the past year—neighborhood association, women’s association, residents’ meeting | 1: did not participate at all; 2: don’t participate; 3: Occasionally participated; 4: often participated |
| code285 | Willingness to participate in the future—civic movement groups, social group activities | 1: none; 2: not; 3: normal; 4: willing; 5: Actively participating |
| code286 | Willingness to participate in the future—to vote in elections | 1: none; 2: not; 3: normal; 4: willing; 5: Actively participating |
| code288 | Willingness to donate in the future | 1: no; 2: yes |
| code297 | Recognition—Seoul-type basic security system | 1: don’t know; 2: I’ve heard of it; but I don’t know what it is; 3: Some knowledge of the content; 4: relatively detailed |
| code571 | Improvement compared to 2019—culture and leisure | 0: N/A; 1: very displeased; 2: displeased; 3: normal; 4: Satisfied; 5: very satisfied |
| code574 | Feeling of happiness the day before the survey | 0: not happy at all; 1: level 1; 2: level 2; 3: level 3; 4: level 4; 5: level 5; 6: level 6; 7: level 7; 8: level 8; 9: level 9; 10: I was very happy |
| code587 | Welfare policy direction/measures for realization—Payment of service fee according to ability vs. provided free of charge | 1: A is very important; 2: A is important; 3: half and half; 4: B is important; 5: B is very important |
| code593 | Policy areas that Seoul should focus on the most (1st priority) | 1: caring for child (0–18 years old); 2: caring for adults (elderly, disabled, etc.); 3: protection and safety policy; 4: health policy; 5: Education policy; 6: Employment policy; 7: Housing policy; 8: Culture and Leisure policy; 9: environmental policy; 10: quality of life and local infrastructure; 11: miscellaneous |
| code594 | Targets that Seoul should prioritize support for (1st priority) | 1: toddlers under the age of 5; 2: school age children and adolescents; 3: youth; 4: old people; 5: middle-aged; 6: disabled; 7: low income; 8: working women with children; 9: all women; 10: single-parent families; 11: multicultural families; 12: single-person households; 13: miscellaneous |
| code604 | Whether or not you have experience using welfare facilities for the elderly | 1: currently in use; 2: previous experience; 3: none |
| code607 | Degree of household help—infant welfare facility | 1: not helpful at all; 2: not very helpful; 3: normal; 4: slightly helpful; 5: very helpful |
| code635 | Current emotional state compared to pre-COVID-19 | Numeric: (score range: 0–100) |
| code637 | Recognition—Seoul emergency living expenses | 1: don’t know; 2: I’ve heard of it, but I don’t know what it is; 3: some knowledge of the content; 4: relatively detailed |
| code639 | Whether or not to use Seoul disaster emergency living expenses | 1: don’t know; 2: received; 3: not accepted; 4: donation |
| code640 | Level of satisfaction with benefits—emergency disaster support fund | 0: N/A; 1: very displeased; 2: displeased; 3: normal; 4: satisfied; 5: very satisfied |
| code642 | Level of household help—emergency disaster relief funds | 1: not helpful at all; 2: not very helpful; 3: normal; 4: slightly helpful; 5: very helpful |
| code643 | Household assistance level—Seoul disaster emergency living expenses | 1: not helpful at all; 2: not very helpful; 3: normal; 4: slightly helpful; 5: very helpful |
| code659 | Head of household | 1: primary school graduate; middle school graduate 3: high school or less; 4: undergraduate; 5: graduate |
| Model | Accuracy | Precision | Recall | F1-Score | AUC | |
|---|---|---|---|---|---|---|
| Training set | TabNet | 0.9702 | 0.9792 | 0.9714 | 0.9752 | 0.9957 |
| XGBoost | 0.9666 | 0.9716 | 0.9734 | 0.9724 | 0.9947 | |
| LGBM | 0.9666 | 0.9729 | 0.9719 | 0.9723 | 0.9947 | |
| CatBoost | 0.9645 | 0.9723 | 0.9689 | 0.9706 | 0.9946 | |
| RF | 0.9657 | 0.9729 | 0.9704 | 0.9716 | 0.9940 | |
| Test set | TabNet | 0.9604 | 0.9356 | 0.9450 | 0.9403 | 0.9937 |
| XGBoost | 0.9488 | 0.8967 | 0.9550 | 0.9249 | 0.9848 | |
| LGBM | 0.9472 | 0.9000 | 0.9450 | 0.9220 | 0.9835 | |
| CatBoost | 0.9505 | 0.9087 | 0.9450 | 0.9265 | 0.9832 | |
| RF | 0.9521 | 0.9130 | 0.9450 | 0.9287 | 0.9874 |
Disclaimer/Publisher’s Note: The statements, opinions and data contained in all publications are solely those of the individual author(s) and contributor(s) and not of MDPI and/or the editor(s). MDPI and/or the editor(s) disclaim responsibility for any injury to people or property resulting from any ideas, methods, instructions or products referred to in the content. |
© 2023 by the authors. Licensee MDPI, Basel, Switzerland. This article is an open access article distributed under the terms and conditions of the Creative Commons Attribution (CC BY) license (https://creativecommons.org/licenses/by/4.0/).
Share and Cite
Nguyen, H.V.; Byeon, H. Predicting Depression during the COVID-19 Pandemic Using Interpretable TabNet: A Case Study in South Korea. Mathematics 2023, 11, 3145. https://doi.org/10.3390/math11143145
Nguyen HV, Byeon H. Predicting Depression during the COVID-19 Pandemic Using Interpretable TabNet: A Case Study in South Korea. Mathematics. 2023; 11(14):3145. https://doi.org/10.3390/math11143145
Chicago/Turabian StyleNguyen, Hung Viet, and Haewon Byeon. 2023. "Predicting Depression during the COVID-19 Pandemic Using Interpretable TabNet: A Case Study in South Korea" Mathematics 11, no. 14: 3145. https://doi.org/10.3390/math11143145
APA StyleNguyen, H. V., & Byeon, H. (2023). Predicting Depression during the COVID-19 Pandemic Using Interpretable TabNet: A Case Study in South Korea. Mathematics, 11(14), 3145. https://doi.org/10.3390/math11143145

