A Prototype for Monitoring the Continuing Education of Indigenous Health Professionals: A Study with the Indigenous Health Secretariat of the Brazilian Ministry of Health
Abstract
1. Introduction
2. Materials and Methods
2.1. Breadth of Business Intelligence
2.2. Participants
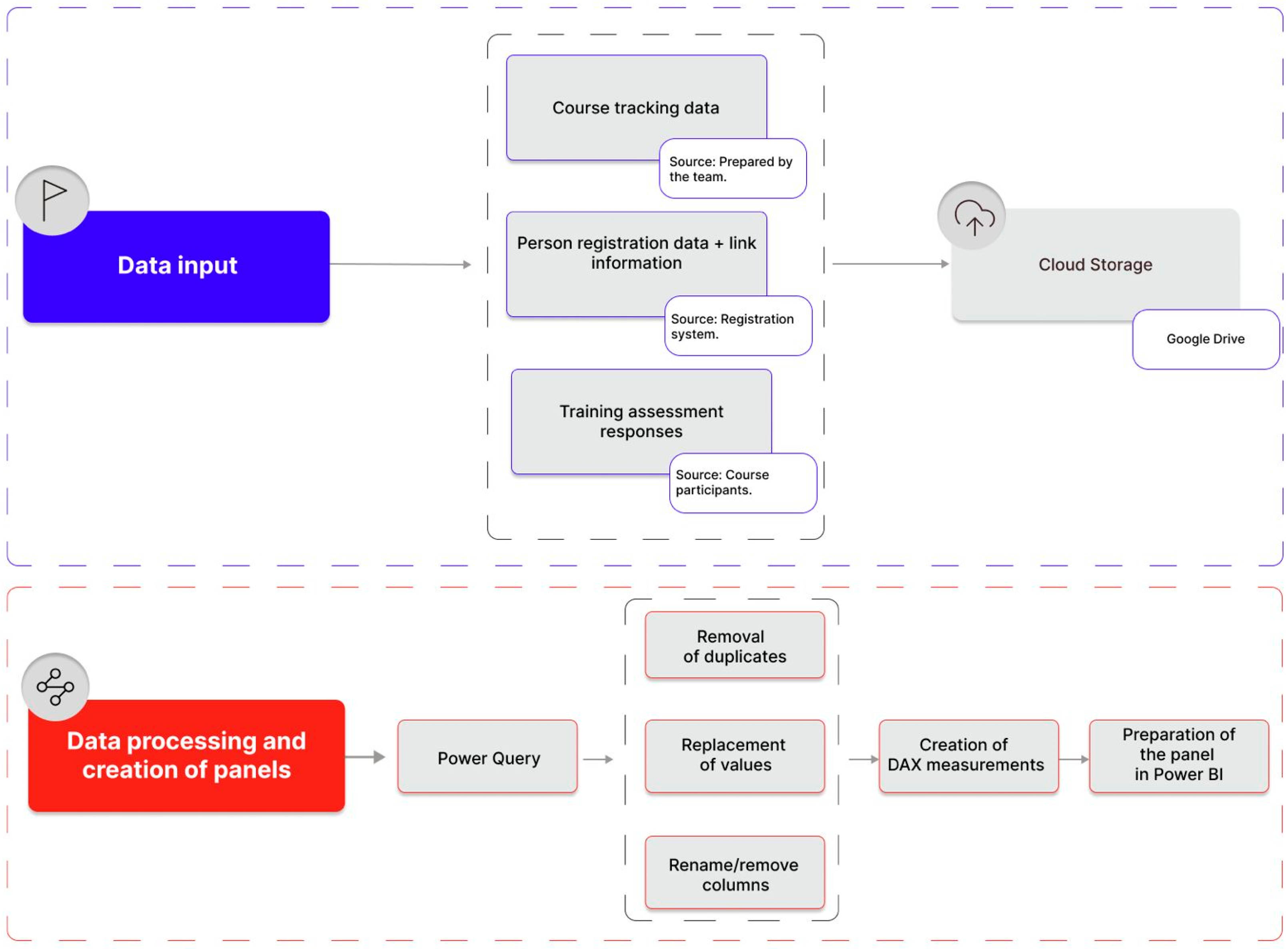
2.3. Data Base and Process
3. Results and Discussion
3.1. Stage 1—Goal-Setting
3.2. Stage 2—Prototype Development
3.3. Stage 3—Prototype Validation
4. Conclusions
Author Contributions
Funding
Institutional Review Board Statement
Informed Consent Statement
Data Availability Statement
Conflicts of Interest
References
- Deriba, B.K.; Sinke, S.O.; Ereso, B.M.; Badacho, A.S. Health professionals’ job satisfaction and associated factors at public health centers in West Ethiopia. Hum. Resour. Health 2017, 15, 36. [Google Scholar] [CrossRef] [PubMed]
- Lunkes, R.J.; Naranjo-Gil, D.; Lopez-Valeiras, E. Management Control Systems and Clinical Experience of Managers in Public Hospitals. Int. J. Environ. Res. Public Health 2018, 15, 776. [Google Scholar] [CrossRef] [PubMed]
- Shiri, R.; El-Metwally, A.; Sallinen, M.; Pöyry, M.; Härmä, M.; Toppinen-Tanner, S. The Role of Continuing Professional Training or Development in Maintaining Current Employment: A Systematic Review. Healthcare 2023, 11, 2900. [Google Scholar] [CrossRef] [PubMed]
- Carrie, H.; Mackey, T.K.; Laird, S.N. Integrating traditional indigenous medicine and western biomedicine into health systems: A review of Nicaraguan health policies and miskitu health services. Int. J. Equity Health 2015, 14, 129. [Google Scholar] [CrossRef]
- Mzimela, J.H.; Moyo, I. On the Efficacy of Indigenous Knowledge Systems in Responding to the COVID-19 Pandemic: Unsettling Coloniality. Int. J. Environ. Res. Public Health 2024, 21, 731. [Google Scholar] [CrossRef]
- Parter, C.; Gwynn, J.; Wilson, S.; Skinner, J.C.; Rix, E.; Hartz, D. Putting Indigenous Cultures and Indigenous Knowledges Front and Centre to Clinical Practice: Katherine Hospital Case Example. Int. J. Environ. Res. Public Health 2024, 21, 3. [Google Scholar] [CrossRef]
- Quadros, F.A.A. Análise das Práticas dos(as) Enfermeiros(as) Indígenas das Etnias Guarani, Kaiowá e Terena na Perspectiva do Cuidado Cultural. [s.n.]. 2016. Available online: https://repositorio.unicamp.br/acervo/detalhe/979304 (accessed on 27 July 2024).
- Wenczenovicz, T.J. Saúde Indígena: Reflexões Contemporâneas. Indians Health: Contemporary Reflections. 2018. Available online: https://www.arca.fiocruz.br/handle/icict/63940 (accessed on 29 July 2024).
- Sandes, L.F.F.; Freitas, D.A.; Souza, M.F.N.S.; Leite, K.B.S. Atenção primária à saúde de indígenas sul-americanos: Revisão integrativa da literatura. Rev. Panam. Salud Pública 2018, 42, e163. [Google Scholar] [CrossRef]
- Silva, E.C.; Silva, N.C.D.L.; Café, L.A.; Almeida, P.M.O.; Souza, L.N.; Silva, A.D. Dificuldades vivenciadas pelos profissionais de saúde no atendimento à população indígena. Rev. Eletrônica Acervo Saúde 2021, 13, e5413. [Google Scholar] [CrossRef]
- Clifford, A.; McCalman, J.; Bainbridge, R.; Tsey, K. Interventions to improve cultural competency in health care for Indigenous peoples of Australia, New Zealand, Canada and the USA: A systematic review. Int. J. Qual. Health Care 2015, 27, 89–98. [Google Scholar] [CrossRef]
- Truong, M.; Paradies, Y.; Priest, N. Interventions to improve cultural competency in healthcare: A systematic review of reviews. BMC Health Serv. Res. 2014, 14, 99. [Google Scholar] [CrossRef]
- Agência de Notícias—IBGE. Censo 2010: População Indígena é de 896,9 mil, tem 305 Etnias e Fala 274 Idiomas|Agência de Notícias. 2012. Available online: https://agenciadenoticias.ibge.gov.br/agencia-sala-de-imprensa/2013-agencia-de-noticias/releases/14262-asi-censo-2010-populacao-indigena-e-de-8969-mil-tem-305-etnias-e-fala-274-idiomas (accessed on 27 July 2024).
- Thackrah, R.D.; Thompson, S.C. Refining the concept of cultural competence: Building on decades of progress. Med. J. Aust. 2013, 199, 35–38. [Google Scholar] [CrossRef] [PubMed]
- Lepesteur, J.D. A atenção integral em saúde junto aos indígenas. Rev. Foco 2024, 17, e4959. [Google Scholar] [CrossRef]
- Constituição. Available online: https://www.planalto.gov.br/ccivil_03/constituicao/constituicao.htm (accessed on 27 July 2024).
- UNFPA Brasil. Declaração das Nações Unidas Sobre os Direitos dos Povos Indígenas. 2016. Available online: https://brazil.unfpa.org/pt-br/publications/declara%C3%A7%C3%A3o-das-na%C3%A7%C3%B5es-unidas-sobre-os-direitos-dos-povos-ind%C3%ADgenas (accessed on 29 July 2024).
- Cardoso, M.D. Saúde e povos indígenas no Brasil: Notas sobre alguns temas equívocos na política atual. Cad. Saúde Pública 2014, 30, 860–866. [Google Scholar] [CrossRef] [PubMed]
- Becker, L.A.; Loch, M.R.; Reis, R.S. Barreiras percebidas por diretores de saúde para tomada de decisão baseada em evidências. Rev. Panam. Salud Pública 2018, 41, e147. [Google Scholar] [CrossRef][Green Version]
- Cavalcanti, P.C.S.; Oliveira Neto, A.V.; Sousa, M.F.d. Quais são os desafios para a qualificação da Atenção Básica na visão dos gestores municipais? Saúde Debate 2015, 39, 323–336. [Google Scholar] [CrossRef]
- Agência de Notícias—IBGE. Brasil tem 1,7 Milhão de Indígenas e Mais da Metade deles vive na Amazônia Legal|Agência de Notícias. 2023. Available online: https://agenciadenoticias.ibge.gov.br/agencia-noticias/2012-agencia-de-noticias/noticias/37565-brasil-tem-1-7-milhao-de-indigenas-e-mais-da-metade-deles-vive-na-amazonia-legal (accessed on 27 July 2024).
- Ministério da Saúde. Saúde Indígena: Mais de 53,7 Milhões de Atendimentos Foram Realizados em Quatro Anos. Available online: https://www.gov.br/saude/pt-br/assuntos/noticias/2022/dezembro/saude-indigena-mais-de-53-7-milhoes-de-atendimentos-foram-realizados-em-quatro-anos (accessed on 27 July 2024).
- Ministério da Saúde. Saúde Indígena. Available online: https://www.gov.br/saude/pt-br/composicao/sesai/saude-indigena (accessed on 29 July 2024).
- Xu, H.; Yuan, F.; Xie, T. Intelligent Study on the Opening and Selecting Course Management Model of URP System Based on Individual Preference. In Proceedings of the 2020 International Symposium on Advances in Informatics, Electronics and Education (ISAIEE), Frankfurt, Germany, 17–19 December 2020; pp. 1–5. Available online: https://ieeexplore.ieee.org/document/9403267 (accessed on 27 July 2024).
- Coimbra Junior, C.E.A.; Santos, R.V.; Escobar, A.L. Associação Brasileira de Pós-Graduação em Saúde Coletiva, organizadores. In Epidemiologia e Saúde dos Povos Indígenas no Brasil; ABRASCO; Editora Fiocruz: Rio de Janeiro, Brazil, 2003; 257p. [Google Scholar]
- Ramalingam, S.; Subramanian, M.; Sreevallabha Reddy, A.; Tarakaramu, N.; Ijaz Khan, M.; Abdullaev, S.; Dhahbi, S. Exploring business intelligence applications in the healthcare industry: A comprehensive analysis. Egypt. Inform. J. 2024, 25, 100438. [Google Scholar] [CrossRef]
- Trincanato, E.; Vagnoni, E. Business intelligence and the leverage of information in healthcare organizations from a managerial perspective: A systematic literature review and research agenda. J. Health Organ. Manag. 2024, 38, 305–330. [Google Scholar] [CrossRef]
- Azzopardi, P.S.; Sawyer, S.M.; Carlin, J.B.; Degenhardt, L.; Brown, N.; Brown, A.D.; Patton, G.C. Health and wellbeing of Indigenous adolescents in Australia: A systematic synthesis of population data. Lancet 2018, 391, 766–782. [Google Scholar] [CrossRef]
- Moura, C.; Moreira, K.; Costa, A.; Baixinho, C.L.; Henriques, M.A.; da Silva, M.M. Laying the Foundations of Continuing Education in Health in the Family Health Strategy. Educ. Sci. 2022, 12, 521. [Google Scholar] [CrossRef]
- Picozzi, P.; Nocco, U.; Pezzillo, A.; De Cosmo, A.; Cimolin, V. The Use of Business Intelligence Software to Monitor Key Performance Indicators (KPIs) for the Evaluation of a Computerized Maintenance Management System (CMMS). Electronics 2024, 13, 2286. [Google Scholar] [CrossRef]
- Ekwebene, O.C.; Umeanowai, N.V.; Edeh, G.C.; Noah, G.U.; Folasole, A.; Olagunju, O.J.; Abazu, S. The burden of diabetes in America: A data-driven analysis using power BI. Int. J. Res. Med. Sci. 2024, 12, 392–396. [Google Scholar] [CrossRef]
- Cohen, B.; DuBois, S.; Lynch, P.A.; Swami, N.; Noftle, K.; Arensberg, M.B. Use of an Artificial Intelligence-Driven Digital Platform for Reflective Learning to Support Continuing Medical and Professional Education and Opportunities for Interprofessional Education and Equitable Access. Educ. Sci. 2023, 13, 760. [Google Scholar] [CrossRef]
- Graves, S.M.; He, L. COVID-19 Mapping with Microsoft Power BI. Terra Digit. 2020, 4, 1–5. [Google Scholar] [CrossRef]
- Leão, A.P.S.; Gomes, B.R.A.; Cruz, J.C.S.; Silva, V.V.d.; Sena, C.C.; Oliveira Júnior, F.A.V. Power BI para tomada de decisões estratégicas: Análise de indicadores-chave de desempenho (KPIS). Rev. Foco 2023, 16, e2472. [Google Scholar] [CrossRef]





| Dashboard 1—Quantitative | |
|---|---|
| Indicator | Usefulness/Justification |
| Training quantity | Allows quickly viewing the number of training courses executed and planned. |
| Number of completers | Allows quickly identifying the reach that the project is having and, consequently, the number of people certified. |
| Number of training courses by modality | Allows checking whether the designed strategy is being carried out (achieved). |
| Completers by modality | Shows the number of completers by course type (face-to-face, synchronous, and asynchronous courses). |
| List of courses (target, enrollees, and completers) | Allows quickly viewing the courses and topics already offered or planned, and courses that have been completed, by showing the number of enrollees and completers. |
| List of courses with interactive details (date, workload, % completion, modality, teachers, and content) | The details allow understanding the course breadth (hours and content). It also shows the proportion of people who enroll and do not complete a course, allowing for timely corrective actions. |
| Participants by target audience | Allows analysis of whether only the central administration is being trained or whether the training also covers operational employees (DSEIs). Also, given the variety of activities carried out by DSEIs, this indicator shows whether all these different functions are being covered. |
| Participants in training by DSEI | Shows the level (e.g., district, region, or national) that courses are reaching. |
| Filter | Usefulness/Justification |
| Course | Allows filtering all information about a given course, such as target audience, region of the country, course modality, number of participants, completers, and content, etc. |
| Target | Allows filtering all information about a given target, such as courses linked to this goal, target audience, region of the country, course modality, number of participants, completers, and content, etc. |
| Modality | Allows filtering information by type of course (face-to-face, synchronous, and asynchronous). |
| Dashboard 2—Qualitative | |
|---|---|
| Indicator | Usefulness/Justification |
| Number of reviews | Allows viewing whether participants are voluntarily evaluating courses in order to generate feedback. |
| Number of courses evaluated | Shows the number of training courses completed and generates a list of evaluations by course. |
| Average score for evaluations of trainers, teaching resources, content, and facility | Each average score card allows identifying the general quality of each analysis construct and evaluating the quality/excellence achieved by the course, while also identifying correction aspects if the averages are not at the expected performance. |
| Average score for general results | In the same way as the other cards, the average score of the general results aims to identify numerically (a score from 0 to 10) the quality of training. However, this card summarizes participants’ perception in relation to the other constructs evaluated. |
| List of training evaluations (course and average score by question) | This table identifies the average scores by question evaluated, thus allowing specific analysis of which question may have pushed the average (up or down). For example, if the facility received poor ratings, it is necessary to understand whether it was due to its lighting, air conditioning, or another aspect. |
| Word cloud | The word cloud provides an idea of whether participants are bringing more positive or negative words in relation to the general perception of courses. |
| Assessment questions | Allows viewing each (qualitative) evaluation question answered by course participants. |
| Filter | Usefulness/Justification |
| Course | Allows filtering all information about course punctuality, such as the average score a course obtained and what set of words describe it. |
| Target | Allows filtering all information by course target, subdivided by targets that can be translated into themes. |
| Modality | Allows analysis of how course quality is received and perceived in relation to the modality offered (face-to-face, synchronous, and asynchronous). |
| Race/color | Allows filtering all information by the race/color of trained professionals. |
Disclaimer/Publisher’s Note: The statements, opinions and data contained in all publications are solely those of the individual author(s) and contributor(s) and not of MDPI and/or the editor(s). MDPI and/or the editor(s) disclaim responsibility for any injury to people or property resulting from any ideas, methods, instructions or products referred to in the content. |
© 2024 by the authors. Licensee MDPI, Basel, Switzerland. This article is an open access article distributed under the terms and conditions of the Creative Commons Attribution (CC BY) license (https://creativecommons.org/licenses/by/4.0/).
Share and Cite
Dantas, L.A.d.N.A.; Fey, V.A.; Richartz, F.; Reis, L.S.; Rosa, F.S.d.; Lunkes, R.J.; Costa, A.C.d. A Prototype for Monitoring the Continuing Education of Indigenous Health Professionals: A Study with the Indigenous Health Secretariat of the Brazilian Ministry of Health. Educ. Sci. 2024, 14, 1055. https://doi.org/10.3390/educsci14101055
Dantas LAdNA, Fey VA, Richartz F, Reis LS, Rosa FSd, Lunkes RJ, Costa ACd. A Prototype for Monitoring the Continuing Education of Indigenous Health Professionals: A Study with the Indigenous Health Secretariat of the Brazilian Ministry of Health. Education Sciences. 2024; 14(10):1055. https://doi.org/10.3390/educsci14101055
Chicago/Turabian StyleDantas, Lucas Alves da Nóbrega Alberto, Vladimir Arthur Fey, Fernando Richartz, Luiza Santangelo Reis, Fabricia Silva da Rosa, Rogério João Lunkes, and Ana Carolina da Costa. 2024. "A Prototype for Monitoring the Continuing Education of Indigenous Health Professionals: A Study with the Indigenous Health Secretariat of the Brazilian Ministry of Health" Education Sciences 14, no. 10: 1055. https://doi.org/10.3390/educsci14101055
APA StyleDantas, L. A. d. N. A., Fey, V. A., Richartz, F., Reis, L. S., Rosa, F. S. d., Lunkes, R. J., & Costa, A. C. d. (2024). A Prototype for Monitoring the Continuing Education of Indigenous Health Professionals: A Study with the Indigenous Health Secretariat of the Brazilian Ministry of Health. Education Sciences, 14(10), 1055. https://doi.org/10.3390/educsci14101055

