Spiral Mobility Based on Optimized Clustering for Optimal Data Extraction in WSNs
Abstract
:1. Introduction
- The proposed SMOC and M-SMOC routing protocols allow each node to communicate directly with the sink for the critical data reporting, if the distance between the node and CH is greater than the distance between the node and sink. The proposed spiral mobility pattern for the sink covers the whole network area and resolves the energy hole problem.
- We have simulated our proposed models and compared them with state-of-the-art routing protocols, which offer mobility and achieve encouraging results. We performed extensive simulations in order to analyze our proposed models and included some satisfactory outcomes in this paper.
2. Related Work
3. System Models and Problem Statement
3.1. Problem Statement
- What will be the features of mobile sink that can maximize the network lifetime?
- Which is a suitable mobility pattern based on the comparative results?
- If we compare the controlled mobility pattern with random mobility, how much improvement in the lifetime of the network can be achieved?
- Why is the grid mobility pattern not suitable for large-scale networks?
3.2. Assumptions
- The sink has knowledge about the complete network topology, including node positions and energy levels. It is also assumed that the sink has sufficient energy resources to perform computations to control the mobility and topology [30].
- The sink is equipped with GPS used for self-localization.
- After collecting the data from a given point, the sink moves to the next point within a specific amount of time defined by the network administrator.
- All nodes in the network are time synchronized, and various synchronization techniques such as; Time Division Multiple Access (TDMA) and Carrier Sense Multiple Access (CSMA) are specifically designed for WSNs with virtually no overhead and provide reasonable synchronization performance [31].
- The proposed routing protocol is organized into multiple rounds. Each round has a predefined time T = 1 min.
- The sensor node transmits data in packets, and each packet has (Packet Length) = 2048 bits (256 bytes).
- Energy consumption in communication is more than consumption in computation [32].
- Dissipated energy in the idle-mode of the sensor node can be negligible [33].
- To avoid interference between communications, a TDMA-based MAC (Media Access Control) protocol is assumed to be used in the communication phase.
- The overall energy dissipation over a single time period is divided into two categories, the actual communication energy cost and the network reconfiguration cost. As the actual communication includes all sensor nodes’ transmission towards the mobile sink over a dwelling time, so it dissipates the major portion of the energy of the sensor nodes. While reconfiguration of the network also causes some energy dissipation, this is a minor energy dissipation (less than 1.0%), and we consider it as a negligible energy cost [34].
3.3. Energy Dissipation and Radio Models
3.4. Heterogeneous Network Model
4. Network Design
4.1. Spiral Mobility
4.2. Multiple Sinks
5. Proposal of Spiral Mobility Based on Optimized Clustering Routing Protocols
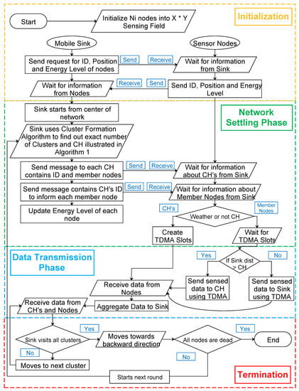
5.1. Proposed Model
- Network settling phase: This phase generates a specific number of clusters according to the density of the nodes and the size of the network. The sink enforces advanced cluster-formation and executes it in the network, which removes the redundant clusters and broadcasts the exact number of cluster and CHs in the network. The pseudo-code of the advanced cluster formation is shown in Algorithm 1.
- Data transmission phase: After selecting CHs, the actual communication takes place in the data transmission phase, and the sink starts visiting from cluster-to-cluster, making sure that every node is able to communicate with a specific CH. Meanwhile, the sink receives data from the CHs. After collecting data from all the clusters, the sink starts moving in the backward direction, and reverse mobility takes place. From the last cluster, the sink travels from cluster-to-cluster in the backward direction until it reaches back at the center of the network. After that, the sink starts the second round. We use reverse mobility to avoid extra time taken by the sink to arrive at the starting position for the next round. This feature in spiral mobility will enhance the data delivery ratio, because the sink receives the data from CHs twice in one round. Moreover, the proposed algorithm allows member nodes to transmit sensed data directly to the sink if the distance of the CH is longer than the distance of the sink.
| Algorithm 1: Advanced cluster formation algorithm. |
![]() |
5.2. Network Settling Phase
5.3. Data Transmission Phase
| Algorithm 2: Data transmission between the member node and the mobile sink. |
![]() |
6. Experiments and Simulation Results
6.1. Experimental Methodology
6.2. Simulation Parameters
6.3. Mobility vs. Static Sink
6.4. Spiral Mobility vs. Random and Grid Mobility
7. Performance Evaluation and Results Discussion
8. Conclusions and Future Work
Acknowledgments
Author Contributions
Conflicts of Interest
References
- Gu, L.; Jia, D.; Vicaire, P.; Yan, T.; Luo, L.; Tirumala, A.; Cao, Q.; He, T.; Stankovic, J.A.; Abdelzaher, T.; et al. Lightweight detection and classification for wireless sensor networks in realistic environments. In Proceedings of the 3rd international conference on Embedded networked sensor systems, San Diego, CA, USA, 2–4 November 2005; pp. 205–217. [Google Scholar]
- Paradiso, J.A.; Starner, T. Energy scavenging for mobile and wireless electronics. IEEE Pervasive Comput. 2005, 4, 18–27. [Google Scholar] [CrossRef]
- Gubbi, J.; Buyya, R.; Marusic, S.; Palaniswami, M. Internet of Things (IoT): A vision, architectural elements, and future directions. Future Gener. Comput. Syst. 2013, 29, 1645–1660. [Google Scholar] [CrossRef]
- Rault, T.; Bouabdallah, A.; Challal, Y. Energy efficiency in wireless sensor networks: A top-down survey. Comput. Netw. 2014, 67, 104–122. [Google Scholar] [CrossRef]
- Liu, X. A survey on clustering routing protocols in wireless sensor networks. Sensors 2012, 12, 11113–11153. [Google Scholar] [CrossRef] [PubMed]
- Singh, S.K.; Singh, M.P.; Singh, D.K. A survey of energy-efficient hierarchical cluster-based routing in wireless sensor networks. Int. J. Adv. Netw. Appl. 2010, 2, 570–580. [Google Scholar]
- Swati, A.J.; Priyanka, R. Wireless sensor network (WSN): Architectural design issues and challenges. Int. J. Comput. Sci. Eng. 2010, 2, 3089–3094. [Google Scholar]
- Li, J.; Mohapatra, P. Analytical modeling and mitigation techniques for the energy hole problem in sensor networks. Pervasive Mob. Comput. 2007, 3, 233–254. [Google Scholar] [CrossRef]
- Oyman, E.I.; Ersoy, C. Multiple sink network design problem in large scale wireless sensor networks. In Proceedings of the 2004 IEEE International Conference on Communications, Paris, France, 20–24 June 2004; Volume 6, pp. 3663–3667. [Google Scholar]
- Gu, Y.; Ren, F.; Ji, Y.; Li, J. The evolution of sink mobility management in wireless sensor networks: A survey. IEEE Commun. Surv. Tutor. 2016, 18, 507–524. [Google Scholar] [CrossRef]
- Wu, X.; Chen, G.; Das, S.K. Avoiding energy holes in wireless sensor networks with nonuniform node distribution. IEEE Trans. Parallel Distrib. Syst. 2008, 19, 710–720. [Google Scholar]
- Cayirpunar, O.; Tavli, B.; Kadioglu-Urtis, E.; Uludag, S. Optimal Mobility Patterns of Multiple Base Stations for Wireless Sensor Network Lifetime Maximization. IEEE Sens. J. 2017, 17, 7177–7188. [Google Scholar] [CrossRef]
- Basagni, S.; Carosi, A.; Petrioli, C. Controlled vs. uncontrolled mobility in wireless sensor networks: Some performance insights. In Proceedings of the 2007 IEEE 66th Vehicular Technology Conference, VTC-2007 Fall, Baltimore, MD, USA, 30 September–3 October 2007; pp. 269–273. [Google Scholar]
- Sabor, N.; Sasaki, S.; Abo-Zahhad, M.; Ahmed, S.M. A Comprehensive Survey on Hierarchical-Based Routing Protocols for Mobile Wireless Sensor Networks: Review, Taxonomy, and Future Directions. Wirel. Commun. Mob. Comput. 2017, 2017, 2818542. [Google Scholar] [CrossRef]
- Heinzelman, W.R.; Chandrakasan, A.; Balakrishnan, H. Energy-efficient communication protocol for wireless microsensor networks. In Proceedings of the 33rd Annual Hawaii International Conference on System Sciences, Maui, HI, USA, 7 January 2000; p. 10. [Google Scholar]
- Younis, O.; Fahmy, S. HEED: A hybrid, energy-efficient, distributed clustering approach for ad hoc sensor networks. IEEE Trans. Mob. Comput. 2004, 3, 366–379. [Google Scholar] [CrossRef]
- Ye, M.; Li, C.; Chen, G.; Wu, J. EECS: An energy efficient clustering scheme in wireless sensor networks. In Proceedings of the 24th IEEE International Performance, Computing, and Communications Conference, IPCCC 2005, Phoenix, AZ, USA, 7–9 April 2005; pp. 535–540. [Google Scholar]
- Srivastava, J.R.; Sudarshan, T.S. ZEEP: Zone based energy efficient routing protocol for mobile sensor networks. In Proceedings of the 2013 International Conference on Advances in Computing, Communications and Informatics (ICACCI), Mysore, India, 22–25 August 2013; pp. 990–996. [Google Scholar]
- Chi, Y.P.; Chang, H.P. TARS: An energy-efficient routing scheme for wireless sensor networks with mobile sinks and targets. In Proceedings of the 2012 IEEE 26th International Conference on Advanced Information Networking and Applications (AINA), Fukuoka, Japan, 26–29 March 2012; pp. 128–135. [Google Scholar]
- Natalizio, E.; Loscrí, V. Controlled mobility in mobile sensor networks: Advantages, issues and challenges. Telecommun. Syst. 2013, 52, 2411–2418. [Google Scholar] [CrossRef]
- Vecchio, M.; Viana, A.C.; Ziviani, A.; Friedman, R. DEEP: Density-based proactive data dissemination protocol for wireless sensor networks with uncontrolled sink mobility. Comput. Commun. 2010, 33, 929–939. [Google Scholar] [CrossRef]
- Kim, J.W.; In, J.S.; Hur, K.; Kim, J.W.; Eom, D.S. An intelligent agent-based routing structure for mobile sinks in WSNs. IEEE Trans. Consum. Electron. 2010, 56. [Google Scholar] [CrossRef]
- Nazir, B.; Hasbullah, H. Mobile sink based routing protocol (MSRP) for prolonging network lifetime in clustered wireless sensor network. In Proceedings of the 2010 International Conference on Computer applications and industrial electronics (ICCAIE), Kuala Lumpur, Malaysia, 5–8 December 2010. [Google Scholar]
- Oh, S.; Lee, E.; Park, S.; Jung, J.; Kim, S.H. Communication scheme to support sink mobility in multi-hop clustered wireless sensor networks. In Proceedings of the 2010 24th IEEE International Conference on Advanced Information Networking and Applications (AINA), Perth, Australia, 20–23 April 2010; pp. 866–872. [Google Scholar]
- Lin, C.J.; Chou, P.L.; Chou, C.F. HCDD: Hierarchical cluster-based data dissemination in wireless sensor networks with mobile sink. In Proceedings of the 2006 International Conference on Wireless Communications and Mobile Computing, Vancouver, BC, Canada, 3–6 July 2006; pp. 1189–1194. [Google Scholar]
- Pradeepa, K.; Anne, W.R.; Duraisamy, S. Improved sensor network lifetime using multiple mobile sinks: A new predetermined trajectory. In Proceedings of the 2010 International Conference on Computing Communication and Networking Technologies (ICCCNT), Karur, India, 29–31 July 2010; pp. 1–6. [Google Scholar]
- Nguyen, N.T.; Liu, B.H.; Pham, V.T.; Luo, Y.S. On maximizing the lifetime for data aggregation in wireless sensor networks using virtual data aggregation trees. Comput. Netw. 2016, 105, 99–110. [Google Scholar] [CrossRef]
- Liu, B.H.; Pham, V.T.; Nguyen, N.T. An efficient algorithm of constructing virtual backbone scheduling for maximizing the lifetime of dual-radio wireless sensor networks. Int. J. Distrib. Sens. Netw. 2015, 11, 475159. [Google Scholar] [CrossRef]
- Yu, S.; Zhang, B.; Li, C.; Mouftah, H. Routing protocols for wireless sensor networks with mobile sinks: A survey. IEEE Commun. Mag. 2014, 52, 150–157. [Google Scholar] [CrossRef]
- Mehrabi, A.; Kim, K. General framework for network throughput maximization in sink-based energy harvesting wireless sensor networks. IEEE Trans. Mob. Comput. 2017, 16, 1881–1896. [Google Scholar] [CrossRef]
- Sundararaman, B.; Buy, U.; Kshemkalyani, A.D. Clock synchronization for wireless sensor networks: A survey. Ad Hoc Netw. 2005, 3, 281–323. [Google Scholar] [CrossRef]
- Wang, Q.; Yang, W. Energy consumption model for power management in wireless sensor networks. In Proceedings of the 4th Annual IEEE Communications Society Conference on Sensor, Mesh and Ad Hoc Communications and Networks, SECON’07, San Diego, CA, USA, 18–21 June 2007; pp. 142–151. [Google Scholar]
- Ahmed, G.; Zou, J.; Fareed, M.M.; Zeeshan, M. Sleep-awake energy efficient distributed clustering algorithm for wireless sensor networks. Comput. Electr. Eng. 2015, 56, 385–398. [Google Scholar] [CrossRef]
- Bicakci, K.; Gultekin, H.; Tavli, B. The impact of one-time energy costs on network lifetime in wireless sensor networks. IEEE Commun. Lett. 2009, 13. [Google Scholar] [CrossRef]
- Martinez-Sala, A.; Molina-Garcia-Pardo, J.M.; Egea-Ldpez, E.; Vales-Alonso, J.; Juan-Llacer, L.; Garcia-Haro, J. An accurate radio channel model for wireless sensor networks simulation. J. Commun. Netw. 2005, 7, 401–407. [Google Scholar] [CrossRef]
- Zhou, Q.; Cao, X.; Chen, S.; Lin, G. A solution to error and loss in wireless network transfer. In Proceedings of the International Conference on Wireless Networks and Information Systems, WNIS’09, Shanghai, China, 28–29 December 2009; pp. 312–315. [Google Scholar]














| Parameters | Values |
|---|---|
| Sensor Nodes | 100 |
| Network Dimensions | 100 m × 100 m |
| Initial Energy | 0.5 J |
| Required CHs Per Round | 10% |
| Transmission Energy Dissipation | 50 pJ/bit |
| Data Packet Size | 2048 bit |
| Transmission Energy | 50 nJ/bit |
| Receiver Energy | 50 nJ/biT |
| Amplifier Transmission Energy Dissipation | 100 pJ/bit/m |
| Sink Location | Routing Protocol | Number of Rounds | |
|---|---|---|---|
| Network Lifetime | Network Stability | ||
| Static-Sink | LEACH | 1197 | 893 |
| HEED | 914 | 587 | |
| EECS | 1168 | 671 | |
| Mobile Sink | SMOC | 2373 | 1567 |
| Multiple Mobile Sink | M-SMOC | 3394 | 2272 |
| Routing Protocols | LEACH | HEED | EECS | ZEEP | TARS | SMOC | M-SMOC |
|---|---|---|---|---|---|---|---|
| Energy Efficiency | ✓ | ✓ | ✓ | ✓ | ✓ | ✓ | |
| Heterogeneity Aware | ✓ | ✓ | ✓ | ||||
| Application Aware | ✓ | ✓ | ✓ | ✓ | ✓ | ||
| Coverage of the Whole Network | ✓ | ✓ | ✓ | ✓ | |||
| Avoiding Sudden Dissipation | ✓ | ✓ | ✓ | ✓ | ✓ | ✓ | |
| Mobile Sink | ✓ | ✓ | ✓ | ✓ | |||
| Multiple Sinks | ✓ |
© 2018 by the authors. Licensee MDPI, Basel, Switzerland. This article is an open access article distributed under the terms and conditions of the Creative Commons Attribution (CC BY) license (http://creativecommons.org/licenses/by/4.0/).
Share and Cite
Asad, M.; Nianmin, Y.; Aslam, M. Spiral Mobility Based on Optimized Clustering for Optimal Data Extraction in WSNs. Technologies 2018, 6, 35. https://doi.org/10.3390/technologies6010035
Asad M, Nianmin Y, Aslam M. Spiral Mobility Based on Optimized Clustering for Optimal Data Extraction in WSNs. Technologies. 2018; 6(1):35. https://doi.org/10.3390/technologies6010035
Chicago/Turabian StyleAsad, Muhammad, Yao Nianmin, and Muhammad Aslam. 2018. "Spiral Mobility Based on Optimized Clustering for Optimal Data Extraction in WSNs" Technologies 6, no. 1: 35. https://doi.org/10.3390/technologies6010035
APA StyleAsad, M., Nianmin, Y., & Aslam, M. (2018). Spiral Mobility Based on Optimized Clustering for Optimal Data Extraction in WSNs. Technologies, 6(1), 35. https://doi.org/10.3390/technologies6010035



