Large-Scale CAMUI Type Hybrid Rocket Motor Scaling, Modeling, and Test Results
Abstract
:1. Introduction
1.1. CAMUI Hybrid Rocket Engine and Simulator
1.2. Scaling of Regression Model
2. Materials and Methods
2.1. Regression Rate Formulas
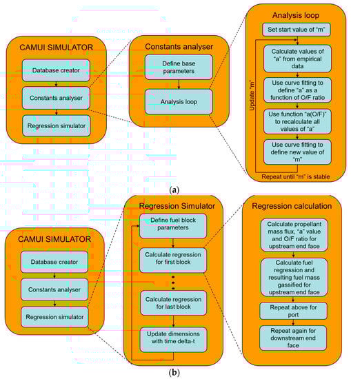
2.2. Iterative Simulator
2.3. Test Setup
2.4. Motors Included
2.5. Fuel Measurement Method
2.6. Equivalent Burn Time
2.7. Method of Comparison
3. Results
4. Discussion
5. Conclusions
Author Contributions
Funding
Data Availability Statement
Acknowledgments
Conflicts of Interest
Nomenclature
| Empirical constant | |
| Port diameter (m) | |
| Initial port diameter (m) | |
| Propellant mass flux (kg/s/m2) | |
| Height (between fore- and back-end surfaces) (m) | |
| Initial height (m) | |
| Empirical constant (back-end surface) | |
| Empirical constant (port) | |
| Empirical constant (fore-end surface) | |
| Empirical constant (back-end surface) | |
| Empirical constant (fore-end surface) | |
| Regression rate back-end surface (m) | |
| Regression rate port (m) | |
| Regression rate fore-end surface (m) | |
| RMS | Root Mean Square |
| Burn time (seconds) |
References
- Cecil, C.; Majdalani, J. Several hybrid rocket technologies hit advanced test stages. Aerosp. Am. 2017, 11, 54. [Google Scholar]
- Kamps, L.; Hirai, S.; Nagata, H. Hybrid Rockets as Post-Boost Stages and Kick Motors. Aerospace 2021, 8, 253. [Google Scholar] [CrossRef]
- Nagata, H.; Ito, M.; Maeda, T.; Watanabe, M.; Uematsu, T.; Totani, T.; Kudo, I. Development of CAMUI hybrid rocket to create a market for small rocket experiments Testbed. Acta Astronaut. 2006, 59, 253–258. [Google Scholar] [CrossRef] [Green Version]
- Nagata, H.; Hagiwara, S.; Kaneko, Y.; Wakita, M.; Totani, T.; Uematsu, T. Development of Regression Formulas for CAMUI Type Hybrid Rocket as Function of Local O/F. In Proceedings of the 46th AIAA/ASME/SAE/ASEE Joint Propulsion Conference & Exhibit, Nashville, Tennessee, 25–28 July 2010. [Google Scholar]
- Nagata, H.; Ishiyama, T.; Inaba, Y.; Wakita, M.; Totani, T.; Uematsu, T. Scale Effects on Combustion Characteristics of CAMUI-type Hybrid Rocket Motors. In Proceedings of the 49th AIAA/ASME/SAE/ASEE Joint Propulsion Conference, San Jose, CA, USA, 14–17 July 2013. [Google Scholar]
- Kuo, K.K.; Chiaverini, M.J. Fundamentals of Hybrid. Rocket Combustion and Propulsion; AIAA: Reston, VA, USA, 2007. [Google Scholar]
- Kumar, R.; Ramakrishna, P.A. Issues Related to the Measurement of Regression Rate of Fast-Burning Hybrid Fuels. J. Propuls. Power 2013, 29, 1114–1121. [Google Scholar] [CrossRef]
- Bianchi, D.; Nasuti, F.; Carmicino, C. Hybrid Rockets with Axial Injector: Port Diameter Effect on Fuel Regression Rate. J. Propuls. Power 2016, 32, 984–996. [Google Scholar] [CrossRef]
- Viscor, T.; Nagata, H.; Isochi, H.; Adachi, N. Burn time correction of start-up transients for CAMUI type hybrid rocket engine. Aerospace 2021, 8, 385. [Google Scholar] [CrossRef]
- Viscor, T.; Nagata, H. Error Analysis for CAMUI Type Hybrid Rocket Regression Simulation, 31st ISTS Special Issue of Trans-action of JSASS. Aerosp. Technol. Jpn. 2019, 17, 519–524. [Google Scholar]








| Engine Name | Nr. of Fuel Blocks pr. Engine | Fuel Diameter (mm) | Nominal Thrust Level (kN) | Propellant Flux (kg/m2/s) | Burn Times (s) |
|---|---|---|---|---|---|
| D100 | 10 | 100 | 2.5 | 200–570 | 2–5 |
| D230 | 10 | 230 | 10 | 290–740 | 5–10 |
| D400 | 16 | 400 | 40 | 230–420 | 7 |
| Motor Series | Error rms (%) |
|---|---|
| RIE | 14.1 |
| TTY | 10.8 |
| Motor Series | Analysis Series Used | Error rms (%) |
|---|---|---|
| D400 | D230 | 22 |
| D400 | D100 | 26 |
Publisher’s Note: MDPI stays neutral with regard to jurisdictional claims in published maps and institutional affiliations. |
© 2021 by the authors. Licensee MDPI, Basel, Switzerland. This article is an open access article distributed under the terms and conditions of the Creative Commons Attribution (CC BY) license (https://creativecommons.org/licenses/by/4.0/).
Share and Cite
Viscor, T.; Kamps, L.; Yonekura, K.; Isochi, H.; Nagata, H. Large-Scale CAMUI Type Hybrid Rocket Motor Scaling, Modeling, and Test Results. Aerospace 2022, 9, 1. https://doi.org/10.3390/aerospace9010001
Viscor T, Kamps L, Yonekura K, Isochi H, Nagata H. Large-Scale CAMUI Type Hybrid Rocket Motor Scaling, Modeling, and Test Results. Aerospace. 2022; 9(1):1. https://doi.org/10.3390/aerospace9010001
Chicago/Turabian StyleViscor, Tor, Landon Kamps, Kazuo Yonekura, Hikaru Isochi, and Harunori Nagata. 2022. "Large-Scale CAMUI Type Hybrid Rocket Motor Scaling, Modeling, and Test Results" Aerospace 9, no. 1: 1. https://doi.org/10.3390/aerospace9010001
APA StyleViscor, T., Kamps, L., Yonekura, K., Isochi, H., & Nagata, H. (2022). Large-Scale CAMUI Type Hybrid Rocket Motor Scaling, Modeling, and Test Results. Aerospace, 9(1), 1. https://doi.org/10.3390/aerospace9010001

