Spatiotemporal Analysis of Land Use Change and Urban Heat Island Effects in Akure and Osogbo, Nigeria Between 2014 and 2023
Abstract
1. Introduction
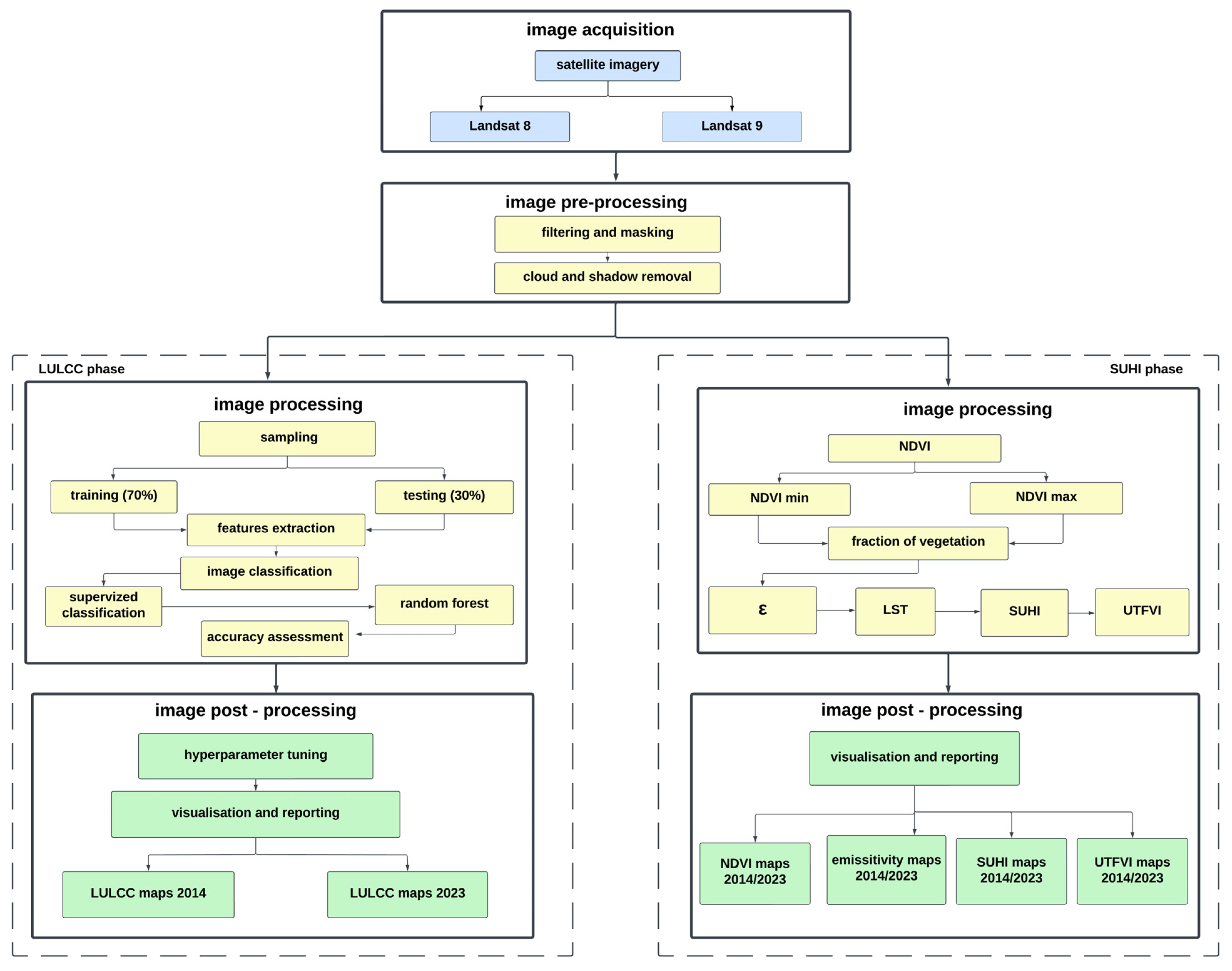
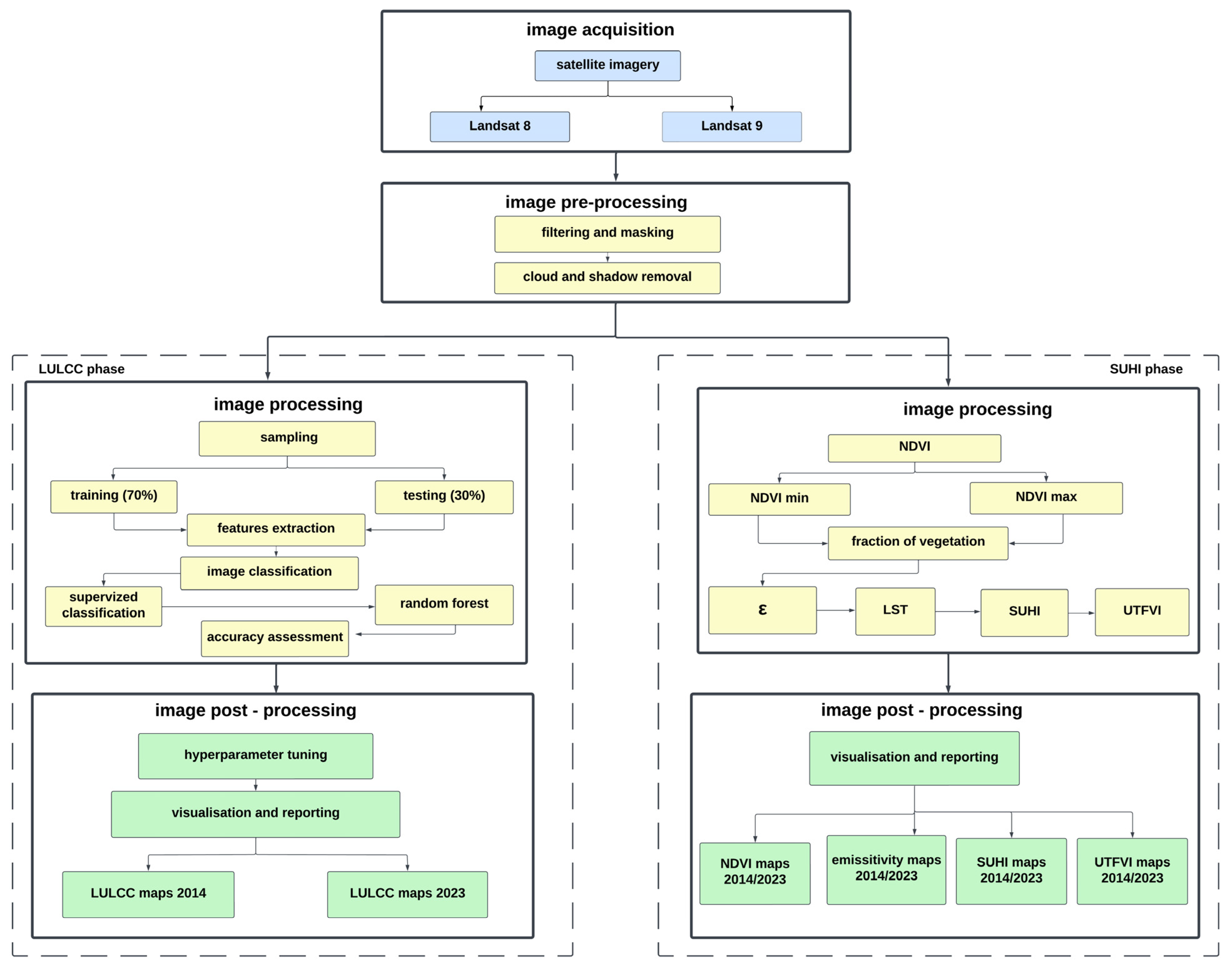
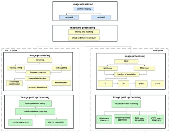
2. Materials and Methods
2.1. Study Area
2.2. Data Acquisition
2.3. Data Analysis
2.3.1. Image Classification
2.3.2. Random Forest
2.3.3. Quantitative Analysis
- (i)
- Convert Digital Numbers (DN) to TOA radiance. The Top of Atmosphere (TOA) radiance (Lλ) is estimated as follows:where = Radiance multiplicative scaling factor, = Radiance additive scaling factor, = Digital number (DN) of the thermal band.
- (ii)
- Convert TOA radiance to brightness temperature. The Planck equation estimates the brightness temperature (TB) in Kelvin:where K1 is thermal constant 1, K2 is thermal constant 2, and Lλ is the TOA radiance from stage (i).
- (iii)
- Correct for surface emissivity to calculate LST. The normalized land surface temperature (LST) is determined by adjusting the brightness temperature using surface emissivity (ε):where λ is the wavelength of emitted radiance (λ = 10.895 × 10−6 for Landsat 8 and 9), ρ is h ⋅ c/σ = 1.438 × 10−2 m·K (Planck’s constant), and ε is the emissivity.
3. Results
3.1. Land Use Land Cover Change in Akure and Osogbo Between 2014 and 2023
3.2. Surface Urban Heat Island Effects in Akure and Osogbo Between 2014 and 2023
3.3. Relationship Between LULC Change and SUHI Effects in Akure and Osogbo Between 2014 and 2023
4. Discussion
5. Limitations
6. Conclusions
Author Contributions
Funding
Data Availability Statement
Acknowledgments
Conflicts of Interest
References
- Brenner, N.; Keil, R. From global cities to globalized urbanization. In The City Reader; Routledge: Oxfordshire, UK, 2011; pp. 667–684. [Google Scholar]
- Kundu, D.; Pandey, A.K. World urbanization: Trends and patterns. In Developing National Urban Policies: Ways Forward to Green and Smart Cities; Springer: Berlin/Heidelberg, Germany, 2020. [Google Scholar] [CrossRef]
- United Nations, Department of Economic and Social Affairs, Population Division. World Population Prospects 2022: Summary of Results; United Nations: New York, NY, USA, 2022; Available online: https://www.un.org/development/desa/pd/sites/www.un.org.development.desa.pd/files/wpp2022_summary_of_results.pdf (accessed on 14 July 2024).
- Popoola, O.; Durojaye, P.; Bayode, T.; Popoola, A.; Olanibi, J.; Aladetuyi, O. Spatio-temporal variance and urban heat island in Akure, Nigeria: A time-spaced analysis Using GIS Techniqu. S. Afr. J. Geomat. 2020, 9, 365–378. [Google Scholar] [CrossRef]
- Linard, C.; Tatem, A.J.; Gilbert, M. Modelling spatial patterns of urban growth in Africa. Appl. Geogr. 2013, 44, 23–32. [Google Scholar] [CrossRef]
- Chatterji, T. New urban worlds: Inhabiting dissonant times. Urban Policy Res. 2019, 37, 269–271. [Google Scholar] [CrossRef]
- World Bank. Urban Population (% of Total Population)—Nigeria Data World. 2018. Available online: https://data.worldbank.org/indicator/SP.URB.TOTL.IN.ZS?locations=NG (accessed on 14 July 2024).
- Sun, Y.; Jiao, L.; Guo, Y.; Xu, Z. Recognizing urban shrinkage and growth patterns from a global perspective. Appl. Geogr. 2024, 166, 103247. [Google Scholar] [CrossRef]
- Adewale, A.O.; Adepoju, K.A.; Awotoye, O.O. Mapping and assessing impervious surface areas and urban heat island in Osogbo, Nigeria. J. Earth Sci. Clim. Change 2017, 8, 1000424. [Google Scholar] [CrossRef]
- Leal Filho, W.; Icaza, L.E.; Neht, A.; Klavins, M.; Morgan, E.A. Coping with the impacts of urban heat islands. A literature based study on understanding urban heat vulnerability and the need for resilience in cities in a global climate change context. J. Clean. Prod. 2018, 171, 1140–1149. [Google Scholar] [CrossRef]
- Krajick, K. Exposure to deadly urban heat worldwide has tripled in recent decades. In State of the Planet; Earth Institute, Columbia University: New York, NY, USA, 2021; Available online: https://news.climate.columbia.edu/2021/10/04/exposure-to-deadly-urban-heat-worldwide-has-tripled-in-recent-decades/ (accessed on 10 August 2024).
- Ma, X.; Dong, L. Surface urban heat island effect and its spatiotemporal dynamics in metropolitan areas: A case study in the Zhengzhou metropolitan area, China. Front. Environ. Sci. 2023, 11, 1247046. [Google Scholar] [CrossRef]
- Badmos, O.S.; Callo-Concha, D.; Agbola, B.; Rienow, A.; Badmos, B.; Greve, K.; Jürgens, C. Determinants of residential location choices by slum dwellers in Lagos megacity. Cities 2020, 98, 102589. [Google Scholar] [CrossRef]
- Patel, S.K.; Verma, P.; Shankar Singh, G. Agricultural growth and land use land cover change in peri-urban India. Environ. Monit. Assess. 2019, 191, 600. [Google Scholar] [CrossRef]
- Verma, P.; Singh, R.; Singh, P.; Raghubanshi, A.S. Urban ecology–current state of research and concepts. In Urban Ecology; Elsevier: Amsterdam, The Netherlands, 2020; pp. 3–16. [Google Scholar] [CrossRef]
- Das, S.; Angadi, D.P. Land use-land cover (LULC) transformation and its relation with land surface temperature changes: A case study of Barrackpore Subdivision, West Bengal, India. Remote Sens. Appl. Soc. Environ. 2020, 19, 100322. [Google Scholar] [CrossRef]
- Demisse Negesse, M.; Hishe, S.; Getahun, K. LULC dynamics and the effects of urban green spaces in cooling and mitigating micro-climate change and urban heat island effects: A case study in Addis Ababa city, Ethiopia. J. Water Clim. Change 2024, 15, 3033–3055. [Google Scholar] [CrossRef]
- Du, Y.; Xie, J.; Xie, Z.; Wang, N.; Zhang, L. Spatiotemporal Footprints of Surface Urban Heat Islands in the Urban Agglomeration of Yangtze River Delta During 2000–2022. Remote Sens. 2025, 17, 892. [Google Scholar] [CrossRef]
- Kazemi, A.; Cirella, G.T.; Hedayatiaghmashhadi, A.; Gili, M. Temporal-spatial Distribution of Surface Urban Heat Island and Urban Pollution Island in an Industrial City: Seasonal Analysis. IEEE J. Sel. Top. Appl. Earth Obs. Remote Sens. 2025, 18, 7100. [Google Scholar] [CrossRef]
- Simwanda, M.; Ranagalage, M.; Estoque, R.C.; Murayama, Y. Spatial analysis of surface urban heat islands in four rapidly growing African cities. Remote Sens. 2019, 11, 1645. [Google Scholar] [CrossRef]
- Aguda, A.S.; Adegboyega, S.A. Evaluation of spatio-temporal dynamics of urban sprawl in Osogbo, Nigeria using satellite imagery & GIS techniques. Int. J. Multidiscip. Curr. Res. 2013, 1, 39–51. [Google Scholar]
- Jones, B.; Tebaldi, C.; O’Neill, B.C.; Oleson, K.; Gao, J. Avoiding population exposure to heat-related extremes: Demographic change vs climate change. Clim. Change 2018, 146, 423–437. [Google Scholar] [CrossRef]
- Eresanya, E.O.; Daramola, M.T.; Durowoju, O.S.; Awoyele, P. Investigation of the changing patterns of the land use land cover over Osogbo and its environs. R. Soc. Open Sci. 2019, 6, 191021. [Google Scholar] [CrossRef]
- Mekonnen, G.T.; Berlie, A.B.; Wubie, M.A.; Legesse, S.A. Drivers of surface urban heat island of Gondar City, Ethiopia: A comparative study. Cogent Soc. Sci. 2024, 10, 2354974. [Google Scholar] [CrossRef]
- Shao, H.; Kim, G. A comprehensive review of different types of green infrastructure to mitigate urban heat islands: Progress, functions, and benefits. Land 2022, 11, 1792. [Google Scholar] [CrossRef]
- Giorio, M.; Paparella, R. Climate Mitigation Strategies: The Use of Cool Pavements. Sustainability 2023, 15, 7641. [Google Scholar] [CrossRef]
- Vardhu VA, K.; Sharma, A. Classification, Mitigations and Methods to Detect UHI: A Review. Int. J. Sci. Res. Eng. Manag. 2023, 7, 2–3. [Google Scholar] [CrossRef]
- Chun, B.; Guldmann, J.M. Spatial statistical analysis and simulation of the urban heat island in high-density central cities. Landsc. Urban Plan. 2014, 125, 76–88. [Google Scholar] [CrossRef]
- Helbling, M.; Meierrieks, D. Global warming and urbanization. J. Popul. Econ. 2023, 36, 1187–1223. [Google Scholar] [CrossRef]
- Dissanayake, D.; Morimoto, T.; Murayama, Y.; Ranagalage, M. The impact of landscape composition for urban heat island intensity in Addis Ababa City using Landsat data (1986–2016). Abstr. ICA 2019, 1, 63. [Google Scholar] [CrossRef]
- Degefu, M.A.; Argaw, M.; Feyisa, G.L.; Degefa, S. Dynamics of green spaces-land surface temperature intensity nexus in cities of Ethiopia. Heliyon 2023, 9, e13274. [Google Scholar] [CrossRef]
- Owoeye, J.O.; Ibitoye, O.A. Analysis of Akure urban land use change detection from remote imagery perspective. Urban Stud. Res. 2016, 2016, 4673019. [Google Scholar] [CrossRef]
- Irfeey, A.M.M.; Chau, H.W.; Sumaiya, M.M.F.; Wai, C.Y.; Muttil, N.; Jamei, E. Sustainable mitigation strategies for urban heat island effects in urban areas. Sustainability 2023, 15, 10767. [Google Scholar] [CrossRef]
- Makvandi, M.; Li, W.; Ou, X.; Chai, H.; Khodabakhshi, Z.; Fu, J.; Yuan, P.F.; Horimbere, E.D.L.J. Urban heat mitigation towards climate change adaptation: An eco-sustainable design strategy to improve environmental performance under rapid urbanization. Atmosphere 2023, 14, 638. [Google Scholar] [CrossRef]
- Grace, U.M.; Sawa, B.A.; Jaiyeoba, I.A. Multi-temporal remote sensing of land-use dynamics in Zaria, Nigeria. J. Environ. Earth Sci. 2015, 5, 121–138. [Google Scholar]
- Wang, J.; Maduako, I.N. Spatio-temporal urban growth dynamics of Lagos Metropolitan Region of Nigeria based on Hybrid methods for LULC modeling and prediction. Eur. J. Remote Sens. 2018, 51, 251–265. [Google Scholar] [CrossRef]
- Mahmoud, M.I.; Duker, A.; Conrad, C.; Thiel, M.; Ahmad, H.S. Analysis of Settlement Expansion and Urban Growth Modelling Using Geoinformation for Assessing Potential Impacts of Urbanization on Climate in Abuja City, Nigeria. Remote Sens. 2016, 8, 220. [Google Scholar] [CrossRef]
- Koko, A.F.; Yue, W.; Abubakar, G.A.; Alabsi, A.A.N.; Hamed, R. Spatiotemporal influence of land use/land cover change dynamics on surface urban heat island: A case study of Abuja metropolis, Nigeria. ISPRS Int. J. Geo-Inf. 2021, 10, 272. [Google Scholar] [CrossRef]
- Eludoyin, A.O.; Omotoso, I.; Eludoyin, O.M.; Popoola, K.S. Remote sensing technology for evaluation of variations in land surface temperature, and case study analysis from Southwest Nigeria. In Geospatial Challenges in the 21st Century; Springer: Cham, Switzerland, 2019; pp. 151–170. [Google Scholar] [CrossRef]
- Makinde, E.O.; Agbor, C.F. Geoinformatic assessment of urban heat island and land use/cover processes: A case study from Akure. Environ. Earth Sci. 2019, 78, 483. [Google Scholar] [CrossRef]
- Ofordu, C.S.; Agbor, C.F.; Aigbokhan, O.J.; Audu, M.A.; Adedoyin, E.D.; Ogoliegbune, O.M. Urban Heat Island and Land Use/Cover Dynamics Evaluation in Enugu Urban, Nigeria. J. Geosci. Environ. Prot. 2022, 10, 354–372. [Google Scholar] [CrossRef]
- Odunsi, O.M.; Rienow, A. Estimating Surface Urban Heat Island Effects of Abeokuta Within the Context of Its Economic Development Cluster in Ogun State Nigeria: A Baseline Study Utilising Remote Sensing and Cloud-Based Computing Technologies. Climate 2024, 12, 198. [Google Scholar] [CrossRef]
- National Population Commission of Nigeria: National Bureau of Statistics—City Population. 2023. Available online: https://citypopulation.de/en/nigeria/admin/ondo/NGA029005__akure_north/ (accessed on 14 July 2024).
- Fasakin, J.; Basorun, J.; Bello, M.; Enisan, O.; Ojo, B.; Popoola, O. Effect of Land Pricing on Residential Density Patter in Akure Nigeria. Adv. Soc. Sci. Res. J. 2018, 5, 31–43. [Google Scholar] [CrossRef][Green Version]
- Oduwaye, L.; Akinbile, C.; Oluwatobi, A. A GIS-based assessment of urban expansion and its environmental consequences in Akure, Nigeria. J. Environ. Plan. Manag. 2020, 63, 1407–1425. [Google Scholar]
- Adejuwon, J.O.; Adekitan, A.A.; Oladunmoye, S.L. Community awareness and evaluation of surface water bodies in Osogbo, Osun State, Nigeria. J. Appl. Sci. Environ. Manag. 2018, 22, 1567–1571. [Google Scholar] [CrossRef]
- Oladehinde, G.; Fatusin, A.F.; Ojo, V. Urban expansion and loss of agricultural land in Osogbo, Osun State Nigeria, using multi-temporal imageries. J. Afr. Real Estate Res. 2019, 4, 139–156. [Google Scholar] [CrossRef]
- Olayiwola, A.M.; Olaitan, A.A. Spatial preference of urban residential location in Osogbo, Nigeria. Ghana J. Geogr. 2019, 11, 140–158. [Google Scholar]
- Aluko, O.W.; Okhimamhe, A.; Abubaker, S. Towards Transforming Osogbo into a Sustainable City, The Remote Sensing Perspective. AlJR Prepr. 2022. [Google Scholar] [CrossRef]
- Alimi, S.A.; Andongma, T.W.; Ogungbade, O.; Senbore, S.S.; Alepa, V.C.; Akinlabi, O.J.; Olawale, L.; Muhammed, Q. Flood vulnerable zones mapping using geospatial techniques: Case study of Osogbo Metropolis, Nigeria. Egypt. J. Remote Sens. Space Sci. 2022, 25, 841–850. [Google Scholar] [CrossRef]
- Gorelick, N.; Hancher, M.; Dixon, M.; Ilyushchenko, S.; Thau, D.; Moore, R. Google Earth Engine: Planetary-scale geospatial analysis for everyone. Remote Sens. Environ. 2017, 202, 18–27. [Google Scholar] [CrossRef]
- Badmos, O.S.; Rienow, A.; Callo-Concha, D.; Greve, K.; Jürgens, C. Urban development in West Africa—Monitoring and intensity analysis of slum growth in Lagos: Linking pattern and process. Remote Sens. 2018, 10, 1044. [Google Scholar] [CrossRef]
- Badmos, O.S.; Rienow, A.; Callo-Concha, D.; Greve, K.; Jürgens, C. Simulating slum growth in Lagos: An integration of rule based and empirical based model. Comput. Environ. Urban Syst. 2019, 77, 101369. [Google Scholar] [CrossRef]
- Breiman, L. Random forests. Mach. Learn. 2001, 45, 5–32. [Google Scholar] [CrossRef]
- Franco, F.; Di Napoli, A. Reliability assessment of a measure: The kappa statistic. G. Tec. Nefrol. Dial. 2016, 28, 289–292. [Google Scholar] [CrossRef]
- Huang, S.; Tang, L.; Hupy, J.P.; Wang, Y.; Shao, G.F. A commentary review on the use of normalized difference vegetation index (NDVI) in the era of popular remote sensing. J. For. Res. 2021, 32, 1–6, Erratum in J. For. Res. 2021, 32, 2719. [Google Scholar]
- Heydarian, M.; Doyle, T.E.; Samavi, R. MLCM: Multi-label confusion matrix. IEEE Access 2022, 10, 19083–19095. [Google Scholar] [CrossRef]
- Norman, J.M.; Becker, F. Terminology in thermal infrared remote sensing of natural surfaces. Agric. For. Meteorol. 1995, 77, 153–166. [Google Scholar] [CrossRef]
- Li, Z.L.; Tang, B.H.; Wu, H.; Ren, H.; Yan, G.; Wan, Z.; Trigo, I.F.; Sobrino, J.A. Satellite-derived land surface temperature: Current status and perspectives. Remote Sens. Environ. 2013, 131, 14–37. [Google Scholar] [CrossRef]
- Waleed, M.; Sajjad, M.; Acheampong, A.O.; Alam, M.T. Towards sustainable and livable cities: Leveraging remote sensing, machine learning, and geo-information modelling to explore and predict thermal field variance in response to urban growth. Sustainability 2023, 15, 1416. [Google Scholar] [CrossRef]
- Moisa, M.B.; Gemeda, D.O. Assessment of urban thermal field variance index and thermal comfort level of Addis Ababa metropolitan city, Ethiopia. Heliyon 2022, 8, e10185. [Google Scholar] [CrossRef] [PubMed]
- Bytyqi, V.; Qevani, S.; Agaj, T. Quantifying and Visualizing Land Cover Changes. An Analysis from the Hasi Region (Kosovo). Folia Geogr. 2024, 66, 50–68. [Google Scholar]
- Ghazaryan, G.; Rienow, A.; Oldenburg, C.; Thonfeld, F.; Trampnau, B.; Sticksel, S.; Jürgens, C. Monitoring of urban sprawl and densification processes in western Germany in the light of SDG indicator 11.3.1 based on an automated retrospective classification approach. Remote Sens. 2021, 13, 1694. [Google Scholar] [CrossRef]
- Cuba, N. Research note: Sankey diagrams for visualizing land cover dynamics. Landsc. Urban Plan. 2015, 139, 163–167. [Google Scholar] [CrossRef]
- Balogun, I.A.; Adeyewa, D.Z.; Balogun, A.A.; Morakinyo, T.E. Analysis of urban expansion and land use changes in Akure, Nigeria, using remote sensing and geographic information system (GIS) techniques. J. Geogr. Reg. Plan. 2011, 4, 533. [Google Scholar]
- Ekemode, B.G. Impact of urban regeneration on commercial property values in Osogbo, Osun State, Nigeria. Smart Sustain. Built Environ. 2020, 9, 557–571. [Google Scholar] [CrossRef]
- Ismail, A.I.; Kehinde, O.J.; Adedayo, O.O.; Aderinola, O.F. Appraising the Performance of Urban Renewal Measures in Nigeria: A Case of Osogbo, Osun State. Int. J. Humanit. Soc. Sci. 2020, 10, 75. [Google Scholar] [CrossRef]
- Yoade, A.O.; Onifade, V.A.; Jimoh, H.O. Residents’ satisfaction with urban renewal projects in south-western Nigeria. J. Urban Regen. Renew. 2022, 16, 139–154. [Google Scholar] [CrossRef]
- Ojo, O.O.; Shittu, A.A.; Adebolu, T.J. Landuse Pattern and Landcover of Akure Forest Reserve and Its Environs. Int. J. Environ. Clim. Change 2019, 9, 852–861. [Google Scholar] [CrossRef]
- Ochei, M.C.; Ogunfuyi, S.O. Impact of Urbanization on Temperature Trend Using Geospatial Techniques in Ondo State, Nigeria. Remote Sens. Earth Syst. Sci. 2023, 6, 208–223. [Google Scholar] [CrossRef]
- Rauf, S.; Pasra, M.M. Analysis of correlation between urban heat islands (SUHI) with land-use using sentinel 2 time-series image in Makassar city. In IOP Conference Series: Earth and Environmental Science, Proceedings of the 3rd International Conference on Civil and Environmental Engineering (ICCEE 2019), Bali, Indonesia, 29–30 August 2019; IOP Publishing: Bristol, UK, 2020; Volume 419, p. 012088. [Google Scholar] [CrossRef]
- Patriota, E.G. Analysis of Patterns, Drivers, and Trends of Surface Urban Heat Islands (SSUHIS) in Brazil. 2024. Available online: https://repositorio.ufpb.br/jspui/handle/123456789/32140 (accessed on 16 January 2025).
- Singh, R.; Kalota, D. Urban sprawl and its impact on generation of urban heat island: A case study of Ludhiana city. J. Indian Soc. Remote Sens. 2019, 47, 1567–1576. [Google Scholar] [CrossRef]
- Kafy, A.A.; Rahman, M.S.; Hasan, M.M.; Islam, M. Modelling future land use land cover changes and their impacts on land surface temperatures in Rajshahi, Bangladesh. Remote Sens. Appl. Soc. Environ. 2020, 18, 100314. [Google Scholar] [CrossRef]
- Saleem, M.S.; Ahmad, S.R.; Javed, M.A. Impact assessment of urban development patterns on land surface temperature by using remote sensing techniques: A case study of Lahore, Faisalabad and Multan district. Environ. Sci. Pollut. Res. 2020, 27, 39865–39878. [Google Scholar] [CrossRef]
- Seun, A.I.; Ayodele, A.P.; Koji, D.; Akande, S.O. The potential impact of increased urbanization on land surface temperature over South-West Nigeria. Curr. Res. Environ. Sustain. 2022, 4, 100142. [Google Scholar] [CrossRef]
- Ma, X.; Peng, S. Research on the spatiotemporal coupling relationships between land use/land cover compositions or patterns and the surface urban heat island effect. Environ. Sci. Pollut. Res. 2022, 29, 39723–39742. [Google Scholar] [CrossRef]












| Year | Satellite & Sensor | Number of Images | Acquisition Dates | Image Level | Time of Passage (Local Time) |
|---|---|---|---|---|---|
| 2014 | Landsat 8 (OLI/TIRS) | 3 | 4 June 2024 | Level-2 (Surface Reflectance & Temperature) | ~10:00 AM |
| 2023 | Landsat 9 (OLI-2/TIRS-2) | 3 | 5 June 2024 | Level-2 (Surface Reflectance & Temperature) | ~10:00 AM |
| Sample | Assessment | Akure 2014 | Akure 2023 | Osogbo 2014 | Osogbo 2023 |
|---|---|---|---|---|---|
| Training | Overall Accuracy (OvA) | 0.998 | 0.998 | 0.993 | 0.996 |
| Kappa Coefficient (K) | 0.998 | 0.996 | 0.991 | 0.995 | |
| Testing | Overall Accuracy (OvA) | 0.812 | 0.800 | 0.834 | 0.816 |
| Kappa Coefficient (K) | 0.746 | 0.705 | 0.791 | 0.738 | |
| Number of trees for hyperparameter tuning | 80 | 90 | 90 | 50 | |
| Study Area | Class | Min | Max | Mean | SD | Median | 90th Percentile |
|---|---|---|---|---|---|---|---|
| Akure 2014 | Built | −0.115 | 0.281 | 0.114 | 0.056 | 0.114 | 0.189 |
| Bare land | −0.219 | 0.279 | 0.023 | 0.055 | 0.020 | 0.091 | |
| Light forest | −0.226 | 0.223 | −0.026 | 0.046 | −0.029 | 0.035 | |
| Thick forest | −0.220 | 0.220 | −0.072 | 0.036 | −0.076 | −0.028 | |
| Water | −0.098 | 0.155 | 0.013 | 0.046 | 0.008 | 0.072 | |
| Akure 2023 | Built | −0.435 | 0.267 | 0.083 | 0.065 | 0.093 | 0.157 |
| Bare land | −0.250 | 0.233 | 0.052 | 0.052 | 0.056 | 0.115 | |
| Light forest | −0.479 | 0.227 | −0.035 | 0.064 | −0.038 | 0.051 | |
| Thick forest | −0.442 | 0.229 | −0.084 | 0.048 | −0.084 | −0.027 | |
| Water | −0.098 | 0.126 | 0.009 | 0.046 | 0.012 | 0.069 | |
| Osogbo 2014 | Built | −0.094 | 0.235 | 0.106 | 0.045 | 0.106 | 0.166 |
| Bare land | −0.200 | 0.163 | −0.029 | 0.072 | 0.026 | 0.065 | |
| Light forest | −0.211 | 0.199 | −0.016 | 0.062 | −0.016 | 0.066 | |
| Thick forest | −0.237 | 0.151 | −0.127 | 0.048 | −0.135 | −0.063 | |
| Water | −0.234 | 0.179 | −0.115 | 0.073 | −0.143 | 0.005 | |
| Osogbo 2023 | Built | −0.155 | 0.221 | 0.075 | 0.047 | 0.080 | 0.130 |
| Bare land | −0.154 | 0.117 | −0.017 | 0.048 | −0.013 | 0.046 | |
| Light forest | −0.214 | 0.149 | −0.021 | 0.054 | −0.015 | 0.046 | |
| Thick forest | −0.244 | 0.135 | −0.116 | 0.052 | −0.125 | −0.043 | |
| Water | −0.286 | 0.083 | −0.163 | 0.045 | −0.156 | −0.117 |
Disclaimer/Publisher’s Note: The statements, opinions and data contained in all publications are solely those of the individual author(s) and contributor(s) and not of MDPI and/or the editor(s). MDPI and/or the editor(s) disclaim responsibility for any injury to people or property resulting from any ideas, methods, instructions or products referred to in the content. |
© 2025 by the authors. Licensee MDPI, Basel, Switzerland. This article is an open access article distributed under the terms and conditions of the Creative Commons Attribution (CC BY) license (https://creativecommons.org/licenses/by/4.0/).
Share and Cite
Oyeniyi, M.A.; Odunsi, O.M.; Rienow, A.; Edler, D. Spatiotemporal Analysis of Land Use Change and Urban Heat Island Effects in Akure and Osogbo, Nigeria Between 2014 and 2023. Climate 2025, 13, 68. https://doi.org/10.3390/cli13040068
Oyeniyi MA, Odunsi OM, Rienow A, Edler D. Spatiotemporal Analysis of Land Use Change and Urban Heat Island Effects in Akure and Osogbo, Nigeria Between 2014 and 2023. Climate. 2025; 13(4):68. https://doi.org/10.3390/cli13040068
Chicago/Turabian StyleOyeniyi, Moruff Adetunji, Oluwafemi Michael Odunsi, Andreas Rienow, and Dennis Edler. 2025. "Spatiotemporal Analysis of Land Use Change and Urban Heat Island Effects in Akure and Osogbo, Nigeria Between 2014 and 2023" Climate 13, no. 4: 68. https://doi.org/10.3390/cli13040068
APA StyleOyeniyi, M. A., Odunsi, O. M., Rienow, A., & Edler, D. (2025). Spatiotemporal Analysis of Land Use Change and Urban Heat Island Effects in Akure and Osogbo, Nigeria Between 2014 and 2023. Climate, 13(4), 68. https://doi.org/10.3390/cli13040068

