Clustering Complex Trajectories Based on Topologic Similarity and Spatial Proximity: A Case Study of the Mesoscale Ocean Eddies in the South China Sea
Abstract
1. Introduction
2. Definitions and Methodology
2.1. Definitions of Simple and Complex Trajectories
2.2. Methodology
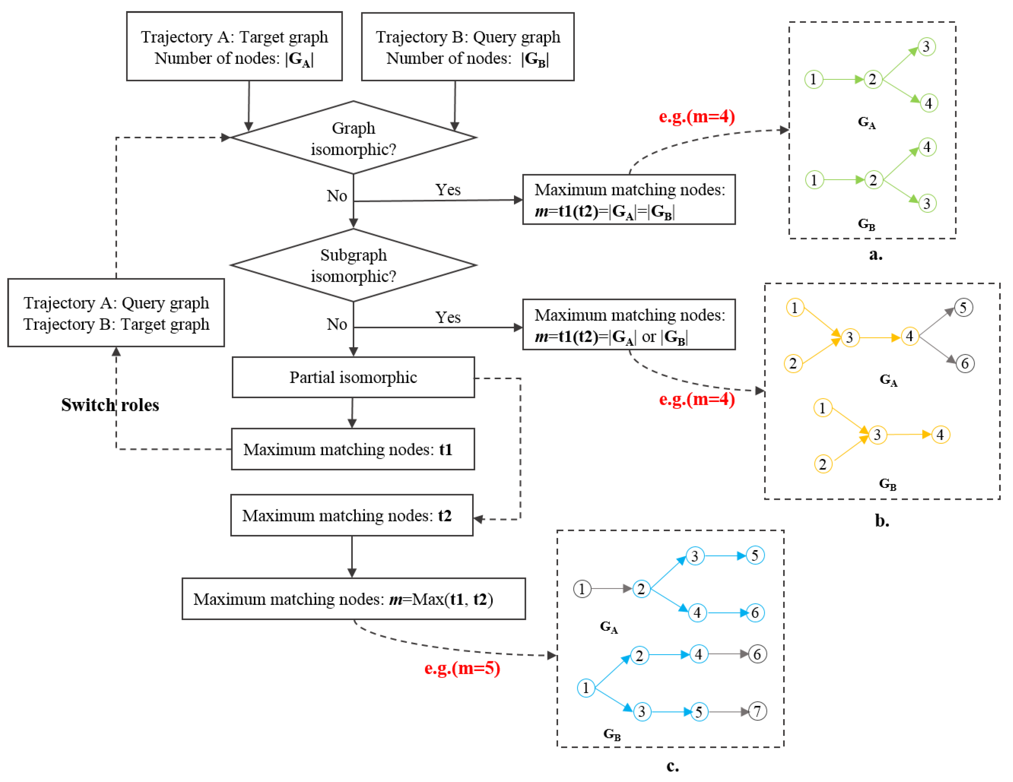
2.2.1. Topologic Similarity
2.2.2. Distance Measurement Between Complex Trajectories
2.2.3. Global Similarity Between Complex Trajectories
2.2.4. Hierarchical Clustering Based on the Global Similarity
2.2.5. Method Comparison and Evaluation of Results
3. Application and Analysis
3.1. Datasets
3.2. Clustering Results and Comparisons
3.3. Spatio-Temporal Characteristics
3.4. Migration Characteristics
4. Discussion
5. Conclusions
Author Contributions
Funding
Conflicts of Interest
References
- Miller, H.J.; Han, J. Geographic Data Mining and Knowledge Discovery; CRC press: Boca Raton, FL, USA, 2001; pp. 352–366. [Google Scholar]
- Zheng, Y. Trajectory Data Mining: An Overview; ACM: New York, NY, USA, 2015; pp. 1–14. [Google Scholar]
- Yuan, G.; Sun, P.; Zhao, J. A review of moving object trajectory clustering algorithms. Artif. Intell. Rev. 2017, 47, 123–144. [Google Scholar] [CrossRef]
- UrKa, D.; Kevin, B.; Francesca, C. Analysis and visualisation of movement: An interdisciplinary review. Mov. Ecol. 2015, 3, 5. [Google Scholar]
- Wang, H.M.; Du, Y.; Yi, J. A new method for measuring topological structure similarity between complex trajectories. IEEE Trans. Knowl. Data Eng. 2019, 31, 1836–1848. [Google Scholar] [CrossRef]
- Chen, J.; Wang, R.; Liu, L. Clustering of trajectories based on Hausdorff distance. In Proceedings of the IEEE International Conference on Electronics, Communications and Control, Ningbo, China, 9–11 September 2011; pp. 1940–1944. [Google Scholar]
- Atev, S.; Miller, G.; Papanikolopoulos, N.P. Clustering of vehicle trajectories. IEEE Trans. Intell. Transp. Syst. 2010, 11, 647–657. [Google Scholar] [CrossRef]
- Dodge, S.; Laube, P.; Weibel, R. Movement similarity assessment using symbolic representation of trajectories. Int. J. Geogr. Inf. Sci. 2012, 26, 1563–1588. [Google Scholar] [CrossRef]
- Besse, P.; Guillouet, B.; Loubes, J.M. Review & Perspective for distance based clustering of vehicle trajectories. IEEE Trans. Intell. Transp. Syst. 2016, 17, 3306–3317. [Google Scholar]
- You, W.; Chenghu, Z.; Tao, P. Semantic-geographic trajectory pattern mining based on a new similarity measurement. ISPRS Int. J. Geo-Inf. 2017, 6, 212. [Google Scholar]
- Qiu, X.; Mao, Q.; Tang, Y. Reversed graph embedding resolves complex single-cell trajectories. Nat. Methods 2017, 14, 979–982. [Google Scholar] [CrossRef]
- Gudmundsson, J.; Laube, P.; Wolle, T. Computational movement analysis. In Springer Handbook of Geographic Information; Springer: Berlin, Germany, 2012; Volume 112, pp. 423–438. [Google Scholar]
- Nan, F.; He, Z.; Zhou, H.; Wang, D. Three long-lived anticyclonic eddies in the northern South China Sea. J. Geo-Phys. Res. Ocean. 2011, 116, 879–889. [Google Scholar] [CrossRef]
- Liu, W.; Li, X.; Rahn, D.A. Storm Event Representation and Analysis Based on A Directed Spatiotemporal Graph Model; Taylor &Francis Group: London, UK, 2016; pp. 1–14. [Google Scholar]
- Günther, G.; Müller, R.; Von Hobe, M. Quantification of transport across the boundary of the lower stratospheric vortex during Arctic winter 2002/2003. Atmos. Chem. Phys. 2008, 8, 3655–3670. [Google Scholar] [CrossRef]
- Magdy, N.; Sakr, M.A.; Abdelkader, T.M. Review on trajectory similarity measures. In Proceedings of the 2015 IEEE Seventh International Conference on Intelligent Computing and Information Systems (ICICIS), Cairo, Egypt, 12–14 December 2015. [Google Scholar]
- Alt, H. The computational geometry of comparing shapes. In Efficient Algorithms; Lecture Notes in Computer Science; Springer: Berlin, Germany, 2009; Volume 5760, pp. 235–248. [Google Scholar]
- Pelekis, N.; Andrienko, G.; Andrienko, N.; Kopanakis, I.; Marketos, G.; Theodoridis, Y. Visually exploring movement data via similarity-based analysis. J. Intell. Inf. Syst. 2012, 38, 343–391. [Google Scholar] [CrossRef]
- Yuan, Y.; Raubal, M. Measuring similarity of mobile phone user trajectories–A spatio-temporal edit distance method. Int. J. Geogr. Inf. Sci. 2014, 28, 496–520. [Google Scholar] [CrossRef]
- Vaughan, N.; Gabrys, B. Comparing and combining time series trajectories using dynamic time warping. Procedia Comput. Sci. 2016, 96, 465–474. [Google Scholar] [CrossRef]
- Foggia, P.; Sansone, C.; Vento, M. A performance comparison of five algorithms for graph isomorphism. In Proceedings of the 3rd IAPR TC-15 Workshop on Graph-based Representations in Pattern Recognition, Napoli, Italy, 19–21 January 2001; pp. 188–199. [Google Scholar]
- Cordella, L.P.; Foggia, P.; Sansone, C. A (sub)graph isomor-phism algorithm for matching large graphs. IEEE Trans. Pattern Anal. Mach. Intell. 2004, 26, 1367–1372. [Google Scholar] [CrossRef]
- Yang, S.; Xing, J.; Chen, D. A modelling study of eddy-splitting by an Island/Seamount. Ocean Sci. 2017, 13, 1–25. [Google Scholar] [CrossRef]
- Li, Q.Y.; Sun, L.; Lin, S.F. GEM: A dynamic tracking model for mesoscale eddies in the ocean. Ocean Sci. Discuss. 2016, 12, 1249–1267. [Google Scholar] [CrossRef]
- Adams, D.K.; Mullineaux, L.S. Surface-generated mesoscale eddies transport deep-sea products from hydrothermal vents. Science 2011, 332, 580–583. [Google Scholar] [CrossRef]
- Chen, G.; Hou, Y.; Chu, X. Mesoscale eddies in the South China Sea: Mean properties, spatiotemporal variability, and impact on thermohaline structure. J. Geophys. Res. 2011, 116, 1–20. [Google Scholar] [CrossRef]
- Du, Y.; Yi, J.; Wu, D. Mesoscale oceanic eddies in the South China Sea from 1992 to 2012: Evolution processes and statistical analysis. Acta Oceanol. Sin. 2014, 33, 36–47. [Google Scholar] [CrossRef]
- Yi, J.; Du, Y.; Liang, F. A representation framework for studying spatiotemporal changes and interactions of dynamic geographic phenomena. Int. J. Geogr. Inf. Sci. 2014, 28, 1010–1027. [Google Scholar] [CrossRef]
- Zhang, Z.; Zhao, W.; Qiu, B. Anticyclonic eddy sheddings from Kuroshio loop and the accompanying cyclonic eddy in the northeastern South China Sea. J. Phys. Oceanogr. 2017, 47, 1243–1259. [Google Scholar] [CrossRef]
- Yang, Y.; Wang, D.; Wang, Q. Eddy-induced transport of saline kuroshio water into the Northern South China Sea. J. Geophys. Res. Oceans 2019, 124. [Google Scholar] [CrossRef]
- Du, Y.; Wu, D.; Liang, F. Major migration corridors of mesoscale ocean eddies in the South China Sea from 1992 to 2012. J. Mar. Syst. 2016, 158, 173–181. [Google Scholar] [CrossRef]
- Calinski, T.; Harabasz, J. A dendrite method for cluster analysis. Commun. Stat. 1974, 3, 1–27. [Google Scholar]
- Liu, X. Entropy, distance measure and similarity measure of fuzzy sets and their relations. Fuzzy Sets Syst. 1992, 52, 305–318. [Google Scholar]
- Chen, S.; Ma, B.; Zhang, K. On the similarity metric and the distance metric. Theor. Comput. Sci. 2009, 410, 2365–2376. [Google Scholar] [CrossRef]
- Miller, H.J.; Han, J. Geographic Data Mining and Knowledge Discovery, 2nd ed.; Taylor & Francis Group: London, UK, 2009. [Google Scholar]
- Liu, Y.; Li, Z.; Xiong, H. Understanding and enhancement of internal clustering validation measures. IEEE Trans. Cybern. 2013, 43, 982–994. [Google Scholar]
- Noce, S.; Collalti, A.; Valentini, R.; Santini, M. Hot spot maps of forest presence in the Mediterranean basin. Infor. Biogeosci. For. 2016, 9, 766–774. [Google Scholar] [CrossRef]
- Yi, J.; Du, Y.; He, Z. Enhancing the accuracy of automatic eddy detection and the capability of recognizing the multi-core structures from maps of sea level anomaly. Ocean Sci. 2014, 10, 39–48. [Google Scholar] [CrossRef]
- Yi, J.; Du, Y.; Liang, F. An auto-tracking algorithm for mesoscale eddies using global nearest neighbor filter. Limnol. Oceanogr. Methods 2017, 15, 276–290. [Google Scholar] [CrossRef]
- Gan, J.; Qu, T. Coastal jet separation and associated flow variability in the southwest South China Sea. Deep Sea Res. Part I Oceanogr. Res. Pap. 2008, 55, 1–19. [Google Scholar] [CrossRef]
- Cui, W.; Wang, W.; Zhang, J. Multicore structures and the splitting and merging of eddies in global oceans from satellite altimeter data. Ocean Sci. 2019, 15, 413–430. [Google Scholar] [CrossRef]
- Wang, H.M.; Du, Y.; Liang, F.Y.; Sun, Y. A census of the 1993–2016 complex mesoscale eddy processes in the South China Sea. Water 2019, 11, 1208. [Google Scholar] [CrossRef]
- Wang, G.; Su, J.; Chu, P.C. Mesoscale eddies in the South China Sea observed with altimeter data. Geophys. Res. Lett. 2003, 30, 2121. [Google Scholar] [CrossRef]
- Nan, F.; Xue, H.; Yu, F. Kuroshio intrusion into the South China Sea: A review. Prog. Oceanogr. 2015, 137, 314–333. [Google Scholar] [CrossRef]











| Methods | Clusters | Anticyclonic Eddies (AEs) (Mean ± Standard Deviation) | Cyclonic Eddies (CEs) (Mean ± Standard Deviation) | ||
|---|---|---|---|---|---|
| Spatial Proximity | Topologic Similarity | Spatial Proximity | Topologic Similarity | ||
| DTW | Cluster 1 | 0.73 ± 0.12 | — | 0.76 ± 0.11 | — |
| Cluster 2 | 0.80 ± 0.09 | — | 0.82 ± 0.08 | — | |
| HD | Cluster 1 | 0.70 ± 0.12 | 0.40 ± 0.20 | 0.73 ± 0.11 | 0.41 ± 0.18 |
| Cluster 2 | 0.82 ± 0.07 | 0.39 ± 0.19 | 0.79 ± 0.08 | 0.40 ± 0.20 | |
| GSMCT | Cluster 1 | 0.79 ± 0.08 | 0.60 ± 0.10 | 0.73 ± 0.12 | 0.57 ± 0.12 |
| Cluster 2 | 0.71 ± 0.12 | 0.56 ± 0.12 | 0.83 ± 0.07 | 0.56 ± 0.11 | |
| Cluster 3 | 0.85 ± 0.07 | 0.55 ± 0.11 | 0.75 ± 0.10 | 0.62 ± 0.10 | |
| Cluster 4 | 0.74 ± 0.11 | 0.59 ± 0.08 | 0.84 ± 0.07 | 0.59 ± 0.09 | |
© 2019 by the authors. Licensee MDPI, Basel, Switzerland. This article is an open access article distributed under the terms and conditions of the Creative Commons Attribution (CC BY) license (http://creativecommons.org/licenses/by/4.0/).
Share and Cite
Wang, H.; Du, Y.; Sun, Y.; Liang, F.; Yi, J.; Wang, N. Clustering Complex Trajectories Based on Topologic Similarity and Spatial Proximity: A Case Study of the Mesoscale Ocean Eddies in the South China Sea. ISPRS Int. J. Geo-Inf. 2019, 8, 574. https://doi.org/10.3390/ijgi8120574
Wang H, Du Y, Sun Y, Liang F, Yi J, Wang N. Clustering Complex Trajectories Based on Topologic Similarity and Spatial Proximity: A Case Study of the Mesoscale Ocean Eddies in the South China Sea. ISPRS International Journal of Geo-Information. 2019; 8(12):574. https://doi.org/10.3390/ijgi8120574
Chicago/Turabian StyleWang, Huimeng, Yunyan Du, Yong Sun, Fuyuan Liang, Jiawei Yi, and Nan Wang. 2019. "Clustering Complex Trajectories Based on Topologic Similarity and Spatial Proximity: A Case Study of the Mesoscale Ocean Eddies in the South China Sea" ISPRS International Journal of Geo-Information 8, no. 12: 574. https://doi.org/10.3390/ijgi8120574
APA StyleWang, H., Du, Y., Sun, Y., Liang, F., Yi, J., & Wang, N. (2019). Clustering Complex Trajectories Based on Topologic Similarity and Spatial Proximity: A Case Study of the Mesoscale Ocean Eddies in the South China Sea. ISPRS International Journal of Geo-Information, 8(12), 574. https://doi.org/10.3390/ijgi8120574

