The RichWPS Environment for Orchestration
Abstract
:1. Introduction
2. Architectural Concept
2.1. Mainstream Technologies
2.2. OWS Orchestration
2.3. Architecture

| RichWPS | BPEL | |
|---|---|---|
| Interoperability with OWS | High | Low |
| Interoperability with W3C WS | Low | High |
| Provision of orchestrated services in SDI | High (WPS) | Low |
| Provision of orchestrated services in classic SOA | Medium (SOAP, WSDL supported but reported problems) | High |
| Service description | SemanticProxy, self-describing operations | WSDL from various sources |
| Interface of orchestrated services | XML-RPC, SOAP-RPC as inherited from hosting server | SOAP-RPC |
| Orchestration language | Customized DSL, with special regard for OWS | XML-based |
| Orchestration engine | RichWPS Server | Various |
| Tool support | ModelBuilder, for all tasks | Various, for different purposes |
| OWS Service discovery | High | Low |
| Usability | High | Medium |
| Control structures | Various (still open) | Basic set of operations available |
3. Fields of Activity
3.1. Data Provision
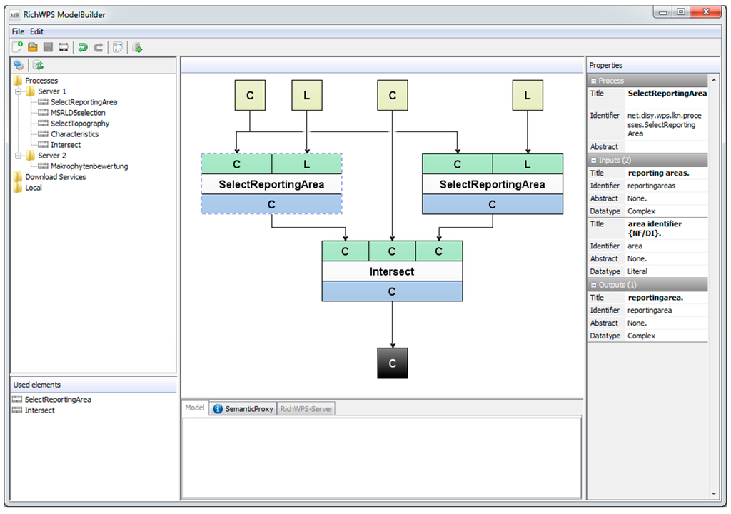
3.2. Modeling

3.3. Model Description and Execution
3.4. Language Concept and Implementation
| (1) References | (2) Assignments | (3) Bindings | (4) Execute Statements |
|---|---|---|---|
| in.wps-input-identifier out.wps-output-identifier var.unique-identifier | out.wps-output-identifier = var.unique-identifier var.unique-identifier = in.wps-input-identifier var.unique-identifier = “value” | bind process wps-compliant-identifier to org/shorthand bind process http/https, port, path, wps-compliant-identifier to org/shorthand | execute org/shorthand with in.example as INPUT1 var.example as INPUT2 store RESULT1 as out.result1 RESULT2 as var.variable |
3.5. Monitoring and Dynamic Reconfiguration
4. Outlook
5. Conclusions
Acknowledgments
Author Contributions
Conflicts of Interest
References and Notes
- Müller, M.; Bernard, L.; Brauner, J. Moving code in spatial data infrastructures-web service based deployment of geoprocessing algorithms. Trans. GIS 2010, 14, 101–118. [Google Scholar] [CrossRef]
- Foerster, T.; Schäffer, B.; Baranski, B.; Brauner, J. Geospatial web services for distributed processing—Applications and scenarios. In Geospatial Web Services: Advances in Information Interoperability; Zhao, P., Di, L., Eds.; IGI Global: Hershey PA, USA, 2011; pp. 245–286. [Google Scholar]
- OGC. OGC Main Page. Available online: http://www.opengeospatial.org/ (accessed on 17 October 2014).
- OGC. OGC Standards. Available online: http://www.opengeospatial.org/standards/is (accessed on 17 October 2014).
- Schut, P. Web Processing Service V 1.0.0; Open Geospatial Consortium: Wayland, MA, USA, 2007. [Google Scholar]
- Whiteside, A. OGC Web Services Common Specification; OGC Document; Open Geospatial Consortium: Wayland, MA, USA, 2007. [Google Scholar]
- Cepicky, J.; Becchi, L.; Casagrande, L.; Holler, S.; Skintzos, P.; de Jesus, J. PyWPS. Available online: http://pywps.wald.intevation.org/ (accessed on 5 August 2014).
- 52°North Initiative for Geospatial Open Source Software GmbH 52° North WPS. Available online: http://52north.org/communities/geoprocessing/wps/ (accessed on 5 August 2014).
- Stollberg, B.; Zipf, A. OGC web processing service interface for web service orchestration. In Proceedings of the Web and Wireless Geographical Information Systems 7th International Symposium, W2GIS 2007, Cardiff, UK, 28–29 November 2007.
- Akram, A.; Meredith, D.; Allan, R. Evaluation of BPEL to scientific workflows. In Proceedings of the Sixth IEEE International Symposium on Cluster Computing and the Grid (CCGRID’06), Singapore, Singapore, 16–19 May 2006; Volume 1, pp. 269–274.
- Alameh, N. Chaining geographic information web services. IEEE Internet Comput. 2003, 7, 22–29. [Google Scholar] [CrossRef]
- ISO/TC ISO 19119:2005—Geographic Information—Services; International Organization for Standardization: Geneva, Switzerland, 2005.
- Schaeffer, B. OGC OWS-6 Geoprocessing Workflow Architecture Engineering Report; Open Geospatial Consortium: Wayland, MA, USA, 2009. [Google Scholar]
- W3C Web Services Description Language (WSDL) Version 2.0 Part 1: Core Language. Available online: http://www.w3.org/TR/wsdl20/ (accessed on 17 October 2014).
- W3C SOAP Version 1.2 Part 1: Messaging Framework, (Second Edition) ed. Available online: http://www.w3.org/TR/soap12-part1/ (accessed on 17 October 2014).
- OASIS Web Services Security : SOAP Message Security 1; OASIS: Burlington, MA, USA, 2006.
- Sheng, Q.Z.; Qiao, X.; Vasilakos, A.V; Szabo, C.; Bourne, S.; Xu, X. Web services composition: A decade’s overview. Icform. Sci. 2014, 280, 218–238. [Google Scholar]
- Dustdar, S.; Schreiner, W. A survey on web services composition. Int. J. Web Grid Serv. 2005, 1, 1–30. [Google Scholar] [CrossRef]
- Rao, J.; Su, X. A survey of automated web service composition methods. In Proceedings of the First International Workshop on Semantic Web Services and Web Process Composition, SWSWPC 2004, San Diego, CA, USA, 6 June 2004.
- Srivastava, B.; Koehler, J. Web service composition-current solutions and open problems. In Proceedings of ICAPS 2003 Workshop on Planning for Web Services, Trento, Italy, 10 June 2003; pp. 28–35.
- Milanovic, N.; Malek, M. Current solutions for web service composition. IEEE Internet Comput. 2004, 8, 51–59. [Google Scholar] [CrossRef]
- Ter Beek, M.; Bucchiarone, A.; Gnesi, S. Web service composition approaches: From industrial standards to formal methods. In Proceedings of the Second International Conference on Internet and Web Applications and Services (ICIW’07), Mauritius, 13–19 May 2007; pp. 15–15.
- Ivanova, E. Orchestrating Web Services–Standards and Solutions. In Proceedings of National Scientific Conference “Mathematics, Informatics and Computer Sciences”-St. Cyril and St. Methodius University of Veliko Tarnovo, Veliko Tarnovo, Bulgaria, 12–13 May 2006; pp. 137–142.
- Workflow Management Coalition (WfMC) Process Definition Interface–XML Process Definition Language (WFMC-TC-1025). Available online: http://www.xpdl.org/standards/xpdl-2.2/XPDL%202.2%20(2012-08-30).pdf (accesses on 17 October 2014).
- Van der Aalst, W.M.P.; ter Hofstede, A.H.M. YAWL: Yet another workflow language. Inform. Syst. 2005, 30, 245–275. [Google Scholar] [CrossRef]
- Van der Aalst, W.M.P. Don’t go with the flow: Web services composition standards exposed. IEEE Intell. Syst. 2003, 18, 72–85. [Google Scholar]
- Zhao, P.; Foerster, T.; Yue, P. The geoprocessing web. Comput. Geosci. 2012, 47, 3–12. [Google Scholar] [CrossRef]
- Apache Software Foundation Apache ODE. Available online: http://ode.apache.org/ (accessed on 17 October 2014).
- Louridas, P. Orchestrating web services with bpel. IEEE Software 2008, 25, 85–87. [Google Scholar] [CrossRef]
- Montesi, F. Jolie. Available online: http://www.jolie-lang.org/ (accessed on 17 October 2014).
- University of Texas at Austin Orc Language Project. Available online: https://orc.csres.utexas.edu/ (accessed on 17 October 2014).
- Montesi, F.; Guidi, C.; Zavattaro, G. Service-oriented programming with Jolie. Web Serv. Found. 2014. [Google Scholar] [CrossRef]
- Choi, Y.; Garg, A.; Rai, S.; Misra, J.; Vin, H. Orchestrating computations on the world-wide web. In Proceedings of Parallel Processing: 8th International Euro-Par Conference, Heidelberg, Germany, 27–30 August 2002.
- Apache Software Foundation Apache CXF. Available online: http://cxf.apache.org/docs/java-to-wsdl.html (accessed on 17 October 2014).
- Kiehle, C.; Heier, C.; Greve, K. Requirements for next generation spatial data infrastructures-standardized web based geoprocessing and web service orchestration. Trans. GIS 2007 2008, 11, 819–834. [Google Scholar]
- Friis-Christensen, A.; Ostländer, N. Designing service architectures for distributed geoprocessing: Challenges and future directions. Trans. GIS 2007, 11, 799–818. [Google Scholar] [CrossRef]
- Schaeffer, B. Towards a transactional web processing service. In Proceedings of the GI-Days, Münster, Germany, 16–18 June 2008.
- Weiser, A.; Neis, P.; Zipf, A. Orchestrierung von OGC Web Diensten im Katastrophenmanagement am Beispiel eines Emergency Route Service auf Basis der OpenLS Spezifikation. GIS-Zeitschrift für Geoinformatik 2006, 9, 35–41. [Google Scholar]
- Sonnet, J. OWS 2 Common Architecture: WSDL SOAP UDDI; Open Geospatial Consortium Inc.: Wayland, MA, USA, 2004. [Google Scholar]
- OpenPlans WPS Processes-GeoServer 2.5.x User Manual. Available online: http://docs.geoserver.org/stable/en/user/extensions/wps/processes.html#process-chaining (accessed on 24 June 2014).
- Taverna Project Home Page. Available online: http://www.taverna.org.uk/ (accessed on 12 May 2014).
- De Jesus, J.; Walker, P.; Grant, M.; Groom, S. WPS orchestration using the Taverna workbench: The eScience approach. Comput. Geosci. 2012, 47, 75–86. [Google Scholar] [CrossRef]
- Brauner, J.; Foerster, T.; Schaeffer, B.; Baranski, B. Towards a research agenda for geoprocessing services. In Proceedings of the 12th AGILE International Conference on Geographic Information Science (2009), Chicago, IL, USA, 24–28 August 2009; Volume 1, pp. 1–12.
- Menascé, D.A.; Mason, G. QoS issues in web services. 2002. [Google Scholar] [CrossRef]
- Spark—A Small Web Framework for Java. Available online: http://www.sparkjava.com/ (accessed on 14 May 2014).
- openRDF.org. Available online: http://www.openrdf.org/ (accessed on 14 May 2014).
- Müller, M.; Bernard, L.; Kadner, D. Moving code—Sharing geoprocessing logic on the web. ISPRS J. Photogramm. Remote Sens. 2013, 83, 193–203. [Google Scholar] [CrossRef]
- Fowler, M. Domain Specific Languages, 1st ed.; Addison Wesley Professional: Boston, MA, USA, 2010; pp. 105–111. [Google Scholar]
- Xtext-Language Development Made Easy. Available online: http://www.eclipse.org/Xtext/ (accessed on 14 May 2014).
© 2014 by the authors; licensee MDPI, Basel, Switzerland. This article is an open access article distributed under the terms and conditions of the Creative Commons Attribution license (http://creativecommons.org/licenses/by/4.0/).
Share and Cite
Bensmann, F.; Alcacer-Labrador, D.; Ziegenhagen, D.; Roosmann, R. The RichWPS Environment for Orchestration. ISPRS Int. J. Geo-Inf. 2014, 3, 1334-1351. https://doi.org/10.3390/ijgi3041334
Bensmann F, Alcacer-Labrador D, Ziegenhagen D, Roosmann R. The RichWPS Environment for Orchestration. ISPRS International Journal of Geo-Information. 2014; 3(4):1334-1351. https://doi.org/10.3390/ijgi3041334
Chicago/Turabian StyleBensmann, Felix, Dorian Alcacer-Labrador, Dennis Ziegenhagen, and Rainer Roosmann. 2014. "The RichWPS Environment for Orchestration" ISPRS International Journal of Geo-Information 3, no. 4: 1334-1351. https://doi.org/10.3390/ijgi3041334
APA StyleBensmann, F., Alcacer-Labrador, D., Ziegenhagen, D., & Roosmann, R. (2014). The RichWPS Environment for Orchestration. ISPRS International Journal of Geo-Information, 3(4), 1334-1351. https://doi.org/10.3390/ijgi3041334
