Detecting and Grouping In-Source Fragments with Low-Energy Stepped HCD, Together with MS3, Increases Identification Confidence in Untargeted LC–Orbitrap Metabolomics of Plantago lanceolata Leaves and P. ovata Husk
Abstract
1. Introduction
2. Materials and Methods
2.1. Sample Preparation
2.2. Chromatographic Separation
2.3. Mass Spectrometry
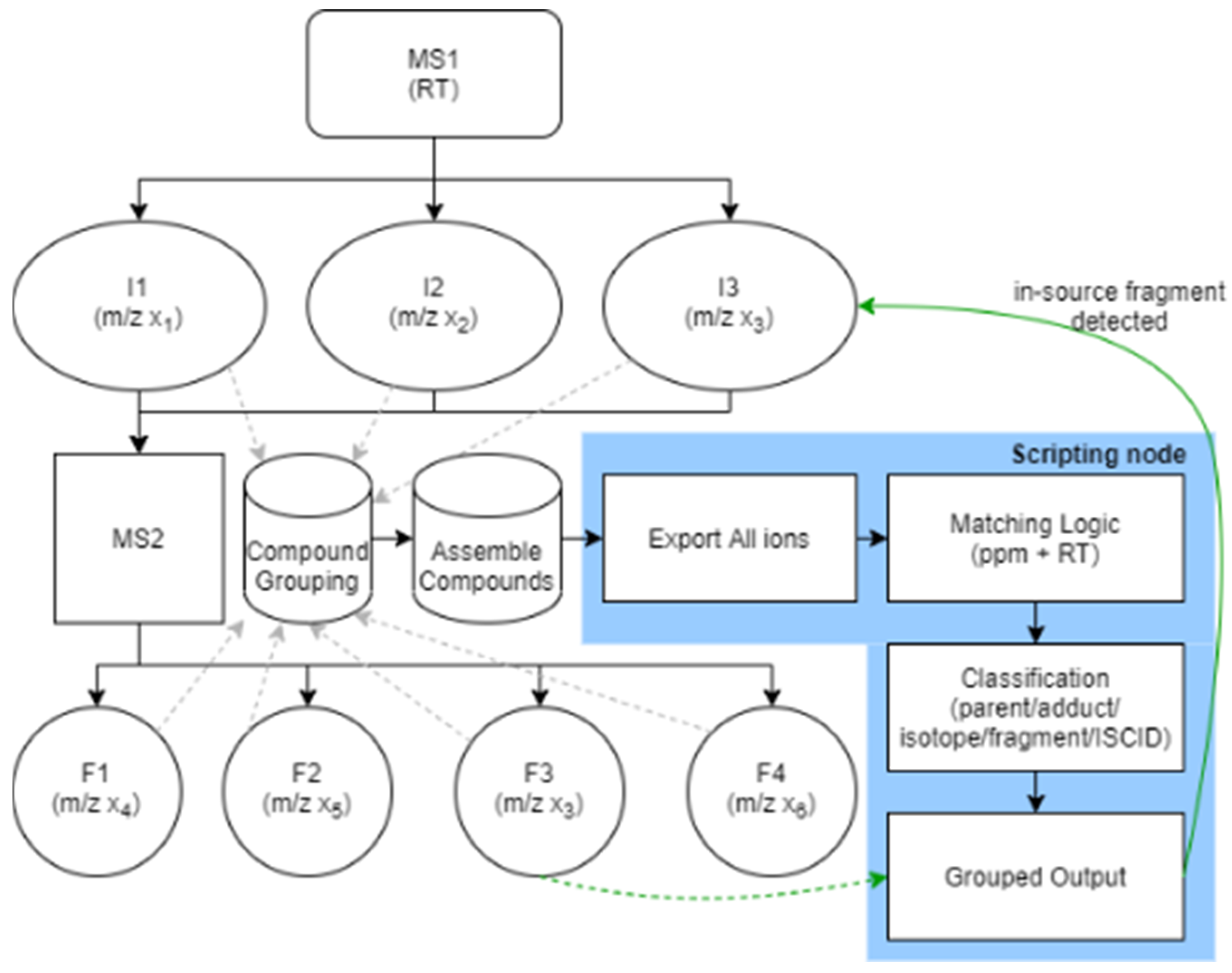
2.4. Data Analysis
3. Results
3.1. MS Parameter Optimization
3.2. Comparison Between Acquisition Modes
3.3. Comparison Between Husk and Leaf Samples
4. Discussion
5. Conclusions
Supplementary Materials
Author Contributions
Funding
Institutional Review Board Statement
Informed Consent Statement
Data Availability Statement
Conflicts of Interest
Abbreviations
| AGC | Automatic gain control |
| BM | Best match |
| COSMIC | Confidence of small molecule identifications |
| CSI | Compound structure identification |
| DDA | Data-dependent acquisition |
| ddMS2 | Data-dependent MS2 acquisition |
| ddMS3 | Data-dependent MS3 acquisition |
| ESI | Electrospray ionization |
| ISF | In-source fragmentation |
| ISFs | In-source fragments |
| HCD | Higher-energy collisional dissociation |
| HRMS | High-resolution mass spectrometry |
| ISCID | In-source collision-induced dissociation |
| MSI | Metabolomics standards initiative |
| NCE | Normalized collision energy |
| NMR | Nuclear magnetic resonance |
| OT | Orbitrap |
| RDA | retro-Diels–Alder |
| RF | Radio frequency |
| RTLS | Real-time library search |
| TopN | Number of precursors per cycle |
| UHPLC | Ultra-high-performance liquid chromatography |
| UV | Ultraviolet |
References
- Wang, H.; Chen, Y.; Wang, L.; Liu, Q.; Yang, S.; Wang, C. Front. Advancing Herbal Medicine: Enhancing Product Quality and Safety through Robust Quality Control Practices. Front. Pharmacol. 2023, 14, 1265178. [Google Scholar] [CrossRef]
- Hilal, B.; Khan, M.M.; Fariduddin, Q. Recent advancements in deciphering the therapeutic properties of plant secondary metabolites: Phenolics, terpenes, and alkaloids. Plant Physiol. Biochem. 2024, 211, 108674. [Google Scholar] [CrossRef]
- Ren, J.L.; Yang, L.; Qiu, S.; Zhang, A.H.; Wang, X.J. Efficacy evaluation; active ingredients, and multitarget exploration of herbal medicine. Trends Endocrinol. Metab. 2023, 34, 146–157. [Google Scholar] [CrossRef]
- Gonçalves, S.; Romano, A. The medicinal potential of plants from the genus Plantago (Plantaginaceae). Ind. Crops Prod. 2016, 83, 213–226. [Google Scholar] [CrossRef]
- Samuelsen, A.B. The traditional uses, chemical constituents and biological activities of Plantago major L. A review. J. Ethnopharmacol. 2000, 71, 1–21. [Google Scholar] [CrossRef]
- Patel, M.K.; Mishra, A.; Jha, B. Non-targeted metabolite profiling and scavenging activity unveil the nutraceutical potential of psyllium (Plantago ovata Forsk). Front. Plant Sci. 2016, 7, 431. [Google Scholar] [CrossRef]
- Medina-van, P.; Schmöckel, E.; Bischoff, A.; Carrasco-Farias, N.; Catford, J.A.; Feldmann, R.; Groten, K.; Henry, H.A.L.; Bucharova, A.; Hänniger, S.; et al. Plant geographic distribution influences chemical defences in native and introduced Plantago lanceolata populations. Funct. Ecol. 2024, 38, 883–896. [Google Scholar] [CrossRef]
- Shahaf, N.; Rogachev, I.; Heinig, U.; Meir, S.; Malitsky, S.; Battat, M.; Wyner, H.; Zheng, S.; Wehrens, R.; Aharoni, A. The WEIZMASS spectral library for high-confidence metabolite identification. Nat. Commun. 2016, 7, 12423. [Google Scholar] [CrossRef]
- Sumner, L.W.; Lei, Z.; Nikolau, B.J.; Saito, K. Modern plant metabolomics: Advanced natural product gene discoveries, improved technologies, and future prospects. Nat. Prod. Rep. 2015, 32, 212–229. [Google Scholar] [CrossRef] [PubMed]
- Vaniya, A.; Fiehn, O. Using fragmentation trees and mass spectral trees for identifying unknown compounds in metabolomics. TrAC Trends Anal. Chem. 2015, 69, 52–61. [Google Scholar] [CrossRef]
- Ribbenstedt, A.; Ziarrusta, H.; Benskin, J.P. Development, characterization and comparisons of targeted and non-targeted metabolomics methods. PLoS ONE 2018, 13, e0207082. [Google Scholar] [CrossRef]
- Elias, J.E.; Gygi, S.P. Target-decoy search strategy for increased confidence in large-scale protein identifications by mass spectrometry. Nat. Methods 2007, 4, 207–214. [Google Scholar] [CrossRef]
- Moorthy, A.S.; Wallace, W.E.; Kearsley, A.J.; Tchekhovskoi, D.V.; Stein, S.E. Combining Fragment-Ion and Neutral-Loss Matching during Mass Spectral Library Searching: A New General Purpose Algorithm Applicable to Illicit Drug Identification. Anal. Chem. 2017, 89, 13261–13268. [Google Scholar] [CrossRef]
- Sumner, L.W.; Amberg, A.; Barrett, D.; Beale, M.H.; Beger, R.; Daykin, C.A.; Fan, T.W.M.; Fiehn, O.; Goodacre, R.; Griffin, J.L.; et al. Proposed minimum reporting standards for chemical analysis: Chemical Analysis Working Group (CAWG) Metabolomics Standards Initiative (MSI). Metabolomics 2007, 3, 211–221. [Google Scholar] [CrossRef] [PubMed]
- Schymanski, E.L.; Jeon, J.; Gulde, R.; Fenner, K.; Ruff, M.; Singer, H.P.; Hollender, J. Identifying small molecules via high resolution mass spectrometry: Communicating confidence. Environ. Sci. Technol. 2014, 48, 2097–2098. [Google Scholar] [CrossRef]
- Çiçek, S.S.; Mangoni, A.; Hanschen, F.S.; Agerbirk, N.; Zidorn, C. Essentials in the acquisition, interpretation, and reporting of plant metabolite profiles. Phytochemistry 2024, 220, 114004. [Google Scholar] [CrossRef]
- Fang, C.; Fernie, A.R.; Luo, J. Exploring the Diversity of Plant Metabolism. Trends Plant Sci. 2019, 24, 83–98. [Google Scholar] [CrossRef] [PubMed]
- Xu, Y.F.; Lu, W.; Rabinowitz, J.D. Avoiding misannotation of in-source fragmentation products as cellular metabolites in liquid chromatography-mass spectrometry-based metabolomics. Anal. Chem. 2015, 87, 2273–2281. [Google Scholar] [CrossRef] [PubMed]
- Mahieu, N.G.; Patti, G.J. Systems-Level Annotation of a Metabolomics Data Set Reduces 25 000 Features to Fewer than 1000 Unique Metabolites. Anal. Chem. 2017, 89, 10397–10406. [Google Scholar] [CrossRef]
- Allwood, J.W.; Woznicki, T.L.; Xu, Y.; Foito, A.; Aaby, K.; Sungurtas, J.; Freitag, S.; Goodacre, R.; Stewart, D.; Remberg, S.F.; et al. Application of HPLC–PDA–MS metabolite profiling to investigate the effect of growth temperature and day length on blackcurrant fruit. Metabolomics 2019, 15, 12. [Google Scholar] [CrossRef]
- Luo, R.Y.; Comstock, K.; Ding, C.; Wu, A.H.B.; Lynch, K.L. Comparison of liquid chromatography-high-resolution tandem mass spectrometry (MS2) and multi-stage mass spectrometry (MS3) for screening toxic natural products. J. Mass Spectrom. Adv. Clin. Lab 2023, 30, 38–44. [Google Scholar] [CrossRef]
- Berberich, M.J.; Paulo, J.A.; Everley, R.A. MS3-IDQ: Utilizing MS3 Spectra beyond Quantification Yields Increased Coverage of the Phosphoproteome in Isobaric Tag Experiments. J. Proteome Res. 2018, 17, 1741–1747. [Google Scholar] [CrossRef]
- Barshop, W.; Canterbury, J.; Bills, B.; Sharma, S.; Thermo Fisher Scientific. Small Molecule Real-Time Library Search, Vendor Poster, 2018. Available online: https://documents.thermofisher.com/TFS-Assets/CMD/posters/po-000115-lsms-orbitrap-iq-x-real-time-library-po000115-en.pdf (accessed on 12 June 2025).
- Bills, B.; Barshop, W.D.; Sharma, S.; Canterbury, J.; Robitaille, A.M.; Senko, M.W.; Zabrouskov, V. Novel Real-Time Library Search driven data acquisition strategy for identification and characterization of metabolites. Anal. Chem. 2022, 94, 3749–3755. [Google Scholar] [CrossRef]
- Mcalister, G.; Ntai, I.; Kiyonami, R.; Huguet, R.; Ding, C.; Mohtashemi, I.; Bailey, D.; Eliuk, S.; Zabrouskov, V.; Sharma, S.; et al. New Method Filters for Improved MSn Acquisition for Small Molecule and Proteomics Workflows, Vendor Poster, 2018. Available online: https://documents.thermofisher.com/TFS-Assets/CMD/posters/po-65259-lc-ms-method-filters-msn-acquisition-asms2018-po65259-en.pdf (accessed on 12 June 2025).
- Koelmel, J.P.; Kroeger, N.M.; Gill, E.L.; Ulmer, C.Z.; Bowden, J.A.; Patterson, R.E.; Yost, R.A.; Garrett, T.J. Expanding Lipidome Coverage Using LC-MS/MS Data-Dependent Acquisition with Automated Exclusion List Generation. J. Am. Soc. Mass Spectrom. 2017, 28, 908–917. [Google Scholar] [CrossRef] [PubMed]
- Mei, S.; Chen, X. Combination of HPLC–orbitrap-MS/MS and network pharmacology to identify the anti-inflammatory phytochemicals in the coffee leaf extracts. Food Front. 2023, 4, 1395–1412. [Google Scholar] [CrossRef]
- Rochers, N.D.; Walsh, J.P.; Renaud, J.B.; Seifert, K.A.; Yeung, K.K.C.; Sumarah, M.W. Metabolomic profiling of fungal pathogens responsible for root rot in American ginseng. Metabolites 2020, 10, 35. [Google Scholar] [CrossRef] [PubMed]
- Li, X.; Wang, P.; Tong, Y.; Liu, J.; Shu, G. UHPLC-Q-Exactive Orbitrap MS/MS-Based Untargeted Metabolomics and Molecular Networking Reveal the Differential Chemical Constituents of the Bulbs and Flowers of Fritillaria thunbergii. Molecules 2022, 27, 6944. [Google Scholar] [CrossRef] [PubMed]
- Assress, H.A.; Ferruzzi, M.G.; Lan, R.S. Optimization of Mass Spectrometric Parameters in Data Dependent Acquisition for Untargeted Metabolomics on the Basis of Putative Assignments. J. Am. Soc. Mass Spectrom. 2023, 34, 1621–1631. [Google Scholar] [CrossRef]
- Kaufmann, A.; Bromirski, M. Selecting the Best Q Exactive Orbitrap Mass Spectrometer Scan Mode for Your Application, Thermo Fisher Scientific, Vendor Technical Note, 2020. Available online: https://documents.thermofisher.com/TFS-Assets/CMD/Reference-Materials/wp-65147-ms-q-exactive-orbitrap-scan-modes-wp65147-en.pdf (accessed on 4 July 2025).
- Fu, X.; Li, Q.; Yin, H.H.; Liu, Y.N.; Wu, W.; Hammock, B.D.; Pan, J.; Liu, J.Y. Longitudinal Fragment Profiles Based on Multi-Collision Energy Tandem Mass Spectra Improve the Accuracy of Metabolite Identification in Untargeted Metabolomics. Anal. Chem. 2025, 97, 14349–14360. [Google Scholar] [CrossRef]
- Marquet, P.; Venisse, N.; Lacassie, E.; Lachâtre, G. In-source CID mass spectral libraries for the “general unknown” screening of drugs and toxicants. Analusis 2000, 28, 925–934. [Google Scholar] [CrossRef]
- Couzijn, E.P.A.; Mohring, S.A.I.; Ntai, I.; Hauschild, J.-P.; Harder, A.; Makarov, A.A. Origins and Mitigation of Unwanted Dissociation of Fragile Analyte Ions in Compact Quadrupole Orbitrap Mass Spectrometers, Vendor Poster, 2020. Available online: https://lcms.cz/labrulez-bucket-strapi-h3hsga3/po_65791_ms_analyte_ions_quadrupole_orbitrap_asms2020_po65791_en_f6b5875fd9/po-65791-ms-analyte-ions-quadrupole-orbitrap-asms2020-po65791-en.pdf (accessed on 25 June 2025).
- Wasito, H.; Causon, T.; Hann, S. Alternating in-source fragmentation with single-stage high-resolution mass spectrometry with high annotation confidence in non-targeted metabolomics. Talanta 2022, 236, 122828. [Google Scholar] [CrossRef] [PubMed]
- Bailey, D.J.; Mcalister, G.C.; Sharma, S.; Remes, P.M.; Tautenhahn, R.; Ntai, I. Thermo Fisher Scientific Real-Time Collisional Energy Optimization on the Orbitrap Fusion Platform for Confident Unknown Identification, Vendor Poster, 2018. Available online: https://documents.thermofisher.com/TFS-Assets/CMD/posters/po-65258-lc-assisted-ce-asms2018-po65258-en.pdf (accessed on 2 July 2025).
- Nikolskiy, I.; Mahieu, N.G.; Chen, Y.J.; Tautenhahn, R.; Patti, G.J. An untargeted metabolomic workflow to improve structural characterization of metabolites. Anal. Chem. 2013, 85, 7713–7719. [Google Scholar] [CrossRef]
- Kalli, A.; Smith, G.T.; Sweredoski, M.J.; Hess, S. Evaluation and optimization of mass spectrometric settings during data-dependent acquisition mode: Focus on LTQ-Orbitrap mass analyzers. J. Proteome Res. 2013, 12, 3071–3086. [Google Scholar] [CrossRef]
- Ferreyra, M.L.F.; Serra, P.; Casati, P. Recent advances on the roles of flavonoids as plant protective molecules after UV and high light exposure. Physiol. Plant. 2021, 173, 736–749. [Google Scholar] [CrossRef]
- Contreras-Angulo, L.A.; Moreno-Ulloa, A.; Carballo-Castañeda, R.A.; León-Felix, J.; Romero-Quintana, J.G.; Aguilar-Medina, M.; Ramos-Payán, R.; Heredia, J.B. Metabolomic Analysis of Phytochemical Compounds from Agricultural Residues of Eggplant (Solanum melongena L.). Molecules 2022, 27, 7013. [Google Scholar] [CrossRef]
- Fan, R.; Peng, C.; Zhang, X.; Qiu, D.; Mao, G.; Lu, Y.; Zeng, J. A comparative UPLC-Q-Orbitrap-MS untargeted metabolomics investigation of different parts of Clausena lansium (Lour.) Skeels. Food Sci. Nutr. 2020, 8, 5811–5822. [Google Scholar] [CrossRef]
- Yuan, J.; Liu, R.; Sheng, S.; Fu, H.; Wang, X. Untargeted LC–MS/MS-Based Metabolomic Profiling for the Edible and Medicinal Plant Salvia miltiorrhiza Under Different Levels of Cadmium Stress. Front. Plant Sci. 2022, 13, 889370. [Google Scholar] [CrossRef] [PubMed]
- Zhang, X.; Zheng, F.; Zhao, C.; Li, Z.; Li, C.; Xia, Y.; Zheng, S.; Wang, X.; Sun, X.; Zhao, X.; et al. Novel Method for Comprehensive Annotation of Plant Glycosides Based on Untargeted LC-HRMS/MS metabolomics. Anal. Chem. 2022, 94, 16604–16613. [Google Scholar] [CrossRef] [PubMed]





| Acquisition Method | Polarity | MS Scan Depth | Features with MS2 | BM ≥ 60 (per Polarity) | BM ≥ 60 (Unique Compounds) | BM ≥ 80 (Unique Compounds) |
|---|---|---|---|---|---|---|
| ddMS2 | pos | 2 | 1284 | 379 | 620 | 398 |
| neg | 2 | 1134 | 323 | |||
| ddMS3 | pos | 3 | 563 | 220 | 390 | 308 |
| neg | 3 | 428 | 216 | |||
| AcquireX™ Deep Scan | pos | 3 | 7827 | 735 | 919 | 453 |
| neg 1 | 3 | 1029 | 233 | |||
| Real-Time Library Search | pos | 3 | 795 | 322 | 556 | 406 |
| neg | 3 | 790 | 299 |
Disclaimer/Publisher’s Note: The statements, opinions and data contained in all publications are solely those of the individual author(s) and contributor(s) and not of MDPI and/or the editor(s). MDPI and/or the editor(s) disclaim responsibility for any injury to people or property resulting from any ideas, methods, instructions or products referred to in the content. |
© 2026 by the authors. Licensee MDPI, Basel, Switzerland. This article is an open access article distributed under the terms and conditions of the Creative Commons Attribution (CC BY) license.
Share and Cite
Pedišius, V.; Stratton, T.; Taujenis, L.; Jakštas, V.; Tamošiūnas, V. Detecting and Grouping In-Source Fragments with Low-Energy Stepped HCD, Together with MS3, Increases Identification Confidence in Untargeted LC–Orbitrap Metabolomics of Plantago lanceolata Leaves and P. ovata Husk. Metabolites 2026, 16, 42. https://doi.org/10.3390/metabo16010042
Pedišius V, Stratton T, Taujenis L, Jakštas V, Tamošiūnas V. Detecting and Grouping In-Source Fragments with Low-Energy Stepped HCD, Together with MS3, Increases Identification Confidence in Untargeted LC–Orbitrap Metabolomics of Plantago lanceolata Leaves and P. ovata Husk. Metabolites. 2026; 16(1):42. https://doi.org/10.3390/metabo16010042
Chicago/Turabian StylePedišius, Vilmantas, Tim Stratton, Lukas Taujenis, Valdas Jakštas, and Vytautas Tamošiūnas. 2026. "Detecting and Grouping In-Source Fragments with Low-Energy Stepped HCD, Together with MS3, Increases Identification Confidence in Untargeted LC–Orbitrap Metabolomics of Plantago lanceolata Leaves and P. ovata Husk" Metabolites 16, no. 1: 42. https://doi.org/10.3390/metabo16010042
APA StylePedišius, V., Stratton, T., Taujenis, L., Jakštas, V., & Tamošiūnas, V. (2026). Detecting and Grouping In-Source Fragments with Low-Energy Stepped HCD, Together with MS3, Increases Identification Confidence in Untargeted LC–Orbitrap Metabolomics of Plantago lanceolata Leaves and P. ovata Husk. Metabolites, 16(1), 42. https://doi.org/10.3390/metabo16010042

