YOLO-DentSeg: A Lightweight Real-Time Model for Accurate Detection and Segmentation of Oral Diseases in Panoramic Radiographs
Abstract
1. Introduction
2. Related Work
2.1. Image Processing for Personalized Dental Diagnosis
2.2. AI-Enabled Detection and Segmentation of Digital Dentistry
3. A General System Model for Automated Oral Disease Detection and Segmentation
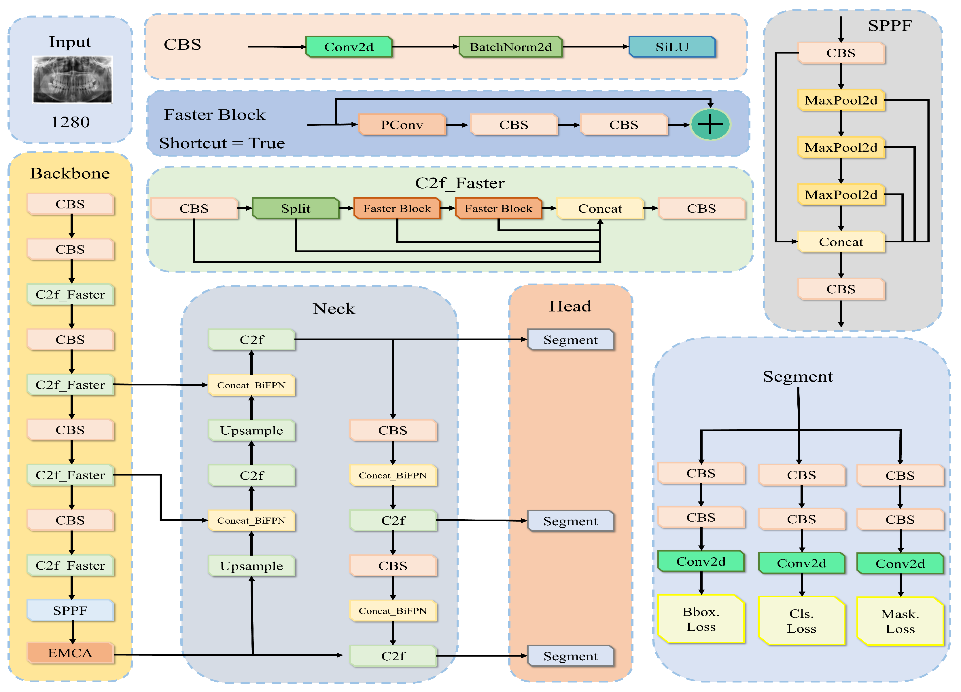
3.1. System Description
3.2. Proposed Method
3.2.1. Channel to Feature Map-Faster (C2f-Faster) Module
3.2.2. Bidirectional Cross-Scale Weighted Feature Pyramid (BiFPN) Structure
3.2.3. Efficient Multi-Channel Attention Mechanism (EMCA) Attention Module
3.2.4. Powerful IOU
4. Real-Time Panoramic Radiograph Dental Pathology Detection and Segmentation Design
4.1. A Real-Time Training Algorithm for Dental Anomalies and Diseases
4.2. Discussion
5. Personalized Digital Dental Disease Diagnosis and Detection
5.1. Source of Experimental Datasets
5.2. Image Pre-Processing
5.3. Environment Configuration
5.4. Evaluation Indicators
6. Numerical Results
6.1. Evaluation Setup
6.2. Ablation Experiments
6.3. Comparative Experiments with Different Attention Mechanisms
6.4. Comparative Experiments with Various IoU Loss Functions
6.5. Comparative Experiments with Various Models
6.6. Visualization Results
7. Concluding Remarks
Author Contributions
Funding
Institutional Review Board Statement
Informed Consent Statement
Data Availability Statement
Conflicts of Interest
Abbreviations
| C2f | Channel to Feature Map |
| BiFPN | Bidirectional Feature Pyramid Network |
| EMCA | Enhanced Efficient Multi-Channel Attention |
| IOU | Intersection over Union |
| mAP | mean Average Precision |
| FPS | Frames Per Second |
| WHO | World Health Organization |
| CNNs | Convolutional Neural Networks |
| GPUs | Graphics Processing Units |
| ROI | Region of Interest |
| RPN | Region Proposal Network |
| YOLO | You Only Look Once |
| CSPDarknet | Cross-Stage Partial Darknet |
| ELAN | Efficient Layer Aggregation Network |
| PAN | Path Aggregation Network |
| FPN | Feature Pyramid Network |
| YOLOACT | You Only Look At CoefficienTs |
| PConv | Partial Convolution |
| CBS | Convolution Layers, Batch Normalization Layers, and Activation Functions |
| Avgpool | Global Average Pooling |
| MaxPool | Global Max Pooling |
| CIOU | Complete Intersection over Union |
| GFLOPs | Giga Floating-Point Operations Per Second |
Appendix A
| Algorithm A1 Workflow of Real-Time Dental Detection and Segmentation in Panoramic Radiographs |
| Input: Oral panoramic radiograph dataset , corresponding oral dental disease labels , training epochs (E), batch size (B), learning rate (), and weight decay (). Output: Detection and segmentation results on the oral panoramic radiograph dataset.
|
| Algorithm A2 Training Process for Real-Time Dental Pathology Detection and Segmentation in Panoramic Radiographs |
| Input: Batch of oral panoramic radiograph images , corresponding oral dental disease labels . Output: Model updated with optimized parameters.
|
References
- World Health Organization. Global Oral Health Status Report: Towards Universal Health Coverage for Oral Health by 2030; World Health Organization: Geneva, Switzerland, 2022. [Google Scholar]
- Li, S.; Fevens, T.; Krzyżak, A.; Li, S. An automatic variational level set segmentation framework for computer aided dental X-rays analysis in clinical environments. Comput. Med. Imaging Graph. 2006, 30, 65–74. [Google Scholar] [CrossRef]
- Lambin, P.; Rios-Velazquez, E.; Leijenaar, R.; Carvalho, S.; van Stiphout, R.G.P.M.; Granton, P.; Zegers, C.M.L.; Gillies, R.; Boellard, R.; Dekker, A.; et al. Radiomics: Extracting more information from medical images using advanced feature analysis. Eur. J. Cancer 2012, 48, 441–446. [Google Scholar] [CrossRef] [PubMed]
- Gillies, R.J.; Kinahan, P.E.; Hricak, H. Radiomics: Images Are More than Pictures, They Are Data. Radiology 2016, 278, 563–577. [Google Scholar] [CrossRef] [PubMed]
- Choy, G.; Khalilzadeh, O.; Michalski, M.; Do, S.; Samir, A.E.; Pianykh, O.S.; Geis, J.R.; Pandharipande, P.V.; Brink, J.A.; Dreyer, K.J. Current Applications and Future Impact of Machine Learning in Radiology. Radiology 2018, 288, 318–328. [Google Scholar] [CrossRef]
- Kumar, V.; Gu, Y.; Basu, S.; Berglund, A.; Eschrich, S.A.; Schabath, M.B.; Forster, K.; Aerts, H.J.W.L.; Dekker, A.; Fenstermacher, D.; et al. Radiomics: The Process and the Challenges. Magn. Reson. Imaging 2012, 30, 1234–1248. [Google Scholar] [CrossRef]
- Kim, J.U.; Kim, H.G.; Ro, Y.M. Iterative deep convolutional encoder-decoder network for medical image segmentation. In Proceedings of the 2017 39th Annual International Conference of the IEEE Engineering in Medicine and Biology Society (EMBC), Jeju Island, Republic of Korea, 11–15 July 2017; pp. 685–688. [Google Scholar]
- Majanga, V.; Viriri, S. Dental Images’ Segmentation Using Threshold Connected Component Analysis. Comput. Intell. Neurosci. 2021, 2021, 2921508. [Google Scholar] [CrossRef]
- Li, S.; Fevens, T.; Krzyżak, A.; Jin, C.; Li, S. Semi-Automatic Computer Aided Lesion Detection in Dental X-Rays Using Variational Level Set. Pattern Recognit. 2007, 40, 2861–2873. [Google Scholar] [CrossRef]
- Huang, C.-H.; Hsu, C.-Y. Computer-Assisted Orientation of Dental Periapical Radiographs to the Occlusal Plane. Oral Surg. Oral Med. Oral Pathol. Oral Radiol. Endodontology 2008, 105, 649–653. [Google Scholar] [CrossRef] [PubMed]
- Mohamed razali, M.R.; Ahmad, N.S.; Mohd Zaki, Z.; Ismail, W. Region of Adaptive Threshold Segmentation between Mean, Median and Otsu Threshold for Dental Age Assessment. In Proceedings of the 2014 International Conference on Computer, Communications, and Control Technology (I4CT), Langkawi, Malaysia, 2–4 September 2014; pp. 353–356. [Google Scholar]
- Subramanyam, R.B.; Prasad, K.P.; Anuradha, B. Different Image Segmentation Techniques for Dental Image Extraction. Eng. Res. Appl. 2014, 4, 173–177. [Google Scholar]
- Kim, J.; Lee, S. Extracting Major Lines by Recruiting Zero-Threshold Canny Edge Links along Sobel Highlights. IEEE Signal Process. Lett. 2015, 22, 1689–1692. [Google Scholar] [CrossRef]
- Razali, M.R.M.; Ahmad, N.S.; Hassan, R.; Zaki, Z.M.; Ismail, W. Sobel and Canny Edges Segmentations for the Dental Age Assessment. In Proceedings of the 2014 International Conference on Computer Assisted System in Health, Kuala Lumpur, Malaysia, 19–21 December 2014; pp. 62–66. [Google Scholar]
- Abimannan, S.; El-Alfy, E.-S.M.; Chang, Y.-S.; Hussain, S.; Shukla, S.; Satheesh, D. Ensemble Multifeatured Deep Learning Models and Applications: A Survey. IEEE Access 2023, 11, 107194–107217. [Google Scholar] [CrossRef]
- AbuSalim, S.; Zakaria, N.; Islam, M.R.; Kumar, G.; Mokhtar, N.; Abdulkadir, S.J. Analysis of Deep Learning Techniques for Dental Informatics: A Systematic Literature Review. Healthcare 2022, 10, 1892. [Google Scholar] [CrossRef]
- Thompson, N.; Greenewald, K.; Lee, K.; Manso, G.F. The Computational Limits of Deep Learning. In Proceedings of the Ninth Computing Within Limits 2023, Online, 14 June 2023. [Google Scholar]
- Tikhe, S.V.; Naik, A.M.; Bhide, S.D.; Saravanan, T.; Kaliyamurthie, K. Algorithm to identify enamel caries and interproximal caries using dental digital radiographs. In Proceedings of the 2016 IEEE 6th International Conference on Advanced Computing (IACC), Bhimavaram, India, 27–28 February 2016; pp. 225–228. [Google Scholar]
- Lin, P.L.; Huang, P.Y.; Huang, P.W.; Hsu, H.C.; Chen, C.C. Teeth Segmentation of Dental Periapical Radiographs Based on Local Singularity Analysis. Comput. Methods Programs Biomed. 2014, 113, 433–445. [Google Scholar] [CrossRef] [PubMed]
- Lin, P.L.; Huang, P.W.; Huang, P.Y.; Hsu, H.C. Alveolar Bone-Loss Area Localization in Periodontitis Radiographs Based on Threshold Segmentation with a Hybrid Feature Fused of Intensity and the H-Value of Fractional Brownian Motion Model. Comput. Methods Programs Biomed. 2015, 121, 117–126. [Google Scholar] [CrossRef] [PubMed]
- Lurie, A.; Tosoni, G.M.; Tsimikas, J.; Walker, F. Recursive Hierarchic Segmentation Analysis of Bone Mineral Density Changes on Digital Panoramic Images. Oral Surg. Oral Med. Oral Pathol. Oral Radiol. 2012, 113, 549–558. [Google Scholar] [CrossRef]
- Modi, C.K.; Desai, N.P. A Simple and Novel Algorithm for Automatic Selection of Roi for Dental Radiograph Segmentation. In Proceedings of the 24th Canadian Conference on Electrical and Computer Engineering (CCECE), Niagara Falls, ON, Canada, 8–11 May 2011. [Google Scholar]
- Indraswari, R.; Kurita, T.; Arifin, A.Z.; Suciati, N.; Astuti, E.R.; Navastara, D.A. 3D Region Merging for Segmentation of Teeth on Cone-Beam Computed Tomography Images. In Proceedings of the Joint 10th International Conference on Soft Computing and Intelligent Systems (SCIS)/19th International Symposium on Advanced Intelligent Systems (ISIS), Toyama, Japan, 5–8 December 2018. [Google Scholar]
- Gan, Y.; Xia, Z.; Xiong, J.; Zhao, Q.; Hu, Y.; Zhang, J. Toward Accurate Tooth Segmentation from Computed Tomography Images Using a Hybrid Level Set Model. Med. Phys. 2015, 42, 14–27. [Google Scholar] [CrossRef]
- Wang, Y.; Liu, S.; Wang, G.; Liu, Y. Accurate Tooth Segmentation with Improved Hybrid Active Contour Model. Phys. Med. Biol. 2018, 64, 015012. [Google Scholar] [CrossRef]
- Fernandez, K.; Chang, C. Teeth/palate and interdental segmentation using artificial neural networks. In Proceedings of the Artificial Neural Networks in Pattern Recognition: 5th INNS IAPR TC 3 GIRPR Workshop, ANNPR 2012, Trento, Italy, 17–19 September 2012; Proceedings 5; Springer: Berlin/Heidelberg, Germany, 2012. [Google Scholar]
- Prakash, M.; Gowsika, U.; Sathiyapriya, S. An Identification of Abnormalities in Dental with Support Vector Machine Using Image Processing. In Emerging Research in Computing, Information, Communication and Applications, New Delhi; Shetty, N., Prasad, N., Nalini, N., Eds.; Springer: Berlin, Germany, 2015; pp. 29–40. [Google Scholar]
- Mortaheb, P.; Rezaeian, M. Metal artifact reduction and segmentation of dental computerized tomography images using least square support vector machine and mean shift algorithm. J. Med. Signals Sens. 2016, 6, 1–11. [Google Scholar] [CrossRef]
- Son, L.H.; Tuan, T.M. A Cooperative Semi-Supervised Fuzzy Clustering Framework for Dental X-Ray Image Segmentation. Expert Syst. Appl. 2016, 46, 380–393. [Google Scholar] [CrossRef]
- Geetha, V.; Aprameya, K.S.; Hinduja, D.M. Dental Caries Diagnosis in Digital Radiographs Using Back-Propagation Neural Network. Health Inf. Sci. Syst. 2020, 8, 8. [Google Scholar] [CrossRef]
- Lo Casto, A.; Spartivento, G.; Benfante, V.; Di Raimondo, R.; Ali, M.; Di Raimondo, D.; Tuttolomondo, A.; Stefano, A.; Yezzi, A.; Comelli, A. Artificial Intelligence for Classifying the Relationship between Impacted Third Molar and Mandibular Canal on Panoramic Radiographs. Life 2023, 13, 1441. [Google Scholar] [CrossRef] [PubMed]
- Mureșanu, S.; Hedeșiu, M.; Iacob, L.; Eftimie, R.; Olariu, E.; Dinu, C.; Jacobs, R.; Group, T.P. Automating Dental Condition Detection on Panoramic Radiographs: Challenges, Pitfalls, and Opportunities. Diagnostics 2024, 14, 2336. [Google Scholar] [CrossRef] [PubMed]
- Lakshmi, M.M.; Chitra, P. Tooth decay prediction and classification from X-ray images using deep CNN. In Proceedings of the 2020 International Conference on Communication and Signal Processing (ICCSP), Melmaruvathur, India, 28–30 July 2020; pp. 1349–1355. [Google Scholar]
- Banar, N.; Bertels, J.; Laurent, F.; Boedi, R.M.; De Tobel, J.; Thevissen, P.; Vandermeulen, D. Towards Fully Automated Third Molar Development Staging in Panoramic Radiographs. Int. J. Leg. Med. 2020, 134, 1831–1841. [Google Scholar] [CrossRef] [PubMed]
- Redmon, J.; Divvala, S.; Girshick, R.; Farhadi, A. You only look once: Unified, real-time object detection. In Proceedings of the IEEE Conference on Computer Vision and Pattern Recognition, Las Vegas, NV, USA, 27–30 June 2016; pp. 779–788. [Google Scholar]
- Wang, K.; Zhang, S.; Wei, Z.; Fang, X.; Liu, F.; Han, M.; Du, M. Deep Learning-Based Efficient Diagnosis of Periapical Diseases with Dental X-Rays. Image Vis. Comput. 2024, 147, 105061. [Google Scholar] [CrossRef]
- Patil, S.; Kulkarni, V.; Bhise, A. Caries Detection Using Multidimensional Projection and Neural Network. Int. J.-Knowl.-Based Intell. Eng. Syst. 2018, 22, 155–166. [Google Scholar] [CrossRef]
- Zhu, H.; Cao, Z.; Lian, L.; Ye, G.; Gao, H.; Wu, J. CariesNet: A Deep Learning Approach for Segmentation of Multi-Stage Caries Lesion from Oral Panoramic X-Ray Image. Neural Comput. Appl. 2018, 22, 155–166. [Google Scholar] [CrossRef]
- Ma, T.; Zhou, X.; Yang, J.; Meng, B.; Qian, J.; Zhang, J.; Ge, G. Dental Lesion Segmentation Using an Improved ICNet Network with Attention. Micromachines 2022, 13, 1920. [Google Scholar] [CrossRef]
- Bağ, İ.; Bilgir, E.; Bayrakdar, İ.Ş.; Baydar, O.; Atak, F.M.; Çelik, Ö.; Orhan, K. An Artificial Intelligence Study: Automatic Description of Anatomic Landmarks on Panoramic Radiographs in the Pediatric Population. BMC Oral Health 2023, 23, 764. [Google Scholar] [CrossRef] [PubMed]
- Beser, B.; Reis, T.; Berber, M.N.; Topaloglu, E.; Gungor, E.; Kılıc, M.C.; Duman, S.; Çelik, Ö.; Kuran, A.; Bayrakdar, I.S. YOLO-V5 Based Deep Learning Approach for Tooth Detection and Segmentation on Pediatric Panoramic Radiographs in Mixed Dentition. BMC Med. Imaging 2024, 24, 172. [Google Scholar]
- Terven, J.; Córdova-Esparza, D.-M.; Romero-González, J.-A. A Comprehensive Review of YOLO Architectures in Computer Vision: From YOLOv1 to YOLOv8 and YOLO-NAS. Mach. Learn. Knowl. Extr. 2023, 5, 1680–1716. [Google Scholar] [CrossRef]
- Liu, S.; Qi, L.; Qin, H.; Shi, J.; Jia, J. Path Aggregation Network for Instance Segmentation. In Proceedings of the IEEE Conference on Computer Vision and Pattern Recognition (CVPR), Salt Lake City, UT, USA, 18–23 June 2018; pp. 8759–8768. [Google Scholar]
- Lin, T.-Y.; Dollar, P.; Girshick, R.; He, K.; Hariharan, B.; Belongie, S. Feature Pyramid Networks for Object Detection. In Proceedings of the IEEE Conference on Computer Vision and Pattern Recognition, Honolulu, HI, USA, 21–26 July 2017; pp. 2117–2125. [Google Scholar]
- Bolya, D.; Zhou, C.; Xiao, F.; Lee, Y.J. YOLACT: Real-Time Instance Segmentation. In Proceedings of the 2019 IEEE/CVF International Conference on Computer Vision (ICCV), Seoul, Republic of Korea, 27 October–2 November 2019; pp. 9156–9165. [Google Scholar]
- Chen, J.; Kao, S.-H.; He, H.; Zhuo, W.; Wen, S.; Lee, C.-H.; Chan, S.-H.G. Run, Don’t walk: Chasing higher FLOPS for faster neural networks. In Proceedings of the IEEE/CVF Conference on Computer Vision and Pattern Recognition, Vancouver, BC, Canada, 18–22 June 2023. [Google Scholar]
- Tan, M.; Pang, R.; Le, Q.V. Efficientdet: Scalable and efficient object detection. In Proceedings of the IEEE/CVF Conference on Computer Vision and Pattern Recognition, Seattle, WA, USA, 13–19 June 2020; pp. 10781–10790. [Google Scholar]
- Wang, Q.; Wu, B.; Zhu, P.; Li, P.; Zuo, W.; Hu, Q. Supplementary material for “ECA-Net: Efficient channel attention for deep convolutional neural networks”. In Proceedings of the 2020 IEEE/CVF Conference on Computer Vision and Pattern Recognition, Seattle, WA, USA, 13–19 June 2020. [Google Scholar]
- Liu, C.; Wang, K.; Li, Q.; Zhao, F.; Zhao, K.; Ma, H. Powerful-IoU: More Straightforward and Faster Bounding Box Regression Loss with a Nonmonotonic Focusing Mechanism. Neural Netw. 2024, 170, 276–284. [Google Scholar] [CrossRef] [PubMed]
- Hamamci, I.E.; Er, S.; Simsar, E.; Yuksel, A.E.; Gultekin, S.; Ozdemir, S.D.; Yang, K.; Li, H.B.; Pati, S.; Stadlinger, B.; et al. DENTEX: An Abnormal Tooth Detection with Dental Enumeration and Diagnosis Benchmark for Panoramic X-Rays. arXiv 2023, arXiv:2305.19112. [Google Scholar]
- Woo, S.; Park, J.; Lee, J.Y.; Kweon, I.S. Cbam: Convolutional block attention module. In Proceedings of the European Conference on Computer Vision (ECCV), Munich, Germany, 8–14 September 2018; pp. 3–19. [Google Scholar]
- Hou, Q.; Zhou, D.; Feng, J. Coordinate attention for efficient mobile network design. In Proceedings of the IEEE/CVF Conference on Computer Vision and Pattern Recognition, Nashville, TN, USA, 20–25 June 2021; pp. 13713–13722. [Google Scholar]
- Qin, X.; Li, N.; Weng, C.; Su, D.; Li, M. Simple attention module based speaker verification with iterative noisy label detection. In Proceedings of the ICASSP 2022-2022 IEEE International Conference on Acoustics, Speech and Signal Processing (ICASSP), Singapore, 23–27 May 2022; pp. 6722–6726. [Google Scholar]
- Misra, D.; Nalamada, T.; Arasanipalai, A.U.; Hou, Q. Rotate to attend: Convolutional triplet attention module. In Proceedings of the IEEE/CVF Winter Conference on Applications of Computer Vision, Waikoloa, HI, USA, 3–8 January 2021; pp. 3139–3148. [Google Scholar]
- Park, S.; Kim, H.; Shim, E.; Hwang, B.-Y.; Kim, Y.; Lee, J.-W.; Seo, H. Deep Learning-Based Automatic Segmentation of Mandible and Maxilla in Multi-Center CT Images. Appl. Sci. 2022, 12, 1358. [Google Scholar] [CrossRef]















| Symbol | Definition |
|---|---|
| H | Input feature map’s height |
| W | Input feature map’s width |
| C | Input feature map’s channel count |
| k | Convolution kernel size |
| ∗ | Convolution calculation |
| X | Input feature maps |
| Feature map’s value at position | |
| Sigmoid activation function | |
| 1D convolution process with a kernel of size k | |
| Take the odd number closest to t | |
| Y | Feature map after recalibration |
| Attention weight | |
| ⊙ | Element-wise multiplication (Hadamard product) |
| Overlapping area between the predicted and ground truth bounding boxes | |
| Area of the union between the predicted and ground truth bounding boxes | |
| Intersection and concurrency ratio of predicted and true bounding boxes | |
| Euclidean distance between the true disease box and the predicted disease box center points | |
| c | The diagonal distance of the smallest enclosing box for the predicted and true bounding disease boxes. |
| v | Aspect ratio penalty |
| Weighting factor | |
| P | Penalty factor |
| Hyperparameters controlling the behavior of the attention function | |
| Learning rate | |
| Model training rounds | |
| Training batch size | |
| B | Weight decay factor |
| Model parameter initialization values | |
| W | Learnable convolutional kernel |
| b | Bias entry |
| Feature maps for different layers | |
| Fusion weights | |
| True category labeling of the target | |
| Probability that the model predicts the category | |
| True segmentation mask label | |
| Probability that a pixel predicted by the model belongs to the target region |
| Model | Layer | Kernel Size | Output Channel | Parameter |
|---|---|---|---|---|
| YOLOv8n-seg | Conv | 16 | ||
| Conv | 32 | |||
| C2f | 32 | 7360 | ||
| C2f | 64 | 49,664 | ||
| Conv | 128 | |||
| C2f | 128 | 197,632 | ||
| C2f | 256 | 37,248 | ||
| SPPF | 256 | |||
| Conv | 16 | |||
| Conv | 32 | |||
| Model 1 | C2f-Faster | 32 | 3920 | |
| Conv | 64 | |||
| C2f-Faster | 64 | 22,144 | ||
| Conv | 128 | |||
| C2f-Faster | 128 | 93,184 | ||
| Conv | 256 | |||
| C2f-Faster | 256 | 23,488 | ||
| SPPF | 256 |
| Model | Depth | Width | Parameters (M) |
|---|---|---|---|
| YOLOv8n-seg | 0.33 | 0.25 | 3.26 |
| YOLOv8s-seg | 0.33 | 0.50 | 11.79 |
| YOLOv8m-seg | 0.67 | 0.75 | 25.89 |
| YOLOv8l-seg | 1.00 | 1.00 | 42.90 |
| YOLOv8x-seg | 1.00 | 1.25 | 67.0 |
| Model | Parameters (M) | GFLOPs (G) | FPS | Size (MB) | mAP50 (Box) | mAP50 (Seg) |
|---|---|---|---|---|---|---|
| YOLOv8n-seg | 3.26 | 12.0 | 90.1 | 6.5 | 0.854 | 0.835 |
| YOLO-DentSeg | 1.81 | 9.9 | 90.3 | 3.8 | 0.872 | 0.855 |
| Model | Improvement Strategies | mAP50 (Box) | mAP50 (Seg) | Parameters (M) | GFLOPs (G) | Size (MB) | FPS | |||
|---|---|---|---|---|---|---|---|---|---|---|
| A | B | C | D | |||||||
| YOLOv8-seg | 0.854 | 0.835 | 3.26 | 12.0 | 6.5 | 89.4 | ||||
| Model 1 | ✓ | 0.861 | 0.844 | 2.55 | 10.2 | 5.2 | 89.6 | |||
| Model 2 | ✓ | ✓ | 0.868 | 0.845 | 1.81 | 9.9 | 3.8 | 89.1 | ||
| Model 3 | ✓ | ✓ | ✓ | 0.870 | 0.848 | 1.81 | 9.9 | 3.8 | 90.1 | |
| Ours | ✓ | ✓ | ✓ | ✓ | 0.872 | 0.855 | 1.81 | 9.9 | 3.8 | 90.3 |
| Model | mAP50 (Box) | mAP50 (Seg) | Parameters (M) | GFLOPs (G) | Size (MB) | FPS |
|---|---|---|---|---|---|---|
| Model 2 | 0.868 | 0.845 | 1.81 | 9.9 | 3.8 | 89.1 |
| Model 2+CBAM | 0.863 | 0.842 | 1.88 | 9.9 | 3.9 | 84.3 |
| Model 2+CA | 0.868 | 0.846 | 1.81 | 9.9 | 3.8 | 89.2 |
| Model 2+SimAM | 0.867 | 0.847 | 1.81 | 9.9 | 3.8 | 88.1 |
| Model 2+Triplet | 0.867 | 0.842 | 1.81 | 9.9 | 3.8 | 88.3 |
| Model 2+ECA | 0.863 | 0.840 | 1.81 | 9.9 | 4.0 | 89.4 |
| Model 2+EMCA | 0.870 | 0.848 | 1.81 | 9.9 | 4.0 | 90.3 |
| Model | mAP50 (Box) | mAP50 (Seg) | FPS |
|---|---|---|---|
| Model 3+CIOU | 0.870 | 0.848 | 90.1 |
| Model 3+DIOU | 0.870 | 0.852 | 90.2 |
| Model 3+SIOU | 0.865 | 0.849 | 88.2 |
| Model 3+EIOU | 0.868 | 0.845 | 90.2 |
| Model 3+WIOU | 0.865 | 0.843 | 90.2 |
| Model 3+MPDIOU | 0.869 | 0.845 | 90.1 |
| Model 3+Powerful-IOU | 0.872 | 0.855 | 90.3 |
| Model | mAP50 (Box) | mAP50 (Seg) | Params (M) | GFLOPs (G) | FPS | Size (MB) |
|---|---|---|---|---|---|---|
| Mask R-CNN | 0.848 | 0.845 | 63.4 | 235.0 | 20.6 | 122.4 |
| SOLOv2 | - | 0.812 | 46.6 | 179.0 | 24.9 | 89.4 |
| YOLOACT | 0.743 | 0.730 | 35.3 | 68.7 | 54.2 | 43.9 |
| YOLOv5-seg | 0.853 | 0.830 | 2.8 | 11.0 | 95.3 | 5.9 |
| YOLOv6-seg | 0.847 | 0.826 | 4.4 | 15.2 | 98.6 | 9.1 |
| YOLOv7-seg | 0.844 | 0.824 | 37.9 | 141.9 | 30.9 | 76.2 |
| YOLOv8-seg | 0.861 | 0.835 | 3.3 | 12.0 | 89.4 | 6.9 |
| YOLOv9-seg | 0.861 | 0.839 | 57.5 | 368.6 | 30.91 | 116.6 |
| YOLOv11-seg | 0.859 | 0.84 | 2.8 | 13.2 | 89.9 | 6.1 |
| RT-DETR | 0.864 | 0.843 | 27.3 | 56.8 | 10.9 | 56.8 |
| Ours | 0.870 | 0.855 | 1.8 | 9.9 | 90.3 | 3.8 |
Disclaimer/Publisher’s Note: The statements, opinions and data contained in all publications are solely those of the individual author(s) and contributor(s) and not of MDPI and/or the editor(s). MDPI and/or the editor(s) disclaim responsibility for any injury to people or property resulting from any ideas, methods, instructions or products referred to in the content. |
© 2025 by the authors. Licensee MDPI, Basel, Switzerland. This article is an open access article distributed under the terms and conditions of the Creative Commons Attribution (CC BY) license (https://creativecommons.org/licenses/by/4.0/).
Share and Cite
Hua, Y.; Chen, R.; Qin, H. YOLO-DentSeg: A Lightweight Real-Time Model for Accurate Detection and Segmentation of Oral Diseases in Panoramic Radiographs. Electronics 2025, 14, 805. https://doi.org/10.3390/electronics14040805
Hua Y, Chen R, Qin H. YOLO-DentSeg: A Lightweight Real-Time Model for Accurate Detection and Segmentation of Oral Diseases in Panoramic Radiographs. Electronics. 2025; 14(4):805. https://doi.org/10.3390/electronics14040805
Chicago/Turabian StyleHua, Yue, Rui Chen, and Hang Qin. 2025. "YOLO-DentSeg: A Lightweight Real-Time Model for Accurate Detection and Segmentation of Oral Diseases in Panoramic Radiographs" Electronics 14, no. 4: 805. https://doi.org/10.3390/electronics14040805
APA StyleHua, Y., Chen, R., & Qin, H. (2025). YOLO-DentSeg: A Lightweight Real-Time Model for Accurate Detection and Segmentation of Oral Diseases in Panoramic Radiographs. Electronics, 14(4), 805. https://doi.org/10.3390/electronics14040805

