Abstract
The independent DC bus structure multiport power electronic transformer (IDBS-MPET) is a novel power electronic transformer designed to integrate multiple DC sources and DC loads. Due to the configuration of DC ports, which are directly constructed by the parallel connection of dual active bridge (DAB) converters, the distribution of DC sources and DC loads among the three phases becomes unbalanced. In cases where the load power at certain ports is too high, this imbalance may lead to the over-modulation of the front-end H-bridge (HB). Since the output power at a certain port in the IDBS-MPET is constrained by the loads at other ports, this paper proposes a multiport steady-state power flow allocation method. This method establishes the load sensitivity correlation factor to enable all the ports to adjust power cooperatively based on it. By applying the proposed steady-state power flow allocation method, iterative calculations continuously update the priority of all the ports and their load sensitivity correlation factors. This process ensures that the power flow converges to a steady-state solution. Simulation results for two different IDBS-MPETs demonstrate that the power flow at all the ports effectively meets load requirements, while the front-end HB avoids over-modulation, ensuring the safe and stable operation of the IDBS-MPET. The results validate the effectiveness of the proposed steady-state power flow allocation method.
1. Introduction
With the increasing prevalence of DC loads (DCLs) such as in electric vehicles and the integration of distributed generation (DG) sources like photovoltaics, traditional transformers based on the principles of electromagnetic induction in conventional AC distribution networks are no longer adequate. Power electronic transformers (PETs), which utilize power electronic conversion technologies, can directly establish DC ports, thus providing favorable conditions for the integration of DCLs and DGs [1,2,3,4,5]. However, most PETs are designed by paralleling the output stage of dual active bridge (DAB) converters to construct a common DC bus, followed by the addition of extra DC/DC converters to form individual DC ports. While this configuration helps to achieve three-phase power balance, it necessitates the incorporation of additional DC/DC converters for each DC port, thereby significantly increasing the device cost [6,7,8,9].
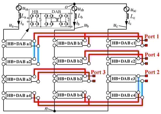
References [10,11] proposed an independent DC bus structure multiport power electronic transformer (IDBS-MPET), as shown in Figure 1. The front end of the IDBS-MPET is directly connected to a medium-voltage AC distribution network through cascaded H-bridge (HB) converters, while the rear end establishes multiple independent DC buses by the parallel connection of the dual active bridge (DAB) converters. The IDBS-MPET does not require additional DC/DC converters; instead, multiple DC ports can be constructed through independent DC buses, significantly reducing the cost of the power electronic components. According to [10], the device cost can be reduced by up to 50% when constructing eight DC ports.
Figure 1.
Independent DC bus structure multiport power electronic transformer (IDBS-MPET) with four ports. Port 1 is a symmetrical double-cross-phase connection port (D-Port); Port 2, Port 3, and Port 4 are single-phase connection ports (S-Port).
There are three basic structures of the DC ports in the IDBS-MPET: the single-phase connection port (S-Port), double-cross-phase connection port (D-Port), and triple-cross-phase connection port (T-Port) [10,11]. Among these, the D-Port and T-Port can be further classified into symmetric and asymmetric ones. Except for the symmetric T-Ports, all other structures of the DC ports result in an uneven distribution of load among the three phases. While the traditional control strategy for cascaded H-bridge converters [12,13,14] employing zero-sequence voltage injection can partially address the issue of three-phase power imbalance, severe three-phase imbalance may still occur if the load at certain ports is too high. This could exceed the compensation range of the zero-sequence voltage and lead to the over-modulation of front-end H-bridge converters, potentially compromising the safe and stable operation of the IDBS-MPET. Most existing control strategies for power electronic transformers are tailored to common DC bus PETs and are not directly applicable to all operating conditions of the IDBS-MPET, especially in cases of extreme load imbalance. The IDBS-MPET is derived from the multi-port DC microgrid in [12], which similarly did not consider extreme load imbalance scenarios, nor did it include cooperative control between multiple submicrogrids. Therefore, it is crucial to develop a new control strategy, particularly a steady-state power flow allocation method, to ensure both the safe and stable operation of the IDBS-MPET and coordinated control between its multiple ports.
References [15,16] indicate that the control structure of PETs can be divided into three layers, as shown in Figure 2. This paper focuses on the second control layer, which is responsible for providing the load power command to the third control layer. The second control layer mainly handles steady-state power flow allocation and transmits power commands via hard real-time communication to the third control layer [16]. The first control layer and the third control layer are not within the scope of this paper. The third control layer governs current or voltage control, focusing on balancing and modulating the DC-side voltage of the front-end cascaded H-bridge converters, as well as managing power balance and phase-shift control for the DAB converters. The third-layer control has been well studied in the existing literature [12,13,14,17,18,19,20] and can be directly applied to the IDBS-MPET. The first control layer defines the active and reactive power or coordinates multiple PETs. This layer manages the system-level communication between the PET and its loads or between different PETs.
Figure 2.
An overview of the control structure of the IDBS-MPET. The research focus of this paper is the second control layer. The first control layer of the IDBS-MPET can use the strategies from existing studies, which are in references [12,13,14,17,18,19,20].
The IDBS-MPET consists of multiple DC ports, and when applying coordinating control among the ports, each port must adjust its power within its own power boundary. Furthermore, power adjustments at each port must minimize negative impacts on its own load. For instance, the load power should not be excessively reduced or shed [21]; for DC ports connected to electric vehicles, the power adjustment must ensure that the output power does not exceed the load’s requirement, preventing an electric vehicle’s overcharging. Before applying multi-port power adjustment, it is necessary to evaluate the priority of all the ports, ensuring that the port with the largest power discrepancy relative to its load power requirement is adjusted first. During coordinated multi-port power adjustment, specific rules must be established to sequence the power adjustments according to the predetermined action order. References [21,22] propose a load control method for PETs based on sensitivity identification. The proposed method identifies the sensitivity of load power to voltage variations and facilitates flexible load shedding and overload control. Inspired by [21,22], this paper establishes a load sensitivity correlation factor to guide coordinated multi-port power adjustment for the IDBS-MPET, namely the load sensitivity correlation factor-based steady-state power flow allocation method. In contrast to [21,22], which focus on the sensitivity of the load power to voltage, this paper defines the sensitivity correlation factor between the load powers of different ports. Specifically, a small perturbation is applied to the load of any given port, and the effects on the stability of other ports are observed. The small perturbation can be 0.1 kW, 1 kW, or 10 kW, and the specific choice depends on the load power of the port. If the load power of the port is relatively small, such as in the range of a few or tens of kilowatts, a perturbation of 0.1 kW or 1 kW can be chosen. If the load power of the port is relatively large, such as in the range of hundreds of kilowatts, a perturbation of 10 kW can be selected. This interaction helps determine the sequence and direction of power adjustments for each port. As for how stability is characterized, it can be represented by changes in the modulation ratio of the front-end H-bridge converters at the remaining ports, which will be discussed in detail in Section 3.
The rest of this article is organized as follows. Section 2 analyzes the nonlinear and coupled characteristics of the power boundaries of IDBS-MPET; Section 3 introduces the steady-state power flow allocation method based on the load sensitivity correlation factor; Section 4 applies the proposed steady-state power flow allocation method to two different IDBS-MPETs and validates the method’s effectiveness; Section 5 presents the conclusion.
2. Analysis of Power Boundary Characteristics of IDBS-MPET
The load sensitivity correlation factor is determined by applying a small perturbation to the load at any given port and assessing the effects on the stability of other ports. The stability of the port is positively correlated with the distance between the current load power and the port’s power boundary. Therefore, it is essential to analyze the power boundary characteristics of the IDBS-MPET. This section is divided into three parts. Section 2.1 analyzes the nonlinear characteristics of the power boundary. Section 2.2 examines the coupling characteristics of the power boundary. Section 2.3 discusses the necessity of the safe and stable operation of the IDBS-MPET.
2.1. Nonlinear Characteristics of the Power Boundary
Reference [11] derives the analytical expressions for the load power boundary of the IDBS-MPET. The load power boundaries of the IDBS-MPET’s ports are classified into the upper power boundary and the lower power boundary. When the power boundary of a port is limited by the modulation ratio of the H-bridges contained within the port itself, or by the modulation ratio of the H-bridges within the same phase as the port but not contained within the port itself, or by the modulation ratio of the H-bridges within the phase other than the one containing the port, the implicit expressions for the port’s power boundary PL are as provided in Equations (1)–(3), respectively. All the expressions are quartic equations in terms of the port power boundary PL.
λ1 is a coefficient associated with the number of H-bridges distributed in phases a, b, and c. Since λ2, λ3, λ5, λ6, λ7, λ8, λ9, λ10, and λ11 are coefficients related to the load powers of the other ports, the solution of PL with respect to the power of any other port obtained from Equations (1) and (2) is also nonlinear. Even though the power boundary of the port may be limited by the linear expression in Equation (3), the PL obtained from Equation (3) can only represent either the upper or lower power boundary of the port. The overall power boundary of the port still exhibits nonlinear characteristics.
Figure 3 illustrates the accurate and approximate values of the upper and lower power boundaries for Port 2 in the IDBS-MPET shown in Figure 1. The approximate values are derived using the port power boundary approximation method proposed in [11]. PL1 represents the load power of Port 1, PL2 represents the load power of Port 2, PL3 represents the load power of Port 3, and PL4 represents the load power of Port 4. Since the IDBS-MPET consists of four ports, the power boundaries of Port 2 are plotted in a 2D plane with PL1 (Figure 3a,b), PL3 (Figure 3c,d), and PL4 (Figure 3e,f) as the horizontal coordinates. It should be noted that, in each subfigure of Figure 3, the load power of the other ports, other than those indicated on the horizontal and vertical axes, is constant. For example, in Figure 3c, the load power of Port 3 is fixed at PL3 = −30 kW, where the negative value indicates that this port is connected to a photovoltaic or other DGs. Multiple curves in Figure 3c are plotted for various load powers of Port 4; PL4 = 400 kW, PL4 = 370 kW, PL4 = 340 kW, and PL4 = 310 kW, respectively.

Figure 3.
The power boundary of Port 2 in the IDBS-MPET shown in Figure 1 varies with the power changes in the other ports. (a) The power boundary of Port 2 versus the load power of Port 1, i.e., PL1, when the load power of Port 3, i.e., PL3, is −30 kW and the load power of Port 4, i.e., PL4, is 400 kW, 370 kW, 340 kW, and 310 kW, respectively. (b) The power boundary of Port 2 versus the load power of Port 1 when PL4 is 400 kW and PL3 is −40 kW, −30 kW, −20 kW, and −10 kW, respectively. (c) The power boundary of Port 2 versus the load power of Port 3 when PL4 is 400 kW and PL1 is 280 kW, 250 kW, 220 kW, and 190 kW, respectively. (d) The power boundary of Port 2 versus the load power of Port 3 when PL1 is 280 kW and PL4 is 400 kW, 370 kW, 340 kW, and 310 kW, respectively. (e) The power boundary of Port 2 versus the load power of Port 4 when PL3 is −30 kW and PL1 is 280 kW, 250 kW, 220 kW, and 190kW, respectively. (f) The power boundary of Port 2 versus the load power of Port 4 when PL1 is 280 kW and PL3 is −40 kW, −30 kW, −20 kW, and −10 kW, respectively.
In addition to the analysis from the perspective of the analytical expressions, Figure 3 also visually illustrates the nonlinear characteristics of the power boundaries. Taking Figure 3c as an example, when the load power of Port 4 is fixed at PL4 = 400 kW, and the load power of Port 1 is varied to PL1 = 280 kW, PL1 = 250 kW, PL1 = 220 kW, and PL1 = 190 kW, the power boundary of Port 2 forms a closed area represented by the points AiBiCi, where i = 1, 2, 3, 4. It is evident that the boundary of this closed area exhibits nonlinear characteristics.
2.2. Coupling Characteristics of the Power Boundary
In the implicit analytical expressions for the power boundary given in Equations (1)–(3), the coefficients λ2, λ3, λ5, λ6, λ7, λ8, λ9, λ10, and λ11 all contain the load power of the other ports. Therefore, when the load power of other ports changes, the power boundary PL also changes. The coupling characteristics of the power boundary can also be visually observed in Figure 3. The power boundary of any port is affected by the load power of the other ports. This influence is manifested in two ways:
- The closed area of the port’s power boundary expands or shrinks, i.e., the safe and stable operating area expands or shrinks. For example, in Figure 3c, when the load power of Port 1, PL1, gradually decreases from 280 kW to 190 kW, the power boundary of Port 2 shrinks from the closed area A1B1C1 to the closed area A4B4C4.
- The influence of the load power of other ports on the power boundary of Port 2 is different in both magnitude and direction. For example, in Figure 3c, in the A4C4 interval, as the load power of Port 3 increases, the lower power boundary of Port 2 gradually decreases, allowing Port 2 to operate at a lower load power. In the interval C4B4, as the load power of Port 3 increases, the lower power boundary of Port 2 increases, requiring Port 2 to operate at higher load power. For the upper power boundary of Port 2, as the load power of Port 3 increases, the upper power boundary of Port 2 consistently increases.
It should be emphasized that the influence in both magnitude and direction is the basis for the steady-state power flow allocation method in this paper. The load sensitivity correlation factor also has magnitude and polarity, which will be analyzed in detail in Section 3.
2.3. Necessity of Safe and Stable Operation
Based on the analyses in Section 2.1 and Section 2.2, it is evident that the nonlinear and coupling characteristics of the power boundary pose significant challenges for directly applying power boundary sensitivity correlations in the development of steady-state power flow allocation methods. These characteristics lead to substantial computational complexity.
Since the IDBS-MPET inevitably incorporates single-phase connection ports, asymmetrical double-cross-phase connection ports, and asymmetrical triple-cross-phase connection ports [10], an uneven distribution of load among three phases naturally exists, resulting in an interphase power imbalance and interbridge power imbalance [10,23]. When this imbalance exceeds the compensatory range of the zero-sequence voltage, the over-modulation of the front-end H-bridges of the IDBS-MPET occurs, threatening the safe and stable operation of the IDBS-MPET.
To prevent over-modulation at the front-end H-bridges, it can be considered the fundamental principle in the steady-state power flow allocation method for the IDBS-MPET. The modulation ratio of the H-bridges in each port should be used as the check condition for the safe and stable operation of the IDBS-MPET. Each adjustment of the load power at a port should be evaluated to determine whether it results in over-modulation at the front-end H-bridge.
3. Establishment of Load Sensitivity Correlation Factor and Steady-State Power Flow Allocation Method
The power boundary of the IDBS-MPET is nonlinear and coupled. Directly applying perturbation in the actual power boundaries to observe the stability of the ports and evaluate sensitivity is not only difficult to implement but also leads to a significant computational burden. Even when applying the analytical power boundary calculation method from [11], perturbation observation remains relatively complex.
In this section, the variation in the modulation ratio of front-end H-bridges after applying a small perturbation on the load power of the port is used to indirectly represent the influence of load power perturbation at one port on the stability of other ports. This method allows for real-time perturbation observation and makes it highly simplified. This section is divided into two parts. Section 3.1 introduces the method for establishing the sensitivity correlation factor using the modulation ratio of front-end H-bridges. Section 3.2 introduces the implementation steps of the load sensitivity correlation factor-based steady-state power flow allocation method.
3.1. Establishment of Load Sensitivity Correlation Factor Using H-Bridge Modulation Ratio
3.1.1. Definition of Load Sensitivity Correlation Factor
The load sensitivity correlation factor is defined between pairs of ports. For example, consider two ports, denoted as Port i and Port j (j ≠ i), in the IDBS-MPET. The load sensitivity correlation factor of Port j with respect to Port i is defined as the perturbation in the amount of change in the stability of Port i when a power perturbation ΔPturb is applied at Port j.
Here, the “stability” refers to a comprehensive characterization of the distance between Port i and its power boundary. An increase in stability indicates that the distance between Port i and its power boundary becomes larger, while a decrease in stability implies that the distance between Port i and its power boundary becomes smaller. However, as analyzed in Section 2, the power boundaries of the IDBS-MPET are nonlinear and coupled, making it difficult to directly obtain the load sensitivity correlation factor through the perturbation observation of the load power boundaries. The specific method to establish the load sensitivity correlation factor will be described in Section 3.1.2.
It is important to note that the sensitivity correlation factor is a dimensionless quantity with both magnitude and sign. After calculating the load sensitivity correlation factor for all pairs of ports, a load sensitivity correlation matrix can be constructed. Additionally, it should be noted that during the power adjustment process in the cooperative control of the ports, the sensitivity correlation factors are updated in real-time.
The load sensitivity correlation factor serves as the basis for determining the sequence and direction of load power adjustment during the power flow allocation process. Suppose that the load power difference between Port i and its power requirement is the largest, i.e., Port i has the highest priority. In this case, during the power flow allocation process, the following apply:
- The magnitude of the sensitivity correlation factor with respect to Port i determines the order in which the other ports’ load adjustments are made, with ports having larger sensitivity correlation factors with respect to Port i prioritized for load adjustment.
- The polarity of the sensitivity correlation factor with respect to Port i determines the direction of the other ports’ load power adjustment. If the sensitivity correlation factor is positive, the load power of Port j needs to decrease; if it is negative, the load power of Port j needs to increase.
3.1.2. Establishing Load Sensitivity Correlation Factor Using H-Bridge Modulation Ratio
As discussed in Section 3.1.1, directly obtaining the load sensitivity correlation factor through the perturbation observation of power boundaries is difficult. However, based on the definition of the load sensitivity correlation factor in Section 3.1.1, it is possible to obtain it as long as a quantity that represents the stability of the ports can be identified.
As mentioned in Section 2.3, to ensure the safe and stable operation of the IDBS-MPET, it is crucial to avoid the over-modulation of the front-end H-bridges of each port. Therefore, the modulation ratio can serve as a measure of the stability of the port. Moreover, based on the discussions in [10,11,24], as well as Equations (4)–(6), in the IDBS-MPET, the modulation ratio is calculated based on the load power of the port.
Generally, power balance control is applied on the parallel connected DABs. If Port j consists of nj DABs and its load power is PLj, the output power of each DAB is PLj/nj in a steady state. Thus, the PDAB,kjn can be expressed as follows:
The modulation ratio of the H-bridge as a function of the DC port’s load power is
where
Therefore, this paper employs the modulation ratio of front-end H-bridges to calculate the load sensitivity correlation factor. The physical significance of this calculation method is clear. When the load power of Port j increases by ΔPturb, if the modulation ratio of the front-end H-bridge at Port i decreases, it indicates a reduced risk of over-modulation in the H-bridge. This, in turn, suggests that the stability of Port i has increased. However, it is important to note that Port i may consist of multiple parallel DABs, meaning that there is more than one H-bridge at the front end of Port i. In each perturbation observation of the H-bridge modulation ratio, the variation in the modulation ratio of the H-bridge with the largest modulation ratio before the perturbation is used to represent the stability of Port i. This approach is reasonable because the H-bridge with the largest modulation ratio is the one most at risk of over-modulation.
In summary, the setup process for the load sensitivity correlation factor, shown in Figure 4, is as follows, using the IDBS-MPET in Figure 1 as an example:
Figure 4.
The process of setting up the sensitivity correlation matrix.
- (1)
- At time t0, the time before the power perturbation, store the modulation ratio of each H-bridge in the matrix mt0.
- (2)
- Apply a power perturbation ΔPturb to the load power of Port 1, denoted as Preal,1 + ΔPturb; Port 2, Preal,2 + ΔPturb; Port 3, Preal,3 + ΔPturb; and Port 4, Preal,4 + ΔPturb, respectively. Record the corresponding modulation ratios of each H-bridge, storing them in the matrices mt1,1, mt1,2, mt1,3, and mt1,4.
- (3)
- Subtract the matrix mt0 from the matrices mt1,1, mt1,2, mt1,3, and mt1,4 to obtain the matrices SEN,1, SEN,2, SEN,3, and SEN,4. These four matrices record the variations in the modulation ratios of all H-bridges after the power perturbation.
- (4)
- From the matrices SEN,1, SEN,2, SEN,3, and SEN,4, extract the H-bridge modulation ratios that represent the stability of the four ports, forming four column vectors, SEN,1,col, SEN,2,col, SEN,3,col, and SEN,4,col. As mentioned before, the variations in the modulation ratio of the H-bridge with the largest modulation ratio before the power perturbation is used to represent the stability of the port. Since the multiple parallel DABs at the same port adopt either power balance control [13] or common-duty-ratio control [19,20], the output power of the DABs at the same port is equal under steady-state conditions. Based on the equations presented in this section, it can be concluded that the modulation ratios of the H-bridges at the same port within the same phase are equal, i.e., ma1 = ma2 and mb1 = mb2. Therefore, either Δma1 or Δmb1 can be chosen to establish the first row of SEN,1,col, and the same reasoning applies to the subsequent rows.
- (5)
- Combine the column vectors SEN,1,col, SEN,2,col, SEN,3,col, and SEN,4,col, and remove the diagonal elements, resulting in the sensitivity correlation matrix shown in Figure 5. Each element in this matrix represents the sensitivity correlation factor between each pair of ports.
Figure 5. The sensitivity correlation matrix.
3.2. Load Sensitivity Correlation Factor-Based Steady-State Power Flow Allocation Method
3.2.1. Real-Time Iterative Calculation of Load Power
The steady-state power flow allocation for the IDBS-MPET is determined through iterative calculations, ultimately yielding the load power commands for each port. The computation of power commands is updated in real-time based on the load power requirement at each port. Once the power requirement for each port in the IDBS-MPET is specified, the steady-state power flow allocation method starts the iterative calculation. The steady-state power flow allocation method is divided into two stages, as shown in Figure 6.
Figure 6.
The steady-state power flow allocation method consists of two stages. In stage 1, the load power of all ports is adjusted to meet or fall below their respective load power requirements. In stage 2, steady-state power flow allocation is performed based on the sensitivity correlation factors. Stage 2 is further divided into six parts as follows: ① all ports’ priority ranking, ② the sensitivity correlation matrix setup and sensitivities’ ranking, ③ the highest-priority port’s power adjustment, ④ the other n − 1 ports’ power cooperative adjustment, ⑤ iterative calculation and convergence judgment, ⑥ the output load power requirement.
In stage 1 of the power flow allocation, the load power of each port is reduced to below its respective power requirement. Through iterative calculations, a set of power values for each port is obtained, ensuring that the front-end H-bridge of IDBS-MPET does not undergo over-modulation, and these values are used as initial power values for stage 2 of the calculation. The primary reason for this step is to prevent the overcharging of electric vehicles (EVs). If the load power is smaller than its power requirement, i.e., Preal,i ≤ Pneed,i, even with power cooperative control, the power requirement cannot be met, and the charging time will simply be extended. However, when Preal,i > Pneed,i, if the port power cannot be reduced to Pneed,i or lower, overcharging will inevitably occur, which poses a safety risk to an EV’s battery. If stage 1 is omitted and stage 2 is directly applied, after the highest-priority port power is satisfied or the iteration converges, the calculated Pcommnad,i may still exceed Pneed,i, which is why the steady-state power flow allocation method based on load sensitivity correlation factors is divided into two stages. It is important to note that stage 1 does not need to be executed fully every time; it is only executed fully when there exists Port i and Preal,i > Pneed,i.
In stage 2 of the power flow allocation, the final power command for each port is determined based on the load sensitivity correlation factor-based steady-state power flow allocation. Using the load power obtained from stage 1 as initial values, the priority of all the ports is established according to the power discrepancy relative to its load power requirement, ranking from largest to smallest. In each iteration, the highest-priority port’s power requirement is satisfied first, and the remaining n − 1 ports, where n is the total amount of the ports, adjust their power according to the magnitude of their sensitivity correlation factors, assisting the highest-priority port in meeting its load power requirement. Since the priority of the ports is re-evaluated at the start of each iteration in stage 2, after multiple rounds of power adjustment, the priorities of the ports will change, ensuring that the load power requirements are sequentially satisfied to the greatest extent. The final load power commands are determined when the power discrepancy of the highest-priority port relative to its load power requirement is within a preset range (e.g., 2%) or when the power of each port has converged to a stable value.
It is worth noting that since stage 1 of the calculation is equivalent to resetting the power for each port, this method reduces the number of iterations required in stage 2. Additionally, a variable step-size method could be considered to accelerate convergence. Therefore, the sensitivity correlation factor-based steady-state power flow allocation method does not impose an excessive computational burden.
In particular, during the power flow allocation in stage 2, a modulation ratio check step is included. Whether it is the power adjustment of the highest-priority port or the cooperative power adjustment of the other n − 1 ports, each iteration is accompanied by a modulation ratio check. This ensures that the front-end H-bridge of all ports will not undergo over-modulation, with the modulation ratio check threshold set to 0.95, providing a safety margin. This guarantees the absolute stability of the entire system after performing steady-state power flow allocation across all ports of the IDBS-MPET.
3.2.2. Stage 1 of the Steady-State Power Flow Allocation Method
In stage 1, the load power of each port is adjusted to ensure that the real-time power of each port satisfies the condition Preal,i ≤ Pneed,i. It is important to note that stage 1 of the steady-state power flow allocation method is equivalent to a process of resetting the initial power values of each port before stage 2. The steady-state power flow allocation method based on load correlation factors is insensitive to the initial values of the load power, ensuring that no drift occurs in the convergence solution. Simulation results in Section 4.3 will demonstrate that, after the adjustment of stage 2, the final convergence load power is independent of the initial load power value.
The specific computational flowchart of stage 1 of the state power flow allocation method is shown in Figure 7, and the steps are as follows:
Figure 7.
Flowchart of stage 1 of the steady-state power flow allocation method.
Step 1: Receive the load power requirement of each port, Pneed,i, from the first control layer.
Step 2: Check whether there exists any Port j where the current load power exceeds the power requirement, i.e., Preal,j > Pneed,j. If such a port is found, proceed to Step 3. Otherwise, move to Step 10.
Step 3: For any Port j where Preal,j > Pneed,j, set the power Preal,j = Pneed,j, where j = 1,2,…,cnt, and cnt represents the total amount of ports where their current load power exceeds their power requirement.
Step 4: Set the search counter i = 1 and prepare to start a new round of searching from Port 1.
Step 5: Check whether there exists any front-end H-bridge HBi within Port i such that its modulation ratio mHBi ≥ 0.95. If such an H-bridge is found, proceed to Step 6. Otherwise, move to Step 7. Note that through the adjustment in stage 1, all ports’ load power will not exceed their load power requirements, and the modulation ratio of all front-end H-bridges will be less than 0.95. The threshold of 0.95 is chosen to provide some adjustable margin for stage 2 of steady-state power flow allocation.
Step 6: Decrease the load power of Port i by ΔPstage1, i.e., Preal,i = Preal,i − ΔPstage1.
Step 7: Increase the search counter to i = i + 1 and prepare to search the next port.
Step 8: Check whether i > n, where n represents the total amount of ports. This condition verifies whether all ports have completed the first round of the search. If all ports are processed, proceed to Step 9. Otherwise, return to Step 5.
Step 9: Check if there exists any front-end H-bridge HBi within Port i such that its modulation ratio mHBi < 0.95. If such an H-bridge is found, proceed to Step 10. Otherwise, return to Step 4.
Step 10: Output the adjusted load power Preal,i and the corresponding power requirements Pneed,i of each port to stage 2.
3.2.3. Stage 2 of the Steady-State Power Flow Allocation Method
- Overall flow chart
Stage 2 is further divided into six parts as follows: ① all ports’ priority ranking, ② the sensitivity correlation matrix setup and sensitivities’ ranking, ③ the highest-priority port’s power adjustment, ④ the other n − 1 ports’ power cooperative adjustment, ⑤ iterative calculation and convergence judgment, ⑥ the output load power command.
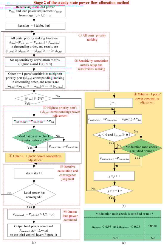
The specific computational flowchart of stage 2 of the state power flow allocation method is shown in Figure 8, and the steps are as follows:
Figure 8.
Flowchart of stage 2 of steady-state power flow allocation method. (a) Overall flow chart. (b) Flowchart of n − 1 ports’ power cooperative adjustment. (c) Modulation check condition.
Step 1: Receive the adjusted load power for each port, as determined in stage 1.
Step 2: Set the iteration counter to iteration = 1, and begin the iterative calculation process.
Step 3: Rank all ports’ priority based on |δi,iter| = |Preal,i,iter − Pneed,i,iter|/|Pneed,i,iter| in descending order, and the results are |δ1,iter| ≥ |δ2,iter| ≥ … |δi,iter| ≥ … ≥ |δn,iter|. The subscript “iter” indicates the iteration index, which helps differentiate variables from different iterations.
Step 4: Utilize the method shown in Figure 4 and Figure 5 to establish the sensitivity correlation matrix.
Step 5: Rank the other n − 1 ports’ sensitivities to the highest-priority port (|δ1,iter|-corresponding) in descending order, and the result are |α1,iter| ≥ |α2,iter| ≥ … |αj,iter| ≥ … ≥ |αn−1,iter|.
Step 6: Check whether the condition |δ1,iter| ≥ 2%|is satisfied. If true, proceed to Step 7; otherwise, move to Step 10. If |δ1,iter| is less than 2%, the port’s output power is considered to meet the load power requirement.
Step 7: Adjust the power for the highest-priority port. For the highest-priority port, adjust its power to Preal,|δ1|,iter+1 = Preal,|δ1|,iter + ΔPstep. Note that the subscript |δ1| refers to the corresponding port for |δ1|, and the same applies to the other variables. Here, ΔPstep represents the power adjustment step size, which can either be a constant or adjusted dynamically at each iteration. The adjusted power Preal,|δ1|,iter+1 should move closer to the load power requirement Pneed,|δ1| than Preal,|δ1|,iter.
Step 8: Perform the modulation ratio check. If the condition is met, move to Step 10; otherwise, proceed to Step 9. The modulation ratio mHBj of the front-end H-bridge HBj representing the stability (discussed in Section 3.1.1) of Port j is checked to ensure stability. The detailed criteria for selecting the H-bridge were discussed in Section 3.1.2. If during the previous iteration the modulation ratio mHBj,iter ≤ 0.95 and in this iteration, after the power adjustment, mHBj,iter+1 ≤ 0.95, the modulation ratio check is considered satisfied. Otherwise, it is not.
Step 9: If the modulation ratio check fails, retain the power value from the previous iteration, Preal,|δ1|,iter+1 = Preal,|δ1|,iter.
Step 10: Perform cooperative power adjustment for the other n − 1 ports. Adjust the power for the other n − 1 ports. The specific steps for cooperative power adjustment are described in the next part.
Step 11: Increment the iteration counter; iter = iter + 1.
Step 12: Check if the load power has converged. If convergence has been achieved, proceed to Step 13; otherwise, return to Step 3.
Step 13: After convergence, make the load power Preal,|δ1|,iter(j = 1,2,…,n) as the load power adjustment command Pcommand,j = Preal,|δ1|,iter.
Step 14: Output the power adjustment command to the third control layer (Figure 2).
- 2.
- Flow chart of n − 1 ports’ power cooperative adjustment:
Step 1: Set the search counter to j = 1. The process will search from Port 1 through to Port n − 1 to perform cooperative power adjustment.
Step 2: Preal,|αj|,iter+1 = Preal,|αj|,iter − sign(αj)·ΔPstep. The sensitivity of the other n−1 ports with respect to the highest-priority port (|δ1|-corresponding) has both magnitude and polarity. According to the sensitivity correlation matrix setup process shown in Figure 4 and Figure 5, if αj > 0, it indicates that after a power perturbation ΔPturb at the |αj|-corresponding port, the modulation ratio of the H-bridge representing the stability of the |δ1|-corresponding port increases. According to the analysis in Section 3.1.2, this leads to a decrease in the stability of the |δ1|-corresponding port. On the other hand, if αj < 0, it indicates that after the power perturbation ΔPturb at the |αj|-corresponding port, the stability of the |δ1|-corresponding port increases. Thus, when the other ports participate in cooperative control, the adjustment direction naturally aims to increase the stability. Therefore, the sign function sign(αj) is used to multiply by ΔPstep to determine the power adjustment for the |αj|-corresponding port in the current iteration (i.e., the iter + 1 iteration).
Step 3: Check if the condition αj < 0 and δ|αj|,iter+1 ≥ 0 is satisfied. If so, proceed to Step 4; otherwise, move to Step 5. The purpose of this step is to ensure that during the cooperative power adjustment process for the other n−1 ports, there is not any port exceeding its own power requirement, especially when the load is an electric vehicle, as exceeding the power requirement could lead to overcharging the vehicle. While other ports are participating in the cooperative power adjustment, it is important that the load of other ports is not negatively impacted. According to the analysis in Step 2, αj < 0 indicates that sign(αj) = −1, meaning that the power of the |αj|-corresponding port should be increased by ΔPstep. However, δ|αj|,iter ≥ 0 means that the power of the |αj|-corresponding port has already reached or even exceeded its load requirement by the end of the previous iteration. Therefore, it is clear that its output power should not be further increased.
Step 4: Preal,|αj|,iter+1 = Preal,|αj|,iter. If the condition in Step 3 is not satisfied, or the condition in Step 5 is not satisfied, it indicates that the |αj|-corresponding port cannot undergo power adjustment and should retain the power value from the end of the previous iteration. After executing this step, move to Step 7.
Step 5: Check if the modulation ratio validation is satisfied. This is similar to the modulation ratio check for the |δ1|-corresponding port itself, which will not be repeated here. If satisfied, proceed to Step 6; otherwise, move to Step 4.
Step 6: j = j + 1. Increment the counter j and proceed to search the next port for cooperative power adjustment.
Step 7: Check if j > n − 1, i.e., if all n − 1 ports have been processed for cooperative power adjustment. If true, proceed to the next step; otherwise, return to Step 2.
4. Evaluation Results
This section validates the load sensitivity correlation-based steady-state power flow allocation method through simulation in two different IDBS-MPETs. The section is divided into two parts. Section 4.1 validates the effectiveness of stage 1 of the power flow allocation. The simulation results indicate that after stage 1 of the power flow allocation, the load power of each port is reduced to its respective load requirement power or below. Section 4.2 validates the effectiveness of stage 2 of the power flow allocation. The simulation results show that after stage 2 of power allocation, the ports are able to coordinate and adjust their load powers, ultimately ensuring that the power flow at all ports meets the load requirement as closely as possible, with no over-modulation occurring in the front-end H-bridges.
The simulations conducted on the IDBS-MPET topologies are shown in Figure 9 and Figure 10. Note that the topology in Figure 9 is identical to that in Figure 1. Figure 9 is a simplified version of Figure 1 and renamed for this chapter for analytical convenience. The electrical parameters of the IDBS-MPET shown in Figure 9 and Figure 10 are provided in Table 1.
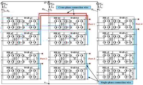
Figure 9.
IDBS-MPET with four ports. A simplified representation of Figure 1.
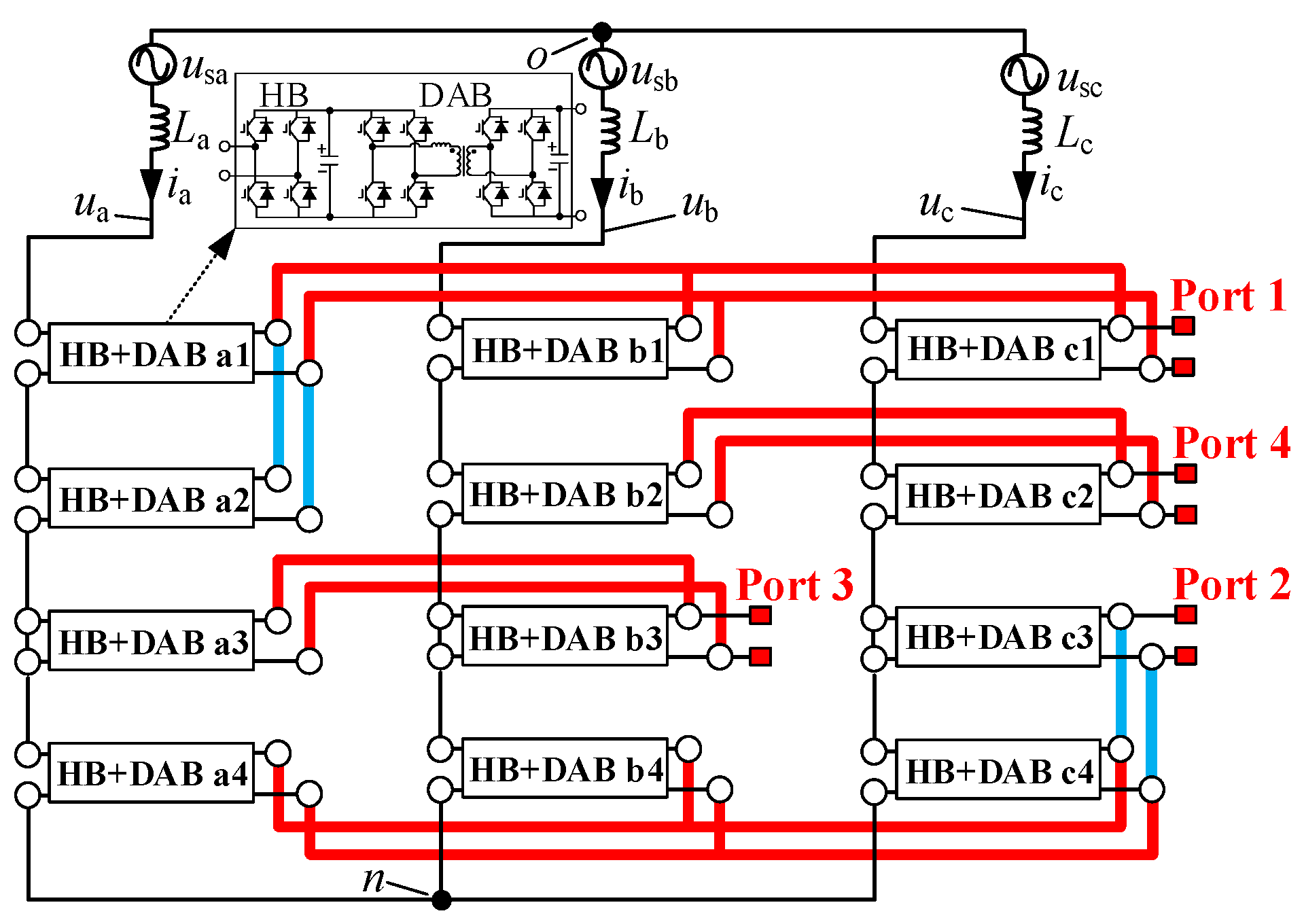
Figure 10.
IDBS-MPET with four ports. Port 1 and Port2 are asymmetrical triple-phase connection ports (T-Port). Port 3 and Port 4 are symmetrical double-phase connection ports.
Both the IDBS-MPETs shown in Figure 9 and Figure 10 contain four DC ports, namely Port 1, Port 2, Port 3, and Port 4. For simplicity, these are denoted as P1, P2, P3, and P4 in the following text.
4.1. Case 1
In this case, the stage 1 and stage 2 power flow allocation results of the IDBS-MPET as shown in Figure 9 are used to verify the effectiveness of the proposed steady-state power flow allocation method.
4.1.1. The Validation of the Effectiveness of Stage 1 of the Steady-State Power Flow Allocation Method of Case 1
As shown in Table 2, for the four ports of the IDBS-MPET in Figure 9, the power requirements of all the ports are as follows: Pneed,1 = 80 kW; Pneed,2 = 120 kW; Pneed,3 = 90 kW; and Pneed,4 = 110 kW. The initial powers for the four ports are Preal,1 = 50 kW; Preal,2 = 100 kW; Preal,3 = 90 kW; and Preal,4 = 200 kW. It can be observed that the initial power for Port 4 exceeds its power requirement. Therefore, stage 1 of the power flow allocation needs to be executed.
Table 2.
All ports’ (IDBS-MPET in Figure 9) initial power and power after adjustment of stage 1.
As shown in Figure 7, the adjustment step for ΔPstage1 = 5 kW. After stage 1 of the power flow allocation, the powers for the four ports are adjusted as follows: Preal,1 = 50 kW; Preal,2 = 80 kW; Preal,3 = 80 kW; and Preal,4 = 110 kW. The power of Port 4, Preal,4, equals its power requirement, Pneed,4. Meanwhile, the powers of the other ports are adjusted to be less than their respective power requirements. Therefore, the effectiveness of stage 1 of the power flow allocation is validated.
It should be noted that after stage 1 of the power flow allocation, the ports that originally had an initial power greater than their power requirement do not necessarily have their power adjusted exactly to match the power requirement. In this case, after stage 1 of the power flow allocation, the powers for Port 2 and Port 3 are both adjusted to 80 kW. This is because Step 9 of stage 1 of the power flow allocation, as shown in Figure 7 of Section 3.2.2, requires that the modulation ratio for all front-end H-bridges be less than 0.95 as the criterion for concluding stage 1 of the power flow allocation. As shown in Table 3, after stage 1 of the power flow allocation, the modulation ratios for all H-bridges are below 0.95.
Table 3.
The modulation of the front-end H-bridges (IDBS-MPET in Figure 9) before and after the calculation process of stage 1.
4.1.2. The Validation of the Effectiveness of Stage 2 of the Steady-State Power Flow Allocation Method of Case 1
The adjusted output power of Port 1, Port 2, Port 3, and Port 4 after stage 1 (Preal,1, Preal,2, Preal,3, and Preal,4) from Table 2 to stage 2 of the steady-state power flow allocation is shown in Figure 8.
During the iterative calculation process of stage 2, the power perturbation step for the sensitivity correlation matrix (Figure 4) is set as ΔPturb = 5 kW, and the power adjustment step (Figure 8) is ΔPstep = 5 kW. As discussed in Section 3.2.1, a variable step-size method can also be used to reduce the number of iterations. It should be noted here that ΔPturb and ΔPstep should not be too large, especially when the load power of a port is small. If ΔPturb is too large, it could result in incorrect correlation factors during the setup process of the sensitivity correlation matrix. Similarly, if ΔPstep is too large, the modulation ratio check may fail, preventing the necessary stepwise power adjustment from taking place.
Table 4 and Figure 11 show the power changes for Port 1, Port 2, Port 3, and Port 4 during the iterative calculation of stage 2. After seven iterations, the load power of each port has converged. The final converged values are Preal,1 = 80 kW; Preal,2 = 95 kW; Preal,3 = 90 kW; and Preal,4 = 110 kW. Therefore, the load power requirements of Port 1, Port 3, and Port 4 are satisfied after stage 2 of the power flow allocation. However, there is still a power discrepancy of 25 kW from its load power requirement, with a percentage error of −20.8%. This is because if Port 2 exceeds a power output of 95 kW, the modulation ratio check will no longer be satisfied. Thus, 95 kW is the maximum power Port 2 can output after stage 2 of the power flow allocation. Throughout all iterations, the modulation ratios of all H-bridges at the front-end of the IDBS-MEPT in Figure 9 are as shown in Table 5 and Figure 12. The time duration of the iterative calculation process is shown in Table 6.
Table 4.
All ports’ power (IDBS-MPET in Figure 9) under the iterative calculation process of stage 2.
Figure 11.
The change in the load power (IDBS-MPET in Figure 9) during the iterative calculation process in stage 2.
Table 5.
The modulation of the front-end H-bridges (IDBS-MPET in Figure 9) under the iterative calculation process of stage 2.
Figure 12.
The change in the front-end H-bridge modulation ratio (IDBS-MPET in Figure 9) during the iterative calculation process.
Table 6.
The time duration of the iterative calculation process of stage 2 of the power flow allocation of the IDBS-MPET in Figure 9.
Next, let us analyze the details of power adjustments during stage 2. According to Figure 8, the priority of the ports is sorted by |δi| in descending order, so from the absolute value of δi in Table 4, we can see the following:
- In the first iteration, the port with the highest priority is Port 1. At this point, after the modulation ratio check, the power of Port 1 is increased by ΔPstep, completing its power adjustment from 50 kW to 55 kW. Table 7 lists the sensitivity correlation factors between all pairs of ports during each iteration. In the first iteration, the sensitivity correlation factors for Port 2, Port 3, and Port 4 with respect to Port 1 are all negative values. Therefore, according to Step 2 of the cooperative power adjustment for the n−1 ports in stage 2 of the steady-state power flow allocation method (Section 3.2.2), Port 2, Port 3, and Port 4 should increase their power. However, Port 4’s power is already equal to its power requirement and cannot increase. Therefore, only Port 2 and Port 3 can participate in the power adjustment, each increasing their power by ΔPstep. Port 2 increases from 80 kW to 85 kW, and Port 3 also increases from 80 kW to 85 kW.
Table 7. Sensitivity correlation factors (IDBS-MPET in Figure 9) under the iterative calculation process of stage 2. - In the second iteration, the port with the highest priority is still Port 1. After the modulation ratio check, the power of Port 1 is increased by ΔPstep, adjusting from 55 kW to 60 kW. According to Table 7, the sensitivity correlation factors for Port 2, Port 3, and Port 4 with respect to Port 1 remain negative. Therefore, Port 2, Port 3, and Port 4 should all increase their power for cooperative adjustment. However, Port 2 cannot increase its power as the modulation ratio check fails if the power exceeds ΔPstep. Similarly, Port 4’s power is already equal to its requirement and cannot increase. Thus, only Port 3 can participate in the adjustment, increasing its power by ΔPstep. Port 3 increases from 85 kW to 90 kW.
- In the third iteration, Port 2 has the highest priority. After the modulation ratio check, the power of Port 2 is increased by ΔPstep, adjusting from 85 kW to 90 kW. According to Table 7, the sensitivity correlation factors for Port 1, Port 3, and Port 4 with respect to Port 2 are still negative. Therefore, Port 1, Port 3, and Port 4 should increase their power for cooperative adjustment. However, Port 3 and Port 4 cannot increase their power as they have already reached their power requirement. Thus, only Port 1 can participate in the adjustment, increasing its power by ΔPstep. Port 1 increases from 60 kW to 65 kW.
- In the fourth iteration, Port 2 still has the highest priority. After the modulation ratio check, the power of Port 2 cannot increase and remains at 90 kW. According to Table 7, Port 1, Port 3, and Port 4 still have negative sensitivity correlation factors with respect to Port 2. Thus, they should all increase their power for cooperative adjustment. However, Port 3 and Port 4 have already reached their power requirement and cannot increase their power. Thus, only Port 1 can participate in the adjustment, increasing its power by ΔPstep. Port 1 increases from 65 kW to 70 kW.
- In the fifth iteration, Port 2 remains the highest priority. After the modulation ratio check, Port 2’s power increases by ΔPstep, adjusting from 90 kW to 95 kW. According to Table 7, Port 1, Port 3, and Port 4 still have negative sensitivity correlation factors with respect to Port 2. Therefore, all three ports should increase their power to collaborate. However, Port 3 and Port 4 cannot increase their power, and only Port 1 can participate in the adjustment, increasing by ΔPstep. Port 1 increases from 70 kW to 75 kW.
- In the sixth iteration, Port 2 still has the highest priority. After the modulation ratio check, Port 2’s power cannot increase and remains at 95 kW. According to Table 7, the correlation factors for Port 1, Port 3, and Port 4 with respect to Port 2 remain negative. Therefore, they all need to increase their power. However, since Port 3 and Port 4 have reached their power requirements, only Port 1 can participate in the adjustment, which increases from 75 kW to 80 kW.
- In the seventh iteration, Port 2 remains the highest priority. After the modulation ratio check, Port 2’s power cannot increase and remains at 95 kW. According to Table 7, all sensitivity correlation factors remain negative. As a result, Port 1, Port 3, and Port 4 should increase their power. However, at this point, all ports have reached their power requirements, and no further increase is possible.
Finally, the power of all ports has converged.
4.2. Case 2
In this case, the stage 1 and stage 2 power flow allocation results of the IDBS-MPET as shown in Figure 10 are used to verify the effectiveness of the proposed steady-state power flow allocation method.
4.2.1. The Validation of the Effectiveness of Stage 1 of the Steady-State Power Flow Allocation Method of Case 2
As shown in Table 8, for the four ports of the IDBS-MPET in Figure 10, the power requirements of all the ports are as follows: Pneed,1 = 200 kW; Pneed,2 = 120 kW; Pneed,3 = 150 kW; and Pneed,4 = 80 kW. The initial powers for the four ports are Preal,1 = 180 kW; Preal,2 = 200 kW; Preal,3 = 150 kW; and Preal,4 = 100 kW. It can be seen that the initial power values for Port 2 and Port 4 are greater than their respective power requirements. Therefore, stage 1 of the power flow allocation needs to be executed.
Table 8.
All ports’ (IDBS-MPET in Figure 10) initial power and power after adjustment of stage 1.
The adjustment step size for stage 1 of the power flow allocation, shown in Figure 7, is ΔPstage1 = 5 kW. After executing stage 1 of the power flow allocation, the powers of the four ports are adjusted to the following: Preal,1 = 180 kW; Preal,2 = 120 kW; Preal,3 = 130 kW; and Preal,4 = 80 kW. The power of Port 2, Preal,2, is equal to its power requirement, Pneed,2, and the power of Port 4, Preal,4, is equal to its power requirement, Pneed,4. Additionally, the powers of the other ports are adjusted to values below their respective power requirements. This demonstrates that stage 1 of the power flow allocation method is effective.
Similarly, as in Case 1, it is not always the case that after stage 1 of power flow allocation, ports with initial power values greater than their power requirements will have their power adjusted exactly to meet the requirement. In this case, after stage 1 of the power flow allocation, the power of Port 2 does not change and remains at 180 kW, which is still below its power requirement. Port 4’s power is adjusted to 80 kW, which is also below its power requirement. As shown in Table 9, after the first stage of power flow allocation, the modulation ratios for all H-bridges are below 0.95.
Table 9.
The modulation of the front-end H-bridges (IDBS-MPET in Figure 10) before and after the calculation process of stage 1.
4.2.2. The Validation of the Effectiveness of Stage 2 of the Steady-State Power Flow Allocation Method of Case 2
The adjusted output power values of Ports 1 to 4 after the first stage (Preal,1, Preal,2, Preal,3, and Preal,4) from Table 8 to stage 2 of the steady-state power flow allocation are shown in Figure 8.
As in Case 1, during the iterative calculation process of the second stage, the perturbation step size for the sensitivity correlation matrix (Figure 4) is ΔPturb = 5 kW, and the power adjustment step size (Figure 8) is ΔPstep = 5 kW.
Table 10 and Figure 13 show the power changes for Port 1, Port 2, Port 3, and Port 4 during the iterative calculation of stage 2. After six iterations, the load power of each port converges. The final converged values are Preal,1 = 200 kW; Preal,2 = 120 kW; Preal,3 = 140 kW; and Preal,4 = 80 kW. Therefore, the load power requirements of Port 1, Port 2, Port 3, and Port 4 are satisfied after stage 2 of the power flow allocation. Only Port 3 has a power discrepancy of 10 kW from its load power requirement, with an error percentage of −6.7%. This is because if Port 3’s output power exceeds 140 kW, the modulation ratio check is no longer satisfied. Thus, 140 kW is the maximum power Port 3 can output after stage 2 of the power flow allocation. During all iterations, the modulation ratios of all H-bridges at the front-end of the IDBS-MEPT, as shown in Figure 10, are as listed in Table 11 and Figure 14. The time duration of the iterative calculation process is shown in Table 12.
Table 10.
All ports’ power (IDBS-MPET in Figure 10) under the iterative calculation process of stage 2.
Figure 13.
The change in the load power (IDBS-MPET in Figure 10) during the iterative calculation process.
Table 11.
The modulation of the front-end H-bridges (IDBS-MPET in Figure 10) under the iterative calculation process of stage 2.
Figure 14.
The change in the front-end H-bridge modulation ratio (IDBS-MPET in Figure 10) during the iterative calculation process in stage 2.
Table 12.
The time duration of the iterative calculation process of stage 2 of the power flow allocation of the IDBS-MPET in Figure 10.
Next, we analyze the details of the power adjustments during stage 2. According to Figure 8, the ports’ priorities are sorted by |δi| in descending order, so from the absolute values of δi in Table 10, we can see the following:
- In the first iteration, the port with the highest priority is Port 3. At this point, after the modulation ratio check, Port 3’s power cannot be increased and remains at 130 kW. Table 13 shows the sensitivity correlation factors between all pairs of ports during each iteration. In the first iteration, the sensitivity correlation factors for Port 1, Port 2, and Port 4 with respect to Port 3 are all negative. Therefore, according to Step 2 of stage 2 of the steady-state power flow allocation method (Section 3.2.2), Port 1, Port 2, and Port 4 should increase their power for cooperative adjustment. However, Port 2 and Port 4 have already reached their power requirements and cannot increase their power. Therefore, only Port 1 can participate in the adjustment, increasing its power by ΔPstep. Port 1 increases from 180 kW to 185 kW.
Table 13. Sensitivity correlation factors (IDBS-MPET in Figure 10) under the iterative calculation process of stage 2. - In the second iteration, the port with the highest priority is still Port 3. After the modulation ratio check, Port 3’s power increases by ΔPstep, adjusting from 130 kW to 135 kW. According to Table 13, Port 1, Port 2, and Port 4 still have negative sensitivity correlation factors with respect to Port 3. Therefore, Port 1, Port 2, and Port 4 should increase their power for cooperative adjustment. However, Port 2 and Port 4 have already reached their power requirements and cannot increase their power. Thus, only Port 1 can participate in the adjustment, increasing its power by ΔPstep. Port 1 increases from 185 kW to 190 kW.
- In the third iteration, the port with the highest priority is still Port 3. After the modulation ratio check, Port 3’s power cannot be increased and remains at 135 kW. According to Table 13, Port 1, Port 2, and Port 4 still have negative sensitivity correlation factors with respect to Port 3. Therefore, Port 1, Port 2, and Port 4 should increase their power for cooperative adjustment. However, Port 2 and Port 4 have already reached their power requirements and cannot increase their power. Therefore, only Port 1 can participate in the adjustment, increasing its power by ΔPstep. Port 1 increases from 190 kW to 195 kW.
- In the fourth iteration, the port with the highest priority is still Port 3. After the modulation ratio check, Port 3’s power cannot be increased and remains at 135 kW. According to Table 13, Port 1, Port 2, and Port 4 still have negative sensitivity correlation factors with respect to Port 3. Therefore, Port 1, Port 2, and Port 4 should increase their power for cooperative adjustment. However, Port 2 and Port 4 have already reached their power requirements and cannot increase their power. Therefore, only Port 1 can participate in the adjustment, increasing its power by ΔPstep. Port 1 increases from 190 kW to 195 kW.
- In the fifth iteration, the port with the highest priority is still Port 3. After the modulation ratio check, Port 3’s power increases by ΔPstep, adjusting from 135 kW to 140 kW. According to Table 13, Port 1, Port 2, and Port 4 still have negative sensitivity correlation factors with respect to Port 3. Therefore, Port 1, Port 2, and Port 4 should increase their power for cooperative adjustment. However, Port 1, Port 2, and Port 4 have already reached their power requirements and cannot increase their power.
- In the sixth iteration, the port with the highest priority is still Port 3. After the modulation ratio check, Port 3’s power cannot be increased and remains at 135 kW. According to Table 13, Port 1, Port 2, and Port 4 still have negative sensitivity correlation factors with respect to Port 3. Therefore, Port 1, Port 2, and Port 4 should increase their power for cooperative adjustment. However, Port 1, Port 2, and Port 4 have already reached their power requirements and cannot increase their power.
Finally, the power of all ports has converged.
4.3. Explanation of Insensitivity of Stage 2 of Steady-State Power Flow Allocation Method to Initial Values
As explained in Section 3.2.2, the first stage of the steady-state power flow allocation method effectively resets the initial power values of each port before executing the second stage. The steady-state power flow allocation method based on load correlation factors is insensitive to the initial power values of the port loads and will not cause any drift in the converged solution. The following simulation check demonstrates this.
Taking the IDBS-MPET shown in Figure 9 and Figure 10 as an example, the load power requirements of each port are the same as those in Table 4 and Table 10. The simulation involves changing the initial power values of the ports for the second stage of the steady-state power flow allocation method, which are different from those in Case 1 and Case 2. The simulation verifies that the final converged values of each port’s power match the converged values shown in Figure 11 and Figure 13.
From Figure 15 and Figure 16, it can be seen that even when the initial power values of the ports differ from those in Figure 11 and Figure 13, the converged power values of the two IDBS-MPETs after the second stage of steady-state power flow allocation are the same as those in Figure 11 and Figure 13.
Figure 15.
The converged values of the iterative calculation in stage 2 (IDBS-MPET in Figure 9) are insensitive to the initial port power values.
Figure 16.
The converged values of the iterative calculation in stage 2 (IDBS-MPET in Figure 10) are insensitive to the initial port power values.
Thus, the second stage steady-state power flow allocation method is insensitive to the initial values.
5. Conclusions
This paper proposes a steady-state power flow allocation method for the IDBS-MPET based on the load sensitivity correlation factor. The sensitivity correlation factor is established through the modulation ratio of the front-end HBs. The steady-state power flow allocation is divided into two stages. In the first stage, the method adjusts the initial power values, ensuring that the load power requirements are met. In the second stage, the load power of the highest-priority port is adjusted first, and the remaining ports are ranked based on the magnitude of their load sensitivity correlation factors, assisting sequentially in the power adjustment process. The results show that the method is insensitive to initial power values, as demonstrated by simulations where different initial values still lead to the same final power distribution. The method is robust and ensures compliance with modulation ratio constraints, making it a reliable solution for power distribution in MPET systems.
Author Contributions
Conceptualization, J.L. and F.X.; methodology, J.L. and F.X.; validation, J.L.; formal analysis, J.L. and F.X.; writing—original draft preparation, J.L.; writing—review and editing, J.L., F.X., J.W. and L.H.; supervision, J.W. and L.H.; funding acquisition, F.X. All authors have read and agreed to the published version of the manuscript.
Funding
This research was funded by the National Natural Science Foundation of China under Grant 52307193.
Data Availability Statement
The data presented in this study are available on request from the corresponding author.
Acknowledgments
Junchi Li thanks Rufeng Liu, Yiwei Pan, Geng Chen, and Dan Huang for valuable discussions and their kind advice on this paper.
Conflicts of Interest
The authors declare no conflicts of interest.
References
- Li, K.; Wen, W.; Zhao, Z.; Yuan, L.; Cai, W.; Mo, X.; Gao, C. Design and implementation of four-port megawatt-level high-frequency-bus based power electronic transformer. IEEE Trans. Power Electron. 2021, 36, 6429–6442. [Google Scholar] [CrossRef]
- Song, W.; Li, K.; Zhao, Z.; Yuan, L.; Mo, X.; Cai, W. Analysis and control of a four-port megawatt-level high-frequency-bus-based power electronic transformer. IEEE Trans. Power Electron. 2021, 36, 13080–13095. [Google Scholar]
- Huang, A.Q.; Crow, M.L.; Heydt, G.T.; Zheng, J.P.; Dale, S.J. The future renewable electric energy delivery and management (FREEDM) system: The energy internet. Proc. IEEE 2011, 99, 133–148. [Google Scholar] [CrossRef]
- Huber, J.E.; Kolar, J.W. Applicability of solid-state transformers in today’s and future distribution grids. IEEE Trans. Smart Grid 2017, 10, 317–326. [Google Scholar] [CrossRef]
- Kolar, J.W.; Ortiz, G. Solid-state-transformers: Key components of future traction and smart grid systems. In Proceedings of the International Power Electronics Conference-ECCE Asia, Hiroshima, Japan, 18–21 May 2014; pp. 22–35. [Google Scholar]
- Hu, Y.; Li, Z.; Zhang, H.; Zhao, C.; Gao, F.; Luo, L.; Luan, K.; Wang, P.; Li, Y.; Yuan, X. High-frequency-link current stress optimization of cascaded H-bridge-based solid-state transformer with third-order harmonic voltage injection. IEEE J. Emerg. Sel. Top. Power Electron. 2021, 9, 1027–1038. [Google Scholar] [CrossRef]
- Wang, D.; Tian, J.; Mao, C.; Lu, J.; Duan, Y.; Qiu, J.; Cai, H. A 10-kV/400-V 500-kVA Electronic Power Transformer. IEEE Trans. Power Electron. 2016, 63, 6653–6663. [Google Scholar] [CrossRef]
- Zhao, B.; Song, Q.; Liu, W. A practical solution of HF link bidirectional SST based on advanced components in hybrid microgrid. IEEE Trans. Ind. Electron. 2015, 62, 4587–4597. [Google Scholar] [CrossRef]
- Costa, L.F.; Carne, G.D.; Buticchi, G.; Liserre, M. The smart transformer: A solid-state transformer tailored to provide ancillary services to the distribution grid. IEEE Power Electron. Mag. 2017, 4, 56–67. [Google Scholar] [CrossRef]
- Li, J.; Wu, J.; Xiong, F. Analysis and design of independent DC bus structure multiport power electronic transformer based on maximum power transmission capability of low-voltage DC ports. Energies 2024, 17, 1096. [Google Scholar] [CrossRef]
- Li, J.; Wu, J.; Xiong, F. General calculation method of power boundary of multiport power electronic transformer. Front. Energy Res. 2024, 12, 1422906. [Google Scholar] [CrossRef]
- Jia, H.; Xiao, Q.; He, J. An improved grid current and DC capacitor voltage balancing method for three-terminal hybrid AC/DC microgrid. IEEE Trans. Smart Grid 2019, 10, 5876–5888. [Google Scholar] [CrossRef]
- Zhao, T.; Wang, G.; Bhattacharya, S.; Huang, A.Q. Voltage and power balance control for a cascaded H-bridge converter-based solid-state transformer. IEEE Trans. Power Electron. 2013, 28, 1523–1532. [Google Scholar] [CrossRef]
- Shi, J.; Gou, W.; Yuan, H.; Zhao, T.; Huang, A.Q. Research on voltage and power balance control for cascaded modular solid-state transformer. IEEE Trans. Power Electron. 2011, 26, 1154–1166. [Google Scholar] [CrossRef]
- Liserre, M.; Perez, M.; Langwasser, M.; Rojas, C.; Zhou, Z. Unlocking the hidden capacity of the electrical grid through smart transformer and smart transmission. Proc. IEEE 2023, 111, 421–437. [Google Scholar] [CrossRef]
- Ruiz, F.; Perez, M.A.; Espinosa, J.R.; Gajowik, T.; Stynski, S.; Malinowski, M. Surveying solid-state transformer structures and controls: Providing highly efficient and controllable power flow in distribution grids. IEEE Ind. Electron. Mag. 2020, 14, 56–70. [Google Scholar] [CrossRef]
- Yan, Y.; Bai, H.; Foote, A.; Wang, W. Securing full-power-range zero-voltage switching in both steady-state and transient operations for a dual-active-bridge-based bidirectional electric vehicle charger. IEEE Trans. Power Electron. 2020, 35, 7506–7519. [Google Scholar] [CrossRef]
- Abuishmais, I.; Shahroury, F. Bidirectional dual active bridge for interfacing battery energy storage systems with DC microgrid. In Proceedings of the International Conference on Electrical, Computer and Energy Technologies (ICECET), Cape Town, South Africa, 9–10 December 2021; pp. 1659–1663. [Google Scholar]
- Shi, J.; Luo, J.; He, X. Common-duty-ratio control of input-series output-parallel connected phase-shift full-bridge DC–DC converter modules. IEEE Trans. Power Electron. 2011, 26, 3318–3329. [Google Scholar] [CrossRef]
- Giri, R.; Choudhary, V.; Ayyanar, R.; Mohan, N. Commonduty-ratio control of input-series connected modular DC–DC converters with active input voltage and load-current sharing. IEEE Trans. Ind. Appl. 2006, 42, 1101–1111. [Google Scholar] [CrossRef]
- De Carne, G.; Buticchi, G.; Liserre, M.; Vournas, C. Load control using sensitivity identification by means of smart transformer. IEEE Trans. Smart Grid 2018, 9, 2606–2615. [Google Scholar] [CrossRef]
- Carne, G.D.; Liserre, M.; Vournas, C. On-Line load sensitivity identification in LV distribution grids. IEEE Trans. Power Syst. 2017, 32, 1570–1571. [Google Scholar] [CrossRef]
- Yu, Y.; Konstantinou, G.; Hredzak, B.; Agelidis, V.G. Power balance optimization of cascaded H-bridge multilevel converters for large-scale photovoltaic integration. IEEE Trans. Power Electron. 2016, 31, 1108–1120. [Google Scholar] [CrossRef]
- Wang, M.; Zhang, X.; Zhao, T.; Ma, M.; Hu, Y.; Wang, F.; Wang, X. Harmonic compensation strategy for single-phase cascaded H-bridge PV inverter under unbalanced power conditions. IEEE Trans. Ind. Electron. 2020, 67, 10474–10484. [Google Scholar] [CrossRef]
Disclaimer/Publisher’s Note: The statements, opinions and data contained in all publications are solely those of the individual author(s) and contributor(s) and not of MDPI and/or the editor(s). MDPI and/or the editor(s) disclaim responsibility for any injury to people or property resulting from any ideas, methods, instructions or products referred to in the content. |
© 2025 by the authors. Licensee MDPI, Basel, Switzerland. This article is an open access article distributed under the terms and conditions of the Creative Commons Attribution (CC BY) license (https://creativecommons.org/licenses/by/4.0/).
















