Multi-Dimensional Information Fusion You Only Look Once Network for Suspicious Object Detection in Millimeter Wave Images
Abstract
1. Introduction
2. Materials and Methods
2.1. Overview of the System
2.2. Data Information Aggregation Module
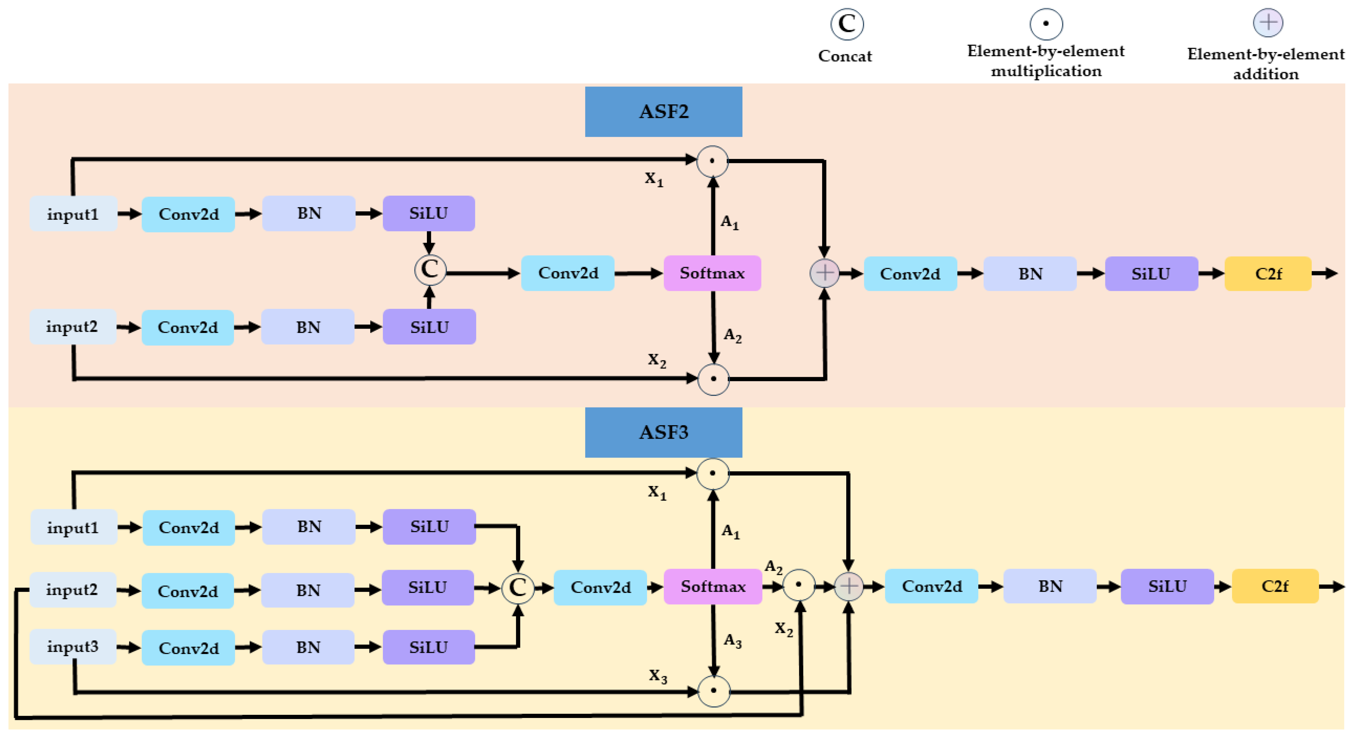
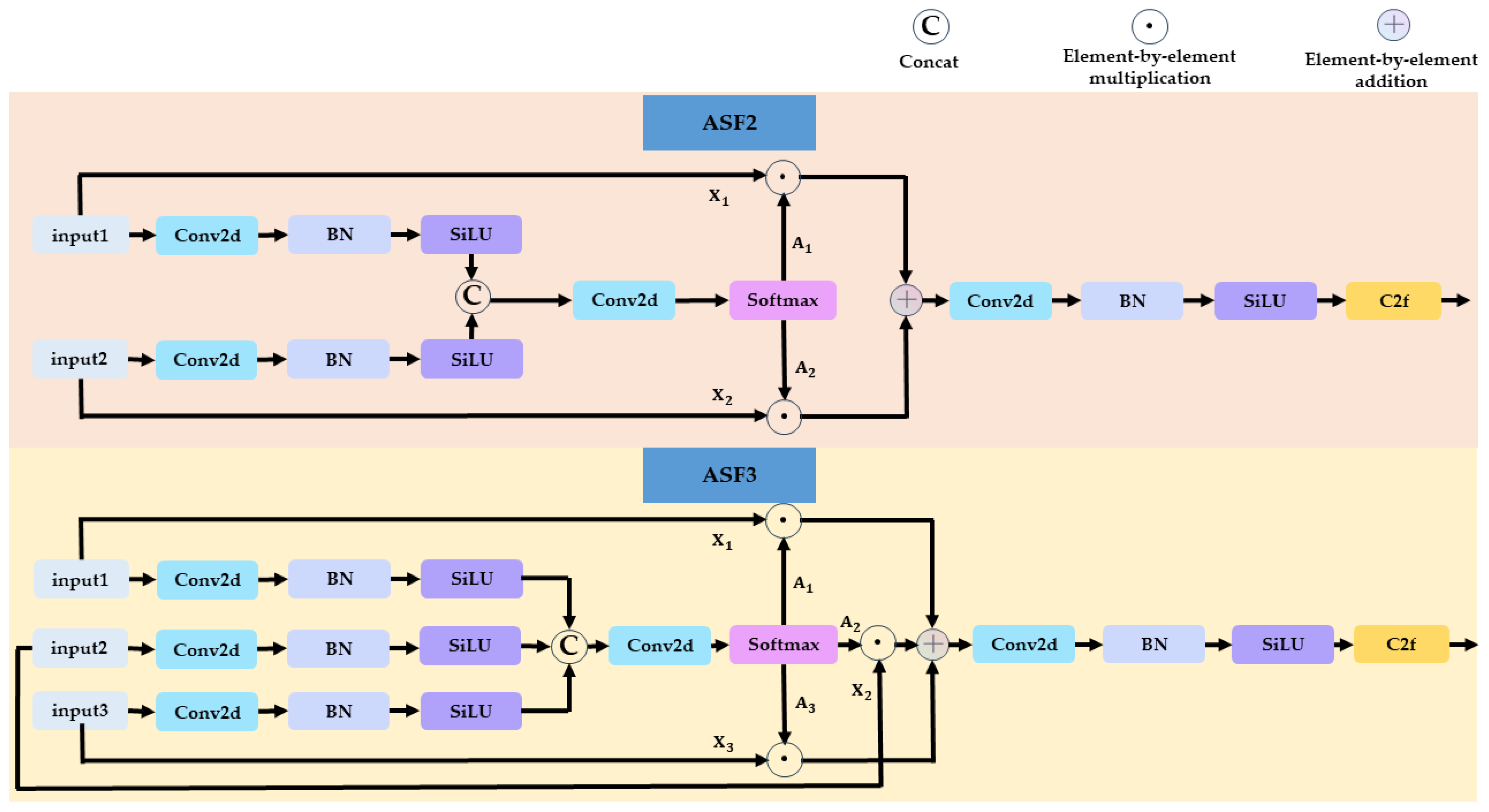
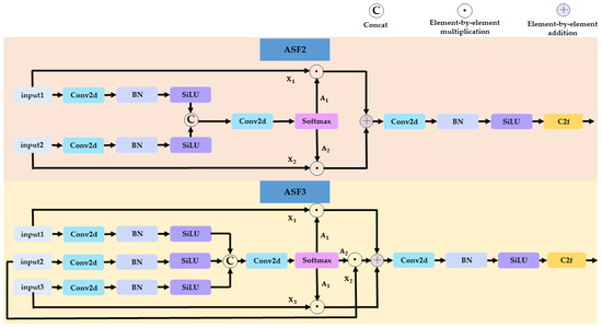
2.3. YOLOv8–Asymptotic Path Aggregation Network
2.4. Multi-View, Multi-Parameter Mapping Module
3. Experiment Results and Discussion
3.1. Dataset
- (1)
- The collection of the dataset was accomplished through four BM4203 series MMW security scanners applied in four different practical scenarios, including an airport, station, stadium, and office building.
- (2)
- There were about 200 testers, whose ages ranged from 18 to 70 years old. The number of men and women was nearly equal, and their body mass indexes covered the thin, normal, and obese ranges.
- (3)
- Since spring and autumn clothing are almost identical, the clothing worn by the testers can be divided into three types: winter type, spring and autumn type, and summer type. The frequencies of these three types of clothing in the dataset are similar.
- (4)
- There are eight kinds of common suspicious objects, which include guns, knives, rectangular explosives, lighters, powders, liquids, bullets, and phones. The testers were asked to hide suspicious objects on various body parts, including the upper and lower arms, shoulders, neck, chest, abdomen, crotch, back, waist, buttocks, and legs. For each body part, the suspicious items were placed randomly.
- (5)
- During the scan, the testers maintained a fixed posture with their hands raised upward. Each scan generated 10 images at 10 different angles. When one scan was complete, the system prompted the testers to leave. If the testers moved or had the wrong posture during the scan, the system prompted them to rescan, thus avoiding image blurring or image occlusion.
- (6)
- The systems adopted a wave-number domain imaging algorithm [8]. The depth and phase information were stored together with the pixel information (i.e., traditional images) during its maximum value projection procedure. Different SNR information can be obtained by changing the logarithmic threshold of the imaging method or using simple image processing methods, e.g., the CLAHE method.
- (7)
- The dataset was labeled using labeling software.
- (1)
- After finishing the data collection and data labeling, a test set was first constructed by selecting one-tenth of the data from the full dataset. In particular, we ensured that the testers associated with the test set were not correlated with the remaining nine-tenths of the dataset.
- (2)
- The remaining nine-tenths of the dataset were stored as eight subgroups according to the eight types of suspicious objects, i.e., guns, knives, rectangular explosives, lighters, powders, liquids, bullets, and phones.
- (3)
- In each subgroup, the data produced by the same scan were treated as one unit, which was named as a scan unit in this paper. Then, each subgroup was shuffled by the scan unit, which means that the data produced by the same scan were not shuffled, while different scan units were shuffled.
- (4)
- After the shuffle operation, each subgroup was divided into a training subset and validation subset. The partition ratio was 9:1.
- (5)
- Finally, the training subset and validation subset from the eight subgroups were combined into the final training set and validation set.
3.2. Evaluation Metrics
3.3. Implementation Details
3.4. Performance Comparison
3.5. Ablation Experiments
4. Conclusions
Author Contributions
Funding
Institutional Review Board Statement
Informed Consent Statement
Data Availability Statement
Conflicts of Interest
References
- Liu, H.; Wang, S.; Jing, H.; Li, S.; Zhao, G.; Sun, H. Millimeter-Wave Image Deblurring via Cycle-Consistent Adversarial Network. Electronics 2023, 12, 741. [Google Scholar] [CrossRef]
- Chen, X.; Yang, Q.; Wang, H.; Zeng, Y.; Deng, B. Adaptive ADMM-Based High-Quality Fast Imaging Algorithm for Short-Range MMW MIMO-SAR System. IEEE Trans. Antennas Propag. 2023, 71, 8925–8935. [Google Scholar] [CrossRef]
- Li, S.; Wu, S. Low-Cost Millimeter Wave Frequency Scanning Based Synthesis Aperture Imaging System for Concealed Weapon Detection. IEEE Trans. Microw. Theory Tech. 2022, 70, 3688–3699. [Google Scholar] [CrossRef]
- Meng, Z.; Zhang, M.; Wang, H. CNN with Pose Segmentation for Suspicious Object Detection in MMW Security Images. Sensors 2020, 20, 4974. [Google Scholar] [CrossRef]
- Huang, P.; Wei, R.; Su, Y.; Tan, W. Swin-YOLO for Concealed Object Detection in Millimeter Wave Images. Appl. Sci. 2023, 13, 9793. [Google Scholar] [CrossRef]
- Su, B.; Yuan, M. Object Recognition for Millimeter Wave MIMO-SAR Images Based on High-resolution Feature Recursive Alignment Fusion Network. IEEE Sens. J. 2023, 23, 16413–16427. [Google Scholar] [CrossRef]
- Haworth, C.D.; De Saint-Pern, Y.; Clark, D.; Trucco, E.; Petillot, Y.R. Detection and Tracking of Multiple Metallic Objects in Millimetre-Wave Images. Int. J. Comput. Vis. 2007, 71, 183–196. [Google Scholar] [CrossRef]
- Sheen, D.M.; McMakin, D.L.; Hall, T.E. Three-Dimensional Millimeter-Wave Imaging for Concealed Weapon Detection. IEEE Trans. Microw. Theory Tech. 2001, 49, 1581–1592. [Google Scholar] [CrossRef]
- Grossman, E.N.; Miller, A.J. Active Millimeter-Wave Imaging for Concealed Weapons Detection. In Passive Millimeter-Wave Imaging Technology VI and Radar Sensor Technology VII; SPIE: Bellingham, WA, USA, 2003; Volume 5077, pp. 62–70. [Google Scholar]
- Shen, X.; Dietlein, C.R.; Grossman, E.; Popovic, Z.; Meyer, F.G. Detection and Segmentation of Concealed Objects in Terahertz Images. IEEE Trans. Image Process. 2008, 17, 2465–2475. [Google Scholar] [CrossRef] [PubMed]
- Gu, J.; Wang, Z.; Kuen, J.; Ma, L.; Shahroudy, A.; Shuai, B.; Chen, T. Recent Advances in Convolutional Neural Networks. Pattern Recognit. 2018, 77, 354–377. [Google Scholar] [CrossRef]
- Vaswani, A.; Shazeer, N.; Parmar, N.; Uszkoreit, J.; Jones, L.; Gomez, A.N.; Polosukhin, I. Attention is All You Need. Adv. Neural Inf. Process. Syst. 2017, 30, 5998–6008. [Google Scholar]
- Hu, J.; Shen, L.; Sun, G. Squeeze-and-Excitation Networks. In Proceedings of the IEEE Conference on Computer Vision and Pattern Recognition, Salt Lake City, UT, USA, 18–22 June 2018; pp. 7132–7141. [Google Scholar]
- Woo, S.; Park, J.; Lee, J.Y.; Kweon, I.S. Cbam: Convolutional Block Attention Module. In Proceedings of the European Conference on Computer Vision (ECCV), Munich, Germany, 8–14 September 2018; pp. 3–19. [Google Scholar]
- Dai, X.; Chen, Y.; Yang, J.; Zhang, P.; Yuan, L.; Zhang, L. Dynamic Detr: End-to-End Object Detection with Dynamic Attention. In Proceedings of the IEEE/CVF International Conference on Computer Vision, Virtual, 11–17 October 2021; pp. 2988–2997. [Google Scholar]
- Girshick, R.; Donahue, J.; Darrell, T.; Malik, J. Rich Feature Hierarchies for Accurate Object Detection and Semantic Segmentation. In Proceedings of the IEEE Conference on Computer Vision and Pattern Recognition, Columbus, OH, USA, 23–28 June 2014; pp. 580–587. [Google Scholar]
- Girshick, R. Fast r-cnn. In Proceedings of the IEEE International Conference on Computer Vision, Santiago, Chile, 7–13 December 2015; pp. 1440–1448. [Google Scholar]
- Ren, S.; He, K.; Girshick, R.; Sun, J. Faster R-CNN: Towards Real-Time Object Detection with Region Proposal Networks. Adv. Neural Inf. Process. Syst. 2015, 28, 1137–1149. [Google Scholar] [CrossRef] [PubMed]
- Cai, Z.; Vasconcelos, N. Cascade R-CNN: Delving into High Quality Object Detection. In Proceedings of the IEEE Conference on Computer Vision and Pattern Recognition, Salt Lake City, UT, USA, 18–22 June 2018; pp. 6154–6162. [Google Scholar]
- Zhang, H.; Chang, H.; Ma, B.; Wang, N.; Chen, X. Dynamic R-CNN: Towards High Quality Object Detection via Dynamic Training. In Proceedings of the Computer Vision–ECCV 2020: 16th European Conference, Glasgow, UK, 23–28 August 2020; Proceedings, Part XV 16. Springer: Berlin/Heidelberg, Germany, 2020; pp. 260–275. [Google Scholar]
- Lin, T.Y.; Dollár, P.; Girshick, R.; He, K.; Hariharan, B.; Belongie, S. Feature Pyramid Networks for Object Detection. In Proceedings of the IEEE Conference on Computer Vision and Pattern Recognition, Honolulu, HI, USA, 21–26 July 2017; pp. 2117–2125. [Google Scholar]
- Dai, J.; Li, Y.; He, K.; Sun, J. R-Fcn: Object Detection via Region-Based Fully Convolutional Networks. Adv. Neural Inf. Process. Syst. 2016, 29, 1–9. [Google Scholar]
- Gong, T.; Chen, K.; Wang, X.; Chu, Q.; Zhu, F.; Lin, D.; Feng, H. Temporal ROI Align for Video Object Recognition. Proc. AAAI Conf. Artif. Intell. 2021, 35, 1442–1450. [Google Scholar] [CrossRef]
- Liu, W.; Anguelov, D.; Erhan, D.; Szegedy, C.; Reed, S.; Fu, C.Y.; Berg, A.C. Ssd: Single Shot Multibox Detector. In Proceedings of the Computer Vision–ECCV 2016: 14th European Conference, Amsterdam, The Netherlands, 11–14 October 2016; Proceedings, Part I 14. Springer: Berlin/Heidelberg, Germany, 2016; pp. 21–37. [Google Scholar]
- Redmon, J.; Divvala, S.; Girshick, R.; Farhadi, A. You Only Look Once: Unified, Real-Time Object Detection. In Proceedings of the IEEE Conference on Computer Vision and Pattern Recognition, Las Vegas, NV, USA, 27–30 June 2016; pp. 779–788. [Google Scholar]
- Jiang, P.; Ergu, D.; Liu, F.; Cai, Y.; Ma, B. A Review of Yolo Algorithm Developments. Procedia Comput. Sci. 2022, 199, 1066–1073. [Google Scholar] [CrossRef]
- Tian, Y.; Yang, G.; Wang, Z.; Wang, H.; Li, E.; Liang, Z. Apple Detection during Different Growth Stages in Orchards Using the Improved YOLO-V3 Model. Comput. Electron. Agric. 2019, 157, 417–426. [Google Scholar] [CrossRef]
- Diwan, T.; Anirudh, G.; Tembhurne, J.V. Object Detection Using YOLO: Challenges, Architectural Successors, Datasets and Applications. Multimed. Tools Appl. 2023, 82, 9243–9275. [Google Scholar] [CrossRef] [PubMed]
- Han, L.; Ma, C.; Liu, Y.; Jia, J.; Sun, J. SC-YOLOv8: A Security Check Model for the Inspection of Prohibited Items in X-ray Images. Electronics 2023, 12, 4208. [Google Scholar] [CrossRef]
- Wang, J.; Wang, J.; Zhang, X.; Yu, N. A Mask-Wearing Detection Model in Complex Scenarios Based on YOLOv7-CPCSDSA. Electronics 2023, 12, 3128. [Google Scholar] [CrossRef]
- Casas, E.; Ramos, L.; Bendek, E.; Rivas-Echeverría, F. Assessing the Effectiveness of YOLO Architectures for Smoke and Wildfire Detection. IEEE Access 2023, 11, 96554–96583. [Google Scholar] [CrossRef]
- Jocher, G.; Chaurasia, A.; Stoken, A.; Borovec, J.; Kwon, Y.; Michael, K.; Jain, M. Ultralytics/Yolov5: V7. 0-Yolov5 Sota Realtime Instance Segmentation. Zenodo 2022. [Google Scholar]
- Wang, C.Y.; Liao, H.Y.M.; Wu, Y.H.; Chen, P.Y.; Hsieh, J.W.; Yeh, I.H. CSPNet: A New Backbone That Can Enhance Learning Capability of CNN. In Proceedings of the IEEE/CVF Conference on Computer Vision and Pattern Recognition Workshops, Seattle, WA, USA, 14–19 June 2020; pp. 390–391. [Google Scholar]
- Liu, S.; Qi, L.; Qin, H.; Shi, J.; Jia, J. Path Aggregation Network for Instance Segmentation. In Proceedings of the IEEE Conference on Computer Vision and Pattern Recognition, Salt Lake City, UT, USA, 18–22 June 2018; pp. 8759–8768. [Google Scholar]
- Jocher, G.; Chaurasia, A.; Qiu, J. YOLO by Ultralytics; Ultralytics: Los Angeles, CA, USA, 2023. [Google Scholar]
- Wang, C.Y.; Bochkovskiy, A.; Liao, H.Y.M. YOLOv7: Trainable Bag-of-Freebies Sets New State-of-The-Art for Real-Time Object Detectors. In Proceedings of the IEEE/CVF Conference on Computer Vision and Pattern Recognition, Vancouver, BC, Canada, 17–24 June 2023; pp. 7464–7475. [Google Scholar]
- Gupta, C.; Gill, N.S.; Gulia, P.; Chatterjee, J.M. A Novel Finetuned YOLOv6 Transfer Learning Model for Real-Time Object Detection. J. Real-Time Image Process. 2023, 20, 42. [Google Scholar] [CrossRef]
- Feng, C.; Zhong, Y.; Gao, Y.; Scott, M.R.; Huang, W. Tood: Task-Aligned One-Stage Object Detection. In Proceedings of the 2021 IEEE/CVF International Conference on Computer Vision (ICCV), Montreal, BC, Canada, 11–17 October 2021; pp. 3490–3499. [Google Scholar]
- Wang, X.; Gou, S.; Li, J.; Zhao, Y.; Liu, Z.; Jiao, C.; Mao, S. Self-Paced Feature Attention Fusion Network for Concealed Object Detection in Millimeter-Wave Image. IEEE Trans. Circuits Syst. Video Technol. 2021, 32, 224–239. [Google Scholar] [CrossRef]
- Sun, P.; Liu, T.; Chen, X.; Zhang, S.; Zhao, Y.; Wei, S. Multi-Source Aggregation Transformer for Concealed Object Detection in Millimeter-Wave Images. IEEE Trans. Circuits Syst. Video Technol. 2022, 32, 6148–6159. [Google Scholar] [CrossRef]
- Liu, T.; Zhao, Y.; Wei, Y.; Zhao, Y.; Wei, S. Concealed Object Detection for Activate Millimeter Wave Image. IEEE Trans. Ind. Electron. 2019, 66, 9909–9917. [Google Scholar] [CrossRef]
- Wang, C.; Shi, J.; Zhou, Z.; Li, L.; Zhou, Y.; Yang, X. Concealed Object Detection for Millimeter-Wave Images with Normalized Accumulation Map. IEEE Sens. J. 2021, 21, 6468–6475. [Google Scholar] [CrossRef]
- Guo, D.; Tian, L.; Du, C.; Xie, P.; Chen, B.; Zhang, L. Suspicious Object Detection for Millimeter-Wave Images with Multi-View Fusion Siamese Network. IEEE Trans. Image Process. 2023, 32, 4088–4102. [Google Scholar] [CrossRef]
- Yang, G.; Lei, J.; Zhu, Z.; Cheng, S.; Feng, Z.; Liang, R. AFPN: Asymptotic Feature Pyramid Network for Object Detection. arXiv 2023, arXiv:2306.15988. [Google Scholar]
- Sun, K.; Xiao, B.; Liu, D.; Wang, J. Deep High-Resolution Representation Learning for Human Pose Estimation. In Proceedings of the IEEE/CVF Conference on Computer Vision and Pattern Recognition, Long Beach, CA, USA, 15–20 June 2019; pp. 5693–5703. [Google Scholar]
- Jiang, Y.; Cui, J.; Chen, Z.; Wen, X. Concealed Threat Detection Based on Multi-View Millimeter Wave Imaging for Human Body. In Proceedings of the 2019 IEEE International Conference on Signal, Information and Data Processing (ICSIDP), Chongqing, China, 11–13 December 2019; pp. 1–4. [Google Scholar]
- Jiang, Y.; Chen, Z.; Xiong, D.; Shi, J. Video-Rate Suspicious Object Detection for MMW Walk-Through Imaging System. In Proceedings of the 2021 46th International Conference on Infrared, Millimeter and Terahertz Waves (IRMMW-THz), Chengdu, China, 29 August–3 September 2021; pp. 1–2. [Google Scholar]
- Wen, X.; Zhang, L.; Guo, W.; Fei, P. Active Millimeter-Wave Near-Field Cylindrical Scanning Three-Dimensional Imaging System. In Proceedings of the 2018 International Conference on Microwave and Millimeter Wave Technology (ICMMT), Chengdu, China, 7–11 May 2018; pp. 1–3. [Google Scholar]
- Xiong, D.; Chen, Z.; Guo, W.; Wen, X. Near-field Millimeter Wave 3D Imaging Method for On-the-move Personnel. In Proceedings of the 2021 4th International Conference on Information Communication and Signal Processing (ICICSP), Shanghai, China, 24–26 September 2021; pp. 432–437. [Google Scholar]
- Sahu, S.; Singh, A.K.; Ghrera, S.P.; Elhoseny, M. An Approach for De-Noising and Contrast Enhancement of Retinal Fundus Image Using CLAHE. Opt. Laser Technol. 2019, 110, 87–98. [Google Scholar]
- Liu, W.; Ren, G.; Yu, R.; Guo, S.; Zhu, J.; Zhang, L. Image-Adaptive YOLO for Object Detection in Adverse Weather Conditions. Proc. AAAI Conf. Artif. Intell. 2022, 36, 1792–1800. [Google Scholar] [CrossRef]
- Hu, Y.; He, H.; Xu, C.; Wang, B.; Lin, S. Exposure: A White-Box Photo Post-Processing Framework. ACM Trans. Graph. TOG 2018, 37, 1–17. [Google Scholar] [CrossRef]
- Li, X.; Yang, K.; Fan, X.; Hu, L.; Li, J. Fast and Accurate Concealed Dangerous Object Detection for Millimeter-Wave Images. J. Electron. Imaging 2022, 31, 023021. [Google Scholar] [CrossRef]
















| Algorithm | Precision | FAR | mAP |
|---|---|---|---|
| Faster-RCNN | 83.3 | 17.5 | 80.2 |
| Cascade-RCNN | 86.7 | 14.5 | 85.1 |
| Dynamic-RCNN | 87.2 | 14.2 | 86.8 |
| YOLOv3 | 82.6 | 17.7 | 79.8 |
| YOLOv5 | 87.1 | 12.8 | 86.6 |
| YOLOv8 | 89.3 | 11.5 | 88.7 |
| MDIF-YOLO | 92.2 | 6.4 | 91.8 |
| Algorithm | Precision | FAR | mAP |
|---|---|---|---|
| MSAT | 90.2 | 11.0 | 89.9 |
| Swin–YOLO | 89.8 | 11.4 | 89.7 |
| MDIF-YOLO | 92.2 | 6.4 | 91.8 |
| Algorithm | Precision | FAR | mAP |
|---|---|---|---|
| YOLOv8 | 89.3 | 11.5 | 88.7 |
| DIA + YOLOv8 | 91.2 | 8.2 | 91.1 |
| DIA + YOLOv8backbone + APAN | 91.9 | 8.0 | 91.6 |
| MDIF-YOLO | 92.2 | 6.4 | 91.8 |
Disclaimer/Publisher’s Note: The statements, opinions and data contained in all publications are solely those of the individual author(s) and contributor(s) and not of MDPI and/or the editor(s). MDPI and/or the editor(s) disclaim responsibility for any injury to people or property resulting from any ideas, methods, instructions or products referred to in the content. |
© 2024 by the authors. Licensee MDPI, Basel, Switzerland. This article is an open access article distributed under the terms and conditions of the Creative Commons Attribution (CC BY) license (https://creativecommons.org/licenses/by/4.0/).
Share and Cite
Chen, Z.; Tian, R.; Xiong, D.; Yuan, C.; Li, T.; Shi, Y. Multi-Dimensional Information Fusion You Only Look Once Network for Suspicious Object Detection in Millimeter Wave Images. Electronics 2024, 13, 773. https://doi.org/10.3390/electronics13040773
Chen Z, Tian R, Xiong D, Yuan C, Li T, Shi Y. Multi-Dimensional Information Fusion You Only Look Once Network for Suspicious Object Detection in Millimeter Wave Images. Electronics. 2024; 13(4):773. https://doi.org/10.3390/electronics13040773
Chicago/Turabian StyleChen, Zhenhong, Ruijiao Tian, Di Xiong, Chenchen Yuan, Tang Li, and Yiran Shi. 2024. "Multi-Dimensional Information Fusion You Only Look Once Network for Suspicious Object Detection in Millimeter Wave Images" Electronics 13, no. 4: 773. https://doi.org/10.3390/electronics13040773
APA StyleChen, Z., Tian, R., Xiong, D., Yuan, C., Li, T., & Shi, Y. (2024). Multi-Dimensional Information Fusion You Only Look Once Network for Suspicious Object Detection in Millimeter Wave Images. Electronics, 13(4), 773. https://doi.org/10.3390/electronics13040773

