Abstract
With the increase in global wireless traffic, the use of large-scale satellite networking to provide ubiquitous access is one of the essential trends of future 6G network development. Elastic optical satellite networks (EOSNs) are widely considered a flexible solution for future satellite communication. However, with the continuous proliferation of network devices and users, the growing disparity between user demands and the limited bandwidth and capacity of the network is becoming increasingly noticeable. This has led to issues such as constrained network resource utilization and resource fragmentation. Therefore, EOSNs must efficiently address the challenge of allocating scarce bandwidth resources. Effective traffic grooming methods will be applied to EOSNs to solve the problem of bandwidth shortage. This paper proposed a dynamic traffic grooming algorithm based on virtualization-plane-aided optimization (DTG-VPO) to facilitate the bandwidth allocation for EOSNs. Firstly, the nodes of the alternative paths were graded, and the weights of the subsequent hop links were modified. Then, the path was evaluated using link weights, alternative paths were selected in the virtual and physical topologies, respectively, and a path set was constructed. Finally, a resource block evaluation parameter was designed to quantify the quality of candidate resource blocks and rank them. A series of simulations have evaluated the traffic-blocking probability and wavelength utilization under different traffic loads. The link resource was more fully utilized compared with other traffic grooming algorithms. The blocking probability can be reduced by 75%, while wavelength utilization can be improved by 8.1%.
1. Introduction
Optical satellite networks, leveraging free-space optical communication, offer seamless large-scale intervention and extended coverage with higher signal quality [1]. Optical satellite networks will play an increasingly important role in future communications and replace microwave satellite networks, showing a more comprehensive range of applications [2,3]. Optical inter-satellite links (ISLs) within these networks offer advantages such as wider bandwidth, license-free usage, and enhanced communication security [4,5]. However, as the demand for services within satellite optical networks grows, the network faces the challenge of accommodating various services, including advanced reservation (AR) services [6]. AR services involve an unavoidable initial delay but require completion of data transmission before a specified cut-off time. Examples of such services include remote data backup and satellite high-definition video transmission [7]. The rational allocation of AR services enables users to access applications that execute in parallel while ensuring that resources are available at a specified future time [8]. Consequently, the resource allocation method for AR within a specified time range is designed to be elastic. Elastic optical satellite networks (EOSNs) rely on optical orthogonal frequency division multiplexing (O-OFDM) technology to provide finer spectrum resources, adaptive modulation formats, and flexible data transmission methods [9]. With the increasing demand for network capacity and service resilience, EOSNs have become a focal point in research, particularly in low-Earth-orbit (LEO) satellite networking.
AR services in EOSNs are elastic, and unique research is needed to customize resources for these services. Service elasticity enables efficient and controllable routing and dynamic bandwidth allocation in EOSNs. The conventional architecture faces challenges such as decentralized management and predetermined link allocation, which impedes fine-grained resource management and adaptation to evolving user needs. Software-defined networking (SDN) addresses these challenges by simplifying the design, monitoring, and administration of existing networks [10]. SDN divides traditional networks into centralized control planes and remotely programmable data planes [11]. LEO satellite networks introduce SDN capabilities for managing and deploying algorithms in EOSNs [12]. Consequently, software-defined EOSNs (SD-EOSNs) [13] typically consist of three planes: the data plane, the control plane, and the application plane, which enhance management efficiency. In EOSNs, researchers have carried out research from many aspects, such as integrating network structure, establishing SDN-driven management architecture, and optimizing controller layout [14,15,16]. However, most of these research studies follow the network architecture design in the application scenario, respectively, and there are few types of research on the centralized resource optimization scheme based on the global network state in the software-defined optical satellite network. In addition, network virtualization technology, which abstracts physical networks into logical entities, has gained significant attention [17]. Those technologies enhance flexibility in resource allocation and scheduling. SD-EOSNs achieve a separation of the control plane from the data plane, thereby facilitating unified satellite control and significantly reducing algorithmic complexity. Leveraging SDN’s network plane virtualization capabilities further lays a theoretical foundation for the algorithmic construction of the virtual plane. Consequently, SD-EOSNs emerge as an effective solution to address traffic grooming challenges in EOSNs, as substantiated by relevant literature [18].
Furthermore, with the continuous proliferation of network devices and users [19], the growing disparity between user demands and the limited bandwidth and capacity of the network is becoming increasingly noticeable. This has led to issues such as constrained network resource utilization and resource fragmentation [20]. The dynamic traffic grooming (DTG) algorithm, based on elastic optical networks, proves to be an effective solution to address the conflict between user needs and network limitations [21,22]. Elastic services, characterized by diverse time slot requirements and dynamic arrivals or departures, result in numerous resource fragments. The DTG algorithm is well-suited to resolving this challenge. As for the traffic grooming method of satellite optical networks, the researchers solve the problem of network resources and a high degree of resource fragmentation by describing resource fragmentation and designing a two-step traffic grooming method [23]. However, the above algorithm needs to pay attention to the needs of services for slot allocation. At the same time, it is essential to note that the DTG algorithm is rarely used in satellites, so designing it based on the relevant characteristics of the EOSNs is necessary.
In this paper, leveraging the SD-EOSN architecture applied to EOSNs, a dynamic traffic grooming algorithm based on virtualization-plane-aided optimization (DTG-VPO) is proposed. This algorithm takes advantage of the time elasticity characteristics of AR services and consists of three main components: establishing an elastic optical satellite network virtualization model based on an enhanced twin-layer (EOSNV-ETL), designing an enhanced twin-layer elastic optical satellite network virtualization algorithm based on path evaluation (EOSNV-ETL-PE), and proposing a dynamic traffic grooming based on link fragment assessment (DTG-LFA).
2. Network Architecture and Model
In this section, SD-EOSN architecture and an EOSNV-ETL model are proposed. Figure 1 shows the model composites of satellite and ground networks. Among them, the satellite network mainly comprises LEO satellites, intra and inter-orbit satellite links form inter-satellite links (ISLs). The ground network includes ground stations (GSs), routers, and satellite network management centers (SNMCs).
Figure 1.
SD-EOSN network architecture.
The data plane is composed of LEO nodes and ground routers. All forwarding nodes request data forwarding rules from the controller after receiving optical path connection requests, receive and parse the requirements issued by the controller, perform forwarding operations according to the corresponding laws of the controller, and report resource status information of nodes and links to the control plane. The control plane is also essential in achieving optical satellite network virtualization. We have divided the controller into two components because of its strong computing ability [24]. One part is used to compute and update the virtual topology, and another is used to collect information and perform related routing and resource allocation calculations. When the request arrives, the controller calculates and generates a virtual topology. The management plane is used to formulate and distribute routing and resource allocation strategies.
Under the SD-EOSN architecture, utilizing optical network virtualization technology and adding a virtual topology model to solve the difficulty of traffic grooming establishes an EOSNV-ETL model, which generates a virtual optical network topology based on link and node information in the elastic optical satellite network, complete routing and resource allocation for incoming requests, thereby achieving dynamic traffic grooming and reducing issues such as business congestion, resource fragmentation, and limited network resource utilization in traditional elastic optical networks due to business allocation.
It shows the process of generating a virtual topology from the EOSNs in Figure 1, which includes the same node number as the EOSNs. In the initial generation stage of virtual topology, there are no links between network nodes that are connected to it [25]. Optical links are established between nodes in the virtual layer when requests arrive. In the proposed twin-layer network model, the physical topology and virtual topology are represented by and ; , and represent satellite nodes and links in the physical topology; and represent satellite nodes and links in the twin-layer network. Among them, and denote the number of satellite nodes (N) and links (E) in the twin-layer network, respectively, where and . Due to the dynamic of the topology structure, the discrete-time strategy is adopted in this paper [26].
The information transmitted by the synchronous digital hierarchy (SDH) technology, widely used in satellite communication, is fixed in size. The schematic diagram of the logical connection between nodes in EOSNs and the optical path switching of the internal wavelength routing device is shown in Figure 2. Among them, a synchronous transfer module (STM) is a device that realizes branch signal division and multiplexing without photoelectric and optical conversion and can decompose the signal into a time-slot frame structure. It can integrate the information of different time slots at the input and output end through cross-interconnection. The integration mode between various time-slot resources is independent of each other. The working principle of the onboard forwarding service is as follows: each receiving antenna on the satellite receives all the laser signals in its link, packages each wavelength signal on different links into time-slot resources through STM, multiplexes the resources that need to be transmitted into one signal, and switches them to the corresponding transmitting antenna. It is worth noting that the load on the satellite is limited; the satellite cannot process services so that the inter-satellite link can be regarded as a channel, and the intermediate node receives the signal without processing it so that the entire wavelength routing path can be viewed as a “channel” composed of the source and destination node.
Figure 2.
Transmission mechanism.
The set of requests in optical satellite networks is represented by R, and each request can be described by tuple . Among them, and express the source and destination node of r in EOSNs, is the arrival time, is the duration of the request, is the end time of the request. For AR, due to the elastic time, the actual start transmission time , actual transmission end time , and latest start transmission time of the request should also be considered. The relationship is expressed as , and . Each request has an elastic time window with a start transmission time , as long as the request starts transmitting within this time range. Figure 3 shows the correlation between the time points of request r. , , so other time points range from [1, 10]. The allocation of AR services exhibits flexibility within the time domain, ensuring that services transmitted within the designated elastic time window, denoted as , remain valid. Consequently, in EOSNs, time slots can be allocated judiciously for requests falling within . This approach conserves time slots for subsequent requests and enhances the overall efficiency of wavelength resource utilization.
Figure 3.
The correlation between the time points of request r.
A two-dimensional resource matrix represents the resource occupancy of optical satellite networks. The resource usage on each link has two dimensions: wavelength and time slot . Each element of the resource matrix refers to the state of the wavelength w of link e in time slot , using a binary variable represents, as shown in Equation (1).
3. Dynamic Traffic Grooming Based on Virtualization-Plane-Aided Optimization
This section proposes a DTG-VPO algorithm based on twin-layer elastic optical satellite network virtualization. First, an enhanced model based on path optimization is constructed in the model introduced in the previous section. A traffic grooming algorithm based on LFA is proposed, and finally, a DTG-VPO algorithm is designed. The remainder of this section describes the proposed algorithm in detail.
3.1. EOSNV-ETL-PE Algorithm
Design path evaluation indicators in optical satellite networks evaluate node busyness and link load in the path by quantifying business traffic.
Node betweenness represents the degree to which the node n acts as an intermediary in the satellite network, that is, the frequency with which it appears on the shortest path between other nodes. The shortest path between any two node pairs is calculated on the basis of the connection situation of the optical satellite network. The total number is denoted as . The number of the shortest paths passing through node n as , at time t, the calculation formula for node betweenness is as Equation (2) [27].
The calculation mode of optical link cost is given. represents the generation value of optical link at time t, which mainly consists of transmission delay and link congestion. Therefore, is expressed as Equation (3).
where and indicate the maximum transmission delay and maximum link congestion of optical links in the entire network, respectively. shows the wavelength usage of the optical link at time t. represents the transmission delay from satellite n to the next node j at time t, mainly including the propagation delay of services through optical link and the processing delay of intermediate node forwarding, respectively represented by and . is shown in Equation (4).
As shown in Figure 4a, the busyness degree of satellite nodes can be divided into three types: high, medium, and low. A correction index is introduced to facilitate the traffic through satellite nodes reasonably. The correction index reflects the busyness degree of satellite nodes, which can increase the generation value of the path when passing through the node with a high busyness degree, make the traffic pass through the node with a low busy degree, and channel the traffic to the appropriate link. The correction index of the link is defined as Equation (5).
Figure 4.
The relationship between the node betweenness and correction index. (a) Node betweenness. (b) Correction index.
As shown in Figure 4b, when the node busyness of satellite node n at time t is , the node busyness is low, and the generation value of an optical link depends on the constant make corrections to divert traffic to links and nodes that are not busy; When the node busyness is , the node busyness is moderate, and the generation value of the optical link remains the same as before. When the node busyness degree is , the node busyness degree is high, and the generation value of a link is related to the node busyness degree and is a monotonically increasing function.
Finally, define the path evaluation index . represents the total generation value of the optical path at time t, and its value is expressed as Equation (6).
When the request arrives, determine whether the and of request r exist in the virtual topology . If so, calculate K feasible paths between the and and figure the of these possible paths in . Calculate the K alternative paths of the request r from small to large according to the size of . If not, construct a set of alternative paths for twin-layer networks. In the physical topology , K alternative paths for r are calculated from small to significant based on . Finally, construct an alternative path for a twin-layer network. The construction method is to have the virtual topology at the front and the physical topology at the back and remove duplicate paths. The EOSNV-ETL-PE algorithm functions proposed in this section are shown in Algorithm 1.
| Algorithm 1 EOSNV-ETL-PE algorithm |
|
In the initial stage of request arrival, there are few links connected in , so the alternate path in is basically from , and the selected path still follows the K path in the physical topology. In this case, the alternate paths in consist of and . The newly arrived requests are diverted to the virtual topology to ensure that requests can use as many allocated link resources as possible to improve network resource utilization.
3.2. DTG-LFA Algorithm
In the EOSNs, the research of DTG mainly focuses on the overall network performance improvement and resource allocation planning. This section proposes a DTG-LFA algorithm for EOSNs.
As shown in Figure 5, the set of available wavelength resources for each link of the candidate path is represented as , the resource utilization set of candidate paths is represented as . Time slots in are denoted as . The relationship between and is shown in Equation (7).
Figure 5.
Resource block search scheme.
Find the time slot resources that meet the requirements of the request on the , and when a resource that can be allocated is found, pre-allocate this resource to the request to obtain the pre-allocated path resource utilization set , the usage of time slots is represented as . When the difference in the number of slot hops before and after the allocation of available resource blocks is , it is used as candidate resource block . The calculation method of is shown in Equation (8).
The set of candidate resource blocks is , and link fragment assessment is performed for each candidate resource block. Link fragment assessment is an essential indicator for evaluating the quality of time-slot resource blocks that can be allocated on a link.
The first evaluation parameter is the distance from the resource block to the boundary, the calculation formula is as Equation (9).
Among them, refers to the distance from the candidate’s time slot resource to the first time slot, refers to the distance from the candidate’s time slot resource to the tail time slot.
The second evaluation parameter is , which describes the impact on adjacent time slot resources, the calculation process is shown in Equation (10).
Among them, and represent the occupancy of the next and previous time slot adjacent to the candidate resource block on the h-th link of the available path, respectively. H represents the number of links in the available path. The smaller the -value, the fewer idle time slots adjacent to the candidate resource block, indicating that the resource block is connected to more occupied resources. Therefore, selecting resource blocks with small -values.
The third evaluation parameter is resource usage , and the calculation formula is shown in Equation (11).
Choosing a resource block with a smaller value and occupying as few time slot resources as possible can leave more available resources for subsequent requests. Meanwhile, the resource usage depends on the number of time slots required for the request and the number of links included in the path. As the number of time slots or links increases, the resource usage will increase, selecting resource blocks with smaller values.
Construct a resource block evaluation index using the above three parameters. The calculation formula is shown in Equation (12).
The smaller the value, the more resource blocks are connected to occupied time slots, and the more concentrated the resource allocation. Therefore, selecting a resource block with a small value can make the occupied resources on the candidate path more continuous in the time slot, which reduces resource fragmentation and makes idle resources more adjacent.
Taking Figure 6 as an example, we elaborate on the specific methods for calculating the LFA of the candidate resource block in different situations. The two-dimensional grid in the figure represents the time slot resources of all links along the alternative path, assuming that the link of the selected path is . The total number of each small grid represents this link’s total number of time slots, in which the color grid represents the occupied time slot resources. The gray grid represents the time slot resources allocated by the service request r. According to the value of , the calculation method of can be divided into four cases. As shown in (a) and (c), when the selected candidate resource block does not include the first and last time slots, the value of is 20 and 10, respectively. As shown in (b) and (d), when the selected candidate resource block includes first and last time slots, the value of is 15 and 14, respectively. We select the resource block with the lowest value to allocate resources to the request.
Figure 6.
LFA algorithm scheme. (a) Candidate resource block is located in the middle and near the first time slot. (b) Candidate resource block includes first time slots. (c) Candidate resource block is located in the middle and near the last time slot. (d) Candidate resource block includes last time slots.
According to the above analysis, the DTG-LFA algorithm is put forward to lower the blocking probability of requests for optical satellite networks further and improve resource utilization. The specific description is shown in Algorithm 2.
| Algorithm 2 DTG-LFA algorithm |
|
3.3. DTG-VPO Algorithm
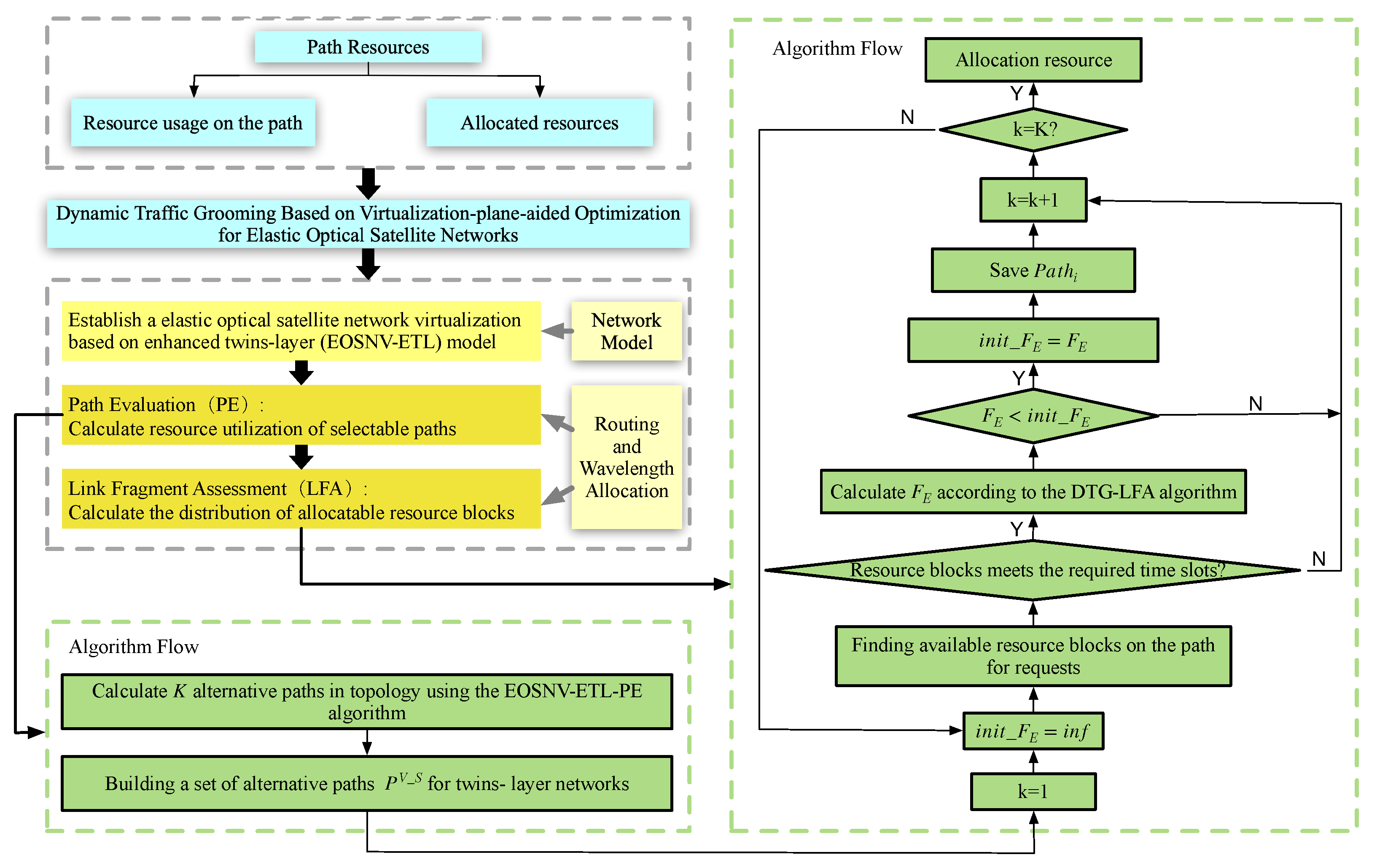
In EOSNs, the primary focus of research on dynamic traffic grooming methods is geared toward enhancing the network’s overall performance and optimizing resource distribution planning. The key factors influencing the design of these algorithms include wavelength utilization, blocking probability, and hop number, which collectively serve as evaluation metrics for assessing the efficacy of traffic grooming strategies. To settle the problem of tight utilization of optical satellite network resources and high blocking rating, this section proposes a DTG-VPO algorithm. The algorithm is divided into two parts. In the first part, an EOSNV-ETL model and EOSNV-ETL-PE algorithm are designed. In the second part, a DTG-LFA algorithm is proposed. The algorithm flowchart is shown in Figure 7.
Figure 7.
DTG-VPO algorithm.
- Phase 1: Initialization.In EOSNs, both a physical topology model and a virtual topology , are established. The resource matrix within the topology undergoes initialization. While serves as the foundation, is introduced as a virtual network topology that mirrors the node count of but lacks any initial link connections. dynamically updates its structure to reflect service requests’ arrival and subsequent allocation. An EOSNV-ETL model is established.
- Phase 2: Request arrival.Determine whether the established node connection in contains the source node and destination node for requests. If the and for requests are included, the of all feasible paths is calculated in according to the EOSNV-ETL-PE algorithm, and the set is established.
- Phase 3: Structure a collection of available paths for the twin-layer network.The arriving requests are arranged in according to the value of the alternative path from small to large, and the set is structured. Build the alternative path collection with and from Phase 2. The collection adopts the mode of first and last and simultaneously deletes duplicate paths in and .
- Phase 4: Find alternative solutions.In the proposed DTG-VPO algorithm, alternative solutions are found through LFA. Traverse time slots one by one on the link resource matrix of the alternative path and calculate the available resource block evaluation index . According to the DTG-LFA algorithm in Algorithm 2, we select the resource block with the lowest value for resource allocation.
- Phase 5: Network resource updating.In the established twin-layer network topology, comprising both and , the resource matrix within undergoes an update before processing each newly arrived request. Subsequently, the is updated to reflect these changes after wavelength resources are allocated to a particular request on its designated path.
4. Simulation and Results Analysis
Iridium, as a typical polar () constellation, is the first satellite constellation to implement global mobile communication by onboard processing technology, and it is often used in the communication performance simulation of low-orbit satellites. So, it is selected for simulation analysis. The parameters are summarized in Table 1 [28]. The initial number of wavelength resources for the constellation is 16, the processing delay is 10 ms, and the threshold of transmission delay of request is 300 ms [29]. The simulation duration is 1200 s. The snapshot cycle is set to 1 min, and every time slot is 1 s [30]. The arrival of each request follows Poisson distribution, and the waiting time follows exponential distribution [31]. The destination user of the connection request is randomly selected from other users. The performance evaluation of the algorithm uses the blocking probability and wavelength utilization for comparison and analysis.
Table 1.
Iridium constellation parameters.
4.1. Virtualization Model Evaluation
In this section, the comparison algorithms are as follows: (1) elastic optical satellite network virtualization based on the traditional two-layer model (EOSNV-TTM) algorithm [32]: In this algorithm, the resource block is searched in the formed by . If an available resource block is found, the resource is allocated to the request; if not, resource blocks are searched in the ; (2) RWA with K-shorts and the first-fit (KSP-FF) algorithm; (3) RWA with the single path and fist-fit (SP-FF) algorithm [33].
Figure 8 shows that as the traffic load enlarges, the blocking probability and wavelength utilization in the four algorithms present an increasing trend. The resource utilization of SP-FF and KSP-FF algorithms is relatively high, but the blocking rate is much higher than the other two algorithms, resulting in poor algorithm performance. When the traffic load changes from 20 to 200, the blocking probability of the EOSNV-ETL-PE algorithm increases to 0.07, and the wavelength utilization increases by 0.28. Meanwhile, the blocking probability and wavelength utilization in the EOSNV-TTM algorithm increase by 0.1 and 0.21, respectively. Compared with the EOSNV-TTM algorithm, the blocking rate of the EOSNV-ETL-PE algorithm is reduced by 30%, and the wavelength utilization is increased by 33.3%. It uses traffic to scour and evaluate the utilization of nodes and links and transfers the traffic to the links with less resource consumption. Thus, the algorithm has better performance.
Figure 8.
EOSNV-ETL-PE algorithm performance vs. Traffic load. (a) Blocking probability vs. traffic load. (b) Wavelength utilization vs. traffic load.
4.2. Elastic Resource Allocation Evaluation
This section conducts a simulation and analysis of the DTG-LFA algorithm proposed in this article. We select two comparative algorithms: the KSP-FF algorithm and the MTLSC algorithm [34]. We assign candidates resource blocks with the maximum consecutiveness to the request. The consecutiveness is defined as , where B is the number of resource fragmentations and L is the number of slots on each wavelength.
From Figure 9a, the DTG-LFA algorithm has the lowest blocking probability as the traffic load increases. Using the maximum traffic intensity as an example, the blocking probabilities of the KSP-FF algorithm, MTLSC algorithm, and DTG-LFA algorithm are 0.375, 0.068, and 0.043, respectively. Figure 9b shows that the utilization of the wavelength of the DTG-LFA algorithm is between the KSP-FF algorithm and the MTLSC algorithm. As the traffic load increases, the trend of wavelength utilization in descending order is the KSP-FF algorithm, MTLSC algorithm, and DTG-LFA algorithm. Because the DTG-LFA algorithm comprehensively evaluates the candidate resource blocks, makes full use of resources, and reduces resource fragments so that more requests can be transmitted, the blocking probability of requests is reduced.
Figure 9.
DTG-LFA algorithm performance vs. traffic load. (a) Blocking probability vs. traffic load. (b) Wavelength utilization vs. traffic load.
4.3. Dynamic Traffic Grooming Algorithm Evaluation
We select four comparative algorithms: (1) the KSP-FF algorithm; (2) the SP-FF algorithm; (3) the resource allocation algorithm based on resource evaluation collection (RAAREC) [35], which selects the resource with the best evaluation result for the request; (4) the traditional dynamic traffic grooming (DTG-T) algorithm [36]; the traditional traffic grooming algorithm is divided into two parts. In the path-finding stage, the traditional two-layer elastic network virtualization algorithm is used to redirect requests into the , and in the resource allocation stage, the degree of fragmentation increasing (DFI) method is used to allocate resources.
From Figure 10a, as the traffic load increases, the blocking probability of all five algorithms increases. The KSP-FF algorithm and SP-FF algorithm both have high blocking probability, while the DTG-VPO algorithm has the best blocking probability performance. The blocking probabilities of the RAAREC, DTG-T, and DTG-VPO algorithms are 0.018, 0.012, and 0.003, respectively. In contrast, the DTG-VPO algorithm reduces them by 83.3% and 75%, respectively, as the traffic load is 200 Erl. The reason is that, during the resource allocation stage, the DTG-VPO algorithm leverages the time elasticity of requests to allocate resources more judiciously. As a result, subsequent requests benefit from a greater availability of resources, ensuring their successful transmission from the source node to the destination node. Additionally, in constructing candidate paths, the algorithm incorporates node busyness as a factor to establish a load-balancing mechanism. This approach effectively reduces blocking probabilities, enhancing the overall efficiency and reliability of the network. From Figure 10b, it can be seen that the KSP-FF algorithm and SP-FF algorithm have the highest wavelength utilization. Still, these two algorithms simultaneously have the highest blocking probability, so their performance is the worst. The wavelength utilization of the other three algorithms is ranked from high to low as the DTG-VPO algorithm, DTG-T algorithm, and RAAREC algorithm. When the traffic load is 200 Erl, the wavelength utilization of the DTG-VPO algorithm, DTG-T algorithm, and RAAREC algorithm are 0.306, 0.283, and 0.267, respectively. The wavelength utilization of the DTG-VPO algorithm increased by 8.1% and 14.6%, respectively, compared with the other two algorithms. While constructing the candidate path set, the DTG-VPO algorithm incorporates the established optical path into the virtual layer plane, which ensures that the virtual layer’s candidate paths are given preferential selection within the path set. Consequently, resources are concentrated and utilized more efficiently, improving wavelength utilization throughout the network. The DTG-VPO algorithm can effectively improve the wavelength utilization while maintaining low blocking probability.
Figure 10.
DTG-VPO algorithm performance vs. traffic load. (a) Blocking probability vs. traffic load. (b) Wavelength utilization vs. traffic load.
5. Conclusions
In this paper, we propose a dynamic traffic grooming algorithm based on the virtualization-plane-aided optimization (DTG-VPO) algorithm, which addresses resource planning and allocation issues in EOSNs. The EOSNV-ETL model constructed redirects requests into the virtual topology effectively, which saves resources in the physical topology. The EOSNV-ETL-PE algorithm considers node utilization and link congestion, which avoid paths that lack resources. The DTG-LFA algorithm quantifies the degree of fragmentation of resources and provides a reference basis for resource allocation. The simulation shows that compared with traditional algorithms, the blocking probability can be reduced by 75%, while wavelength utilization can be improved by 8.1%. This further demonstrates the excellent scalability of our algorithm. We will integrate the virtualization plane construction methodology with intelligent optimization algorithms in our future endeavors. This integration aims to establish a precise path set, enhance the algorithm’s traffic grooming capabilities, and ultimately guarantee optimal network communication performance.
Author Contributions
Conceptualization, Q.Z. and M.Y.; methodology, F.W.; software, M.Y.; validation, F.W., Y.Z. and M.Y.; formal analysis, X.X.; investigation, R.G. and F.T.; resources, H.Y.; data curation, M.Y.; writing—original draft preparation, M.Y. and F.W.; writing—review and editing, M.Y.; visualization, Q.Z. and R.G.; supervision, Y.Z.; project administration, X.X.; funding acquisition, F.T. All authors have read and agreed to the published version of the manuscript.
Funding
This work was supported in part by the National Key Research and Development Program of China under grant 2022YFB2902502; in part by the National Natural Science Foundation of China (NSFC) under grant 61835002, and Grant U22B2033.
Data Availability Statement
Data underlying the results presented in this paper are not publicly available at this time but may be obtained from the authors upon reasonable request.
Conflicts of Interest
The authors declare no conflicts of interest.
References
- Wang, F.; Yao, H.; He, W.; Chang, H.; Xin, X.; Guo, S. Time-Sensitive Scheduling Mechanism based on End-to-End Collaborative Latency Tolerance for Low-Earth-Orbit Satellite Networks. IEEE Trans. Netw. Sci. Eng. 2023, 1–15. [Google Scholar] [CrossRef]
- Chan, V.W. Optical satellite networks. J. Light. Technol. 2003, 21, 2811. [Google Scholar]
- Araki, K.; Arimoto, Y.; Shikatani, M.; Toyoda, M.; Toyoshima, M.; Takahashi, T.; Kanda, S.; Shiratama, K. Performance evaluation of laser communication equipment onboard the ETS-VI satellite. In Proceedings of the Free-Space Laser Communication Technologies VIII, San Jose, CA, USA, 27 January–2 February 1996; Volume 2699, pp. 52–59. [Google Scholar] [CrossRef]
- Evans, B.; Wang, N.; Rahulan, Y.; Kumar, S.; Cahill, J.; Kavanagh, M.; Watts, S.; Chau, D.K.; Begassat, Y.; Brunel, A.P.; et al. An integrated satellite–terrestrial 5G network and its use to demonstrate 5G use cases. Int. J. Satell. Commun. Netw. 2021, 39, 358–379. [Google Scholar] [CrossRef]
- Su, Y.; Liu, Y.; Zhou, Y.; Yuan, J.; Cao, H.; Shi, J. Broadband LEO satellite communications: Architectures and key technologies. IEEE Wirel. Commun. 2019, 26, 55–61. [Google Scholar] [CrossRef]
- Gharai, L.; Lehman, T.; Saurin, A.; Perkins, C. Experiences with High Definition Interactive Video Conferencing. In Proceedings of the 2006 IEEE International Conference on Multimedia and Expo, Toronto, ON, Canada, 9–12 July 2006; pp. 433–436. [Google Scholar] [CrossRef]
- Miladić-Tešić, S.; Marković, G.; Radojičić, V. Traffic grooming technique for elastic optical networks: A survey. Optik 2019, 176, 464–475. [Google Scholar] [CrossRef]
- Sulistio, A.; Buyya, R. A grid simulation infrastructure supporting advance reservation. In Proceedings of the 16th International Conference on Parallel and Distributed Computing and Systems (PDCS 2004), Cambridge, MA, USA, 9–11 August 2004; Volume 11, pp. 9–11. [Google Scholar]
- Liang, Z.; Chen, B.; Lei, Y.; Liga, G.; Alvarado, A. Analytical Model of Nonlinear Fiber Propagation for General Dual-Polarization Four-Dimensional Modulation Formats. J. Light. Technol. 2023, 42, 606–620. [Google Scholar] [CrossRef]
- Guo, Q.; Gu, R.; Dong, T.; Yin, J.; Liu, Z.; Bai, L.; Ji, Y. SDN-based end-to-end fragment-aware routing for elastic data flows in LEO satellite-terrestrial network. IEEE Access 2018, 7, 396–410. [Google Scholar] [CrossRef]
- Ahmad, S.; Mir, A.H. Scalability, consistency, reliability and security in SDN controllers: A survey of diverse SDN controllers. J. Netw. Syst. Manag. 2021, 29, 1–59. [Google Scholar] [CrossRef]
- Ferrús, R.; Koumaras, H.; Sallent, O.; Agapiou, G.; Rasheed, T.; Kourtis, M.A.; Boustie, C.; Gélard, P.; Ahmed, T. SDN/NFV-enabled satellite communications networks: Opportunities, scenarios and challenges. Phys. Commun. 2016, 18, 95–112. [Google Scholar] [CrossRef]
- Chatterjee, B.C.; Sato, T.; Oki, E. Recent research progress on spectrum management approaches in software-defined elastic optical networks. Opt. Switch. Netw. 2018, 30, 93–104. [Google Scholar] [CrossRef]
- Boero, L.; Marchese, M.; Patrone, F. The impact of delay in software-defined integrated terrestrial-satellite networks. China Commun. 2018, 15, 11–21. [Google Scholar] [CrossRef]
- Papa, A.; de Cola, T.; Vizarreta, P.; He, M.; Mas-Machuca, C.; Kellerer, W. Design and Evaluation of Reconfigurable SDN LEO Constellations. IEEE Trans. Netw. Serv. Manag. 2020, 17, 1432–1445. [Google Scholar] [CrossRef]
- Guo, J.; Yang, L.; Rincón, D.; Sallent, S.; Chen, Q.; Liu, X. Static Placement and Dynamic Assignment of SDN Controllers in LEO Satellite Networks. IEEE Trans. Netw. Serv. Manag. 2022, 19, 4975–4988. [Google Scholar] [CrossRef]
- Wang, A.; Iyer, M.; Dutta, R.; Rouskas, G.N.; Baldine, I. Network Virtualization: Technologies, Perspectives, and Frontiers. J. Light. Technol. 2013, 31, 523–537. [Google Scholar] [CrossRef]
- Bao, J.; Zhao, B.; Yu, W.; Feng, Z.; Wu, C.; Gong, Z. OpenSAN: A Software-defined Satellite Network Architecture. ACM SIGCOMM Comput. Commun. Rev. 2014, 44, 347–348. [Google Scholar] [CrossRef]
- Cisco. Cisco Annual Internet Report (2018–2023) White Paper; Cisco: San Jose, CA, USA, 2020; Volume 10, pp. 1–35. [Google Scholar]
- Yang, M.; Zhang, Q.; Yao, H.; Gao, R.; Xin, X.; Tian, F.; Feng, W.; Chen, D.; Wang, F.; Tian, Q.; et al. Bee colony optimization algorithm for routing and wavelength assignment based on directional guidance in satellite optical networks. China Commun. 2023, 20, 89–107. [Google Scholar] [CrossRef]
- Dharmaweera, M.N.; Zhao, J.; Yan, L.; Karlsson, M.; Agrell, E. Traffic-grooming-and multipath-routing-enabled impairment-aware elastic optical networks. J. Opt. Commun. Netw. 2016, 8, 58–70. [Google Scholar] [CrossRef]
- Majumdar, P.; Pal, A.; De, T. Extending light-trail into elastic optical networks for dynamic traffic grooming. Opt. Switch. Netw. 2016, 20, 1–15. [Google Scholar] [CrossRef]
- Peng, C.; Zhao, S.; Li, J.; Li, Y.; Wang, W.; Gao, H. Provision of traffic grooming for distributed satellite cluster networks. Int. J. Satell. Commun. Netw. 2020, 38, 557–574. [Google Scholar] [CrossRef]
- Zhao, Y.; Li, S.; Song, Y.; Sun, J.; Zhang, J. Virtual optical network provisioning with unified service logic processing model for software-defined multidomain optical networks. Opt. Eng. 2015, 54, 126110. [Google Scholar] [CrossRef]
- Tanaka, T.; Inui, T.; Imajuku, W. A static traffic grooming algorithm for elastic optical networks with adaptive modulation. In Proceedings of the 2016 21st OptoElectronics and Communications Conference (OECC) held jointly with 2016 International Conference on Photonics in Switching (PS), Niigata, Japan, 3–7 July 2016; pp. 1–3. [Google Scholar]
- Werner, M. A dynamic routing concept for ATM-based satellite personal communication networks. IEEE J. Sel. Areas Commun. 1997, 15, 1636–1648. [Google Scholar] [CrossRef]
- Akgün, M.K.; Tural, M.K. k-step betweenness centrality. Comput. Math. Organ. Theory 2020, 26, 55–87. [Google Scholar] [CrossRef]
- Sun, X.; Cao, S. A Routing and Wavelength Assignment Algorithm Based on Two Types of LEO Constellations in Optical Satellite Networks. J. Light. Technol. 2020, 38, 2106–2113. [Google Scholar] [CrossRef]
- Tan, L.; Yang, Q.; Ma, J.; Jiang, S. Wavelength dimensioning of optical transport networks over nongeosychronous satellite constellations. J. Opt. Commun. Netw. 2010, 2, 166–174. [Google Scholar] [CrossRef]
- Dong, Y.; Zhao, S.; dan Ran, H.; Li, Y.; Zhu, Z. Routing and wavelength assignment in a satellite optical network based on ant colony optimization with the small window strategy. J. Opt. Commun. Netw. 2015, 7, 995–1000. [Google Scholar] [CrossRef]
- Franck, L.; Maral, G. Routing in networks of intersatellite links. IEEE Trans. Aerosp. Electron. Syst. 2002, 38, 902–917. [Google Scholar] [CrossRef]
- Zhao, J.; Subramaniam, S.; Brandt-Pearce, M. Virtual topology mapping in elastic optical networks. In Proceedings of the 2013 IEEE International Conference on Communications (ICC), Budapest, Hungary, 9–13 June 2013; pp. 3904–3908. [Google Scholar] [CrossRef]
- Kojic, N.S.; Reljin, I.S.; Reljin, B.D. Different Wavelength Assignment Techniques in All-Optical Networks Controlled by Neural Network. In Proceedings of the 2007 8th International Conference on Telecommunications in Modern Satellite, Cable and Broadcasting Services, Nis, Serbia and Montenegro, 26–28 September 2007; pp. 401–404. [Google Scholar] [CrossRef]
- Wang, Y.; Zhang, J.; Zhao, Y.; Liu, J.; Gu, W. Spectrum consecutiveness based routing and spectrum allocation in flexible bandwidth networks. Chin. Opt. Lett. 2012, 10, S10606. [Google Scholar] [CrossRef]
- Zhou, R.; Zhang, Q.; Tao, Y.; Chen, D.; Yang, M.; Tian, Q.; Tian, F.; Qian, J.; Liu, Q. Spectrum Allocation Algorithm for Satellite Elastic Optical Network Based on Spectrum Resource Assessment Set. In Proceedings of the 2021 19th International Conference on Optical Communications and Networks (ICOCN), Qufu, China, 23–27 August 2021; pp. 1–3. [Google Scholar] [CrossRef]
- Zhao, Y.; Zhang, Q.; Tao, Y.; Liu, Q.; Chen, D.; Qian, J.; Tian, F.; Tian, Q.; Yang, M. Dynamic Traffic Grooming with Link Optimizing in Elastic Optical Networks. In Proceedings of the 2021 Asia Communications and Photonics Conference (ACP), Shanghai, China, 24–27 October 2021; pp. 1–3. [Google Scholar]
Disclaimer/Publisher’s Note: The statements, opinions and data contained in all publications are solely those of the individual author(s) and contributor(s) and not of MDPI and/or the editor(s). MDPI and/or the editor(s) disclaim responsibility for any injury to people or property resulting from any ideas, methods, instructions or products referred to in the content. |
© 2024 by the authors. Licensee MDPI, Basel, Switzerland. This article is an open access article distributed under the terms and conditions of the Creative Commons Attribution (CC BY) license (https://creativecommons.org/licenses/by/4.0/).









